මෙහෙයුම් පද්ධතිය: Windows, Android, macOS
වැඩසටහන් සමූහය: ව්යාපාර ස්වයංක්රීයකරණය
ණය සහ ණය ගිණුම්කරණ වැඩසටහන
- අපගේ වැඩසටහන් වල භාවිතා වන ව්යාපාර ස්වයංක්රීයකරණයේ අද්විතීය ක්රම ප්රකාශන හිමිකම ආරක්ෂා කරයි.

කතුහිමිකම - අපි සත්යාපිත මෘදුකාංග ප්රකාශකයෙක්. අපගේ වැඩසටහන් සහ demo-අනුවාද ක්රියාත්මක කිරීමේදී මෙය මෙහෙයුම් පද්ධතියේ ප්රදර්ශනය වේ.

සත්යාපිත ප්රකාශකයා - අපි කුඩා ව්යාපාරවල සිට විශාල ව්යාපාර දක්වා ලොව පුරා සංවිධාන සමඟ වැඩ කරන්නෙමු. අපගේ සමාගම ජාත්යන්තර සමාගම් ලේඛනයට ඇතුළත් කර ඇති අතර විද්යුත් භාර ලකුණක් ඇත.

විශ්වාසයේ ලකුණ
ඉක්මන් සංක්රමණය.
ඔබට දැන් කුමක් කිරීමට අවශ්යද?
ඔබට වැඩසටහන සමඟ දැන හඳුනා ගැනීමට අවශ්ය නම්, වේගවත්ම ක්රමය නම් පළමුව සම්පූර්ණ වීඩියෝව නැරඹීමයි, පසුව නොමිලේ ආදර්ශන අනුවාදය බාගත කර එය සමඟ වැඩ කිරීම. අවශ්ය නම්, තාක්ෂණික සහාය වෙතින් ඉදිරිපත් කිරීමක් ඉල්ලා සිටින්න හෝ උපදෙස් කියවන්න.
WhatsApp
ව්යාපාරික වේලාවන් තුළ අපි සාමාන්යයෙන් මිනිත්තු 1ක් ඇතුළත ප්රතිචාර දක්වමු
වැඩසටහන මිලදී ගන්නේ කෙසේද?
වැඩසටහනේ තිර රුවක් බලන්න
වැඩසටහන ගැන වීඩියෝවක් නරඹන්න
ආදර්ශන අනුවාදය බාගන්න
වැඩසටහනේ සැකසුම් සසඳන්න
මෘදුකාංගයේ පිරිවැය ගණනය කරන්න
ඔබට වලාකුළු සේවාදායකයක් අවශ්ය නම් වලාකුළේ පිරිවැය ගණනය කරන්න
සංවර්ධකයා කවුද?
වැඩසටහන් තිර රුව
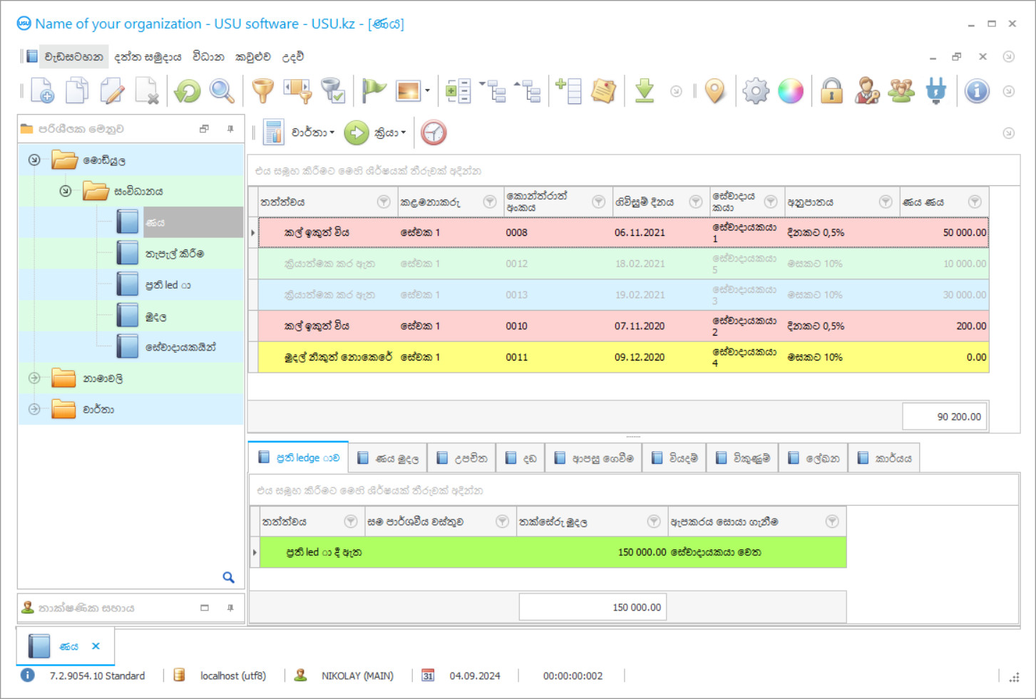
Screenshot යනු මෘදුකාංගය ක්රියාත්මක වන ඡායාරූපයකි. එයින් ඔබට CRM පද්ධතියක් පෙනෙන්නේ කෙසේද යන්න වහාම තේරුම් ගත හැකිය. අපි UX/UI නිර්මාණය සඳහා සහය ඇති කවුළු අතුරු මුහුණතක් ක්රියාත්මක කර ඇත. මෙයින් අදහස් කරන්නේ පරිශීලක අතුරුමුහුණත වසර ගණනාවක පරිශීලක අත්දැකීම් මත පදනම් වී ඇති බවයි. සෑම ක්රියාවක්ම එය සිදු කිරීමට වඩාත් පහසු ස්ථානයේ හරියටම පිහිටා ඇත. එවැනි නිපුණ ප්රවේශයකට ස්තූතියි, ඔබේ වැඩ ඵලදායිතාව උපරිම වනු ඇත. තිර රුව සම්පූර්ණ ප්රමාණයෙන් විවෘත කිරීමට කුඩා රූපය මත ක්ලික් කරන්න.
ඔබ අවම වශයෙන් "සම්මත" වින්යාසය සහිත USU CRM පද්ධතියක් මිලට ගන්නේ නම්, ඔබට සැකිලි පනහකට වඩා වැඩි ගණනකින් මෝස්තර තෝරා ගත හැකිය. මෘදුකාංගයේ සෑම පරිශීලකයෙකුටම ඔවුන්ගේ රුචිකත්වයට ගැලපෙන පරිදි වැඩසටහනේ සැලසුම තෝරා ගැනීමට අවස්ථාව ලැබේ. වැඩ කරන සෑම දිනකම ප්රීතිය ගෙන දිය යුතුය!
ණය ගනුදෙනු දැඩි ලෙස අධීක්ෂණය කිරීම, නියාමනය කරන ලද ලේඛන පිළිවෙලට තැබීම සහ සේවාදායකයින් සමඟ අන්තර් ක්රියා කිරීම සඳහා පැහැදිලි හා තේරුම්ගත හැකි යාන්ත්රණ ගොඩනැගීම අවශ්ය වන ක්ෂුද්ර මූල්ය ආයතන අතර ස්වයංක්රීය ප්රවණතා වඩ වඩාත් කැපී පෙනේ. බැර ගිණුම්කරණ වැඩසටහන මඟින් ණය සහ ණය ගිණුම්කරණය පාලනය කිරීම පමණක් නොව, තොරතුරු සහාය ලබා දීම, මෙහෙයුම් ගිණුම්කරණය සමඟ ගනුදෙනු කිරීම, හැකි තරම් නිවැරදිව පොළිය ගණනය කිරීම අවශ්ය වන විට ස්වයංක්රීය ගණනය කිරීම් සිදු කිරීම හෝ පියවරෙන් පියවර ගෙවීම් උපලේඛනගත කිරීම කාලය. යූඑස්යූ-සොෆ්ට් වෙබ් අඩවියේ, ක්ෂුද්ර මූල්ය හා ණය දෙන ප්රමිතීන් සඳහා මුල් තොරතුරු තාක්ෂණ නිෂ්පාදන කිහිපයක් සංවර්ධනය කර ඇති අතර, විශේෂිත ණය සහ ණය ගිණුම්කරණ වැඩසටහන් ද ඇතුළුව. ඒවා කාර්යක්ෂම, විශ්වසනීය හා බහුකාර්ය වේ. කෙසේ වෙතත්, ඒවා සංකීර්ණ ලෙස හැඳින්විය නොහැකිය. සාමාන්ය පරිශීලකයින් සඳහා, ගිණුම්කරණ කාණ්ඩ කළමනාකරණය කිරීමේ මූලික මූලධර්ම ප්රගුණ කිරීමට, ණය සහ ඒ සමඟ ඇති ලියකියවිලි සමඟ වැඩ කරන්නේ කෙසේදැයි ඉගෙන ගැනීමට සහ වර්තමාන ක්රියාවලි සහ ණය ගනුදෙනු නිරීක්ෂණය කිරීමට ප්රායෝගික සැසි කිහිපයක් පමණක් ප්රමාණවත් වේ.
සංවර්ධකයා කවුද?
අකුලොව් නිකොලායි
මෙම මෘදුකාංගය සැලසුම් කිරීම සහ සංවර්ධනය කිරීම සඳහා සහභාගී වූ විශේෂඥ සහ ප්රධාන වැඩසටහන්කරු.
2026-05-28
ණය සහ ණය ගිණුම්කරණය සඳහා වූ වැඩසටහනේ වීඩියෝව
මෙම වීඩියෝව ඉංග්රීසියෙන්. නමුත් ඔබට ඔබේ මව් භාෂාවෙන් උපසිරැසි සක්රීය කිරීමට උත්සාහ කළ හැක.
ක්ෂුද්ර මූල්ය ආයතනයකට මූල්ය අලාභ වළක්වා ගත හැකි වන පරිදි ණය සැලසුම් කර ඇත්තේ ගණනය කළ නොහැකි නිරවද්යතාවයකින් බව රහසක් නොවේ. ගණනය කිරීම් සිදු කිරීමට, ලේඛනවල ගුණාත්මකභාවය පරීක්ෂා කිරීමට සහ වාර්තා සකස් කිරීමට අවශ්ය වූ විට ණය ගිණුම්කරණ වැඩසටහන භාවිතා කිරීම වටී. බැර තොරතුරු තොරතුරු ලෙස පෙන්වනු ලැබේ. නියමිත වේලාවට මූල්ය කාර්ය සාධනය පිළිබඳ වෛෂයික චිත්රයක් සැපයීම, ඕනෑම ගිණුම්කරණ කාණ්ඩයක් පිළිබඳ නවතම විශ්ලේෂණාත්මක තොරතුරු ලබා ගැනීම, ගැටළු සහගත ස්ථාන නිවැරදි කිරීම සහ අනාගතය සඳහා උපාය මාර්ගයක් සකස් කිරීම සඳහා උපකරණ පුවරු යාවත්කාලීන කළ හැකිය. ණය ගිණුම්කරණ වැඩසටහන මඟින් ණය ගැනුම්කරුවන් සමඟ සන්නිවේදනයේ ප්රධාන නාලිකා පාලනය කිරීමට උත්සාහ කරයි - හ voice පණිවිඩ, කෙටි පණිවුඩ, Viber සහ විද්යුත් තැපෑල. ඉලක්කගත පණිවිඩ මෙවලම් කට්ටලය ප්රගුණ කිරීම පහසුය. ණය සඳහා ණය ගෙවීමේ අවශ්යතාවය සහ වෙළඳ දැන්වීම් තොරතුරු බෙදා ගැනීමේ අවශ්යතාවය පිළිබඳව ඔබට වහාම ගනුදෙනුකරුවන්ට දැනුම් දිය හැකිය. ණය ගෙවීම් පැමිණීම නැවැත්වුවහොත්, ගිවිසුම් ලිපියට අනුව ගිණුම්කරණ වැඩසටහන ස්වයංක්රීයව දඩ මුදල් අය කිරීමට පටන් ගනී. එය ද ties ුවම් ස්වයංක්රීයව උපචිත කරයි, නිශ්චිත ණය ගැතියෙකුට හෝ සමස්ත කණ්ඩායමකට තොරතුරු දැනුම් දීමක් යවයි.
ආදර්ශන අනුවාදය බාගන්න
වැඩසටහන ආරම්භ කරන විට, ඔබට භාෂාව තෝරා ගත හැකිය.

ඔබට demo අනුවාදය නොමිලේ බාගත හැකිය. සහ සති දෙකක් වැඩසටහනේ වැඩ කරන්න. පැහැදිලිකම සඳහා සමහර තොරතුරු දැනටමත් එහි ඇතුළත් කර ඇත.
පරිවර්තකයා කවුද?
බොහෝ ණය ගිවිසුම් වර්තමාන විනිමය අනුපාතයට බැඳී ඇති බව අමතක නොකරන්න. ණය ගිණුම්කරණ වැඩසටහනට මෙය ගැටළුවක් නොවනු ඇත. ඩිජිටල් ලේඛනයේ සහ නියාමන ලේඛනවල සුළු වෙනස්කම් ක්ෂණිකව පෙන්වීම සඳහා එය විනිමය අනුපාතය මාර්ගගතව අධීක්ෂණය කරයි. ණය පිළිබඳ සැකිලි සහ ලේඛන ලේඛන වැඩසටහනේ ලේඛනයට ඇතුළත් කර ඇති බව සඳහන් කිරීම වටී. අපි කතා කරන්නේ ප්රති ledge ාව පිළිගැනීම සහ මාරු කිරීම, මුදල් ඇණවුම්, විවිධ කොන්ත්රාත්තු යනාදිය ගැන ය. ගිණුම්කරණ දත්ත ගබඩාව නව ආකෘති පත්ර සහ සැකිලි වලින් පුරවා පසුව ලේඛනවල වැඩ කිරීමේදී කාලය නාස්ති කිරීම සඳහා ය. රෙගුලාසි සහ ආකෘති පිරිසිදු කිරීම, ණය සහ ණය ගැනීම් ප්රවේශමෙන් සොයා ගැනීම, කාර්ය මණ්ඩල ක්රියාකාරිත්වය තක්සේරු කිරීම සහ නැවුම් විශ්ලේෂණාත්මක ගණනය කිරීම් ලබා ගැනීම සඳහා ක්ෂුද්ර මූල්ය ආයතන ස්වයංක්රීය ගිණුම්කරණය ලබා ගැනීමට අපේක්ෂා කිරීම පුදුමයක් නොවේ. ණය කළමනාකරණ වැඩසටහනේ වඩාත්ම වැදගත් වාසිය වන්නේ ගනුදෙනුකරුවන් සමඟ සංවාදයේ ගුණාත්මක භාවයයි, එහිදී ඔබට ණය ගැතියන්ගෙන් අරමුදල් එකතු කිරීම, නව ණය ගැතියන් ආකර්ෂණය කර ගැනීම, සේවා ප්රචාරණය කිරීම සහ සේවාවේ ගුණාත්මකභාවය සහ මට්ටම වැඩි දියුණු කිරීම සඳහා පුළුල් පරාසයක මෙවලම් භාවිතා කළ හැකිය. කීර්තිය.
ණය සහ ණය ගිණුම්කරණය සඳහා වැඩසටහනක් ඇණවුම් කරන්න
වැඩසටහන මිලදී ගැනීමට, අප අමතන්න හෝ ලියන්න. අපගේ විශේෂඥයින් විසින් සුදුසු මෘදුකාංග වින්යාසය, කොන්ත්රාත්තුවක් සහ ගෙවීම සඳහා ඉන්වොයිසියක් සකස් කිරීම පිළිබඳව ඔබ සමඟ එකඟ වනු ඇත.
වැඩසටහන මිලදී ගන්නේ කෙසේද?
කොන්ත්රාත්තුව සඳහා විස්තර යවන්න
අපි එක් එක් සේවාදායකයා සමඟ ගිවිසුමකට එළඹෙමු. කොන්ත්රාත්තුව යනු ඔබට අවශ්ය දේ හරියටම ලැබෙනු ඇති බවට ඔබේ සහතිකයයි. එමනිසා, පළමුව ඔබ නීතිමය ආයතනයක හෝ පුද්ගලයෙකුගේ විස්තර අපට එවිය යුතුය. මෙය සාමාන්යයෙන් විනාඩි 5 කට වඩා ගත නොවේ
අත්තිකාරම් ගෙවීමක් කරන්න
ගෙවීම සඳහා කොන්ත්රාත්තුවේ සහ ඉන්වොයිසියේ ස්කෑන් කරන ලද පිටපත් ඔබ වෙත යැවීමෙන් පසු, අත්තිකාරම් ගෙවීමක් අවශ්ය වේ. CRM පද්ධතිය ස්ථාපනය කිරීමට පෙර, සම්පූර්ණ මුදල නොව කොටසක් පමණක් ගෙවීමට ප්රමාණවත් බව කරුණාවෙන් සලකන්න. විවිධ ගෙවීම් ක්රම සඳහා සහය දක්වයි. ආසන්න වශයෙන් විනාඩි 15 යි
වැඩසටහන ස්ථාපනය කරනු ඇත
මෙයින් පසු, නිශ්චිත ස්ථාපන දිනයක් සහ වේලාවක් ඔබ සමඟ එකඟ වනු ඇත. මෙය සාමාන්යයෙන් සිදුවන්නේ ලේඛන කටයුතු අවසන් වූ පසු එම දිනයේම හෝ ඊළඟ දිනයේය. CRM පද්ධතිය ස්ථාපනය කිරීමෙන් පසු, ඔබේ සේවකයා සඳහා පුහුණුව ඉල්ලා සිටිය හැක. වැඩසටහන 1 පරිශීලකයෙකු සඳහා මිලදී ගෙන තිබේ නම්, එය පැය 1 කට වඩා ගත නොවේ
ප්රතිඵලය භුක්ති විඳින්න
ප්රතිඵලය නිමක් නැතිව භුක්ති විඳින්න :) විශේෂයෙන් සතුටු වන්නේ එදිනෙදා වැඩ කටයුතු ස්වයංක්රීය කිරීම සඳහා මෘදුකාංගය සංවර්ධනය කර ඇති ගුණාත්මක භාවය පමණක් නොව, මාසික දායක ගාස්තුවක් ලෙස යැපීම නොමැතිකමයි. සියල්ලට පසු, ඔබ වැඩසටහන සඳහා එක් වරක් පමණක් ගෙවනු ඇත.
සූදානම් කළ වැඩසටහනක් මිලදී ගන්න
එසේම ඔබට අභිරුචි මෘදුකාංග සංවර්ධනය ඇණවුම් කළ හැකිය
ඔබට විශේෂ මෘදුකාංග අවශ්යතා තිබේ නම්, අභිරුචි සංවර්ධනය ඇණවුම් කරන්න. එවිට ඔබට වැඩසටහනට අනුවර්තනය වීමට සිදු නොවනු ඇත, නමුත් වැඩසටහන ඔබේ ව්යාපාරික ක්රියාවලීන්ට ගැලපේ!
ණය සහ ණය ගිණුම්කරණ වැඩසටහන
ණය කළමනාකරණ වැඩසටහන මඟින් කළමනාකරණයේ ප්රධාන අංශ නියාමනය කරයි, මෙහෙයුම් ගිණුම්කරණය සහ තොරතුරු සහාය සමඟ ගනුදෙනු කරයි, එසේම නියාමන ලේඛන සහ විශ්ලේෂණ වාර්තා සකස් කරයි. කාලය හා සම්පත් සුවපහසු ලෙස කළමනාකරණය කිරීම, එක් එක් සේවකයාගේ කාර්ය සාධනය අධීක්ෂණය කිරීම සඳහා ණය සමඟ වැඩ කිරීමේ පරාමිතීන් ස්වාධීනව වින්යාසගත කළ හැකිය. ණය වාර්තා කිරීම ඕනෑම වේලාවක ඉහළ නැංවිය හැකිය. එය ඩිජිටල් ලේඛනාගාරයක් නඩත්තු කිරීම සඳහා සපයයි. ණය කළමනාකරණ වැඩසටහන ණය ගැනුම්කරුවන් සමඟ සන්නිවේදනයේ ප්රධාන නාලිකා පාලනය කරයි - හ voice පණිවිඩ, කෙටි පණිවුඩ, විද්යුත් තැපෑල සහ Viber. ඉලක්කගත තැපැල් මෙවලම් කට්ටලය ප්රගුණ කිරීමේදී පරිශීලකයින්ට කිසිදු ගැටළුවක් නොමැත. ගිණුම්කරණ වැඩසටහන ණය අයදුම්පත් සඳහා නිවැරදි ගණනය කිරීම් දෝෂ රහිතව සිදු කරයි, නිශ්චිත කාල සීමාවක් සඳහා පියවරෙන් පියවර ගෙවීම් උපලේඛනගත කිරීම, කොන්ත්රාත්තු සහ වෙනත් ලිපි ලේඛන සකස් කරයි. නිශ්චිත අයදුම්පත් සවිස්තරාත්මකව විමසා බැලීම සඳහා එක් එක් ණය සඳහා සවිස්තරාත්මක විශ්ලේෂණ කෙටුම්පත් ඉල්ලා සිටිය හැකිය.
ණය හෝ ප්රති ledge ා ගිවිසුම්, පිළිගැනීමේ සහතික, ගිණුම් ප්රකාශ, මුදල් ඇණවුම් ඇතුළුව ඕනෑම නියාමන පෝරමයක් මුද්රණයට යැවිය හැකිය. වර්තමාන ස්වයංක්රීය වටිනාකම් ජාතික බැංකුවේ දත්ත සමඟ සංසන්දනය කිරීම සහ අකුණු වේගයෙන් සුළු වෙනස්කම් පෙන්වීම සඳහා ක්රෙඩිට් ස්වයංක්රීයකරණ වැඩසටහන මඟින් වර්තමාන විනිමය අනුපාතය මාර්ගගතව අධීක්ෂණය කරනු ලැබේ. අවශ්ය නම්, ණය ස්වයංක්රීයකරණ වැඩසටහන පහසුවෙන් ගෙවීම් පර්යන්ත සමඟ සමමුහුර්ත කළ හැකිය, ප්රේක්ෂක සංඛ්යාව පුළුල් කළ හැකිය, සහ සේවාවේ ගුණාත්මකභාවය වැඩි දියුණු කළ හැකිය. විශේෂ ගිණුම්කරණ විකල්පයක් මඟින් දිනුම් ඇදීම, මිදීම සහ නැවත ගණනය කිරීමේ ස්ථාන නියාමනය කරයි. ලැයිස්තුගත කර ඇති සෑම ක්රියාවලියක්ම ඉතා තොරතුරු සහිතව ප්රදර්ශනය කෙරේ.
ණය පිළිබඳ වර්තමාන මූල්ය ප්රති results ල කළමනාකරණයේ ඉල්ලීම් සපුරාලන්නේ නැත්නම්, සේවාදායක දත්ත ගබඩාවේ පිටතට ගලා යාමක් සිදුවී තිබේ නම්, ණය ස්වයංක්රීයකරණ වැඩසටහන මේ පිළිබඳව වහාම දැනුම් දෙනු ඇත. පොදුවේ ගත් කල, සෑම පියවරක්ම ඩිජිටල් සහායකයකු විසින් මෙහෙයවනු ලබන විට ණය සමඟ වැඩ කිරීම වඩාත් පහසු වේ. ණය ස්වයංක්රීයකරණය පිළිබඳ වැඩසටහන ප්රති led ාවන් සමඟ ගනුදෙනු කිරීමේදී ඉතා effective ලදායී වන අතර, එහිදී එක් එක් තනතුර ඇගයීමට පහසුය, ඒ සමඟ ක්රියා සහ ආකෘති එකතු කිරීම, රූපයක් තැබීම මෙන්ම මිදීමේ නියමයන් සහ කොන්දේසි දක්වන්න. මුල් පිරිවැටුම් යෙදුම මුදා හැරීම මඟින් සැලසුම රැඩිකල් ලෙස වෙනස් කිරීමට, නව කාර්යයන් ලබා ගැනීමට මෙන්ම දිගු කිරීම් සහ විකල්පයන් විවෘත කරයි. ප්රායෝගිකව නිරූපණය පරීක්ෂා කිරීම වටී. පසුව බලපත්රයක් මිලදී ගැනීම රෙකමදාරු කරනු ලැබේ.

