ఆపరేటింగ్ సిస్టమ్: Windows, Android, macOS
కార్యక్రమాల సమూహం: వ్యాపార ఆటోమేషన్
పాలిగ్రఫీ కోసం ప్రోగ్రామ్
- కాపీరైట్ మా ప్రోగ్రామ్లలో ఉపయోగించే వ్యాపార ఆటోమేషన్ యొక్క ప్రత్యేక పద్ధతులను రక్షిస్తుంది.

కాపీరైట్ - మేము ధృవీకరించబడిన సాఫ్ట్వేర్ ప్రచురణకర్త. మా ప్రోగ్రామ్లు మరియు డెమో వెర్షన్లను అమలు చేస్తున్నప్పుడు ఇది ఆపరేటింగ్ సిస్టమ్లో ప్రదర్శించబడుతుంది.

ధృవీకరించబడిన ప్రచురణకర్త - మేము చిన్న వ్యాపారాల నుండి పెద్ద వ్యాపారాల వరకు ప్రపంచవ్యాప్తంగా ఉన్న సంస్థలతో కలిసి పని చేస్తాము. మా కంపెనీ కంపెనీల అంతర్జాతీయ రిజిస్టర్లో చేర్చబడింది మరియు ఎలక్ట్రానిక్ ట్రస్ట్ గుర్తును కలిగి ఉంది.

విశ్వాసానికి సంకేతం
త్వరిత పరివర్తన.
మీరు ఇప్పుడు ఏమి చెయ్యాలనుకుంటున్నారు?
మీరు ప్రోగ్రామ్తో పరిచయం పొందాలనుకుంటే, వేగవంతమైన మార్గం మొదట పూర్తి వీడియోను చూడటం, ఆపై ఉచిత డెమో సంస్కరణను డౌన్లోడ్ చేసి, దానితో మీరే పని చేయండి. అవసరమైతే, సాంకేతిక మద్దతు నుండి ప్రదర్శనను అభ్యర్థించండి లేదా సూచనలను చదవండి.
WhatsApp
పని వేళల్లో మేము సాధారణంగా 1 నిమిషంలోపు ప్రతిస్పందిస్తాము
ప్రోగ్రామ్ను ఎలా కొనుగోలు చేయాలి?
ప్రోగ్రామ్ యొక్క స్క్రీన్షాట్ను వీక్షించండి
కార్యక్రమం గురించి వీడియో చూడండి
డెమో వెర్షన్ను డౌన్లోడ్ చేయండి
ప్రోగ్రామ్ యొక్క కాన్ఫిగరేషన్లను సరిపోల్చండి
సాఫ్ట్వేర్ ధరను లెక్కించండి
మీకు క్లౌడ్ సర్వర్ అవసరమైతే క్లౌడ్ ధరను లెక్కించండి
డెవలపర్ ఎవరు?
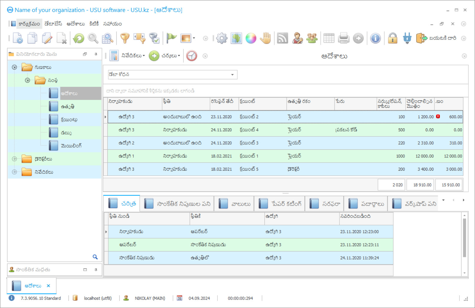
ప్రోగ్రామ్ స్క్రీన్ షాట్
స్క్రీన్షాట్ అనేది సాఫ్ట్వేర్ రన్ అవుతున్న ఫోటో. దాని నుండి మీరు CRM వ్యవస్థ ఎలా ఉంటుందో వెంటనే అర్థం చేసుకోవచ్చు. మేము UX/UI డిజైన్కు మద్దతుతో విండో ఇంటర్ఫేస్ని అమలు చేసాము. దీని అర్థం వినియోగదారు ఇంటర్ఫేస్ సంవత్సరాల వినియోగదారు అనుభవంపై ఆధారపడి ఉంటుంది. ప్రతి చర్య దానిని నిర్వహించడానికి అత్యంత అనుకూలమైన చోట ఖచ్చితంగా ఉంది. అటువంటి సమర్థ విధానానికి ధన్యవాదాలు, మీ పని ఉత్పాదకత గరిష్టంగా ఉంటుంది. స్క్రీన్షాట్ను పూర్తి పరిమాణంలో తెరవడానికి చిన్న చిత్రంపై క్లిక్ చేయండి.
మీరు కనీసం "స్టాండర్డ్" కాన్ఫిగరేషన్తో USU CRM సిస్టమ్ను కొనుగోలు చేస్తే, మీరు యాభై కంటే ఎక్కువ టెంప్లేట్ల నుండి డిజైన్ల ఎంపికను కలిగి ఉంటారు. సాఫ్ట్వేర్ యొక్క ప్రతి వినియోగదారు వారి అభిరుచికి అనుగుణంగా ప్రోగ్రామ్ రూపకల్పనను ఎంచుకోవడానికి అవకాశం ఉంటుంది. పని యొక్క ప్రతి రోజు ఆనందం కలిగించాలి!
దాని కార్యకలాపాలను ఆటోమేట్ చేయడానికి అవసరమైన పాలిగ్రఫీ ప్రోగ్రామ్, ప్రస్తుతానికి, అటువంటి వ్యాపారాన్ని నిర్వహించడానికి చాలా డిమాండ్ చేయబడిన మార్గాలలో ఒకటి. పాలిగ్రఫీ యొక్క గోళం చాలా సంక్లిష్టమైనది మరియు మల్టీ టాస్కింగ్ అని పరిగణనలోకి తీసుకుంటుంది మరియు ప్రతి నిమిషం పెద్ద మొత్తంలో సమాచారాన్ని ప్రాసెస్ చేయడాన్ని కూడా కలిగి ఉంటుంది, ప్రతి ఒక్కరికి దాని అకౌంటింగ్కు శ్రద్ధ మరియు బాధ్యత అవసరమని, అలాగే సరిగ్గా వ్యవస్థీకృత నియంత్రణ అవసరమని అందరికీ తెలుసు. ఒక సంస్థను నిర్వహించే పద్ధతి, మాన్యువల్ లేదా ఆటోమేటెడ్, ప్రతి వ్యాపార యజమాని వెనుక ఉంది, అయినప్పటికీ, వాటిలో మొదటిది ఇప్పటికే పూర్తిగా పాతది మరియు కేటాయించిన పనులను పూర్తిగా నెరవేర్చలేదని చెప్పడం విలువ. ఇది ఎక్కువగా విశ్వసనీయతపై మానవ కారకం యొక్క బలమైన ప్రభావం కారణంగా ఉంది, ఇది నిస్సందేహంగా మొత్తం ఫలితంపై ప్రభావం చూపుతుంది. అందువల్ల ఆటోమేషన్ బాగా ప్రాచుర్యం పొందింది, దీని లక్షణం ఏమిటంటే, చాలా ప్రక్రియలలో, సిబ్బంది ప్రత్యేక పరికరాల పనితీరు మరియు సాఫ్ట్వేర్ ఇన్స్టాలేషన్ ద్వారా భర్తీ చేయబడతారు. పాలిగ్రఫీ పరిశ్రమలో లేఅవుట్ డిజైనర్ ఏ ప్రోగ్రామ్లను తెలుసుకోవాలి అనే ప్రశ్నకు సమాధానమిస్తూ, ఆటోమేటెడ్ ప్రోగ్రామ్లో ప్రాసెస్ కంట్రోల్ పరిజ్ఞానం నిస్సందేహంగా మారుతుందని మేము చెప్పగలం. అదృష్టవశాత్తూ, అటువంటి అనువర్తనాల ఎంపిక ఇప్పుడు చాలా పెద్దది మరియు కార్యాచరణ మరియు ఆకృతీకరణల యొక్క వివిధ వైవిధ్యాలతో సమృద్ధిగా ఉంది, కాబట్టి మీరు మీ బడ్జెట్ మరియు సాంకేతిక సామర్థ్యాలకు అనుగుణంగా పాలిగ్రఫీ యొక్క సమర్థవంతమైన నిర్వహణ కోసం ఎల్లప్పుడూ అనుకూలమైన ఎంపికను ఎంచుకోవచ్చు. ఒక సంస్థను స్థాపించే దశలో మరియు ఇప్పటికే ఉన్న సంస్థలో ప్రవేశపెట్టడం ద్వారా పాలిగ్రఫీ కోసం ఏ అకౌంటింగ్ ప్రోగ్రామ్ సాధ్యమో నిర్ణయించడం సాధ్యపడుతుంది.
ఒక సంస్థలో కార్యకలాపాలు మరియు స్థావరాలను సమర్ధవంతంగా నిర్వహించడానికి సహాయపడే వినియోగదారుల ప్రకారం, అత్యంత ప్రజాదరణ పొందిన మరియు అనుకూలమైన కంప్యూటర్ పాలిగ్రఫీ ప్రోగ్రామ్, విశ్వసనీయత యొక్క ఎలక్ట్రానిక్ సంకేతాన్ని సంపాదించిన ఒక సంస్థ నుండి యుఎస్యు సాఫ్ట్వేర్ ప్రోగ్రామ్ - యుఎస్యు-సాఫ్ట్. ఈ మల్టీఫంక్షనల్ ఆటోమేటిక్ ప్రోగ్రామ్ సంస్థ యొక్క ప్రత్యేకతలు ఏమైనప్పటికీ, కార్యకలాపాల యొక్క ప్రతి అంశంపై నియంత్రణను అందిస్తుంది: గిడ్డంగి, ఫైనాన్స్, సిబ్బంది, నిర్వహణ, పన్నులు మొదలైన వాటిపై. పాలిగ్రఫీ పరిశ్రమ కోసం నిర్వహణ సాఫ్ట్వేర్ సంస్థ నిర్వహణను నిరంతరం నిర్వహించగలదు, సంస్థ యొక్క అన్ని పని ప్రక్రియలపై ఖచ్చితమైన మరియు పారదర్శక నియంత్రణ, అంతేకాక, కార్యాలయం వదిలి వెళ్ళవలసి వస్తే, రిమోట్గా దీన్ని నిర్వహించవచ్చు. దీన్ని చేయడానికి, మీరు ఇంటర్నెట్కు అనుసంధానించబడిన ఏదైనా అనుకూలమైన మొబైల్ పరికరాన్ని కలిగి ఉండాలి. పాలిగ్రఫీలో లేఅవుట్ డిజైనర్ తెలుసుకోవలసిన వైవిధ్యాలలో, యుఎస్యు సాఫ్ట్వేర్ ప్రోగ్రామ్ ఉత్తమమైనది అని నిస్సందేహంగా చెప్పవచ్చు. ప్రధాన లక్షణాలతో పాటు, దాని ప్రయోజనం కూడా అనువర్తనంతో సులభమైన మరియు శీఘ్ర పని, సంస్థాపనకు ప్రజాస్వామ్య వ్యయం మరియు తక్కువ సాంకేతిక అవసరాలు, అలాగే స్వీయ-అభివృద్ధి లభ్యత మరియు ఉద్యోగులు ప్రారంభించడానికి కనీస అవసరాలు దానిలో పని. కంపెనీకి ఎన్ని విభాగాలు మరియు శాఖలు ఉన్నప్పటికీ, పాలిగ్రఫీ అకౌంటింగ్ ప్రోగ్రామ్ వాటిలో ప్రతిదానిపై కేంద్రీకృత నియంత్రణకు హామీ ఇవ్వగలదు, ఉద్యోగులు మరియు నిర్వహణకు కొంతవరకు చైతన్యం మరియు సామర్థ్యాన్ని ఇస్తుంది. అలాగే, నిర్వాహకులు ఎల్లప్పుడూ సిబ్బందిని సౌకర్యవంతంగా నియంత్రించగలరు, ఎందుకంటే ప్రోగ్రామ్ దాని ఏకకాల వినియోగాన్ని స్థానిక నెట్వర్క్ లేదా ఇంటర్నెట్ ద్వారా అనుసంధానించబడిన అపరిమిత సంఖ్యలో ఉద్యోగులచే umes హిస్తుంది. అదే సమయంలో, ఒకే ప్రాజెక్ట్లో సజావుగా మరియు జట్టు పద్ధతిలో పనిచేయగల ఉద్యోగులు, పాలిగ్రఫీ ప్రోగ్రామ్లో నమోదు కోసం వ్యక్తిగత హక్కుల ద్వారా విభజించబడి, లాగిన్లు మరియు పాస్వర్డ్లుగా వ్యక్తీకరించబడతారు. నిర్వహణ లేఅవుట్ డిజైనర్లు మరియు ఇతర ఉద్యోగుల సందర్భంలో, ఇంటిపేరు ద్వారా, వాల్యూమ్లను తెలుసుకునే అవకాశాన్ని కలిగి ఉంటుంది మరియు వెంటనే చేసిన పని యొక్క విశ్లేషణ ఆధారంగా వారికి జీతం వసూలు చేస్తుంది. సౌకర్యవంతంగా, అందించిన సేవల ఖర్చు కోసం వేతనాలు లేదా లెక్కలకు సంబంధించిన దాదాపు అన్ని లెక్కలు, పాలిగ్రఫీ లెక్కింపు కార్యక్రమం స్వతంత్రంగా నిర్వహిస్తుంది, వర్క్ఫ్లోను ఆప్టిమైజ్ చేస్తుంది మరియు మరింత ముఖ్యమైన మరియు స్పష్టమైన పనులను నిర్వహించడానికి సిబ్బందిని విముక్తి చేస్తుంది. సాధారణంగా, ఆటోమేషన్ యొక్క సానుకూల ప్రభావం వివిధ ఆధునిక పరికరాల వాడకంతో కేటాయించిన పనులలో మానవ కారకాన్ని పూర్తిగా భర్తీ చేయడంపై ఆధారపడి ఉంటుంది. అదే పాలిగ్రఫీ టెక్నిక్తో సులువుగా సమకాలీకరించడం ఆలస్యం ప్రారంభంతో కూడా, అది అమలు కావడానికి పనులను సెట్ చేయడం సాధ్యపడుతుంది. పాలిగ్రఫీ పరిశ్రమ నిర్వహణ సాఫ్ట్వేర్ను ఉపయోగించి ఆటోమేషన్, అత్యంత సమర్థవంతమైన ఫలితంతో, అంతరాయాలు లేకుండా పనిచేయడానికి అనుమతిస్తుంది. ఫంక్షనల్ లోడ్ పరంగా ఇది చాలా తేలికైన ఇంటర్ఫేస్ను కలిగి ఉంది, ఇది కేవలం మూడు విభాగాలుగా విభజించబడింది: మాడ్యూల్స్, రిపోర్ట్స్ మరియు డైరెక్టరీలు, వీటిలో ప్రతి ఒక్కటి అదనపు వర్గాలుగా విభజించబడ్డాయి, ఇవి అకౌంటింగ్ సౌకర్యవంతంగా ఉంటాయి. ‘మాడ్యూల్స్’ విభాగం యొక్క నామకరణంలో, వినియోగించే ప్రతి వస్తువుకు, అందుకున్న ఆర్డర్లకు, ఈ అకౌంటింగ్ వర్గం గురించి ముఖ్యమైన సమాచారాన్ని నిల్వచేసే కొత్త ఖాతాను సృష్టించాలి, దాని ప్రత్యేకతలు మరియు ప్రాథమిక వ్యయ అంచనాలను పరిగణనలోకి తీసుకుంటుంది. ఇటువంటి రికార్డులు తరువాత పాలిగ్రఫీ పరిశ్రమ కోసం గణన కార్యక్రమంలో ప్రధాన అకౌంటింగ్ కార్యకలాపంగా మారాయి, అందువల్ల వారి సమయానుకూలమైన మరియు సరైన నిర్వహణ ఏమిటో అవసరమైన చర్య ఏమిటో తెలుసుకోవడం చాలా ముఖ్యం. మీరు ఏ లెక్కలు నిర్వహించాలనుకుంటున్నారో, వాటిలో ప్రతిదాన్ని ‘రిపోర్ట్స్’ విభాగంలో ప్రదర్శించవచ్చు, ఇది మీరు ఎంచుకున్న కార్యాచరణ దిశలో సూచికలను లెక్కించడానికి సమాచారాన్ని సమర్థవంతంగా సేకరించి విశ్లేషించగలదు. అందుకున్న అన్ని లెక్కలు గ్రాఫ్లు, పట్టికలు మరియు రేఖాచిత్రాలలో ప్రదర్శించబడతాయి, ఇది వాటిని మరింత అర్థమయ్యేలా చేస్తుంది మరియు నిర్వహణ మరియు లేఅవుట్ డిజైనర్ వారి పని ఫలితాల గురించి తెలుసుకోవాలి.
డెవలపర్ ఎవరు?
అకులోవ్ నికోలాయ్
ఈ సాఫ్ట్వేర్ రూపకల్పన మరియు అభివృద్ధిలో పాల్గొన్న నిపుణుడు మరియు చీఫ్ ప్రోగ్రామర్.
2026-05-28
పాలిగ్రఫీ కోసం ప్రోగ్రామ్ యొక్క వీడియో
ఈ వీడియో ఆంగ్లంలో ఉంది. కానీ మీరు మీ స్థానిక భాషలో ఉపశీర్షికలను ఆన్ చేయడానికి ప్రయత్నించవచ్చు.
సంగ్రహంగా, లాభాల పెరుగుదల మరియు విజయానికి షరతుల ద్వారా నిర్దేశించిన అన్ని పనులను పరిష్కరించడానికి యుఎస్యు సాఫ్ట్వేర్ నుండి పాలిగ్రఫీ కంప్యూటర్ ప్రోగ్రామ్ సరైన మార్గం అని గమనించాలి. మీరు తయారుచేసే అటువంటి ప్రోగ్రామ్ యొక్క ఏ ఎంపిక అయినా, మీ ప్రోగ్రామ్లో పరీక్షించడానికి మూడు వారాల ఉచిత వ్యవధిలో, ప్రతి లేఅవుట్ డిజైనర్కు సాధారణంగా తెలిసిన ఈ ప్రోగ్రామ్ యొక్క కార్యాచరణతో మిమ్మల్ని మీరు పరిచయం చేసుకోవాలని మేము గట్టిగా సిఫార్సు చేస్తున్నాము. దాని డౌన్లోడ్ కోసం సురక్షిత లింక్ను డౌన్లోడ్ చేయడానికి, యుఎస్యు సాఫ్ట్వేర్ నిపుణులకు మెయిల్ ద్వారా అభ్యర్థన పంపాలి.
పాలియుగ్రఫీ ఎంత క్లిష్టంగా అనిపించినా, ప్రత్యేక ప్రాంతంగా, యుఎస్యు సాఫ్ట్వేర్తో మీరు దాని కార్యకలాపాల ప్రక్రియను సులభంగా సరళీకృతం చేయవచ్చు మరియు ఆప్టిమైజ్ చేయవచ్చు, అలాగే లెక్కలు నిర్వహిస్తారు. ప్రతి లేఅవుట్ డిజైనర్కు నిర్వాహకుడు ప్రత్యేక ప్రాప్యత హక్కులు మరియు వ్యక్తిగత సెట్టింగులు వివిధ వర్గాల సమాచారానికి ప్రాప్యత కలిగి ఉండాలి. లేఅవుట్ డిజైనర్లకు పిజ్ వర్క్ వేతనాల లెక్కింపు అతను చేసిన పని యొక్క విశ్లేషణపై జరగాలి, ఇది ఆర్డర్ రికార్డులలో ట్రాక్ చేయవచ్చు, ఇక్కడ ప్రదర్శకులు సాధారణంగా సూచించబడతారు. ఈ సంస్థ ఎంత పెద్ద ఎత్తున ఉన్నప్పటికీ, పాలిగ్రఫీలో ఒక సంస్థను క్రమబద్ధీకరించడానికి ఉపయోగించవచ్చు. సంస్థలో సమర్థవంతమైన యాక్సెస్ నియంత్రణ కోసం, ప్రతి లేఅవుట్ డిజైనర్ బార్కోడ్తో గుర్తించబడిన పాస్ లేదా బ్యాడ్జ్ను కలిగి ఉండాలి. సిస్టమ్లోకి లాగిన్ అవ్వడానికి ప్రతి ఉద్యోగి వారి వినియోగదారు పేరు మరియు పాస్వర్డ్ను ఉపయోగించాలి, తద్వారా రికార్డుల్లో చివరి మార్పులు ఎవరు చేశారో మీరు ట్రాక్ చేయవచ్చు. పాలిగ్రఫీ ప్రోగ్రామ్ ప్రపంచంలోని ఏ అనుకూలమైన భాషలోనైనా అకౌంటింగ్ను అందించగలదు, విస్తృతమైన భాషా ప్యాకేజీకి ధన్యవాదాలు. పూర్తయిన ప్రతి ద్రవ్య లావాదేవీ చెల్లింపు గణాంకాలలో ప్రదర్శించబడుతుంది, ఇది సంస్థ యొక్క అప్పులను ట్రాక్ చేయడానికి అనుమతిస్తుంది.
డెమో వెర్షన్ను డౌన్లోడ్ చేయండి
ప్రోగ్రామ్ను ప్రారంభించేటప్పుడు, మీరు భాషను ఎంచుకోవచ్చు.

మీరు డెమో వెర్షన్ను ఉచితంగా డౌన్లోడ్ చేసుకోవచ్చు. మరియు రెండు వారాల పాటు ప్రోగ్రామ్లో పని చేయండి. స్పష్టత కోసం కొంత సమాచారం ఇప్పటికే చేర్చబడింది.
అనువాదకుడు ఎవరు?
మీకు తెలిసినట్లుగా, ఏ సంస్థలోనైనా డాక్యుమెంట్ సర్క్యులేషన్ నిర్వహించడం అవసరం. మీ సంస్థలో ఏ రూపాలు ఉపయోగించినా, ప్రోగ్రామ్ వాటిని స్వయంచాలకంగా నింపగలదు, ముందే రూపొందించిన టెంప్లేట్లకు ధన్యవాదాలు. చెల్లింపులు మరియు లెక్కల విశ్లేషణ కూడా ఏ కస్టమర్లలో మీకు తెలియజేస్తుంది, మీరు ఇప్పటికీ చేసిన సేవలకు చెల్లించాలి. రికార్డులలో నమోదు చేసిన డేటా ఆధారంగా ఒక ప్రత్యేకమైన ఎలక్ట్రానిక్ కస్టమర్ బేస్ను రూపొందించండి, ఇది నోటిఫికేషన్ల మాస్ మెయిలింగ్కు వర్తించబడుతుంది. ఏ ఆర్డర్లు ఇంకా పెండింగ్లో ఉన్నాయి మరియు షాపు అంతస్తులో పురోగతిలో ఉన్నాయి అనే సమాచారాన్ని మేనేజ్మెంట్ ఎల్లప్పుడూ చూడగలదు.
ఆధునిక పాలిగ్రఫీ పరికరాల ఉద్యోగాల జాబితాను స్వయంచాలకంగా పూర్తి చేయవచ్చు, యుఎస్యు సాఫ్ట్వేర్ ప్రోగ్రామ్ను ఉపయోగించినందుకు ధన్యవాదాలు. యుఎస్యు సాఫ్ట్వేర్ యొక్క విలక్షణమైన లక్షణం ప్రోగ్రామ్ యొక్క సంస్థాపన మరియు ఉపయోగం కోసం అసాధారణమైన చెల్లింపుల వ్యవస్థ, ఇది చందా చెల్లింపులను కలిగి ఉండదు.
పాలిగ్రఫీ కోసం ఒక ప్రోగ్రామ్ను ఆర్డర్ చేయండి
ప్రోగ్రామ్ను కొనుగోలు చేయడానికి, మాకు కాల్ చేయండి లేదా వ్రాయండి. మా నిపుణులు తగిన సాఫ్ట్వేర్ కాన్ఫిగరేషన్పై మీతో అంగీకరిస్తారు, ఒప్పందం మరియు చెల్లింపు కోసం ఇన్వాయిస్ను సిద్ధం చేస్తారు.
ప్రోగ్రామ్ను ఎలా కొనుగోలు చేయాలి?
ఒప్పందం కోసం వివరాలను పంపండి
మేము ప్రతి క్లయింట్తో ఒప్పందం కుదుర్చుకుంటాము. కాంట్రాక్టు అనేది మీకు అవసరమైన వాటిని మీరు ఖచ్చితంగా స్వీకరిస్తారనే మీ హామీ. కాబట్టి, ముందుగా మీరు చట్టపరమైన పరిధి లేదా వ్యక్తి యొక్క వివరాలను మాకు పంపాలి. దీనికి సాధారణంగా 5 నిమిషాల కంటే ఎక్కువ సమయం పట్టదు
ముందస్తు చెల్లింపు చేయండి
చెల్లింపు కోసం ఒప్పందం మరియు ఇన్వాయిస్ యొక్క స్కాన్ చేసిన కాపీలను మీకు పంపిన తర్వాత, ముందస్తు చెల్లింపు అవసరం. దయచేసి CRM సిస్టమ్ను ఇన్స్టాల్ చేసే ముందు, పూర్తి మొత్తాన్ని కాకుండా కొంత భాగాన్ని మాత్రమే చెల్లించాలని గుర్తుంచుకోండి. వివిధ చెల్లింపు పద్ధతులకు మద్దతు ఉంది. సుమారు 15 నిమిషాలు
ప్రోగ్రామ్ ఇన్స్టాల్ చేయబడుతుంది
దీని తరువాత, నిర్దిష్ట సంస్థాపన తేదీ మరియు సమయం మీతో అంగీకరించబడుతుంది. ఇది సాధారణంగా వ్రాతపని పూర్తయిన తర్వాత అదే లేదా మరుసటి రోజు జరుగుతుంది. CRM సిస్టమ్ను ఇన్స్టాల్ చేసిన వెంటనే, మీరు మీ ఉద్యోగికి శిక్షణ కోసం అడగవచ్చు. ప్రోగ్రామ్ 1 వినియోగదారు కోసం కొనుగోలు చేయబడితే, దీనికి 1 గంట కంటే ఎక్కువ సమయం పట్టదు
ఫలితాన్ని ఆస్వాదించండి
ఫలితాన్ని అనంతంగా ఆస్వాదించండి :) రోజువారీ పనిని స్వయంచాలకంగా మార్చడానికి సాఫ్ట్వేర్ అభివృద్ధి చేయబడిన నాణ్యత మాత్రమే కాకుండా, నెలవారీ చందా రుసుము రూపంలో ఆధారపడకపోవడం కూడా ప్రత్యేకంగా సంతోషకరమైనది. అన్ని తరువాత, మీరు ప్రోగ్రామ్ కోసం ఒకసారి మాత్రమే చెల్లించాలి.
రెడీమేడ్ ప్రోగ్రామ్ను కొనుగోలు చేయండి
మీరు అనుకూల సాఫ్ట్వేర్ అభివృద్ధిని కూడా ఆర్డర్ చేయవచ్చు
మీకు ప్రత్యేక సాఫ్ట్వేర్ అవసరాలు ఉంటే, అనుకూల అభివృద్ధిని ఆర్డర్ చేయండి. అప్పుడు మీరు ప్రోగ్రామ్కు అనుగుణంగా ఉండవలసిన అవసరం లేదు, కానీ ప్రోగ్రామ్ మీ వ్యాపార ప్రక్రియలకు సర్దుబాటు చేయబడుతుంది!
పాలిగ్రఫీ కోసం ప్రోగ్రామ్
డేటా భద్రతను నిర్ధారించడానికి ప్రోగ్రామ్ డేటాబేస్ క్రమం తప్పకుండా బ్యాకప్ చేయాలి. దీన్ని చేయడానికి, మీరు సాఫ్ట్వేర్లో షెడ్యూల్ను సెట్ చేయవచ్చు మరియు ఇది చేసిన పని గురించి నోటిఫికేషన్లను పంపడం ద్వారా సంసిద్ధత గురించి మీకు తెలియజేస్తుంది.

