Bestjoeringssysteem: Windows, Android, macOS
Groep fan programma's: Business automatisearring
Programma fan boekhâlden foar in pandjeswinkel
- Copyright beskermet de unike metoaden fan bedriuwsautomatisaasje dy't wurde brûkt yn ús programma's.

Copyright - Wy binne in ferifiearre software-útjouwer. Dit wurdt werjûn yn it bestjoeringssysteem by it útfieren fan ús programma's en demo-ferzjes.

Ferifiearre útjouwer - Wy wurkje mei organisaasjes oer de hiele wrâld, fan lytse bedriuwen oant grutte. Us bedriuw is opnaam yn it ynternasjonale register fan bedriuwen en hat in elektroanysk fertrouwensmerk.

Teken fan fertrouwen
Fluch oergong.
Wat wolst no dwaan?
As jo yn 'e kunde komme wolle mei it programma, is de rapste manier om earst de folsleine fideo te besjen, en dan de fergese demo-ferzje te downloaden en der sels mei te wurkjen. As it nedich is, freegje in presintaasje oan fan technyske stipe of lês de ynstruksjes.
WhatsApp
Under wurktiden reagearje wy normaal binnen 1 minút
Hoe kinne jo it programma keapje?
Besjoch in skermôfbylding fan it programma
Besjoch in fideo oer it programma
Demo-ferzje downloade
Ferlykje konfiguraasjes fan it programma
Berekkenje de kosten fan software
Berekkenje de kosten fan 'e wolk as jo in wolktsjinner nedich binne
Wa is de ûntwikkelder?
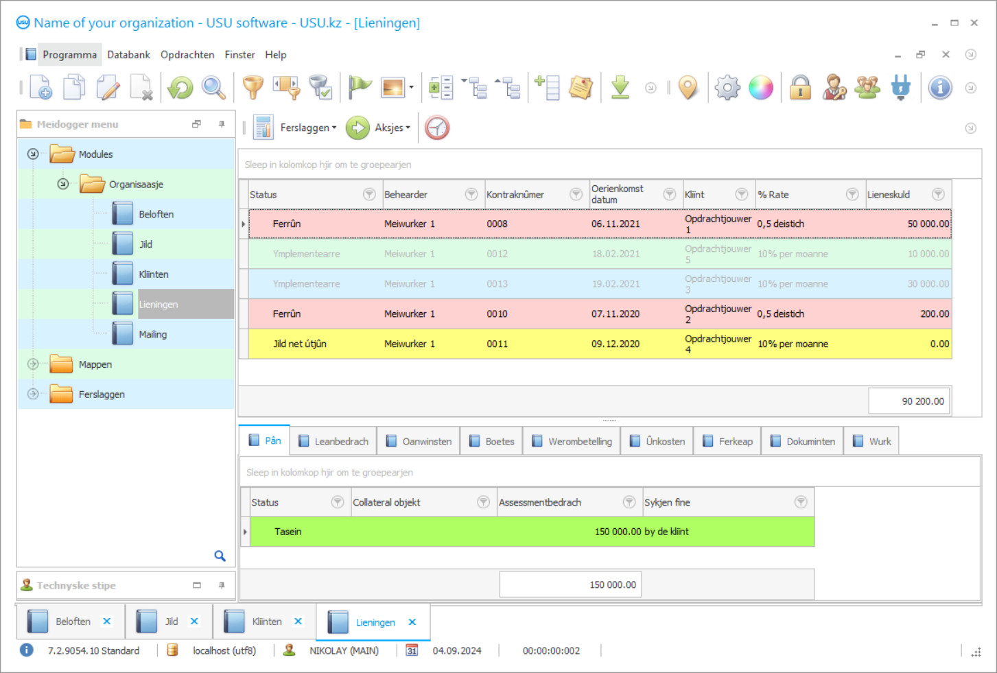
Programma skermprint
In skermôfbylding is in foto fan 'e software dy't rint. Dêrút kinne jo fuortendaliks begripe hoe't in CRM-systeem derút sjocht. Wy hawwe in finsterynterface ymplementearre mei stipe foar UX / UI-ûntwerp. Dit betsjut dat de brûkersynterface is basearre op jierrenlange brûkersûnderfining. Elke aksje leit krekt wêr't it it handichste is om it út te fieren. Troch sa'n kompetinte oanpak sil jo wurkproduktiviteit maksimaal wêze. Klikje op de lytse ôfbylding om it skermôfbylding yn folsleine grutte te iepenjen.
As jo keapje in USU CRM systeem mei in konfiguraasje fan op syn minst "Standert", do silst hawwe in kar fan ûntwerpen út mear as fyftich sjabloanen. Elke brûker fan 'e software sil de kâns hawwe om it ûntwerp fan it programma te kiezen om har smaak te passen. Elke dei fan wurk moat wille bringe!
Moderne trends yn 'e ûntwikkeling fan ekonomyske sektoaren jouwe de groei fan nije bedriuwen oan. Ferhege konkurrinsje lit sjen dat bedriuwen de kwaliteit en skaal fan produksje ferbetterje. It boekhâldprogramma foar pandjeswinkel helpt ekonomyske aktiviteiten yn in spesifike rjochting te fieren. Optimalisaasje mei hege prestaasjes kin allinich berikt wurde mei moderne komponinten.
It boekhâldprogramma foar pandjeswinkel troch USU Software iepenet nije kânsen foar it behear fan 'e organisaasje. In nije oanpak foar bedriuwsfiering, lykas folsleine automatisearring, lit de útfier fan alle produksjekapasiteiten ferheegje. Kontrôle oer de effektiviteit fan personielsaksjes op in heech nivo, dêrom wurdt it risiko fan needgefallen en stilstân fermindere.
Wa is de ûntwikkelder?
Akulov Nikolay
Ekspert en haadprogrammeur dy't meidie oan it ûntwerp en ûntwikkeling fan dizze software.
2026-05-28
Fideo fan programma foar boekhâlden foar in pandjeswinkel
Dizze fideo is yn it Ingelsk. Mar jo kinne besykje ûndertiteling yn jo memmetaal yn te skeakeljen.
In pandjeswinkel is in bedriuw dat bedragen oan fûnsen leveret befeilige troch ferskate objekten. De kliïnt kin in auto, unreplik guod, apparaten, sieraden, en mear leverje. In skatte kosten en rintetaryf wurde foar elk produkt bepaald. It boekhâldprogramma foar pandjeswinkel genereart in skema foar werombetelling fan skulden en berekkent it totale bedrach. Jo kinne jild besparje mei in ienmalige betelling. As de kliïnt de skuld net op 'e tiid ôfbetellet, dan sil it objekt gean foar ymplemintaasje.
It boekhâldprogramma foar pandjeswinkel leveret fergese formulieren en kontrakten dy't ferplicht binne by it registrearjen fan tsjinsten by in boarger. Fluch foarming fan dokumintaasje bart mei autokomplete basearre op de ynfierde gegevens. Sa wurde tiidkosten optimalisearre. Oan it begjin fan har aktiviteit bepaalt it management fan it bedriuw de minimale fereaske dokuminten neffens de wetjouwende noarmen. As unreplik guod fungeart as in objekt, dan is it ferplicht de folsleine list fan bewiis foar it eigendomsrjocht te leverjen, en as dit in auto is, wurdt in oare list al oannommen. It is wichtich om alle ynformaasje korrekt yn it programma yn te fieren, sadat de gegevens krekt binne by it registrearjen fan 'e tsjinst.
Demo-ferzje downloade
By it starten fan it programma kinne jo de taal selektearje.

Jo kinne de demo-ferzje fergees downloade. En wurkje twa wiken yn it programma. Guon ynformaasje is dêr foar de dúdlikens al opnommen.
Wa is de oersetter?
Boekhâldprogramma's besykje in soad operaasjes tagelyk út te fieren, dus jo moatte in goed bestjoeringssysteem hawwe. Bedriuwen sykje nei in kwaliteitsprodukt op 'e merk wêrmei't se al har aktiviteiten kinne organisearje mei minimale kosten. By it kiezen fan in universeel programma is it wichtich omtinken te jaan oan har mooglikheden. Delegaasje fan autoriteit tusken ôfdielingen, lykas real-time kontrôle, binne wichtige yndikatoaren.
Boekhâlding yn in pandjeswinkel moat kontinu en yn gronologyske folchoarder wurde hâlden. Om it boekhâldbelied fan it bedriuw korrekt te foarmjen, kontroleart it management fan 'e organisaasje de sektor. Berekkeningen fan gemiddelde yndikatoaren ûnder konkurrinten kinne jo in strategie en taktyske doelen kieze. Oan it begjin fan elke rapportearperioade. In plande taak wurdt foarme, dy't moat foldien wurde mei minimale ôfwikingen.
Bestel in programma foar boekhâlden foar in pandjeswinkel
Om it programma te keapjen, belje of skriuw ús gewoan. Us spesjalisten sille mei jo iens wurde oer de passende softwarekonfiguraasje, in kontrakt en in faktuer foar betelling tariede.
Hoe kinne jo it programma keapje?
Stjoer details foar it kontrakt
Wy meitsje in oerienkomst mei elke klant. It kontrakt is jo garânsje dat jo krekt krije wat jo nedich binne. Dêrom moatte jo ús earst de details stjoere fan in juridyske entiteit as yndividu. Dit duorret normaal net mear as 5 minuten
Meitsje in foarútbetelling
Nei it ferstjoeren fan jo gescande kopyen fan it kontrakt en faktuer foar betelling, is in foarbetelling nedich. Tink derom dat foardat jo it CRM-systeem ynstallearje, is it genôch om net it folsleine bedrach te beteljen, mar allinich in diel. Ferskate betelmethoden wurde stipe. Likernôch 15 minuten
It programma sil ynstalleare wurde
Hjirnei wurdt in spesifike ynstallaasjedatum en -tiid mei jo ôfpraat. Dit bart normaal op deselde of de oare deis nei't it papierwurk foltôge is. Fuort nei it ynstallearjen fan it CRM-systeem kinne jo freegje om training foar jo meiwurker. As it programma wurdt kocht foar 1 brûker, sil it net mear dan 1 oere duorje
Genietsje fan it resultaat
Genietsje fan it resultaat sûnder ein :) Wat benammen noflik is, is net allinich de kwaliteit wêrmei't de software ûntwikkele is om it deistich wurk te automatisearjen, mar ek it gebrek oan ôfhinklikens yn 'e foarm fan in moanlikse abonnemintsjild. Jo sille ommers mar ien kear betelje foar it programma.
Keapje in klear programma
Jo kinne ek oanpaste softwareûntwikkeling bestelle
As jo spesjale softwareeasken hawwe, bestel dan oanpaste ûntwikkeling. Dan hoege jo net oan te passen oan it programma, mar it programma wurdt oanpast oan jo saaklike prosessen!
Programma fan boekhâlden foar in pandjeswinkel
Pandjeshopprogramma's hâlde tafersjoch op hypoteek- en lease-operaasjes. Elk type tsjinst wurdt beskôge yn in spesifike ferklearring om de meast frege rjochting te identifisearjen by it berekkenjen fan profitabiliteit. Om stabiliteit ûnder konkurrinten te behâlden, moatte jo wurkje nei de behoeften fan 'e befolking. Dêrom is dit wichtich om tsjinst fan hege kwaliteit te garandearjen sûnder fertraging en stilstân. Om't d'r in protte prosessen en dokumintaasjebedriuwen binne binnen it ramt fan 'e pandjeswinkel, binne krektens en snelheid fan wurk foarôfgeand foar elke arbeider. Yn 'e tiid fan rappe ûntwikkeling fan technology en de leeftyd fan Big Data is d'r lykwols in heul soad ynformaasje dy't ferwurke wurde moat, en minsklike arbeid is gewoan net yn steat it behear fan safolle yndikatoaren út te fieren. As resultaat komme automatyske behearprogramma's as USU Software ta de rêding.
It programma fan pandhâlderboekhâlding hat enoarme funksjonaliteit en in protte ark, dy't essensjeel binne yn 'e aktiviteit fan elk bedriuw. Guon fan 'e potensjele brûkers kinne tinke dat as d'r safolle funksjes binne, it dreech sil wêze om ynstruksjes te begripen en wurk út te fieren mei sa'n komplekse applikaasje. Eins binne se ferkeard. Ien fan 'e wichtichste foardielen fan USU-software is it maklikste gebrûk en ljochtprogramma-ynhâld. Us spesjalisten diene har bêst om alle ûnnedige eleminten te eliminearjen en allinich de wichtichste ark en ynstellingen te litten. Dêrom is it rappe behearskjen fan 'e mooglikheden fan it programma garandearre.
D'r binne in soad oare mooglikheden fan it boekhâldprogramma foar pionnenwinkel, ynklusyf ymplemintaasje yn elke ekonomyske aktiviteit, komponinten en konfiguraasjes mei hege prestaasjes, prachtich buroblêd, fluch menu, ynterface seleksje, ferdieling fan funksjes neffens de taakbeskriuwing, tagong fia oanmelding en wachtwurd, unbeheinde oanmeitsjen fan pakhuzen, ôfdielingen, tsjinsten, filialen, en artikels, konsolidaasje fan rapporten, foarming fan belesting- en boekhâldrapporten, trochgeand bedriuwsbehear, optimalisaasje fan ynkomsten en útjeften, boekhâlding foar wikselkoersferskillen, wurkje mei ferskate muntienheden, diel- en folsleine werombetelling fan skulden, operaasjes op pânen en pachtkontrakten, ynteraksje fan filialen, yntegraasje mei de side, backup, oanmeitsjen fan plannen en plannen foar koarte en lange termyn, folsleine klantbasis, ferdielen fan grutte prosessen yn lytse, produksje fan elk produkt, aktuele update, oerdracht fan objekten foar ymplemintaasje, hannel, winst- en ferliesanalyse, log fan operaasjes i n it programma, kontraktsjablonen, synthetyske en analytyske boekhâlding, pandhâlderboekhâlding, kontantstreamkontrôle, ferstjoeren fan e-post, Viber-kommunikaasje, ynboude elektroanyske assistint, rekkenmasine fan ferskate rintetariven, feedback fan ûntwikkelers, spesjale rapporten, boeken en tydskriften, en grutte seleksje fan referinsjeboeken en klassearders.

