මෙහෙයුම් පද්ධතිය: Windows, Android, macOS
වැඩසටහන් සමූහය: ව්යාපාර ස්වයංක්රීයකරණය
උකස් සාප්පුවක් සඳහා ගිණුම්කරණ වැඩසටහන
- අපගේ වැඩසටහන් වල භාවිතා වන ව්යාපාර ස්වයංක්රීයකරණයේ අද්විතීය ක්රම ප්රකාශන හිමිකම ආරක්ෂා කරයි.

කතුහිමිකම - අපි සත්යාපිත මෘදුකාංග ප්රකාශකයෙක්. අපගේ වැඩසටහන් සහ demo-අනුවාද ක්රියාත්මක කිරීමේදී මෙය මෙහෙයුම් පද්ධතියේ ප්රදර්ශනය වේ.

සත්යාපිත ප්රකාශකයා - අපි කුඩා ව්යාපාරවල සිට විශාල ව්යාපාර දක්වා ලොව පුරා සංවිධාන සමඟ වැඩ කරන්නෙමු. අපගේ සමාගම ජාත්යන්තර සමාගම් ලේඛනයට ඇතුළත් කර ඇති අතර විද්යුත් භාර ලකුණක් ඇත.

විශ්වාසයේ ලකුණ
ඉක්මන් සංක්රමණය.
ඔබට දැන් කුමක් කිරීමට අවශ්යද?
ඔබට වැඩසටහන සමඟ දැන හඳුනා ගැනීමට අවශ්ය නම්, වේගවත්ම ක්රමය නම් පළමුව සම්පූර්ණ වීඩියෝව නැරඹීමයි, පසුව නොමිලේ ආදර්ශන අනුවාදය බාගත කර එය සමඟ වැඩ කිරීම. අවශ්ය නම්, තාක්ෂණික සහාය වෙතින් ඉදිරිපත් කිරීමක් ඉල්ලා සිටින්න හෝ උපදෙස් කියවන්න.
WhatsApp
ව්යාපාරික වේලාවන් තුළ අපි සාමාන්යයෙන් මිනිත්තු 1ක් ඇතුළත ප්රතිචාර දක්වමු
වැඩසටහන මිලදී ගන්නේ කෙසේද?
වැඩසටහනේ තිර රුවක් බලන්න
වැඩසටහන ගැන වීඩියෝවක් නරඹන්න
ආදර්ශන අනුවාදය බාගන්න
වැඩසටහනේ සැකසුම් සසඳන්න
මෘදුකාංගයේ පිරිවැය ගණනය කරන්න
ඔබට වලාකුළු සේවාදායකයක් අවශ්ය නම් වලාකුළේ පිරිවැය ගණනය කරන්න
සංවර්ධකයා කවුද?
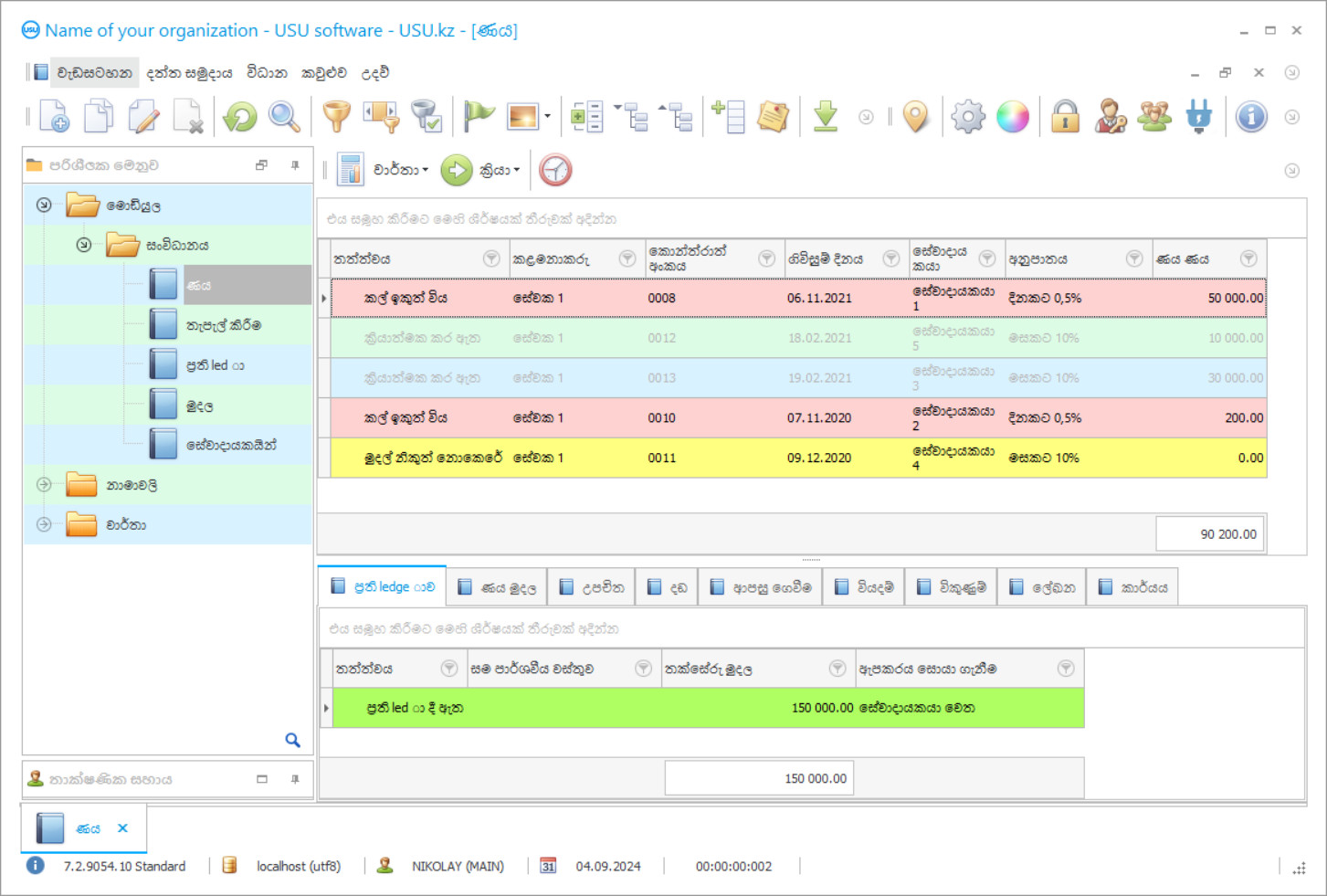
වැඩසටහන් තිර රුව
Screenshot යනු මෘදුකාංගය ක්රියාත්මක වන ඡායාරූපයකි. එයින් ඔබට CRM පද්ධතියක් පෙනෙන්නේ කෙසේද යන්න වහාම තේරුම් ගත හැකිය. අපි UX/UI නිර්මාණය සඳහා සහය ඇති කවුළු අතුරු මුහුණතක් ක්රියාත්මක කර ඇත. මෙයින් අදහස් කරන්නේ පරිශීලක අතුරුමුහුණත වසර ගණනාවක පරිශීලක අත්දැකීම් මත පදනම් වී ඇති බවයි. සෑම ක්රියාවක්ම එය සිදු කිරීමට වඩාත් පහසු ස්ථානයේ හරියටම පිහිටා ඇත. එවැනි නිපුණ ප්රවේශයකට ස්තූතියි, ඔබේ වැඩ ඵලදායිතාව උපරිම වනු ඇත. තිර රුව සම්පූර්ණ ප්රමාණයෙන් විවෘත කිරීමට කුඩා රූපය මත ක්ලික් කරන්න.
ඔබ අවම වශයෙන් "සම්මත" වින්යාසය සහිත USU CRM පද්ධතියක් මිලට ගන්නේ නම්, ඔබට සැකිලි පනහකට වඩා වැඩි ගණනකින් මෝස්තර තෝරා ගත හැකිය. මෘදුකාංගයේ සෑම පරිශීලකයෙකුටම ඔවුන්ගේ රුචිකත්වයට ගැලපෙන පරිදි වැඩසටහනේ සැලසුම තෝරා ගැනීමට අවස්ථාව ලැබේ. වැඩ කරන සෑම දිනකම ප්රීතිය ගෙන දිය යුතුය!
ආර්ථික අංශවල සංවර්ධනයේ නවීන ප්රවණතා පෙන්නුම් කරන්නේ නව ව්යවසායන්හි වර්ධනයයි. තරඟකාරිත්වය වැඩිවීම පෙන්නුම් කරන්නේ සමාගම් නිෂ්පාදනයේ ගුණාත්මකභාවය හා පරිමාණය වැඩි දියුණු කරන බවයි. උකස් ගිණුම්කරණ වැඩසටහන ආර්ථික ක්රියාකාරකම් නිශ්චිත දිශාවකට මෙහෙයවීමට උපකාරී වේ. ඉහළ කාර්යසාධනයක් ලබා ගත හැක්කේ නවීන සංරචක සමඟ පමණි.
යූඑස්යූ මෘදුකාංගයේ උකස් ගිණුම්කරණ වැඩසටහන මඟින් සංවිධානයේ කළමනාකරණයට නව අවස්ථා විවෘත වේ. ව්යාපාර මෙහෙයුම් සඳහා නව ප්රවේශයක් මෙන්ම පූර්ණ ස්වයංක්රීයකරණය මඟින් සියලු නිෂ්පාදන ධාරිතාවන්හි ප්රතිදානය වැඩි කිරීමට ඉඩ ලබා දේ. ඉහළ මට්ටමේ පිරිස් ක්රියාකාරකම්වල effectiveness ලදායීතාවය පාලනය කිරීම, එබැවින් හදිසි අවස්ථා සහ අක්රීය වීමේ අවදානම අඩු වේ.
සංවර්ධකයා කවුද?
අකුලොව් නිකොලායි
මෙම මෘදුකාංගය සැලසුම් කිරීම සහ සංවර්ධනය කිරීම සඳහා සහභාගී වූ විශේෂඥ සහ ප්රධාන වැඩසටහන්කරු.
2026-05-28
උකස් සාප්පුවක් සඳහා ගිණුම්කරණ වැඩසටහනේ වීඩියෝව
මෙම වීඩියෝව ඉංග්රීසියෙන්. නමුත් ඔබට ඔබේ මව් භාෂාවෙන් උපසිරැසි සක්රීය කිරීමට උත්සාහ කළ හැක.
උකස් සාප්පුවක් යනු විවිධ වස්තූන් විසින් සුරක්ෂිත කරන ලද අරමුදල් ප්රමාණයක් සපයන සමාගමකි. සේවාදායකයාට වාහනයක්, දේපළ වෙළඳාම්, උපකරණ, ස්වර්ණාභරණ සහ තවත් බොහෝ දේ සැපයිය හැකිය. එක් එක් නිෂ්පාදිතය සඳහා ඇස්තමේන්තුගත පිරිවැය සහ පොලී අනුපාතය තීරණය වේ. උකස් ගිණුම්කරණ වැඩසටහන ණය ආපසු ගෙවීමේ කාලසටහනක් ජනනය කරන අතර මුළු මුදල ගණනය කරයි. එක් වරක් ගෙවීමකින් ඔබට මුදල් ඉතිරි කළ හැකිය. සේවාදායකයා නියමිත වේලාවට ණය නොගෙවන්නේ නම්, එම වස්තුව ක්රියාත්මක කිරීම සඳහා යයි.
උකස් ගිණුම්කරණ වැඩසටහන පුරවැසියෙකු සමඟ සේවාවන් ලියාපදිංචි කිරීමේදී අවශ්ය වන නොමිලේ ආකෘති සහ කොන්ත්රාත්තු සපයයි. ඇතුළත් කළ දත්ත මත පදනම්ව ස්වයංක්රීයව සම්පුර්ණ කිරීම මගින් ලේඛනගත කිරීම වේගයෙන් සිදු වේ. මේ අනුව, කාල පිරිවැය ප්රශස්ත වේ. එහි ක්රියාකාරකම් ආරම්භයේ දී, සමාගමේ කළමනාකරණය විසින් ව්යවස්ථාදායක ප්රමිතීන්ට අනුව අවශ්ය අවම ලේඛන තීරණය කරනු ලැබේ. දේපල වෙළඳාම් වස්තුවක් ලෙස ක්රියා කරන්නේ නම්, හිමිකාරිත්වයේ අයිතිය සඳහා සම්පූර්ණ සාක්ෂි ලැයිස්තුවම සැපයිය යුතු අතර, මෙය වාහනයක් නම්, තවත් ලැයිස්තුවක් දැනටමත් උපකල්පනය කර ඇත. සේවාව ලියාපදිංචි කිරීමේදී දත්ත නිවැරදි වන පරිදි සියලුම තොරතුරු වැඩසටහනට නිවැරදිව ඇතුළත් කිරීම වැදගත්ය.
ආදර්ශන අනුවාදය බාගන්න
වැඩසටහන ආරම්භ කරන විට, ඔබට භාෂාව තෝරා ගත හැකිය.

ඔබට demo අනුවාදය නොමිලේ බාගත හැකිය. සහ සති දෙකක් වැඩසටහනේ වැඩ කරන්න. පැහැදිලිකම සඳහා සමහර තොරතුරු දැනටමත් එහි ඇතුළත් කර ඇත.
පරිවර්තකයා කවුද?
ගිණුම්කරණ වැඩසටහන් එකවර බොහෝ මෙහෙයුම් සිදු කිරීමට උත්සාහ කරයි, එබැවින් ඔබට හොඳ මෙහෙයුම් පද්ධතියක් තිබිය යුතුය. සමාගම් වෙළඳපොලේ ගුණාත්මක නිෂ්පාදනයක් සොයමින් සිටින අතර එමඟින් ඔවුන්ගේ සියලු ක්රියාකාරකම් අවම පිරිවැයකින් සංවිධානය කිරීමට ඉඩ සලසයි. විශ්වීය වැඩසටහනක් තෝරාගැනීමේදී එහි හැකියාවන් කෙරෙහි අවධානය යොමු කිරීම වැදගත්ය. දෙපාර්තමේන්තු අතර අධිකාරිය පැවරීම මෙන්ම තත්ය කාලීන පාලනය ද වැදගත් දර්ශක වේ.
උකස් සාප්පුවක ගිණුම්කරණය අඛණ්ඩව හා කාලානුක්රමික පිළිවෙලට තබා ගත යුතුය. සමාගමේ ගිණුම්කරණ ප්රතිපත්තිය නිවැරදිව සකස් කිරීම සඳහා, සංවිධානයේ කළමනාකරණය කර්මාන්තය අධීක්ෂණය කරයි. තරඟකරුවන් අතර සාමාන්ය දර්ශක ගණනය කිරීම මඟින් උපාය මාර්ගික හා උපායශීලී අරමුණු තෝරා ගැනීමට ඔබට ඉඩ සලසයි. එක් එක් වාර්තාකරණ කාල පරිච්ඡේදයේ ආරම්භයේ දී. සැලසුම් සහගත කාර්යයක් සාදනු ලබන අතර එය අවම අපගමනයකින් ඉටු කළ යුතුය.
උකස් සාප්පුවක් සඳහා ගිණුම්කරණ වැඩසටහනක් ඇණවුම් කරන්න
වැඩසටහන මිලදී ගැනීමට, අප අමතන්න හෝ ලියන්න. අපගේ විශේෂඥයින් විසින් සුදුසු මෘදුකාංග වින්යාසය, කොන්ත්රාත්තුවක් සහ ගෙවීම සඳහා ඉන්වොයිසියක් සකස් කිරීම පිළිබඳව ඔබ සමඟ එකඟ වනු ඇත.
වැඩසටහන මිලදී ගන්නේ කෙසේද?
කොන්ත්රාත්තුව සඳහා විස්තර යවන්න
අපි එක් එක් සේවාදායකයා සමඟ ගිවිසුමකට එළඹෙමු. කොන්ත්රාත්තුව යනු ඔබට අවශ්ය දේ හරියටම ලැබෙනු ඇති බවට ඔබේ සහතිකයයි. එමනිසා, පළමුව ඔබ නීතිමය ආයතනයක හෝ පුද්ගලයෙකුගේ විස්තර අපට එවිය යුතුය. මෙය සාමාන්යයෙන් විනාඩි 5 කට වඩා ගත නොවේ
අත්තිකාරම් ගෙවීමක් කරන්න
ගෙවීම සඳහා කොන්ත්රාත්තුවේ සහ ඉන්වොයිසියේ ස්කෑන් කරන ලද පිටපත් ඔබ වෙත යැවීමෙන් පසු, අත්තිකාරම් ගෙවීමක් අවශ්ය වේ. CRM පද්ධතිය ස්ථාපනය කිරීමට පෙර, සම්පූර්ණ මුදල නොව කොටසක් පමණක් ගෙවීමට ප්රමාණවත් බව කරුණාවෙන් සලකන්න. විවිධ ගෙවීම් ක්රම සඳහා සහය දක්වයි. ආසන්න වශයෙන් විනාඩි 15 යි
වැඩසටහන ස්ථාපනය කරනු ඇත
මෙයින් පසු, නිශ්චිත ස්ථාපන දිනයක් සහ වේලාවක් ඔබ සමඟ එකඟ වනු ඇත. මෙය සාමාන්යයෙන් සිදුවන්නේ ලේඛන කටයුතු අවසන් වූ පසු එම දිනයේම හෝ ඊළඟ දිනයේය. CRM පද්ධතිය ස්ථාපනය කිරීමෙන් පසු, ඔබේ සේවකයා සඳහා පුහුණුව ඉල්ලා සිටිය හැක. වැඩසටහන 1 පරිශීලකයෙකු සඳහා මිලදී ගෙන තිබේ නම්, එය පැය 1 කට වඩා ගත නොවේ
ප්රතිඵලය භුක්ති විඳින්න
ප්රතිඵලය නිමක් නැතිව භුක්ති විඳින්න :) විශේෂයෙන් සතුටු වන්නේ එදිනෙදා වැඩ කටයුතු ස්වයංක්රීය කිරීම සඳහා මෘදුකාංගය සංවර්ධනය කර ඇති ගුණාත්මක භාවය පමණක් නොව, මාසික දායක ගාස්තුවක් ලෙස යැපීම නොමැතිකමයි. සියල්ලට පසු, ඔබ වැඩසටහන සඳහා එක් වරක් පමණක් ගෙවනු ඇත.
සූදානම් කළ වැඩසටහනක් මිලදී ගන්න
එසේම ඔබට අභිරුචි මෘදුකාංග සංවර්ධනය ඇණවුම් කළ හැකිය
ඔබට විශේෂ මෘදුකාංග අවශ්යතා තිබේ නම්, අභිරුචි සංවර්ධනය ඇණවුම් කරන්න. එවිට ඔබට වැඩසටහනට අනුවර්තනය වීමට සිදු නොවනු ඇත, නමුත් වැඩසටහන ඔබේ ව්යාපාරික ක්රියාවලීන්ට ගැලපේ!
උකස් සාප්පුවක් සඳහා ගිණුම්කරණ වැඩසටහන
උකස් හා කල්බදු මෙහෙයුම් අධීක්ෂණය කිරීම උකස් වැඩසටහන්. ලාභදායීතාවය ගණනය කිරීමේදී වඩාත්ම ඉල්ලූ දිශාව හඳුනා ගැනීම සඳහා එක් එක් වර්ගයේ සේවාවන් නිශ්චිත ප්රකාශයකින් සලකා බලනු ලැබේ. තරඟකරුවන් අතර ස්ථාවරත්වය පවත්වා ගැනීම සඳහා, ඔබ ජනගහනයේ අවශ්යතා අනුව කටයුතු කළ යුතුය. එමනිසා, ප්රමාදයකින් හා අක්රීයතාවයකින් තොරව උසස් තත්ත්වයේ සේවාවක් සහතික කිරීමට මෙය වැදගත් වේ. උකස් සාප්පුවේ රාමුව තුළ බොහෝ ක්රියාදාමයන් සහ ප්රලේඛන මෙහෙයුම් ඇති බැවින්, සෑම සේවකයෙකුටම නිරවද්යතාවය සහ වැඩ කිරීමේ වේගය පෙර වේ. කෙසේ වෙතත්, තාක්ෂණයේ වේගවත් සංවර්ධනය හා බිග් දත්ත වල යුගය තුළ, සැකසිය යුතු තොරතුරු විශාල ප්රමාණයක් ඇති අතර, මිනිස් ශ්රමයට එවැනි බොහෝ දර්ශක කළමනාකරණය කිරීමට නොහැකි වී තිබේ. එහි ප්රති As ලයක් ලෙස යූඑස්යූ මෘදුකාංග ලෙස ස්වයංක්රීය කළමනාකරණ වැඩසටහන් ගලවා ගනී.
උකස් ගිණුම්කරණ වැඩසටහනට විශාල ක්රියාකාරිත්වයක් සහ බොහෝ මෙවලම් ඇත, ඒවා සෑම සමාගමකම ක්රියාකාරකම් සඳහා අත්යවශ්ය වේ. සමහර විභව පරිශීලකයින් සිතන්නේ බොහෝ විශේෂාංග තිබේ නම්, එවැනි සංකීර්ණ යෙදුමක් භාවිතා කරමින් උපදෙස් තේරුම් ගැනීම සහ වැඩ කිරීම දුෂ්කර වනු ඇති බවයි. ඇත්ත වශයෙන්ම, ඒවා වැරදිය. යූඑස්යූ මෘදුකාංගයේ එක් ප්රධාන වාසියක් වන්නේ එහි භාවිතයට ඇති පහසුකම සහ වැඩසටහන් අන්තර්ගතය සැහැල්ලු කිරීමයි. අපගේ විශේෂ special යින් සියළුම අනවශ්ය අංග ඉවත් කර වඩාත් වැදගත් මෙවලම් සහ සැකසුම් පමණක් ඉතිරි කිරීමට උපරිම උත්සාහයක් ගත්හ. එබැවින් වැඩසටහනේ හැකියාවන් වේගයෙන් ප්රගුණ කිරීම සහතික කෙරේ.
උකස් ගිණුම්කරණ වැඩසටහනේ වෙනත් බොහෝ හැකියාවන් ඇත, ඕනෑම ආර්ථික ක්රියාකාරකමක් ක්රියාත්මක කිරීම, ඉහළ කාර්යසාධන සංරචක සහ වින්යාසයන්, ලස්සන ඩෙස්ක්ටොප්, ඉක්මන් මෙනුව, අතුරුමුහුණත තෝරා ගැනීම, රැකියා විස්තරයට අනුව කාර්යයන් බෙදා හැරීම, පිවිසුම් සහ මුරපද මඟින් ප්රවේශය, අසීමිත නිර්මාණය ගබඩාවන්, දෙපාර්තමේන්තු, සේවා, ශාඛා සහ භාණ්ඩ, වාර්තා ඒකාබද්ධ කිරීම, බදු සහ ගිණුම් වාර්තා සැකසීම, අඛණ්ඩ ව්යාපාර කළමනාකරණය, ආදායම් හා වියදම් ප්රශස්තකරණය, විනිමය අනුපාත වෙනස්කම් සඳහා ගණනය කිරීම, විවිධ මුදල් සමඟ වැඩ කිරීම, අර්ධ හා පූර්ණ ණය ආපසු ගෙවීම, ප්රති led ා සහ කල්බදු මෙහෙයුම්, ශාඛා අන්තර්ක්රියා, වෙබ් අඩවිය සමඟ ඒකාබද්ධ වීම, උපස්ථ කිරීම, කෙටිකාලීන හා දිගු කාලීන කාල පරිච්ඡේදයන් සඳහා සැලසුම් සහ උපලේඛන නිර්මාණය කිරීම, සම්පූර්ණ පාරිභෝගික පදනම, විශාල ක්රියාවලීන් කුඩා ඒවා ලෙස බෙදීම, ඕනෑම නිෂ්පාදනයක් නිෂ්පාදනය කිරීම, කාලානුරූපව යාවත්කාලීන කිරීම, මාරු කිරීම ක්රියාත්මක කිරීම, වෙළඳාම, ලාභ හා අලාභ විශ්ලේෂණය, මෙහෙයුම් ලොගය i වැඩසටහන, කොන්ත්රාත් සැකිලි, කෘතිම හා විශ්ලේෂණ ගිණුම්කරණය, උකස් ගිණුම්කරණය, මුදල් ප්රවාහ පාලනය, ඊමේල් යැවීම, Viber සන්නිවේදනය, බිල්ට් ඉලෙක්ට්රොනික් සහකාර, විවිධ පොලී අනුපාත ගණනය කරන්නා, සංවර්ධකයින්ගෙන් ලැබෙන ප්රතිචාර, විශේෂ වාර්තා, පොත් සහ සඟරා සහ යොමු පොත් සහ වර්ගීකරණ විශාල ප්රමාණයක්.

