उत्पादन लेखांकन के लिए कार्यक्रम
- कॉपीराइट हमारे कार्यक्रमों में उपयोग किए जाने वाले व्यवसाय स्वचालन के अनूठे तरीकों की सुरक्षा करता है।

कॉपीराइट - हम एक सत्यापित सॉफ्टवेयर प्रकाशक हैं। यह हमारे प्रोग्राम और डेमो-संस्करणों को चलाते समय ऑपरेटिंग सिस्टम में प्रदर्शित होता है।

सत्यापित प्रकाशक - हम छोटे व्यवसायों से लेकर बड़े व्यवसायों तक दुनिया भर के संगठनों के साथ काम करते हैं। हमारी कंपनी कंपनियों के अंतरराष्ट्रीय रजिस्टर में शामिल है और इसमें इलेक्ट्रॉनिक ट्रस्ट मार्क है।

भरोसे की निशानी
त्वरित संक्रमण।
तुम अब क्या करना चाहते हो?
यदि आप प्रोग्राम से परिचित होना चाहते हैं, तो सबसे तेज़ तरीका यह है कि पहले पूरा वीडियो देखें, और फिर मुफ़्त डेमो संस्करण डाउनलोड करें और खुद इसके साथ काम करें। यदि आवश्यक हो, तो तकनीकी सहायता से एक प्रस्तुति का अनुरोध करें या निर्देश पढ़ें।
WhatsApp
व्यावसायिक घंटों के दौरान हम आमतौर पर 1 मिनट के भीतर जवाब देते हैं
कार्यक्रम कैसे खरीदें?
कार्यक्रम का स्क्रीनशॉट देखें
कार्यक्रम के बारे में एक वीडियो देखें
डेमो संस्करण डाउनलोड करें
कार्यक्रम के विन्यास की तुलना करें
सॉफ्टवेयर की लागत की गणना करें
यदि आपको क्लाउड सर्वर की आवश्यकता है तो क्लाउड की लागत की गणना करें
डेवलपर कौन है?
कार्यक्रम का स्क्रीनशॉट
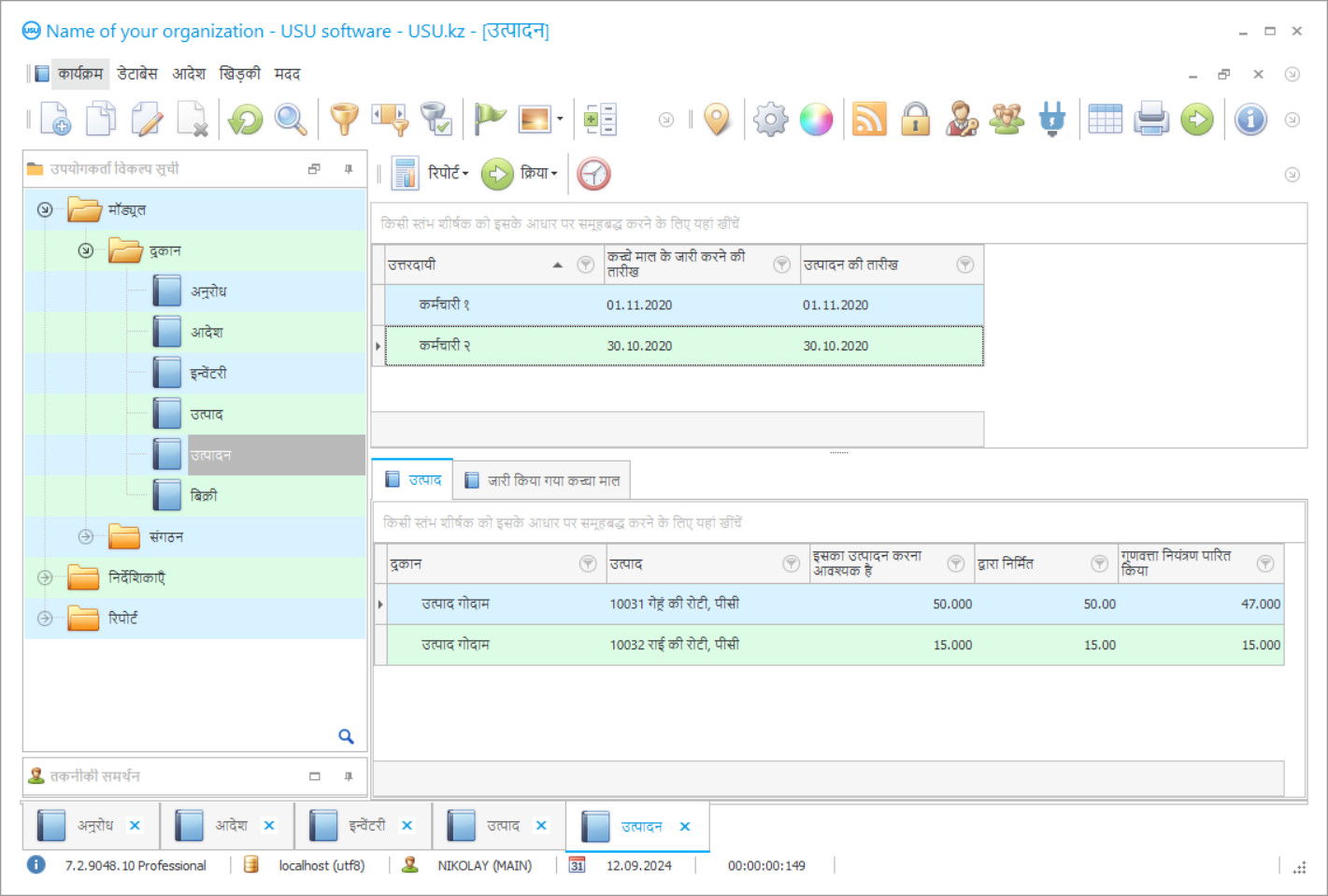
स्क्रीनशॉट सॉफ्टवेयर के चलने की एक तस्वीर है। इससे आप तुरंत समझ सकते हैं कि CRM सिस्टम कैसा दिखता है। हमने UX/UI डिज़ाइन के लिए समर्थन के साथ एक विंडो इंटरफ़ेस लागू किया है। इसका मतलब है कि उपयोगकर्ता इंटरफ़ेस वर्षों के उपयोगकर्ता अनुभव पर आधारित है। प्रत्येक क्रिया ठीक उसी स्थान पर स्थित है जहाँ इसे निष्पादित करना सबसे सुविधाजनक है। इस तरह के सक्षम दृष्टिकोण के लिए धन्यवाद, आपकी कार्य उत्पादकता अधिकतम होगी। स्क्रीनशॉट को पूर्ण आकार में खोलने के लिए छोटी छवि पर क्लिक करें।
यदि आप कम से कम “मानक” कॉन्फ़िगरेशन वाला USU CRM सिस्टम खरीदते हैं, तो आपके पास पचास से अधिक टेम्पलेट्स में से डिज़ाइन चुनने का विकल्प होगा। सॉफ़्टवेयर के प्रत्येक उपयोगकर्ता को अपने स्वाद के अनुसार प्रोग्राम का डिज़ाइन चुनने का अवसर मिलेगा। काम का हर दिन खुशी लेकर आना चाहिए!
कोई भी व्यवसायी जिसने अपना उत्पादन जल्द ही स्थापित किया है या बाद में उत्पादन प्रक्रियाओं के लिए लेखांकन के लिए एक कार्यक्रम खरीदने की आवश्यकता है। आइए जानने की कोशिश करते हैं कि ऐसा क्यों हो रहा है।
एक सफल कंपनी हमेशा विकसित और बढ़ती है। उत्पादन की गति तेज हो रही है, व्यापार बढ़ रहा है, और मुनाफा बढ़ रहा है। विकास के इन अनुकूल कारकों के साथ, कठिनाइयां दिखाई देती हैं, या, जैसा कि हम उन्हें कहते हैं, उपलब्धियों के लिए नई चोटियां। नए विशेषज्ञों को आकर्षित करने की आवश्यकता है, लागत का स्तर बढ़ जाता है। निवेश के बिना विकास असंभव है - आइए इसे एक तथ्य के रूप में लें। यह विकास के साथ है कि नियंत्रण की तत्काल आवश्यकता है और उत्पादन लेखांकन कार्यक्रम का मुद्दा वास्तविक है।
डेवलपर कौन है?
2026-05-28
उत्पादन लेखांकन के लिए कार्यक्रम का वीडियो
यह वीडियो अंग्रेजी में है। लेकिन आप अपनी मूल भाषा में उपशीर्षक चालू करने का प्रयास कर सकते हैं।
उत्पादन लेखा कार्यक्रम जो आधुनिक प्रौद्योगिकियों के बाजार पर प्रस्तुत किए जाते हैं, कार्यक्षमता में बहुत विविध हैं। कुछ संसाधन मुफ्त उत्पादन लेखा कार्यक्रम डाउनलोड करने की पेशकश करते हैं। लेकिन उनमें से कोई भी गारंटी नहीं दे सकता है कि यह वास्तव में आवश्यक सॉफ्टवेयर है, और ट्रोजन हॉर्स या अमीगो ब्राउज़र नहीं है। फ्रीवेयर प्रदाताओं में से कोई भी गणना और रिपोर्ट की सटीकता की गारंटी नहीं देता है। और एक और महत्वपूर्ण बिंदु: आपके पीसी में कितनी शक्ति है, क्या यह इस सॉफ्टवेयर को खींचेगा?
हम अपने विकास को स्थापित करने की पेशकश करते हैं - यूनिवर्सल अकाउंटिंग सिस्टम। हमारे उत्पादन लेखांकन सॉफ्टवेयर और समान उत्पादन लेखांकन सॉफ्टवेयर के बीच क्या अंतर है? आओ हम इसे नज़दीक से देखें।
डेमो संस्करण डाउनलोड करें
कार्यक्रम शुरू करते समय, आप भाषा का चयन कर सकते हैं।

आप डेमो संस्करण को निःशुल्क डाउनलोड कर सकते हैं। और दो सप्ताह तक कार्यक्रम में काम कर सकते हैं। स्पष्टता के लिए कुछ जानकारी पहले से ही इसमें शामिल की गई है।
अनुवादक कौन है?
उत्पादन लेखांकन सॉफ्टवेयर एक गुणवत्ता आश्वासन के साथ लाइसेंस प्राप्त सॉफ़्टवेयर है जिसे समय के साथ परीक्षण किया गया है। यह कंप्यूटर संसाधनों पर मांग नहीं कर रहा है, इसके लिए बहुत अधिक स्थान की आवश्यकता नहीं है, इसलिए कोई भी, यहां तक कि सबसे कमजोर प्रोसेसर भी इसे खींच लेगा। कार्यक्रम की व्यापक कार्यक्षमता है, जिसे हम नीचे वर्णित करेंगे। उत्पादन लेखांकन कार्यक्रम ग्राहक की इच्छाओं के अनुसार कॉन्फ़िगर करना आसान है: एक्सेस अधिकार, कार्यक्षमता, डिज़ाइन समाधान, आदि ये तकनीकी विनिर्देश हैं।
उत्पादन विकास लेखांकन कार्यक्रम आपको उत्पाद की गणना के साथ शुरू करने और स्टोर अलमारियों पर इसकी उपस्थिति के साथ काम को पूरी तरह से स्वचालित करने की अनुमति देगा। इसकी मदद से, आप उत्पादन संचालन के सटीक और सरल रिकॉर्ड रख सकते हैं। कार्यक्रम की व्यापक क्षमताओं के कारण, आप जटिलता की अलग-अलग डिग्री की रिपोर्ट बना सकते हैं, विश्लेषणात्मक डेटा उत्पन्न कर सकते हैं, और स्वचालित रूप से प्रलेखन भर सकते हैं। कार्य, जो कई कर्मचारियों द्वारा किया जाता है, लेखांकन कार्यक्रम कुछ ही घंटों में पूरा हो सकता है। कर्मचारी के प्रदर्शन की निगरानी अब एक समस्या नहीं होगी। सभी को एक कार्य सौंपा गया है और ऑनलाइन इसके कार्यान्वयन की स्थिति की जांच करने का अवसर है। आपको उत्पादन प्रक्रियाओं के हमारे लेखांकन द्वारा उत्पन्न आंकड़ों की सटीकता के बारे में कोई संदेह नहीं होगा - वे सटीक हैं, त्रुटियों और विफलताओं को बाहर रखा गया है। सभी वित्तीय व्यय, दैनिक लाभ - सब कुछ प्रणाली में परिलक्षित होता है। उत्पादन कारोबार, कई चरणों से मिलकर, कदम से कदम नियंत्रित किया जा सकता है। यह मॉनिटर को छोड़े बिना किया जा सकता है।
उत्पादन लेखांकन के लिए एक कार्यक्रम का आदेश दें
प्रोग्राम खरीदने के लिए, बस हमें कॉल करें या लिखें। हमारे विशेषज्ञ आपके साथ उचित सॉफ़्टवेयर कॉन्फ़िगरेशन पर सहमत होंगे, एक अनुबंध और भुगतान के लिए चालान तैयार करेंगे।
कार्यक्रम कैसे खरीदें?
अनुबंध के लिए विवरण भेजें
हम प्रत्येक ग्राहक के साथ एक समझौता करते हैं। अनुबंध आपकी गारंटी है कि आपको वही मिलेगा जो आपको चाहिए। इसलिए, सबसे पहले आपको हमें किसी कानूनी इकाई या व्यक्ति का विवरण भेजना होगा। इसमें आमतौर पर 5 मिनट से अधिक समय नहीं लगता
अग्रिम भुगतान करें
आपको भुगतान के लिए अनुबंध और चालान की स्कैन की गई प्रतियां भेजने के बाद, अग्रिम भुगतान की आवश्यकता होती है। कृपया ध्यान दें कि CRM सिस्टम स्थापित करने से पहले, पूरी राशि का भुगतान नहीं करना पर्याप्त है, बल्कि केवल एक हिस्सा है। विभिन्न भुगतान विधियाँ समर्थित हैं। लगभग 15 मिनट
प्रोग्राम स्थापित हो जाएगा
इसके बाद, आपके साथ एक विशिष्ट स्थापना तिथि और समय पर सहमति बनाई जाएगी। यह आमतौर पर कागजी कार्रवाई पूरी होने के बाद उसी दिन या अगले दिन होता है। CRM सिस्टम स्थापित करने के तुरंत बाद, आप अपने कर्मचारी के लिए प्रशिक्षण की मांग कर सकते हैं। यदि प्रोग्राम 1 उपयोगकर्ता के लिए खरीदा जाता है, तो इसमें 1 घंटे से अधिक समय नहीं लगेगा
परिणाम का आनंद लें
परिणाम का अंतहीन आनंद लें :) खास तौर पर जो बात अच्छी है वह न केवल वह गुणवत्ता है जिसके साथ सॉफ्टवेयर को रोजमर्रा के काम को स्वचालित करने के लिए विकसित किया गया है, बल्कि मासिक सदस्यता शुल्क के रूप में निर्भरता की कमी भी है। आखिरकार, आप प्रोग्राम के लिए केवल एक बार भुगतान करेंगे।
एक तैयार कार्यक्रम खरीदें
इसके अलावा आप कस्टम सॉफ्टवेयर विकास का आदेश दे सकते हैं
यदि आपके पास विशेष सॉफ़्टवेयर आवश्यकताएँ हैं, तो कस्टम डेवलपमेंट का ऑर्डर दें। फिर आपको प्रोग्राम के अनुकूल होने की ज़रूरत नहीं होगी, लेकिन प्रोग्राम को आपकी व्यावसायिक प्रक्रियाओं के अनुसार समायोजित किया जाएगा!
उत्पादन लेखांकन के लिए कार्यक्रम
आप उत्पादन लेखा कार्यक्रम से संतुष्ट होंगे। उत्पादन लेखांकन कार्यक्रम आधुनिक व्यापार की दुनिया की आवश्यकताओं के अनुसार बनाया गया था और छोटे और बड़े दोनों उद्यमों की सभी जरूरतों को पूरा कर सकता है। सॉफ्टवेयर का उपयोग करके, आप वास्तव में समय और पैसा बचाते हैं, जो व्यापार की क्रूर दुनिया में बहुत महत्वपूर्ण है।
हमारे ग्राहक कार्यक्रम से संतुष्ट क्यों हैं? क्योंकि हम हैं: हमारे क्षेत्र में पेशेवर; प्रत्येक ग्राहक के संबंध में ईमानदार हैं; हम एक व्यक्तिगत दृष्टिकोण पाते हैं और हर इच्छा को ध्यान में रखते हैं; परिचालन और मोबाइल; परिणाम-उन्मुख और दीर्घकालिक सहयोग; हमारे ऑपरेटर तकनीकी सहायता प्रदान करने के लिए हमेशा तैयार रहते हैं।
हमारी प्रक्रिया लेखांकन सॉफ्टवेयर सफल व्यवसाय विकास के लिए सही विकल्प है!
क्या आपका कोई सवाल है? संपर्क करें!

