ਉਤਪਾਦਨ ਲੇਖਾ ਲਈ ਪ੍ਰੋਗਰਾਮ
- ਕਾਪੀਰਾਈਟ ਵਪਾਰਕ ਆਟੋਮੇਸ਼ਨ ਦੇ ਵਿਲੱਖਣ ਤਰੀਕਿਆਂ ਦੀ ਰੱਖਿਆ ਕਰਦਾ ਹੈ ਜੋ ਸਾਡੇ ਪ੍ਰੋਗਰਾਮਾਂ ਵਿੱਚ ਵਰਤੇ ਜਾਂਦੇ ਹਨ।

ਕਾਪੀਰਾਈਟ - ਅਸੀਂ ਇੱਕ ਪ੍ਰਮਾਣਿਤ ਸਾਫਟਵੇਅਰ ਪ੍ਰਕਾਸ਼ਕ ਹਾਂ। ਸਾਡੇ ਪ੍ਰੋਗਰਾਮਾਂ ਅਤੇ ਡੈਮੋ-ਵਰਜਨਾਂ ਨੂੰ ਚਲਾਉਣ ਵੇਲੇ ਇਹ ਓਪਰੇਟਿੰਗ ਸਿਸਟਮ ਵਿੱਚ ਪ੍ਰਦਰਸ਼ਿਤ ਹੁੰਦਾ ਹੈ।

ਪ੍ਰਮਾਣਿਤ ਪ੍ਰਕਾਸ਼ਕ - ਅਸੀਂ ਦੁਨੀਆ ਭਰ ਦੀਆਂ ਸੰਸਥਾਵਾਂ ਨਾਲ ਛੋਟੇ ਕਾਰੋਬਾਰਾਂ ਤੋਂ ਲੈ ਕੇ ਵੱਡੇ ਕਾਰੋਬਾਰਾਂ ਤੱਕ ਕੰਮ ਕਰਦੇ ਹਾਂ। ਸਾਡੀ ਕੰਪਨੀ ਅੰਤਰਰਾਸ਼ਟਰੀ ਕੰਪਨੀਆਂ ਦੇ ਰਜਿਸਟਰ ਵਿੱਚ ਸ਼ਾਮਲ ਹੈ ਅਤੇ ਇੱਕ ਇਲੈਕਟ੍ਰਾਨਿਕ ਟਰੱਸਟ ਮਾਰਕ ਹੈ।

ਵਿਸ਼ਵਾਸ ਦੀ ਨਿਸ਼ਾਨੀ
ਤੇਜ਼ ਤਬਦੀਲੀ.
ਤੁਸੀਂ ਹੁਣ ਕੀ ਕਰਨਾ ਚਾਹੁੰਦੇ ਹੋ?
ਜੇਕਰ ਤੁਸੀਂ ਪ੍ਰੋਗਰਾਮ ਨਾਲ ਜਾਣੂ ਕਰਵਾਉਣਾ ਚਾਹੁੰਦੇ ਹੋ, ਤਾਂ ਸਭ ਤੋਂ ਤੇਜ਼ ਤਰੀਕਾ ਹੈ ਪਹਿਲਾਂ ਪੂਰੀ ਵੀਡੀਓ ਦੇਖਣਾ, ਅਤੇ ਫਿਰ ਮੁਫਤ ਡੈਮੋ ਸੰਸਕਰਣ ਨੂੰ ਡਾਉਨਲੋਡ ਕਰੋ ਅਤੇ ਇਸ ਨਾਲ ਆਪਣੇ ਆਪ ਕੰਮ ਕਰੋ। ਜੇ ਲੋੜ ਹੋਵੇ, ਤਾਂ ਤਕਨੀਕੀ ਸਹਾਇਤਾ ਤੋਂ ਪੇਸ਼ਕਾਰੀ ਦੀ ਬੇਨਤੀ ਕਰੋ ਜਾਂ ਨਿਰਦੇਸ਼ਾਂ ਨੂੰ ਪੜ੍ਹੋ।
WhatsApp
ਕਾਰੋਬਾਰੀ ਘੰਟਿਆਂ ਦੌਰਾਨ ਅਸੀਂ ਆਮ ਤੌਰ 'ਤੇ 1 ਮਿੰਟ ਦੇ ਅੰਦਰ ਜਵਾਬ ਦਿੰਦੇ ਹਾਂ
ਪ੍ਰੋਗਰਾਮ ਨੂੰ ਕਿਵੇਂ ਖਰੀਦਣਾ ਹੈ?
ਪ੍ਰੋਗਰਾਮ ਦਾ ਸਕ੍ਰੀਨਸ਼ੌਟ ਦੇਖੋ
ਪ੍ਰੋਗਰਾਮ ਬਾਰੇ ਇੱਕ ਵੀਡੀਓ ਦੇਖੋ
ਡੈਮੋ ਵਰਜ਼ਨ ਡਾਉਨਲੋਡ ਕਰੋ
ਪ੍ਰੋਗਰਾਮ ਦੀਆਂ ਸੰਰਚਨਾਵਾਂ ਦੀ ਤੁਲਨਾ ਕਰੋ
ਸੌਫਟਵੇਅਰ ਦੀ ਲਾਗਤ ਦੀ ਗਣਨਾ ਕਰੋ
ਜੇਕਰ ਤੁਹਾਨੂੰ ਕਲਾਉਡ ਸਰਵਰ ਦੀ ਲੋੜ ਹੈ ਤਾਂ ਕਲਾਉਡ ਦੀ ਲਾਗਤ ਦੀ ਗਣਨਾ ਕਰੋ
ਡਿਵੈਲਪਰ ਕੌਣ ਹੈ?
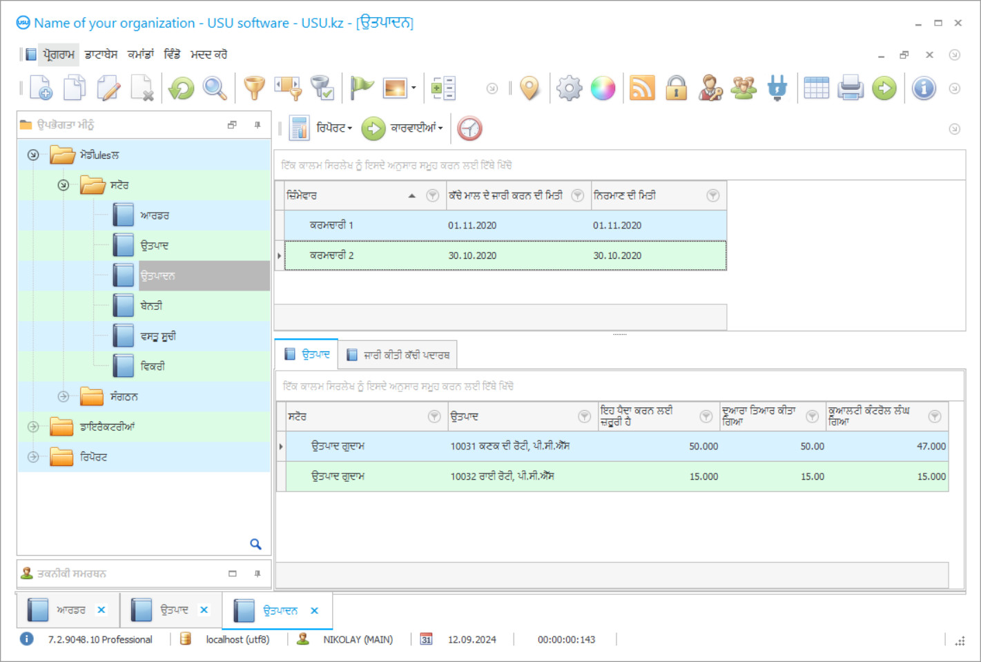
ਪ੍ਰੋਗਰਾਮ ਦਾ ਸਕ੍ਰੀਨਸ਼ੌਟ
ਇੱਕ ਸਕ੍ਰੀਨਸ਼ੌਟ ਚੱਲ ਰਹੇ ਸੌਫਟਵੇਅਰ ਦੀ ਇੱਕ ਫੋਟੋ ਹੈ। ਇਸ ਤੋਂ ਤੁਸੀਂ ਤੁਰੰਤ ਸਮਝ ਸਕਦੇ ਹੋ ਕਿ ਇੱਕ CRM ਸਿਸਟਮ ਕਿਹੋ ਜਿਹਾ ਦਿਖਾਈ ਦਿੰਦਾ ਹੈ. ਅਸੀਂ UX/UI ਡਿਜ਼ਾਈਨ ਲਈ ਸਮਰਥਨ ਨਾਲ ਇੱਕ ਵਿੰਡੋ ਇੰਟਰਫੇਸ ਲਾਗੂ ਕੀਤਾ ਹੈ। ਇਸਦਾ ਮਤਲਬ ਹੈ ਕਿ ਉਪਭੋਗਤਾ ਇੰਟਰਫੇਸ ਉਪਭੋਗਤਾ ਅਨੁਭਵ ਦੇ ਸਾਲਾਂ 'ਤੇ ਅਧਾਰਤ ਹੈ। ਹਰ ਕਿਰਿਆ ਬਿਲਕੁਲ ਉਸੇ ਥਾਂ 'ਤੇ ਸਥਿਤ ਹੁੰਦੀ ਹੈ ਜਿੱਥੇ ਇਸਨੂੰ ਕਰਨਾ ਸਭ ਤੋਂ ਸੁਵਿਧਾਜਨਕ ਹੁੰਦਾ ਹੈ। ਅਜਿਹੇ ਸਮਰੱਥ ਪਹੁੰਚ ਲਈ ਧੰਨਵਾਦ, ਤੁਹਾਡੀ ਕੰਮ ਦੀ ਉਤਪਾਦਕਤਾ ਵੱਧ ਤੋਂ ਵੱਧ ਹੋਵੇਗੀ. ਸਕ੍ਰੀਨਸ਼ੌਟ ਨੂੰ ਪੂਰੇ ਆਕਾਰ ਵਿੱਚ ਖੋਲ੍ਹਣ ਲਈ ਛੋਟੇ ਚਿੱਤਰ 'ਤੇ ਕਲਿੱਕ ਕਰੋ।
ਜੇਕਰ ਤੁਸੀਂ ਘੱਟੋ-ਘੱਟ "ਸਟੈਂਡਰਡ" ਦੀ ਸੰਰਚਨਾ ਦੇ ਨਾਲ ਇੱਕ USU CRM ਸਿਸਟਮ ਖਰੀਦਦੇ ਹੋ, ਤਾਂ ਤੁਹਾਡੇ ਕੋਲ ਪੰਜਾਹ ਤੋਂ ਵੱਧ ਟੈਂਪਲੇਟਾਂ ਤੋਂ ਡਿਜ਼ਾਈਨ ਦੀ ਚੋਣ ਹੋਵੇਗੀ। ਸੌਫਟਵੇਅਰ ਦੇ ਹਰੇਕ ਉਪਭੋਗਤਾ ਕੋਲ ਆਪਣੇ ਸਵਾਦ ਦੇ ਅਨੁਕੂਲ ਪ੍ਰੋਗਰਾਮ ਦੇ ਡਿਜ਼ਾਈਨ ਦੀ ਚੋਣ ਕਰਨ ਦਾ ਮੌਕਾ ਹੋਵੇਗਾ. ਕੰਮ ਦਾ ਹਰ ਦਿਨ ਖੁਸ਼ੀ ਲਿਆਉਣਾ ਚਾਹੀਦਾ ਹੈ!
ਕੋਈ ਵੀ ਕਾਰੋਬਾਰੀ ਵਿਅਕਤੀ ਜਿਸਨੇ ਆਪਣਾ ਉਤਪਾਦਨ ਜਲਦੀ ਸਥਾਪਤ ਕੀਤਾ ਹੈ ਜਾਂ ਬਾਅਦ ਵਿੱਚ ਉਤਪਾਦਨ ਪ੍ਰਕਿਰਿਆਵਾਂ ਦੇ ਲੇਖਾ ਲਈ ਇੱਕ ਪ੍ਰੋਗਰਾਮ ਖਰੀਦਣ ਦੀ ਜ਼ਰੂਰਤ ਦਾ ਸਾਹਮਣਾ ਕਰਨਾ ਪੈਂਦਾ ਹੈ. ਆਓ ਇਹ ਜਾਣਨ ਦੀ ਕੋਸ਼ਿਸ਼ ਕਰੀਏ ਕਿ ਅਜਿਹਾ ਕਿਉਂ ਹੋ ਰਿਹਾ ਹੈ.
ਇੱਕ ਸਫਲ ਕੰਪਨੀ ਹਮੇਸ਼ਾਂ ਵਿਕਾਸ ਅਤੇ ਵਿਕਾਸ ਕਰ ਰਹੀ ਹੈ. ਉਤਪਾਦਨ ਦੀ ਗਤੀ ਤੇਜ਼ ਹੋ ਰਹੀ ਹੈ, ਵਪਾਰ ਵੱਧ ਰਿਹਾ ਹੈ, ਅਤੇ ਮੁਨਾਫਾ ਵਧ ਰਿਹਾ ਹੈ. ਵਿਕਾਸ ਦੇ ਇਹਨਾਂ ਅਨੁਕੂਲ ਕਾਰਕਾਂ ਦੇ ਨਾਲ, ਮੁਸ਼ਕਲਾਂ ਪ੍ਰਗਟ ਹੁੰਦੀਆਂ ਹਨ, ਜਾਂ ਜਿਵੇਂ ਕਿ ਅਸੀਂ ਉਨ੍ਹਾਂ ਨੂੰ ਕਹਿੰਦੇ ਹਾਂ, ਪ੍ਰਾਪਤੀਆਂ ਲਈ ਨਵੀਂ ਸਿਖਰਾਂ. ਨਵੇਂ ਮਾਹਰਾਂ ਨੂੰ ਆਕਰਸ਼ਿਤ ਕਰਨ ਦੀ ਜ਼ਰੂਰਤ ਹੈ, ਲਾਗਤਾਂ ਦਾ ਪੱਧਰ ਵੱਧਦਾ ਹੈ. ਨਿਵੇਸ਼ ਤੋਂ ਬਿਨਾਂ ਵਿਕਾਸ ਅਸੰਭਵ ਹੈ - ਆਓ ਇਸਨੂੰ ਇੱਕ ਤੱਥ ਦੇ ਰੂਪ ਵਿੱਚ ਵਿਚਾਰੀਏ. ਇਹ ਵਿਕਾਸ ਦੇ ਨਾਲ ਹੈ ਕਿ ਨਿਯੰਤਰਣ ਦੀ ਫੌਰੀ ਜ਼ਰੂਰਤ ਹੈ ਅਤੇ ਉਤਪਾਦਨ ਲੇਖਾਕਾਰੀ ਪ੍ਰੋਗਰਾਮ ਦੇ ਮੁੱਦੇ ਨੂੰ ਹਕੀਕਤ ਮਿਲੀ ਹੈ.
ਡਿਵੈਲਪਰ ਕੌਣ ਹੈ?
2026-05-28
ਉਤਪਾਦਨ ਦੇ ਲੇਖਾਕਾਰੀ ਲਈ ਪ੍ਰੋਗਰਾਮ ਦਾ ਵੀਡੀਓ
ਇਹ ਵੀਡੀਓ ਅੰਗਰੇਜ਼ੀ ਵਿੱਚ ਹੈ। ਪਰ ਤੁਸੀਂ ਆਪਣੀ ਮੂਲ ਭਾਸ਼ਾ ਵਿੱਚ ਉਪਸਿਰਲੇਖਾਂ ਨੂੰ ਚਾਲੂ ਕਰਨ ਦੀ ਕੋਸ਼ਿਸ਼ ਕਰ ਸਕਦੇ ਹੋ।
ਪ੍ਰੋਡਕਸ਼ਨ ਅਕਾਉਂਟਿੰਗ ਪ੍ਰੋਗਰਾਮ ਜੋ ਆਧੁਨਿਕ ਟੈਕਨਾਲੋਜੀਆਂ ਦੇ ਮਾਰਕੀਟ 'ਤੇ ਪੇਸ਼ ਕੀਤੇ ਜਾਂਦੇ ਹਨ ਕਾਰਜਸ਼ੀਲਤਾ ਵਿੱਚ ਬਹੁਤ ਵਿਭਿੰਨ ਹੁੰਦੇ ਹਨ. ਕੁਝ ਸਰੋਤ ਇੱਕ ਮੁਫਤ ਉਤਪਾਦਨ ਲੇਖਾ ਪ੍ਰੋਗਰਾਮ ਨੂੰ ਡਾ downloadਨਲੋਡ ਕਰਨ ਦੀ ਪੇਸ਼ਕਸ਼ ਕਰਦੇ ਹਨ. ਪਰ ਉਨ੍ਹਾਂ ਵਿੱਚੋਂ ਕੋਈ ਵੀ ਗਰੰਟੀ ਨਹੀਂ ਦੇ ਸਕਦਾ ਕਿ ਇਹ ਸਚਮੁੱਚ ਜ਼ਰੂਰੀ ਸਾੱਫਟਵੇਅਰ ਹੈ, ਨਾ ਕਿ ਇੱਕ ਟਰੋਜਨ ਘੋੜਾ ਜਾਂ ਐਮੀਗੋ ਬਰਾ browserਜ਼ਰ. ਕੋਈ ਵੀ ਫ੍ਰੀਵੇਅਰ ਪ੍ਰਦਾਤਾ ਗਣਨਾ ਅਤੇ ਰਿਪੋਰਟਾਂ ਦੀ ਸ਼ੁੱਧਤਾ ਦੀ ਗਰੰਟੀ ਨਹੀਂ ਦਿੰਦਾ. ਅਤੇ ਇਕ ਹੋਰ ਮਹੱਤਵਪੂਰਣ ਗੱਲ: ਤੁਹਾਡੇ ਕੰਪਿ PCਟਰ ਵਿਚ ਕਿੰਨੀ ਕੁ ਸ਼ਕਤੀ ਹੈ, ਕੀ ਇਹ ਇਸ ਸਾੱਫਟਵੇਅਰ ਨੂੰ ਖਿੱਚੇਗੀ?
ਅਸੀਂ ਆਪਣੇ ਵਿਕਾਸ ਨੂੰ ਸਥਾਪਿਤ ਕਰਨ ਦੀ ਪੇਸ਼ਕਸ਼ ਕਰਦੇ ਹਾਂ - ਯੂਨੀਵਰਸਲ ਲੇਖਾ ਪ੍ਰਣਾਲੀ. ਸਾਡੇ ਪ੍ਰੋਡਕਸ਼ਨ ਅਕਾਉਂਟਿੰਗ ਸਾੱਫਟਵੇਅਰ ਅਤੇ ਸਮਾਨ ਪ੍ਰੋਡਕਸ਼ਨ ਅਕਾਉਂਟਿੰਗ ਸਾੱਫਟਵੇਅਰ ਵਿਚ ਕੀ ਅੰਤਰ ਹੈ? ਆਓ ਇੱਕ ਨਜ਼ਦੀਕੀ ਨਜ਼ਰ ਕਰੀਏ.
ਡੈਮੋ ਵਰਜ਼ਨ ਡਾਉਨਲੋਡ ਕਰੋ
ਪ੍ਰੋਗਰਾਮ ਸ਼ੁਰੂ ਕਰਦੇ ਸਮੇਂ, ਤੁਸੀਂ ਭਾਸ਼ਾ ਦੀ ਚੋਣ ਕਰ ਸਕਦੇ ਹੋ.

ਤੁਸੀਂ ਡੈਮੋ ਸੰਸਕਰਣ ਨੂੰ ਮੁਫਤ ਵਿੱਚ ਡਾਉਨਲੋਡ ਕਰ ਸਕਦੇ ਹੋ. ਅਤੇ ਦੋ ਹਫ਼ਤਿਆਂ ਲਈ ਪ੍ਰੋਗਰਾਮ ਵਿੱਚ ਕੰਮ ਕਰੋ. ਕੁਝ ਜਾਣਕਾਰੀ ਪਹਿਲਾਂ ਹੀ ਸਪੱਸ਼ਟਤਾ ਲਈ ਸ਼ਾਮਲ ਕੀਤੀ ਗਈ ਹੈ।
ਅਨੁਵਾਦਕ ਕੌਣ ਹੈ?
ਪ੍ਰੋਡਕਸ਼ਨ ਅਕਾਉਂਟਿੰਗ ਸਾੱਫਟਵੇਅਰ ਇਕ ਗੁਣਵਤਾ ਭਰੋਸਾ ਨਾਲ ਲਾਇਸੰਸਸ਼ੁਦਾ ਸਾੱਫਟਵੇਅਰ ਹੈ ਜੋ ਸਮੇਂ ਦੇ ਨਾਲ ਪਰਖਿਆ ਗਿਆ ਹੈ. ਇਹ ਕੰਪਿ computerਟਰ ਸਰੋਤਾਂ 'ਤੇ ਮੰਗ ਨਹੀਂ ਕਰ ਰਿਹਾ, ਬਹੁਤ ਜਗ੍ਹਾ ਦੀ ਜ਼ਰੂਰਤ ਨਹੀਂ ਹੈ, ਇਸ ਲਈ ਕੋਈ ਵੀ, ਇੱਥੋਂ ਤੱਕ ਕਿ ਸਭ ਤੋਂ ਕਮਜ਼ੋਰ ਪ੍ਰੋਸੈਸਰ ਵੀ ਇਸ ਨੂੰ ਖਿੱਚ ਦੇਵੇਗਾ. ਪ੍ਰੋਗਰਾਮ ਦੀ ਵਿਆਪਕ ਕਾਰਜਕੁਸ਼ਲਤਾ ਹੈ, ਜਿਸਦਾ ਅਸੀਂ ਹੇਠਾਂ ਵਰਣਨ ਕਰਾਂਗੇ. ਉਤਪਾਦਨ ਲੇਖਾ ਪ੍ਰੋਗਰਾਮ ਗ੍ਰਾਹਕ ਦੀਆਂ ਇੱਛਾਵਾਂ ਦੇ ਅਨੁਸਾਰ ਕੌਂਫਿਗਰ ਕਰਨਾ ਅਸਾਨ ਹੈ: ਪਹੁੰਚ ਅਧਿਕਾਰ, ਕਾਰਜਕੁਸ਼ਲਤਾ, ਡਿਜ਼ਾਈਨ ਹੱਲ, ਆਦਿ. ਇਹ ਤਕਨੀਕੀ ਵਿਸ਼ੇਸ਼ਤਾਵਾਂ ਹਨ.
ਉਤਪਾਦਨ ਵਿਕਾਸ ਲੇਖਾ ਪ੍ਰੋਗਰਾਮ ਤੁਹਾਨੂੰ ਉਤਪਾਦ ਦੀ ਗਣਨਾ ਤੋਂ ਸ਼ੁਰੂ ਕਰਦਿਆਂ ਅਤੇ ਸਟੋਰ ਦੀਆਂ ਅਲਮਾਰੀਆਂ 'ਤੇ ਇਸ ਦੀ ਦਿੱਖ ਦੇ ਅੰਤ ਨਾਲ, ਕੰਮ ਨੂੰ ਪੂਰੀ ਤਰ੍ਹਾਂ ਸਵੈਚਾਲਿਤ ਕਰਨ ਦੀ ਆਗਿਆ ਦੇਵੇਗਾ. ਇਸ ਦੀ ਸਹਾਇਤਾ ਨਾਲ, ਤੁਸੀਂ ਉਤਪਾਦਨ ਕਾਰਜਾਂ ਦੇ ਸਹੀ ਅਤੇ ਸਧਾਰਣ ਰਿਕਾਰਡ ਰੱਖ ਸਕਦੇ ਹੋ. ਪ੍ਰੋਗਰਾਮ ਦੀਆਂ ਵਿਸ਼ਾਲ ਸਮਰੱਥਾਵਾਂ ਦੇ ਕਾਰਨ, ਤੁਸੀਂ ਵੱਖੋ ਵੱਖਰੀਆਂ ਗੁੰਝਲਤਾਵਾਂ ਦੀਆਂ ਰਿਪੋਰਟਾਂ ਬਣਾ ਸਕਦੇ ਹੋ, ਵਿਸ਼ਲੇਸ਼ਣਤਮਕ ਡੇਟਾ ਤਿਆਰ ਕਰ ਸਕਦੇ ਹੋ, ਅਤੇ ਦਸਤਾਵੇਜ਼ਾਂ ਨੂੰ ਆਪਣੇ ਆਪ ਭਰ ਸਕਦੇ ਹੋ. ਕੰਮ, ਜੋ ਕਿ ਕਈ ਕਰਮਚਾਰੀਆਂ ਦੁਆਰਾ ਕੀਤਾ ਜਾਂਦਾ ਹੈ, ਲੇਖਾ ਪ੍ਰੋਗਰਾਮ ਕੁਝ ਘੰਟਿਆਂ ਵਿੱਚ ਪੂਰਾ ਕਰ ਸਕਦਾ ਹੈ. ਕਰਮਚਾਰੀਆਂ ਦੀ ਕਾਰਗੁਜ਼ਾਰੀ ਦੀ ਨਿਗਰਾਨੀ ਕਰਨਾ ਹੁਣ ਕੋਈ ਸਮੱਸਿਆ ਨਹੀਂ ਹੋਏਗਾ. ਹਰ ਇਕ ਨੂੰ ਇਕ ਕੰਮ ਸੌਂਪਿਆ ਜਾਂਦਾ ਹੈ ਅਤੇ ਇਸ ਦੇ ਲਾਗੂ ਹੋਣ ਦੀ ਸਥਿਤੀ ਨੂੰ onlineਨਲਾਈਨ ਜਾਂਚਣ ਦਾ ਇਕ ਮੌਕਾ ਹੁੰਦਾ ਹੈ. ਸਾਡੀ ਉਤਪਾਦਨ ਪ੍ਰਕਿਰਿਆਵਾਂ ਦੇ ਲੇਖਾ ਦੁਆਰਾ ਤਿਆਰ ਕੀਤੇ ਗਏ ਡੇਟਾ ਦੀ ਸ਼ੁੱਧਤਾ ਬਾਰੇ ਤੁਹਾਨੂੰ ਕੋਈ ਸ਼ੱਕ ਨਹੀਂ ਹੋਵੇਗਾ - ਉਹ ਸਹੀ ਹਨ, ਗਲਤੀਆਂ ਅਤੇ ਅਸਫਲਤਾਵਾਂ ਨੂੰ ਬਾਹਰ ਰੱਖਿਆ ਗਿਆ ਹੈ. ਸਾਰੇ ਵਿੱਤੀ ਖਰਚੇ, ਰੋਜ਼ਾਨਾ ਲਾਭ - ਸਭ ਕੁਝ ਸਿਸਟਮ ਵਿੱਚ ਝਲਕਦਾ ਹੈ. ਉਤਪਾਦਨ ਟਰਨਓਵਰ, ਕਈਂ ਪੜਾਵਾਂ 'ਤੇ ਸ਼ਾਮਲ, ਨੂੰ ਕਦਮ-ਦਰ-ਨਿਯੰਤਰਿਤ ਕੀਤਾ ਜਾ ਸਕਦਾ ਹੈ. ਇਹ ਮਾਨੀਟਰ ਨੂੰ ਛੱਡਏ ਬਿਨਾਂ ਕੀਤਾ ਜਾ ਸਕਦਾ ਹੈ.
ਉਤਪਾਦਨ ਲੇਖਾ ਲਈ ਇੱਕ ਪ੍ਰੋਗਰਾਮ ਆਰਡਰ ਕਰੋ
ਪ੍ਰੋਗਰਾਮ ਖਰੀਦਣ ਲਈ, ਸਾਨੂੰ ਕਾਲ ਕਰੋ ਜਾਂ ਲਿਖੋ। ਸਾਡੇ ਮਾਹਰ ਉਚਿਤ ਸੌਫਟਵੇਅਰ ਸੰਰਚਨਾ 'ਤੇ ਤੁਹਾਡੇ ਨਾਲ ਸਹਿਮਤ ਹੋਣਗੇ, ਭੁਗਤਾਨ ਲਈ ਇਕਰਾਰਨਾਮਾ ਅਤੇ ਇਨਵੌਇਸ ਤਿਆਰ ਕਰਨਗੇ।
ਪ੍ਰੋਗਰਾਮ ਨੂੰ ਕਿਵੇਂ ਖਰੀਦਣਾ ਹੈ?
ਇਕਰਾਰਨਾਮੇ ਲਈ ਵੇਰਵੇ ਭੇਜੋ
ਅਸੀਂ ਹਰੇਕ ਗਾਹਕ ਨਾਲ ਇੱਕ ਸਮਝੌਤਾ ਕਰਦੇ ਹਾਂ। ਇਕਰਾਰਨਾਮਾ ਤੁਹਾਡੀ ਗਾਰੰਟੀ ਹੈ ਕਿ ਤੁਹਾਨੂੰ ਉਹੀ ਮਿਲੇਗਾ ਜੋ ਤੁਹਾਨੂੰ ਚਾਹੀਦਾ ਹੈ। ਇਸ ਲਈ, ਪਹਿਲਾਂ ਤੁਹਾਨੂੰ ਸਾਨੂੰ ਕਿਸੇ ਕਾਨੂੰਨੀ ਸੰਸਥਾ ਜਾਂ ਵਿਅਕਤੀ ਦੇ ਵੇਰਵੇ ਭੇਜਣ ਦੀ ਲੋੜ ਹੈ। ਇਹ ਆਮ ਤੌਰ 'ਤੇ 5 ਮਿੰਟਾਂ ਤੋਂ ਵੱਧ ਨਹੀਂ ਲੈਂਦਾ
ਇੱਕ ਪੇਸ਼ਗੀ ਭੁਗਤਾਨ ਕਰੋ
ਤੁਹਾਨੂੰ ਇਕਰਾਰਨਾਮੇ ਦੀਆਂ ਸਕੈਨ ਕੀਤੀਆਂ ਕਾਪੀਆਂ ਅਤੇ ਭੁਗਤਾਨ ਲਈ ਚਲਾਨ ਭੇਜਣ ਤੋਂ ਬਾਅਦ, ਇੱਕ ਅਗਾਊਂ ਭੁਗਤਾਨ ਦੀ ਲੋੜ ਹੁੰਦੀ ਹੈ। ਕਿਰਪਾ ਕਰਕੇ ਨੋਟ ਕਰੋ ਕਿ ਸੀਆਰਐਮ ਸਿਸਟਮ ਨੂੰ ਸਥਾਪਿਤ ਕਰਨ ਤੋਂ ਪਹਿਲਾਂ, ਪੂਰੀ ਰਕਮ ਦਾ ਭੁਗਤਾਨ ਨਹੀਂ ਕਰਨਾ ਕਾਫ਼ੀ ਹੈ, ਪਰ ਸਿਰਫ ਇੱਕ ਹਿੱਸਾ। ਵੱਖ-ਵੱਖ ਭੁਗਤਾਨ ਵਿਧੀਆਂ ਸਮਰਥਿਤ ਹਨ। ਲਗਭਗ 15 ਮਿੰਟ
ਪ੍ਰੋਗਰਾਮ ਲਗਾਇਆ ਜਾਵੇਗਾ
ਇਸ ਤੋਂ ਬਾਅਦ, ਇੱਕ ਖਾਸ ਇੰਸਟਾਲੇਸ਼ਨ ਮਿਤੀ ਅਤੇ ਸਮਾਂ ਤੁਹਾਡੇ ਨਾਲ ਸਹਿਮਤ ਹੋਵੇਗਾ। ਇਹ ਆਮ ਤੌਰ 'ਤੇ ਕਾਗਜ਼ੀ ਕਾਰਵਾਈ ਪੂਰੀ ਹੋਣ ਤੋਂ ਬਾਅਦ ਉਸੇ ਦਿਨ ਜਾਂ ਅਗਲੇ ਦਿਨ ਵਾਪਰਦਾ ਹੈ। CRM ਸਿਸਟਮ ਨੂੰ ਸਥਾਪਿਤ ਕਰਨ ਤੋਂ ਤੁਰੰਤ ਬਾਅਦ, ਤੁਸੀਂ ਆਪਣੇ ਕਰਮਚਾਰੀ ਲਈ ਸਿਖਲਾਈ ਲਈ ਕਹਿ ਸਕਦੇ ਹੋ। ਜੇਕਰ ਪ੍ਰੋਗਰਾਮ 1 ਉਪਭੋਗਤਾ ਲਈ ਖਰੀਦਿਆ ਗਿਆ ਹੈ, ਤਾਂ ਇਸ ਵਿੱਚ 1 ਘੰਟੇ ਤੋਂ ਵੱਧ ਸਮਾਂ ਨਹੀਂ ਲੱਗੇਗਾ
ਨਤੀਜੇ ਦਾ ਆਨੰਦ ਮਾਣੋ
ਨਤੀਜੇ ਦਾ ਬੇਅੰਤ ਆਨੰਦ ਮਾਣੋ :) ਜੋ ਖਾਸ ਤੌਰ 'ਤੇ ਪ੍ਰਸੰਨ ਹੁੰਦਾ ਹੈ, ਉਹ ਨਾ ਸਿਰਫ਼ ਉਹ ਗੁਣਵੱਤਾ ਹੈ ਜਿਸ ਨਾਲ ਸੌਫਟਵੇਅਰ ਨੂੰ ਰੋਜ਼ਾਨਾ ਦੇ ਕੰਮ ਨੂੰ ਸਵੈਚਲਿਤ ਕਰਨ ਲਈ ਵਿਕਸਤ ਕੀਤਾ ਗਿਆ ਹੈ, ਸਗੋਂ ਮਹੀਨਾਵਾਰ ਗਾਹਕੀ ਫੀਸ ਦੇ ਰੂਪ ਵਿੱਚ ਨਿਰਭਰਤਾ ਦੀ ਕਮੀ ਵੀ ਹੈ। ਆਖਰਕਾਰ, ਤੁਸੀਂ ਪ੍ਰੋਗਰਾਮ ਲਈ ਸਿਰਫ ਇੱਕ ਵਾਰ ਭੁਗਤਾਨ ਕਰੋਗੇ।
ਇੱਕ ਤਿਆਰ ਕੀਤਾ ਪ੍ਰੋਗਰਾਮ ਖਰੀਦੋ
ਨਾਲ ਹੀ ਤੁਸੀਂ ਕਸਟਮ ਸਾਫਟਵੇਅਰ ਡਿਵੈਲਪਮੈਂਟ ਦਾ ਆਰਡਰ ਦੇ ਸਕਦੇ ਹੋ
ਜੇਕਰ ਤੁਹਾਡੇ ਕੋਲ ਵਿਸ਼ੇਸ਼ ਸੌਫਟਵੇਅਰ ਲੋੜਾਂ ਹਨ, ਤਾਂ ਕਸਟਮ ਡਿਵੈਲਪਮੈਂਟ ਆਰਡਰ ਕਰੋ। ਫਿਰ ਤੁਹਾਨੂੰ ਪ੍ਰੋਗਰਾਮ ਦੇ ਅਨੁਕੂਲ ਨਹੀਂ ਹੋਣਾ ਪਏਗਾ, ਪਰ ਪ੍ਰੋਗਰਾਮ ਨੂੰ ਤੁਹਾਡੀਆਂ ਕਾਰੋਬਾਰੀ ਪ੍ਰਕਿਰਿਆਵਾਂ ਵਿੱਚ ਐਡਜਸਟ ਕੀਤਾ ਜਾਵੇਗਾ!
ਉਤਪਾਦਨ ਲੇਖਾ ਲਈ ਪ੍ਰੋਗਰਾਮ
ਤੁਸੀਂ ਪ੍ਰੋਡਕਸ਼ਨ ਅਕਾਉਂਟਿੰਗ ਪ੍ਰੋਗਰਾਮ ਤੋਂ ਸੰਤੁਸ਼ਟ ਹੋਵੋਗੇ. ਉਤਪਾਦਨ ਲੇਖਾ ਪ੍ਰੋਗਰਾਮ ਆਧੁਨਿਕ ਵਪਾਰਕ ਸੰਸਾਰ ਦੀਆਂ ਜ਼ਰੂਰਤਾਂ ਦੇ ਅਨੁਸਾਰ ਬਣਾਇਆ ਗਿਆ ਸੀ ਅਤੇ ਛੋਟੇ ਅਤੇ ਵੱਡੇ ਉਦਯੋਗਾਂ ਦੀਆਂ ਸਾਰੀਆਂ ਜ਼ਰੂਰਤਾਂ ਦੀ ਪੂਰਤੀ ਕਰ ਸਕਦਾ ਹੈ. ਸਾੱਫਟਵੇਅਰ ਦੀ ਵਰਤੋਂ ਕਰਕੇ, ਤੁਸੀਂ ਸੱਚਮੁੱਚ ਸਮਾਂ ਅਤੇ ਪੈਸੇ ਦੀ ਬਚਤ ਕਰਦੇ ਹੋ, ਜੋ ਕਿ ਵਪਾਰ ਦੇ ਜ਼ਾਲਮਾਨਾ ਸੰਸਾਰ ਵਿੱਚ ਬਹੁਤ ਮਹੱਤਵਪੂਰਨ ਹੈ.
ਸਾਡੇ ਗਾਹਕ ਪ੍ਰੋਗਰਾਮ ਤੋਂ ਸੰਤੁਸ਼ਟ ਕਿਉਂ ਹਨ? ਕਿਉਂਕਿ ਅਸੀਂ ਹਾਂ: ਸਾਡੇ ਖੇਤਰ ਵਿਚ ਪੇਸ਼ੇਵਰ; ਹਰ ਇੱਕ ਗਾਹਕ ਦੇ ਸੰਬੰਧ ਵਿੱਚ ਇਮਾਨਦਾਰ ਹਨ; ਅਸੀਂ ਇੱਕ ਵਿਅਕਤੀਗਤ ਪਹੁੰਚ ਪ੍ਰਾਪਤ ਕਰਦੇ ਹਾਂ ਅਤੇ ਹਰ ਇੱਛਾ ਨੂੰ ਧਿਆਨ ਵਿੱਚ ਰੱਖਦੇ ਹਾਂ; ਕਾਰਜਸ਼ੀਲ ਅਤੇ ਮੋਬਾਈਲ; ਨਤੀਜਾ ਮੁਖੀ ਅਤੇ ਲੰਮੇ ਸਮੇਂ ਦਾ ਸਹਿਯੋਗ; ਸਾਡੇ ਚਾਲਕ ਤਕਨੀਕੀ ਸਹਾਇਤਾ ਪ੍ਰਦਾਨ ਕਰਨ ਲਈ ਹਮੇਸ਼ਾਂ ਤਿਆਰ ਰਹਿੰਦੇ ਹਨ.
ਸਾਡੇ ਕਾਰਜ ਪ੍ਰਣਾਲੀ ਲੇਖਾ ਸਾੱਫਟਵੇਅਰ ਸਫਲ ਕਾਰੋਬਾਰ ਦੇ ਵਾਧੇ ਲਈ ਸਹੀ ਚੋਣ ਹੈ!
ਕੀ ਤੁਹਾਡੇ ਕੋਈ ਪ੍ਰਸ਼ਨ ਹਨ? ਸਾਡੇ ਨਾਲ ਸੰਪਰਕ ਕਰੋ!

