ഓപ്പറേറ്റിംഗ് സിസ്റ്റം: Windows, Android, macOS
പ്രോഗ്രാമുകളുടെ ഗ്രൂപ്പ്: ബിസിനസ് ഓട്ടോമേഷൻ
പ്രൊഡക്ഷൻ അക്കൗണ്ടിംഗിനുള്ള പ്രോഗ്രാം
- ഞങ്ങളുടെ പ്രോഗ്രാമുകളിൽ ഉപയോഗിക്കുന്ന ബിസിനസ്സ് ഓട്ടോമേഷന്റെ അതുല്യമായ രീതികൾ പകർപ്പവകാശം പരിരക്ഷിക്കുന്നു.

പകർപ്പവകാശം - ഞങ്ങൾ പരിശോധിച്ചുറപ്പിച്ച സോഫ്റ്റ്വെയർ പ്രസാധകരാണ്. ഞങ്ങളുടെ പ്രോഗ്രാമുകളും ഡെമോ പതിപ്പുകളും പ്രവർത്തിപ്പിക്കുമ്പോൾ ഇത് ഓപ്പറേറ്റിംഗ് സിസ്റ്റത്തിൽ പ്രദർശിപ്പിക്കും.

പരിശോധിച്ച പ്രസാധകൻ - ലോകമെമ്പാടുമുള്ള ചെറുകിട ബിസിനസ്സുകൾ മുതൽ വൻകിട സ്ഥാപനങ്ങളുമായി ഞങ്ങൾ പ്രവർത്തിക്കുന്നു. ഞങ്ങളുടെ കമ്പനി കമ്പനികളുടെ അന്താരാഷ്ട്ര രജിസ്റ്ററിൽ ഉൾപ്പെടുത്തിയിട്ടുണ്ട് കൂടാതെ ഒരു ഇലക്ട്രോണിക് ട്രസ്റ്റ് മാർക്ക് ഉണ്ട്.

വിശ്വാസത്തിന്റെ അടയാളം
ദ്രുത പരിവർത്തനം.
നിങ്ങൾ ഇപ്പോൾ എന്താണ് ചെയ്യാൻ ആഗ്രഹിക്കുന്നത്?
നിങ്ങൾക്ക് പ്രോഗ്രാമുമായി പരിചയപ്പെടണമെങ്കിൽ, ഏറ്റവും വേഗതയേറിയ മാർഗം ആദ്യം മുഴുവൻ വീഡിയോയും കാണുക, തുടർന്ന് സൗജന്യ ഡെമോ പതിപ്പ് ഡൗൺലോഡ് ചെയ്ത് സ്വയം പ്രവർത്തിക്കുക. ആവശ്യമെങ്കിൽ, സാങ്കേതിക പിന്തുണയിൽ നിന്ന് ഒരു അവതരണം അഭ്യർത്ഥിക്കുക അല്ലെങ്കിൽ നിർദ്ദേശങ്ങൾ വായിക്കുക.
WhatsApp
പ്രവൃത്തി സമയങ്ങളിൽ ഞങ്ങൾ സാധാരണയായി 1 മിനിറ്റിനുള്ളിൽ പ്രതികരിക്കും
പ്രോഗ്രാം എങ്ങനെ വാങ്ങാം?
പ്രോഗ്രാമിന്റെ ഒരു സ്ക്രീൻഷോട്ട് കാണുക
പ്രോഗ്രാമിനെക്കുറിച്ചുള്ള ഒരു വീഡിയോ കാണുക
ഡെമോ പതിപ്പ് ഡൗൺലോഡുചെയ്യുക
പ്രോഗ്രാമിന്റെ കോൺഫിഗറേഷനുകൾ താരതമ്യം ചെയ്യുക
സോഫ്റ്റ്വെയറിന്റെ വില കണക്കാക്കുക
നിങ്ങൾക്ക് ഒരു ക്ലൗഡ് സെർവർ വേണമെങ്കിൽ ക്ലൗഡിന്റെ വില കണക്കാക്കുക
ആരാണ് ഡെവലപ്പർ?
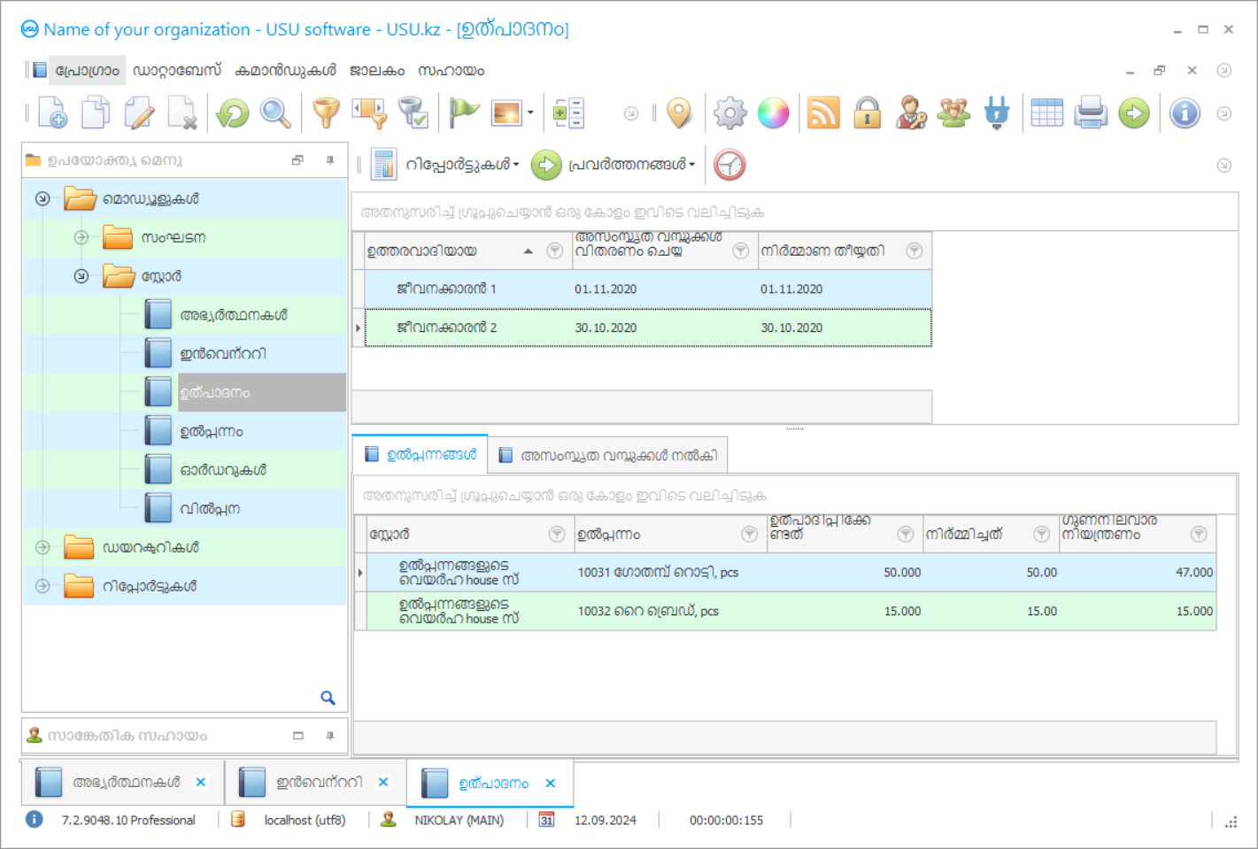
പ്രോഗ്രാം സ്ക്രീൻഷോട്ട്
സോഫ്റ്റ്വെയർ പ്രവർത്തിക്കുന്നതിൻ്റെ ഫോട്ടോയാണ് സ്ക്രീൻഷോട്ട്. ഒരു CRM സിസ്റ്റം എങ്ങനെയുണ്ടെന്ന് അതിൽ നിന്ന് നിങ്ങൾക്ക് പെട്ടെന്ന് മനസ്സിലാക്കാൻ കഴിയും. UX/UI ഡിസൈനിനുള്ള പിന്തുണയോടെ ഞങ്ങൾ ഒരു വിൻഡോ ഇൻ്റർഫേസ് നടപ്പിലാക്കിയിട്ടുണ്ട്. ഇതിനർത്ഥം ഉപയോക്തൃ ഇൻ്റർഫേസ് വർഷങ്ങളുടെ ഉപയോക്തൃ അനുഭവത്തെ അടിസ്ഥാനമാക്കിയുള്ളതാണെന്നാണ്. ഓരോ പ്രവർത്തനവും അത് നടപ്പിലാക്കാൻ ഏറ്റവും സൗകര്യപ്രദമായ സ്ഥലത്ത് കൃത്യമായി സ്ഥിതിചെയ്യുന്നു. അത്തരമൊരു സമർത്ഥമായ സമീപനത്തിന് നന്ദി, നിങ്ങളുടെ തൊഴിൽ ഉൽപാദനക്ഷമത പരമാവധി ആയിരിക്കും. സ്ക്രീൻഷോട്ട് പൂർണ്ണ വലുപ്പത്തിൽ തുറക്കാൻ ചെറിയ ചിത്രത്തിൽ ക്ലിക്ക് ചെയ്യുക.
കുറഞ്ഞത് "സ്റ്റാൻഡേർഡ്" എന്ന കോൺഫിഗറേഷനുള്ള ഒരു USU CRM സിസ്റ്റം നിങ്ങൾ വാങ്ങുകയാണെങ്കിൽ, നിങ്ങൾക്ക് അമ്പതിലധികം ടെംപ്ലേറ്റുകളിൽ നിന്നുള്ള ഡിസൈനുകൾ തിരഞ്ഞെടുക്കാനാകും. സോഫ്റ്റ്വെയറിൻ്റെ ഓരോ ഉപയോക്താവിനും അവരുടെ അഭിരുചിക്കനുസരിച്ച് പ്രോഗ്രാമിൻ്റെ ഡിസൈൻ തിരഞ്ഞെടുക്കാനുള്ള അവസരം ലഭിക്കും. ജോലിയുടെ എല്ലാ ദിവസവും സന്തോഷം നൽകണം!
ഉൽപാദന പ്രക്രിയകൾക്കായി അക്ക ing ണ്ടിംഗിനായി ഒരു പ്രോഗ്രാം വാങ്ങേണ്ടതിന്റെ ആവശ്യകത എത്രയും വേഗം അല്ലെങ്കിൽ പിന്നീട് സ്വന്തം ഉൽപാദനം സ്ഥാപിച്ച ഏതൊരു ബിസിനസ്സ് വ്യക്തിയും അഭിമുഖീകരിക്കുന്നു. എന്തുകൊണ്ടാണ് ഇത് സംഭവിക്കുന്നതെന്ന് മനസിലാക്കാൻ ശ്രമിക്കാം.
വിജയകരമായ ഒരു കമ്പനി എല്ലായ്പ്പോഴും വികസിച്ചുകൊണ്ടിരിക്കുന്നു. ഉൽപാദനത്തിന്റെ വേഗത വർദ്ധിക്കുന്നു, വ്യാപാരം വർദ്ധിക്കുന്നു, ലാഭം വർദ്ധിക്കുന്നു. വികസനത്തിന്റെ ഈ അനുകൂല ഘടകങ്ങൾക്കൊപ്പം, ബുദ്ധിമുട്ടുകൾ പ്രത്യക്ഷപ്പെടുന്നു, അല്ലെങ്കിൽ, ഞങ്ങൾ അവരെ വിളിക്കുമ്പോൾ, നേട്ടങ്ങൾക്കായി പുതിയ കൊടുമുടികൾ. പുതിയ സ്പെഷ്യലിസ്റ്റുകളെ ആകർഷിക്കേണ്ട ആവശ്യമുണ്ട്, ചെലവുകളുടെ തോത് ഉയരുന്നു. നിക്ഷേപമില്ലാതെ വളർച്ച അസാധ്യമാണ് - നമുക്ക് ഇത് ഒരു വസ്തുതയായി കണക്കാക്കാം. വികസനത്തിനൊപ്പമാണ് അടിയന്തിര നിയന്ത്രണം ആവശ്യമായി വരുന്നതും പ്രൊഡക്ഷൻ അക്ക ing ണ്ടിംഗ് പ്രോഗ്രാമിന്റെ പ്രശ്നം യാഥാർത്ഥ്യമാക്കുന്നതും.
ആരാണ് ഡെവലപ്പർ?
അകുലോവ് നിക്കോളായ്
ഈ സോഫ്റ്റ്വെയറിൻ്റെ രൂപകൽപ്പനയിലും വികസനത്തിലും പങ്കെടുത്ത വിദഗ്ധനും ചീഫ് പ്രോഗ്രാമറും.
2026-05-28
പ്രൊഡക്ഷൻ അക്കൗണ്ടിംഗിനായുള്ള പ്രോഗ്രാമിന്റെ വീഡിയോ
ഈ വീഡിയോ ഇംഗ്ലീഷിലാണ്. എന്നാൽ നിങ്ങളുടെ മാതൃഭാഷയിൽ സബ്ടൈറ്റിലുകൾ ഓണാക്കാൻ നിങ്ങൾക്ക് ശ്രമിക്കാം.
ആധുനിക സാങ്കേതികവിദ്യകളുടെ വിപണിയിൽ അവതരിപ്പിക്കുന്ന പ്രൊഡക്ഷൻ അക്ക ing ണ്ടിംഗ് പ്രോഗ്രാമുകൾ പ്രവർത്തനത്തിൽ വളരെ വൈവിധ്യപൂർണ്ണമാണ്. ചില ഉറവിടങ്ങൾ ഒരു സ production ജന്യ പ്രൊഡക്ഷൻ അക്ക ing ണ്ടിംഗ് പ്രോഗ്രാം ഡ download ൺലോഡ് ചെയ്യാൻ വാഗ്ദാനം ചെയ്യുന്നു. എന്നാൽ അവയ്ക്കൊന്നും ഇത് ശരിക്കും ആവശ്യമായ സോഫ്റ്റ്വെയർ ആണെന്ന് ഉറപ്പുനൽകാൻ കഴിയില്ല, ഒരു ട്രോജൻ കുതിരയോ അമിഗോ ബ്രൗസറോ അല്ല. കണക്കുകൂട്ടലുകളുടെയും റിപ്പോർട്ടുകളുടെയും കൃത്യത ഫ്രീവെയർ ദാതാക്കളിൽ ആരും ഉറപ്പുനൽകുന്നില്ല. മറ്റൊരു പ്രധാന കാര്യം: നിങ്ങളുടെ പിസിക്ക് എത്രത്തോളം ശക്തിയുണ്ട്, അത് ഈ സോഫ്റ്റ്വെയറിനെ വലിക്കുമോ?
ഞങ്ങളുടെ വികസനം ഇൻസ്റ്റാൾ ചെയ്യാൻ ഞങ്ങൾ വാഗ്ദാനം ചെയ്യുന്നു - യൂണിവേഴ്സൽ അക്ക ing ണ്ടിംഗ് സിസ്റ്റം. ഞങ്ങളുടെ പ്രൊഡക്ഷൻ അക്ക ing ണ്ടിംഗ് സോഫ്റ്റ്വെയറും സമാന പ്രൊഡക്ഷൻ അക്ക ing ണ്ടിംഗ് സോഫ്റ്റ്വെയറും തമ്മിലുള്ള വ്യത്യാസം എന്താണ്? നമുക്ക് അടുത്തറിയാം.
ഡെമോ പതിപ്പ് ഡൗൺലോഡുചെയ്യുക
പ്രോഗ്രാം ആരംഭിക്കുമ്പോൾ, നിങ്ങൾക്ക് ഭാഷ തിരഞ്ഞെടുക്കാം.

നിങ്ങൾക്ക് ഡെമോ പതിപ്പ് സൗജന്യമായി ഡൗൺലോഡ് ചെയ്യാം. കൂടാതെ രണ്ടാഴ്ചത്തേക്ക് പ്രോഗ്രാമിൽ പ്രവർത്തിക്കുക. വ്യക്തതയ്ക്കായി ചില വിവരങ്ങൾ ഇതിനകം അവിടെ ഉൾപ്പെടുത്തിയിട്ടുണ്ട്.
ആരാണ് വിവർത്തകൻ?
കാലാകാലങ്ങളിൽ പരീക്ഷിച്ച ഗുണനിലവാര ഉറപ്പുള്ള ലൈസൻസുള്ള സോഫ്റ്റ്വെയറാണ് പ്രൊഡക്ഷൻ അക്ക ing ണ്ടിംഗ് സോഫ്റ്റ്വെയർ. ഇത് കമ്പ്യൂട്ടർ ഉറവിടങ്ങളിൽ ആവശ്യപ്പെടുന്നില്ല, ധാരാളം സ്ഥലം ആവശ്യമില്ല, അതിനാൽ ഏറ്റവും ദുർബലമായ പ്രോസസർ പോലും ഇത് വലിക്കും. പ്രോഗ്രാമിന് വിശാലമായ പ്രവർത്തനമുണ്ട്, അത് ഞങ്ങൾ ചുവടെ വിവരിക്കും. പ്രൊഡക്ഷൻ അക്ക ing ണ്ടിംഗ് പ്രോഗ്രാം ഉപഭോക്താവിന്റെ ആഗ്രഹത്തിന് അനുസൃതമായി ക്രമീകരിക്കാൻ എളുപ്പമാണ്: ആക്സസ് അവകാശങ്ങൾ, പ്രവർത്തനം, ഡിസൈൻ പരിഹാരം മുതലായവ. ഇവ സാങ്കേതിക സവിശേഷതകളാണ്.
പ്രൊഡക്ഷൻ ഡെവലപ്മെൻറ് അക്ക ing ണ്ടിംഗ് പ്രോഗ്രാം സൃഷ്ടി പൂർണ്ണമായും ഓട്ടോമേറ്റ് ചെയ്യാൻ നിങ്ങളെ അനുവദിക്കും, ഉൽപ്പന്നത്തിന്റെ കണക്കുകൂട്ടൽ ആരംഭിച്ച് സ്റ്റോർ അലമാരയിൽ പ്രത്യക്ഷപ്പെടുന്നതിലൂടെ അവസാനിക്കുന്നു. അതിന്റെ സഹായത്തോടെ, ഉൽപാദന പ്രവർത്തനങ്ങളുടെ കൃത്യവും ലളിതവുമായ രേഖകൾ സൂക്ഷിക്കാൻ നിങ്ങൾക്ക് കഴിയും. പ്രോഗ്രാമിന്റെ വിശാലമായ കഴിവുകൾ കാരണം, നിങ്ങൾക്ക് വ്യത്യസ്ത അളവിലുള്ള സങ്കീർണ്ണതയുടെ റിപ്പോർട്ടുകൾ ഉണ്ടാക്കാനും വിശകലന ഡാറ്റ സൃഷ്ടിക്കാനും ഡോക്യുമെന്റേഷൻ സ്വപ്രേരിതമായി പൂരിപ്പിക്കാനും കഴിയും. നിരവധി ജീവനക്കാർ നിർവഹിക്കുന്ന ടാസ്ക്, അക്കൗണ്ടിംഗ് പ്രോഗ്രാം മണിക്കൂറിനുള്ളിൽ പൂർത്തിയാക്കാൻ കഴിയും. ജീവനക്കാരുടെ പ്രകടനം നിരീക്ഷിക്കുന്നത് മേലിൽ ഒരു പ്രശ്നമാകില്ല. എല്ലാവർക്കും ഒരു ചുമതല നൽകിയിട്ടുണ്ട്, മാത്രമല്ല ഇത് ഓൺലൈനിൽ നടപ്പിലാക്കുന്നതിന്റെ നില പരിശോധിക്കാനും അവസരമുണ്ട്. ഞങ്ങളുടെ ഉൽപാദന പ്രക്രിയകളുടെ അക്ക ing ണ്ടിംഗ് സൃഷ്ടിച്ച ഡാറ്റയുടെ കൃത്യതയെക്കുറിച്ച് നിങ്ങൾക്ക് യാതൊരു സംശയവുമില്ല - അവ കൃത്യമാണ്, പിശകുകളും പരാജയങ്ങളും ഒഴിവാക്കപ്പെടുന്നു. എല്ലാ സാമ്പത്തിക ചെലവുകളും, ദൈനംദിന ലാഭവും - എല്ലാം സിസ്റ്റത്തിൽ പ്രതിഫലിക്കുന്നു. നിരവധി ഘട്ടങ്ങളടങ്ങിയ ഉൽപാദന വിറ്റുവരവ് ഘട്ടം ഘട്ടമായി നിയന്ത്രിക്കാൻ കഴിയും. മോണിറ്റർ ഉപേക്ഷിക്കാതെ ഇത് ചെയ്യാൻ കഴിയും.
പ്രൊഡക്ഷൻ അക്കൗണ്ടിംഗിനായി ഒരു പ്രോഗ്രാം ഓർഡർ ചെയ്യുക
പ്രോഗ്രാം വാങ്ങാൻ, ഞങ്ങളെ വിളിക്കുകയോ എഴുതുകയോ ചെയ്യുക. ഞങ്ങളുടെ സ്പെഷ്യലിസ്റ്റുകൾ ഉചിതമായ സോഫ്റ്റ്വെയർ കോൺഫിഗറേഷനിൽ നിങ്ങളോട് യോജിക്കും, ഒരു കരാറും പേയ്മെൻ്റിനായി ഒരു ഇൻവോയ്സും തയ്യാറാക്കും.
പ്രോഗ്രാം എങ്ങനെ വാങ്ങാം?
കരാറിൻ്റെ വിശദാംശങ്ങൾ അയയ്ക്കുക
ഓരോ ക്ലയൻ്റുമായി ഞങ്ങൾ ഒരു കരാറിൽ ഏർപ്പെടുന്നു. നിങ്ങൾക്ക് ആവശ്യമുള്ളത് കൃത്യമായി ലഭിക്കുമെന്ന നിങ്ങളുടെ ഉറപ്പാണ് കരാർ. അതിനാൽ, ആദ്യം നിങ്ങൾ ഒരു നിയമപരമായ സ്ഥാപനത്തിൻ്റെയോ വ്യക്തിയുടെയോ വിശദാംശങ്ങൾ ഞങ്ങൾക്ക് അയയ്ക്കേണ്ടതുണ്ട്. ഇത് സാധാരണയായി 5 മിനിറ്റിൽ കൂടുതൽ എടുക്കുന്നില്ല
മുൻകൂറായി പണമടയ്ക്കുക
പേയ്മെൻ്റിനുള്ള കരാറിൻ്റെയും ഇൻവോയ്സിൻ്റെയും സ്കാൻ ചെയ്ത പകർപ്പുകൾ നിങ്ങൾക്ക് അയച്ചതിന് ശേഷം, ഒരു മുൻകൂർ പേയ്മെൻ്റ് ആവശ്യമാണ്. CRM സിസ്റ്റം ഇൻസ്റ്റാൾ ചെയ്യുന്നതിനുമുമ്പ്, മുഴുവൻ തുകയും അടച്ചാൽ മതി, ഒരു ഭാഗം മാത്രം. വിവിധ പേയ്മെൻ്റ് രീതികൾ പിന്തുണയ്ക്കുന്നു. ഏകദേശം 15 മിനിറ്റ്
പ്രോഗ്രാം ഇൻസ്റ്റാൾ ചെയ്യും
ഇതിനുശേഷം, ഒരു നിർദ്ദിഷ്ട ഇൻസ്റ്റാളേഷൻ തീയതിയും സമയവും നിങ്ങളുമായി അംഗീകരിക്കപ്പെടും. പേപ്പർ വർക്ക് പൂർത്തിയാക്കിയതിന് ശേഷമുള്ള അതേ ദിവസത്തിലോ അടുത്ത ദിവസത്തിലോ ഇത് സാധാരണയായി സംഭവിക്കുന്നു. CRM സിസ്റ്റം ഇൻസ്റ്റാൾ ചെയ്ത ഉടൻ തന്നെ, നിങ്ങളുടെ ജീവനക്കാരന് പരിശീലനം നൽകാൻ നിങ്ങൾക്ക് ആവശ്യപ്പെടാം. പ്രോഗ്രാം 1 ഉപയോക്താവിനായി വാങ്ങിയതാണെങ്കിൽ, ഇതിന് 1 മണിക്കൂറിൽ കൂടുതൽ എടുക്കില്ല
ഫലം ആസ്വദിക്കൂ
അനന്തമായി ഫലം ആസ്വദിക്കൂ :) ദൈനംദിന ജോലികൾ ഓട്ടോമേറ്റ് ചെയ്യുന്നതിനായി സോഫ്റ്റ്വെയർ വികസിപ്പിച്ചെടുത്ത ഗുണനിലവാരം മാത്രമല്ല, പ്രതിമാസ സബ്സ്ക്രിപ്ഷൻ ഫീസിൻ്റെ രൂപത്തിലുള്ള ആശ്രിതത്വത്തിൻ്റെ അഭാവവും പ്രത്യേകിച്ചും സന്തോഷകരമാണ്. എല്ലാത്തിനുമുപരി, പ്രോഗ്രാമിനായി നിങ്ങൾ ഒരു തവണ മാത്രമേ പണം നൽകൂ.
ഒരു റെഡിമെയ്ഡ് പ്രോഗ്രാം വാങ്ങുക
നിങ്ങൾക്ക് ഇഷ്ടാനുസൃത സോഫ്റ്റ്വെയർ വികസനം ഓർഡർ ചെയ്യാനും കഴിയും
നിങ്ങൾക്ക് പ്രത്യേക സോഫ്റ്റ്വെയർ ആവശ്യകതകൾ ഉണ്ടെങ്കിൽ, ഇഷ്ടാനുസൃത വികസനം ഓർഡർ ചെയ്യുക. അപ്പോൾ നിങ്ങൾ പ്രോഗ്രാമുമായി പൊരുത്തപ്പെടേണ്ടതില്ല, പക്ഷേ നിങ്ങളുടെ ബിസിനസ്സ് പ്രക്രിയകളിലേക്ക് പ്രോഗ്രാം ക്രമീകരിക്കപ്പെടും!
പ്രൊഡക്ഷൻ അക്കൗണ്ടിംഗിനുള്ള പ്രോഗ്രാം
പ്രൊഡക്ഷൻ അക്ക ing ണ്ടിംഗ് പ്രോഗ്രാമിൽ നിങ്ങൾ സംതൃപ്തരാകും. ആധുനിക ബിസിനസ്സ് ലോകത്തിന്റെ ആവശ്യങ്ങൾക്കനുസൃതമായാണ് പ്രൊഡക്ഷൻ അക്ക ing ണ്ടിംഗ് പ്രോഗ്രാം സൃഷ്ടിച്ചത്, കൂടാതെ ചെറുകിട, വലിയ സംരംഭങ്ങളുടെ എല്ലാ ആവശ്യങ്ങളും നിറവേറ്റാൻ കഴിയും. സോഫ്റ്റ്വെയർ ഉപയോഗിക്കുന്നതിലൂടെ, നിങ്ങൾ ശരിക്കും സമയവും പണവും ലാഭിക്കുന്നു, ഇത് ബിസിനസ്സിന്റെ ക്രൂരമായ ലോകത്ത് വളരെ പ്രധാനമാണ്.
ഞങ്ങളുടെ ക്ലയന്റുകൾ പ്രോഗ്രാമിൽ സംതൃപ്തരായിരിക്കുന്നത് എന്തുകൊണ്ട്? കാരണം ഞങ്ങൾ: ഞങ്ങളുടെ മേഖലയിലെ പ്രൊഫഷണലുകൾ; ഓരോ ഉപഭോക്താവുമായി ബന്ധപ്പെട്ട് സത്യസന്ധരാണ്; ഞങ്ങൾ ഒരു വ്യക്തിഗത സമീപനം കണ്ടെത്തി എല്ലാ ആഗ്രഹങ്ങളും കണക്കിലെടുക്കുന്നു; പ്രവർത്തനപരവും മൊബൈലും; ഫലത്തെ അടിസ്ഥാനമാക്കിയുള്ളതും ദീർഘകാലവുമായ സഹകരണം; സാങ്കേതിക പിന്തുണ നൽകാൻ ഞങ്ങളുടെ ഓപ്പറേറ്റർമാർ എപ്പോഴും തയ്യാറാണ്.
വിജയകരമായ ബിസിനസ്സ് വളർച്ചയ്ക്കുള്ള ശരിയായ ചോയിസാണ് ഞങ്ങളുടെ പ്രോസസ് അക്ക ing ണ്ടിംഗ് സോഫ്റ്റ്വെയർ!
നിങ്ങൾക്ക് എന്തെങ്കിലും ചോദ്യങ്ങൾ ഉണ്ടോ? ഞങ്ങളെ സമീപിക്കുക!

