ഓപ്പറേറ്റിംഗ് സിസ്റ്റം: Windows, Android, macOS
പ്രോഗ്രാമുകളുടെ ഗ്രൂപ്പ്: ബിസിനസ് ഓട്ടോമേഷൻ
ഒരു ഫിറ്റ്നസ് ക്ലബിനായുള്ള പ്രോഗ്രാം
- ഞങ്ങളുടെ പ്രോഗ്രാമുകളിൽ ഉപയോഗിക്കുന്ന ബിസിനസ്സ് ഓട്ടോമേഷന്റെ അതുല്യമായ രീതികൾ പകർപ്പവകാശം പരിരക്ഷിക്കുന്നു.

പകർപ്പവകാശം - ഞങ്ങൾ പരിശോധിച്ചുറപ്പിച്ച സോഫ്റ്റ്വെയർ പ്രസാധകരാണ്. ഞങ്ങളുടെ പ്രോഗ്രാമുകളും ഡെമോ പതിപ്പുകളും പ്രവർത്തിപ്പിക്കുമ്പോൾ ഇത് ഓപ്പറേറ്റിംഗ് സിസ്റ്റത്തിൽ പ്രദർശിപ്പിക്കും.

പരിശോധിച്ച പ്രസാധകൻ - ലോകമെമ്പാടുമുള്ള ചെറുകിട ബിസിനസ്സുകൾ മുതൽ വൻകിട സ്ഥാപനങ്ങളുമായി ഞങ്ങൾ പ്രവർത്തിക്കുന്നു. ഞങ്ങളുടെ കമ്പനി കമ്പനികളുടെ അന്താരാഷ്ട്ര രജിസ്റ്ററിൽ ഉൾപ്പെടുത്തിയിട്ടുണ്ട് കൂടാതെ ഒരു ഇലക്ട്രോണിക് ട്രസ്റ്റ് മാർക്ക് ഉണ്ട്.

വിശ്വാസത്തിന്റെ അടയാളം
ദ്രുത പരിവർത്തനം.
നിങ്ങൾ ഇപ്പോൾ എന്താണ് ചെയ്യാൻ ആഗ്രഹിക്കുന്നത്?
നിങ്ങൾക്ക് പ്രോഗ്രാമുമായി പരിചയപ്പെടണമെങ്കിൽ, ഏറ്റവും വേഗതയേറിയ മാർഗം ആദ്യം മുഴുവൻ വീഡിയോയും കാണുക, തുടർന്ന് സൗജന്യ ഡെമോ പതിപ്പ് ഡൗൺലോഡ് ചെയ്ത് സ്വയം പ്രവർത്തിക്കുക. ആവശ്യമെങ്കിൽ, സാങ്കേതിക പിന്തുണയിൽ നിന്ന് ഒരു അവതരണം അഭ്യർത്ഥിക്കുക അല്ലെങ്കിൽ നിർദ്ദേശങ്ങൾ വായിക്കുക.
WhatsApp
പ്രവൃത്തി സമയങ്ങളിൽ ഞങ്ങൾ സാധാരണയായി 1 മിനിറ്റിനുള്ളിൽ പ്രതികരിക്കും
പ്രോഗ്രാം എങ്ങനെ വാങ്ങാം?
പ്രോഗ്രാമിന്റെ ഒരു സ്ക്രീൻഷോട്ട് കാണുക
പ്രോഗ്രാമിനെക്കുറിച്ചുള്ള ഒരു വീഡിയോ കാണുക
ഡെമോ പതിപ്പ് ഡൗൺലോഡുചെയ്യുക
പ്രോഗ്രാമിന്റെ കോൺഫിഗറേഷനുകൾ താരതമ്യം ചെയ്യുക
സോഫ്റ്റ്വെയറിന്റെ വില കണക്കാക്കുക
നിങ്ങൾക്ക് ഒരു ക്ലൗഡ് സെർവർ വേണമെങ്കിൽ ക്ലൗഡിന്റെ വില കണക്കാക്കുക
ആരാണ് ഡെവലപ്പർ?
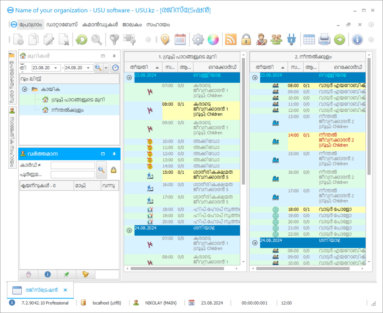
പ്രോഗ്രാം സ്ക്രീൻഷോട്ട്
സോഫ്റ്റ്വെയർ പ്രവർത്തിക്കുന്നതിൻ്റെ ഫോട്ടോയാണ് സ്ക്രീൻഷോട്ട്. ഒരു CRM സിസ്റ്റം എങ്ങനെയുണ്ടെന്ന് അതിൽ നിന്ന് നിങ്ങൾക്ക് പെട്ടെന്ന് മനസ്സിലാക്കാൻ കഴിയും. UX/UI ഡിസൈനിനുള്ള പിന്തുണയോടെ ഞങ്ങൾ ഒരു വിൻഡോ ഇൻ്റർഫേസ് നടപ്പിലാക്കിയിട്ടുണ്ട്. ഇതിനർത്ഥം ഉപയോക്തൃ ഇൻ്റർഫേസ് വർഷങ്ങളുടെ ഉപയോക്തൃ അനുഭവത്തെ അടിസ്ഥാനമാക്കിയുള്ളതാണെന്നാണ്. ഓരോ പ്രവർത്തനവും അത് നടപ്പിലാക്കാൻ ഏറ്റവും സൗകര്യപ്രദമായ സ്ഥലത്ത് കൃത്യമായി സ്ഥിതിചെയ്യുന്നു. അത്തരമൊരു സമർത്ഥമായ സമീപനത്തിന് നന്ദി, നിങ്ങളുടെ തൊഴിൽ ഉൽപാദനക്ഷമത പരമാവധി ആയിരിക്കും. സ്ക്രീൻഷോട്ട് പൂർണ്ണ വലുപ്പത്തിൽ തുറക്കാൻ ചെറിയ ചിത്രത്തിൽ ക്ലിക്ക് ചെയ്യുക.
കുറഞ്ഞത് "സ്റ്റാൻഡേർഡ്" എന്ന കോൺഫിഗറേഷനുള്ള ഒരു USU CRM സിസ്റ്റം നിങ്ങൾ വാങ്ങുകയാണെങ്കിൽ, നിങ്ങൾക്ക് അമ്പതിലധികം ടെംപ്ലേറ്റുകളിൽ നിന്നുള്ള ഡിസൈനുകൾ തിരഞ്ഞെടുക്കാനാകും. സോഫ്റ്റ്വെയറിൻ്റെ ഓരോ ഉപയോക്താവിനും അവരുടെ അഭിരുചിക്കനുസരിച്ച് പ്രോഗ്രാമിൻ്റെ ഡിസൈൻ തിരഞ്ഞെടുക്കാനുള്ള അവസരം ലഭിക്കും. ജോലിയുടെ എല്ലാ ദിവസവും സന്തോഷം നൽകണം!
ഒരു ഫിറ്റ്നസ് ക്ലബിന്റെ സ and കര്യവും സ്വപ്രേരിത ജോലിയും നിങ്ങളുടെ കമ്പനിയുടെ വിജയത്തിന്റെ താക്കോലാണ്. ഈ വിജയവും അക്ക ing ണ്ടിംഗിന്റെ എളുപ്പവും നേടാൻ ഞങ്ങളുടെ ഫിറ്റ്നസ് ക്ലബ് പ്രോഗ്രാം നിങ്ങളെ അനുവദിക്കുന്നു. ഫിറ്റ്നസ് ക്ലബിന്റെ അക്ക ing ണ്ടിംഗ് പ്രോഗ്രാമിന്റെ മൾട്ടി യൂസർ ഇന്റർഫേസ് നിങ്ങളുടെ സ്പോർട്സ് സെന്ററിലെ സ്പെഷ്യലിസ്റ്റുകൾക്ക് അവരുടെ ജോലികൾ എളുപ്പത്തിൽ കൈകാര്യം ചെയ്യാനും നിയന്ത്രിക്കാനും അനുവദിക്കുന്നു, അഡ്മിനിസ്ട്രേറ്റർമാരും പരിശീലകരും അതുപോലെ തന്നെ ഫിറ്റ്നസ് ക്ലബിന്റെ അക്ക ing ണ്ടിംഗും നേരിടാൻ. ഓർഡർ സ്ഥാപനത്തിന്റെയും ക്ലയന്റുകളുടെ വിശകലനത്തിന്റെയും ഫിറ്റ്നസ് ക്ലബ് ഓട്ടോമേഷൻ പ്രോഗ്രാമിന്റെ വൈവിധ്യം മൗസിന്റെ ഒരു ക്ലിക്കിലൂടെ ഒരു പുതിയ ഉപഭോക്താവിനെ ചേർക്കാൻ അല്ലെങ്കിൽ മുഴുവൻ പ്രക്രിയയും നിയന്ത്രിക്കുന്നതിനിടയിൽ നേരത്തെ സൃഷ്ടിച്ച കരാർ ഉണ്ടോ എന്ന് പരിശോധിക്കാൻ നിങ്ങളെ അനുവദിക്കുന്നു. ഫിറ്റ്നസ് ക്ലബിന്റെയും അതിന്റെ ഓട്ടോമേഷന്റെയും ശരിയായ മാനേജ്മെൻറ് ഉപയോഗിച്ച് നിങ്ങൾക്ക് ബിസിനസ്സിൽ വിജയം നേടാൻ കഴിയും. ഫിറ്റ്നെസ് ക്ലബിൽ അക്ക ing ണ്ടിംഗ് സംഘടിപ്പിക്കുന്ന വെയർഹ ouses സ് നിയന്ത്രണത്തിന്റെയും മെറ്റീരിയൽ മേൽനോട്ടത്തിന്റെയും ഓട്ടോമേഷൻ മാനേജുമെന്റ് പ്രോഗ്രാം സേവനങ്ങളുടെ പേയ്മെന്റിന്റെ രേഖകൾ സൂക്ഷിക്കാനും കടങ്ങളുടെ ഡാറ്റ കാണാനും അല്ലെങ്കിൽ മറ്റേതെങ്കിലും മേഖലകൾക്കും നിങ്ങളെ അനുവദിക്കുന്നു. ഞങ്ങളുടെ ഫിറ്റ്നസ് ക്ലബ് പ്രോഗ്രാമിന്റെ സഹായത്തോടെ നിങ്ങൾക്ക് ഗ്രൂപ്പുകളെക്കുറിച്ചും സമയത്തെക്കുറിച്ചും ഡാറ്റ ക്രമീകരിക്കാൻ കഴിയും - ഇത് സ്ഥലത്തിന്റെ ജോലിഭാരം, സ്പെഷ്യലിസ്റ്റുകളുടെ ഷെഡ്യൂളുകൾ, അതുപോലെ തന്നെ ഫിറ്റ്നസ് ക്ലബിന്റെ വേതനം, പേഴ്സണൽ മാനേജുമെന്റ് എന്നിവ കൃത്യമായി കണക്കാക്കാൻ സഹായിക്കുന്നു.
ആരാണ് ഡെവലപ്പർ?
അകുലോവ് നിക്കോളായ്
ഈ സോഫ്റ്റ്വെയറിൻ്റെ രൂപകൽപ്പനയിലും വികസനത്തിലും പങ്കെടുത്ത വിദഗ്ധനും ചീഫ് പ്രോഗ്രാമറും.
2026-05-28
ഒരു ഫിറ്റ്നസ് ക്ലബിനായുള്ള പ്രോഗ്രാമിന്റെ വീഡിയോ
ഈ വീഡിയോ ഇംഗ്ലീഷിലാണ്. എന്നാൽ നിങ്ങളുടെ മാതൃഭാഷയിൽ സബ്ടൈറ്റിലുകൾ ഓണാക്കാൻ നിങ്ങൾക്ക് ശ്രമിക്കാം.
റിപ്പോർട്ടുകൾ സൃഷ്ടിക്കുന്നതിന്റെയും വിശദാംശങ്ങളുടെ നിയന്ത്രണത്തിന്റെയും ഫിറ്റ്നസ് ക്ലബ് മാനേജുമെന്റ് പ്രോഗ്രാം നിങ്ങളുടെ അക്കൗണ്ടന്റിന് ഒരു മികച്ച സഹായിയാണ്. ഫിറ്റ്നസ് ക്ലബിന്റെ മാനേജുമെന്റ് ഓട്ടോമേറ്റഡ് ആയിരിക്കണം. ഇതിനായി, ഉപഭോക്താവുമായി പ്രവർത്തിക്കാൻ സഹായിക്കുന്ന പരിശീലന ഷെഡ്യൂളുകൾ നിർമ്മിക്കാനും ഫിറ്റ്നസ് ക്ലബിൽ അക്കൗണ്ടുകൾ സൂക്ഷിക്കാനും ഞങ്ങൾക്ക് വാഗ്ദാനം ചെയ്യാം. ജോലിയുടെ എളുപ്പത്തിനായി നിങ്ങൾക്ക് ബാർ കോഡുകൾ ഉപയോഗിച്ച് പ്രത്യേക കാർഡുകൾ ഉപയോഗിക്കാം, അത് ഉപയോഗിച്ച് ഫിറ്റ്നസ് ക്ലബ്ബുകൾക്കായുള്ള ഞങ്ങളുടെ പ്രോഗ്രാം പ്രവർത്തിക്കാൻ അനുവദിക്കുന്നു. ഇത് ഉപഭോക്താക്കളുടെ ട്രാക്കിംഗ് ലളിതമാക്കുന്നു, ഇത് പേയ്മെന്റ് ഡാറ്റയുടെ കൃത്യമായ രേഖകൾ സൂക്ഷിക്കാൻ സഹായിക്കുന്നു. ഈ പ്രോഗ്രാം എത്ര സുഖകരവും കാലികവുമാണെന്ന് സങ്കൽപ്പിക്കുക! ഡെമോ പതിപ്പായി നിങ്ങൾക്ക് ഞങ്ങളുടെ ഫിറ്റ്നസ് ക്ലബ് പ്രോഗ്രാം സ download ജന്യമായി ഡ download ൺലോഡ് ചെയ്യാൻ കഴിയും. നിങ്ങളുടെ ഫിറ്റ്നസ് ക്ലബ് ഓട്ടോമേഷന് ഞങ്ങളുടെ പ്രോഗ്രാമിന് പച്ച വെളിച്ചം നൽകാൻ കഴിയും! നിങ്ങളുടെ പ്രവർത്തനങ്ങൾ എളുപ്പത്തിൽ നിയന്ത്രിക്കാനും നിങ്ങളുടെ പണത്തിന്റെ ട്രാക്ക് സൂക്ഷിക്കാനും ഇത് നിങ്ങളെ സഹായിക്കുന്നു!
ഡെമോ പതിപ്പ് ഡൗൺലോഡുചെയ്യുക
പ്രോഗ്രാം ആരംഭിക്കുമ്പോൾ, നിങ്ങൾക്ക് ഭാഷ തിരഞ്ഞെടുക്കാം.

നിങ്ങൾക്ക് ഡെമോ പതിപ്പ് സൗജന്യമായി ഡൗൺലോഡ് ചെയ്യാം. കൂടാതെ രണ്ടാഴ്ചത്തേക്ക് പ്രോഗ്രാമിൽ പ്രവർത്തിക്കുക. വ്യക്തതയ്ക്കായി ചില വിവരങ്ങൾ ഇതിനകം അവിടെ ഉൾപ്പെടുത്തിയിട്ടുണ്ട്.
ആരാണ് വിവർത്തകൻ?
വിശകലനം എല്ലായ്പ്പോഴും നിങ്ങളുടെ ഉപഭോക്താക്കളിൽ നിന്നാണ് ആരംഭിക്കുന്നത്. നിങ്ങളുടെ ക്ഷേമത്തിന്റെ ഉറവിടം ക്ലയന്റുകളാണ്. നിങ്ങൾ അവരോട് കൂടുതൽ ശ്രദ്ധാലുവാണ്, അവർ നിങ്ങളുടെ ജിം സന്ദർശിക്കുകയും അതിനനുസരിച്ച് കൂടുതൽ പണം കൊണ്ടുവരുകയും ചെയ്യും. നിങ്ങളുടെ കേന്ദ്രം നന്നായി വികസിക്കുന്നുവെന്ന വസ്തുത ക്ലയന്റ് ബേസിന്റെ വളർച്ചയെക്കുറിച്ചുള്ള ഒരു പ്രത്യേക റിപ്പോർട്ടിൽ സൂചിപ്പിച്ചിരിക്കുന്നു, അത് റിപ്പോർട്ടുകൾ ജനറേഷന്റെയും പേഴ്സണൽ നിയന്ത്രണത്തിന്റെയും അക്ക ing ണ്ടിംഗ് മാനേജുമെന്റ് പ്രോഗ്രാം സൃഷ്ടിക്കുന്നതാണ്. വളർച്ച പോസിറ്റീവിൽ നിന്ന് വളരെ അകലെയാണെങ്കിൽ, മാർക്കറ്റിംഗ് റിപ്പോർട്ടിൽ നിങ്ങളുടെ ശ്രദ്ധ ചെലുത്തുക. നിങ്ങളുടെ ക്ലയന്റുകൾ നിങ്ങളെക്കുറിച്ച് മിക്കപ്പോഴും കണ്ടെത്തുന്നതെങ്ങനെയെന്ന് ഇത് കാണിക്കുന്നു. ഫലപ്രദമല്ലാത്ത പരസ്യ രീതികൾക്കായി പണം ചെലവഴിക്കരുത്. പുതിയ ക്ലയന്റുകളെ ആകർഷിക്കുന്നതിനൊപ്പം, പഴയവ നഷ്ടപ്പെടുത്തരുത്.
ഒരു ഫിറ്റ്നസ് ക്ലബിനായി ഒരു പ്രോഗ്രാം ഓർഡർ ചെയ്യുക
പ്രോഗ്രാം വാങ്ങാൻ, ഞങ്ങളെ വിളിക്കുകയോ എഴുതുകയോ ചെയ്യുക. ഞങ്ങളുടെ സ്പെഷ്യലിസ്റ്റുകൾ ഉചിതമായ സോഫ്റ്റ്വെയർ കോൺഫിഗറേഷനിൽ നിങ്ങളോട് യോജിക്കും, ഒരു കരാറും പേയ്മെൻ്റിനായി ഒരു ഇൻവോയ്സും തയ്യാറാക്കും.
പ്രോഗ്രാം എങ്ങനെ വാങ്ങാം?
കരാറിൻ്റെ വിശദാംശങ്ങൾ അയയ്ക്കുക
ഓരോ ക്ലയൻ്റുമായി ഞങ്ങൾ ഒരു കരാറിൽ ഏർപ്പെടുന്നു. നിങ്ങൾക്ക് ആവശ്യമുള്ളത് കൃത്യമായി ലഭിക്കുമെന്ന നിങ്ങളുടെ ഉറപ്പാണ് കരാർ. അതിനാൽ, ആദ്യം നിങ്ങൾ ഒരു നിയമപരമായ സ്ഥാപനത്തിൻ്റെയോ വ്യക്തിയുടെയോ വിശദാംശങ്ങൾ ഞങ്ങൾക്ക് അയയ്ക്കേണ്ടതുണ്ട്. ഇത് സാധാരണയായി 5 മിനിറ്റിൽ കൂടുതൽ എടുക്കുന്നില്ല
മുൻകൂറായി പണമടയ്ക്കുക
പേയ്മെൻ്റിനുള്ള കരാറിൻ്റെയും ഇൻവോയ്സിൻ്റെയും സ്കാൻ ചെയ്ത പകർപ്പുകൾ നിങ്ങൾക്ക് അയച്ചതിന് ശേഷം, ഒരു മുൻകൂർ പേയ്മെൻ്റ് ആവശ്യമാണ്. CRM സിസ്റ്റം ഇൻസ്റ്റാൾ ചെയ്യുന്നതിനുമുമ്പ്, മുഴുവൻ തുകയും അടച്ചാൽ മതി, ഒരു ഭാഗം മാത്രം. വിവിധ പേയ്മെൻ്റ് രീതികൾ പിന്തുണയ്ക്കുന്നു. ഏകദേശം 15 മിനിറ്റ്
പ്രോഗ്രാം ഇൻസ്റ്റാൾ ചെയ്യും
ഇതിനുശേഷം, ഒരു നിർദ്ദിഷ്ട ഇൻസ്റ്റാളേഷൻ തീയതിയും സമയവും നിങ്ങളുമായി അംഗീകരിക്കപ്പെടും. പേപ്പർ വർക്ക് പൂർത്തിയാക്കിയതിന് ശേഷമുള്ള അതേ ദിവസത്തിലോ അടുത്ത ദിവസത്തിലോ ഇത് സാധാരണയായി സംഭവിക്കുന്നു. CRM സിസ്റ്റം ഇൻസ്റ്റാൾ ചെയ്ത ഉടൻ തന്നെ, നിങ്ങളുടെ ജീവനക്കാരന് പരിശീലനം നൽകാൻ നിങ്ങൾക്ക് ആവശ്യപ്പെടാം. പ്രോഗ്രാം 1 ഉപയോക്താവിനായി വാങ്ങിയതാണെങ്കിൽ, ഇതിന് 1 മണിക്കൂറിൽ കൂടുതൽ എടുക്കില്ല
ഫലം ആസ്വദിക്കൂ
അനന്തമായി ഫലം ആസ്വദിക്കൂ :) ദൈനംദിന ജോലികൾ ഓട്ടോമേറ്റ് ചെയ്യുന്നതിനായി സോഫ്റ്റ്വെയർ വികസിപ്പിച്ചെടുത്ത ഗുണനിലവാരം മാത്രമല്ല, പ്രതിമാസ സബ്സ്ക്രിപ്ഷൻ ഫീസിൻ്റെ രൂപത്തിലുള്ള ആശ്രിതത്വത്തിൻ്റെ അഭാവവും പ്രത്യേകിച്ചും സന്തോഷകരമാണ്. എല്ലാത്തിനുമുപരി, പ്രോഗ്രാമിനായി നിങ്ങൾ ഒരു തവണ മാത്രമേ പണം നൽകൂ.
ഒരു റെഡിമെയ്ഡ് പ്രോഗ്രാം വാങ്ങുക
നിങ്ങൾക്ക് ഇഷ്ടാനുസൃത സോഫ്റ്റ്വെയർ വികസനം ഓർഡർ ചെയ്യാനും കഴിയും
നിങ്ങൾക്ക് പ്രത്യേക സോഫ്റ്റ്വെയർ ആവശ്യകതകൾ ഉണ്ടെങ്കിൽ, ഇഷ്ടാനുസൃത വികസനം ഓർഡർ ചെയ്യുക. അപ്പോൾ നിങ്ങൾ പ്രോഗ്രാമുമായി പൊരുത്തപ്പെടേണ്ടതില്ല, പക്ഷേ നിങ്ങളുടെ ബിസിനസ്സ് പ്രക്രിയകളിലേക്ക് പ്രോഗ്രാം ക്രമീകരിക്കപ്പെടും!
ഒരു ഫിറ്റ്നസ് ക്ലബിനായുള്ള പ്രോഗ്രാം
ഉപഭോക്തൃ പ്രവർത്തനത്തെക്കുറിച്ചുള്ള ഒരു പ്രത്യേക റിപ്പോർട്ട് ഉപയോക്താക്കൾ നിങ്ങളുടെ സേവനങ്ങൾ എത്രത്തോളം സജീവമായി ഉപയോഗിക്കുന്നുവെന്ന് കാണിക്കുന്നു. നിലവിലുള്ളതും മുമ്പത്തേതുമായ കാലയളവുകൾക്കായി നിങ്ങൾക്ക് അദ്വിതീയ ക്ലയന്റുകളുടെ എണ്ണം കാണാൻ കഴിയും. നിങ്ങളുടെ ജോലിഭാരം ശരിയായി സന്തുലിതമാക്കുന്നതിന്, സന്ദർശനങ്ങളുടെ ഏറ്റവും ഉയർന്ന സമയമായ ദിവസങ്ങളും മണിക്കൂറുകളും പ്രത്യേക റിപ്പോർട്ടിൽ നിങ്ങൾക്ക് കാണാൻ കഴിയും. പ്രോഗ്രാമിന്റെ സഹായത്തോടെ നിലവിലെ വാങ്ങൽ ശേഷി മനസിലാക്കാൻ, നിങ്ങൾക്ക് ഒരു “ശരാശരി പരിശോധന” റിപ്പോർട്ട് സൃഷ്ടിക്കാൻ കഴിയും. എന്നാൽ ഏതൊരു ഉപഭോക്താക്കളിലും, വേറിട്ടുനിൽക്കുന്നവരും കൂടുതൽ ചെലവഴിക്കാൻ തയ്യാറുള്ളവരുമുണ്ട്, മാത്രമല്ല പ്രത്യേക ശ്രദ്ധയും ആവശ്യമാണ്. “റേറ്റിംഗ്” എന്ന റിപ്പോർട്ട് സൃഷ്ടിക്കുന്നതിലൂടെ നിങ്ങൾക്ക് അത്തരം വാഗ്ദാന ക്ലയന്റുകളെ എളുപ്പത്തിൽ കണ്ടെത്താൻ കഴിയും. റേറ്റിംഗിന്റെ മുകളിൽ നിങ്ങളുടെ കേന്ദ്രത്തിൽ ഏറ്റവും കൂടുതൽ ചെലവഴിച്ചവരുണ്ട്, റേറ്റിംഗ് കുറവാണെങ്കിൽ, താൽപ്പര്യമില്ലാത്ത ക്ലയന്റുകൾ അവിടെ അവതരിപ്പിക്കുന്നു. കൂടാതെ, ആവശ്യമെങ്കിൽ നിങ്ങൾക്ക് പ്രോഗ്രാമിൽ കടക്കാരുടെ ഒരു രജിസ്റ്റർ രൂപീകരിക്കാൻ കഴിയും. ഇത് വളരെ സൗകര്യപ്രദമാണ്. ക്ലാസുകൾക്ക് പണം നൽകാത്തവരെല്ലാം ഒരിടത്ത് ഒത്തുകൂടുന്നു. നിങ്ങൾക്ക് ശാഖകളുടെ ഒരു ശൃംഖല ഉണ്ടെങ്കിൽ, ശാഖയിലും നഗരത്തിലും നിങ്ങൾക്ക് വിശകലനം ചെയ്യാൻ കഴിയും. നിങ്ങൾക്ക് ഏറ്റവും കൂടുതൽ വരുമാനം എവിടെ നിന്ന് ലഭിക്കും?
കായിക വ്യവസായത്തിലെ മത്സരം കൂടുതൽ ശക്തമാവുകയാണ്. എന്നാൽ ആളുകൾ കൂടുതൽ മെലിഞ്ഞതും സ്പോർട്ടിയുമായി കാണപ്പെടാൻ താൽപ്പര്യപ്പെടുന്നതിനാൽ ഇത്തരത്തിലുള്ള സേവനങ്ങൾക്കായുള്ള ഡിമാൻഡും വർദ്ധിച്ചുകൊണ്ടിരിക്കുന്നു. ഇതാണ് ആധുനിക ട്രെൻഡുകൾ. അത്തരമൊരു മത്സര അന്തരീക്ഷത്തിൽ നിലനിൽക്കാൻ, നിങ്ങളുടെ കായിക ബിസിനസ്സ് നിരന്തരം നവീകരിക്കുകയും ആധുനിക സാങ്കേതികവിദ്യകളിലെ പുതുമകൾ പിന്തുടരുകയും നിങ്ങളുടെ എതിരാളികൾ ചെയ്യുന്നതിനുമുമ്പ് അവ നടപ്പിലാക്കാൻ ശ്രമിക്കുകയും ചെയ്യേണ്ടത് ആവശ്യമാണ്. ബിസിനസ്സ് മെച്ചപ്പെടുത്താനും ഉപയോക്താക്കൾക്ക് ഉയർന്ന നിലവാരമുള്ള സേവനങ്ങൾ മാത്രം നൽകാനും ആഗ്രഹിക്കുന്നവർക്ക് ഞങ്ങളുടെ പ്രോഗ്രാം ഒരു മികച്ച ഓപ്ഷനാണ്. നിങ്ങളുടെ ബിസിനസ്സിൽ ക്രമം ക്രമീകരിക്കുന്നതിനുള്ള ഒരു ആധുനിക സഹായിയാണ് യുഎസ്യു-സോഫ്റ്റ് പ്രോഗ്രാം!
രസകരമായ ഒരുപാട് തൊഴിലുകൾ ഉണ്ട്, അതിൽ നിന്ന് ഒരാൾക്ക് അല്ലെങ്കിൽ അവൾക്ക് ഏറ്റവും അനുയോജ്യമായത് തിരഞ്ഞെടുക്കാം. വെറ്റ്സ്, ഡ്രൈവർമാർ, ബഹിരാകാശയാത്രികർ, ഹെയർഡ്രെസ്സർമാർ തുടങ്ങിയവരുണ്ട്. എന്നിരുന്നാലും, ഈ ദിവസങ്ങളിൽ ശ്രദ്ധേയമായ ഒരു തൊഴിൽ ഉണ്ട്. കൂടുതൽ ആളുകൾ ആരോഗ്യമുള്ളവരും സുന്ദരരുമായിരിക്കാൻ താൽപ്പര്യപ്പെടുന്നതിനാൽ ഇന്ന് പരിശീലകരെ ആവശ്യപ്പെടുന്നുണ്ടെന്ന് ഞങ്ങൾ ചൂണ്ടിക്കാണിക്കാൻ താൽപ്പര്യപ്പെടുന്നു. കായിക സേവനങ്ങൾ നൽകുന്ന കൂടുതൽ ഫിറ്റ്നെസ് ക്ലബ്ബുകൾ ഉണ്ടെന്ന വസ്തുതയിലേക്ക് ഇത് നയിക്കുന്നു. അതിനാൽ, പരിശീലകരാകാൻ ആഗ്രഹിക്കുന്ന ആളുകളുടെ എണ്ണത്തിൽ വർദ്ധനവ് കാണാം. എന്നിരുന്നാലും, നിങ്ങളുടെ ഫിറ്റ്നസ് ക്ലബ് മികച്ചതാക്കാൻ, നിങ്ങൾക്ക് ഏറ്റവും പ്രൊഫഷണൽ പരിശീലകരെ ആവശ്യമാണ്. നിർഭാഗ്യവശാൽ, ഒരു അഭിമുഖത്തിനിടയിൽ സാധ്യതയുള്ള ഒരു ജീവനക്കാരനെ മനസിലാക്കാനും വിലയിരുത്താനും പ്രയാസമാണ്. ഭാഗ്യവശാൽ, യുഎസ്യു-സോഫ്റ്റ് പ്രോഗ്രാം ഉപയോഗിച്ച് ഇത് ചെയ്യാനുള്ള ഒരു മാർഗമുണ്ട്, ഇത് നിരവധി പാരാമീറ്ററുകൾ അടിസ്ഥാനമാക്കി ജീവനക്കാരുടെ ഫലപ്രാപ്തി വിശകലനം ചെയ്യുന്നു. പ്രധാന മാനദണ്ഡം, ചെയ്ത ജോലിയുടെ അളവും ക്ലയന്റുകളിൽ നിന്നുള്ള ഫീഡ്ബാക്കും മികച്ച ജീവനക്കാരുടെ പട്ടികയിലെ റേറ്റിംഗും ആണ്.

