මෙහෙයුම් පද්ධතිය: Windows, Android, macOS
වැඩසටහන් සමූහය: ව්යාපාර ස්වයංක්රීයකරණය
ශාරීරික යෝග්යතා සමාජයක් සඳහා වැඩසටහන
- අපගේ වැඩසටහන් වල භාවිතා වන ව්යාපාර ස්වයංක්රීයකරණයේ අද්විතීය ක්රම ප්රකාශන හිමිකම ආරක්ෂා කරයි.

කතුහිමිකම - අපි සත්යාපිත මෘදුකාංග ප්රකාශකයෙක්. අපගේ වැඩසටහන් සහ demo-අනුවාද ක්රියාත්මක කිරීමේදී මෙය මෙහෙයුම් පද්ධතියේ ප්රදර්ශනය වේ.

සත්යාපිත ප්රකාශකයා - අපි කුඩා ව්යාපාරවල සිට විශාල ව්යාපාර දක්වා ලොව පුරා සංවිධාන සමඟ වැඩ කරන්නෙමු. අපගේ සමාගම ජාත්යන්තර සමාගම් ලේඛනයට ඇතුළත් කර ඇති අතර විද්යුත් භාර ලකුණක් ඇත.

විශ්වාසයේ ලකුණ
ඉක්මන් සංක්රමණය.
ඔබට දැන් කුමක් කිරීමට අවශ්යද?
ඔබට වැඩසටහන සමඟ දැන හඳුනා ගැනීමට අවශ්ය නම්, වේගවත්ම ක්රමය නම් පළමුව සම්පූර්ණ වීඩියෝව නැරඹීමයි, පසුව නොමිලේ ආදර්ශන අනුවාදය බාගත කර එය සමඟ වැඩ කිරීම. අවශ්ය නම්, තාක්ෂණික සහාය වෙතින් ඉදිරිපත් කිරීමක් ඉල්ලා සිටින්න හෝ උපදෙස් කියවන්න.
WhatsApp
ව්යාපාරික වේලාවන් තුළ අපි සාමාන්යයෙන් මිනිත්තු 1ක් ඇතුළත ප්රතිචාර දක්වමු
වැඩසටහන මිලදී ගන්නේ කෙසේද?
වැඩසටහනේ තිර රුවක් බලන්න
වැඩසටහන ගැන වීඩියෝවක් නරඹන්න
ආදර්ශන අනුවාදය බාගන්න
වැඩසටහනේ සැකසුම් සසඳන්න
මෘදුකාංගයේ පිරිවැය ගණනය කරන්න
ඔබට වලාකුළු සේවාදායකයක් අවශ්ය නම් වලාකුළේ පිරිවැය ගණනය කරන්න
සංවර්ධකයා කවුද?
වැඩසටහන් තිර රුව
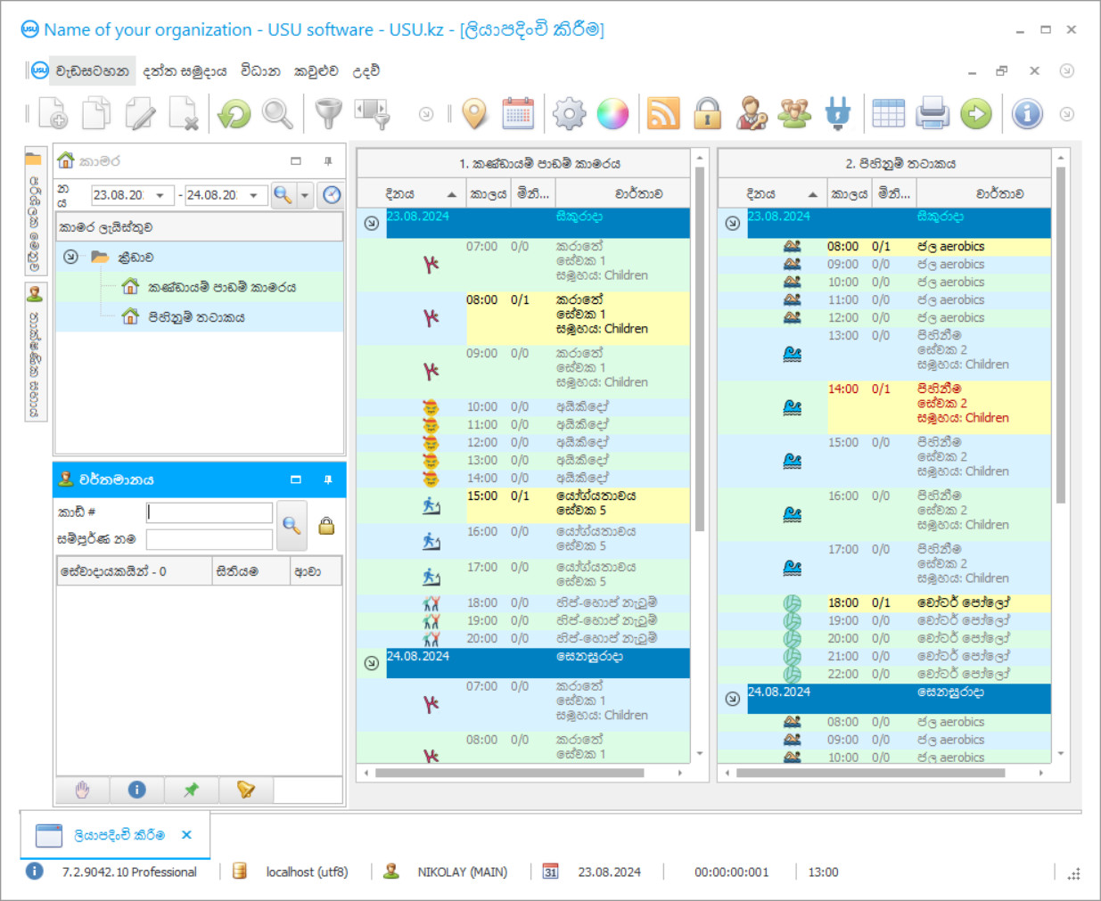
Screenshot යනු මෘදුකාංගය ක්රියාත්මක වන ඡායාරූපයකි. එයින් ඔබට CRM පද්ධතියක් පෙනෙන්නේ කෙසේද යන්න වහාම තේරුම් ගත හැකිය. අපි UX/UI නිර්මාණය සඳහා සහය ඇති කවුළු අතුරු මුහුණතක් ක්රියාත්මක කර ඇත. මෙයින් අදහස් කරන්නේ පරිශීලක අතුරුමුහුණත වසර ගණනාවක පරිශීලක අත්දැකීම් මත පදනම් වී ඇති බවයි. සෑම ක්රියාවක්ම එය සිදු කිරීමට වඩාත් පහසු ස්ථානයේ හරියටම පිහිටා ඇත. එවැනි නිපුණ ප්රවේශයකට ස්තූතියි, ඔබේ වැඩ ඵලදායිතාව උපරිම වනු ඇත. තිර රුව සම්පූර්ණ ප්රමාණයෙන් විවෘත කිරීමට කුඩා රූපය මත ක්ලික් කරන්න.
ඔබ අවම වශයෙන් "සම්මත" වින්යාසය සහිත USU CRM පද්ධතියක් මිලට ගන්නේ නම්, ඔබට සැකිලි පනහකට වඩා වැඩි ගණනකින් මෝස්තර තෝරා ගත හැකිය. මෘදුකාංගයේ සෑම පරිශීලකයෙකුටම ඔවුන්ගේ රුචිකත්වයට ගැලපෙන පරිදි වැඩසටහනේ සැලසුම තෝරා ගැනීමට අවස්ථාව ලැබේ. වැඩ කරන සෑම දිනකම ප්රීතිය ගෙන දිය යුතුය!
ශාරීරික යෝග්යතා සමාජයක ස්වයංක්රීය වැඩ කිරීමේ පහසුව සහ පහසුව ඔබේ සමාගමේ සාර්ථකත්වයට ප්රධාන වේ. අපගේ ශාරීරික යෝග්යතා සමාජ වැඩසටහන මඟින් මෙම සාර්ථකත්වය සහ ගිණුම්කරණ පහසුව ලබා ගැනීමට ඔබට ඉඩ සලසයි. ශාරීරික යෝග්යතා සමාජයේ ගිණුම්කරණ වැඩසටහනේ බහුකාර්ය අතුරුමුහුණත මඟින් ඔබේ ක්රීඩා මධ්යස්ථානයේ විශේෂ ists යින්ට පරිපාලකයින් සහ පුහුණුකරුවන් මෙන්ම ඔවුන්ගේ ශරීර සුවතා සමාජයේ ගිණුම්කරණය සමඟ සාර්ථකව කටයුතු කිරීමට ඉඩ සලසයි. ඇණවුම් ස්ථාපිත කිරීමේ සහ සේවාදායකයින්ගේ විශ්ලේෂණයේ යෝග්යතා සමාජ ස්වයංක්රීයකරණ වැඩසටහනේ බහුකාර්යතාව මඟින් මූසිකයේ එක් ක්ලික් කිරීමකින් නව ගනුදෙනුකරුවෙකු එක් කිරීමට හෝ සමස්ත ක්රියාවලියම පාලනය කරන අතරම කලින් සාදන ලද කොන්ත්රාත්තුවක් තිබේදැයි පරීක්ෂා කිරීමට ඔබට ඉඩ සලසයි. ශාරීරික යෝග්යතා සමාජයේ නිසි කළමනාකරණය සහ එහි ස්වයංක්රීයකරණය මඟින් ඔබට ව්යාපාරයේ සාර්ථකත්වය අත් කර ගත හැකිය. යෝග්යතා සමාජයේ ගිණුම්කරණය සංවිධානය කරන ගබඩා පාලන හා ද්රව්ය අධීක්ෂණයේ ස්වයංක්රීය කළමනාකරණ වැඩසටහන මඟින් ඔබට සේවා ගෙවීම් පිළිබඳ වාර්තා තබා ගැනීමට, ණය පිළිබඳ දත්ත බැලීමට හෝ වෙනත් ඕනෑම ක්ෂේත්රයකට ඉඩ ලබා දේ. අපගේ ශාරීරික යෝග්යතා සමාජ වැඩසටහනේ සහාය ඇතිව ඔබට කණ්ඩායම්, වේලාව පිළිබඳ දත්ත සංවිධානය කළ හැකිය - එය පරිශ්රයේ වැඩ ප්රමාණය, විශේෂ ists යින්ගේ කාලසටහන් මෙන්ම ශාරීරික යෝග්යතා සමාජයේ වැටුප් ගණනය කිරීම සහ පිරිස් කළමනාකරණය නිවැරදිව ගණනය කිරීමට උපකාරී වේ.
සංවර්ධකයා කවුද?
අකුලොව් නිකොලායි
මෙම මෘදුකාංගය සැලසුම් කිරීම සහ සංවර්ධනය කිරීම සඳහා සහභාගී වූ විශේෂඥ සහ ප්රධාන වැඩසටහන්කරු.
2026-05-28
ශාරීරික යෝග්යතා සමාජයක් සඳහා වැඩසටහනේ වීඩියෝව
මෙම වීඩියෝව ඉංග්රීසියෙන්. නමුත් ඔබට ඔබේ මව් භාෂාවෙන් උපසිරැසි සක්රීය කිරීමට උත්සාහ කළ හැක.
වාර්තා ජනනය කිරීමේ යෝග්යතා සමාජ කළමනාකරණ වැඩසටහන සහ තොරතුරු පාලනය කිරීම ඔබේ ගණකාධිවරයාගේ විශිෂ්ට සහායකයෙකි. ශාරීරික යෝග්යතා සමාජයේ කළමනාකරණය ස්වයංක්රීය කළ යුතුය. මේ සඳහා, පසුව පාරිභෝගිකයා සමඟ වැඩ කිරීමට සහ යෝග්යතා සමාජයේ ගිණුම් තබා ගැනීමට උපකාර වන පුහුණු කාලසටහන් සකස් කිරීමට අපට ඉදිරිපත් කළ හැකිය. වැඩ කිරීමේ පහසුව සඳහා ඔබට තීරු කේත සහිත විශේෂ කාඩ්පත් භාවිතා කළ හැකි අතර, යෝග්යතා සමාජ සඳහා අපගේ වැඩසටහන වැඩ කිරීමට ඉඩ දෙයි. මෙය ගනුදෙනුකරුවන්ගේ ලුහුබැඳීම සරල කරන අතර ගෙවීම් දත්ත පිළිබඳ නිවැරදි වාර්තා තබා ගැනීමට උපකාරී වේ. මෙම වැඩසටහන කෙතරම් සුවපහසු හා යාවත්කාලීනදැයි සිතා බලන්න! අපගේ ශාරීරික යෝග්යතා සමාජ වැඩසටහන ඔබට ආදර්ශන අනුවාදයක් ලෙස නොමිලේ බාගත හැකිය. අපගේ වැඩසටහන මඟින් ඔබේ ශාරීරික යෝග්යතා සමාජ ස්වයංක්රීයකරණය සඳහා හරිත එළියක් ලබා දිය හැකිය! එය ඔබගේ ක්රියාකාරකම් පහසුවෙන් කළමනාකරණය කිරීමට, ඔබේ මුදල් පිළිබඳ සටහන් තබා ගැනීමට ඔබට උපකාරී වේ!
ආදර්ශන අනුවාදය බාගන්න
වැඩසටහන ආරම්භ කරන විට, ඔබට භාෂාව තෝරා ගත හැකිය.

ඔබට demo අනුවාදය නොමිලේ බාගත හැකිය. සහ සති දෙකක් වැඩසටහනේ වැඩ කරන්න. පැහැදිලිකම සඳහා සමහර තොරතුරු දැනටමත් එහි ඇතුළත් කර ඇත.
පරිවර්තකයා කවුද?
විශ්ලේෂණය සැමවිටම ආරම්භ වන්නේ ඔබේ ගනුදෙනුකරුවන්ගෙනි. ඔබේ යහපැවැත්මේ උල්පත සේවාදායකයින්ය. ඔබ ඔවුන් කෙරෙහි වැඩි අවධානයක් යොමු කරන තරමට ඔවුන් ඔබේ ව්යායාම් ශාලාවට ගොස් ඒ අනුව වැඩි මුදලක් ගෙන එනු ඇත. ඔබේ මධ්යස්ථානය හොඳින් සංවර්ධනය වෙමින් පවතින බව වාර්තා උත්පාදනය හා පිරිස් පාලනය පිළිබඳ ගිණුම් කළමනාකරණ වැඩසටහන මඟින් ජනනය කරනු ලබන සේවාදායක පදනමේ වර්ධනය පිළිබඳ විශේෂ වාර්තාවක දැක්වේ. වර්ධනය ධනාත්මක නොවේ නම්, අලෙවිකරණ වාර්තාව කෙරෙහි ඔබේ අවධානය යොමු කරන්න. ඔබේ සේවාදායකයින් ඔබ ගැන බොහෝ විට සොයා ගන්නේ කෙසේද යන්න එයින් පෙන්වයි. අකාර්යක්ෂම වෙළඳ දැන්වීම් ක්රම සඳහා මුදල් වියදම් නොකරන්න. නව සේවාදායකයින් ආකර්ෂණය කර ගැනීමට අමතරව, පැරණි අය අහිමි නොකරන්න.
ශාරීරික යෝග්යතා සමාජයක් සඳහා වැඩසටහනක් ඇණවුම් කරන්න
වැඩසටහන මිලදී ගැනීමට, අප අමතන්න හෝ ලියන්න. අපගේ විශේෂඥයින් විසින් සුදුසු මෘදුකාංග වින්යාසය, කොන්ත්රාත්තුවක් සහ ගෙවීම සඳහා ඉන්වොයිසියක් සකස් කිරීම පිළිබඳව ඔබ සමඟ එකඟ වනු ඇත.
වැඩසටහන මිලදී ගන්නේ කෙසේද?
කොන්ත්රාත්තුව සඳහා විස්තර යවන්න
අපි එක් එක් සේවාදායකයා සමඟ ගිවිසුමකට එළඹෙමු. කොන්ත්රාත්තුව යනු ඔබට අවශ්ය දේ හරියටම ලැබෙනු ඇති බවට ඔබේ සහතිකයයි. එමනිසා, පළමුව ඔබ නීතිමය ආයතනයක හෝ පුද්ගලයෙකුගේ විස්තර අපට එවිය යුතුය. මෙය සාමාන්යයෙන් විනාඩි 5 කට වඩා ගත නොවේ
අත්තිකාරම් ගෙවීමක් කරන්න
ගෙවීම සඳහා කොන්ත්රාත්තුවේ සහ ඉන්වොයිසියේ ස්කෑන් කරන ලද පිටපත් ඔබ වෙත යැවීමෙන් පසු, අත්තිකාරම් ගෙවීමක් අවශ්ය වේ. CRM පද්ධතිය ස්ථාපනය කිරීමට පෙර, සම්පූර්ණ මුදල නොව කොටසක් පමණක් ගෙවීමට ප්රමාණවත් බව කරුණාවෙන් සලකන්න. විවිධ ගෙවීම් ක්රම සඳහා සහය දක්වයි. ආසන්න වශයෙන් විනාඩි 15 යි
වැඩසටහන ස්ථාපනය කරනු ඇත
මෙයින් පසු, නිශ්චිත ස්ථාපන දිනයක් සහ වේලාවක් ඔබ සමඟ එකඟ වනු ඇත. මෙය සාමාන්යයෙන් සිදුවන්නේ ලේඛන කටයුතු අවසන් වූ පසු එම දිනයේම හෝ ඊළඟ දිනයේය. CRM පද්ධතිය ස්ථාපනය කිරීමෙන් පසු, ඔබේ සේවකයා සඳහා පුහුණුව ඉල්ලා සිටිය හැක. වැඩසටහන 1 පරිශීලකයෙකු සඳහා මිලදී ගෙන තිබේ නම්, එය පැය 1 කට වඩා ගත නොවේ
ප්රතිඵලය භුක්ති විඳින්න
ප්රතිඵලය නිමක් නැතිව භුක්ති විඳින්න :) විශේෂයෙන් සතුටු වන්නේ එදිනෙදා වැඩ කටයුතු ස්වයංක්රීය කිරීම සඳහා මෘදුකාංගය සංවර්ධනය කර ඇති ගුණාත්මක භාවය පමණක් නොව, මාසික දායක ගාස්තුවක් ලෙස යැපීම නොමැතිකමයි. සියල්ලට පසු, ඔබ වැඩසටහන සඳහා එක් වරක් පමණක් ගෙවනු ඇත.
සූදානම් කළ වැඩසටහනක් මිලදී ගන්න
එසේම ඔබට අභිරුචි මෘදුකාංග සංවර්ධනය ඇණවුම් කළ හැකිය
ඔබට විශේෂ මෘදුකාංග අවශ්යතා තිබේ නම්, අභිරුචි සංවර්ධනය ඇණවුම් කරන්න. එවිට ඔබට වැඩසටහනට අනුවර්තනය වීමට සිදු නොවනු ඇත, නමුත් වැඩසටහන ඔබේ ව්යාපාරික ක්රියාවලීන්ට ගැලපේ!
ශාරීරික යෝග්යතා සමාජයක් සඳහා වැඩසටහන
පාරිභෝගික ක්රියාකාරකම් පිළිබඳ විශේෂ වාර්තාවක් පෙන්නුම් කරන්නේ ගනුදෙනුකරුවන් ඔබේ සේවාවන් කෙතරම් ක්රියාශීලීව භාවිතා කරනවාද යන්නයි. වත්මන් හා පෙර කාල පරිච්ඡේදයන් සඳහා අද්විතීය සේවාදායකයින් සංඛ්යාව ඔබට දැකගත හැකිය. ඔබගේ කාර්ය භාරය නිසියාකාරව සමතුලිත කිරීම සඳහා, සංචාරයේ උපරිම වේලාවන් කුමන දින සහ පැයද යන්න විශේෂ වාර්තාවෙන් ඔබට දැකගත හැකිය. වැඩසටහනේ සහාය ඇතිව වර්තමාන මිලදී ගැනීමේ ශක්තිය අවබෝධ කර ගැනීම සඳහා, ඔබට “සාමාන්ය චෙක්පත්” වාර්තාවක් ජනනය කිරීමට හැකි වනු ඇත. එහෙත් ඕනෑම ගනුදෙනුකරුවකු තුළ, කැපී පෙනෙන, වැඩි මුදලක් වියදම් කිරීමට කැමති අය සිටින අතර විශේෂ අවධානයක් අවශ්ය වේ. “ශ්රේණිගත කිරීම” පිළිබඳ වාර්තාවක් නිර්මාණය කිරීමෙන් ඔබට එවැනි පොරොන්දු වූ සේවාදායකයින් පහසුවෙන් සොයාගත හැකිය. ශ්රේණිගත කිරීම්වල ඉහළින්ම සිටින්නේ ඔබේ මධ්යස්ථානයේ වැඩිපුරම වියදම් කර ඇති අය වන අතර, ශ්රේණිගත කිරීම අඩු වන විට, සිත්ගන්නාසුළු සේවාදායකයින් එහි ඉදිරිපත් කරනු ලැබේ. ඊට අමතරව, අවශ්ය නම්, වැඩසටහනේ ණය ගැතියන්ගේ ලේඛනයක් සෑදීමට ඔබට හැකි වේ. මෙය ඉතා පහසුය. පංති සඳහා මුදල් නොගෙවූ සියලු දෙනා එක තැනකට රැස්වේ. ඔබට ශාඛා ජාලයක් තිබේ නම්, ශාඛා හා නගරය අනුව විශ්ලේෂණය කිරීමට ඔබට හැකි වේ. ඔබට වැඩිපුරම ආදායම ලැබෙන්නේ කොහෙන්ද?
ක්රීඩා ක්ෂේත්රයේ තරඟකාරිත්වය ශක්තිමත් වෙමින් පවතී. මිනිසුන් වැඩි වැඩියෙන් සිහින් හා ක්රීඩාශීලී වීමට කැමති බැවින් මෙම වර්ගයේ සේවාවන් සඳහා ඇති ඉල්ලුම ද වැඩිවෙමින් පවතී. මේවා නූතන ප්රවණතා ය. එවැනි තරඟකාරී වාතාවරණයක් තුළ ජීවත් වීමට නම්, ඔබේ ක්රීඩා ව්යාපාරය නිරන්තරයෙන් නවීකරණය කිරීම, නවීන තාක්ෂණයන්හි නවෝත්පාදනයන් අනුගමනය කිරීම සහ ඔබේ ප්රතිවාදීන් කිරීමට පෙර ඒවා ක්රියාත්මක කිරීමට උත්සාහ කිරීම අවශ්ය වේ. අපගේ වැඩසටහන ඔවුන්ගේ ව්යාපාරය වැඩිදියුණු කිරීමට සහ පාරිභෝගිකයින්ට ඉහළම ගුණාත්මක සේවාවක් පමණක් ලබා දීමට කැමති අයට හොඳ විකල්පයකි. යූඑස්යූ-සොෆ්ට් වැඩසටහන ඔබේ ව්යාපාරයේ පිළිවෙලක් සංවිධානය කිරීමේ නවීන සහායකයෙකි!
සිත්ගන්නාසුලු වෘත්තීන් රාශියක් ඇත, එයින් කෙනෙකුට තමාට හෝ ඇයට වඩාත් ගැලපෙන දේ තෝරා ගත හැකිය. පශු වෛද්යවරුන්, රියදුරන්, ගගනගාමීන්, කොණ්ඩා මෝස්තරකරුවන් යනාදිය ඇත. කෙසේ වෙතත්, එක් වෘත්තියක් කැපී පෙනෙන අතර මේ දිනවල ජනප්රිය වෙමින් පවතී. වැඩි වැඩියෙන් මිනිසුන් සුදුසු හා හොඳ පෙනුමක් ලබා ගැනීමට කැමති බැවින්, අද පුහුණුකරුවන් ඉල්ලා සිටින බව අපට පෙන්වා දීමට කැමැත්තෙමු. ක්රීඩා සේවා සපයන යෝග්යතා සමාජ වැඩි ප්රමාණයක් ඇති බවට මෙය හේතු වේ. මේ අනුව, පුහුණුකරුවන් වීමට අපේක්ෂා කරන පුද්ගලයින්ගේ වැඩිවීමක් අපට නිරීක්ෂණය කළ හැකිය. කෙසේ වෙතත්, ඔබේ ශාරීරික යෝග්යතා සමාජය හොඳම බවට පත් කිරීම සඳහා, ඔබට වඩාත්ම වෘත්තීය පුහුණුකරුවන් අවශ්ය වේ. අවාසනාවකට මෙන්, සම්මුඛ පරීක්ෂණයක් අතරතුර විභව සේවකයෙකු තේරුම් ගැනීම සහ ඇගයීම දුෂ්කර ය. වාසනාවකට මෙන්, පරාමිති කිහිපයක් මත පදනම්ව සේවකයින්ගේ effectiveness ලදායීතාවය විශ්ලේෂණය කරන යූඑස්යූ-සොෆ්ට් වැඩසටහන සමඟ එය කිරීමට ක්රමයක් තිබේ. ප්රධාන නිර්ණායක වනුයේ සිදු කරන ලද වැඩ ප්රමාණය මෙන්ම සේවාදායකයින්ගෙන් ලැබෙන ප්රතිචාර සහ හොඳම සේවකයින්ගේ ලැයිස්තුවේ ශ්රේණිගත කිරීම ය.

