இயக்க முறைமை: Windows, Android, macOS
நிரல்களின் குழு: வணிக ஆட்டோமேஷன்
ஒரு உடற்பயிற்சி கிளப்புக்கான திட்டம்
- எங்கள் திட்டங்களில் பயன்படுத்தப்படும் வணிக தன்னியக்கத்தின் தனித்துவமான முறைகளை பதிப்புரிமை பாதுகாக்கிறது.

காப்புரிமை - நாங்கள் சரிபார்க்கப்பட்ட மென்பொருள் வெளியீட்டாளர். எங்கள் புரோகிராம்கள் மற்றும் டெமோ-பதிப்புகளை இயக்கும் போது இது இயக்க முறைமையில் காட்டப்படும்.

சரிபார்க்கப்பட்ட வெளியீட்டாளர் - உலகெங்கிலும் உள்ள சிறிய வணிகங்கள் முதல் பெரிய நிறுவனங்கள் வரை நாங்கள் வேலை செய்கிறோம். எங்கள் நிறுவனம் நிறுவனங்களின் சர்வதேச பதிவேட்டில் சேர்க்கப்பட்டுள்ளது மற்றும் மின்னணு நம்பிக்கை அடையாளத்தைக் கொண்டுள்ளது.

நம்பிக்கையின் அடையாளம்
விரைவான மாற்றம்.
நீங்கள் இப்போது என்ன செய்ய விரும்புகிறீர்கள்?
நீங்கள் நிரலைப் பற்றி தெரிந்துகொள்ள விரும்பினால், வேகமான வழி முதலில் முழு வீடியோவையும் பார்க்கவும், பின்னர் இலவச டெமோ பதிப்பைப் பதிவிறக்கம் செய்து அதை நீங்களே வேலை செய்யவும். தேவைப்பட்டால், தொழில்நுட்ப ஆதரவிலிருந்து விளக்கக்காட்சியைக் கோரவும் அல்லது வழிமுறைகளைப் படிக்கவும்.
WhatsApp
வணிக நேரங்களில் நாங்கள் வழக்கமாக 1 நிமிடத்திற்குள் பதிலளிப்போம்
திட்டத்தை எப்படி வாங்குவது?
நிரலின் ஸ்கிரீன்ஷாட்டைப் பார்க்கவும்
திட்டத்தைப் பற்றிய வீடியோவைப் பாருங்கள்
டெமோ பதிப்பைப் பதிவிறக்குக
நிரலின் உள்ளமைவுகளை ஒப்பிடுக
மென்பொருளின் விலையைக் கணக்கிடுங்கள்
உங்களுக்கு கிளவுட் சர்வர் தேவைப்பட்டால், கிளவுட்டின் விலையைக் கணக்கிடுங்கள்
டெவலப்பர் யார்?
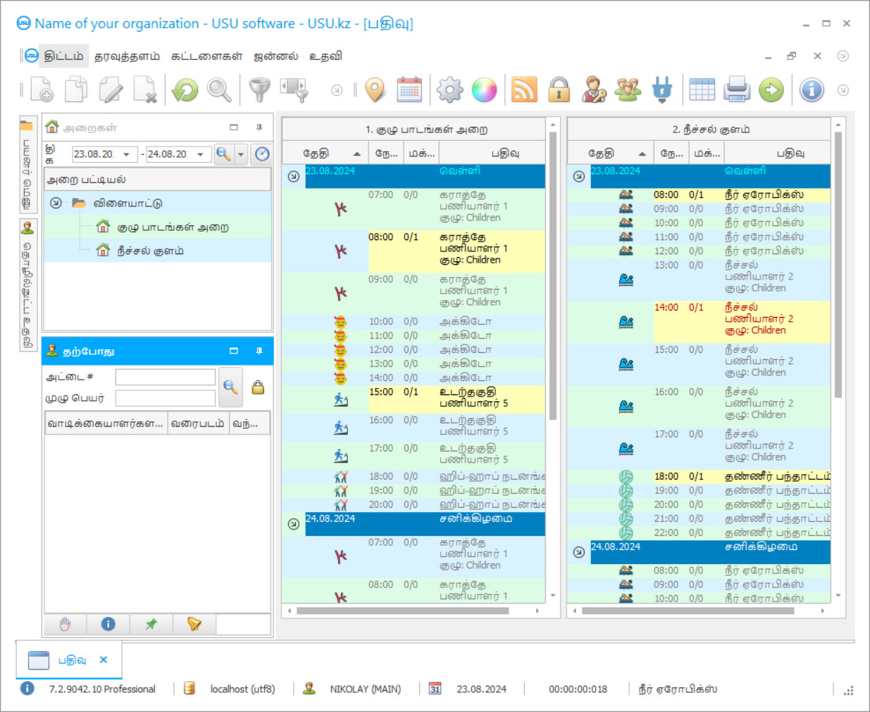
நிரல் ஸ்கிரீன்ஷாட்
ஸ்கிரீன்ஷாட் என்பது மென்பொருள் இயங்கும் புகைப்படம். அதிலிருந்து ஒரு CRM அமைப்பு எப்படி இருக்கும் என்பதை நீங்கள் உடனடியாக புரிந்து கொள்ளலாம். UX/UI வடிவமைப்பிற்கான ஆதரவுடன் ஒரு சாளர இடைமுகத்தை செயல்படுத்தியுள்ளோம். இதன் பொருள் பயனர் இடைமுகம் பல வருட பயனர் அனுபவத்தை அடிப்படையாகக் கொண்டது. ஒவ்வொரு செயலும் அதைச் செய்ய மிகவும் வசதியான இடத்தில் அமைந்துள்ளது. அத்தகைய திறமையான அணுகுமுறைக்கு நன்றி, உங்கள் வேலை உற்பத்தித்திறன் அதிகபட்சமாக இருக்கும். ஸ்கிரீன்ஷாட்டை முழு அளவில் திறக்க சிறிய படத்தின் மீது கிளிக் செய்யவும்.
நீங்கள் USU CRM சிஸ்டத்தை குறைந்தபட்சம் "ஸ்டாண்டர்ட்" என்ற உள்ளமைவுடன் வாங்கினால், ஐம்பதுக்கும் மேற்பட்ட டெம்ப்ளேட்களில் இருந்து டிசைன்களின் தேர்வு உங்களுக்கு இருக்கும். மென்பொருளின் ஒவ்வொரு பயனரும் தங்கள் ரசனைக்கு ஏற்ப நிரலின் வடிவமைப்பைத் தேர்ந்தெடுக்கும் வாய்ப்பைப் பெறுவார்கள். ஒவ்வொரு நாளும் வேலை மகிழ்ச்சியைத் தர வேண்டும்!
ஒரு உடற்பயிற்சி கிளப்பின் தானியங்கி பணியின் வசதி மற்றும் எளிமை உங்கள் நிறுவனத்தின் வெற்றிக்கு முக்கியமாகும். எங்கள் உடற்தகுதி கிளப் திட்டம் இந்த வெற்றியை அடையவும் கணக்கியல் எளிமையாகவும் உங்களை அனுமதிக்கிறது. ஃபிட்னஸ் கிளப்பின் கணக்கியல் திட்டத்தின் மல்டியூசர் இடைமுகம் உங்கள் விளையாட்டு மையத்தின் வல்லுநர்கள் நிர்வாகிகள் மற்றும் பயிற்சியாளர்களாக இருப்பதோடு, உடற்பயிற்சி கிளப்பின் கணக்கியலை சமாளிக்கவும் தங்கள் வேலையை எளிதாகக் கட்டுப்படுத்தவும் கட்டுப்படுத்தவும் அனுமதிக்கிறது. ஒழுங்கு ஸ்தாபனம் மற்றும் வாடிக்கையாளர்களின் பகுப்பாய்வின் ஃபிட்னஸ் கிளப் ஆட்டோமேஷன் திட்டத்தின் பன்முகத்தன்மை, ஒரு புதிய வாடிக்கையாளரை சுட்டியின் ஒரு கிளிக்கில் சேர்க்க அல்லது முழு செயல்முறையையும் கட்டுப்படுத்தும் போது, முன்னர் உருவாக்கப்பட்ட ஒப்பந்தம் இருக்கிறதா என்று சோதிக்க உங்களை அனுமதிக்கிறது. ஃபிட்னஸ் கிளப்பின் சரியான மேலாண்மை மற்றும் அதன் ஆட்டோமேஷன் மூலம் நீங்கள் வணிகத்தில் வெற்றியை அடைய முடியும். உடற்தகுதி கிளப்பில் கணக்கியலை ஒழுங்கமைக்கும் கிடங்குகள் கட்டுப்பாடு மற்றும் பொருட்கள் மேற்பார்வையின் ஆட்டோமேஷன் மேலாண்மை திட்டம், சேவைகளை செலுத்துவதற்கான பதிவுகளை வைத்திருக்கவும், கடன்களின் தரவைப் பார்க்கவும் அல்லது வேறு ஏதேனும் கோளங்களை வைத்திருக்கவும் உங்களை அனுமதிக்கிறது. எங்கள் ஃபிட்னஸ் கிளப் திட்டத்தின் உதவியுடன் குழுக்கள், நேரம் பற்றிய தரவுகளை நீங்கள் ஒழுங்கமைக்க முடியும் - இது வளாகத்தின் பணிச்சுமை, நிபுணர்களின் அட்டவணைகள், அத்துடன் ஊதியங்கள் மற்றும் உடற்பயிற்சி கிளப்பின் பணியாளர்கள் மேலாண்மை ஆகியவற்றை சரியாக கணக்கிட உதவுகிறது.
டெவலப்பர் யார்?
அகுலோவ் நிகோலே
இந்த மென்பொருளின் வடிவமைப்பு மற்றும் மேம்பாட்டில் பங்கேற்ற நிபுணர் மற்றும் தலைமை புரோகிராமர்.
2026-05-28
ஒரு உடற்பயிற்சி கிளப்புக்கான திட்டத்தின் வீடியோ
இந்த வீடியோ ஆங்கிலத்தில் உள்ளது. ஆனால் உங்கள் தாய்மொழியில் வசனங்களை இயக்க முயற்சி செய்யலாம்.
அறிக்கைகள் உருவாக்கம் மற்றும் விவரங்களைக் கட்டுப்படுத்துதல் ஆகியவற்றின் உடற்தகுதி கிளப் மேலாண்மை திட்டம் உங்கள் கணக்காளருக்கு ஒரு சிறந்த உதவியாளராகும். உடற்பயிற்சி கிளப்பின் மேலாண்மை தானாக இருக்க வேண்டும். இந்த நோக்கத்திற்காக, வாடிக்கையாளருடன் பணிபுரிய பின்னர் பயிற்சி அட்டவணைகளை உருவாக்கவும், உடற்பயிற்சி கிளப்பில் கணக்குகளை வைத்திருக்கவும் நாங்கள் முன்வருவோம். வேலையின் எளிமைக்காக நீங்கள் பார் கார்டுகளுடன் சிறப்பு அட்டைகளைப் பயன்படுத்தலாம், இதன் மூலம் உடற்பயிற்சி கிளப்புகளுக்கான எங்கள் திட்டம் வேலை செய்ய அனுமதிக்கிறது. இது வாடிக்கையாளர்களின் கண்காணிப்பை எளிதாக்குகிறது, இது கட்டணத் தரவின் துல்லியமான பதிவுகளை வைத்திருக்க உதவுகிறது. இந்த திட்டம் எவ்வளவு வசதியானது மற்றும் புதுப்பித்த நிலையில் உள்ளது என்பதை கற்பனை செய்து பாருங்கள்! எங்கள் உடற்பயிற்சி கிளப் திட்டத்தை டெமோ பதிப்பாக இலவசமாக பதிவிறக்கம் செய்யலாம். எங்கள் திட்டம் உங்கள் உடற்பயிற்சி கிளப் ஆட்டோமேஷனுக்கு பச்சை விளக்கு கொடுக்க முடியும்! இது உங்கள் செயல்பாடுகளை எளிதாக நிர்வகிக்கவும், உங்கள் பணத்தைக் கண்காணிக்கவும் உதவுகிறது!
டெமோ பதிப்பைப் பதிவிறக்குக
நிரலைத் தொடங்கும்போது, நீங்கள் மொழியைத் தேர்ந்தெடுக்கலாம்.

டெமோ பதிப்பை நீங்கள் இலவசமாக பதிவிறக்கம் செய்யலாம். மேலும் திட்டத்தில் இரண்டு வாரங்கள் வேலை செய்யுங்கள். தெளிவுக்காக சில தகவல்கள் ஏற்கனவே சேர்க்கப்பட்டுள்ளன.
மொழிபெயர்ப்பாளர் யார்?
பகுப்பாய்வு எப்போதும் உங்கள் வாடிக்கையாளர்களிடமிருந்து தொடங்குகிறது. வாடிக்கையாளர்கள் உங்கள் நல்வாழ்வுக்கு ஆதாரமாக உள்ளனர். நீங்கள் அவர்களிடம் எவ்வளவு கவனத்துடன் இருக்கிறீர்களோ, அவ்வளவு அதிகமாக அவர்கள் உங்கள் ஜிம்மிற்குச் சென்று அதற்கேற்ப அதிக பணத்தைக் கொண்டு வருவார்கள். உங்கள் மையம் நன்றாக வளர்ந்து வருகிறது என்பது வாடிக்கையாளர் தளத்தின் வளர்ச்சி குறித்த சிறப்பு அறிக்கையில் சுட்டிக்காட்டப்படுகிறது, இது அறிக்கைகள் உருவாக்கம் மற்றும் பணியாளர்கள் கட்டுப்பாட்டின் கணக்கியல் மேலாண்மை திட்டத்தால் உருவாக்கப்படுகிறது. வளர்ச்சி நேர்மறையானதாக இல்லை என்றால், சந்தைப்படுத்தல் அறிக்கையில் உங்கள் கவனம் செலுத்துங்கள். உங்கள் வாடிக்கையாளர்கள் உங்களைப் பற்றி பெரும்பாலும் எப்படிக் கண்டுபிடிப்பார்கள் என்பதை இது காட்டுகிறது. பயனற்ற விளம்பர முறைகளுக்கு பணத்தை செலவிட வேண்டாம். புதிய வாடிக்கையாளர்களை ஈர்ப்பதைத் தவிர, பழையவற்றை இழக்காதீர்கள்.
ஒரு உடற்பயிற்சி கிளப்புக்கான ஒரு திட்டத்தை ஆர்டர் செய்யுங்கள்
நிரலை வாங்க, எங்களை அழைக்கவும் அல்லது எழுதவும். பொருத்தமான மென்பொருள் உள்ளமைவு, ஒப்பந்தம் மற்றும் பணம் செலுத்துவதற்கான விலைப்பட்டியல் ஆகியவற்றைத் தயாரிப்பதில் எங்கள் வல்லுநர்கள் உங்களுடன் உடன்படுவார்கள்.
திட்டத்தை எப்படி வாங்குவது?
ஒப்பந்தத்திற்கான விவரங்களை அனுப்பவும்
ஒவ்வொரு வாடிக்கையாளருடனும் நாங்கள் ஒரு ஒப்பந்தம் செய்கிறோம். ஒப்பந்தம் என்பது உங்களுக்குத் தேவையானதை நீங்கள் சரியாகப் பெறுவீர்கள் என்பதற்கான உத்தரவாதமாகும். எனவே, முதலில் நீங்கள் ஒரு சட்ட நிறுவனம் அல்லது தனிநபரின் விவரங்களை எங்களுக்கு அனுப்ப வேண்டும். இதற்கு வழக்கமாக 5 நிமிடங்களுக்கு மேல் ஆகாது
முன்கூட்டியே பணம் செலுத்துங்கள்
பணம் செலுத்துவதற்கான ஒப்பந்தம் மற்றும் விலைப்பட்டியல் ஆகியவற்றின் ஸ்கேன் செய்யப்பட்ட நகல்களை உங்களுக்கு அனுப்பிய பிறகு, முன்கூட்டியே பணம் செலுத்த வேண்டும். CRM அமைப்பை நிறுவும் முன், முழுத் தொகையை அல்ல, ஒரு பகுதியை மட்டும் செலுத்தினால் போதும் என்பதை நினைவில் கொள்ளவும். பல்வேறு கட்டண முறைகள் ஆதரிக்கப்படுகின்றன. சுமார் 15 நிமிடங்கள்
நிரல் நிறுவப்படும்
இதற்குப் பிறகு, ஒரு குறிப்பிட்ட நிறுவல் தேதி மற்றும் நேரம் உங்களுடன் ஒப்புக் கொள்ளப்படும். இது வழக்கமாக அதே அல்லது அடுத்த நாளில் ஆவணங்கள் முடிந்த பிறகு நடக்கும். CRM அமைப்பை நிறுவிய உடனேயே, உங்கள் பணியாளருக்கான பயிற்சியை நீங்கள் கேட்கலாம். நிரல் 1 பயனருக்கு வாங்கப்பட்டால், அதற்கு 1 மணிநேரத்திற்கு மேல் ஆகாது
முடிவை அனுபவிக்கவும்
முடிவை முடிவில்லாமல் அனுபவிக்கவும் :) குறிப்பாக மகிழ்ச்சியான விஷயம் என்னவென்றால், அன்றாட வேலைகளை தானியங்குபடுத்தும் வகையில் மென்பொருள் உருவாக்கப்பட்டுள்ள தரம் மட்டுமல்ல, மாதாந்திர சந்தாக் கட்டணமாக சார்பு இல்லாததும் ஆகும். எல்லாவற்றிற்கும் மேலாக, நிரலுக்கு நீங்கள் ஒரு முறை மட்டுமே செலுத்துவீர்கள்.
ஒரு ஆயத்த திட்டத்தை வாங்கவும்
தனிப்பயன் மென்பொருள் மேம்பாட்டையும் நீங்கள் ஆர்டர் செய்யலாம்
உங்களுக்கு சிறப்பு மென்பொருள் தேவைகள் இருந்தால், தனிப்பயன் மேம்பாட்டை ஆர்டர் செய்யவும். பின்னர் நீங்கள் நிரலுக்கு மாற்றியமைக்க வேண்டியதில்லை, ஆனால் உங்கள் வணிக செயல்முறைகளுக்கு நிரல் சரிசெய்யப்படும்!
ஒரு உடற்பயிற்சி கிளப்புக்கான திட்டம்
வாடிக்கையாளர் செயல்பாடு குறித்த சிறப்பு அறிக்கை வாடிக்கையாளர்கள் உங்கள் சேவைகளை எவ்வளவு தீவிரமாக பயன்படுத்துகிறார்கள் என்பதைக் காட்டுகிறது. தற்போதைய மற்றும் முந்தைய காலங்களுக்கான தனிப்பட்ட வாடிக்கையாளர்களின் எண்ணிக்கையை நீங்கள் காண முடியும். உங்கள் பணிச்சுமையை சரியாகச் சமப்படுத்த, விசேஷ அறிக்கையில் எந்த நாட்கள் மற்றும் மணிநேரங்கள் வருகைகளின் உச்ச நேரம் என்பதை நீங்கள் காண முடியும். திட்டத்தின் உதவியுடன் தற்போதைய வாங்கும் சக்தியைப் புரிந்து கொள்ள, நீங்கள் ஒரு “சராசரி சோதனை” அறிக்கையை உருவாக்க முடியும். ஆனால் எந்தவொரு வாடிக்கையாளர்களிடமும், தனித்து நிற்கிறவர்கள், அதிக செலவு செய்யத் தயாராக இருப்பவர்கள், ஆனால் ஒரு சிறப்பு கவனம் தேவை. “மதிப்பீடு” என்ற அறிக்கையை உருவாக்குவதன் மூலம் இதுபோன்ற நம்பிக்கைக்குரிய வாடிக்கையாளர்களை நீங்கள் எளிதாகக் காணலாம். மதிப்பீட்டின் உச்சியில் உங்கள் மையத்தில் எல்லாவற்றையும் செலவழித்தவர்கள் உள்ளனர், மேலும் குறைந்த மதிப்பீட்டில், குறைந்த சுவாரஸ்யமான வாடிக்கையாளர்கள் அங்கு வழங்கப்படுகிறார்கள். கூடுதலாக, தேவைப்பட்டால், நீங்கள் திட்டத்தில் கடனாளர்களின் பதிவேட்டை உருவாக்க முடியும். இது மிகவும் வசதியானது. வகுப்புகளுக்கு பணம் செலுத்தாதவர்கள் அனைவரும் ஒரே இடத்தில் கூடிவருகிறார்கள். உங்களிடம் கிளைகளின் நெட்வொர்க் இருந்தால், நீங்கள் கிளை மற்றும் நகரத்தின் அடிப்படையில் பகுப்பாய்வு செய்ய முடியும். அதிக வருமானம் எங்கிருந்து கிடைக்கும்?
விளையாட்டுத் துறையில் போட்டி வலுவடைந்து வருகிறது. ஆனால் இந்த வகையான சேவைகளுக்கான தேவையும் அதிகரித்து வருகிறது, ஏனெனில் மக்கள் அதிகளவில் மெலிதான மற்றும் விளையாட்டுத்தனமாக இருக்க விரும்புகிறார்கள். இவை நவீன போக்குகள். அத்தகைய போட்டி சூழலில் உயிர்வாழ, உங்கள் விளையாட்டு வணிகத்தை தொடர்ந்து நவீனமயமாக்குவது, நவீன தொழில்நுட்பங்களில் உள்ள புதுமைகளைப் பின்பற்றுவது மற்றும் உங்கள் போட்டியாளர்கள் செய்வதற்கு முன்பு அவற்றைச் செயல்படுத்த முயற்சிப்பது அவசியம். தங்கள் வணிகத்தை மேம்படுத்தவும் வாடிக்கையாளர்களுக்கு மிக உயர்ந்த தரமான சேவைகளை மட்டுமே வழங்கவும் விரும்புவோருக்கு எங்கள் திட்டம் ஒரு சிறந்த வழி. யு.எஸ்.யூ-மென்மையான திட்டம் உங்கள் வணிகத்தில் ஒழுங்கை ஒழுங்கமைக்க நவீன உதவியாளர்!
சுவாரஸ்யமான தொழில்கள் நிறைய உள்ளன, அவற்றில் இருந்து அவருக்கு அல்லது அவளுக்கு மிகவும் பொருத்தமானதை ஒருவர் தேர்வு செய்யலாம். கால்நடைகள், ஓட்டுநர்கள், விண்வெளி வீரர்கள், சிகையலங்கார நிபுணர் மற்றும் பலர் உள்ளனர். இருப்பினும், இந்த நாட்களில் பிரபலமாகி வரும் ஒரு தொழில் உள்ளது. அதிகமான மக்கள் பொருத்தமாகவும் அழகாகவும் இருக்க விரும்புவதால், இன்று பயிற்சியாளர்கள் கோரப்படுகிறார்கள் என்பதை நாங்கள் சுட்டிக்காட்ட விரும்புகிறோம். விளையாட்டு சேவைகளை வழங்கும் அதிகமான உடற்பயிற்சி கிளப்புகள் உள்ளன என்பதற்கு இது வழிவகுக்கிறது. இதனால், பயிற்சியாளர்களாக மாற விரும்பும் நபர்களின் எண்ணிக்கையில் அதிகரிப்பு இருப்பதை நாம் அவதானிக்கலாம். இருப்பினும், உங்கள் உடற்பயிற்சி கிளப்பை சிறந்ததாக்க, உங்களுக்கு மிகவும் தொழில்முறை பயிற்சியாளர்கள் தேவை. துரதிர்ஷ்டவசமாக, ஒரு நேர்காணலின் போது சாத்தியமான பணியாளரைப் புரிந்துகொள்வதும் மதிப்பீடு செய்வதும் கடினம். அதிர்ஷ்டவசமாக, யு.எஸ்.யூ-மென்மையான நிரலுடன் இதைச் செய்ய ஒரு வழி உள்ளது, இது பல அளவுருக்களின் அடிப்படையில் பணியாளர்களின் செயல்திறனை பகுப்பாய்வு செய்கிறது. முக்கிய அளவுகோல்கள் செய்யப்படும் பணியின் அளவு, அத்துடன் வாடிக்கையாளர்களிடமிருந்து வரும் பின்னூட்டம் மற்றும் சிறந்த பணியாளர்களின் பட்டியலில் உள்ள மதிப்பீடு ஆகியவை ஆகும்.

