Operativ system: Windows, Android, macOS
Gruppe af programmer: Business automatisering
Software til et laboratorium
- Copyright beskytter de unikke metoder til virksomhedsautomatisering, der bruges i vores programmer.

ophavsret - Vi er en verificeret softwareudgiver. Dette vises i operativsystemet, når du kører vores programmer og demo-versioner.

Verificeret udgiver - Vi arbejder med organisationer over hele verden fra små virksomheder til store. Vores virksomhed er optaget i det internationale virksomhedsregister og har et elektronisk tillidsmærke.

Tegn på tillid
Hurtig overgang.
Hvad vil du gøre nu?
Hvis du vil stifte bekendtskab med programmet, er den hurtigste måde først at se den fulde video, og derefter downloade den gratis demoversion og selv arbejde med den. Hvis det er nødvendigt, anmod om en præsentation fra teknisk support eller læs instruktionerne.
WhatsApp
I åbningstiden svarer vi normalt inden for 1 minut
Hvordan køber man programmet?
Se et skærmbillede af programmet
Se en video om programmet
Download demoversion
Sammenlign konfigurationer af programmet
Beregn omkostningerne ved software
Beregn omkostningerne ved skyen, hvis du har brug for en skyserver
Hvem er udvikleren?
Program skærmbillede
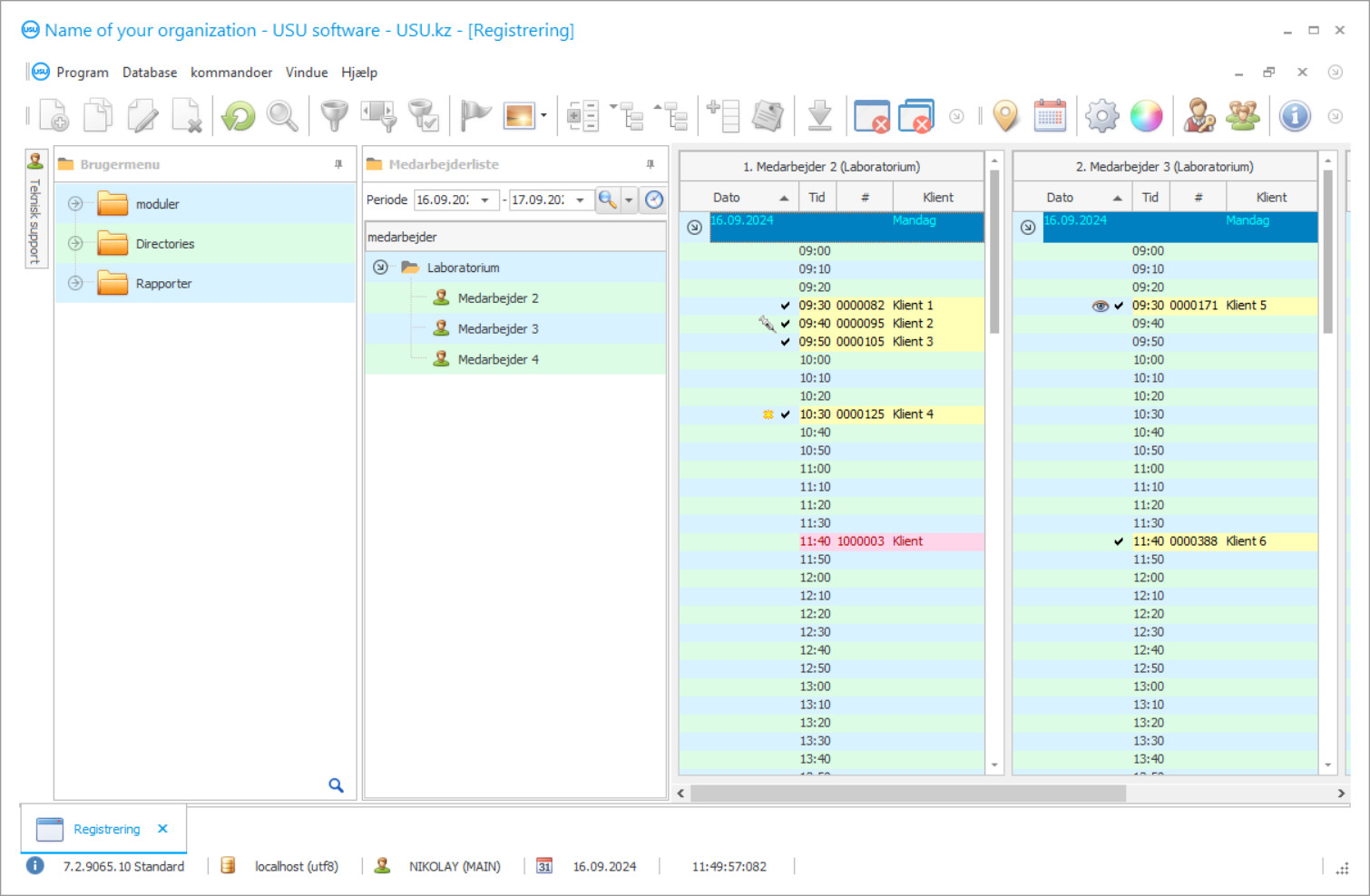
Et skærmbillede er et billede af softwaren, der kører. Ud fra det kan du med det samme forstå, hvordan et CRM-system ser ud. Vi har implementeret en vinduesgrænseflade med understøttelse af UX/UI-design. Det betyder, at brugergrænsefladen er baseret på mange års brugererfaring. Hver handling er placeret præcis, hvor det er mest bekvemt at udføre den. Takket være en sådan kompetent tilgang vil din arbejdsproduktivitet være maksimal. Klik på det lille billede for at åbne skærmbilledet i fuld størrelse.
Hvis du køber et USU CRM-system med en konfiguration på mindst "Standard", vil du have et udvalg af designs fra mere end halvtreds skabeloner. Hver bruger af softwaren vil have mulighed for at vælge designet af programmet, så det passer til deres smag. Hver arbejdsdag skal bringe glæde!
Vores specialiserede software til laboratorie regnskab og styring kaldes USU Software, installation på de computere, som organisationen har valgt til installationen, udføres eksternt med en internetforbindelse. Opsætning af softwaren til laboratoriet tager højde for specialiseringen af laboratoriet og dets personlige egenskaber udtrykt i aktiver, ressourcer, arbejdsplan osv. Det er tilpasningen af softwaren, der gør det til et personligt softwareprodukt, der kun fører processerne i dette laboratorium, mens det inden opsætning af softwaren til laboratoriet betragtes som universelt, kan det bruges af ethvert laboratorium, uanset aktivitetsområde og formålet med dets analyser. Alle installations- og konfigurationsprocedurer udføres af USU Softwares medarbejdere inden for udviklingshold, de gennemfører også det samme eksterne træningsseminar med en præsentation af alle de funktioner og tjenester, der er tilgængelige i softwaren, hvorefter der ikke kræves nogen yderligere træning for brugerne, udover laboratoriesoftware har en simpel grænseflade og praktisk navigation, hvilket gør det let at lære for alle, der har fået tilladelse til at arbejde med det. Uanset niveauet for brugerfærdigheder er laboratoriesoftwaren tilgængelig for alle, hvilket gør det muligt at involvere medarbejdere fra forskellige ledelsesområder - dette hilses software velkommen, da det giver det mulighed for at komponere en mere objektiv beskrivelse af den aktuelle processer i alle typer aktiviteter i organisationen - finansiel, økonomisk, forskning.
Laboratoriets software har en klar menu med tre programblokke, kaldet 'Modules', 'Reference books', 'Reports', som brugerne har forskellige adgangsrettigheder til - administrationsafdelingen får fuld adgang til alle digitale dokumenter, resten af brugerne - inden for deres kompetence, som som regel er begrænset til 'Modules' blokken, der er beregnet til registrering af operationelle aktiviteter, og som faktisk er arbejdspladsen for organisationens medarbejdere, da den gemmer tidsskrifter udfyldt af alle til at registrere det færdige arbejde og indtaste arbejdsindikationer under udførelsen. Vores software til laboratoriefaciliteter næsten alle databaser her, de registrerer den aktuelle interaktion med kunder og leverandører - dette er en enkelt database med kunder i form af en CRM, bogføring af udførte analyser, tests er en database med ordrer, Regnskab med lagerbevægelser, som laboratoriet driver for at opretholde sin egen aktivitet er en base af primære regnskabsdokumenter, andre.
Hvem er udvikleren?
2026-05-28
Video af software til et laboratorium
Denne video er på engelsk. Men du kan prøve at slå undertekster til på dit modersmål.
Den eneste software til laboratoriet placerer nomenklaturen, hvor hele varesortimentet til organisationen præsenteres, i 'Directories' -blokken, der er ansvarlig for opsætningen af softwaren, derfor lagres strategisk information her, som som nævnt ovenfor skelner mellem dette laboratorium fra alle andre, og reserver, som du ved, er organisationens nuværende aktiver. Her i 'Directories' er der også en base af medarbejdere og en base af udstyr, da dette er organisationens ressourcer. Kort sagt, hvad der bestemmer laboratoriets aktiviteter som et økonomisk objekt, er gemt i 'Referencer' -blokken, og alt, hvad der sker i organisationens liv i øjeblikket, gemmes i 'Modules' -blokken, og informationen i det ændrer sig konstant, da arbejdet fortsætter.
Den tredje blok 'Rapporter' i laboratoriesoftwaren er den sidste fase - den evaluerer aktiviteterne for rapporteringsperioden, genererer analytiske og statistiske rapporter - vurderingen af personalets effektivitet, vurdering af kundernes aktivitet, resuméer om økonomi og lager, efterspørgsel efter laboratorietjenester. Softwaren samler intern rapportering i form af tabeller, grafer og diagrammer med visualisering af hver enkelt indikators betydning for generering af overskud og udgifter. Og ledelsen forstår straks, hvem der er den mest værdifulde medarbejder i organisationen, hvilke tjenester der er mest efterspurgte, hvilke af dem der er mest rentable, hvilke reagenser der ikke er rentable, hvad var den gennemsnitlige kontrol for tjenester i denne periode, og hvordan mængden ændres over tid.
Download demoversion
Når du starter programmet, kan du vælge sprog.

Du kan downloade demoversionen gratis. Og arbejde i programmet i to uger. Nogle oplysninger er allerede inkluderet der for klarhedens skyld.
Hvem er oversætteren?
Det skal også bemærkes, at softwaren kører på computere med Windows-operativsystemet og har mobilapplikationer på Android- og iOS-platforme, integreres med virksomhedswebstedet og fremskynder opdateringen af rækkevidden af tjenester, prislister og personlige konti. Klienter kan modtage deres resultater direkte på hjemmesiden ved at skrive for eksempel en personlig kode angivet i en kvittering eller en SMS-besked, som softwaren sender automatisk efter at have bekræftet, at analyserne er klar. Takket være USU-softwaren modtager laboratoriet eksemplarisk arbejdspersonale, de operationer, det udføres, er strengt reguleret med hensyn til tid og volumen af arbejde, regnskabs- og beregningsprocedurer er automatiserede - personale behøver slet ikke at deltage i dem, hvilket øges deres hastighed og nøjagtighed mange gange øges hastigheden af arbejdsprocesser på grund af stigningen i hastigheden af informationsudveksling på et split-sekund som følge heraf - en stabil økonomisk effekt. Softwaren har en flerbrugergrænseflade, der gør det muligt for medarbejderne at registrere på samme tid uden konflikt med at gemme dem selv i et dokument. Det automatiserede system er integreret med elektronisk udstyr, hvilket forbedrer kvaliteten af operationerne - stregkodescanner, elektroniske vægte, etiketprinter og meget mere.
Integration med en sådan teknik gør det muligt at tildele en stregkode til analyser og udføre deres identifikation ved hjælp af en scanner ved hjælp af etiketter med den i mærkning af containere. Brugere kan personliggøre deres arbejdsplads ved at vælge en af de over 50 farvegrafikindstillinger, der er knyttet til grænsefladen ved hjælp af rullehjulet. Programmet har ingen månedlige gebyrer, dets omkostninger afhænger af det sæt af funktioner og tjenester, der udgør funktionaliteten, som altid kan udvides til en ekstra betaling.
Bestil en software til et laboratorium
For at købe programmet skal du blot ringe eller skrive til os. Vores specialister aftaler med dig den passende softwarekonfiguration, udarbejder en kontrakt og en faktura til betaling.
Hvordan køber man programmet?
Send detaljer for kontrakten
Vi indgår en aftale med hver enkelt kunde. Kontrakten er din garanti for, at du får præcis det, du har brug for. Derfor skal du først sende os oplysningerne om en juridisk enhed eller enkeltperson. Dette tager normalt ikke mere end 5 minutter
Foretag en forudbetaling
Efter at have sendt dig scannede kopier af kontrakten og faktura for betaling, kræves der forudbetaling. Bemærk venligst, at før du installerer CRM-systemet, er det nok at betale ikke det fulde beløb, men kun en del. Forskellige betalingsmetoder understøttes. Cirka 15 minutter
Programmet vil blive installeret
Herefter aftales en bestemt installationsdato og -tidspunkt med dig. Dette sker normalt samme dag eller dagen efter, at papirarbejdet er afsluttet. Umiddelbart efter installation af CRM-systemet kan du bede om uddannelse til din medarbejder. Hvis programmet er købt til 1 bruger, tager det ikke mere end 1 time
Nyd resultatet
Nyd resultatet i det uendelige :) Særligt glædeligt er ikke kun kvaliteten, som softwaren er udviklet med til at automatisere det daglige arbejde, men også den manglende afhængighed i form af et månedligt abonnementsgebyr. Du betaler trods alt kun én gang for programmet.
Køb et færdigt program
Du kan også bestille tilpasset softwareudvikling
Hvis du har specielle softwarekrav, bestil tilpasset udvikling. Så skal du ikke tilpasse dig programmet, men programmet bliver tilpasset dine forretningsprocesser!
Software til et laboratorium
Automatiseret lagerregnskab afskriver øjeblikkeligt materialer, reagenser fra balancen, som vil blive brugt til at udføre analyser, som betalingen netop er modtaget for. Arbejdsoperationer har en pengeværdi beregnet under hensyntagen til præstationsnormerne med hensyn til tid og volumen af anvendt arbejdskraft, antallet af forbrugsvarer og reagenser i dem.
Beregningen af arbejdsoperationer udføres, når systemet oprettes på baggrund af standarderne, som er præsenteret i den indlejrede informationsbase, som regelmæssigt opdateres. Beregning af arbejdsoperationer er en betingelse for automatisering af beregninger, som nu går automatisk - koster, koster i henhold til prisliste og fortjeneste. Brugere modtager en automatisk påløbet bruttosatsaflønning under hensyntagen til deres udførte arbejde, registreret i personlige former i slutningen af perioden.
Denne metode til optjening øger medarbejdernes motivation - hurtig input af information, primær, aktuel, leveres, hvilket giver dig mulighed for at beskrive arbejdsgangen så nøjagtigt som muligt. Kontinuerlig statistisk bogføring af alle indikatorer giver dig mulighed for rationelt at planlægge aktiviteter til køb af materialer, reagenser baseret på deres omsætning over perioden. Hver type analyse har sin egen form, som programmet udfylder i sig selv, når resultaterne føjes til de tilsvarende celler i en særlig digital form. Programmet danner uafhængigt hele dokumentflowet i organisationen, inklusive alle typer rapportering, herunder regnskab, hvert dokument er klar til den angivne dato. Systemet indeholder et sæt skabeloner til ethvert formål med at udføre dette arbejde, alle dokumentationsskabeloner har obligatoriske detaljer og svarer til de officielt godkendte formularer og dokumentskabeloner.

