İşletim sistemi: Windows, Android, macOS
Program grubu: İşletme otomasyonu
Bir laboratuvar için yazılım
- Telif hakkı, programlarımızda kullanılan benzersiz iş otomasyonu yöntemlerini korur.

Telif hakkı - Doğrulanmış bir yazılım yayıncısıyız. Bu, programlarımızı ve demo sürümlerimizi çalıştırırken işletim sisteminde görüntülenir.

Doğrulanmış yayıncı - Küçük işletmelerden büyük işletmelere kadar dünyanın dört bir yanındaki kuruluşlarla çalışıyoruz. Şirketimiz uluslararası şirketler siciline dahil olup elektronik güven işaretine sahiptir.

güven işareti
Hızlı geçiş.
Şimdi ne yapmak istersin?
Programla tanışmak istiyorsanız, en hızlı yol önce videonun tamamını izlemek, ardından ücretsiz demo sürümünü indirip kendiniz üzerinde çalışmaktır. Gerekirse teknik destekten sunum isteyin veya talimatları okuyun.
WhatsApp
Mesai saatleri içinde genellikle 1 dakika içinde yanıt veririz
Program nasıl satın alınır?
Programın ekran görüntüsünü görüntüleyin
Program hakkında bir video izleyin
Demo sürümünü indir
Programın konfigürasyonlarını karşılaştırın
Yazılım maliyetini hesaplayın
Bir bulut sunucusuna ihtiyacınız varsa bulutun maliyetini hesaplayın
Geliştirici kim?
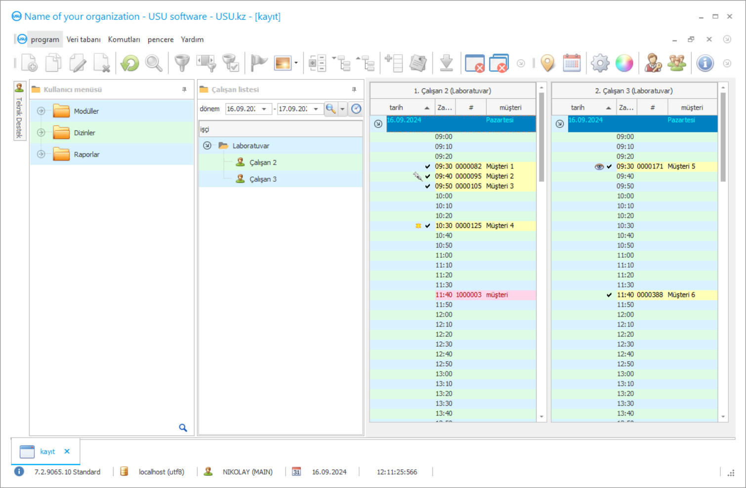
Programın ekran görüntüsü
Ekran görüntüsü, çalışan yazılımın fotoğrafıdır. Ondan bir CRM sisteminin neye benzediğini hemen anlayabilirsiniz. UX/UI tasarımını destekleyen bir pencere arayüzü uyguladık. Bu, kullanıcı arayüzünün uzun yıllara dayanan kullanıcı deneyimine dayandığı anlamına gelir. Her eylem, tam olarak gerçekleştirilmesinin en uygun olduğu yerde bulunur. Böyle yetkin bir yaklaşım sayesinde iş verimliliğiniz maksimum olacaktır. Ekran görüntüsünü tam boyutta açmak için küçük resme tıklayın.
En az “Standart” konfigürasyona sahip bir USU CRM sistemi satın alırsanız, elliden fazla şablon arasından seçim yapma olanağına sahip olursunuz. Yazılımın her kullanıcısı, programın tasarımını kendi zevkine göre seçme şansına sahip olacaktır. Her iş günü neşe getirmeli!
Laboratuvar muhasebesi ve yönetimi için özel yazılımımıza USU Yazılımı adı verilir, kuruluşun kurulumu için seçtiği bilgisayarlara kurulum İnternet bağlantısı ile uzaktan gerçekleştirilir. Laboratuvar için yazılımın kurulması, laboratuvarın uzmanlığını ve varlıklar, kaynaklar, çalışma programı vb. İle ifade edilen kişisel özelliklerini dikkate alır. Onu kişisel bir yazılım ürünü yapan, yalnızca süreçlere öncülük eden yazılımın özelleştirilmesidir. Bu laboratuvarda, laboratuvar için yazılım kurulumu evrensel kabul edilmeden önce, faaliyet alanı ve analizlerinin amacına bakılmaksızın herhangi bir laboratuvar tarafından kullanılabilir. Tüm kurulum ve yapılandırma prosedürleri USU Software'in geliştirme ekibi personeli tarafından gerçekleştirilir, ayrıca yazılımda bulunan tüm işlevlerin ve hizmetlerin bir sunumu ile aynı uzaktan eğitim seminerini yürütür, ardından kullanıcılar için ek bir eğitim gerekmez. Laboratuvar yazılımı, onunla çalışma izni alan herkesin öğrenmesini kolaylaştıran basit bir arayüze ve kullanışlı bir navigasyona sahiptir. Kullanıcı becerileri seviyesi ne olursa olsun, laboratuvar yazılımı herkes tarafından kullanılabilir, bu da farklı yönetim alanlarından çalışanları dahil etmeyi mümkün kılar - mevcut olanın daha objektif bir tanımını oluşturmasına izin verdiği için yazılım tarafından memnuniyetle karşılanır. kuruluşun her türlü faaliyetindeki süreçler - finansal, ekonomik, araştırma.
Laboratuvar yazılımı, kullanıcıların farklı erişim haklarına sahip olduğu 'Modüller', 'Referans kitapları', 'Raporlar' olarak adlandırılan üç program bloğundan oluşan açık bir menüye sahiptir - yönetim departmanına tüm dijital belgelere tam erişim verilir, geri kalanı kullanıcıların - yetkileri dahilinde, kural olarak, operasyonel faaliyetlerin kaydı için amaçlanan 'Modüller' bloğu ile sınırlı olan ve aslında, doldurulan dergileri sakladığı için kuruluşun çalışanlarının işyeri olan herkes tarafından bitmiş işlerin kayıtlarını tutması ve yürütme sırasında çalışma göstergelerini girmesi. Laboratuvar tesisleri için yazılımımız hemen hemen tüm veritabanları burada, müşteriler ve tedarikçilerle mevcut etkileşimin kayıtlarını tutuyorlar - bu bir CRM biçiminde müşterilerin tek bir veritabanı, gerçekleştirilen analizlerin muhasebesi, testler bir sipariş veritabanı, Laboratuvarın kendi faaliyetini sürdürmek için yürüttüğü stok hareketlerinin muhasebesi, birincil muhasebe belgelerinin bir temelidir, diğerleri.
Geliştirici kim?
2026-05-28
Bir laboratuvar için yazılımın videosu
Bu video İngilizcedir. Ancak ana dilinizde altyazıları açmayı deneyebilirsiniz.
Laboratuvar için tek yazılım, kuruluş için tüm ürün çeşitlerinin sunulduğu terminolojiyi, yazılımı kurmaktan sorumlu 'Dizinler' bloğuna yerleştirir, bu nedenle stratejik bilgiler burada depolanır ve yukarıda bahsedildiği gibi, bunu ayırt eder. diğerlerinden laboratuar ve bildiğiniz gibi yedekler kuruluşun mevcut varlıklarıdır. Burada, "Dizinler" de, organizasyonun kaynakları olduğu için bir çalışan tabanı ve bir ekipman tabanı da vardır. Kısacası, laboratuvarın faaliyetlerini ekonomik bir nesne olarak belirleyen şey 'Referanslar' bloğunda, şu anda organizasyonun yaşamında meydana gelen her şey 'Modüller' bloğunda ve iş devam ettiğinden beri sürekli değişiyor.
Laboratuvar yazılımındaki üçüncü blok 'Raporlar' son aşamadır - raporlama dönemi için faaliyetleri değerlendirir, analitik ve istatistiksel raporlar üretir - personel verimliliğinin derecelendirilmesi, müşterilerin faaliyetlerinin derecelendirilmesi, finans ve depo özetleri, talep laboratuvar hizmetleri. Yazılım, her bir göstergenin kar ve gider oluşturmadaki önemini görselleştirerek tablolar, grafikler ve diyagramlar şeklinde dahili raporlamayı derleyecektir. Ve yönetim kurumdaki en değerli çalışanın kim olduğunu, hangi hizmetlerin en çok talep edildiğini, hangilerinin en karlı olduğunu, hangi reaktiflerin kârlı olmadığını, bu dönemdeki hizmetler için ortalama kontrolün ne olduğunu hemen anlar ve miktarının zamanla nasıl değiştiği.
Demo sürümünü indir
Programı başlatırken dili seçebilirsiniz.

Demo sürümünü ücretsiz olarak indirebilirsiniz. Ve programda iki hafta çalışın. Açıklık sağlamak amacıyla bazı bilgiler zaten buraya dahil edilmiştir.
Çevirmen kim?
Yazılımın Windows işletim sistemli bilgisayarlarda çalıştığı ve Android ve iOS platformlarında mobil uygulamaları olduğu, kurumsal web sitesi ile entegre olduğu, hizmet yelpazesi, fiyat listeleri ve kişisel hesaplar ile güncellenmesini hızlandırdığı da unutulmamalıdır. Müşteriler, sonuçlarını, örneğin bir makbuzda belirtilen kişisel bir kodu veya analizlerin hazır olduğunu onayladıktan sonra yazılımın otomatik olarak gönderdiği bir SMS mesajını yazarak doğrudan web sitesinde alabilirler. USU Yazılımı sayesinde laboratuar örnek çalışma personeli alır, yaptığı işlemler işin zamanı ve hacmi açısından sıkı bir şekilde düzenlenir, muhasebe ve hesaplama prosedürleri otomatikleştirilir - personelin bunlara hiç katılmasına gerek kalmaz, bu da artar. hızları ve doğrulukları defalarca bittiğinde, bir saniyede bilgi alışverişinin hızındaki artış nedeniyle iş süreçlerinin hızı artar, sonuç olarak - istikrarlı bir ekonomik etki. Yazılım, çalışanların kayıtları tek bir belgede bile kaydetme çakışması olmadan aynı anda tutmalarına olanak tanıyan çok kullanıcılı bir arayüze sahiptir. Otomatik sistem, işlemlerin kalitesini artıran elektronik ekipmanla entegre edilmiştir - barkod tarayıcı, elektronik terazi, etiket yazıcısı ve çok daha fazlası.
Böyle bir teknikle entegrasyon, konteynerlerin etiketlenmesinde etiketlerin kullanılmasıyla, bir tarayıcı aracılığıyla analizlere bir barkod atanmasını ve bunların tanımlanmasını gerçekleştirmeyi mümkün kılar. Kullanıcılar, kaydırma tekerleğini kullanarak arayüze eklenmiş 50'den fazla renkli grafik seçeneğinden herhangi birini seçerek işyerlerini kişiselleştirebilirler. Programın aylık ücreti yoktur, maliyeti, işlevselliği oluşturan işlevlere ve hizmetlere bağlıdır ve bu, ek bir ödeme için her zaman genişletilebilir.
Laboratuvar için bir yazılım sipariş edin
Programı satın almak için bizi aramanız veya yazmanız yeterli. Uzmanlarımız uygun yazılım konfigürasyonu konusunda sizinle mutabakata varacak, bir sözleşme ve ödeme faturası hazırlayacaktır.
Program nasıl satın alınır?
Sözleşmenin ayrıntılarını gönder
Her müşteriyle bir anlaşma yapıyoruz. Sözleşme, tam olarak ihtiyacınız olanı alacağınızın garantisidir. Bu nedenle öncelikle bize tüzel kişi veya şahsın bilgilerini göndermeniz gerekmektedir. Bu genellikle 5 dakikadan fazla sürmez
Avans ödemesi yapın
Ödeme için sözleşmenin ve faturanın taranmış kopyalarını size gönderdikten sonra, ön ödeme yapılması gerekmektedir. CRM sistemini kurmadan önce tutarın tamamını değil, yalnızca bir kısmını ödemenin yeterli olduğunu lütfen unutmayın. Çeşitli ödeme yöntemleri desteklenmektedir. Yaklaşık 15 dakika
Program kurulacak
Bundan sonra sizinle belirli bir kurulum tarihi ve saati üzerinde anlaşmaya varılacaktır. Bu genellikle evrak işlerinin tamamlanmasından sonraki aynı gün veya ertesi gün gerçekleşir. CRM sistemini kurduktan hemen sonra çalışanınızın eğitim almasını isteyebilirsiniz. Programın 1 kullanıcı için satın alınması halinde 1 saatten fazla sürmez.
Sonucun tadını çıkarın
Sonucun sonsuz tadını çıkarın :) Özellikle sevindirici olan şey, yalnızca yazılımın günlük işleri otomatikleştirmek için geliştirildiği kalite değil, aynı zamanda aylık abonelik ücreti biçiminde bağımlılığın olmamasıdır. Sonuçta program için yalnızca bir kez ödeme yapacaksınız.
Hazır bir program satın alın
Ayrıca özel yazılım geliştirme siparişi verebilirsiniz
Özel yazılım gereksinimleriniz varsa özel geliştirme siparişi verin. O zaman sizin programa uyum sağlamanıza gerek kalmayacak, ancak program iş süreçlerinize göre ayarlanacak!
Bir laboratuvar için yazılım
Otomatik depo muhasebesi, ödemenin henüz alındığı analizlerin yapılmasında kullanılacak malzemeleri, reaktifleri bilançodan anında yazar. İş operasyonları, uygulanan işçilik süresi ve hacmi, içlerindeki sarf malzemesi ve reaktiflerin sayısı açısından performans normları dikkate alınarak hesaplanan parasal bir değere sahiptir.
Çalışma işlemlerinin hesaplanması, sistem düzenli olarak güncellenen iç içe bilgi tabanında sunulan standartlara göre kurulurken gerçekleştirilir. İş işlemlerinin hesaplanması, artık otomatik olarak giden hesaplamaların otomasyonu için bir koşuldur - maliyetlendirme, fiyat listesine göre maliyetlendirme ve kar. Kullanıcılar, dönem sonunda kişisel formlara kaydedilen, yaptıkları iş hacmini dikkate alarak, otomatik olarak tahakkuk eden parça başı ücret alırlar.
Bu tahakkuk yöntemi personel motivasyonunu artırır - iş akışını olabildiğince doğru bir şekilde tanımlamanıza olanak verecek şekilde birincil, güncel bilgi girişi sağlanır. Tüm göstergelerin sürekli istatistiksel muhasebesi, dönem boyunca cirolarına göre malzeme, reaktif satın alma faaliyetlerini rasyonel bir şekilde planlamanıza olanak tanır. Her analiz türünün kendi formu vardır ve sonuçlar özel bir dijital formun karşılık gelen hücrelerine eklenirken program kendi içinde doldurur. Program, muhasebe dahil tüm raporlama türleri dahil olmak üzere kuruluşun tüm belge akışını bağımsız olarak oluşturur, her belge belirtilen tarihe hazırdır. Sistem, bu işi gerçekleştirmek için herhangi bir amaç için bir dizi şablon içerir, tüm belge şablonları zorunlu ayrıntılara sahiptir ve resmi olarak onaylanmış formlara ve belge şablonlarına karşılık gelir.

