Sistema operacional: Windows, Android, macOS
Grupo de programas: Automação comercial
Software para laboratório
- Os direitos autorais protegem os métodos exclusivos de automação comercial usados em nossos programas.

direito autoral - Somos um editor de software verificado. Isso é exibido no sistema operacional ao executar nossos programas e versões demo.

Editor verificado - Trabalhamos com organizações em todo o mundo, desde pequenas empresas até grandes empresas. Nossa empresa está incluída no registro internacional de empresas e possui uma marca de confiança eletrônica.

Sinal de confiança
Transição rápida.
O que você quer fazer agora?
Se você quiser se familiarizar com o programa, a maneira mais rápida é primeiro assistir ao vídeo completo e depois baixar a versão demo gratuita e trabalhar com ela você mesmo. Se necessário, solicite uma apresentação ao suporte técnico ou leia as instruções.
WhatsApp
Durante o horário comercial, geralmente respondemos em 1 minuto
Como comprar o programa?
Veja uma captura de tela do programa
Assista a um vídeo sobre o programa
Download da versão demo
Compare as configurações do programa
Calcule o custo do software
Calcule o custo da nuvem se precisar de um servidor na nuvem
Quem é o desenvolvedor?
Captura de tela do programa
Uma captura de tela é uma foto do software em execução. A partir dele você pode entender imediatamente como é um sistema CRM. Implementamos uma interface de janela com suporte para design UX/UI. Isso significa que a interface do usuário é baseada em anos de experiência do usuário. Cada ação está localizada exatamente onde é mais conveniente realizá-la. Graças a uma abordagem tão competente, a produtividade do seu trabalho será máxima. Clique na imagem pequena para abrir a captura de tela em tamanho real.
Se você adquirir um sistema USU CRM com configuração de pelo menos “Padrão”, você terá a opção de designs entre mais de cinquenta modelos. Cada usuário do software terá a oportunidade de escolher o design do programa de acordo com seu gosto. Cada dia de trabalho deve trazer alegria!
O nosso software especializado em contabilidade e gestão laboratorial denomina-se USU Software, a instalação nos computadores que a organização escolheu para a sua instalação é efectuada à distância com ligação à Internet. A configuração do software para o laboratório leva em consideração a especialização do laboratório e suas características pessoais, expressas em ativos, recursos, horário de trabalho, etc. É a customização do software que o torna um produto de software pessoal, conduzindo apenas os processos neste laboratório, embora antes de configurar o software para o laboratório seja considerado universal, pode ser utilizado por qualquer laboratório, independentemente da área de atividade e da finalidade das suas análises. Todos os procedimentos de instalação e configuração são realizados pela equipe de desenvolvimento do Software da USU, que também conduz o mesmo seminário de treinamento remoto com apresentação de todas as funções e serviços disponíveis no software, após o qual não é necessário nenhum treinamento adicional para os usuários, além do O software de laboratório tem uma interface simples e navegação conveniente, o que facilita o aprendizado para todos que receberam permissão para trabalhar com ele. Independentemente do nível de competências do utilizador, o software de laboratório está à disposição de todos, o que permite envolver colaboradores de diferentes áreas da gestão - o que é bem acolhido pelo software, visto que permite compor uma descrição mais objectiva do actual processos em todos os tipos de atividades da organização - financeiras, econômicas, de pesquisa.
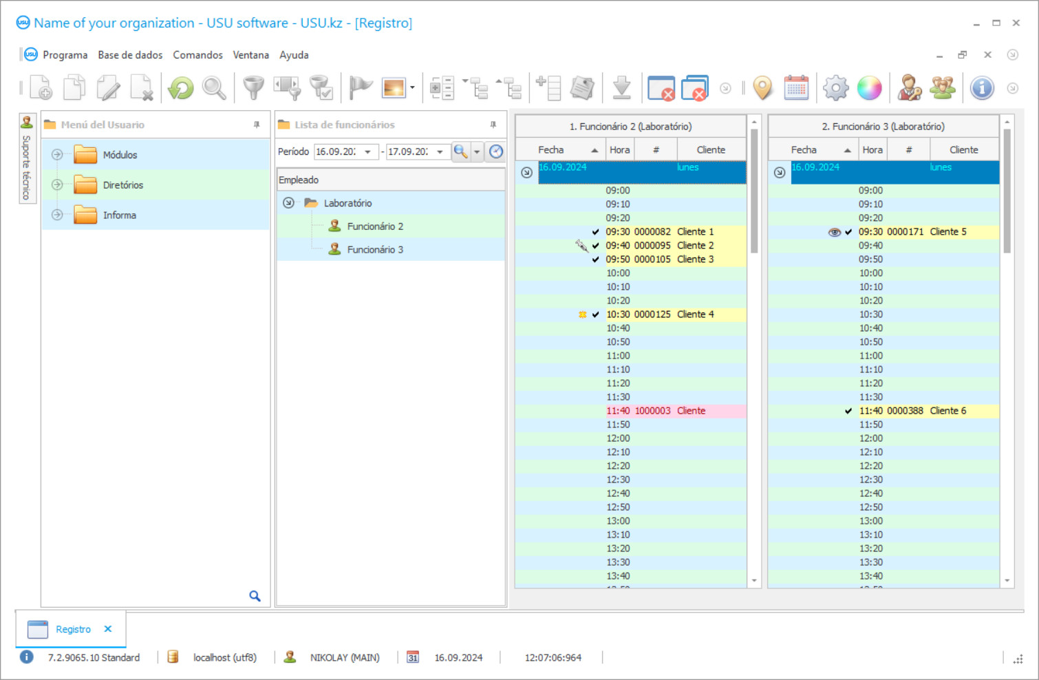
O software para o laboratório possui um menu claro de três blocos de programa, chamados 'Módulos', 'Livros de referência', 'Relatórios', aos quais os usuários têm diferentes direitos de acesso - o departamento de gestão tem acesso total a todos os documentos digitais, o resto dos utilizadores - no âmbito da sua competência, que, em regra, se limita ao bloco 'Módulos', destinado ao registo das actividades operacionais e que é, de facto, o local de trabalho dos colaboradores da organização, uma vez que armazena os diários preenchidos por todos para manter registros do trabalho concluído e inserir as indicações de trabalho durante a execução. Nosso software para as instalações de laboratório quase todos os bancos de dados aqui, eles mantêm registros da interação atual com clientes e fornecedores - este é um único banco de dados de clientes na forma de um CRM, a contabilidade das análises realizadas, os testes é um banco de dados de pedidos, a contabilidade da movimentação de estoques, que o laboratório opera para manter sua própria atividade, é uma base de documentos contábeis primários, outros.
Quem é o desenvolvedor?
Akulov Nikolai
Especialista e programador-chefe que participou da concepção e desenvolvimento deste software.
2026-05-28
Vídeo de software para laboratório
Este vídeo está em inglês. Mas você pode tentar ativar as legendas em seu idioma nativo.
O único software para o laboratório coloca a nomenclatura, onde é apresentado todo o sortimento de bens da organização, no bloco 'Diretórios' responsável pela configuração do software, portanto aqui são armazenadas informações estratégicas, que, como mencionado acima, o diferenciam. laboratório de todos os outros, e as reservas, como você sabe, são o ativo circulante da organização. Aqui, nos ‘Diretórios’, também existe uma base de funcionários e uma base de equipamentos, visto que estes são os recursos da organização. Em suma, o que determina as atividades do laboratório como objeto econômico fica armazenado no bloco 'Referências', e tudo o que acontece na vida da organização no momento é armazenado no bloco 'Módulos', e as informações em está mudando constantemente desde que o trabalho continua.
O terceiro bloco 'Relatórios' no software de laboratório é a fase final - ele avalia as atividades para o período de relatório, gera relatórios analíticos e estatísticos - a classificação da eficiência do pessoal, classificação da atividade dos clientes, resumos sobre finanças e armazém, demanda por serviços de laboratório. O software irá compilar relatórios internos na forma de tabelas, gráficos e diagramas com visualização da importância de cada indicador na geração de lucros e despesas. E a gerência entende imediatamente quem é o funcionário mais valioso da organização, quais serviços são mais solicitados, quais deles são os mais lucrativos, quais reagentes não são lucrativos, qual foi o cheque médio para serviços neste período, e como seu valor muda ao longo do tempo.
Download da versão demo
Ao iniciar o programa, você pode selecionar o idioma.

Você pode baixar a versão demo gratuitamente. E trabalhe no programa por duas semanas. Algumas informações já foram incluídas lá para maior clareza.
Quem é o tradutor?
De referir ainda que o software funciona em computadores com sistema operativo Windows e possui aplicações mobile nas plataformas Android e iOS, integra-se com o site corporativo, acelerando a sua atualização pela gama de serviços, tabelas de preços e contas pessoais. O cliente pode receber seus resultados diretamente no site, digitando, por exemplo, um código pessoal indicado em um recibo ou uma mensagem SMS que o software envia automaticamente após a confirmação de que as análises estão prontas. Graças ao Software USU, o laboratório recebe pessoal exemplar, as operações por ele realizadas são estritamente reguladas em termos de tempo e volume de trabalho, os procedimentos de contabilidade e cálculo são automatizados - o pessoal não precisa participar deles, o que aumenta sua velocidade e precisão muitas vezes, a velocidade dos processos de trabalho aumenta devido ao aumento na velocidade da troca de informações em uma fração de segundo, como resultado - um efeito econômico estável. O software possui uma interface multiusuário, que permite aos funcionários manter os registros ao mesmo tempo, sem o conflito de salvá-los mesmo em um documento. O sistema automatizado é integrado a equipamentos eletrônicos, o que melhora a qualidade das operações - leitor de código de barras, balança eletrônica, impressora de etiquetas e muito mais.
A integração com essa técnica permite atribuir um código de barras para análises e realizar sua identificação por meio de um scanner, utilizando etiquetas com ele na rotulagem dos recipientes. Os usuários podem personalizar seu local de trabalho escolhendo qualquer uma das mais de 50 opções gráficas coloridas anexadas à interface usando a roda de rolagem. O programa não tem mensalidade, seu custo depende do conjunto de funções e serviços que compõem a funcionalidade, que sempre pode ser ampliada mediante pagamento adicional.
Solicite um software para um laboratório
Para adquirir o programa, basta ligar ou escrever para nós. Nossos especialistas combinarão com você a configuração adequada do software, prepararão um contrato e uma fatura para pagamento.
Como comprar o programa?
Envie detalhes do contrato
Celebramos um acordo com cada cliente. O contrato é a sua garantia de que você receberá exatamente o que precisa. Portanto, primeiro você precisa nos enviar os dados de uma pessoa jurídica ou física. Isso geralmente não leva mais de 5 minutos
Faça um pagamento antecipado
Após o envio de cópias digitalizadas do contrato e da fatura para pagamento, é necessário um adiantamento. Observe que antes de instalar o sistema CRM basta pagar não o valor total, mas apenas uma parte. Vários métodos de pagamento são suportados. Aproximadamente 15 minutos
O programa será instalado
Depois disso, uma data e hora específicas de instalação serão acordadas com você. Isso geralmente acontece no mesmo dia ou no dia seguinte após a conclusão da papelada. Imediatamente após a instalação do sistema CRM, você pode solicitar um treinamento para seu funcionário. Se o programa for adquirido para 1 usuário, não levará mais de 1 hora
Aproveite o resultado
Aproveite o resultado infinitamente :) O que agrada especialmente não é apenas a qualidade com que o software foi desenvolvido para automatizar o trabalho diário, mas também a falta de dependência na forma de assinatura mensal. Afinal, você pagará apenas uma vez pelo programa.
Compre um programa pronto
Além disso, você pode solicitar o desenvolvimento de software personalizado
Se você tiver requisitos especiais de software, solicite o desenvolvimento personalizado. Assim você não terá que se adaptar ao programa, mas o programa será ajustado aos seus processos de negócio!
Software para laboratório
A contabilidade automatizada do armazém baixa instantaneamente os materiais, reagentes do balanço, que serão usados na realização de análises cujo pagamento acaba de ser recebido. As operações de trabalho têm um valor monetário, calculado tendo em conta as normas de desempenho em termos de tempo e volume de trabalho aplicado, a quantidade de consumíveis e reagentes neles contidos.
O cálculo das operações de trabalho é efectuado aquando da configuração do sistema com base nas normas, que se apresentam na base de informação aninhada, a qual é regularmente actualizada. O cálculo das operações de trabalho é condição para a automação dos cálculos, que agora passam de forma automática - custeio, custeio pela tabela de preços e lucro. Os usuários recebem uma remuneração à peça automaticamente acumulada, levando em consideração o volume de trabalho realizado, registrada em formulários pessoais no final do período.
Este método de acumulação aumenta a motivação da equipe - a entrada imediata de informações, primárias, atuais, é fornecida, o que permitirá que você descreva o fluxo de trabalho com a maior precisão possível. A contabilidade estatística contínua de todos os indicadores permite planejar de forma racional as atividades de compra de materiais reagentes com base em seu faturamento no período. Cada tipo de análise tem seu próprio formulário, que o próprio programa preenche à medida que os resultados são adicionados às células correspondentes de um formulário digital especial. O programa forma de forma independente todo o fluxo de documentos da organização, incluindo todos os tipos de relatórios, incluindo contabilidade, cada documento está pronto para a data especificada. O sistema contém um conjunto de modelos para qualquer finalidade de execução deste trabalho, todos os modelos de documentação possuem detalhes obrigatórios e correspondem aos formulários e modelos de documentos oficialmente aprovados.

