Operatsioonisüsteem: Windows, Android, macOS
Programmide rühm: Ettevõtte automatiseerimine
Tarkvara laboratooriumi jaoks
- Autoriõigus kaitseb ainulaadseid ettevõtte automatiseerimise meetodeid, mida meie programmides kasutatakse.

Autoriõigus - Oleme kontrollitud tarkvara väljaandja. See kuvatakse meie programmide ja demoversioonide käitamisel operatsioonisüsteemis.

Kinnitatud väljaandja - Teeme koostööd organisatsioonidega üle maailma alates väikeettevõtetest kuni suurteni. Meie ettevõte on kantud rahvusvahelisse ettevõtete registrisse ja omab elektroonilist usaldusmärki.

Usalduse märk
Kiire üleminek.
Mida sa tahad nüüd teha?
Kui soovite programmiga tutvuda, on kõige kiirem viis esmalt vaadata täismahus videot, seejärel laadida alla tasuta demoversioon ja sellega ise töötada. Vajadusel küsige esitlust tehnilisest toest või lugege juhiseid.
WhatsApp
Tööajal vastame tavaliselt 1 minuti jooksul
Kuidas programmi osta?
Vaadake programmi ekraanipilti
Vaadake programmi kohta videot
Laadige alla demoversioon
Võrrelge programmi konfiguratsioone
Arvutage tarkvara maksumus
Arvutage pilve maksumus, kui vajate pilveserverit
Kes on arendaja?
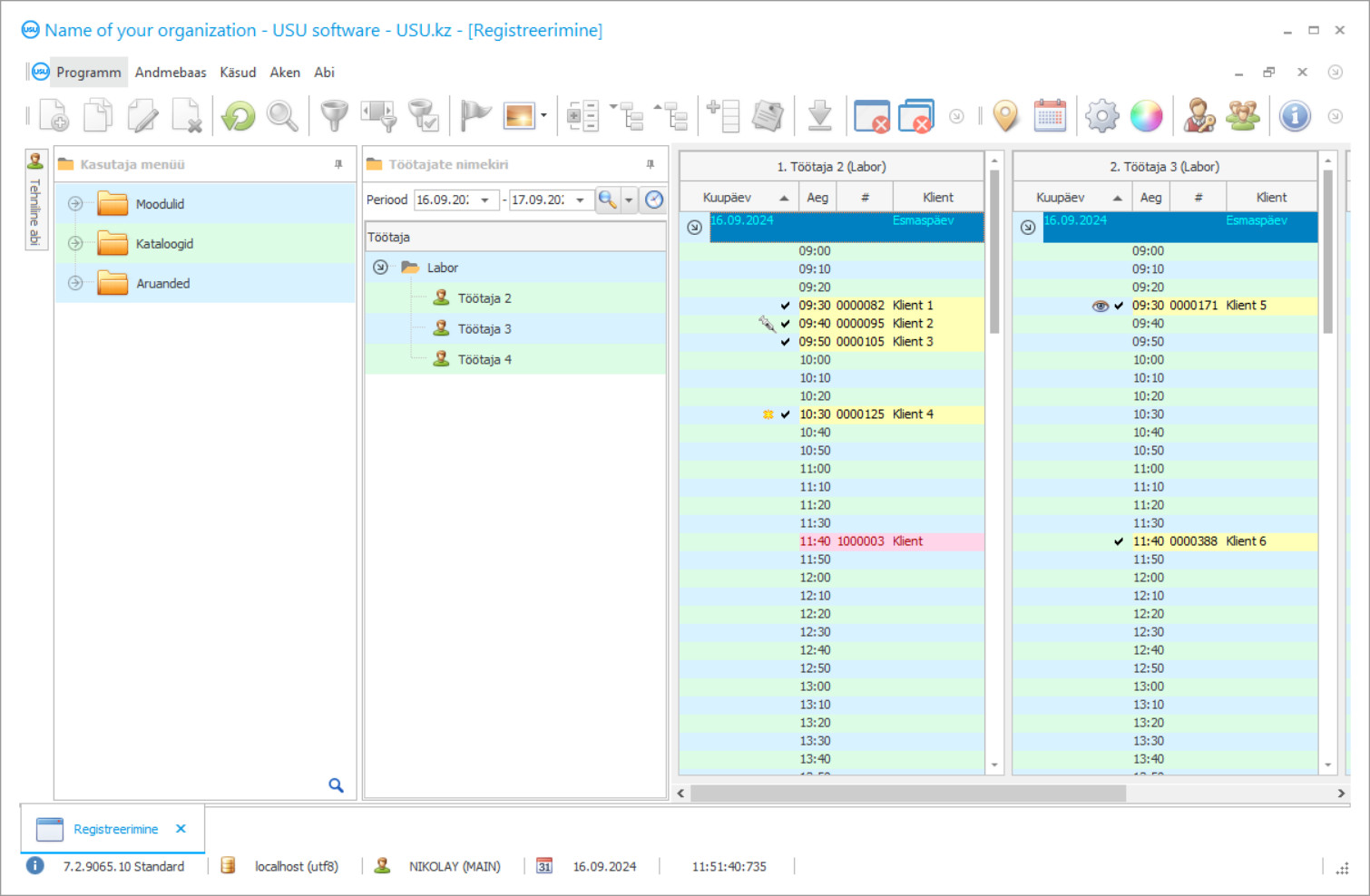
Programmi ekraanipilt
Ekraanipilt on foto töötavast tarkvarast. Sellest saate kohe aru, kuidas CRM-süsteem välja näeb. Oleme juurutanud aknaliidese, mis toetab UX/UI disaini. See tähendab, et kasutajaliides põhineb aastatepikkusel kasutajakogemusel. Iga toiming asub täpselt seal, kus seda on kõige mugavam teha. Tänu sellisele pädevale lähenemisele on teie töö tootlikkus maksimaalne. Ekraanipildi täissuuruses avamiseks klõpsake väikesel pildil.
Kui ostate USU CRM-süsteemi, mille konfiguratsioon on vähemalt "Standardne", on teil valida rohkem kui viiekümne malli hulgast. Igal tarkvara kasutajal on võimalus valida oma maitsele sobiv programmi kujundus. Iga tööpäev peaks tooma rõõmu!
Programmi ekraanipilt - На русском
Meie spetsiaalne laboratoorse raamatupidamise ja halduse tarkvara kannab nime USU Tarkvara, installimine arvutisse, mille organisatsioon on oma installimiseks valinud, toimub Interneti-ühenduse abil kaugjuhtimisega. Tarkvara laborisse seadistamisel võetakse arvesse labori spetsialiseerumist ja selle isikuomadusi, mis väljenduvad varades, ressurssides, töögraafikus jne. Tarkvara kohandamine muudab selle isiklikuks tarkvaratooteks, juhtides ainult protsesse selles laboris, enne kui laboratooriumi tarkvara seadistamist peetakse universaalseks, saab seda kasutada iga labor, olenemata tegevusvaldkonnast ja analüüside eesmärgist. Kõiki installimise ja konfigureerimise protseduure teostavad USU Software arendusmeeskonna töötajad, samuti viivad nad läbi sama kaugõppeseminari, kus esitletakse kõiki tarkvaras saadaolevaid funktsioone ja teenuseid. Pärast seda pole kasutajate jaoks vaja täiendavat koolitust. laboritarkvaral on lihtne liides ja mugav navigeerimine, mis muudab selle õppimise lihtsaks kõigile, kes on saanud loa sellega töötada. Olenemata kasutaja oskuste tasemest on laboritarkvara kõigile kättesaadav, mis võimaldab kaasata töötajaid erinevatest juhtimisvaldkondadest - see on tarkvara poolt tervitatav, kuna võimaldab koostada praeguse toote objektiivsema kirjelduse protsessid organisatsiooni igat liiki tegevustes - finants-, majandus-, uurimistöö.
Laboratooriumi tarkvaral on selge kolmest programmiplokist koosnev menüü, nimega „Moodulid“, „Teatmikud“, „Aruanded“, millele kasutajatel on erinevad juurdepääsuõigused - haldusosakonnale antakse täielik juurdepääs kõigile digitaalsetele dokumentidele, ülejäänud kasutajate - nende pädevuse piires, mis reeglina piirdub plokiga „Moodulid”, mis on ette nähtud operatiivtegevuse registreerimiseks ja mis on tegelikult organisatsiooni töötajate töökoht, kuna seal hoitakse täidetud ajakirju igaüks peab lõpetatud töö kohta arvestust pidama ja täitmise ajal töönäitajaid sisestama. Meie tarkvara laboriruumide jaoks on peaaegu kõik siin olevad andmebaasid, nad peavad arvestust praeguse suhtluse kohta klientide ja tarnijatega - see on ühtne klientide andmebaas CRM-i kujul, tehtud analüüside arvestus, testid on tellimuste andmebaas, varude liikumise arvestus, mida labor tegutseb oma tegevuse säilitamiseks, on esmaste raamatupidamisdokumentide alus, teised.
Kes on arendaja?
2026-05-28
Video laboratooriumi tarkvarast
See video on inglise keeles. Kuid võite proovida sisse lülitada oma emakeeles subtiitrid.
Video laboratooriumi tarkvarast - На русском
Ainus labori jaoks mõeldud tarkvara paigutab nomenklatuuri, kus esitatakse kogu organisatsiooni jaoks mõeldud kaubavalik, tarkvara seadistamise eest vastavasse jaotisse „Kataloogid”, seetõttu salvestatakse siia strateegiline teave, mis, nagu eespool mainitud, eristab seda labor kõigist teistest ja reservid, nagu teate, on organisatsiooni käibevara. Siin, kataloogides, on ka töötajate ja seadmete baas, kuna need on organisatsiooni ressursid. Ühesõnaga, mis määrab labori kui majandusobjekti tegevuse, salvestatakse plokki „Viited“ ja kõik, mis organisatsiooni elus parasjagu toimub, salvestatakse plokki „Moodulid“ ning teave see muutub pidevalt, kuna töö jätkub.
Kolmas plokk „Aruanded“ laboratoorses tarkvaras on viimane etapp - selles hinnatakse aruandeperioodi tegevusi, luuakse analüütilisi ja statistilisi aruandeid - personali efektiivsuse hinnang, klientide tegevuse hinnang, kokkuvõtted finantside ja laonduse kohta, nõudlus laboriteenused. Tarkvara koostab sisemise aruandluse tabelite, graafikute ja diagrammide kujul, visualiseerides iga näitaja olulisust kasumi ja kulude teenimisel. Ja juhtkond saab kohe aru, kes on organisatsiooni kõige väärtuslikum töötaja, millised teenused on kõige nõutumad, millised neist on kõige kasumlikumad, millised reagendid pole tasuvad, milline oli teenuste keskmine kontroll sellel perioodil ja kuidas selle kogus ajas muutub.
Laadige alla demoversioon
Programmi käivitamisel saate valida keele.

Saate demoversiooni tasuta alla laadida. Ja töötage programmis kaks nädalat. Osa teavet on selguse huvides sinna juba lisatud.
Kes on tõlkija?
Samuti tuleb märkida, et tarkvara töötab Windowsi operatsioonisüsteemiga arvutites ja sellel on mobiilirakendused Androidi ja iOS-i platvormidel, see integreerub ettevõtte veebisaidiga, kiirendades selle värskendamist teenuste valiku, hinnakirjade ja isiklike kontode abil. Kliendid saavad oma tulemused kätte saada otse veebisaidil, sisestades näiteks kviitungil märgitud isikukoodi või SMS-sõnumi, mille tarkvara saadab automaatselt pärast analüüside valmisoleku kinnitamist. Tänu USU tarkvarale võtab labor vastu eeskujulikke töötajaid, tema tehtavad toimingud on aja ja töömahu osas rangelt reguleeritud, raamatupidamis- ja arvutusprotseduurid on automatiseeritud - personalil pole üldse vaja nendes osaleda, mis suurendab nende kiirus ja täpsus kordades, tööprotsesside kiirus suureneb tänu sekundi murdosa infovahetuse kiiruse suurenemisele, mille tagajärjeks on stabiilne majanduslik mõju. Tarkvaral on mitme kasutaja liides, mis võimaldab töötajatel samal ajal arvestust pidada ilma konfliktita, et need isegi ühes dokumendis salvestatakse. Automatiseeritud süsteem on integreeritud elektroonikaseadmetega, mis parandab toimingute kvaliteeti - vöötkoodilugeja, elektroonilised kaalud, sildiprinter ja palju muud.
Integreerimine sellise tehnikaga võimaldab analüüsidele määrata vöötkoodi ja teha nende tuvastamine skanneri abil, kasutades konteinerite etiketil sellega silte. Kasutajad saavad oma töökoha isikupärastada, valides kerimisratta abil liidesele lisatud üle 50 värvigraafika valiku. Programmil pole kuutasu, selle maksumus sõltub funktsionaalsuse moodustavate funktsioonide ja teenuste komplektist, mida saab alati lisatasu eest laiendada.
Telli laborisse tarkvara
Programmi ostmiseks lihtsalt helistage või kirjutage meile. Meie spetsialistid lepivad teiega kokku sobiva tarkvara konfiguratsiooni, koostavad lepingu ja arve tasumiseks.
Kuidas programmi osta?
Saatke lepingu üksikasjad
Iga kliendiga sõlmime lepingu. Leping on teie garantii, et saate täpselt seda, mida vajate. Seetõttu peate esmalt saatma meile juriidilise või füüsilise isiku andmed. See ei kesta tavaliselt rohkem kui 5 minutit
Tee ettemaks
Pärast lepingu skaneeritud koopiate ja arve saatmist tasumiseks on vajalik ettemaks. Pange tähele, et enne CRM-süsteemi installimist piisab, kui maksta mitte kogu summa, vaid ainult osa. Toetatakse erinevaid makseviise. Umbes 15 minutit
Programm installitakse
Pärast seda lepitakse teiega kokku konkreetne paigalduskuupäev ja kellaaeg. Tavaliselt juhtub see samal või järgmisel päeval pärast paberimajandust. Kohe peale CRM-süsteemi paigaldamist saad küsida oma töötajale koolitust. Kui programm ostetakse 1 kasutajale, ei kesta see rohkem kui 1 tund
Naudi tulemust
Nautige tulemust lõputult :) Eriti rõõmustav pole mitte ainult kvaliteet, millega tarkvara on igapäevatöö automatiseerimiseks välja töötatud, vaid ka sõltuvuse puudumine igakuise liitumistasu näol. Lõppude lõpuks maksate programmi eest ainult üks kord.
Ostke valmis programm
Samuti saate tellida kohandatud tarkvaraarendust
Kui teil on tarkvara erinõuded, tellige kohandatud arendus. Siis ei pea te programmiga kohanema, vaid programm kohandatakse teie äriprotsessidega!
Tarkvara laboratooriumi jaoks
Automatiseeritud laoarvestus kirjutab bilansist koheselt välja materjalid, reaktiivid, mida kasutatakse analüüside tegemisel, mille eest on äsja makse laekunud. Tööoperatsioonidel on rahaline väärtus, mille arvutamisel võetakse arvesse töö norme rakendatud tööaja ja -mahu, neis sisalduvate kulumaterjalide ja reaktiivide arvu järgi.
Tööoperatsioonide arvutamine viiakse läbi süsteemi seadistamisel, lähtudes standarditest, mis on esitatud pesastatud infobaasis, mida regulaarselt ajakohastatakse. Tööoperatsioonide arvutamine on tingimus arvutuste automatiseerimiseks, mis lähevad nüüd automaatselt - kuluarvestus, hinnakirja järgi maksumus ja kasum. Kasutajad saavad automaatselt kogunenud tükihinda, võttes arvesse nende tehtud töö mahtu, mis on perioodi lõpus isiklikus vormis registreeritud.
See tekkepõhine meetod suurendab töötajate motivatsiooni - pakutakse kiiret teabe sisestamist, esmast, jooksvat, mis võimaldab teil tööprotsessi võimalikult täpselt kirjeldada. Kõigi näitajate pidev statistiline arvestus võimaldab teil ratsionaalselt planeerida tegevusi materjalide, reaktiivide ostmiseks, lähtudes nende perioodi käibest. Igal analüüsitüübil on oma vorm, mille programm täidab ise, kui tulemused lisatakse spetsiaalse digitaalse vormi vastavatesse lahtritesse. Programm moodustab iseseisvalt kogu organisatsiooni dokumendivoo, sealhulgas igat liiki aruandluse, sealhulgas raamatupidamise, iga dokument on määratud kuupäevaks valmis. Süsteem sisaldab mallide komplekti mis tahes selle töö tegemiseks, kõigil dokumentatsioonimallidel on kohustuslikud üksikasjad ja need vastavad ametlikult kinnitatud vormidele ja dokumendimallidele.

