ഓപ്പറേറ്റിംഗ് സിസ്റ്റം: Windows, Android, macOS
പ്രോഗ്രാമുകളുടെ ഗ്രൂപ്പ്: ബിസിനസ് ഓട്ടോമേഷൻ
കുട്ടികളുടെ ക്ലബിനായുള്ള സോഫ്റ്റ്വെയർ
- ഞങ്ങളുടെ പ്രോഗ്രാമുകളിൽ ഉപയോഗിക്കുന്ന ബിസിനസ്സ് ഓട്ടോമേഷന്റെ അതുല്യമായ രീതികൾ പകർപ്പവകാശം പരിരക്ഷിക്കുന്നു.

പകർപ്പവകാശം - ഞങ്ങൾ പരിശോധിച്ചുറപ്പിച്ച സോഫ്റ്റ്വെയർ പ്രസാധകരാണ്. ഞങ്ങളുടെ പ്രോഗ്രാമുകളും ഡെമോ പതിപ്പുകളും പ്രവർത്തിപ്പിക്കുമ്പോൾ ഇത് ഓപ്പറേറ്റിംഗ് സിസ്റ്റത്തിൽ പ്രദർശിപ്പിക്കും.

പരിശോധിച്ച പ്രസാധകൻ - ലോകമെമ്പാടുമുള്ള ചെറുകിട ബിസിനസ്സുകൾ മുതൽ വൻകിട സ്ഥാപനങ്ങളുമായി ഞങ്ങൾ പ്രവർത്തിക്കുന്നു. ഞങ്ങളുടെ കമ്പനി കമ്പനികളുടെ അന്താരാഷ്ട്ര രജിസ്റ്ററിൽ ഉൾപ്പെടുത്തിയിട്ടുണ്ട് കൂടാതെ ഒരു ഇലക്ട്രോണിക് ട്രസ്റ്റ് മാർക്ക് ഉണ്ട്.

വിശ്വാസത്തിന്റെ അടയാളം
ദ്രുത പരിവർത്തനം.
നിങ്ങൾ ഇപ്പോൾ എന്താണ് ചെയ്യാൻ ആഗ്രഹിക്കുന്നത്?
നിങ്ങൾക്ക് പ്രോഗ്രാമുമായി പരിചയപ്പെടണമെങ്കിൽ, ഏറ്റവും വേഗതയേറിയ മാർഗം ആദ്യം മുഴുവൻ വീഡിയോയും കാണുക, തുടർന്ന് സൗജന്യ ഡെമോ പതിപ്പ് ഡൗൺലോഡ് ചെയ്ത് സ്വയം പ്രവർത്തിക്കുക. ആവശ്യമെങ്കിൽ, സാങ്കേതിക പിന്തുണയിൽ നിന്ന് ഒരു അവതരണം അഭ്യർത്ഥിക്കുക അല്ലെങ്കിൽ നിർദ്ദേശങ്ങൾ വായിക്കുക.
WhatsApp
പ്രവൃത്തി സമയങ്ങളിൽ ഞങ്ങൾ സാധാരണയായി 1 മിനിറ്റിനുള്ളിൽ പ്രതികരിക്കും
പ്രോഗ്രാം എങ്ങനെ വാങ്ങാം?
പ്രോഗ്രാമിന്റെ ഒരു സ്ക്രീൻഷോട്ട് കാണുക
പ്രോഗ്രാമിനെക്കുറിച്ചുള്ള ഒരു വീഡിയോ കാണുക
ഡെമോ പതിപ്പ് ഡൗൺലോഡുചെയ്യുക
പ്രോഗ്രാമിന്റെ കോൺഫിഗറേഷനുകൾ താരതമ്യം ചെയ്യുക
സോഫ്റ്റ്വെയറിന്റെ വില കണക്കാക്കുക
നിങ്ങൾക്ക് ഒരു ക്ലൗഡ് സെർവർ വേണമെങ്കിൽ ക്ലൗഡിന്റെ വില കണക്കാക്കുക
ആരാണ് ഡെവലപ്പർ?
പ്രോഗ്രാം സ്ക്രീൻഷോട്ട്
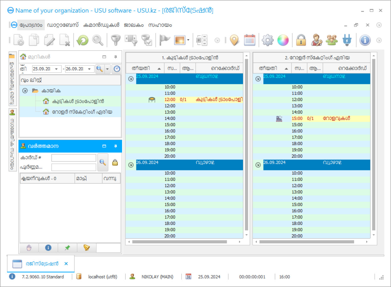
സോഫ്റ്റ്വെയർ പ്രവർത്തിക്കുന്നതിൻ്റെ ഫോട്ടോയാണ് സ്ക്രീൻഷോട്ട്. ഒരു CRM സിസ്റ്റം എങ്ങനെയുണ്ടെന്ന് അതിൽ നിന്ന് നിങ്ങൾക്ക് പെട്ടെന്ന് മനസ്സിലാക്കാൻ കഴിയും. UX/UI ഡിസൈനിനുള്ള പിന്തുണയോടെ ഞങ്ങൾ ഒരു വിൻഡോ ഇൻ്റർഫേസ് നടപ്പിലാക്കിയിട്ടുണ്ട്. ഇതിനർത്ഥം ഉപയോക്തൃ ഇൻ്റർഫേസ് വർഷങ്ങളുടെ ഉപയോക്തൃ അനുഭവത്തെ അടിസ്ഥാനമാക്കിയുള്ളതാണെന്നാണ്. ഓരോ പ്രവർത്തനവും അത് നടപ്പിലാക്കാൻ ഏറ്റവും സൗകര്യപ്രദമായ സ്ഥലത്ത് കൃത്യമായി സ്ഥിതിചെയ്യുന്നു. അത്തരമൊരു സമർത്ഥമായ സമീപനത്തിന് നന്ദി, നിങ്ങളുടെ തൊഴിൽ ഉൽപാദനക്ഷമത പരമാവധി ആയിരിക്കും. സ്ക്രീൻഷോട്ട് പൂർണ്ണ വലുപ്പത്തിൽ തുറക്കാൻ ചെറിയ ചിത്രത്തിൽ ക്ലിക്ക് ചെയ്യുക.
കുറഞ്ഞത് "സ്റ്റാൻഡേർഡ്" എന്ന കോൺഫിഗറേഷനുള്ള ഒരു USU CRM സിസ്റ്റം നിങ്ങൾ വാങ്ങുകയാണെങ്കിൽ, നിങ്ങൾക്ക് അമ്പതിലധികം ടെംപ്ലേറ്റുകളിൽ നിന്നുള്ള ഡിസൈനുകൾ തിരഞ്ഞെടുക്കാനാകും. സോഫ്റ്റ്വെയറിൻ്റെ ഓരോ ഉപയോക്താവിനും അവരുടെ അഭിരുചിക്കനുസരിച്ച് പ്രോഗ്രാമിൻ്റെ ഡിസൈൻ തിരഞ്ഞെടുക്കാനുള്ള അവസരം ലഭിക്കും. ജോലിയുടെ എല്ലാ ദിവസവും സന്തോഷം നൽകണം!
വിപുലീകൃത വിദ്യാഭ്യാസ മേഖല ഓരോ വർഷവും ക്രമാനുഗതമായി വികസിച്ചുകൊണ്ടിരിക്കുന്നു, ഇത് അതിശയിക്കാനില്ല, കാരണം മാതാപിതാക്കൾ അവരുടെ കുട്ടികളുടെ ചക്രവാളങ്ങൾ വിശാലമാക്കാനും വിവിധ കിഡ് ക്ലബ്ബുകളുടെ സഹായത്തോടെ അവരുടെ കഴിവുകൾ വികസിപ്പിക്കാനും ശ്രമിക്കുന്നു, എന്നാൽ അത്തരം സംഘടനകളുടെ ഉടമകൾ, വളരെ ഉയർന്ന മത്സരത്തിൽ കുട്ടികൾക്കുള്ള ക്ലബ് അക്കൗണ്ടിംഗിനായുള്ള സോഫ്റ്റ്വെയർ പോലുള്ള അധിക മാനേജുമെന്റ് ഉപകരണങ്ങൾ ഇല്ലാതെ പരിസ്ഥിതിക്ക് അവരുടെ കാര്യക്ഷമതയിൽ തുടരാൻ കഴിയില്ല. ഇപ്പോൾ നിങ്ങൾക്ക് കുട്ടികളുടെ സ്പോർട്സ് അല്ലെങ്കിൽ ക്രിയേറ്റീവ് ക്ലബ്ബുകൾ കണ്ടെത്താം, അതുപോലെ തന്നെ പ്രോഗ്രാമിംഗ്, റോബോട്ടിക്സ് എന്നിവയുടെ ആധുനിക മേഖലകളിലും, തിരഞ്ഞെടുപ്പ് വിശാലമാണ്, ഇത് കുട്ടികളെയും മുതിർന്നവരെയും സന്തോഷിപ്പിക്കുന്നു. വൈവിധ്യത്തിന്റെ വീക്ഷണകോണിൽ, ഇത് തീർച്ചയായും മികച്ചതാണ്, എന്നാൽ ഒരിക്കൽ നിങ്ങൾ ഈ സാഹചര്യം സംരംഭകരുടെ ഭാഗത്തുനിന്ന് നോക്കിയാൽ ഉയർന്ന മത്സരത്തിന് ഉപഭോക്താക്കളെ ആകർഷിക്കുന്നതിന് ഒരു പ്രത്യേക സമീപനം ആവശ്യമാണെന്ന് വ്യക്തമാകും, അതേസമയം പ്രക്രിയകളുടെ പെരുമാറ്റത്തിലെ പിഴവുകൾ, സഹകരണം വൃത്തിയും സുരക്ഷയും നിലനിർത്തുന്നത് അനുവദനീയമല്ല. കുട്ടികളുടെ ക്ലബ് കൈകാര്യം ചെയ്യുന്നതിനുള്ള സമർത്ഥമായ സമീപനത്തിലൂടെ മാത്രമേ പ്രതീക്ഷിക്കപ്പെടുന്ന ജനപ്രീതിയും ലാഭവും നിലനിർത്താൻ കഴിയൂ, അതിന് വളരെയധികം പരിശ്രമവും സമയവും ആവശ്യമാണ്.
നിങ്ങൾ യാത്ര തുടരാൻ മാത്രമല്ല, നിങ്ങളുടെ ബിസിനസ്സ് വികസിപ്പിക്കാനും ഒരു വ്യവസായ പ്രമുഖനാകാനും പദ്ധതിയിടുകയാണെങ്കിൽ, നിങ്ങൾക്ക് പ്രാകൃത നിയന്ത്രണ രീതികൾ ഉപയോഗിച്ച് നിയന്ത്രിക്കാൻ കഴിയില്ല. സോഫ്റ്റ്വെയറിന്റെ ഫലപ്രാപ്തി മറ്റ് മേഖലകളുടെയും എതിരാളികളുടെയും വിജയങ്ങളാൽ സ്ഥിരീകരിക്കപ്പെടുന്നതിനാൽ, മുൻകൂട്ടി ചിന്തിക്കുകയും മാനേജുമെന്റിൽ പ്രത്യേക സോഫ്റ്റ്വെയർ അൽഗോരിതം ഉപയോഗിക്കുകയും ചെയ്യുന്ന നേതാക്കൾ മനസിലാക്കുന്നു. കുട്ടികളുടെ ക്ലബ്ബിന്റെ പ്രവർത്തനത്തിൽ പ്രൊഫഷണൽ പ്ലാറ്റ്ഫോമുകളുടെ ഉപയോഗം പ്രവർത്തനത്തിന്റെ എല്ലാ വശങ്ങളും ഒപ്റ്റിമൈസ് ചെയ്യും, വകുപ്പുകൾ രൂപപ്പെടുത്തും, അതുവഴി ഉദ്യോഗസ്ഥർ കൃത്യമായും കൃത്യസമയത്തും അവരുടെ ചുമതലകൾ നിറവേറ്റുന്നു, സിസ്റ്റത്തിന്റെ നിയന്ത്രണത്തിലാണ്. ഹാജർ, സേവനം, അദ്ധ്യാപനം, ശരിയായ പ്രമാണ പ്രവാഹവും കണക്കുകൂട്ടലുകളും നിലനിർത്തുക, കൃത്യതയില്ലായ്മകളും പിശകുകളും ഒഴിവാക്കുക എന്നിവ ആധുനിക സാങ്കേതികവിദ്യകൾ സഹായിക്കും. കൂടാതെ, ചില പ്രക്രിയകൾ ഒരു ഓട്ടോമേറ്റഡ് ഫോർമാറ്റിലേക്ക് നീങ്ങുന്നു, അതായത് ജീവനക്കാർക്ക് ആശയവിനിമയത്തിന് കൂടുതൽ സമയം ഉണ്ടായിരിക്കുമെന്നും ജേണലുകൾ പൂരിപ്പിക്കുന്നതിനും റിപ്പോർട്ടുകൾ തയ്യാറാക്കുന്നതിനുമുള്ള പതിവ് പ്രവർത്തനങ്ങളല്ല. സോഫ്റ്റ്വെയർ തിരഞ്ഞെടുക്കുമ്പോൾ, പ്രവർത്തനക്ഷമതയെയും ഉപയോഗത്തിലുള്ള എളുപ്പത്തെയും ശ്രദ്ധിക്കാൻ ഞങ്ങൾ ശുപാർശ ചെയ്യുന്നു, കാരണം വിവിധ തലത്തിലുള്ള പരിശീലനമുള്ള സ്പെഷ്യലിസ്റ്റുകൾ അതിനൊപ്പം പ്രവർത്തിക്കും.
കിഡ് ക്ലബ് അക്കൗണ്ടിംഗിനും മാനേജുമെന്റിനുമുള്ള മികച്ച സോഫ്റ്റ്വെയർ പരിഹാരങ്ങളിലൊന്നാണ് ഞങ്ങളുടെ നൂതനവും ഏറ്റവും പുതിയതുമായ വികസനം - യുഎസ്യു സോഫ്റ്റ്വെയർ. ഇതിന് ഉപയോക്താക്കളുടെ അഭ്യർത്ഥനകളോടും ബിസിനസ്സ് ചെയ്യുന്നതിന്റെ സൂക്ഷ്മതകളോടും പൊരുത്തപ്പെടാൻ കഴിയും. അത്തരം ഉപകരണങ്ങൾ പ്രവർത്തിപ്പിക്കുന്നതിൽ മുൻ പരിചയമില്ലാത്ത സാധാരണക്കാർക്കായി സോഫ്റ്റ്വെയർ കോൺഫിഗറേഷൻ സൃഷ്ടിച്ചു, ഇത് വളരെ വേഗത്തിൽ മാസ്റ്റർ ചെയ്യാനും സജീവ ഉപയോഗം ആരംഭിക്കാനും നിങ്ങളെ അനുവദിക്കുന്നു. യുഎസ്യു സോഫ്റ്റ്വെയർ ഉപയോഗിച്ച് ദൈർഘ്യമേറിയ പരിശീലനം ആവശ്യമുള്ള സങ്കീർണ്ണമായ പദങ്ങൾ മന or പാഠമാക്കുന്ന നിരവധി പ്ലാറ്റ്ഫോമുകളിൽ നിന്ന് വ്യത്യസ്തമായി, ഒരു ഹ്രസ്വ ബ്രീഫിംഗിലൂടെയും പരിശീലനത്തിലൂടെയും കുറച്ച് മണിക്കൂറുകൾക്കുള്ളിൽ മതിയാകും. സോഫ്റ്റ്വെയറിന്റെ വൈവിധ്യമാർന്നത് ഉപയോക്തൃ ഇന്റർഫേസും ഏതൊരു പ്രവർത്തന മേഖലയ്ക്കുമുള്ള ഒരു കൂട്ടം ഉപകരണങ്ങളും ക്രമീകരിക്കാനുള്ള സാധ്യതയിലാണ്, അതിനാൽ കിഡ്സ് ക്ലബ്ബിന്റെ ആന്തരിക ചുമതലകൾ ഒപ്റ്റിമൈസ് ചെയ്യാൻ സഹായിക്കുന്ന ഓപ്ഷനുകൾ കുട്ടികളുടെ ക്ലബ് തിരഞ്ഞെടുക്കും. ഞങ്ങൾ ഓട്ടോമേഷനായി ഒരു വ്യക്തിഗത സമീപനം ഉപയോഗിക്കുന്നു, ക്ലബിന്റെ സവിശേഷതകൾ വിശകലനം ചെയ്യുന്നു, സാങ്കേതിക അസൈൻമെന്റ് ഡോക്യുമെന്റേഷൻ കംപൈൽ ചെയ്യുന്നു, സാങ്കേതിക പ്രശ്നങ്ങൾ അംഗീകരിച്ചതിനുശേഷം മാത്രമേ ഞങ്ങൾ ഒരു പ്രോജക്റ്റ് സൃഷ്ടിക്കാൻ തുടങ്ങുകയുള്ളൂ.
അത്തരം അദ്വിതീയ കഴിവുകൾ ഉണ്ടായിരുന്നിട്ടും, പുതിയ സംരംഭകർക്ക് പോലും ഈ സിസ്റ്റം താങ്ങാനാകുന്നതാണ്, കാരണം വില നേരിട്ട് തിരഞ്ഞെടുത്ത പ്രവർത്തനത്തെ ആശ്രയിച്ചിരിക്കുന്നു. വലിയ ബിസിനസുകാർക്കായി, ഓട്ടോമേഷന്റെ കഴിവുകൾ വികസിപ്പിക്കുന്ന അധിക ഉപകരണങ്ങൾ ഞങ്ങൾക്ക് വാഗ്ദാനം ചെയ്യാൻ കഴിയും, അതുവഴി നിങ്ങളെ ഒരിക്കലും നിരാശപ്പെടുത്താത്ത സോഫ്റ്റ്വെയറിനെ ഒരു പൂർണ്ണ പങ്കാളിയാക്കാം. അതിനാൽ അപരിചിതർക്ക് ക്ലയന്റ് ബേസ് ഉപയോഗിക്കാൻ കഴിയാത്തവിധം, ഞങ്ങൾ അധിക പരിരക്ഷ സൃഷ്ടിക്കാൻ ശ്രമിച്ചു, അതിനാൽ രജിസ്റ്റർ ചെയ്ത ഉപയോക്താക്കൾക്ക് ആപ്ലിക്കേഷൻ നൽകാനും പാസ്വേഡ് നൽകിയതിനുശേഷം മാത്രമേ പ്രവേശിക്കുകയുള്ളൂ. കൂടാതെ, ഒരു ജീവനക്കാരൻ കമ്പ്യൂട്ടറിൽ നിന്ന് ദീർഘനേരം ഇല്ലാതിരുന്നാൽ, അവന്റെ അക്കൗണ്ട് യാന്ത്രികമായി തടഞ്ഞു, അതിനാൽ പുറത്തുനിന്നുള്ള ആർക്കും പ്രമാണങ്ങൾ കാണാൻ കഴിയില്ല. കിഡ്സ് ക്ലബിനായുള്ള സോഫ്റ്റ്വെയർ ആനുകാലികമായി ഡാറ്റ ആർക്കൈവുചെയ്യുകയും അതിന്റെ ബാക്കപ്പ് പകർപ്പ് സൃഷ്ടിക്കുകയും ചെയ്യുന്നതിനാൽ ഡിജിറ്റൽ ഫിനാൻഷ്യൽ ഡോക്യുമെന്റേഷന്റെയും ഡാറ്റാബേസുകളുടെയും സുരക്ഷയെക്കുറിച്ച് നിങ്ങൾ വിഷമിക്കേണ്ടതില്ല, ഇത് ഹാർഡ്വെയർ തകരാറുകൾ ഉണ്ടായാൽ വിവരങ്ങൾ വേഗത്തിലും എളുപ്പത്തിലും പുന restore സ്ഥാപിക്കാൻ നിങ്ങളെ അനുവദിക്കുന്നു. കമ്പ്യൂട്ടറുകൾക്ക് പ്രത്യേക ആവശ്യകതകളുടെ അഭാവം, വിലയേറിയ ഉപകരണങ്ങൾ വാങ്ങേണ്ട ആവശ്യമില്ല, പ്രവർത്തിച്ചാൽ മാത്രം മതി, സേവനയോഗ്യമായ ഉപകരണങ്ങൾ ലഭ്യമാണ് എന്നതാണ് യുഎസ്യു സോഫ്റ്റ്വെയറിന്റെ മറ്റൊരു നേട്ടം.
ആരാണ് ഡെവലപ്പർ?
അകുലോവ് നിക്കോളായ്
ഈ സോഫ്റ്റ്വെയറിൻ്റെ രൂപകൽപ്പനയിലും വികസനത്തിലും പങ്കെടുത്ത വിദഗ്ധനും ചീഫ് പ്രോഗ്രാമറും.
2026-05-28
ഒരു കുട്ടികളുടെ ക്ലബിനായുള്ള സോഫ്റ്റ്വെയറിന്റെ വീഡിയോ
ഈ വീഡിയോ ഇംഗ്ലീഷിലാണ്. എന്നാൽ നിങ്ങളുടെ മാതൃഭാഷയിൽ സബ്ടൈറ്റിലുകൾ ഓണാക്കാൻ നിങ്ങൾക്ക് ശ്രമിക്കാം.
പ്ലാറ്റ്ഫോം ഇന്റർഫേസിനെ മൂന്ന് മൊഡ്യൂളുകൾ പ്രതിനിധീകരിക്കുന്നു, അവ ഉപയോഗത്തിന്റെ ഉദ്ദേശ്യമനുസരിച്ച് വിഭജിക്കപ്പെടുന്നു, മാത്രമല്ല പ്രശ്നങ്ങൾ പരിഹരിക്കുമ്പോൾ പരസ്പരം ഇടപഴകുകയും ചെയ്യുന്നു. ക്ലബിനെക്കുറിച്ചുള്ള വിവരങ്ങൾ, വിദ്യാർത്ഥികളുടെ പട്ടികകൾ, അധ്യാപകർ, എല്ലാ ഡോക്യുമെന്റേഷനുകളും 'റഫറൻസുകൾ' വിഭാഗത്തിൽ സൂക്ഷിക്കും, അതേസമയം ഓരോ സ്ഥാനവും ഉപഭോക്താക്കളുമായുള്ള ആശയവിനിമയത്തിന്റെ ചരിത്രം പ്രതിഫലിപ്പിക്കുന്ന ഡോക്യുമെന്റേഷനോടൊപ്പമുണ്ട്, ഇത് തുടർന്നുള്ള തിരയൽ ലളിതമാക്കുകയും ഡാറ്റയുമായി പ്രവർത്തിക്കുകയും ചെയ്യും . അതേ ബ്ലോക്കിൽ, പ്രക്രിയകൾക്കായുള്ള അൽഗോരിതംസ്, കണക്കുകൂട്ടലുകൾക്കുള്ള സൂത്രവാക്യങ്ങൾ, ഡോക്യുമെന്ററി ഫോമുകൾക്കായുള്ള ടെംപ്ലേറ്റുകൾ എന്നിവ ക്രമീകരിക്കുന്നതിനാൽ അവ കുട്ടികളുടെ ഓർഗനൈസേഷനുകളുടെ പ്രവർത്തനങ്ങളുടെ സവിശേഷതകളുമായി പൊരുത്തപ്പെടുന്നു.
കാലക്രമേണ, പ്രോഗ്രാമിന്റെ ക്രമീകരണങ്ങളോ കോൺഫിഗറേഷനോ മാറ്റേണ്ടത് ആവശ്യമായി വന്നേക്കാം, ഉപയോക്താക്കൾ തന്നെ ഇത് എളുപ്പത്തിൽ കൈകാര്യം ചെയ്യും, പക്ഷേ സോഫ്റ്റ്വെയറിന്റെ ഈ വിഭാഗത്തിലേക്കുള്ള ആക്സസ് അവകാശങ്ങളുമായി. രണ്ടാമത്തെ ബ്ലോക്ക്, ഉപയോക്താക്കൾക്കുള്ള പ്രധാന പ്ലാറ്റ്ഫോമായി മാറും, ഓരോരുത്തരും അവരുടെ ആക്സസ് അവകാശങ്ങളുടെ ചട്ടക്കൂടിനുള്ളിൽ ചുമതലകൾ നിർവഹിക്കും, അതേസമയം അത്തരം പ്രവർത്തനങ്ങൾ അവരുടെ ലോഗിൻ കീഴിൽ മാനേജരുടെ സ്ക്രീനിൽ ഒരു പ്രത്യേക റിപ്പോർട്ടിൽ പ്രതിഫലിക്കും. ഇവിടെ കുട്ടികളുടെ ക്ലബിന്റെ അഡ്മിനിസ്ട്രേറ്റർമാർ വേഗത്തിൽ രജിസ്റ്റർ ചെയ്യും, ഒരു സേവന കരാർ പൂരിപ്പിക്കും, അധ്യാപകരുടെ ഷെഡ്യൂളും ഗ്രൂപ്പുകളുടെ പൂർണ്ണതയും അടിസ്ഥാനമാക്കി ഒപ്റ്റിമൽ ക്ലാസ് ഷെഡ്യൂൾ തിരഞ്ഞെടുക്കുക.
ഹാജർ, പുരോഗതി, വിദ്യാഭ്യാസ പ്രവർത്തനങ്ങൾ ആസൂത്രണം ചെയ്യുക, പാഠ പദ്ധതികൾ സൃഷ്ടിക്കുക, ഭാഗികമായി പൂർത്തിയാക്കിയ ടെംപ്ലേറ്റുകളിൽ പ്രവർത്തന റിപ്പോർട്ടുകൾ തയ്യാറാക്കുക എന്നിവ അധ്യാപകർക്ക് എളുപ്പത്തിലും വേഗത്തിലും പൂരിപ്പിക്കാൻ കഴിയും. ഉദ്യോഗസ്ഥരുടെ ജോലി സമയത്തെ ഡാറ്റ ഉപയോഗിച്ച് വേതനം വേഗത്തിൽ കണക്കാക്കാനുള്ള കഴിവ് അക്ക ing ണ്ടിംഗ് വകുപ്പ് വിലയിരുത്തും, കൂടാതെ സാമ്പത്തിക, നികുതി റിപ്പോർട്ടിംഗ് തയ്യാറാക്കലും ലളിതമാക്കും. ക്ലബ്ബിന്റെ മെറ്റീരിയൽ ഉപകരണങ്ങളുടെ നിയന്ത്രണം സിസ്റ്റം പരിപാലിക്കും, അടുത്ത കാലയളവിലേക്ക് ഒരു പ്രത്യേക സ്റ്റോക്കിന്റെ ലഭ്യത നിരീക്ഷിക്കും, കൂടാതെ ഒരു പുതിയ ബാച്ച് സാധനങ്ങൾ വാങ്ങുന്നതിന് ഒരു ആപ്ലിക്കേഷൻ സൃഷ്ടിക്കുന്നതിന് മുൻകൂട്ടി നിർദ്ദേശിക്കുകയും ചെയ്യും. ഒരു ഡിജിറ്റൽ ക്ലീനിംഗ്, ഇൻവെന്ററി ഷെഡ്യൂൾ ക്ലാസ് മുറികളെ ക്രമമായി നിലനിർത്തുകയും ലംഘനങ്ങൾ തടയുകയും ചെയ്യും. ‘റിപ്പോർട്ടുകൾ’ എന്ന മൂന്നാമത്തെ മൊഡ്യൂളിന് നന്ദി, വാഗ്ദാന ദിശകൾ നിർണ്ണയിക്കാൻ ബിസിനസ്സ് ഉടമകൾക്ക് ക്ലബിലെ യഥാർത്ഥ അവസ്ഥ വിലയിരുത്താൻ കഴിയും.
സോഫ്റ്റ്വെയറിന്റെ ഗുണങ്ങളുടെ ഒരു ഭാഗത്തെക്കുറിച്ച് മാത്രമാണ് ഞങ്ങൾ സംസാരിച്ചത്, അവയെല്ലാം ഒരു ലേഖനത്തിന്റെ ചട്ടക്കൂടിനുള്ളിൽ ചേരില്ല, അതിനാൽ എന്റർപ്രൈസ് ഓട്ടോമേഷനിൽ നിന്ന് മറ്റ് നേട്ടങ്ങൾ എന്തൊക്കെയാണെന്ന് മനസിലാക്കാൻ അവതരണം, വീഡിയോ അവലോകനം, ടെസ്റ്റ് ഫോർമാറ്റ് എന്നിവ ഉപയോഗിക്കാൻ ഞങ്ങൾ നിർദ്ദേശിക്കുന്നു . പ്രക്രിയകളുടെ കാര്യക്ഷമത, ഉദ്യോഗസ്ഥരുടെ സുതാര്യമായ നിയന്ത്രണം, ഏറ്റവും ധീരമായ തന്ത്രങ്ങളും പദ്ധതികളും നടപ്പിലാക്കാനുള്ള കഴിവ് എന്നിവയാണ് യുഎസ്യു സോഫ്റ്റ്വെയർ നടപ്പിലാക്കുന്നതിന്റെ ഫലം, കാരണം ചുമതലകളുടെ പ്രധാന ഭാഗം പ്രോഗ്രാം നിർവഹിക്കും.
ഡെമോ പതിപ്പ് ഡൗൺലോഡുചെയ്യുക
പ്രോഗ്രാം ആരംഭിക്കുമ്പോൾ, നിങ്ങൾക്ക് ഭാഷ തിരഞ്ഞെടുക്കാം.

നിങ്ങൾക്ക് ഡെമോ പതിപ്പ് സൗജന്യമായി ഡൗൺലോഡ് ചെയ്യാം. കൂടാതെ രണ്ടാഴ്ചത്തേക്ക് പ്രോഗ്രാമിൽ പ്രവർത്തിക്കുക. വ്യക്തതയ്ക്കായി ചില വിവരങ്ങൾ ഇതിനകം അവിടെ ഉൾപ്പെടുത്തിയിട്ടുണ്ട്.
ആരാണ് വിവർത്തകൻ?
യുഎസ്യു സോഫ്റ്റ്വെയർ ഓരോ ഉപയോക്താവിനും വിശ്വസനീയമായ സഹായിയായി മാറും, കാരണം പ്രവർത്തനങ്ങളുടെ ഒരു ഭാഗം ഏറ്റെടുക്കാനും മറ്റ് പ്രോജക്റ്റുകൾക്കായി താൽക്കാലിക വിഭവങ്ങൾ സ്വതന്ത്രമാക്കാനും കഴിയും. നന്നായി ചിന്തിച്ചതും അതേ സമയം ലളിതമായ ഉപയോക്തൃ ഇന്റർഫേസിനും നന്ദി, അത്തരം പ്രവർത്തന ഉപകരണങ്ങൾ നേരിടാത്ത ജീവനക്കാർക്ക് പോലും കോൺഫിഗറേഷൻ ഉപയോഗിക്കാൻ കഴിയും. സോഫ്റ്റ്വെയറിന്റെ പ്രവർത്തനപരമായ ഉള്ളടക്കം ബിസിനസിന്റെ ലക്ഷ്യങ്ങളെയും ഉപഭോക്താവിന്റെ ആഗ്രഹങ്ങളെയും ആശ്രയിച്ചിരിക്കുന്നു, പ്രഖ്യാപിത ആവശ്യങ്ങൾ നടപ്പിലാക്കാൻ ഞങ്ങൾ ശ്രമിക്കും.
ഒരു ഓർഗനൈസേഷനിൽ അല്ലെങ്കിൽ നിരവധി ബ്രാഞ്ചുകൾക്കിടയിൽ, ഉപയോക്താക്കൾ ഉൾപ്പെടെ ഒരൊറ്റ വിവര ഡാറ്റാബേസ് സൃഷ്ടിക്കപ്പെടുന്നു, അതേസമയം സ്ഥാനങ്ങളിൽ ആശയവിനിമയത്തിന്റെ ചരിത്രം അടങ്ങിയിരിക്കുന്നു.
കോൺഫിഗർ ചെയ്ത അൽഗോരിതംസ് അനുസരിച്ച് ക്ലബ് പ്രോഗ്രാം പരിപാലിക്കാൻ പ്ലാറ്റ്ഫോം സഹായിക്കും, ബോണസുകളുടെയും ഡിസ്ക s ണ്ടുകളുടെയും ശേഖരണം സ്വപ്രേരിതമായിരിക്കും. നിലവിലുള്ള പ്രമോഷനുകളെക്കുറിച്ച് ഉപഭോക്താക്കളെ അറിയിക്കുന്നതിനുള്ള ഒരു സ tool കര്യപ്രദമായ ഉപകരണം, വരാനിരിക്കുന്ന ഇവന്റുകൾ മെയിലിംഗ് ആയിരിക്കും, ഇ-മെയിൽ, തൽക്ഷണ സന്ദേശവാഹകർ, SMS എന്നിവ പോലുള്ള നിരവധി ആശയവിനിമയ ചാനലുകൾ ഉപയോഗിക്കുന്ന ഒരു വ്യക്തിഗത, വ്യക്തിഗതമാകാം.
മുറികളുടെ എണ്ണം, അധ്യാപകരുടെ വ്യക്തിഗത ഷെഡ്യൂളുകൾ, അച്ചടക്കം, പഠനഗ്രൂപ്പുകൾ എന്നിവ കണക്കിലെടുത്ത് കുട്ടികളുടെ ക്ലബിന്റെ ഡിജിറ്റൽ ഓർഗനൈസർ യാന്ത്രികമായി രൂപീകരിക്കുന്നു. ക്ലാസ് സമയത്ത് ഇൻവെന്ററി നൽകുന്നത് അല്ലെങ്കിൽ അധ്യാപന സാമഗ്രികളുടെ വിൽപ്പന സോഫ്റ്റ്വെയറിൽ പ്രതിഫലിക്കുന്നു, ഇത് നിങ്ങളുടെ നിലവിലെ ഇൻവെന്ററിയുടെ ട്രാക്ക് സൂക്ഷിക്കാൻ നിങ്ങളെ അനുവദിക്കുന്നു.
ഒരു കുട്ടികളുടെ ക്ലബിനായി ഒരു സോഫ്റ്റ്വെയർ ഓർഡർ ചെയ്യുക
പ്രോഗ്രാം വാങ്ങാൻ, ഞങ്ങളെ വിളിക്കുകയോ എഴുതുകയോ ചെയ്യുക. ഞങ്ങളുടെ സ്പെഷ്യലിസ്റ്റുകൾ ഉചിതമായ സോഫ്റ്റ്വെയർ കോൺഫിഗറേഷനിൽ നിങ്ങളോട് യോജിക്കും, ഒരു കരാറും പേയ്മെൻ്റിനായി ഒരു ഇൻവോയ്സും തയ്യാറാക്കും.
പ്രോഗ്രാം എങ്ങനെ വാങ്ങാം?
കരാറിൻ്റെ വിശദാംശങ്ങൾ അയയ്ക്കുക
ഓരോ ക്ലയൻ്റുമായി ഞങ്ങൾ ഒരു കരാറിൽ ഏർപ്പെടുന്നു. നിങ്ങൾക്ക് ആവശ്യമുള്ളത് കൃത്യമായി ലഭിക്കുമെന്ന നിങ്ങളുടെ ഉറപ്പാണ് കരാർ. അതിനാൽ, ആദ്യം നിങ്ങൾ ഒരു നിയമപരമായ സ്ഥാപനത്തിൻ്റെയോ വ്യക്തിയുടെയോ വിശദാംശങ്ങൾ ഞങ്ങൾക്ക് അയയ്ക്കേണ്ടതുണ്ട്. ഇത് സാധാരണയായി 5 മിനിറ്റിൽ കൂടുതൽ എടുക്കുന്നില്ല
മുൻകൂറായി പണമടയ്ക്കുക
പേയ്മെൻ്റിനുള്ള കരാറിൻ്റെയും ഇൻവോയ്സിൻ്റെയും സ്കാൻ ചെയ്ത പകർപ്പുകൾ നിങ്ങൾക്ക് അയച്ചതിന് ശേഷം, ഒരു മുൻകൂർ പേയ്മെൻ്റ് ആവശ്യമാണ്. CRM സിസ്റ്റം ഇൻസ്റ്റാൾ ചെയ്യുന്നതിനുമുമ്പ്, മുഴുവൻ തുകയും അടച്ചാൽ മതി, ഒരു ഭാഗം മാത്രം. വിവിധ പേയ്മെൻ്റ് രീതികൾ പിന്തുണയ്ക്കുന്നു. ഏകദേശം 15 മിനിറ്റ്
പ്രോഗ്രാം ഇൻസ്റ്റാൾ ചെയ്യും
ഇതിനുശേഷം, ഒരു നിർദ്ദിഷ്ട ഇൻസ്റ്റാളേഷൻ തീയതിയും സമയവും നിങ്ങളുമായി അംഗീകരിക്കപ്പെടും. പേപ്പർ വർക്ക് പൂർത്തിയാക്കിയതിന് ശേഷമുള്ള അതേ ദിവസത്തിലോ അടുത്ത ദിവസത്തിലോ ഇത് സാധാരണയായി സംഭവിക്കുന്നു. CRM സിസ്റ്റം ഇൻസ്റ്റാൾ ചെയ്ത ഉടൻ തന്നെ, നിങ്ങളുടെ ജീവനക്കാരന് പരിശീലനം നൽകാൻ നിങ്ങൾക്ക് ആവശ്യപ്പെടാം. പ്രോഗ്രാം 1 ഉപയോക്താവിനായി വാങ്ങിയതാണെങ്കിൽ, ഇതിന് 1 മണിക്കൂറിൽ കൂടുതൽ എടുക്കില്ല
ഫലം ആസ്വദിക്കൂ
അനന്തമായി ഫലം ആസ്വദിക്കൂ :) ദൈനംദിന ജോലികൾ ഓട്ടോമേറ്റ് ചെയ്യുന്നതിനായി സോഫ്റ്റ്വെയർ വികസിപ്പിച്ചെടുത്ത ഗുണനിലവാരം മാത്രമല്ല, പ്രതിമാസ സബ്സ്ക്രിപ്ഷൻ ഫീസിൻ്റെ രൂപത്തിലുള്ള ആശ്രിതത്വത്തിൻ്റെ അഭാവവും പ്രത്യേകിച്ചും സന്തോഷകരമാണ്. എല്ലാത്തിനുമുപരി, പ്രോഗ്രാമിനായി നിങ്ങൾ ഒരു തവണ മാത്രമേ പണം നൽകൂ.
ഒരു റെഡിമെയ്ഡ് പ്രോഗ്രാം വാങ്ങുക
നിങ്ങൾക്ക് ഇഷ്ടാനുസൃത സോഫ്റ്റ്വെയർ വികസനം ഓർഡർ ചെയ്യാനും കഴിയും
നിങ്ങൾക്ക് പ്രത്യേക സോഫ്റ്റ്വെയർ ആവശ്യകതകൾ ഉണ്ടെങ്കിൽ, ഇഷ്ടാനുസൃത വികസനം ഓർഡർ ചെയ്യുക. അപ്പോൾ നിങ്ങൾ പ്രോഗ്രാമുമായി പൊരുത്തപ്പെടേണ്ടതില്ല, പക്ഷേ നിങ്ങളുടെ ബിസിനസ്സ് പ്രക്രിയകളിലേക്ക് പ്രോഗ്രാം ക്രമീകരിക്കപ്പെടും!
കുട്ടികളുടെ ക്ലബിനായുള്ള സോഫ്റ്റ്വെയർ
സോഫ്റ്റ്വെയർ അൽഗോരിതം സാധനങ്ങളുടെ ഓട്ടോമേഷന് കാരണമാകുമെന്നതിനാൽ സ്ഥാനങ്ങളുടെ അഭാവം അനുവദിക്കാത്തതിനാൽ വെയർഹ house സ് വീണ്ടും നിറയ്ക്കുന്നതും വാങ്ങലുകളുടെ നിയന്ത്രണവും എളുപ്പവും വേഗവുമാകും.
സാമ്പത്തിക ഒഴുക്ക് നിരന്തരമായ നിയന്ത്രണത്തിലായിരിക്കും, പേയ്മെന്റുകൾ, ചെലവുകൾ, മറ്റ് ചെലവുകൾ എന്നിവയെക്കുറിച്ചുള്ള വിവരങ്ങൾ റിപ്പോർട്ടിൽ യാന്ത്രികമായി പ്രതിഫലിക്കും. ഡാറ്റയുടെ സുരക്ഷയ്ക്കായി ഒരു റിപ്പോർട്ടിംഗ് കോംപ്ലക്സ് അല്ലെങ്കിൽ ബാക്കപ്പ് തയ്യാറാക്കുന്നതിന്റെ ആവൃത്തി ക്രമീകരിക്കാൻ ആസൂത്രണ സംവിധാനം നിങ്ങളെ അനുവദിക്കുന്നു.
ഡാറ്റാ കൈമാറ്റത്തിനും പൊതുവായ കാറ്റലോഗുകളുടെ ഉപയോഗത്തിനുമായി ക്ലബിന്റെ ഡിവിഷനുകൾക്കിടയിൽ ഒരു പൊതു വിവര മേഖല സൃഷ്ടിക്കപ്പെടുന്നു, ഇത് കുട്ടികളുടെ ക്ലബ് മാനേജർമാർക്കുള്ള അക്ക ing ണ്ടിംഗ് പ്രക്രിയകളെ ലളിതമാക്കും. വിദൂര കണക്ഷൻ ഫോർമാറ്റ് മറ്റ് രാജ്യങ്ങളിൽ സ്ഥിതിചെയ്യുന്ന ബിസിനസ് ഓട്ടോമേഷനിലേക്ക് നയിക്കുന്നത് സാധ്യമാക്കുന്നു, ഇത് അപ്ലിക്കേഷന്റെ അന്താരാഷ്ട്ര പതിപ്പ് നൽകുന്നു. കൂടാതെ, ഓർഗനൈസേഷന്റെ വെബ്സൈറ്റ്, ടെലിഫോണി അല്ലെങ്കിൽ സിസിടിവി ക്യാമറകളുമായി സംയോജിപ്പിക്കാൻ നിങ്ങൾക്ക് ഓർഡർ ചെയ്യാൻ കഴിയും, ഇത് മറ്റ് സുപ്രധാന കമ്പനി പ്രക്രിയകളെ ഒരു സ convenient കര്യപ്രദമായ സ്ഥലത്ത് സംയോജിപ്പിക്കാൻ സഹായിക്കും!

