ఆపరేటింగ్ సిస్టమ్: Windows, Android, macOS
కార్యక్రమాల సమూహం: వ్యాపార ఆటోమేషన్
పిల్లల క్లబ్ కోసం సాఫ్ట్వేర్
- కాపీరైట్ మా ప్రోగ్రామ్లలో ఉపయోగించే వ్యాపార ఆటోమేషన్ యొక్క ప్రత్యేక పద్ధతులను రక్షిస్తుంది.

కాపీరైట్ - మేము ధృవీకరించబడిన సాఫ్ట్వేర్ ప్రచురణకర్త. మా ప్రోగ్రామ్లు మరియు డెమో వెర్షన్లను అమలు చేస్తున్నప్పుడు ఇది ఆపరేటింగ్ సిస్టమ్లో ప్రదర్శించబడుతుంది.

ధృవీకరించబడిన ప్రచురణకర్త - మేము చిన్న వ్యాపారాల నుండి పెద్ద వ్యాపారాల వరకు ప్రపంచవ్యాప్తంగా ఉన్న సంస్థలతో కలిసి పని చేస్తాము. మా కంపెనీ కంపెనీల అంతర్జాతీయ రిజిస్టర్లో చేర్చబడింది మరియు ఎలక్ట్రానిక్ ట్రస్ట్ గుర్తును కలిగి ఉంది.

విశ్వాసానికి సంకేతం
త్వరిత పరివర్తన.
మీరు ఇప్పుడు ఏమి చెయ్యాలనుకుంటున్నారు?
మీరు ప్రోగ్రామ్తో పరిచయం పొందాలనుకుంటే, వేగవంతమైన మార్గం మొదట పూర్తి వీడియోను చూడటం, ఆపై ఉచిత డెమో సంస్కరణను డౌన్లోడ్ చేసి, దానితో మీరే పని చేయండి. అవసరమైతే, సాంకేతిక మద్దతు నుండి ప్రదర్శనను అభ్యర్థించండి లేదా సూచనలను చదవండి.
WhatsApp
పని వేళల్లో మేము సాధారణంగా 1 నిమిషంలోపు ప్రతిస్పందిస్తాము
ప్రోగ్రామ్ను ఎలా కొనుగోలు చేయాలి?
ప్రోగ్రామ్ యొక్క స్క్రీన్షాట్ను వీక్షించండి
కార్యక్రమం గురించి వీడియో చూడండి
డెమో వెర్షన్ను డౌన్లోడ్ చేయండి
ప్రోగ్రామ్ యొక్క కాన్ఫిగరేషన్లను సరిపోల్చండి
సాఫ్ట్వేర్ ధరను లెక్కించండి
మీకు క్లౌడ్ సర్వర్ అవసరమైతే క్లౌడ్ ధరను లెక్కించండి
డెవలపర్ ఎవరు?
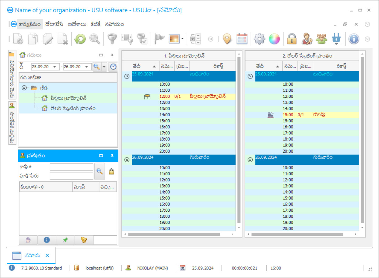
ప్రోగ్రామ్ స్క్రీన్ షాట్
స్క్రీన్షాట్ అనేది సాఫ్ట్వేర్ రన్ అవుతున్న ఫోటో. దాని నుండి మీరు CRM వ్యవస్థ ఎలా ఉంటుందో వెంటనే అర్థం చేసుకోవచ్చు. మేము UX/UI డిజైన్కు మద్దతుతో విండో ఇంటర్ఫేస్ని అమలు చేసాము. దీని అర్థం వినియోగదారు ఇంటర్ఫేస్ సంవత్సరాల వినియోగదారు అనుభవంపై ఆధారపడి ఉంటుంది. ప్రతి చర్య దానిని నిర్వహించడానికి అత్యంత అనుకూలమైన చోట ఖచ్చితంగా ఉంది. అటువంటి సమర్థ విధానానికి ధన్యవాదాలు, మీ పని ఉత్పాదకత గరిష్టంగా ఉంటుంది. స్క్రీన్షాట్ను పూర్తి పరిమాణంలో తెరవడానికి చిన్న చిత్రంపై క్లిక్ చేయండి.
మీరు కనీసం "స్టాండర్డ్" కాన్ఫిగరేషన్తో USU CRM సిస్టమ్ను కొనుగోలు చేస్తే, మీరు యాభై కంటే ఎక్కువ టెంప్లేట్ల నుండి డిజైన్ల ఎంపికను కలిగి ఉంటారు. సాఫ్ట్వేర్ యొక్క ప్రతి వినియోగదారు వారి అభిరుచికి అనుగుణంగా ప్రోగ్రామ్ రూపకల్పనను ఎంచుకోవడానికి అవకాశం ఉంటుంది. పని యొక్క ప్రతి రోజు ఆనందం కలిగించాలి!
ప్రతి సంవత్సరం విస్తరించిన విద్యారంగం క్రమంగా అభివృద్ధి చెందుతోంది, ఇది ఆశ్చర్యం కలిగించదు, ఎందుకంటే తల్లిదండ్రులు తమ పిల్లల పరిధులను విస్తృతం చేయడానికి, వివిధ కిడ్ క్లబ్ల సహాయంతో వారి ప్రతిభను అభివృద్ధి చేయడానికి ప్రయత్నిస్తారు, కానీ అటువంటి సంస్థల యజమానులు, ఇంతటి పోటీలో పిల్లల క్లబ్ అకౌంటింగ్ కోసం సాఫ్ట్వేర్ వంటి అదనపు నిర్వహణ సాధనాలు లేకుండా పర్యావరణం వారి సామర్థ్యానికి మించి ఉండదు. ఇప్పుడు మీరు పిల్లల క్రీడలు లేదా సృజనాత్మక క్లబ్లను కనుగొనవచ్చు, అలాగే ప్రోగ్రామింగ్, రోబోటిక్స్ యొక్క ఆధునిక రంగాలలో, ఎంపిక విస్తృతంగా ఉంది, ఇది పిల్లలు మరియు పెద్దలను ఆనందపరుస్తుంది. వైవిధ్యం యొక్క కోణం నుండి, ఇది ఖచ్చితంగా గొప్పది, కానీ ఒకసారి మీరు వ్యవస్థాపకుల వైపు నుండి ఈ పరిస్థితిని పరిశీలిస్తే మరియు అధిక పోటీ కస్టమర్లను ఆకర్షించడానికి ఒక ప్రత్యేక విధానం అవసరమని స్పష్టమవుతుంది, అయితే ప్రక్రియల ప్రవర్తనలో తప్పులు, సమ్మతి పరిశుభ్రత మరియు భద్రతను నిర్వహించడం అనుమతించబడదు. పిల్లల క్లబ్ను నిర్వహించడానికి సమర్థవంతమైన విధానంతో మాత్రమే ఆశించిన స్థాయి ప్రజాదరణ మరియు లాభదాయకతను కొనసాగించడం సాధ్యమవుతుంది, దీనికి చాలా కృషి మరియు సమయం అవసరం.
మీరు తేలుతూనే ఉండటమే కాకుండా మీ వ్యాపారాన్ని అభివృద్ధి చేసుకోవాలని, పరిశ్రమ నాయకుడిగా ఎదగాలని ప్రయత్నిస్తే, మీరు ఆదిమ నియంత్రణ పద్ధతులతో నిర్వహించలేరు. సాఫ్ట్వేర్ యొక్క ప్రభావం ఇతర ప్రాంతాలు మరియు పోటీదారుల విజయాల ద్వారా నిర్ధారించబడినందున, ఆటోమేషన్ యొక్క సామర్థ్యాన్ని మరియు నిర్వహణలో ప్రత్యేకమైన సాఫ్ట్వేర్ అల్గారిథమ్ల వాడకాన్ని అర్థం చేసుకునే నాయకులు. పిల్లల క్లబ్ యొక్క పనిలో ప్రొఫెషనల్ ప్లాట్ఫారమ్ల ఉపయోగం కార్యకలాపాల యొక్క ప్రతి అంశాన్ని ఆప్టిమైజ్ చేస్తుంది, విభాగాలను నిర్మిస్తుంది, తద్వారా సిబ్బంది వ్యవస్థ యొక్క నియంత్రణలో, సిబ్బంది ఖచ్చితంగా మరియు సమయానికి తమ విధులను నిర్వర్తిస్తారు. ఆధునిక సాంకేతిక పరిజ్ఞానాలు హాజరు, సేవ, బోధన, సరైన పత్ర ప్రవాహం మరియు గణనలను నిర్వహించడం, సరికాని మరియు లోపాలను నివారించడానికి సహాయపడతాయి. అలాగే, కొన్ని ప్రక్రియలు స్వయంచాలక ఆకృతిలోకి వెళ్తున్నాయి, అంటే ఉద్యోగులకు సమాచార మార్పిడికి ఎక్కువ సమయం ఉంటుంది మరియు పత్రికలను నింపడానికి మరియు నివేదికలను సిద్ధం చేయడానికి సాధారణ కార్యకలాపాలు కాదు. సాఫ్ట్వేర్ను ఎన్నుకునేటప్పుడు, కార్యాచరణ మరియు వాడుకలో సౌలభ్యం పట్ల శ్రద్ధ వహించాలని మేము సిఫార్సు చేస్తున్నాము, ఎందుకంటే వివిధ స్థాయిల శిక్షణ ఉన్న నిపుణులు దానితో పని చేస్తారు.
కిడ్ క్లబ్ అకౌంటింగ్ మరియు నిర్వహణ కోసం ఉత్తమ సాఫ్ట్వేర్ పరిష్కారాలలో ఒకటి మా అధునాతన మరియు తాజా అభివృద్ధి - యుఎస్యు సాఫ్ట్వేర్. ఇది వినియోగదారుల అభ్యర్థనలకు మరియు వ్యాపారం చేసే సూక్ష్మ నైపుణ్యాలకు అనుగుణంగా ఉంటుంది. అటువంటి సాధనాలను ఆపరేట్ చేయడంలో మునుపటి అనుభవం లేని సాధారణ ప్రజల కోసం సాఫ్ట్వేర్ కాన్ఫిగరేషన్ సృష్టించబడింది, ఇది చాలా త్వరగా దీన్ని నేర్చుకోవటానికి మరియు క్రియాశీల వినియోగాన్ని ప్రారంభించడానికి మిమ్మల్ని అనుమతిస్తుంది. యుఎస్యు సాఫ్ట్వేర్తో సుదీర్ఘ శిక్షణ, సంక్లిష్ట పదాలను గుర్తుంచుకోవడం వంటి అనేక ప్లాట్ఫారమ్ల మాదిరిగా కాకుండా, కేవలం రెండు గంటల్లో చిన్న బ్రీఫింగ్ మరియు ప్రాక్టీస్ ద్వారా వెళ్ళడం సరిపోతుంది. సాఫ్ట్వేర్ యొక్క పాండిత్యము వినియోగదారు ఇంటర్ఫేస్ను సర్దుబాటు చేసే అవకాశం మరియు ఏదైనా కార్యాచరణ రంగానికి సంబంధించిన సాధనాల సమితిలో ఉంటుంది, కాబట్టి పిల్లల క్లబ్ కిడ్ క్లబ్ యొక్క అంతర్గత పనులను ఆప్టిమైజ్ చేయడానికి సహాయపడే ఎంపికలను ఎన్నుకుంటుంది. మేము ఆటోమేషన్ కోసం ఒక వ్యక్తిగత విధానాన్ని ఉపయోగిస్తాము, క్లబ్ యొక్క లక్షణాలను విశ్లేషించాము, సాంకేతిక అసైన్మెంట్ డాక్యుమెంటేషన్ను కంపైల్ చేస్తాము మరియు సాంకేతిక సమస్యలపై అంగీకరించిన తర్వాత మాత్రమే మేము ఒక ప్రాజెక్ట్ను సృష్టించడం ప్రారంభిస్తాము.
అటువంటి ప్రత్యేక సామర్థ్యాలు ఉన్నప్పటికీ, అనుభవం లేని వ్యవస్థాపకులకు కూడా ఈ వ్యవస్థ సరసమైనది, ఎందుకంటే ధర నేరుగా ఎంచుకున్న కార్యాచరణపై ఆధారపడి ఉంటుంది. పెద్ద వ్యాపారవేత్తల కోసం, ఆటోమేషన్ యొక్క సామర్థ్యాలను విస్తరించే అదనపు సాధనాలను మేము అందించగలము, తద్వారా సాఫ్ట్వేర్ను పూర్తి స్థాయి భాగస్వామిగా చేస్తుంది, అది మిమ్మల్ని ఎప్పటికీ నిరాశపరచదు. అందువల్ల అపరిచితుడు క్లయింట్ బేస్ను ఉపయోగించలేరు, మేము అదనపు రక్షణను సృష్టించడానికి ప్రయత్నించాము, కాబట్టి రిజిస్టర్డ్ యూజర్లు అప్లికేషన్ ఎంటర్ చెయ్యవచ్చు మరియు పాస్వర్డ్ ఎంటర్ చేసిన తరువాత మాత్రమే లాగిన్ అవ్వండి. అలాగే, ఒక ఉద్యోగి కంప్యూటర్ నుండి ఎక్కువ కాలం లేనట్లయితే అతని ఖాతా స్వయంచాలకంగా బ్లాక్ చేయబడింది, కాబట్టి బయటి నుండి ఎవరూ పత్రాలను చూడలేరు. పిల్లల క్లబ్ కోసం సాఫ్ట్వేర్ క్రమానుగతంగా డేటాను ఆర్కైవ్ చేస్తుంది మరియు దాని యొక్క బ్యాకప్ కాపీని సృష్టిస్తుంది కాబట్టి, డిజిటల్ ఫైనాన్షియల్ డాక్యుమెంటేషన్ మరియు డేటాబేస్ల భద్రత గురించి మీరు ఆందోళన చెందాల్సిన అవసరం లేదు, ఇది హార్డ్వేర్ లోపాల విషయంలో సమాచారాన్ని త్వరగా మరియు సులభంగా పునరుద్ధరించడానికి మిమ్మల్ని అనుమతిస్తుంది. యుఎస్యు సాఫ్ట్వేర్ యొక్క మరొక ప్రయోజనం ఏమిటంటే కంప్యూటర్ల కోసం ప్రత్యేక అవసరాలు లేకపోవడం, ఖరీదైన పరికరాలను కొనవలసిన అవసరం లేదు, పని చేసినట్లయితే సరిపోతుంది, సేవ చేయగల పరికరాలు అందుబాటులో ఉన్నాయి.
డెవలపర్ ఎవరు?
అకులోవ్ నికోలాయ్
ఈ సాఫ్ట్వేర్ రూపకల్పన మరియు అభివృద్ధిలో పాల్గొన్న నిపుణుడు మరియు చీఫ్ ప్రోగ్రామర్.
2026-05-28
పిల్లల క్లబ్ కోసం సాఫ్ట్వేర్ వీడియో
ఈ వీడియో ఆంగ్లంలో ఉంది. కానీ మీరు మీ స్థానిక భాషలో ఉపశీర్షికలను ఆన్ చేయడానికి ప్రయత్నించవచ్చు.
ప్లాట్ఫాం ఇంటర్ఫేస్ మూడు మాడ్యూళ్ల ద్వారా ప్రాతినిధ్యం వహిస్తుంది, ఇవి ఉపయోగం యొక్క ఉద్దేశ్యం ప్రకారం విభజించబడ్డాయి, కానీ సమస్యలను పరిష్కరించేటప్పుడు ఒకదానితో ఒకటి సంకర్షణ చెందుతాయి. క్లబ్ గురించి సమాచారం, విద్యార్థుల జాబితాలు, ఉపాధ్యాయులు మరియు అన్ని డాక్యుమెంటేషన్లు 'రిఫరెన్స్లు' విభాగంలో నిల్వ చేయబడతాయి, అయితే ప్రతి స్థానం కస్టమర్లతో పరస్పర చర్య యొక్క చరిత్రను ప్రతిబింబించే డాక్యుమెంటేషన్తో కూడి ఉంటుంది, ఇది తదుపరి శోధనను సులభతరం చేస్తుంది మరియు డేటాతో పని చేస్తుంది . అదే బ్లాక్లో, ప్రక్రియల కోసం అల్గోరిథంలు, లెక్కల కోసం సూత్రాలు మరియు డాక్యుమెంటరీ రూపాల కోసం టెంప్లేట్లు సర్దుబాటు చేయబడతాయి, తద్వారా అవి పిల్లల సంస్థల కార్యకలాపాల యొక్క ప్రత్యేకతలకు అనుగుణంగా ఉంటాయి.
కాలక్రమేణా, ప్రోగ్రామ్ యొక్క సెట్టింగులు లేదా కాన్ఫిగరేషన్ను మార్చడం అవసరం కావచ్చు, వినియోగదారులు దీన్ని సులభంగా నిర్వహిస్తారు, కానీ సాఫ్ట్వేర్ యొక్క ఈ విభాగానికి ప్రాప్యత హక్కులతో. ‘మాడ్యూల్స్’ అని పిలువబడే రెండవ బ్లాక్ వినియోగదారులకు ప్రధాన వేదికగా మారుతుంది, ప్రతి ఒక్కటి వారి యాక్సెస్ హక్కుల చట్రంలో విధులను నిర్వర్తిస్తుంది, అయితే అలాంటి చర్యలు వారి లాగిన్ కింద మేనేజర్ స్క్రీన్పై ప్రత్యేక నివేదికలో ప్రతిబింబిస్తాయి. ఇక్కడ పిల్లల క్లబ్ యొక్క నిర్వాహకులు త్వరగా నమోదు చేస్తారు, సేవా ఒప్పందాన్ని పూరించండి, ఉపాధ్యాయుల షెడ్యూల్ మరియు సమూహాల సంపూర్ణత ఆధారంగా సరైన తరగతి షెడ్యూల్ను ఎంచుకుంటారు.
ఉపాధ్యాయులు హాజరు, పురోగతి, విద్యా కార్యకలాపాలను ప్లాన్ చేయడం, పాఠ్య ప్రణాళికలను రూపొందించడం మరియు పాక్షికంగా పూర్తయిన టెంప్లేట్లపై పని నివేదికలను సులభంగా మరియు త్వరగా నింపగలరు. సిబ్బంది పని గంటలలో డేటాను ఉపయోగించి వేతనాలను త్వరగా లెక్కించే సామర్థ్యాన్ని అకౌంటింగ్ విభాగం అంచనా వేస్తుంది మరియు ఆర్థిక మరియు పన్ను రిపోర్టింగ్ తయారీని కూడా సులభతరం చేస్తుంది. ఈ వ్యవస్థ క్లబ్ యొక్క మెటీరియల్ పరికరాల నియంత్రణను చూసుకుంటుంది, తరువాతి కాలానికి ఒక నిర్దిష్ట స్టాక్ లభ్యతను పర్యవేక్షిస్తుంది మరియు కొత్త బ్యాచ్ వస్తువుల కొనుగోలు కోసం ఒక దరఖాస్తును రూపొందించడానికి ముందుగానే ప్రతిపాదిస్తుంది. డిజిటల్ శుభ్రపరచడం మరియు జాబితా షెడ్యూల్ తరగతి గదులను క్రమంగా ఉంచుతుంది మరియు ఉల్లంఘనలను నివారిస్తుంది. ‘రిపోర్ట్స్’ అని పిలువబడే మూడవ మాడ్యూల్కు ధన్యవాదాలు, వ్యాపార యజమానులు క్లబ్లోని వాస్తవ పరిస్థితులను అంచనా వేయగలరు, మంచి దిశలను నిర్ణయించగలరు.
సాఫ్ట్వేర్ యొక్క ప్రయోజనాల్లో కొంత భాగం గురించి మాత్రమే మేము మాట్లాడాము, ఎందుకంటే అవన్నీ ఒక వ్యాసం యొక్క చట్రంలో సరిపోవు, అందువల్ల సంస్థ ఆటోమేషన్ నుండి ఇతర ప్రయోజనాలను పొందవచ్చో అర్థం చేసుకోవడానికి ప్రదర్శన, వీడియో సమీక్ష మరియు పరీక్ష ఆకృతిని ఉపయోగించమని మేము సూచిస్తున్నాము. . యుఎస్యు సాఫ్ట్వేర్ అమలు ఫలితం ప్రక్రియల సామర్థ్యం, సిబ్బందిపై పారదర్శక నియంత్రణ, అత్యంత సాహసోపేతమైన వ్యూహాలు మరియు ప్రణాళికలను అమలు చేయగల సామర్థ్యం, ఎందుకంటే పనుల యొక్క ప్రధాన భాగం కార్యక్రమం ద్వారా నిర్వహించబడుతుంది.
డెమో వెర్షన్ను డౌన్లోడ్ చేయండి
ప్రోగ్రామ్ను ప్రారంభించేటప్పుడు, మీరు భాషను ఎంచుకోవచ్చు.

మీరు డెమో వెర్షన్ను ఉచితంగా డౌన్లోడ్ చేసుకోవచ్చు. మరియు రెండు వారాల పాటు ప్రోగ్రామ్లో పని చేయండి. స్పష్టత కోసం కొంత సమాచారం ఇప్పటికే చేర్చబడింది.
అనువాదకుడు ఎవరు?
యుఎస్యు సాఫ్ట్వేర్ ప్రతి వినియోగదారుకు నమ్మకమైన సహాయకుడిగా మారుతుంది, ఎందుకంటే ఇది కార్యకలాపాల్లో కొంత భాగాన్ని స్వాధీనం చేసుకోగలదు, ఇతర ప్రాజెక్టులకు తాత్కాలిక వనరులను విముక్తి చేస్తుంది. బాగా ఆలోచించిన మరియు అదే సమయంలో సాధారణ వినియోగదారు ఇంటర్ఫేస్కు ధన్యవాదాలు, అటువంటి పని సాధనాలను ఎదుర్కోని ఉద్యోగులు కూడా కాన్ఫిగరేషన్ను ఉపయోగించగలరు. సాఫ్ట్వేర్ యొక్క క్రియాత్మక కంటెంట్ నేరుగా వ్యాపారం యొక్క లక్ష్యాలు మరియు కస్టమర్ యొక్క కోరికలపై ఆధారపడి ఉంటుంది, మేము పేర్కొన్న అవసరాలను అమలు చేయడానికి ప్రయత్నిస్తాము.
ఒక సంస్థలో లేదా అనేక శాఖల మధ్య, కస్టమర్లతో సహా ఒకే సమాచార డేటాబేస్ సృష్టించబడుతుంది, అయితే స్థానాలు పరస్పర చరిత్రను కలిగి ఉంటాయి.
కాన్ఫిగర్ చేయబడిన అల్గోరిథంల ప్రకారం, క్లబ్ ప్రోగ్రామ్ను నిర్వహించడానికి ప్లాట్ఫాం సహాయం చేస్తుంది, బోనస్ మరియు డిస్కౌంట్ల సేకరణ స్వయంచాలకంగా ఉంటుంది. కొనసాగుతున్న ప్రమోషన్ల గురించి కస్టమర్లకు తెలియజేయడానికి అనుకూలమైన సాధనం, రాబోయే ఈవెంట్లు మెయిలింగ్ అవుతాయి, ఇది ఇ-మెయిల్, ఇన్స్టంట్ మెసెంజర్స్ మరియు ఎస్ఎంఎస్ వంటి అనేక కమ్యూనికేషన్ ఛానెల్లను ఉపయోగించి మాస్, వ్యక్తి కావచ్చు.
పిల్లల క్లబ్ యొక్క డిజిటల్ ఆర్గనైజర్ స్వయంచాలకంగా ఏర్పడుతుంది, గదుల సంఖ్య, ఉపాధ్యాయుల వ్యక్తిగత షెడ్యూల్, విభాగాలు మరియు అధ్యయన సమూహాలను పరిగణనలోకి తీసుకుంటుంది. తరగతి సమయంలో జాబితా ఇవ్వడం లేదా బోధనా సామగ్రి అమ్మకం సాఫ్ట్వేర్లో ప్రతిబింబిస్తుంది, ఇది మీ ప్రస్తుత జాబితాను ట్రాక్ చేయడానికి మిమ్మల్ని అనుమతిస్తుంది.
పిల్లల క్లబ్ కోసం సాఫ్ట్వేర్ను ఆర్డర్ చేయండి
ప్రోగ్రామ్ను కొనుగోలు చేయడానికి, మాకు కాల్ చేయండి లేదా వ్రాయండి. మా నిపుణులు తగిన సాఫ్ట్వేర్ కాన్ఫిగరేషన్పై మీతో అంగీకరిస్తారు, ఒప్పందం మరియు చెల్లింపు కోసం ఇన్వాయిస్ను సిద్ధం చేస్తారు.
ప్రోగ్రామ్ను ఎలా కొనుగోలు చేయాలి?
ఒప్పందం కోసం వివరాలను పంపండి
మేము ప్రతి క్లయింట్తో ఒప్పందం కుదుర్చుకుంటాము. కాంట్రాక్టు అనేది మీకు అవసరమైన వాటిని మీరు ఖచ్చితంగా స్వీకరిస్తారనే మీ హామీ. కాబట్టి, ముందుగా మీరు చట్టపరమైన పరిధి లేదా వ్యక్తి యొక్క వివరాలను మాకు పంపాలి. దీనికి సాధారణంగా 5 నిమిషాల కంటే ఎక్కువ సమయం పట్టదు
ముందస్తు చెల్లింపు చేయండి
చెల్లింపు కోసం ఒప్పందం మరియు ఇన్వాయిస్ యొక్క స్కాన్ చేసిన కాపీలను మీకు పంపిన తర్వాత, ముందస్తు చెల్లింపు అవసరం. దయచేసి CRM సిస్టమ్ను ఇన్స్టాల్ చేసే ముందు, పూర్తి మొత్తాన్ని కాకుండా కొంత భాగాన్ని మాత్రమే చెల్లించాలని గుర్తుంచుకోండి. వివిధ చెల్లింపు పద్ధతులకు మద్దతు ఉంది. సుమారు 15 నిమిషాలు
ప్రోగ్రామ్ ఇన్స్టాల్ చేయబడుతుంది
దీని తరువాత, నిర్దిష్ట సంస్థాపన తేదీ మరియు సమయం మీతో అంగీకరించబడుతుంది. ఇది సాధారణంగా వ్రాతపని పూర్తయిన తర్వాత అదే లేదా మరుసటి రోజు జరుగుతుంది. CRM సిస్టమ్ను ఇన్స్టాల్ చేసిన వెంటనే, మీరు మీ ఉద్యోగికి శిక్షణ కోసం అడగవచ్చు. ప్రోగ్రామ్ 1 వినియోగదారు కోసం కొనుగోలు చేయబడితే, దీనికి 1 గంట కంటే ఎక్కువ సమయం పట్టదు
ఫలితాన్ని ఆస్వాదించండి
ఫలితాన్ని అనంతంగా ఆస్వాదించండి :) రోజువారీ పనిని స్వయంచాలకంగా మార్చడానికి సాఫ్ట్వేర్ అభివృద్ధి చేయబడిన నాణ్యత మాత్రమే కాకుండా, నెలవారీ చందా రుసుము రూపంలో ఆధారపడకపోవడం కూడా ప్రత్యేకంగా సంతోషకరమైనది. అన్ని తరువాత, మీరు ప్రోగ్రామ్ కోసం ఒకసారి మాత్రమే చెల్లించాలి.
రెడీమేడ్ ప్రోగ్రామ్ను కొనుగోలు చేయండి
మీరు అనుకూల సాఫ్ట్వేర్ అభివృద్ధిని కూడా ఆర్డర్ చేయవచ్చు
మీకు ప్రత్యేక సాఫ్ట్వేర్ అవసరాలు ఉంటే, అనుకూల అభివృద్ధిని ఆర్డర్ చేయండి. అప్పుడు మీరు ప్రోగ్రామ్కు అనుగుణంగా ఉండవలసిన అవసరం లేదు, కానీ ప్రోగ్రామ్ మీ వ్యాపార ప్రక్రియలకు సర్దుబాటు చేయబడుతుంది!
పిల్లల క్లబ్ కోసం సాఫ్ట్వేర్
సాఫ్ట్వేర్ అల్గోరిథంలు జాబితా యొక్క ఆటోమేషన్కు దారి తీస్తుంది మరియు స్థానాలు లేకపోవడాన్ని అనుమతించనందున గిడ్డంగిని తిరిగి నింపడం మరియు కొనుగోళ్ల నియంత్రణ సులభం మరియు వేగంగా మారుతుంది.
ఆర్థిక ప్రవాహాలు స్థిరమైన నియంత్రణలో ఉంటాయి, చెల్లింపులు, ఖర్చులు మరియు ఇతర ఖర్చులపై సమాచారం స్వయంచాలకంగా నివేదికలో ప్రతిబింబిస్తుంది. డేటా భద్రత కోసం, రిపోర్టింగ్ కాంప్లెక్స్ లేదా బ్యాకప్ తయారీ యొక్క ఫ్రీక్వెన్సీని కాన్ఫిగర్ చేయడానికి ప్రణాళిక వ్యవస్థ మిమ్మల్ని అనుమతిస్తుంది.
డేటా మార్పిడి మరియు సాధారణ కేటలాగ్ల ఉపయోగం కోసం క్లబ్ యొక్క విభాగాల మధ్య ఒక సాధారణ సమాచార ప్రాంతం సృష్టించబడుతుంది, ఇది పిల్లల క్లబ్ నిర్వాహకులకు అకౌంటింగ్ ప్రక్రియలను కూడా సులభతరం చేస్తుంది. రిమోట్ కనెక్షన్ ఫార్మాట్ వ్యాపార ఆటోమేషన్కు దారి తీస్తుంది, ఇది ఇతర దేశాలలో ఉంది, ఇది అప్లికేషన్ యొక్క అంతర్జాతీయ వెర్షన్ను అందిస్తుంది. అదనంగా, మీరు సంస్థ యొక్క వెబ్సైట్, టెలిఫోనీ లేదా సిసిటివి కెమెరాలతో ఏకీకరణను ఆర్డర్ చేయవచ్చు, ఇది ఇతర ముఖ్యమైన కంపెనీ ప్రక్రియలను ఒకే అనుకూలమైన ప్రదేశంలో కలపడానికి కూడా సహాయపడుతుంది!

