Sistema operativo: Windows, Android, macOS
Grupo de programas: Automatización empresarial
Software para un club infantil
- O copyright protexe os métodos exclusivos de automatización empresarial que se utilizan nos nosos programas.

Dereitos de autor - Somos un editor de software verificado. Isto móstrase no sistema operativo cando se executan os nosos programas e versións de demostración.

Editor verificado - Traballamos con organizacións de todo o mundo, desde pequenas empresas ata grandes. A nosa empresa está incluída no rexistro internacional de empresas e conta cunha marca electrónica de confianza.

Sinal de confianza
Transición rápida.
Que queres facer agora?
Se queres familiarizarte co programa, o xeito máis rápido é ver primeiro o vídeo completo e despois descargar a versión de demostración gratuíta e traballar con el. Se é necesario, solicite unha presentación ao soporte técnico ou lea as instrucións.
WhatsApp
Durante o horario laboral, normalmente respondemos nun minuto
Como mercar o programa?
Ver unha captura de pantalla do programa
Mira un vídeo sobre o programa
Descarga a versión demo
Comparar configuracións do programa
Calcula o custo do software
Calcula o custo da nube se necesitas un servidor na nube
Quen é o desenvolvedor?
Captura de pantalla do programa
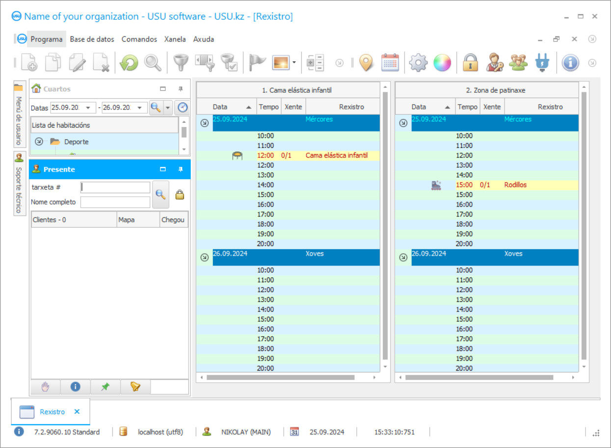
Unha captura de pantalla é unha foto do software en execución. Desde ela podes comprender inmediatamente como é un sistema CRM. Implementamos unha interface de fiestra con soporte para o deseño UX/UI. Isto significa que a interface de usuario baséase en anos de experiencia do usuario. Cada acción sitúase exactamente onde é máis conveniente realizala. Grazas a un enfoque tan competente, a súa produtividade laboral será máxima. Fai clic na imaxe pequena para abrir a captura de pantalla en tamaño completo.
Se compras un sistema USU CRM cunha configuración de polo menos "Estándar", terás unha selección de deseños entre máis de cincuenta modelos. Cada usuario do software terá a oportunidade de escoller o deseño do programa segundo o seu gusto. Cada día de traballo debe traer alegría!
O campo da educación estendida está a desenvolverse constantemente cada ano, isto non é de estrañar, xa que os pais se esforzan por ampliar os horizontes dos seus fillos, desenvolver o seu talento coa axuda de varios clubs infantís, pero os donos desas organizacións, nunha situación tan competitiva. o ambiente non pode manterse á altura da súa eficiencia sen ferramentas de xestión adicionais, como software para a contabilidade dos clubs infantís. Agora podes atopar clubs deportivos ou creativos para nenos, así como en áreas modernas de programación, robótica, a elección é ampla, o que sen dúbida agrada a nenos e adultos. Desde o punto de vista da diversidade, isto é certamente estupendo, pero unha vez que observas esta situación desde o lado dos empresarios e queda claro que a alta competencia require un enfoque especial para atraer clientes, mentres que os erros na conduta dos procesos non está permitido manter a limpeza e a seguridade. Só cun enfoque competente para xestionar o club infantil será posible manter o nivel esperado de popularidade e rendibilidade, que require moito esforzo e tempo.
Se te esforzas non só por manterse á boia, senón que tamén planeas desenvolver o teu negocio, convértete nun líder da industria, non poderás manexalo con métodos primitivos de control. Líderes que pensan adiante e entenden o potencial da automatización e o uso de algoritmos de software especializados na xestión, xa que a eficacia do software está confirmada polos éxitos doutras áreas e competidores. O uso de plataformas profesionais no traballo do club infantil optimizará todos os aspectos da actividade, estruturará os departamentos para que o persoal cumpra con precisión e puntualidade as súas funcións, baixo o control do sistema. As modernas tecnoloxías axudarán a establecer un control transparente da asistencia, o servizo, a docencia, manterán un fluxo e cálculos documentais correctos, evitando inexactitudes e erros. Ademais, algúns dos procesos están a pasar a un formato automatizado, o que significa que os empregados terán máis tempo para as comunicacións e non operacións rutineiras para cubrir revistas e preparar informes. Ao elixir o software, recomendamos prestar atención á funcionalidade e facilidade de uso, xa que especialistas con diferentes niveis de formación traballarán con el.
Unha das mellores solucións de software para a contabilidade e xestión do club infantil é o noso desenvolvemento avanzado e máis recente: o software USU. Pode adaptarse ás peticións dos usuarios e aos matices de facer negocios. A configuración do software creouse para persoas comúns que non tiñan experiencia previa na operación destas ferramentas, isto permitiralle dominalo moi rapidamente e comezar a usalo activamente. A diferenza de moitas plataformas, que requiren un adestramento longo, memorizando termos complexos, co software USU, basta con realizar un breve briefing e practicar nun par de horas. A versatilidade do software reside na posibilidade de axustar a interface de usuario e un conxunto de ferramentas para calquera campo de actividade, polo que o club infantil elixirá opcións que axudarán a optimizar as tarefas internas do club infantil. Usamos un enfoque individual de automatización, analizamos as características do club, compilamos documentación técnica sobre as tarefas e só despois de acordar as cuestións técnicas comezamos a crear un proxecto.
A pesar destas capacidades únicas, o sistema segue a ser accesible incluso para emprendedores novatos, xa que o prezo depende directamente da funcionalidade seleccionada. Para os grandes empresarios, podemos ofrecer ferramentas adicionais que ampliarán as capacidades da automatización, facendo deste software un socio de pleno dereito que nunca te defraudará. Para que ningún descoñecido poida usar a base de clientes, intentamos crear protección adicional, para que os usuarios rexistrados poidan entrar na aplicación e só despois de introducir un contrasinal, inicien sesión. Ademais, se un empregado está ausente do ordenador durante un longo período, entón a súa conta está bloqueada automaticamente, polo que ninguén de fóra poderá ver os documentos. Non terá que preocuparse pola seguridade da documentación financeira dixital e as bases de datos, xa que o software do club infantil arquivará periodicamente os datos e creará unha copia de seguridade do mesmo, o que lle permitirá restaurar a información de xeito rápido e sinxelo en caso de fallos de hardware. Outra vantaxe do software USU é a ausencia de requisitos especiais para ordenadores, non hai necesidade de mercar equipos caros, é suficiente con ter dispoñibles dispositivos funcionables.
Quen é o desenvolvedor?
Akulov Nikolay
Experto e programador xefe que participou no deseño e desenvolvemento deste software.
2026-05-28
Vídeo de software para un club infantil
Este vídeo está en inglés. Pero podes probar a activar os subtítulos na túa lingua nativa.
A interface da plataforma está representada por tres módulos, que se dividen segundo o propósito de uso, pero que tamén interactúan entre eles ao resolver problemas. A información sobre o club, listas de estudantes, profesores e toda a documentación gardarase na sección "Referencias", mentres que cada posición vai acompañada de documentación que reflicte o historial de interacción cos clientes, o que simplificará a busca posterior e o traballo cos datos . No mesmo bloque, axústanse algoritmos para procesos, fórmulas para cálculos e modelos para formularios documentais para que se correspondan coas especificidades das actividades das organizacións infantís.
Co paso do tempo, pode ser necesario cambiar a configuración ou a configuración do programa, os propios usuarios manexaranse facilmente, pero con dereitos de acceso a esta sección do software. O segundo bloque, chamado 'Módulos' converterase na principal plataforma para os usuarios, cada un no marco dos seus dereitos de acceso realizará funcións, mentres que estas accións reflíctense no seu inicio de sesión nun informe separado na pantalla do xestor. Aquí os administradores do club infantil rexistraranse rapidamente, completarán un acordo de servizo, seleccionarán o horario de clase óptimo en función do horario dos profesores e da plenitude dos grupos.
Os profesores poderán cubrir facilmente e rapidamente un rexistro de asistencia, progresar, planificar actividades educativas, xerar plans de leccións e preparar informes de traballo sobre modelos parcialmente completados. O departamento de contabilidade avaliará a capacidade de calcular rapidamente os salarios empregando datos sobre o horario de traballo do persoal e tamén simplificará a preparación de informes financeiros e fiscais. O sistema encargarase do control do material material do club, supervisará a dispoñibilidade dun determinado stock para o seguinte período e proporá con antelación crear unha aplicación para a compra dun novo lote de mercadorías. Un calendario dixital de limpeza e inventario manterá as aulas en orde e evitará infraccións. Grazas ao terceiro módulo chamado "Informes", os donos de empresas poderán avaliar o estado real das cousas no club, para determinar direccións prometedoras.
Falamos só dunha parte das vantaxes do software, xa que todas non se encaixan no marco dun artigo, polo tanto, suxerimos usar a presentación, a revisión de vídeo e o formato de proba para comprender que outras vantaxes se poden obter coa automatización empresarial . O resultado da implementación do software USU será a eficiencia dos procesos, o control transparente do persoal, a capacidade de implementar as estratexias e plans máis atrevidos, xa que o programa realizará a parte principal das tarefas.
Descarga a versión demo
Ao iniciar o programa, pode seleccionar o idioma.

Podes descargar a versión demo de balde. E traballar no programa durante dúas semanas. Algunha información xa se incluíu alí para claridade.
Quen é o tradutor?
O software USU converterase nun asistente fiable para todos os usuarios, xa que poderá facerse cargo das operacións, liberando recursos temporais para outros proxectos. Grazas a unha interface de usuario ben pensada e á vez sinxela, incluso aqueles empregados que non atoparon esas ferramentas de traballo poderán usar a configuración. O contido funcional do software depende directamente dos obxectivos da empresa e dos desexos do cliente, intentaremos implementar as necesidades indicadas.
Nunha organización ou entre moitas sucursais, créase unha única base de datos de información, incluso para clientes, mentres que as posicións conteñen o historial de interacción.
A plataforma axudará a manter o programa do club, a acumulación de bonos e descontos será automática, segundo os algoritmos configurados. Unha ferramenta conveniente para notificar aos clientes sobre as promocións en curso, os próximos eventos serán enviados por correo, pode ser masivo, individual, usando varias canles de comunicación, como correo electrónico, mensaxería instantánea e SMS.
O organizador dixital do club infantil créase automaticamente, tendo en conta o número de habitacións, os horarios persoais dos profesores, as disciplinas e os grupos de estudo. O fornecemento de inventario durante a clase ou a venda de material didáctico reflíctese no software, o que lle permite facer un seguimento do seu inventario actual.
Encargar un software para un club infantil
Para mercar o programa, só tes que chamarnos ou escribirnos. Os nosos especialistas acordarán contigo a configuración de software adecuada, elaborarán un contrato e unha factura para o pago.
Como mercar o programa?
Enviar detalles para o contrato
Facemos un acordo con cada cliente. O contrato é a túa garantía de que recibirás exactamente o que necesitas. Polo tanto, primeiro debes enviarnos os datos dunha persoa xurídica ou persoa física. Isto xeralmente non leva máis de 5 minutos
Facer un pago anticipado
Despois de enviarlle copias dixitalizadas do contrato e da factura de pago, é necesario un pago anticipado. Teña en conta que antes de instalar o sistema CRM, é suficiente pagar non a cantidade total, senón só unha parte. Admítense varios métodos de pago. Aproximadamente 15 minutos
O programa instalarase
Despois diso, acordarase con vostede unha data e hora de instalación específicas. Isto adoita ocorrer o mesmo día ou ao día seguinte despois de completar a documentación. Inmediatamente despois de instalar o sistema CRM, pode solicitar formación para o seu empregado. Se o programa se compra para 1 usuario, non levará máis de 1 hora
Goza do resultado
Goza do resultado sen parar :) O que é especialmente agradable non só é a calidade coa que se desenvolveu o software para automatizar o traballo diario, senón tamén a falta de dependencia en forma de cota de subscrición mensual. Despois de todo, só pagarás unha vez polo programa.
Compre un programa preparado
Tamén pode solicitar o desenvolvemento de software personalizado
Se tes requisitos especiais de software, solicita un desenvolvemento personalizado. Entón non terás que adaptarte ao programa, pero o programa axustarase aos teus procesos comerciais.
Software para un club infantil
A reposición do almacén e o control das compras serán máis fáciles e rápidos xa que os algoritmos de software conducirán á automatización do inventario e non permitirán a falta de posicións.
Os fluxos financeiros manteranse baixo control constante, a información sobre pagamentos, gastos e outros custos reflíctese automaticamente no informe. O sistema de planificación permítelle configurar a frecuencia de preparación dun complexo de informes ou copia de seguridade, para a seguridade dos datos.
Créase unha área de información común entre as divisións do club para o intercambio de datos e o uso de catálogos comúns, isto tamén simplificará os procesos contables para os xestores de clubs infantís. O formato de conexión remota permite conducir á automatización empresarial, que se atopa noutros países, proporcionando unha versión internacional da aplicación. Ademais, podes solicitar a integración co sitio web, a telefonía ou as cámaras CCTV da organización, o que tamén axudará a combinar outros procesos vitais da empresa nun lugar conveniente.

