د ماشومانو کلب لپاره سافټویر
- د کاپي حق د سوداګرۍ اتوماتیک ځانګړي میتودونه ساتي چې زموږ په برنامو کې کارول کیږي.

د چاپ حق - موږ د تصدیق شوي سافټویر خپرونکي یو. دا په عملیاتي سیسټم کې ښودل کیږي کله چې زموږ برنامې او ډیمو نسخې چلوي.

تایید شوی خپرونکی - موږ د نړۍ په کچه د سازمانونو سره د کوچني سوداګرۍ څخه تر لویو پورې کار کوو. زموږ شرکت د شرکتونو په نړیوال راجستر کې شامل دی او د بریښنایی باور نښه لري.

د باور نښه
چټک لیږد.
اوس څه کول غواړې؟
که تاسو غواړئ د برنامه سره آشنا شئ ، ترټولو ګړندۍ لاره دا ده چې لومړی بشپړ ویډیو وګورئ ، او بیا وړیا ډیمو نسخه ډاونلوډ کړئ او پخپله ورسره کار وکړئ. که اړتیا وي، د تخنیکي مالتړ څخه د پریزنټشن غوښتنه وکړئ یا لارښوونې ولولئ.
WhatsApp
د سوداګرۍ ساعتونو په جریان کې موږ معمولا په 1 دقیقو کې ځواب ورکوو
برنامه څنګه واخلئ؟
د پروګرام سکرین شاټ وګورئ
د پروګرام په اړه ویډیو وګورئ
ډیمو نسخه ډاونلوډ کړئ
د پروګرام ترتیبونه پرتله کړئ
د سافټویر لګښت محاسبه کړئ
د بادل لګښت محاسبه کړئ که تاسو د بادل سرور ته اړتیا لرئ
پرمخ وړونکی څوک دی؟
د پروګرام سکرین شاټ
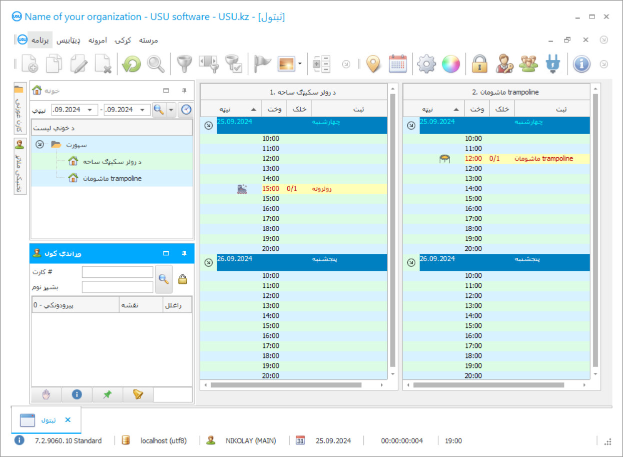
یو سکرین شاټ د سافټویر چلولو عکس دی. له دې څخه تاسو کولی شئ سمدلاسه پوه شئ چې د CRM سیسټم څه ډول ښکاري. موږ د UX/UI ډیزاین لپاره د ملاتړ سره د کړکۍ انٹرفیس پلي کړی. دا پدې مانا ده چې د کاروونکي انٹرفیس د کاروونکي تجربې پراساس دی. هر عمل په سمه توګه موقعیت لري چیرې چې دا ترسره کول خورا اسانه دي. د داسې وړ چلند څخه مننه، ستاسو د کار تولید به اعظمي وي. په کوچني عکس کلیک وکړئ ترڅو سکرین شاټ په بشپړ انداز کې خلاص کړئ.
که تاسو د لږترلږه "معیاري" ترتیب سره د USU CRM سیسټم وپیرئ، نو تاسو به له پنځوسو څخه ډیر ټیمپلیټونو څخه ډیزاین انتخاب ولرئ. د سافټویر هر کارونکي به د دې فرصت ولري چې د خپل ذوق سره سم د برنامه ډیزاین غوره کړي. د کار هره ورځ باید خوښۍ راوړي!
د پراخې زده کړې ساحه هرکال په دوامداره توګه وده کوي ، دا د حیرانتیا خبره نده ، ځکه چې والدین هڅه کوي د خپلو ماشومانو افق پراخ کړي ، د ماشوم د مختلف کلبونو په مرسته خپل وړتیا ته وده ورکړي ، مګر د داسې سازمانونو مالکین په داسې لوړه سیالۍ کې چاپیریال نشي کولی د اضافي مدیریت وسیلو پرته د دوی موثریت په سر کې پاتې نشي ، لکه د ماشومانو کلب حساب لپاره سافټویر. اوس تاسو کولی شئ د ماشومانو لوبې یا تخلیقي کلبونه ومومئ ، په بیله بیا د پروګرام کولو ، روباټیکونو په عصري برخو کې ، انتخاب خورا پراخه دی ، کوم چې بې له شکه ماشومان او لویان خوښوي. د تنوع له نظره ، دا په حقیقت کې خورا ښه دی ، مګر یوځل چې تاسو د وضعیت د متشبثینو له اړخ څخه ګورئ او څرګنده شوه چې لوړه سیالي د پیرودونکو راجلبولو لپاره ځانګړې کړنلارې ته اړتیا لري ، پداسې حال کې چې د پروسو په ترسره کولو کې غلطي ، سره یوځای کیدل د پاکوالي ساتنه او خوندیتوب ته اجازه نشته. یوازې د کوچنيانو کلب اداره کولو لپاره د یوې وړ چلند سره به دا ممکنه وي چې د شهرت او ګټې تمه شوې کچه وساتل شي ، کوم چې ډیرو هڅو او وخت ته اړتیا لري.
که تاسو نه یوازې د آرام پاتې کیدو لپاره هڅه وکړئ بلکه د خپلې سوداګرۍ پراختیا لپاره هم پلان لرئ ، د صنعت مشر شئ ، نو تاسو به د دې توان ونلرئ چې د کنټرول لومړني میتودونه اداره کړئ. مشران چې مخکې فکر کوي او د اتومات کولو ظرفیت او په مدیریت کې د ځانګړي سافټویر الګوریتمونو کارولو پوهه لري ، ځکه چې د سافټویر موثریت د نورو ساحو او سیالانو بریالیتوبونو لخوا تایید شوی. د ماشومانو کلب په کار کې د مسلکي پلیټ فارمونو کارول به د فعالیت هر اړخ اصلاح کړي ، څانګې رامینځته کړي ، ترڅو کارمندان په دقت سره او دندې په سمه توګه ترسره کړي ، د سیسټم تر کنټرول لاندې. عصري ټیکنالوژي به د ګډون شفافیت کنټرول رامینځته کولو ، خدماتو ، ښوونې ، د سم سند سند جریان او محاسبې ساتلو کې مرسته وکړي ، د غلطیو او غلطیو څخه مخنیوی وکړي. همچنان ، ځینې پروسې په اتومات ب formatه کې حرکت کوي ، پدې معنی چې کارمندان به د مواصلاتو لپاره ډیر وخت ولري نه د جریانونو ډکولو او راپور چمتو کولو لپاره ورځني عملیات. کله چې د سافټویر غوره کول ، موږ سپارښتنه کوو چې فعالیت او اسانه کارول ته پاملرنه وکړو ، ځکه چې د مختلف کچې روزنې متخصصین به ورسره کار وکړي.
د ماشوم کلب محاسبې او مدیریت لپاره غوره سافټویر حلونه زموږ پرمختللي او وروستي پرمختګ دی - د USU سافټویر. دا کولی شي د کاروونکو غوښتنو او د سوداګرۍ کولو بارونو سره تطابق وکړي. د سافټویر تشکیلات د عادي خلکو لپاره رامینځته شوي څوک چې د ورته وسیلو چلولو هیڅ پخوانۍ تجربه نه درلوده ، دا به تاسو ته اجازه درکړي چې ډیر ژر دې ماسټر او فعاله کارول پیل کړئ. د ډیری پلیټ فارمونو برخلاف ، کوم چې اوږد روزنې ته اړتیا لري ، د USU سافټویر سره پیچلي شرایط حفظ کول ، دا بس دی چې یوازې په څو ساعتونو کې لنډ لنډیز او تمرین ترسره کړئ. د سافټویر استثمار د فعالیت هرې برخې لپاره د کارونکي انٹرفیس او اوزارونو سیټ تنظیمولو امکان پورې اړه لري ، نو د ماشومانو کلب به داسې انتخابونه غوره کړي چې د ماشوم کلب داخلي دندو اصلاح کولو کې مرسته وکړي. موږ د اتومات کولو لپاره انفرادي چلند کاروو ، د کلب ب featuresې تحلیل کوو ، تخنیکي دندې اسناد ترتیب کوو ، او یوازې په تخنیکي مسلو موافقې وروسته موږ د پروژې رامینځته کول پیل کوو.
د ورته ځانګړي ظرفیتونو سربیره ، سیسټم حتی د نوي زده کونکو لپاره ارزانه پاتې کیږي ، ځکه چې نرخ په مستقیم ډول په ټاکل شوي فعالیت پورې اړه لري. د لوی سوداګرو لپاره ، موږ اضافي وسایل وړاندیز کولی شو چې د اتومات کولو ظرفیتونه به پراخه کړي ، په دې توګه سافټویر د بشپړ ملګري په توګه رامینځته کیږي چې هیڅکله به تاسو ته زیان ونه رسوي. نو ځکه چې هیڅ اجنبی نشي کولی د پیرودونکي اساس وکاروي ، موږ د اضافي محافظت رامینځته کولو هڅه وکړه ، نو راجستر شوي کارونکي کولی شي غوښتنلیک ته دننه شي او یوازې د پټنوم دننه کولو وروسته ، ننوځی. هم ، که چیرې یو کارمند د اوږدې مودې لپاره د کمپیوټر څخه غیر حاضر وي ، نو د هغه حساب په اتوماتيک ډول بند شوی دی ، له همدې امله له بهر څخه هیڅ څوک نشي کولی چې اسناد وګوري. تاسو به د ډیجیټل مالي اسنادو او ډیټابیسونو د خوندیتوب په اړه اندیښنه ونلرئ ځکه چې د ماشومانو کلب لپاره سافټویر به په وقتي ډول ډاټا آرشیف کوي او د دې بیک اپ کاپي به رامینځته کوي ، کوم چې تاسو ته اجازه درکوي په سمدستي او اسانۍ سره د هارډویر غلطیو په صورت کې معلومات بیرته راشي. د USU سافټویر بله ګټه د کمپیوټرونو لپاره د ځانګړي غوښتنو نشتوالی دی ، د قیمتي تجهیزاتو پیرودلو ته اړتیا نلري ، دا کافي دي چې کار وکړي ، د خدمت وړ وسایل شتون ولري.
پرمخ وړونکی څوک دی؟
2026-05-28
د ماشومانو کلب لپاره د سافټویر ویډیو
دا ویډیو په انګلیسي ژبه ده. مګر تاسو کولی شئ په خپله مورنۍ ژبه کې فرعي سرلیکونه فعال کړئ.
د پلیټ فارم انٹرفیس د دریو ماډلونو لخوا نمایندګي کیږي ، کوم چې د کارولو موخې سره ویشل شوي ، مګر د ستونزو حل کولو په وخت کې یو بل سره هم مداخله کوي. د کلب په اړه معلومات ، د زده کونکو ، ښوونکو لیست ، او ټول اسناد به د "حوالې" برخې کې زیرمه شي پداسې حال کې چې هر موقف د اسنادو سره شتون لري چې د پیرودونکو سره د تعامل تاریخ منعکس کوي ، کوم چې به وروسته لټون اسانه کړي او د معلوماتو سره کار وکړي. . په ورته بلاک کې ، د پروسو لپاره الګوریتمونه ، د محاسبې لپاره فورمولونه ، او د اسنادو ب formsو لپاره ټیمپلیټونه تنظیم شوي ترڅو دوی د ماشومانو سازمانونو فعالیتونو مشخصاتو سره مطابقت ولري.
د وخت په تیریدو سره ، دا به اړین وي چې د برنامه تنظیمات یا ترتیب تنظیم کړئ ، کارونکي به پخپله دا اداره کړي ، مګر د سافټویر برخې ته د لاسرسي حقونو سره. دوهم بلاک ، چې ورته "ماډلونه" ویل کیږي د کاروونکو لپاره اصلي پلیټ فارم شي ، هر یو د دوی د لاسرسي حقونو چوکاټ کې به دندې ترسره کوي ، پداسې حال کې چې دا ډول کړنې د مدیر په سکرین کې په جلا راپور کې د دوی د ننوتلو سره منعکس کیږي. دلته د ماشومانو کلب مدیران به ژر تر ژره راجستر شي ، د خدماتو موافقه ډکه کړي ، د ښوونکو مهالویش او د ډلو بشپړتیا پراساس د مطلوب ټولګي مهال ویش غوره کړي.
ښوونکي به وکولی شي په اسانۍ او ګړندۍ د حاضرۍ ، پرمختګ ، د زده کړې فعالیتونو پلان کولو ، درسي پلانونو تولید او د جزوی بشپړ شوي ټیمپلیټونو کاري راپور چمتو کولو راجستر ډک کړي. د محاسبې څانګه به د کارمندانو کاري ساعتونو معلوماتو په کارولو سره د معاشونو ګړندي محاسبه کولو وړتیا وارزوي ، او د مالي او مالیې راپور ورکولو چمتو کول به اسانه کړي. سیسټم به د کلب د موادو تجهیزاتو کنټرول ته پاملرنه وکړي ، د راتلونکي مودې لپاره به د ځانګړي سټاک موجودیت وڅاري ، او دمخه وړاندیز وکړي چې د توکو د نوي کڅوړې پیرود لپاره غوښتنلیک رامینځته کړي. یو ډیجیټل پاکول او د شیانو جدول به د ټولګیو ترتیب وساتي او د سرغړونو مخه ونیسي. د "راپورونو" په نوم د دریم ماډل څخه مننه ، د سوداګرۍ مالکین به وکولی شي وړتیا لرونکي لارښوونې مشخص کولو لپاره په کلب کې د چارو ریښتینی حالت و ارزوي.
موږ یوازې د سافټویر د ګټو یوې برخې په اړه خبرې کړې ځکه چې دا ټول به د یوې مقالې په چوکاټ کې نه راځي ، نو له همدې امله موږ وړاندیز کوو چې د پریزنټشن ، ویډیو بیاکتنې ، او ازمونې ب formatه وکاروئ ترڅو پوه شئ چې د تصدۍ اتومات کولو څخه نورې ګټې هم ترلاسه کیدی شي. . د USU سافټویر پلي کولو پایله به د پروسې موثریت ، د پرسونل شفاف کنټرول ، د خورا زړورتیا ستراتیژیو او پلانونو پلي کولو وړتیا وي ، ځکه چې د دندو اصلي برخه به د برنامې لخوا ترسره شي.
ډیمو نسخه ډاونلوډ کړئ
کله چې برنامه پیل کړئ ، تاسو ژبه وټاکئ.

تاسو کولی شئ د ډیمو نسخه وړیا ډاونلوډ کړئ. او د دوو اونیو لپاره په پروګرام کې کار وکړي. ځینې معلومات لا دمخه د وضاحت لپاره شامل شوي دي.
ژباړن څوک دی؟
د USU سافټویر به د هر کارونکي لپاره معتبر مرسته کونکی شي ، ځکه چې دا به وکولی شي د عملیاتو برخه په غاړه واخلي او د نورو پروژو لپاره لنډمهاله سرچینې ازاد کړي. د ښه فکر کولو او په ورته وخت کې د ساده کارن انٹرفیس څخه مننه ، حتی هغه کارمندان چې د ورته کاري وسایلو سره مخ شوي ندي به د دې وړتیا ومومي چې تشکیلات وکاروي. د سافټویر فعال مینځپانګه په مستقیم ډول د سوداګرۍ اهدافو او د پیرودونکو په غوښتنو پورې اړه لري ، موږ به هڅه شوې اړتیاوې پلي کړو.
په یوه سازمان کې یا د ډیری څانګو ترمینځ ، د معلوماتو واحد ډیټابیس رامینځته کیږي ، پشمول د پیرودونکو لپاره ، پداسې حال کې چې موقعیتونه د تعامل تاریخ لري.
پلیټ فارم به د کلب برنامه ساتلو کې مرسته وکړي ، د ترتیب شوي الګوریتمونو مطابق ، د بونس او تخفیف عاید به اتومات وي. د روانو هڅو په اړه پیرودونکو ته خبر ورکولو لپاره یوه اسانه وسیله ، راتلونکي پیښې به بریښنالیک وي ، دا کولی شي ډله ایز ، انفرادي وي ، د مواصلاتو ډیری چینلونه کاروي ، لکه بریښنالیک ، فوري پیغامونه ، او SMS.
د ماشومانو کلب ډیجیټل تنظیم کونکی په اتوماتيک ډول رامینځته کیږي ، د خونو شمیر ، د ښوونکو شخصي مهالویشونه ، نظمونه او د مطالعې ډلې په پام کې نیولو سره. د ټولګي په جریان کې د موجودو ترتیب یا د تدریسي توکو پلور په سافټویر کې منعکس کیږي ، تاسو ته اجازه درکوي خپل موجوده موجودات وساتئ.
د ماشومانو کلب لپاره سافټویر امر کړئ
د برنامه پیرودلو لپاره ، یوازې موږ ته زنګ ووهئ یا ولیکئ. زموږ متخصصین به تاسو سره د مناسب سافټویر ترتیب په اړه موافق وي، یو تړون او د تادیې لپاره رسید چمتو کړي.
برنامه څنګه واخلئ؟
د تړون لپاره توضیحات واستوئ
موږ د هر پیرودونکي سره یو تړون ته ننوځو. قرارداد ستاسو تضمین دی چې تاسو به هغه څه ترلاسه کړئ چې تاسو ورته اړتیا لرئ. له همدې امله، لومړی تاسو اړتیا لرئ چې موږ ته د قانوني ادارې یا فرد توضیحات واستوئ. دا معمولا له 5 دقیقو څخه ډیر وخت نه نیسي
مخکینۍ پیسې ورکړئ
تاسو ته د تړون سکین شوي کاپي او د تادیې لپاره رسید لیږلو وروسته ، دمخه تادیه اړینه ده. مهرباني وکړئ په یاد ولرئ چې د CRM سیسټم نصبولو دمخه، دا کافي ده چې بشپړ پیسې نه ورکړئ، مګر یوازې یوه برخه. د تادیې مختلف میتودونه ملاتړ کیږي. تقریبا 15 دقیقې
برنامه به نصب شي
له دې وروسته، د نصب کولو ځانګړې نیټه او وخت به ستاسو سره موافقه وشي. دا معمولا په ورته یا بله ورځ د کاغذ کار بشپړیدو وروسته پیښیږي. د CRM سیسټم نصبولو سمدستي وروسته، تاسو کولی شئ د خپل کارمند لپاره د روزنې غوښتنه وکړئ. که برنامه د 1 کارونکي لپاره پیرود شوی وي ، نو دا به له 1 ساعت څخه ډیر وخت ونه نیسي
د پایلې څخه خوند واخلئ
په پای کې د پایلې څخه خوند واخلئ :) هغه څه چې په ځانګړي ډول خوښ دي نه یوازې هغه کیفیت دی چې سافټویر یې د ورځني کار اتومات کولو لپاره رامینځته شوی ، بلکه د میاشتني ګډون فیس په شکل کې د انحصار نشتوالی هم دی. په هرصورت، تاسو به یوازې یو ځل د پروګرام لپاره پیسې ورکړئ.
یو چمتو شوی پروګرام واخلئ
همدارنګه تاسو کولی شئ د دودیز سافټویر پراختیا امر وکړئ
که تاسو ځانګړي سافټویر اړتیاوې لرئ، د دودیز پراختیا امر وکړئ. بیا تاسو اړتیا نلرئ برنامه سره تطابق وکړئ ، مګر برنامه به ستاسو د سوداګرۍ پروسو سره تنظیم شي!
د ماشومانو کلب لپاره سافټویر
د ګودام بیا ډکول او د پیرود کنټرول به اسانه او ګړندي شي ځکه چې د سافټویر الګوریتم به د انوینٹری اتومات کیدو لامل شي او د موقعیت نشتوالي ته به اجازه ورنکړي.
مالي جریان به د دوامدار کنټرول لاندې وي ، د تادیاتو ، مصارفو ، او نورو لګښتونو په اړه معلومات په اوتومات ډول په راپور کې منعکس کیږي. د پلان کولو سیسټم تاسو ته اجازه درکوي چې د معلوماتو خوندي کولو لپاره ، د راپور ورکولو پیچلې یا بیک اپ چمتو کولو فریکوینسي تنظیم کړئ.
د معلوماتو تبادلې او د عام کتلاګ کارولو لپاره د کلب څانګو ترمینځ د معلوماتو مشترکه ساحه رامینځته کیږي ، دا به د ماشومانو کلب مدیرانو لپاره د محاسبې پروسې هم اسانه کړي. د لیرې اړیکې ب formatه دا د سوداګرۍ اتومات کولو ته لاره هواروي ، کوم چې په نورو هیوادونو کې موقعیت لري ، د غوښتنلیک نړیوال نسخه چمتو کوي. سربیره پردې ، تاسو کولی شئ د سازمان ویب پا ،ې ، تلیفوني ، یا سي سي ټي وي کیمرې سره د ادغام امر وکړئ ، کوم چې به په نورو مناسب شرکت کې د نورو حیاتي شرکت پروسو سره یوځای کولو کې هم مرسته وکړي!

