Λειτουργικό σύστημα: Windows, Android, macOS
Ομάδα προγραμμάτων: Επιχειρήσεις αυτοματισμού
Λογιστική των μαθημάτων
- Τα πνευματικά δικαιώματα προστατεύουν τις μοναδικές μεθόδους αυτοματισμού επιχειρήσεων που χρησιμοποιούνται στα προγράμματά μας.

Πνευματική ιδιοκτησία - Είμαστε ένας επαληθευμένος εκδότης λογισμικού. Αυτό εμφανίζεται στο λειτουργικό σύστημα κατά την εκτέλεση των προγραμμάτων και των εκδόσεων μας.

Επαληθευμένος εκδότης - Συνεργαζόμαστε με οργανισμούς σε όλο τον κόσμο, από μικρές επιχειρήσεις έως μεγάλες. Η εταιρεία μας περιλαμβάνεται στο διεθνές μητρώο εταιρειών και διαθέτει ηλεκτρονικό σήμα εμπιστοσύνης.

Σημάδι εμπιστοσύνης
Γρήγορη μετάβαση.
Τι θέλεις να κάνεις τώρα?
Εάν θέλετε να εξοικειωθείτε με το πρόγραμμα, ο πιο γρήγορος τρόπος είναι να παρακολουθήσετε πρώτα το πλήρες βίντεο και στη συνέχεια να κατεβάσετε τη δωρεάν δοκιμαστική έκδοση και να εργαστείτε με αυτό μόνοι σας. Εάν είναι απαραίτητο, ζητήστε μια παρουσίαση από την τεχνική υποστήριξη ή διαβάστε τις οδηγίες.
WhatsApp
Τις εργάσιμες ώρες απαντάμε συνήθως εντός 1 λεπτού
Πώς να αγοράσετε το πρόγραμμα;
Δείτε ένα στιγμιότυπο οθόνης του προγράμματος
Δείτε ένα βίντεο για το πρόγραμμα
Λήψη δοκιμαστικής έκδοσης
Συγκρίνετε τις διαμορφώσεις του προγράμματος
Υπολογίστε το κόστος του λογισμικού
Υπολογίστε το κόστος του cloud εάν χρειάζεστε διακομιστή cloud
Ποιος είναι ο προγραμματιστής;
Στιγμιότυπο οθόνης προγράμματος
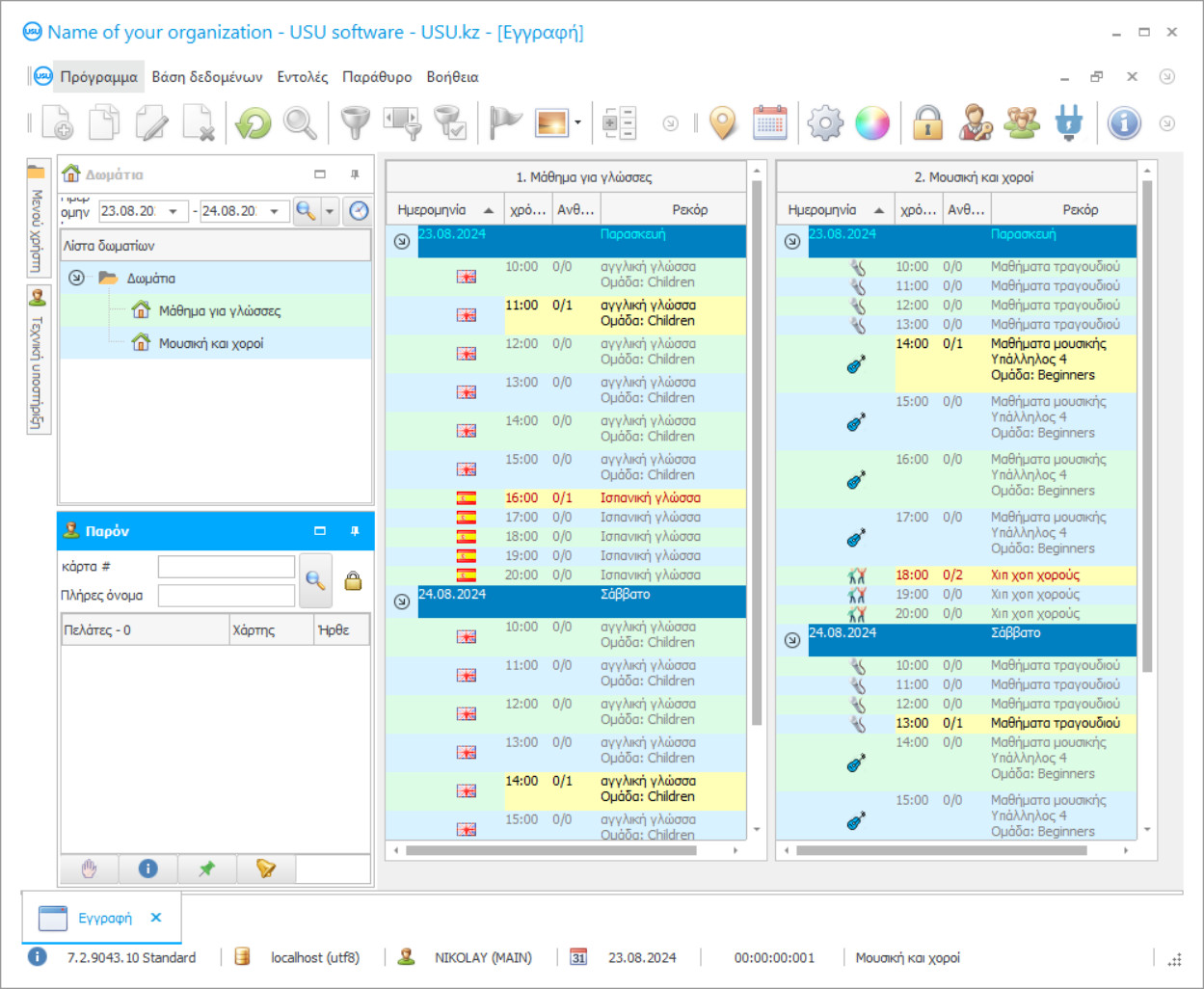
Ένα στιγμιότυπο οθόνης είναι μια φωτογραφία του λογισμικού που εκτελείται. Από αυτό μπορείτε να καταλάβετε αμέσως πώς μοιάζει ένα σύστημα CRM. Έχουμε εφαρμόσει μια διεπαφή παραθύρου με υποστήριξη για σχεδιασμό UX/UI. Αυτό σημαίνει ότι η διεπαφή χρήστη βασίζεται σε χρόνια εμπειρίας χρήστη. Κάθε ενέργεια βρίσκεται ακριβώς εκεί που είναι πιο βολικό να την εκτελέσετε. Χάρη σε μια τέτοια ικανή προσέγγιση, η παραγωγικότητα της εργασίας σας θα είναι μέγιστη. Κάντε κλικ στη μικρή εικόνα για να ανοίξετε το στιγμιότυπο οθόνης σε πλήρες μέγεθος.
Εάν αγοράσετε ένα σύστημα USU CRM με διαμόρφωση τουλάχιστον "Standard", θα έχετε μια επιλογή σχεδίων από περισσότερα από πενήντα πρότυπα. Κάθε χρήστης του λογισμικού θα έχει τη δυνατότητα να επιλέξει το σχέδιο του προγράμματος που ταιριάζει στο γούστο του. Κάθε μέρα εργασίας πρέπει να φέρνει χαρά!
Το πρόγραμμα λογιστικής των μαθημάτων USU-Soft είναι ένα αυτοματοποιημένο λογιστικό πρόγραμμα που παρακολουθεί αυτόματα την παρακολούθηση μαθημάτων από τους πελάτες και με μικρή ή καθόλου συμμετοχή του προσωπικού, των οποίων οι μόνες ευθύνες περιλαμβάνουν την επιλογή των σωστών πλαισίων ελέγχου για τα ονόματα των μαθητών. Η παρακολούθηση είναι ένας σημαντικός παράγοντας για την απόκτηση γνώσεων, η ποιότητα των οποίων είναι το κύριο χαρακτηριστικό της εκπαιδευτικής διαδικασίας και πρέπει να πληροί τα εγκεκριμένα πρότυπα στην εκπαίδευση. Εάν οι πελάτες χάσουν μαθήματα, η απόδοσή τους είναι πιθανότερο να είναι χαμηλότερη από αυτήν των μαθητών που παρακολουθούν τακτικά. Αυτό έχει μείζονα αντίκτυπο στα μαθησιακά επιτεύγματα, καθώς η ζωντανή συζήτηση τείνει να είναι πιο αποτελεσματική. Το λογιστικό πρόγραμμα των μαθημάτων είναι ένα πρόγραμμα ανάπτυξης του οποίου η εταιρεία USU σχετίζεται άμεσα, οι ειδικοί της το εγκαθιστούν στον υπολογιστή του πελάτη και πραγματοποιούν μια σύντομη εκπαίδευση σε έναν από τους εκπροσώπους της. Το λογιστικό πρόγραμμα παρακολουθεί την παρακολούθηση μαθημάτων με διάφορους τρόπους, ας προσπαθήσουμε να το περιγράψουμε.
Ποιος είναι ο προγραμματιστής;
Akulov Nikolay
Εμπειρογνώμονας και επικεφαλής προγραμματιστής που συμμετείχε στη σχεδίαση και ανάπτυξη αυτού του λογισμικού.
2026-05-28
Βίντεο λογιστικής των μαθημάτων
Αυτό το βίντεο είναι στα αγγλικά. Αλλά μπορείτε να δοκιμάσετε να ενεργοποιήσετε τους υπότιτλους στη μητρική σας γλώσσα.
Πρώτα απ 'όλα, οι υπάλληλοι του εκπαιδευτικού ιδρύματος που έχουν λάβει άδεια να εργαστούν στο λογιστικό πρόγραμμα των μαθημάτων πρέπει να έχουν προσωπικές συνδέσεις και κωδικούς πρόσβασης μέσω των οποίων θα τους δοθεί ο δικός τους χώρος εργασίας, όπου θα έχουν τις δικές τους ηλεκτρονικές φόρμες για να τηρούν αρχεία και να παρακολουθούν. την παρουσία πελατών. Εν ολίγοις, ένας υπάλληλος έχει πρόσβαση μόνο σε πληροφορίες που εμπίπτουν στο πεδίο αρμοδιότητάς του και οι υπόλοιποι, συμπεριλαμβανομένων των ηλεκτρονικών μορφών συναδέλφων, παραμένουν υπερβολικά. Αυτό αυξάνει την προσωπική ευθύνη του υπαλλήλου, επειδή μόνο ο υπάλληλος είναι υπεύθυνος για τις πληροφορίες που εισάγει στο λογιστικό σύστημα των μαθημάτων. Η παρακολούθηση των πελατών παρακολουθείται έμμεσα στο πρόγραμμα κάθε τάξης, το οποίο καταρτίζεται στο λογιστικό πρόγραμμα των μαθημάτων, με βάση τα διαθέσιμα δεδομένα σχετικά με τις ώρες εργασίας των εκπαιδευτικών, το πρόγραμμα σπουδών, τη διαθεσιμότητα στην τάξη, τα χαρακτηριστικά της τάξης, τον εγκατεστημένο εξοπλισμό και άλλες πληροφορίες.
Λήψη δοκιμαστικής έκδοσης
Κατά την έναρξη του προγράμματος, μπορείτε να επιλέξετε τη γλώσσα.

Μπορείτε να κατεβάσετε την έκδοση επίδειξης δωρεάν. Και δούλεψε στο πρόγραμμα για δύο εβδομάδες. Ορισμένες πληροφορίες έχουν ήδη συμπεριληφθεί εκεί για σαφήνεια.
Ποιος είναι ο μεταφραστής;
Khoilo Roman
Επικεφαλής προγραμματιστής που συμμετείχε στη μετάφραση αυτού του λογισμικού σε διάφορες γλώσσες.
Το πρόγραμμα έχει μια βολική μορφή και παρέχει λεπτομέρειες σχετικά με τις εκπαιδευτικές δραστηριότητες στο πλαίσιο μιας ενιαίας τάξης - πόσες αίθουσες και άλλες πληροφορίες θα συλλεχθούν σε ένα μεγάλο παράθυρο. Μέσα στο παράθυρο της τάξης υπάρχει η ώρα έναρξης των μαθημάτων που έχουν προγραμματιστεί, δίπλα σε αυτά θα υπάρχει ένας δάσκαλος, μια ομάδα, το όνομα του μαθήματος και ο αριθμός των πελατών που θα διδαχθούν. Μετά το μάθημα, ο δάσκαλος ανοίγει το ηλεκτρονικό ημερολόγιο παρακολούθησης και σημειώνει πελάτες που ήταν παρόντες ή απόντες. Αυτές οι πληροφορίες εμφανίζονται στο πρόγραμμα που συνοδεύεται από ένα ειδικό σύμβολο ολοκλήρωσης ενάντια στο δεδομένο μάθημα και μια ένδειξη της ποσότητας των μαθητών που το έχουν επισκεφτεί. Οι πληροφορίες στη συνέχεια αποκλίνουν σε πολλές κατευθύνσεις, καθώς αυτές οι πληροφορίες είναι σημαντικές για διάφορες δραστηριότητες.
Παραγγείλετε μια λογιστική των μαθημάτων
Για να αγοράσετε το πρόγραμμα, απλά καλέστε ή γράψτε μας. Οι ειδικοί μας θα συμφωνήσουν μαζί σας για την κατάλληλη διαμόρφωση λογισμικού, θα ετοιμάσουν ένα συμβόλαιο και ένα τιμολόγιο για πληρωμή.
Πώς να αγοράσετε το πρόγραμμα;
Στείλτε λεπτομέρειες για τη σύμβαση
Συνάπτουμε συμφωνία με κάθε πελάτη. Το συμβόλαιο είναι η εγγύηση ότι θα λάβετε ακριβώς αυτό που ζητάτε. Επομένως, πρέπει πρώτα να μας στείλετε τα στοιχεία ενός νομικού ή φυσικού προσώπου. Αυτό συνήθως δεν διαρκεί περισσότερο από 5 λεπτά
Κάντε μια προκαταβολή
Αφού σας στείλουμε σαρωμένα αντίγραφα της σύμβασης και του τιμολογίου για πληρωμή, απαιτείται προκαταβολή. Λάβετε υπόψη ότι πριν εγκαταστήσετε το σύστημα CRM, αρκεί να πληρώσετε όχι ολόκληρο το ποσό, αλλά μόνο ένα μέρος. Υποστηρίζονται διάφοροι τρόποι πληρωμής. Περίπου 15 λεπτά
Το πρόγραμμα θα εγκατασταθεί
Μετά από αυτό, μια συγκεκριμένη ημερομηνία και ώρα εγκατάστασης θα συμφωνηθεί μαζί σας. Αυτό συμβαίνει συνήθως την ίδια ή την επόμενη μέρα μετά την ολοκλήρωση της γραφειοκρατίας. Αμέσως μετά την εγκατάσταση του συστήματος CRM, μπορείτε να ζητήσετε εκπαίδευση για τον υπάλληλο σας. Εάν το πρόγραμμα αγοραστεί για 1 χρήστη, δεν θα διαρκέσει περισσότερο από 1 ώρα
Απολαύστε το αποτέλεσμα
Απολαύστε το αποτέλεσμα ατελείωτα :) Αυτό που είναι ιδιαίτερα ευχάριστο δεν είναι μόνο η ποιότητα με την οποία έχει αναπτυχθεί το λογισμικό για την αυτοματοποίηση της καθημερινής εργασίας, αλλά και η έλλειψη εξάρτησης με τη μορφή μηνιαίας συνδρομής. Εξάλλου, θα πληρώσετε μόνο μία φορά για το πρόγραμμα.
Αγοράστε ένα έτοιμο πρόγραμμα
Μπορείτε επίσης να παραγγείλετε προσαρμοσμένη ανάπτυξη λογισμικού
Εάν έχετε ειδικές απαιτήσεις λογισμικού, παραγγείλετε προσαρμοσμένη ανάπτυξη. Τότε δεν θα χρειαστεί να προσαρμοστείτε στο πρόγραμμα, αλλά το πρόγραμμα θα προσαρμοστεί στις επιχειρηματικές σας διαδικασίες!
Λογιστική των μαθημάτων
Το πρώτο είναι η καταχώριση του όγκου των εργασιών που πραγματοποιούνται από τους εκπαιδευτικούς για την επακόλουθη χρέωση των μισθών τους, εάν πρόκειται για εργασία. Το δεύτερο είναι μια αυτόματη διαγραφή συμμετοχής στα εισιτήρια εποχής των πελατών για τους οποίους πραγματοποιήθηκε το μάθημα. Θα πρέπει να εξηγήσουμε τι είναι ένα εισιτήριο σεζόν. Είναι μια μορφή καταγραφής διδασκαλίας που καταρτίζεται για κάθε μαθητή, προσδιορίζοντας την πορεία της μελέτης και τον αριθμό των μαθημάτων που προγραμματίζονται, την ομάδα και τον εκπαιδευτικό, το κόστος και την προκαταβολή, την περίοδο σπουδών και την ώρα παρακολούθησης. Το λογιστικό πρόγραμμα των μαθημάτων καθιερώνει τον έλεγχο των πληρωμών και της παρακολούθησης των μαθητών. Ας εξηγήσουμε πώς. Τα εισιτήρια σεζόν διαφοροποιούνται ανάλογα με την κατάσταση επειδή υπάρχουν πολλά από αυτά και ο αριθμός αυξάνεται συνεχώς καθώς οι μαθητές προχωρούν στις σπουδές τους. Κάθε κατάσταση έχει το δικό της χρώμα, ώστε να διακρίνονται οπτικά. Η κατάσταση αντιστοιχεί στην τρέχουσα κατάσταση συνδρομής, υπάρχουν ανοικτά, κλειστά, παγωμένα και υπάρχει κατάσταση χρέους. Μόλις ο αριθμός των επισκέψεων επί πληρωμή φτάσει το επίπεδο λίγων μόνο μονάδων, το λογιστικό πρόγραμμα θα δείξει ένα τέτοιο εισιτήριο εποχής με κόκκινο χρώμα στον επιμελητή για να το προσέξει. Και έτσι ώστε ο επόπτης να μπορεί γρήγορα να καθορίσει πού να βρει αυτόν τον μαθητή, το λογιστικό λογισμικό των μαθημάτων δηλώνει με κόκκινο χρώμα στο πρόγραμμα εκείνα τα μαθήματα όπου είναι παρούσα η ομάδα του. Αυτό Η πιστοποίηση είναι αυτόματη. Εάν ένας μαθητής έχει παράσχει μια εύλογη εξήγηση για απουσία, η παρακολούθηση μπορεί να αποκατασταθεί χειροκίνητα μέσω ειδικής φόρμας.
Χάρη στο λογιστικό σύστημα για τα μαθήματα, η διοίκηση γνωρίζει πάντα εάν η έλλειψη τάξης είναι αληθινή Ο δεύτερος τρόπος για τον έλεγχο της παρουσίας είναι να εισαγάγετε κάρτες ονομάτων γραμμωτού κώδικα, οι οποίες σαρώνονται κατά την είσοδο και την έξοδο για να προσδιορίσετε πόση ώρα έχει περάσει ένας μαθητής στο ίδρυμα και να συγκρίνετε αυτά τα δεδομένα με αυτά που έχει δηλώσει ο καθηγητής στο περιοδικό του. Η σάρωση ενός γραμμικού κώδικα εμφανίζει αμέσως πληροφορίες σχετικά με έναν μαθητή σε μια οθόνη και προσδιορίζει τον μαθητή με φωτογραφία, εξαιρουμένης της μεταφοράς της κάρτας σε τρίτο μέρος. Και για να κάνουμε το λογιστικό πρόγραμμα ακόμη καλύτερο, έχουμε αναπτύξει τόσα όμορφα σχέδια που μπορείτε να επιλέξετε μόνοι σας, που σίγουρα θα βρείτε κάτι, που θα σας κάνει το εργασιακό περιβάλλον ελκυστικό και ευχάριστο. Ως αποτέλεσμα, θα θελήσετε να επιστρέψετε στο λογιστικό πρόγραμμα που δεν έχει μόνο πληθώρα λειτουργιών, αλλά προσφέρει επίσης τόσες πολλές ευκαιρίες για αύξηση της παραγωγικότητας. Εάν σας ενδιαφέρει, μεταβείτε στην επίσημη ιστοσελίδα μας και κατεβάστε την επίδειξη του λογιστικού συστήματος Η λογιστική εφαρμογή θα σας δείξει ό, τι είναι ικανό το απεριόριστο λογιστικό πρόγραμμα. Αφού το δοκιμάσετε, σίγουρα θέλετε να εγκαταστήσετε την πλήρη έκδοση, επειδή ένας καλός ηγέτης βλέπει πάντα ποιοτικά προϊόντα. Και αυτό είναι με κάθε τρόπο το καλύτερο του είδους του.

