პერაციული სისტემა: Windows, Android, macOS
პროგრამების ჯგუფი: ბიზნესის ავტომატიზაცია
გაკვეთილების აღრიცხვა
- საავტორო უფლება იცავს ბიზნესის ავტომატიზაციის უნიკალურ მეთოდებს, რომლებიც გამოიყენება ჩვენს პროგრამებში.

საავტორო უფლება - ჩვენ ვართ დადასტურებული პროგრამული უზრუნველყოფის გამომცემელი. ეს ნაჩვენებია ოპერაციულ სისტემაში ჩვენი პროგრამებისა და დემო-ვერსიების გაშვებისას.

დადასტურებული გამომცემელი - ჩვენ ვმუშაობთ ორგანიზაციებთან მთელს მსოფლიოში, მცირე ბიზნესიდან მსხვილამდე. ჩვენი კომპანია შეტანილია კომპანიების საერთაშორისო რეესტრში და აქვს ელექტრონული ნდობის ნიშანი.

ნდობის ნიშანი
სწრაფი გადასვლა.
რისი გაკეთება გინდა ახლა?
თუ გსურთ პროგრამის გაცნობა, ყველაზე სწრაფი გზაა ჯერ სრული ვიდეოს ყურება, შემდეგ კი უფასო დემო ვერსიის ჩამოტვირთვა და თავად მუშაობა. საჭიროების შემთხვევაში, მოითხოვეთ პრეზენტაცია ტექნიკური მხარდაჭერისგან ან წაიკითხეთ ინსტრუქციები.
WhatsApp
სამუშაო საათებში ჩვენ ჩვეულებრივ ვპასუხობთ 1 წუთის განმავლობაში
როგორ ვიყიდოთ პროგრამა?
იხილეთ პროგრამის ეკრანის სურათი
ნახეთ ვიდეო პროგრამის შესახებ
ჩამოტვირთეთ დემო ვერსია
შეადარეთ პროგრამის კონფიგურაციები
გამოთვალეთ პროგრამული უზრუნველყოფის ღირებულება
გამოთვალეთ ღრუბლის ღირებულება, თუ გჭირდებათ ღრუბლოვანი სერვერი
ვინ არის დეველოპერი?
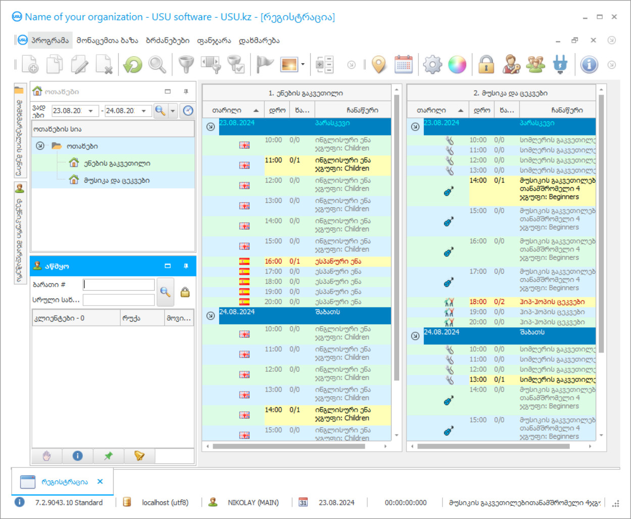
პროგრამის სკრინშოტი
სკრინშოტი არის პროგრამის გაშვებული ფოტო. მისგან შეგიძლიათ დაუყოვნებლივ გაიგოთ, როგორ გამოიყურება CRM სისტემა. ჩვენ განვახორციელეთ ფანჯრის ინტერფეისი UX/UI დიზაინის მხარდაჭერით. ეს ნიშნავს, რომ მომხმარებლის ინტერფეისი ეფუძნება მომხმარებლის მრავალწლიან გამოცდილებას. თითოეული მოქმედება მდებარეობს ზუსტად იქ, სადაც მისი შესრულება ყველაზე მოსახერხებელია. ასეთი კომპეტენტური მიდგომის წყალობით, თქვენი მუშაობის პროდუქტიულობა იქნება მაქსიმალური. დააწკაპუნეთ პატარა სურათზე, რათა გახსნათ ეკრანის სურათი სრული ზომით.
თუ იყიდით USU CRM სისტემას მინიმუმ „სტანდარტული“ კონფიგურაციით, გექნებათ დიზაინის არჩევანი ორმოცდაათზე მეტი შაბლონიდან. პროგრამული უზრუნველყოფის თითოეულ მომხმარებელს ექნება შესაძლებლობა აირჩიოს პროგრამის დიზაინი თავისი გემოვნებით. ყოველი სამუშაო დღე სიხარულის მომტანი უნდა იყოს!
პროგრამის სკრინშოტი - На русском
გაკვეთილების აღრიცხვის USU-Soft პროგრამა წარმოადგენს ავტომატიზაციის აღრიცხვის პროგრამას, რომელიც აკონტროლებს კლიენტების მიერ გაკვეთილებზე დასწრებას ავტომატურად და პერსონალის მცირე ან მცირე მონაწილეობით, რომელთა ერთადერთ პასუხისმგებლობაში შედის სწორად მონიშნულ ველების მონიშვნა სტუდენტების სახელების წინააღმდეგ. დასწრება ცოდნის მიღების მნიშვნელოვანი ფაქტორია, რომლის ხარისხი სასწავლო პროცესის მთავარი მახასიათებელია და უნდა აკმაყოფილებდეს განათლებაში დამტკიცებულ სტანდარტებს. თუ კლიენტები გაკვეთილებს გამოტოვებენ, მათი შესრულება უფრო დაბალია, ვიდრე სტუდენტების, რომლებიც რეგულარულად ესწრებიან. ეს დიდ გავლენას ახდენს სწავლის მიღწევებზე, ვინაიდან პირდაპირი დისკუსია უფრო ეფექტურია. გაკვეთილების ბუღალტრული პროგრამა არის პროგრამა, რომლის განვითარებასაც უშუალოდ უკავშირდება კომპანია USU, მისი სპეციალისტები აყენებენ მას მომხმარებლის კომპიუტერზე და ატარებენ მოკლე კურსებს მის რომელიმე წარმომადგენელს. ბუღალტრული პროგრამა რამდენიმე გზით აკვირდება გაკვეთილების დასწრებას, შევეცადოთ აღვწეროთ იგი.
ვინ არის დეველოპერი?
აკულოვი ნიკოლაი
ექსპერტი და მთავარი პროგრამისტი, რომელიც მონაწილეობდა ამ პროგრამული უზრუნველყოფის დიზაინსა და განვითარებაში.
2026-05-28
გაკვეთილების აღრიცხვის ვიდეო
ეს ვიდეო არის ინგლისურ ენაზე. მაგრამ შეგიძლიათ სცადოთ სუბტიტრების ჩართვა თქვენს მშობლიურ ენაზე.
გაკვეთილების აღრიცხვის ვიდეო - На русском
უპირველეს ყოვლისა, საგანმანათლებლო დაწესებულების თანამშრომლებს, რომლებმაც მიიღეს გაკვეთილების ბუღალტრული აღრიცხვის პროგრამაში მუშაობის ნებართვა, უნდა ჰქონდეთ პერსონალური შესვლა და პაროლი, რომლითაც მათ დაემყარებათ საკუთარი სამუშაო ადგილი, სადაც მათ ექნებათ საკუთარი ელექტრონული ფორმები ჩანაწერების შესანახად კლიენტების დასწრება. მოკლედ, თანამშრომელს აქვს მხოლოდ ის ინფორმაცია, რომელიც მისი პასუხისმგებლობის არეალში შედის, ხოლო დანარჩენი, კოლეგების ელექტრონული ფორმების ჩათვლით, გადაჭარბებულია. ეს ზრდის თანამშრომლის პირად პასუხისმგებლობას, რადგან მხოლოდ თანამშრომელია პასუხისმგებელი იმ ინფორმაციაზე, რომელსაც იგი შედის გაკვეთილების აღრიცხვის სისტემაში. კლიენტების დასწრება ხდება არაპირდაპირი გზით თითოეული კლასის განრიგში, რომელიც შედგენილია გაკვეთილის ბუღალტრულ პროგრამაში, მასწავლებლის სამუშაო საათების, სასწავლო გეგმის, კლასის ხელმისაწვდომობის, კლასის მახასიათებლების, დამონტაჟებული მოწყობილობისა და სხვა ინფორმაციის შესახებ არსებული მონაცემების საფუძველზე.
ჩამოტვირთეთ დემო ვერსია
პროგრამის დაწყებისას შეგიძლიათ აირჩიოთ ენა.

შეგიძლიათ ჩამოტვირთოთ დემო ვერსია უფასოდ. და იმუშავეთ პროგრამაში ორი კვირის განმავლობაში. გარკვეული ინფორმაცია უკვე ჩართულია იქ სიცხადისთვის.
ვინ არის მთარგმნელი?
ხოილო რომან
მთავარი პროგრამისტი, რომელმაც მონაწილეობა მიიღო ამ პროგრამის სხვადასხვა ენაზე თარგმნაში.
გრაფიკს აქვს მოსახერხებელი ფორმატი და მოცემულია დეტალები სასწავლო საქმიანობის შესახებ ერთი კლასის კონტექსტში - რამდენი ოთახი და სხვა ინფორმაცია შეგროვდება ერთ დიდ ფანჯარაში. კლასის ფანჯარაში დაგეგმილი გაკვეთილების დაწყების დრო დგას, თითოეულ მათგანთან იქნება მასწავლებელი, ჯგუფი, გაკვეთილის დასახელება და კლიენტების რაოდენობა, რომლებსაც ასწავლიან. გაკვეთილის დასრულების შემდეგ, მასწავლებელი ხსნის დასწრების ელექტრონულ ჟურნალს და აღნიშნავს მომხმარებლებს, რომლებიც ან ესწრებოდნენ ან არ იყვნენ. ეს ინფორმაცია აისახება გრაფიკში, რომელსაც თან ახლავს სპეციალური დროშის დასრულების სიმბოლო მოცემული გაკვეთილის წინააღმდეგ და მასში მონახულებული მოსწავლეების რაოდენობის მითითებით. ამის შემდეგ ინფორმაცია განსხვავდება რამდენიმე მიმართულებით, რადგან ეს ინფორმაცია მნიშვნელოვანია რამდენიმე საქმიანობისთვის.
შეუკვეთეთ გაკვეთილების აღრიცხვა
პროგრამის შესაძენად უბრალოდ დაგვირეკეთ ან მოგვწერეთ. ჩვენი სპეციალისტები დაგითანხმდებიან შესაბამისი პროგრამული უზრუნველყოფის კონფიგურაციაზე, მოამზადებენ ხელშეკრულებას და გადახდის ინვოისს.
როგორ ვიყიდოთ პროგრამა?
გაგზავნეთ კონტრაქტის დეტალები
ჩვენ ვაფორმებთ ხელშეკრულებას თითოეულ კლიენტთან. კონტრაქტი არის თქვენი გარანტია იმისა, რომ მიიღებთ ზუსტად იმას, რაც გჭირდებათ. ამიტომ, ჯერ უნდა გამოგვიგზავნოთ იურიდიული ან ფიზიკური პირის მონაცემები. ამას ჩვეულებრივ არაუმეტეს 5 წუთი სჭირდება
განახორციელეთ წინასწარი გადახდა
ხელშეკრულების სკანირებული ასლების და გადახდის ინვოისის გაგზავნის შემდეგ, საჭიროა წინასწარ გადახდა. გთხოვთ გაითვალისწინოთ, რომ CRM სისტემის დაყენებამდე საკმარისია გადაიხადოთ არა სრული თანხა, არამედ მხოლოდ ნაწილი. მხარდაჭერილია გადახდის სხვადასხვა მეთოდი. დაახლოებით 15 წუთი
პროგრამა დაინსტალირდება
ამის შემდეგ თქვენთან შეთანხმებული იქნება ინსტალაციის კონკრეტული თარიღი და დრო. ეს ჩვეულებრივ ხდება იმავე ან მეორე დღეს საბუთების დასრულებიდან. CRM სისტემის დაყენებისთანავე, შეგიძლიათ მოითხოვოთ ტრენინგი თქვენი თანამშრომლისთვის. თუ პროგრამა შეძენილია 1 მომხმარებლისთვის, ამას დასჭირდება არაუმეტეს 1 საათისა
ისიამოვნეთ შედეგით
ისიამოვნეთ შედეგით უსასრულოდ :) განსაკუთრებით სასიამოვნოა არა მხოლოდ ის ხარისხი, რომლითაც შემუშავებულია პროგრამული უზრუნველყოფა ყოველდღიური მუშაობის ავტომატიზაციისთვის, არამედ ყოველთვიური სააბონენტო გადასახადის სახით დამოკიდებულების ნაკლებობა. ბოლოს და ბოლოს, თქვენ გადაიხდით მხოლოდ ერთხელ პროგრამისთვის.
შეიძინეთ მზა პროგრამა
ასევე შეგიძლიათ შეუკვეთოთ პერსონალური პროგრამული უზრუნველყოფის განვითარება
თუ თქვენ გაქვთ სპეციალური პროგრამული მოთხოვნები, შეუკვეთეთ პერსონალური განვითარება. მაშინ არ მოგიწევთ პროგრამასთან ადაპტაცია, მაგრამ პროგრამა მორგებული იქნება თქვენს ბიზნეს პროცესებზე!
გაკვეთილების აღრიცხვა
პირველი არის პედაგოგების მიერ შესრულებული სამუშაოს მოცულობის აღრიცხვა ხელფასების შემდგომი დაკისრებისთვის, თუ ეს ნაჭერი სამუშაოა. მეორე არის მომხმარებელთა აბონემენტების ბილეთებზე დასწრების ავტომატური ჩამოწერა, რისთვისაც ჩატარდა გაკვეთილი. უნდა ახსნათ რა არის აბონემენტი. ეს არის სწავლების ჩანაწერის ფორმა, რომელიც მზადდება თითოეული სტუდენტისათვის, რომელშიც მითითებულია სასწავლო კურსი და დაგეგმილი გაკვეთილების რაოდენობა, ჯგუფი და მასწავლებელი, ღირებულება და წინასწარი გადახდა, სწავლის პერიოდი და დასწრების დრო. გაკვეთილების ბუღალტრული პროგრამა ადგენს კონტროლს სტუდენტთა გადასახადებსა და დასწრებაზე. მოდით, ავუხსნათ როგორ. სეზონური ბილეთები დიფერენცირდება სტატუსის მიხედვით, რადგან ბევრი მათგანია და მათი რაოდენობა მუდმივად იზრდება, რადგან სტუდენტები სწავლის პროცესში მიდიან. თითოეულ სტატუსს აქვს საკუთარი ფერი, რათა მათ ვიზუალურად გამოყონ. სტატუსი შეესაბამება მიმდინარე სააბონენტო სტატუსს, აქ არის ღია, დახურული, გაყინული და არსებობს სესხის სტატუსი. მას შემდეგ, რაც ფასიანი ვიზიტების რაოდენობა მხოლოდ რამდენიმე ერთეულის დონეს მიაღწევს, სააღრიცხვო პროგრამა წითლად მიუთითებს ასეთ აბონემენტს კურატორს, რომ ყურადღება მიაქციოს მას. ისე, რომ ხელმძღვანელმა სწრაფად შეძლოს დაადგინოს სად უნდა მოძებნოს ეს სტუდენტი, გაკვეთილების აღრიცხვის პროგრამა წითლად აღნიშნავს იმ გაკვეთილებს, სადაც მისი ჯგუფი იმყოფება. ეს otification არის ავტომატური. თუ სტუდენტმა გონივრული ახსნა მოგვაწოდა დაუსწრებლად, დასწრება შეიძლება ხელით აღდგეს სპეციალური ფორმის საშუალებით.
გაკვეთილების ბუღალტრული აღრიცხვის სისტემის წყალობით, ადმინისტრაციამ ყოველთვის იცის, არის თუ არა გაკვეთილის დაკარგვა გაურკვევლობა. დასწრების კონტროლის მეორე გზა არის შტრიხ-კოდების სახელების ბარათების შემოღება, რომლებიც სკანირდება შესასვლელთან და გასვლისთანავე, იმის დასადგენად, თუ რამდენი დრო გაატარა სტუდენტმა დაწესებულებაში და შეადარა ეს მონაცემები იმას, რაც მასწავლებელმა აღნიშნა თავის ჟურნალში. შტრიხკოდის სკანირება მყისიერად აჩვენებს ინფორმაციას სტუდენტის შესახებ მონიტორზე და ადგენს სტუდენტს ფოტოთი, ბარათის მესამე პირისთვის გადაცემის გამოკლებით. იმისათვის, რომ საბუღალტრო პროგრამა კიდევ უფრო უკეთესი იყოს, ჩვენ შევიმუშავეთ იმდენი ლამაზი დიზაინი, რომლის არჩევაც თავად შეგიძლიათ, რომ ნამდვილად იპოვნეთ რაიმე, რაც სამუშაო გარემოს მიმზიდველსა და სასიამოვნო გახდის. შედეგად, თქვენ მოისურვებთ დაბრუნდეთ ბუღალტრული აღრიცხვის პროგრამაში, რომელსაც არა მხოლოდ ფუნქციონალური სიმდიდრე აქვს, არამედ ამდენ შესაძლებლობას გვთავაზობს საკუთარი პროდუქტიულობის გაზრდისთვის. დაინტერესების შემთხვევაში, გადადით ჩვენს ოფიციალურ ვებ – გვერდზე და გადმოწერეთ ბუღალტრული აღრიცხვის სისტემის დემო ვერსია. საბუღალტრო პროგრამა გაჩვენებთ ყველაფერს, რაც შეუზღუდავი აღრიცხვის პროგრამას შეუძლია. მისი შემოწმების შემდეგ, დარწმუნებული ხართ, რომ გსურთ სრული ვერსიის დაინსტალირება, რადგან კარგი ლიდერი ყოველთვის ხედავს ხარისხიან პროდუქტებს. და ეს ერთია, თავის მხრივ, საუკეთესოა.

