මෙහෙයුම් පද්ධතිය: Windows, Android, macOS
වැඩසටහන් සමූහය: ව්යාපාර ස්වයංක්රීයකරණය
පාඩම් ගිණුම්කරණය
- අපගේ වැඩසටහන් වල භාවිතා වන ව්යාපාර ස්වයංක්රීයකරණයේ අද්විතීය ක්රම ප්රකාශන හිමිකම ආරක්ෂා කරයි.

කතුහිමිකම - අපි සත්යාපිත මෘදුකාංග ප්රකාශකයෙක්. අපගේ වැඩසටහන් සහ demo-අනුවාද ක්රියාත්මක කිරීමේදී මෙය මෙහෙයුම් පද්ධතියේ ප්රදර්ශනය වේ.

සත්යාපිත ප්රකාශකයා - අපි කුඩා ව්යාපාරවල සිට විශාල ව්යාපාර දක්වා ලොව පුරා සංවිධාන සමඟ වැඩ කරන්නෙමු. අපගේ සමාගම ජාත්යන්තර සමාගම් ලේඛනයට ඇතුළත් කර ඇති අතර විද්යුත් භාර ලකුණක් ඇත.

විශ්වාසයේ ලකුණ
ඉක්මන් සංක්රමණය.
ඔබට දැන් කුමක් කිරීමට අවශ්යද?
ඔබට වැඩසටහන සමඟ දැන හඳුනා ගැනීමට අවශ්ය නම්, වේගවත්ම ක්රමය නම් පළමුව සම්පූර්ණ වීඩියෝව නැරඹීමයි, පසුව නොමිලේ ආදර්ශන අනුවාදය බාගත කර එය සමඟ වැඩ කිරීම. අවශ්ය නම්, තාක්ෂණික සහාය වෙතින් ඉදිරිපත් කිරීමක් ඉල්ලා සිටින්න හෝ උපදෙස් කියවන්න.
WhatsApp
ව්යාපාරික වේලාවන් තුළ අපි සාමාන්යයෙන් මිනිත්තු 1ක් ඇතුළත ප්රතිචාර දක්වමු
වැඩසටහන මිලදී ගන්නේ කෙසේද?
වැඩසටහනේ තිර රුවක් බලන්න
වැඩසටහන ගැන වීඩියෝවක් නරඹන්න
ආදර්ශන අනුවාදය බාගන්න
වැඩසටහනේ සැකසුම් සසඳන්න
මෘදුකාංගයේ පිරිවැය ගණනය කරන්න
ඔබට වලාකුළු සේවාදායකයක් අවශ්ය නම් වලාකුළේ පිරිවැය ගණනය කරන්න
සංවර්ධකයා කවුද?
වැඩසටහන් තිර රුව
Screenshot යනු මෘදුකාංගය ක්රියාත්මක වන ඡායාරූපයකි. එයින් ඔබට CRM පද්ධතියක් පෙනෙන්නේ කෙසේද යන්න වහාම තේරුම් ගත හැකිය. අපි UX/UI නිර්මාණය සඳහා සහය ඇති කවුළු අතුරු මුහුණතක් ක්රියාත්මක කර ඇත. මෙයින් අදහස් කරන්නේ පරිශීලක අතුරුමුහුණත වසර ගණනාවක පරිශීලක අත්දැකීම් මත පදනම් වී ඇති බවයි. සෑම ක්රියාවක්ම එය සිදු කිරීමට වඩාත් පහසු ස්ථානයේ හරියටම පිහිටා ඇත. එවැනි නිපුණ ප්රවේශයකට ස්තූතියි, ඔබේ වැඩ ඵලදායිතාව උපරිම වනු ඇත. තිර රුව සම්පූර්ණ ප්රමාණයෙන් විවෘත කිරීමට කුඩා රූපය මත ක්ලික් කරන්න.
ඔබ අවම වශයෙන් "සම්මත" වින්යාසය සහිත USU CRM පද්ධතියක් මිලට ගන්නේ නම්, ඔබට සැකිලි පනහකට වඩා වැඩි ගණනකින් මෝස්තර තෝරා ගත හැකිය. මෘදුකාංගයේ සෑම පරිශීලකයෙකුටම ඔවුන්ගේ රුචිකත්වයට ගැලපෙන පරිදි වැඩසටහනේ සැලසුම තෝරා ගැනීමට අවස්ථාව ලැබේ. වැඩ කරන සෑම දිනකම ප්රීතිය ගෙන දිය යුතුය!
පාඩම් ගිණුම්කරණයේ යූඑස්යූ-සොෆ්ට් වැඩසටහන ස්වයංක්රීය ගිණුම්කරණ වැඩසටහනක් වන අතර එය සේවාදායකයින්ගේ පාඩම් පැමිණීම ස්වයංක්රීයව අධීක්ෂණය කරන අතර කාර්ය මණ්ඩලයේ සහභාගීත්වය අඩු හෝ අඩු වේ. දැනුම ලබා ගැනීමේදී පැමිණීම වැදගත් සාධකයකි, එහි ගුණාත්මකභාවය අධ්යාපන ක්රියාවලියේ ප්රධාන ලක්ෂණය වන අතර අධ්යාපනයේ අනුමත ප්රමිතීන් සපුරාලිය යුතුය. සේවාදායකයින්ට පාඩම් මග හැරුනේ නම්, ඔවුන්ගේ කාර්ය සාධනය නිතිපතා සහභාගී වන සිසුන්ට වඩා අඩු විය හැකිය. සජීවී සාකච්ඡාව වඩාත් .ලදායී වන බැවින් මෙය ඉගෙනීමේ ජයග්රහණය කෙරෙහි විශාල බලපෑමක් ඇති කරයි. පාඩම් වල ගිණුම්කරණ වැඩසටහන යනු යූඑස්යූ සමාගම කෙලින්ම සම්බන්ධ වන සංවර්ධනය සඳහා වූ වැඩසටහනකි, එහි විශේෂ ists යින් එය පාරිභෝගිකයාගේ පරිගණකයේ ස්ථාපනය කර එහි නියෝජිතයෙකුට කෙටි පුහුණු පා course මාලාවක් පවත්වයි. ගිණුම්කරණ වැඩසටහන මඟින් පාඩම් පැමිණීම ක්රම කිහිපයකින් අධීක්ෂණය කරයි, අපි එය විස්තර කිරීමට උත්සාහ කරමු.
සංවර්ධකයා කවුද?
අකුලොව් නිකොලායි
මෙම මෘදුකාංගය සැලසුම් කිරීම සහ සංවර්ධනය කිරීම සඳහා සහභාගී වූ විශේෂඥ සහ ප්රධාන වැඩසටහන්කරු.
2026-05-28
පාඩම් ගිණුම්කරණයේ වීඩියෝව
මෙම වීඩියෝව ඉංග්රීසියෙන්. නමුත් ඔබට ඔබේ මව් භාෂාවෙන් උපසිරැසි සක්රීය කිරීමට උත්සාහ කළ හැක.
පළමුවෙන්ම, පාඩම් ගිණුම්කරණ වැඩ සටහනේ වැඩ කිරීමට අවසර ලබා ඇති අධ්යාපන ආයතනයේ සේවකයින්ට පුද්ගලික පිවිසුම් සහ මුරපද තිබිය යුතු අතර එමඟින් ඔවුන්ට ඔවුන්ගේම වැඩබිමක් පවරනු ලැබේ, එහිදී ඔවුන්ට වාර්තා තබා ගැනීමට සහ අධීක්ෂණය කිරීමට ඔවුන්ගේම විද්යුත් ආකෘති ඇත සේවාදායකයින්ගේ පැමිණීම. කෙටියෙන් කිවහොත්, සේවකයෙකුට ප්රවේශ විය හැක්කේ ඔහුගේ හෝ ඇයගේ වගකීම් ක්ෂේත්රය තුළ ඇති තොරතුරු වලට පමණක් වන අතර සෙසු අය සගයන්ගේ ඉලෙක්ට්රොනික ආකෘති ද ඇතුළුව නැවෙහි රැඳී සිටිති. මෙය සේවකයාගේ පුද්ගලික වගකීම වැඩි කරයි, මන්ද ඔහු හෝ ඇය පාඩම් ගිණුම්කරණ පද්ධතියට ඇතුළත් කරන තොරතුරු සඳහා වගකිව යුත්තේ සේවකයා පමණි. ගුරුවරුන්ගේ වැඩකරන වේලාවන්, විෂයමාලා, පන්ති කාමර ලබා ගැනීමේ හැකියාව, පන්ති කාමර ලක්ෂණ, ස්ථාපිත උපකරණ සහ වෙනත් තොරතුරු මත පදනම්ව පාඩම් ගිණුම්කරණ වැඩසටහනේ සම්පාදනය කර ඇති එක් එක් පන්තියේ කාලසටහනට අනුව සේවාදායකයින්ගේ පැමිණීම වක්රව අධීක්ෂණය කරනු ලැබේ.
ආදර්ශන අනුවාදය බාගන්න
වැඩසටහන ආරම්භ කරන විට, ඔබට භාෂාව තෝරා ගත හැකිය.

ඔබට demo අනුවාදය නොමිලේ බාගත හැකිය. සහ සති දෙකක් වැඩසටහනේ වැඩ කරන්න. පැහැදිලිකම සඳහා සමහර තොරතුරු දැනටමත් එහි ඇතුළත් කර ඇත.
පරිවර්තකයා කවුද?
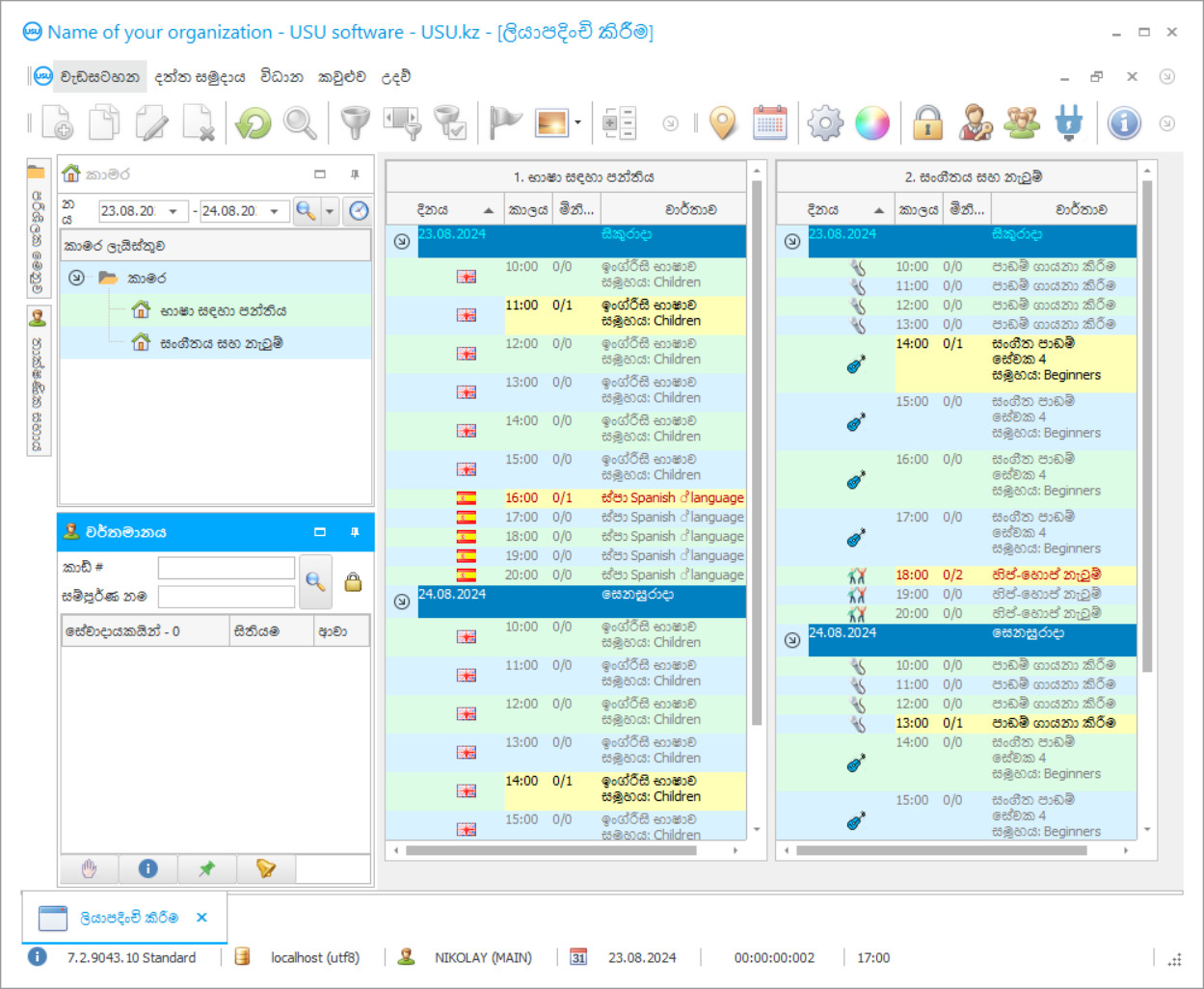
කාලසටහනට පහසු ආකෘතියක් ඇති අතර තනි පන්ති කාමරයක සන්දර්භය තුළ පුහුණු ක්රියාකාරකම් පිළිබඳ විස්තර සපයයි - එක් විශාල කවුළුවක කාමර සහ වෙනත් තොරතුරු කොපමණ ප්රමාණයක් රැස්කරනු ඇත්ද? පන්ති කාමර කවුළුව තුළ සැලසුම් කරන ලද පාඩම් වල ආරම්භක වේලාව ඇත, ඒ සෑම එකක් අසලම ගුරුවරයෙකු, කණ්ඩායමක්, පාඩමේ නම සහ ඉගැන්විය යුතු සේවාදායකයින් සංඛ්යාව ඇත. පාඩමෙන් පසුව, ගුරුවරයා ඔහුගේ හෝ ඇයගේ විද්යුත් පැමිණීමේ සඟරාව විවෘත කර පැමිණ සිටි හෝ නොපැමිණි ගනුදෙනුකරුවන් සටහන් කරයි. මෙම තොරතුරු කාලසටහනෙහි දක්වා ඇති අතර එය ලබා දී ඇති පාඩමට එරෙහිව විශේෂ ධජ සංකේතයක් සහ එය නැරඹූ සිසුන් ප්රමාණය පෙන්නුම් කරයි. මෙම තොරතුරු ක්රියාකාරකම් කිහිපයකට වැදගත් වන බැවින් තොරතුරු පසුව දිශාවන් කිහිපයකට වෙනස් වේ.
පාඩම් ගණනය කිරීමට ඇණවුම් කරන්න
වැඩසටහන මිලදී ගැනීමට, අප අමතන්න හෝ ලියන්න. අපගේ විශේෂඥයින් විසින් සුදුසු මෘදුකාංග වින්යාසය, කොන්ත්රාත්තුවක් සහ ගෙවීම සඳහා ඉන්වොයිසියක් සකස් කිරීම පිළිබඳව ඔබ සමඟ එකඟ වනු ඇත.
වැඩසටහන මිලදී ගන්නේ කෙසේද?
කොන්ත්රාත්තුව සඳහා විස්තර යවන්න
අපි එක් එක් සේවාදායකයා සමඟ ගිවිසුමකට එළඹෙමු. කොන්ත්රාත්තුව යනු ඔබට අවශ්ය දේ හරියටම ලැබෙනු ඇති බවට ඔබේ සහතිකයයි. එමනිසා, පළමුව ඔබ නීතිමය ආයතනයක හෝ පුද්ගලයෙකුගේ විස්තර අපට එවිය යුතුය. මෙය සාමාන්යයෙන් විනාඩි 5 කට වඩා ගත නොවේ
අත්තිකාරම් ගෙවීමක් කරන්න
ගෙවීම සඳහා කොන්ත්රාත්තුවේ සහ ඉන්වොයිසියේ ස්කෑන් කරන ලද පිටපත් ඔබ වෙත යැවීමෙන් පසු, අත්තිකාරම් ගෙවීමක් අවශ්ය වේ. CRM පද්ධතිය ස්ථාපනය කිරීමට පෙර, සම්පූර්ණ මුදල නොව කොටසක් පමණක් ගෙවීමට ප්රමාණවත් බව කරුණාවෙන් සලකන්න. විවිධ ගෙවීම් ක්රම සඳහා සහය දක්වයි. ආසන්න වශයෙන් විනාඩි 15 යි
වැඩසටහන ස්ථාපනය කරනු ඇත
මෙයින් පසු, නිශ්චිත ස්ථාපන දිනයක් සහ වේලාවක් ඔබ සමඟ එකඟ වනු ඇත. මෙය සාමාන්යයෙන් සිදුවන්නේ ලේඛන කටයුතු අවසන් වූ පසු එම දිනයේම හෝ ඊළඟ දිනයේය. CRM පද්ධතිය ස්ථාපනය කිරීමෙන් පසු, ඔබේ සේවකයා සඳහා පුහුණුව ඉල්ලා සිටිය හැක. වැඩසටහන 1 පරිශීලකයෙකු සඳහා මිලදී ගෙන තිබේ නම්, එය පැය 1 කට වඩා ගත නොවේ
ප්රතිඵලය භුක්ති විඳින්න
ප්රතිඵලය නිමක් නැතිව භුක්ති විඳින්න :) විශේෂයෙන් සතුටු වන්නේ එදිනෙදා වැඩ කටයුතු ස්වයංක්රීය කිරීම සඳහා මෘදුකාංගය සංවර්ධනය කර ඇති ගුණාත්මක භාවය පමණක් නොව, මාසික දායක ගාස්තුවක් ලෙස යැපීම නොමැතිකමයි. සියල්ලට පසු, ඔබ වැඩසටහන සඳහා එක් වරක් පමණක් ගෙවනු ඇත.
සූදානම් කළ වැඩසටහනක් මිලදී ගන්න
එසේම ඔබට අභිරුචි මෘදුකාංග සංවර්ධනය ඇණවුම් කළ හැකිය
ඔබට විශේෂ මෘදුකාංග අවශ්යතා තිබේ නම්, අභිරුචි සංවර්ධනය ඇණවුම් කරන්න. එවිට ඔබට වැඩසටහනට අනුවර්තනය වීමට සිදු නොවනු ඇත, නමුත් වැඩසටහන ඔබේ ව්යාපාරික ක්රියාවලීන්ට ගැලපේ!
පාඩම් ගිණුම්කරණය
පළමුවැන්න නම්, ගුරුවරුන් විසින් ඔවුන්ගේ වැටුප් පසුකාලීනව අය කිරීම සඳහා කරන ලද වැඩ පරිමාව ලියාපදිංචි කිරීම ය. දෙවැන්න නම් පාඩම පැවැත්වූ ගනුදෙනුකරුවන්ගේ වාර ප්රවේශ පත්ර සඳහා පැමිණීම ස්වයංක්රීයව ලිවීමයි. වාර ප්රවේශ පත්රයක් යනු කුමක්දැයි යමෙක් පැහැදිලි කළ යුතුය. එය එක් එක් ශිෂ්යයා සඳහා සකස් කරන ලද ඉගැන්වීමේ වාර්තාවකි, අධ්යයන පා course මාලාව සහ සැලසුම් කළ පාඩම් ගණන, කණ්ඩායම සහ ගුරුවරයා, පිරිවැය සහ අත්තිකාරම් ගෙවීම, අධ්යයන කාලය සහ පැමිණීමේ කාලය නියම කරයි. පාඩම් වල ගිණුම්කරණ වැඩසටහන මඟින් ගෙවීම් සහ සිසුන්ගේ පැමිණීම පාලනය කරයි. කෙසේද යන්න පැහැදිලි කරමු. වාර ප්රවේශ පත්ර තත්වය අනුව වෙනස් වන්නේ ඒවායින් බොහොමයක් ඇති නිසාත්, සිසුන් තම අධ්යයන කටයුතු කරගෙන යන විට එම සංඛ්යාව නිරන්තරයෙන් වැඩි වන නිසාත් ය. දෘශ්යමය වශයෙන් වෙන්කර හඳුනාගත හැකි වන පරිදි සෑම තත්වයකටම එහි වර්ණයක් ඇත. තත්වය වර්තමාන දායකත්ව තත්වයට අනුරූප වේ, විවෘත, සංවෘත, ශීත කළ සහ ණය තත්වයක් ඇත. ගෙවන ලද සංචාර ගණන ඒකක කිහිපයක මට්ටමට ළඟා වූ පසු, ගිණුම්කරණ වැඩසටහන මඟින් එවැනි වාර වාර ප්රවේශපත්රයක් රතු පැහැයෙන් කියුරේටරයට දක්වනු ඇත. මෙම ශිෂ්යයා සොයා ගත හැකි ස්ථානය අධීක්ෂකවරයාට ඉක්මණින් තීරණය කළ හැකි වන පරිදි, පාඩම් වල ගිණුම්කරණ මෘදුකාංගය ඔහුගේ හෝ ඇයගේ කණ්ඩායම සිටින පාඩම් කාලසටහනේ රතු පැහැයෙන් දක්වයි. මෙය otification ස්වයංක්රීයයි. නොපැමිණීම සඳහා ශිෂ්යයෙකු සාධාරණ පැහැදිලි කිරීමක් ලබා දී ඇත්නම්, පැමිණීම විශේෂ පෝරමයක් මගින් අතින් ප්රතිස්ථාපනය කළ හැකිය.
පාඩම් සඳහා ගිණුම්කරණ පද්ධතියට ස්තූතිවන්ත වන අතර, පරිපාලනය සැමවිටම දන්නවා පන්තියක් අතුරුදහන් වීම සත්යයක් දැයි. පැමිණීම පාලනය කිරීමේ දෙවන ක්රමය නම්, ශිෂ්යයෙකු ආයතනය තුළ කොපමණ කාලයක් ගත කර ඇත්ද යන්න තීරණය කිරීම සඳහා ඇතුල්වීමේදී හා පිටවීමේදී ස්කෑන් කරන ලද බාර්කෝඩ් නාම කාඩ්පත් හඳුන්වා දීම සහ ගුරුවරයා ඔහුගේ හෝ ඇයගේ සඟරාවේ සඳහන් කර ඇති දේ සමඟ සංසන්දනය කිරීමයි. තීරු කේතයක් පරිලෝකනය කිරීමෙන් සිසුවෙකු පිළිබඳ තොරතුරු ක්ෂණිකව මොනිටරයක පෙන්වන අතර කාඩ්පත තෙවන පාර්ශවයකට මාරු කිරීම හැරුණු විට ඡායාරූපයෙන් ශිෂ්යයා හඳුනා ගනී. ගිණුම්කරණ වැඩසටහන වඩාත් යහපත් කිරීම සඳහා, අපි ඔබට තෝරා ගත හැකි ලස්සන මෝස්තර රාශියක් නිර්මාණය කර ඇත්තෙමු, ඔබට යමක් සොයා ගැනීමට විශ්වාසයි, එමඟින් ඔබ වැඩ කරන පරිසරය ආකර්ශනීය හා ප්රසන්න වනු ඇත. එහි ප්රති As ලයක් වශයෙන්, ක්රියාකාරීත්වයේ ධනයක් පමණක් නොව, කෙනෙකුගේ tivity ලදායිතාව ඉහළ නැංවීමට බොහෝ අවස්ථාවන් ලබා දෙන ගිණුම්කරණ වැඩසටහන වෙත ආපසු යාමට ඔබට අවශ්ය වනු ඇත. ඔබ කැමති නම්, අපගේ නිල වෙබ් අඩවියට ගොස් ගිණුම්කරණ පද්ධතියේ ආදර්ශන අනුවාදය බාගන්න. අසීමිත ගිණුම්කරණ වැඩසටහනට හැකි සෑම දෙයක්ම ගිණුම්කරණ යෙදුම මඟින් පෙන්වනු ඇත. එය පරීක්ෂා කිරීමෙන් පසු, ඔබට සම්පූර්ණ අනුවාදය ස්ථාපනය කිරීමට අවශ්ය බව විශ්වාසයි, මන්ද හොඳ නායකයෙක් සෑම විටම ගුණාත්මක නිෂ්පාදන දකින බැවිනි. මෙය සෑම අතින්ම හොඳම දේ වේ.

