ഓപ്പറേറ്റിംഗ് സിസ്റ്റം: Windows, Android, macOS
പ്രോഗ്രാമുകളുടെ ഗ്രൂപ്പ്: ബിസിനസ് ഓട്ടോമേഷൻ
പാഠങ്ങളുടെ കണക്കെടുപ്പ്
- ഞങ്ങളുടെ പ്രോഗ്രാമുകളിൽ ഉപയോഗിക്കുന്ന ബിസിനസ്സ് ഓട്ടോമേഷന്റെ അതുല്യമായ രീതികൾ പകർപ്പവകാശം പരിരക്ഷിക്കുന്നു.

പകർപ്പവകാശം - ഞങ്ങൾ പരിശോധിച്ചുറപ്പിച്ച സോഫ്റ്റ്വെയർ പ്രസാധകരാണ്. ഞങ്ങളുടെ പ്രോഗ്രാമുകളും ഡെമോ പതിപ്പുകളും പ്രവർത്തിപ്പിക്കുമ്പോൾ ഇത് ഓപ്പറേറ്റിംഗ് സിസ്റ്റത്തിൽ പ്രദർശിപ്പിക്കും.

പരിശോധിച്ച പ്രസാധകൻ - ലോകമെമ്പാടുമുള്ള ചെറുകിട ബിസിനസ്സുകൾ മുതൽ വൻകിട സ്ഥാപനങ്ങളുമായി ഞങ്ങൾ പ്രവർത്തിക്കുന്നു. ഞങ്ങളുടെ കമ്പനി കമ്പനികളുടെ അന്താരാഷ്ട്ര രജിസ്റ്ററിൽ ഉൾപ്പെടുത്തിയിട്ടുണ്ട് കൂടാതെ ഒരു ഇലക്ട്രോണിക് ട്രസ്റ്റ് മാർക്ക് ഉണ്ട്.

വിശ്വാസത്തിന്റെ അടയാളം
ദ്രുത പരിവർത്തനം.
നിങ്ങൾ ഇപ്പോൾ എന്താണ് ചെയ്യാൻ ആഗ്രഹിക്കുന്നത്?
നിങ്ങൾക്ക് പ്രോഗ്രാമുമായി പരിചയപ്പെടണമെങ്കിൽ, ഏറ്റവും വേഗതയേറിയ മാർഗം ആദ്യം മുഴുവൻ വീഡിയോയും കാണുക, തുടർന്ന് സൗജന്യ ഡെമോ പതിപ്പ് ഡൗൺലോഡ് ചെയ്ത് സ്വയം പ്രവർത്തിക്കുക. ആവശ്യമെങ്കിൽ, സാങ്കേതിക പിന്തുണയിൽ നിന്ന് ഒരു അവതരണം അഭ്യർത്ഥിക്കുക അല്ലെങ്കിൽ നിർദ്ദേശങ്ങൾ വായിക്കുക.
WhatsApp
പ്രവൃത്തി സമയങ്ങളിൽ ഞങ്ങൾ സാധാരണയായി 1 മിനിറ്റിനുള്ളിൽ പ്രതികരിക്കും
പ്രോഗ്രാം എങ്ങനെ വാങ്ങാം?
പ്രോഗ്രാമിന്റെ ഒരു സ്ക്രീൻഷോട്ട് കാണുക
പ്രോഗ്രാമിനെക്കുറിച്ചുള്ള ഒരു വീഡിയോ കാണുക
ഡെമോ പതിപ്പ് ഡൗൺലോഡുചെയ്യുക
പ്രോഗ്രാമിന്റെ കോൺഫിഗറേഷനുകൾ താരതമ്യം ചെയ്യുക
സോഫ്റ്റ്വെയറിന്റെ വില കണക്കാക്കുക
നിങ്ങൾക്ക് ഒരു ക്ലൗഡ് സെർവർ വേണമെങ്കിൽ ക്ലൗഡിന്റെ വില കണക്കാക്കുക
ആരാണ് ഡെവലപ്പർ?
പ്രോഗ്രാം സ്ക്രീൻഷോട്ട്
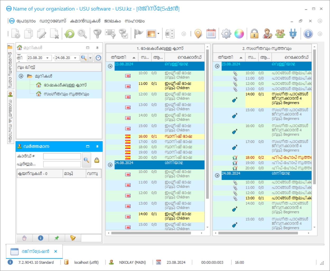
സോഫ്റ്റ്വെയർ പ്രവർത്തിക്കുന്നതിൻ്റെ ഫോട്ടോയാണ് സ്ക്രീൻഷോട്ട്. ഒരു CRM സിസ്റ്റം എങ്ങനെയുണ്ടെന്ന് അതിൽ നിന്ന് നിങ്ങൾക്ക് പെട്ടെന്ന് മനസ്സിലാക്കാൻ കഴിയും. UX/UI ഡിസൈനിനുള്ള പിന്തുണയോടെ ഞങ്ങൾ ഒരു വിൻഡോ ഇൻ്റർഫേസ് നടപ്പിലാക്കിയിട്ടുണ്ട്. ഇതിനർത്ഥം ഉപയോക്തൃ ഇൻ്റർഫേസ് വർഷങ്ങളുടെ ഉപയോക്തൃ അനുഭവത്തെ അടിസ്ഥാനമാക്കിയുള്ളതാണെന്നാണ്. ഓരോ പ്രവർത്തനവും അത് നടപ്പിലാക്കാൻ ഏറ്റവും സൗകര്യപ്രദമായ സ്ഥലത്ത് കൃത്യമായി സ്ഥിതിചെയ്യുന്നു. അത്തരമൊരു സമർത്ഥമായ സമീപനത്തിന് നന്ദി, നിങ്ങളുടെ തൊഴിൽ ഉൽപാദനക്ഷമത പരമാവധി ആയിരിക്കും. സ്ക്രീൻഷോട്ട് പൂർണ്ണ വലുപ്പത്തിൽ തുറക്കാൻ ചെറിയ ചിത്രത്തിൽ ക്ലിക്ക് ചെയ്യുക.
കുറഞ്ഞത് "സ്റ്റാൻഡേർഡ്" എന്ന കോൺഫിഗറേഷനുള്ള ഒരു USU CRM സിസ്റ്റം നിങ്ങൾ വാങ്ങുകയാണെങ്കിൽ, നിങ്ങൾക്ക് അമ്പതിലധികം ടെംപ്ലേറ്റുകളിൽ നിന്നുള്ള ഡിസൈനുകൾ തിരഞ്ഞെടുക്കാനാകും. സോഫ്റ്റ്വെയറിൻ്റെ ഓരോ ഉപയോക്താവിനും അവരുടെ അഭിരുചിക്കനുസരിച്ച് പ്രോഗ്രാമിൻ്റെ ഡിസൈൻ തിരഞ്ഞെടുക്കാനുള്ള അവസരം ലഭിക്കും. ജോലിയുടെ എല്ലാ ദിവസവും സന്തോഷം നൽകണം!
പാഠങ്ങളുടെ അക്ക ing ണ്ടിംഗിന്റെ യുഎസ്യു-സോഫ്റ്റ് പ്രോഗ്രാം ഒരു ഓട്ടോമേഷൻ അക്ക ing ണ്ടിംഗ് പ്രോഗ്രാമാണ്, അത് ക്ലയന്റുകളുടെ പാഠം ഹാജരാക്കുന്നത് സ്വപ്രേരിതമായി നിരീക്ഷിക്കുന്നു, കൂടാതെ സ്റ്റാഫ് പങ്കാളിത്തം കുറവാണ്, കൂടാതെ വിദ്യാർത്ഥികളുടെ പേരുകൾക്കെതിരെ ശരിയായ ചെക്ക്ബോക്സുകളിൽ ടിക്ക് ചെയ്യുന്നത് ഉൾപ്പെടുന്നു. അറിവ് സ്വായത്തമാക്കുന്നതിൽ ഹാജർ ഒരു പ്രധാന ഘടകമാണ്, ഇതിന്റെ ഗുണനിലവാരം വിദ്യാഭ്യാസ പ്രക്രിയയുടെ പ്രധാന സ്വഭാവമാണ്, കൂടാതെ വിദ്യാഭ്യാസത്തിൽ അംഗീകരിച്ച മാനദണ്ഡങ്ങൾ പാലിക്കുകയും വേണം. ക്ലയന്റുകൾക്ക് പാഠങ്ങൾ നഷ്ടപ്പെടുകയാണെങ്കിൽ, അവരുടെ പ്രകടനം പതിവായി പങ്കെടുക്കുന്ന വിദ്യാർത്ഥികളേക്കാൾ കുറവായിരിക്കും. തത്സമയ ചർച്ച കൂടുതൽ ഫലപ്രദമാകുമെന്നതിനാൽ ഇത് പഠന നേട്ടത്തിൽ വലിയ സ്വാധീനം ചെലുത്തുന്നു. പാഠങ്ങളുടെ അക്ക ing ണ്ടിംഗ് പ്രോഗ്രാം യുഎസ്യു കമ്പനിയുമായി നേരിട്ട് ബന്ധപ്പെട്ടിരിക്കുന്ന ഒരു വികസനമാണ്, അതിന്റെ സ്പെഷ്യലിസ്റ്റുകൾ ഇത് ഉപഭോക്താവിന്റെ കമ്പ്യൂട്ടറിൽ ഇൻസ്റ്റാൾ ചെയ്യുകയും അതിന്റെ പ്രതിനിധികളിൽ ഒരാൾക്ക് ഒരു ചെറിയ പരിശീലന കോഴ്സ് നടത്തുകയും ചെയ്യുന്നു. അക്ക ing ണ്ടിംഗ് പ്രോഗ്രാം പാഠങ്ങളുടെ ഹാജർ പലവിധത്തിൽ നിരീക്ഷിക്കുന്നു, നമുക്ക് അത് വിവരിക്കാൻ ശ്രമിക്കാം.
ആരാണ് ഡെവലപ്പർ?
അകുലോവ് നിക്കോളായ്
ഈ സോഫ്റ്റ്വെയറിൻ്റെ രൂപകൽപ്പനയിലും വികസനത്തിലും പങ്കെടുത്ത വിദഗ്ധനും ചീഫ് പ്രോഗ്രാമറും.
2026-05-28
പാഠങ്ങളുടെ അക്കൗണ്ടിംഗിൻ്റെ വീഡിയോ
ഈ വീഡിയോ ഇംഗ്ലീഷിലാണ്. എന്നാൽ നിങ്ങളുടെ മാതൃഭാഷയിൽ സബ്ടൈറ്റിലുകൾ ഓണാക്കാൻ നിങ്ങൾക്ക് ശ്രമിക്കാം.
ഒന്നാമതായി, പാഠങ്ങളുടെ അക്ക ing ണ്ടിംഗ് പ്രോഗ്രാമിൽ പ്രവർത്തിക്കാൻ അനുമതി ലഭിച്ച വിദ്യാഭ്യാസ സ്ഥാപനത്തിലെ ജീവനക്കാർക്ക് വ്യക്തിഗത ലോഗിനുകളും പാസ്വേഡുകളും ഉണ്ടായിരിക്കണം, അതിലൂടെ അവർക്ക് അവരുടെ സ്വന്തം ജോലിസ്ഥലം നൽകും, അവിടെ റെക്കോർഡുകൾ സൂക്ഷിക്കുന്നതിനും നിരീക്ഷിക്കുന്നതിനും സ്വന്തമായി ഇലക്ട്രോണിക് ഫോമുകൾ ഉണ്ടായിരിക്കും. ക്ലയന്റുകളുടെ ഹാജർ. ചുരുക്കത്തിൽ, ഒരു ജീവനക്കാരന് തന്റെ അല്ലെങ്കിൽ അവളുടെ ഉത്തരവാദിത്ത മേഖലയിലുള്ള വിവരങ്ങളിലേക്ക് മാത്രമേ പ്രവേശനമുള്ളൂ, ബാക്കിയുള്ളവ, സഹപ്രവർത്തകരുടെ ഇലക്ട്രോണിക് രൂപങ്ങൾ ഉൾപ്പെടെ, കപ്പലിൽ തന്നെ തുടരും. ഇത് ജീവനക്കാരുടെ വ്യക്തിപരമായ ഉത്തരവാദിത്തം വർദ്ധിപ്പിക്കുന്നു, കാരണം അവൻ അല്ലെങ്കിൽ അവൾ പാഠങ്ങളുടെ അക്ക ing ണ്ടിംഗ് സിസ്റ്റത്തിലേക്ക് പ്രവേശിക്കുന്ന വിവരങ്ങളുടെ ഉത്തരവാദിത്തം ജീവനക്കാരന് മാത്രമാണ്. ഓരോ ക്ലാസ്സിന്റെയും ഷെഡ്യൂളിൽ ക്ലയന്റ് ഹാജർ പരോക്ഷമായി നിരീക്ഷിക്കുന്നു, ഇത് അദ്ധ്യാപകരുടെ ജോലി സമയം, പാഠ്യപദ്ധതി, ക്ലാസ് റൂം ലഭ്യത, ക്ലാസ് റൂം സവിശേഷതകൾ, ഇൻസ്റ്റാൾ ചെയ്ത ഉപകരണങ്ങൾ, മറ്റ് വിവരങ്ങൾ എന്നിവയെക്കുറിച്ചുള്ള ലഭ്യമായ ഡാറ്റയെ അടിസ്ഥാനമാക്കി പാഠങ്ങളുടെ അക്ക ing ണ്ടിംഗ് പ്രോഗ്രാമിൽ സമാഹരിച്ചിരിക്കുന്നു.
ഡെമോ പതിപ്പ് ഡൗൺലോഡുചെയ്യുക
പ്രോഗ്രാം ആരംഭിക്കുമ്പോൾ, നിങ്ങൾക്ക് ഭാഷ തിരഞ്ഞെടുക്കാം.

നിങ്ങൾക്ക് ഡെമോ പതിപ്പ് സൗജന്യമായി ഡൗൺലോഡ് ചെയ്യാം. കൂടാതെ രണ്ടാഴ്ചത്തേക്ക് പ്രോഗ്രാമിൽ പ്രവർത്തിക്കുക. വ്യക്തതയ്ക്കായി ചില വിവരങ്ങൾ ഇതിനകം അവിടെ ഉൾപ്പെടുത്തിയിട്ടുണ്ട്.
ആരാണ് വിവർത്തകൻ?
ഷെഡ്യൂളിന് സ format കര്യപ്രദമായ ഫോർമാറ്റ് ഉണ്ട് കൂടാതെ ഒരു ക്ലാസ് റൂമിന്റെ പശ്ചാത്തലത്തിൽ പരിശീലന പ്രവർത്തനങ്ങളെക്കുറിച്ചുള്ള വിശദാംശങ്ങൾ നൽകുന്നു - ഒരു വലിയ വിൻഡോയിൽ എത്ര മുറികളും മറ്റ് വിവരങ്ങളും ശേഖരിക്കും. ക്ലാസ് റൂം വിൻഡോയ്ക്കുള്ളിൽ ആസൂത്രണം ചെയ്ത പാഠങ്ങളുടെ ആരംഭ സമയം ഉണ്ട്, ഓരോന്നിനും അടുത്തായി ഒരു അധ്യാപകൻ, ഒരു ഗ്രൂപ്പ്, പാഠത്തിന്റെ പേര്, പഠിപ്പിക്കേണ്ട ക്ലയന്റുകളുടെ എണ്ണം എന്നിവ ഉണ്ടാകും. പാഠത്തിനുശേഷം, അധ്യാപകൻ അവന്റെ അല്ലെങ്കിൽ അവളുടെ ഇലക്ട്രോണിക് ഹാജർ ജേണൽ തുറക്കുകയും അവിടെ ഉണ്ടായിരുന്ന അല്ലെങ്കിൽ ഇല്ലാത്ത ഉപഭോക്താക്കളെ കുറിക്കുകയും ചെയ്യുന്നു. ഈ വിവരങ്ങൾ ഷെഡ്യൂളിൽ പ്രദർശിപ്പിച്ചിരിക്കുന്നു, തന്നിരിക്കുന്ന പാഠത്തിനെതിരെ പൂർത്തിയാക്കുന്നതിന്റെ പ്രത്യേക പതാക ചിഹ്നവും അത് സന്ദർശിച്ച വിദ്യാർത്ഥികളുടെ അളവിനെ സൂചിപ്പിക്കുന്നതുമാണ്. നിരവധി പ്രവർത്തനങ്ങൾക്ക് ഈ വിവരങ്ങൾ പ്രധാനമായതിനാൽ വിവരങ്ങൾ പിന്നീട് പല ദിശകളിലേക്ക് വ്യതിചലിക്കുന്നു.
പാഠങ്ങളുടെ ഒരു അക്കൗണ്ടിംഗ് ഓർഡർ ചെയ്യുക
പ്രോഗ്രാം വാങ്ങാൻ, ഞങ്ങളെ വിളിക്കുകയോ എഴുതുകയോ ചെയ്യുക. ഞങ്ങളുടെ സ്പെഷ്യലിസ്റ്റുകൾ ഉചിതമായ സോഫ്റ്റ്വെയർ കോൺഫിഗറേഷനിൽ നിങ്ങളോട് യോജിക്കും, ഒരു കരാറും പേയ്മെൻ്റിനായി ഒരു ഇൻവോയ്സും തയ്യാറാക്കും.
പ്രോഗ്രാം എങ്ങനെ വാങ്ങാം?
കരാറിൻ്റെ വിശദാംശങ്ങൾ അയയ്ക്കുക
ഓരോ ക്ലയൻ്റുമായി ഞങ്ങൾ ഒരു കരാറിൽ ഏർപ്പെടുന്നു. നിങ്ങൾക്ക് ആവശ്യമുള്ളത് കൃത്യമായി ലഭിക്കുമെന്ന നിങ്ങളുടെ ഉറപ്പാണ് കരാർ. അതിനാൽ, ആദ്യം നിങ്ങൾ ഒരു നിയമപരമായ സ്ഥാപനത്തിൻ്റെയോ വ്യക്തിയുടെയോ വിശദാംശങ്ങൾ ഞങ്ങൾക്ക് അയയ്ക്കേണ്ടതുണ്ട്. ഇത് സാധാരണയായി 5 മിനിറ്റിൽ കൂടുതൽ എടുക്കുന്നില്ല
മുൻകൂറായി പണമടയ്ക്കുക
പേയ്മെൻ്റിനുള്ള കരാറിൻ്റെയും ഇൻവോയ്സിൻ്റെയും സ്കാൻ ചെയ്ത പകർപ്പുകൾ നിങ്ങൾക്ക് അയച്ചതിന് ശേഷം, ഒരു മുൻകൂർ പേയ്മെൻ്റ് ആവശ്യമാണ്. CRM സിസ്റ്റം ഇൻസ്റ്റാൾ ചെയ്യുന്നതിനുമുമ്പ്, മുഴുവൻ തുകയും അടച്ചാൽ മതി, ഒരു ഭാഗം മാത്രം. വിവിധ പേയ്മെൻ്റ് രീതികൾ പിന്തുണയ്ക്കുന്നു. ഏകദേശം 15 മിനിറ്റ്
പ്രോഗ്രാം ഇൻസ്റ്റാൾ ചെയ്യും
ഇതിനുശേഷം, ഒരു നിർദ്ദിഷ്ട ഇൻസ്റ്റാളേഷൻ തീയതിയും സമയവും നിങ്ങളുമായി അംഗീകരിക്കപ്പെടും. പേപ്പർ വർക്ക് പൂർത്തിയാക്കിയതിന് ശേഷമുള്ള അതേ ദിവസത്തിലോ അടുത്ത ദിവസത്തിലോ ഇത് സാധാരണയായി സംഭവിക്കുന്നു. CRM സിസ്റ്റം ഇൻസ്റ്റാൾ ചെയ്ത ഉടൻ തന്നെ, നിങ്ങളുടെ ജീവനക്കാരന് പരിശീലനം നൽകാൻ നിങ്ങൾക്ക് ആവശ്യപ്പെടാം. പ്രോഗ്രാം 1 ഉപയോക്താവിനായി വാങ്ങിയതാണെങ്കിൽ, ഇതിന് 1 മണിക്കൂറിൽ കൂടുതൽ എടുക്കില്ല
ഫലം ആസ്വദിക്കൂ
അനന്തമായി ഫലം ആസ്വദിക്കൂ :) ദൈനംദിന ജോലികൾ ഓട്ടോമേറ്റ് ചെയ്യുന്നതിനായി സോഫ്റ്റ്വെയർ വികസിപ്പിച്ചെടുത്ത ഗുണനിലവാരം മാത്രമല്ല, പ്രതിമാസ സബ്സ്ക്രിപ്ഷൻ ഫീസിൻ്റെ രൂപത്തിലുള്ള ആശ്രിതത്വത്തിൻ്റെ അഭാവവും പ്രത്യേകിച്ചും സന്തോഷകരമാണ്. എല്ലാത്തിനുമുപരി, പ്രോഗ്രാമിനായി നിങ്ങൾ ഒരു തവണ മാത്രമേ പണം നൽകൂ.
ഒരു റെഡിമെയ്ഡ് പ്രോഗ്രാം വാങ്ങുക
നിങ്ങൾക്ക് ഇഷ്ടാനുസൃത സോഫ്റ്റ്വെയർ വികസനം ഓർഡർ ചെയ്യാനും കഴിയും
നിങ്ങൾക്ക് പ്രത്യേക സോഫ്റ്റ്വെയർ ആവശ്യകതകൾ ഉണ്ടെങ്കിൽ, ഇഷ്ടാനുസൃത വികസനം ഓർഡർ ചെയ്യുക. അപ്പോൾ നിങ്ങൾ പ്രോഗ്രാമുമായി പൊരുത്തപ്പെടേണ്ടതില്ല, പക്ഷേ നിങ്ങളുടെ ബിസിനസ്സ് പ്രക്രിയകളിലേക്ക് പ്രോഗ്രാം ക്രമീകരിക്കപ്പെടും!
പാഠങ്ങളുടെ കണക്കെടുപ്പ്
ആദ്യത്തേത്, അധ്യാപകർ അവരുടെ ശമ്പളം ഈടാക്കുന്നതിനായി ചെയ്യുന്ന ജോലിയുടെ എണ്ണം രജിസ്റ്റർ ചെയ്യുന്നതാണ്, അത് ഒരു പീസ് വർക്ക് ആണെങ്കിൽ. രണ്ടാമത്തേത്, പാഠം നടന്ന ഉപഭോക്താക്കളുടെ സീസൺ ടിക്കറ്റുകളിൽ ഹാജരാകുന്നത് സ്വപ്രേരിതമായി എഴുതിത്തള്ളുന്നതാണ്. ഒരു സീസൺ ടിക്കറ്റ് എന്താണെന്ന് ഒരാൾ വിശദീകരിക്കണം. ഓരോ വിദ്യാർത്ഥിക്കും വേണ്ടി തയ്യാറാക്കിയ അദ്ധ്യാപനത്തിന്റെ ഒരു രൂപമാണിത്, പഠന ഗതിയും ആസൂത്രണം ചെയ്ത പാഠങ്ങളുടെ എണ്ണവും, ഗ്രൂപ്പും അധ്യാപകനും, ചെലവും അഡ്വാൻസ് പേയ്മെന്റും, പഠന കാലയളവും, ഹാജരാകുന്ന സമയവും വ്യക്തമാക്കുന്നു. പാഠങ്ങളുടെ അക്ക ing ണ്ടിംഗ് പ്രോഗ്രാം പേയ്മെന്റുകളുടെയും വിദ്യാർത്ഥികളുടെ സാന്നിധ്യത്തിന്റെയും നിയന്ത്രണം സ്ഥാപിക്കുന്നു. എങ്ങനെയെന്ന് വിശദീകരിക്കാം. സീസൺ ടിക്കറ്റുകൾ സ്റ്റാറ്റസ് അനുസരിച്ച് വ്യത്യാസപ്പെട്ടിരിക്കുന്നു, കാരണം അവയിൽ പലതും വിദ്യാർത്ഥികളുടെ പഠനത്തിലൂടെ പുരോഗമിക്കുമ്പോൾ എണ്ണം നിരന്തരം വർദ്ധിച്ചുകൊണ്ടിരിക്കുന്നു. ഓരോ സ്റ്റാറ്റസിനും അതിന്റേതായ നിറമുണ്ട്, അതുവഴി അവ ദൃശ്യപരമായി തിരിച്ചറിയാൻ കഴിയും. സ്റ്റാറ്റസ് നിലവിലെ സബ്സ്ക്രിപ്ഷൻ നിലയുമായി യോജിക്കുന്നു, അവിടെ തുറന്നതും അടച്ചതും ഫ്രീസുചെയ്തതും കടത്തിന്റെ നിലയുമുണ്ട്. പണമടച്ചുള്ള സന്ദർശനങ്ങളുടെ എണ്ണം ഏതാനും യൂണിറ്റുകളുടെ മാത്രം ലെവലിൽ എത്തിക്കഴിഞ്ഞാൽ, അക്ക season ണ്ടിംഗ് പ്രോഗ്രാം അത്തരം സീസൺ ടിക്കറ്റിനെ ക്യൂറേറ്ററിന് ചുവപ്പ് നിറത്തിൽ സൂചിപ്പിക്കും. അതിനാൽ ഈ വിദ്യാർത്ഥിയെ എവിടെ കണ്ടെത്താമെന്ന് സൂപ്പർവൈസർക്ക് വേഗത്തിൽ നിർണ്ണയിക്കാൻ കഴിയും, പാഠങ്ങളുടെ അക്ക ing ണ്ടിംഗ് സോഫ്റ്റ്വെയർ അവന്റെ അല്ലെങ്കിൽ അവളുടെ ഗ്രൂപ്പ് ഉള്ള പാഠങ്ങൾ ഷെഡ്യൂളിൽ ചുവപ്പ് നിറത്തിൽ സൂചിപ്പിക്കുന്നു. ഈ otification സ്വപ്രേരിതമാണ്. ഹാജരാകാതിരിക്കുന്നതിന് ഒരു വിദ്യാർത്ഥി ന്യായമായ വിശദീകരണം നൽകിയിട്ടുണ്ടെങ്കിൽ, ഒരു പ്രത്യേക ഫോം വഴി ഹാജർ സ്വമേധയാ പുന ored സ്ഥാപിക്കാൻ കഴിയും.
പാഠങ്ങൾക്കായുള്ള അക്ക ing ണ്ടിംഗ് സിസ്റ്റത്തിന് നന്ദി, ഒരു ക്ലാസ് നഷ്ടപ്പെടുന്നത് സത്യമാണോ എന്ന് അഡ്മിനിസ്ട്രേഷന് എല്ലായ്പ്പോഴും അറിയാം. ഹാജർ നിയന്ത്രിക്കാനുള്ള രണ്ടാമത്തെ മാർഗ്ഗം ബാർകോഡ് നെയിം കാർഡുകൾ അവതരിപ്പിക്കുക എന്നതാണ്, അവ പ്രവേശനത്തിലും പുറത്തുകടക്കുമ്പോഴും സ്കാൻ ചെയ്ത് ഒരു വിദ്യാർത്ഥി സ്ഥാപനത്തിൽ എത്ര സമയം ചെലവഴിച്ചുവെന്ന് നിർണ്ണയിക്കുകയും ടീച്ചർ തന്റെ ജേണലിൽ പറഞ്ഞ കാര്യങ്ങളുമായി താരതമ്യം ചെയ്യുകയും ചെയ്യുന്നു. ഒരു ബാർകോഡ് സ്കാൻ ചെയ്യുന്നത് ഒരു വിദ്യാർത്ഥിയെക്കുറിച്ചുള്ള വിവരങ്ങൾ ഒരു മോണിറ്ററിൽ തൽക്ഷണം പ്രദർശിപ്പിക്കുകയും കാർഡ് വഴി ഒരു മൂന്നാം കക്ഷിക്ക് കൈമാറുന്നത് ഒഴിവാക്കുകയും ഫോട്ടോ വഴി വിദ്യാർത്ഥിയെ തിരിച്ചറിയുകയും ചെയ്യുന്നു. അക്ക ing ണ്ടിംഗ് പ്രോഗ്രാം കൂടുതൽ മികച്ചതാക്കാൻ, നിങ്ങൾക്ക് സ്വയം തിരഞ്ഞെടുക്കാവുന്ന നിരവധി മനോഹരമായ ഡിസൈനുകൾ ഞങ്ങൾ വികസിപ്പിച്ചെടുത്തിട്ടുണ്ട്, നിങ്ങൾക്ക് എന്തെങ്കിലും കണ്ടെത്താമെന്ന് ഉറപ്പാണ്, അത് നിങ്ങളെ ജോലി ചെയ്യുന്ന അന്തരീക്ഷം ആകർഷകവും മനോഹരവുമാക്കുന്നു. തൽഫലമായി, പ്രവർത്തനക്ഷമത മാത്രമല്ല, ഒരാളുടെ ഉൽപാദനക്ഷമത വർദ്ധിപ്പിക്കുന്നതിന് ധാരാളം അവസരങ്ങളും നൽകുന്ന അക്ക ing ണ്ടിംഗ് പ്രോഗ്രാമിലേക്ക് മടങ്ങാൻ നിങ്ങൾ ആഗ്രഹിക്കും. നിങ്ങൾക്ക് താൽപ്പര്യമുണ്ടെങ്കിൽ, ഞങ്ങളുടെ official ദ്യോഗിക വെബ്സൈറ്റിലേക്ക് പോയി അക്ക ing ണ്ടിംഗ് സിസ്റ്റത്തിന്റെ ഡെമോ പതിപ്പ് ഡൗൺലോഡുചെയ്യുക. പരിധിയില്ലാത്ത അക്ക ing ണ്ടിംഗ് പ്രോഗ്രാമിന് പ്രാപ്തിയുള്ള എല്ലാം അക്ക ing ണ്ടിംഗ് ആപ്ലിക്കേഷൻ നിങ്ങളെ കാണിക്കും. ഇത് പരീക്ഷിച്ചതിന് ശേഷം, പൂർണ്ണ പതിപ്പ് ഇൻസ്റ്റാൾ ചെയ്യാൻ നിങ്ങൾ ആഗ്രഹിക്കുന്നുവെന്ന് ഉറപ്പാണ്, കാരണം ഒരു നല്ല നേതാവ് എല്ലായ്പ്പോഴും ഗുണനിലവാരമുള്ള ഉൽപ്പന്നങ്ങൾ കാണുന്നു. ഇത് എല്ലാവിധത്തിലും മികച്ചതാണ്.

