ប្រព័ន្ធប្រតិបត្តិការ: Windows, Android, macOS
ក្រុមនៃកម្មវិធី: ស្វ័យប្រវត្តិកម្មអាជីវកម្ម
គណនេយ្យនៃមេរៀន
- ការរក្សាសិទ្ធិការពារវិធីសាស្រ្តតែមួយគត់នៃស្វ័យប្រវត្តិកម្មអាជីវកម្មដែលត្រូវបានប្រើនៅក្នុងកម្មវិធីរបស់យើង។

រក្សាសិទ្ធិ - យើងជាអ្នកបោះពុម្ពកម្មវិធីដែលបានផ្ទៀងផ្ទាត់។ វាត្រូវបានបង្ហាញនៅក្នុងប្រព័ន្ធប្រតិបត្តិការ នៅពេលដំណើរការកម្មវិធី និងកំណែសាកល្បងរបស់យើង។

អ្នកបោះពុម្ពដែលបានផ្ទៀងផ្ទាត់ - យើងធ្វើការជាមួយអង្គការនានាជុំវិញពិភពលោក ពីអាជីវកម្មខ្នាតតូចរហូតដល់ក្រុមហ៊ុនធំ ក្រុមហ៊ុនរបស់យើងត្រូវបានរួមបញ្ចូលនៅក្នុងការចុះបញ្ជីក្រុមហ៊ុនអន្តរជាតិ និងមានសញ្ញាសម្គាល់អេឡិចត្រូនិក។

សញ្ញានៃការជឿទុកចិត្ត
ការផ្លាស់ប្តូររហ័ស។
តើអ្នកចង់ធ្វើអ្វីនៅពេលនេះ?
ប្រសិនបើអ្នកចង់ស្គាល់កម្មវិធីនោះ វិធីលឿនបំផុតគឺត្រូវមើលវីដេអូពេញជាមុនសិន ហើយបន្ទាប់មកទាញយកកំណែសាកល្បងឥតគិតថ្លៃ ហើយធ្វើការជាមួយវាដោយខ្លួនឯង។ បើចាំបាច់ ស្នើសុំបទបង្ហាញពីជំនួយបច្ចេកទេស ឬអានការណែនាំ។
WhatsApp
ក្នុងអំឡុងពេលម៉ោងធ្វើការ យើងជាធម្មតាឆ្លើយតបក្នុងរយៈពេល 1 នាទី។
តើត្រូវទិញកម្មវិធីយ៉ាងដូចម្តេច?
មើលរូបថតអេក្រង់នៃកម្មវិធី
មើលវីដេអូអំពីកម្មវិធី
ទាញយកកំណែសាកល្បង
ប្រៀបធៀបការកំណត់របស់កម្មវិធី
គណនាថ្លៃដើមនៃកម្មវិធី
គណនាតម្លៃនៃពពក ប្រសិនបើអ្នកត្រូវការម៉ាស៊ីនមេពពក
តើអ្នកណាជាអ្នកអភិវឌ្ឍន៍?
រូបថតអេក្រង់កម្មវិធី
រូបថតអេក្រង់គឺជារូបថតនៃកម្មវិធីដែលកំពុងដំណើរការ។ ពីវាអ្នកអាចយល់ភ្លាមៗថាតើប្រព័ន្ធ CRM មើលទៅដូចអ្វី។ យើងបានអនុវត្តចំណុចប្រទាក់បង្អួចដោយមានការគាំទ្រសម្រាប់ការរចនា UX/UI ។ នេះមានន័យថាចំណុចប្រទាក់អ្នកប្រើគឺផ្អែកលើបទពិសោធន៍អ្នកប្រើប្រាស់ជាច្រើនឆ្នាំ។ សកម្មភាពនីមួយៗមានទីតាំងនៅកន្លែងដែលវាងាយស្រួលបំផុតក្នុងការអនុវត្តវា។ សូមអរគុណចំពោះវិធីសាស្រ្តដែលមានសមត្ថកិច្ចបែបនេះ ផលិតភាពការងាររបស់អ្នកនឹងមានអតិបរមា។ ចុចលើរូបភាពតូច ដើម្បីបើករូបថតអេក្រង់ក្នុងទំហំពេញ។
ប្រសិនបើអ្នកទិញប្រព័ន្ធ USU CRM ជាមួយនឹងការកំណត់រចនាសម្ព័ន្ធយ៉ាងហោចណាស់ "ស្តង់ដារ" អ្នកនឹងមានជម្រើសនៃការរចនាពីគំរូច្រើនជាងហាសិប។ អ្នកប្រើប្រាស់កម្មវិធីនីមួយៗនឹងមានឱកាសជ្រើសរើសការរចនានៃកម្មវិធីឱ្យសមនឹងរសជាតិរបស់ពួកគេ។ ការងារប្រចាំថ្ងៃគួរតែនាំមកនូវភាពរីករាយ!
កម្មវិធីគណនេយ្យយូអេសអេ - សូគឺជាកម្មវិធីគណនេយ្យស្វ័យប្រវត្តិកម្មដែលត្រួតពិនិត្យការចូលរួមរបស់អតិថិជនដោយស្វ័យប្រវត្តិនិងដោយមានការចូលរួមពីបុគ្គលិកតិចឬច្រើនដែលទំនួលខុសត្រូវរបស់ពួកគេរួមមានបញ្ចូលប្រអប់ធីកត្រឹមត្រូវប្រឆាំងនឹងឈ្មោះរបស់និស្សិត។ ការចូលរួមគឺជាកត្តាសំខាន់មួយក្នុងការទទួលបាននូវចំណេះដឹងដែលគុណភាពគឺជាលក្ខណៈសំខាន់នៃដំណើរការអប់រំហើយត្រូវតែបំពេញតាមស្តង់ដារដែលបានអនុម័តនៅក្នុងការអប់រំ។ ប្រសិនបើអតិថិជនខកខានមេរៀនការសម្តែងរបស់ពួកគេទំនងជាទាបជាងសិស្សដែលចូលរៀនទៀងទាត់។ នេះជះឥទ្ធិពលយ៉ាងខ្លាំងដល់សមិទ្ធិផលនៃការសិក្សាពីព្រោះការពិភាក្សាផ្ទាល់មានប្រសិទ្ធិភាពជាង។ កម្មវិធីគណនេយ្យនៃមេរៀនគឺជាកម្មវិធីមួយសម្រាប់ការអភិវឌ្ឍដែលក្រុមហ៊ុនយូ។ អេ។ អាយ។ ជាប់ទាក់ទងដោយផ្ទាល់អ្នកឯកទេសរបស់វាតំឡើងវានៅលើកុំព្យួទ័ររបស់អតិថិជនហើយបើកវគ្គបណ្តុះបណ្តាលខ្លីដល់អ្នកតំណាងម្នាក់។ កម្មវិធីគណនេយ្យឃ្លាំមើលការចូលរួមមេរៀនតាមវិធីជាច្រើនចូរយើងព្យាយាមពិពណ៌នា។
តើអ្នកណាជាអ្នកអភិវឌ្ឍន៍?
Akulov Nikolay
អ្នកជំនាញ និងជាប្រធានអ្នកសរសេរកម្មវិធី ដែលបានចូលរួមក្នុងការរចនា និងអភិវឌ្ឍកម្មវិធីនេះ។
2026-05-28
វីដេអូគណនេយ្យគណនេយ្យ
វីដេអូនេះជាភាសាអង់គ្លេស។ ប៉ុន្តែអ្នកអាចសាកល្បងបើកចំណងជើងរងជាភាសាកំណើតរបស់អ្នក។
ដំបូងនិយោជិកនៃស្ថាប័នអប់រំដែលបានទទួលការអនុញ្ញាតឱ្យធ្វើការក្នុងកម្មវិធីគណនេយ្យមេរៀនត្រូវមានការចូលនិងលេខសម្ងាត់ផ្ទាល់ខ្លួនតាមរយៈការដែលពួកគេនឹងត្រូវបានចាត់តាំងកន្លែងធ្វើការផ្ទាល់ខ្លួនដែលពួកគេនឹងមានទម្រង់អេឡិចត្រូនិកផ្ទាល់ខ្លួនដើម្បីរក្សាកំណត់ត្រានិងតាមដាន ការចូលរួមរបស់អតិថិជន។ សរុបសេចក្ដីបុគ្គលិកមានសិទ្ធិទទួលបានព័ត៌មានដែលស្ថិតនៅក្នុងតំបន់ទទួលខុសត្រូវរបស់ខ្លួនហើយនៅសល់រួមទាំងទម្រង់អេឡិចត្រូនិករបស់សហសេវិកនៅតែស្ថិតក្នុងស្ថានភាពលំបាកដដែល។ នេះបង្កើនការទទួលខុសត្រូវផ្ទាល់ខ្លួនរបស់និយោជិកពីព្រោះមានតែនិយោជិកប៉ុណ្ណោះដែលទទួលខុសត្រូវចំពោះព័ត៌មានដែលគាត់ចូលទៅក្នុងប្រព័ន្ធគណនេយ្យមេរៀន។ ការចូលរួមរបស់អតិថិជនត្រូវបានត្រួតពិនិត្យដោយប្រយោលនៅក្នុងកាលវិភាគនៃថ្នាក់នីមួយៗដែលត្រូវបានគេចងក្រងនៅក្នុងកម្មវិធីគណនេយ្យមេរៀនដោយផ្អែកលើទិន្នន័យដែលអាចរកបានលើម៉ោងការងាររបស់គ្រូកម្មវិធីសិក្សាភាពអាចរកបាននៅក្នុងថ្នាក់លក្ខណៈរបស់ថ្នាក់ឧបករណ៍ដែលបានដំឡើងនិងព័ត៌មានផ្សេងទៀត។
ទាញយកកំណែសាកល្បង
នៅពេលចាប់ផ្តើមកម្មវិធីអ្នកអាចជ្រើសរើសភាសា។

អ្នកអាចទាញយកកំណែសាកល្បងដោយឥតគិតថ្លៃ។ ហើយធ្វើការនៅក្នុងកម្មវិធីរយៈពេលពីរសប្តាហ៍។ ព័ត៌មានមួយចំនួនត្រូវបានបញ្ចូលនៅទីនោះរួចហើយ ដើម្បីភាពច្បាស់លាស់។
តើអ្នកណាជាអ្នកបកប្រែ?
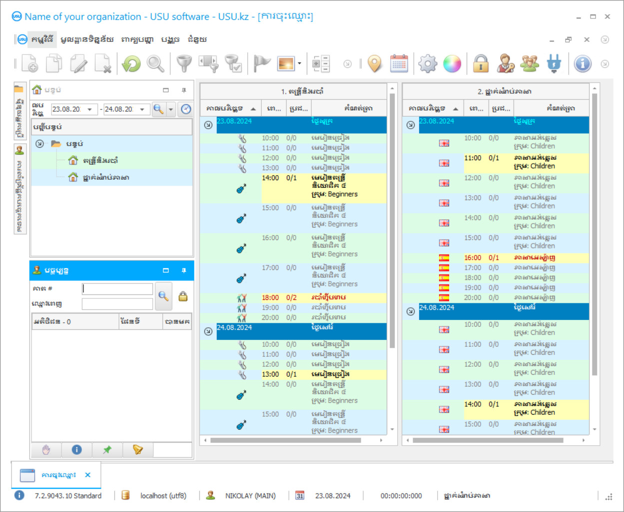
កាលវិភាគមានទ្រង់ទ្រាយងាយស្រួលនិងផ្តល់ព័ត៌មានលម្អិតអំពីសកម្មភាពបណ្តុះបណ្តាលនៅក្នុងបរិបទនៃថ្នាក់រៀនតែមួយ - តើមានបន្ទប់ប៉ុន្មាននិងព័ត៌មានផ្សេងទៀតនឹងត្រូវប្រមូលនៅក្នុងបង្អួចធំមួយ។ នៅខាងក្នុងបង្អួចថ្នាក់រៀនមានពេលចាប់ផ្តើមនៃមេរៀនដែលបានគ្រោងទុកនៅជាប់ពួកគេម្នាក់ៗនឹងមានគ្រូក្រុមឈ្មោះនៃមេរៀននិងចំនួនអតិថិជនដែលត្រូវបង្រៀន។ បន្ទាប់ពីមេរៀនគ្រូបានបើកទិនានុប្បវត្តិចូលរួមអេឡិចត្រូនិចរបស់គាត់ហើយកត់សំគាល់អតិថិជនដែលមានវត្តមានឬអវត្តមាន។ ព័ត៌មាននេះត្រូវបានបង្ហាញនៅក្នុងកាលវិភាគដែលត្រូវបានអមដោយនិមិត្តសញ្ញាទង់ពិសេសនៃការបញ្ចប់ប្រឆាំងនឹងមេរៀនដែលបានផ្តល់និងការចង្អុលបង្ហាញអំពីបរិមាណសិស្សដែលបានមកលេងវា។ ព័ត៌មានបន្ទាប់មកបែងចែកទិសដៅជាច្រើនពីព្រោះព័ត៌មាននេះសំខាន់សម្រាប់សកម្មភាពជាច្រើន។
បញ្ជាគណនេយ្យមេរៀន
ដើម្បីទិញកម្មវិធី គ្រាន់តែទូរស័ព្ទ ឬសរសេរមកយើង។ អ្នកឯកទេសរបស់យើងនឹងយល់ព្រមជាមួយអ្នកលើការកំណត់រចនាសម្ព័ន្ធកម្មវិធីសមស្រប រៀបចំកិច្ចសន្យា និងវិក្កយបត្រសម្រាប់ការទូទាត់។
តើត្រូវទិញកម្មវិធីយ៉ាងដូចម្តេច?
ផ្ញើព័ត៌មានលម្អិតសម្រាប់កិច្ចសន្យា
យើងចុះកិច្ចព្រមព្រៀងជាមួយអតិថិជននីមួយៗ។ កិច្ចសន្យាគឺជាការធានារបស់អ្នកថាអ្នកនឹងទទួលបានអ្វីដែលអ្នកត្រូវការ។ ដូច្នេះ ជាដំបូងអ្នកត្រូវផ្ញើមកយើងនូវព័ត៌មានលម្អិតអំពីនីតិបុគ្គល ឬបុគ្គល។ ជាធម្មតាវាចំណាយពេលមិនលើសពី 5 នាទី។
ធ្វើការទូទាត់ជាមុន
បន្ទាប់ពីផ្ញើច្បាប់ចម្លងកិច្ចសន្យា និងវិក្កយបត្រសម្រាប់ការទូទាត់ឱ្យអ្នក ការទូទាត់ជាមុនត្រូវបានទាមទារ។ សូមចំណាំថាមុនពេលដំឡើងប្រព័ន្ធ CRM វាគ្រប់គ្រាន់ក្នុងការបង់ប្រាក់មិនមែនចំនួនពេញលេញទេប៉ុន្តែគ្រាន់តែផ្នែកមួយ។ វិធីបង់ប្រាក់ផ្សេងៗត្រូវបានគាំទ្រ។ ប្រហែល 15 នាទី។
កម្មវិធីនឹងត្រូវបានដំឡើង
បន្ទាប់ពីនេះ កាលបរិច្ឆេទ និងពេលវេលាដំឡើងជាក់លាក់មួយនឹងត្រូវបានយល់ព្រមជាមួយអ្នក។ ជាធម្មតាវាកើតឡើងនៅថ្ងៃដដែល ឬថ្ងៃបន្ទាប់ បន្ទាប់ពីឯកសារត្រូវបានបញ្ចប់។ ភ្លាមៗបន្ទាប់ពីដំឡើងប្រព័ន្ធ CRM អ្នកអាចស្នើសុំការបណ្តុះបណ្តាលសម្រាប់បុគ្គលិករបស់អ្នក។ ប្រសិនបើកម្មវិធីត្រូវបានទិញសម្រាប់អ្នកប្រើប្រាស់ 1 នាក់ វានឹងចំណាយពេលមិនលើសពី 1 ម៉ោង។
សូមរីករាយជាមួយលទ្ធផល
រីករាយនឹងលទ្ធផលគ្មានទីបញ្ចប់ :) អ្វីដែលជាការពេញចិត្តជាពិសេសគឺមិនត្រឹមតែគុណភាពដែលកម្មវិធីត្រូវបានបង្កើតឡើងដើម្បីធ្វើស្វ័យប្រវត្តិកម្មការងារប្រចាំថ្ងៃប៉ុណ្ណោះទេ ប៉ុន្តែថែមទាំងកង្វះការពឹងផ្អែកក្នុងទម្រង់ជាថ្លៃជាវប្រចាំខែផងដែរ។ យ៉ាងណាមិញ អ្នកនឹងចំណាយតែម្តងប៉ុណ្ណោះសម្រាប់កម្មវិធី។
ទិញកម្មវិធីដែលត្រៀមរួចជាស្រេច
អ្នកក៏អាចបញ្ជាទិញការអភិវឌ្ឍន៍កម្មវិធីផ្ទាល់ខ្លួនផងដែរ។
ប្រសិនបើអ្នកមានតម្រូវការកម្មវិធីពិសេស សូមបញ្ជាទិញការអភិវឌ្ឍន៍ផ្ទាល់ខ្លួន។ បន្ទាប់មក អ្នកនឹងមិនចាំបាច់សម្របខ្លួនទៅនឹងកម្មវិធីនោះទេ ប៉ុន្តែកម្មវិធីនឹងត្រូវបានកែតម្រូវទៅតាមដំណើរការអាជីវកម្មរបស់អ្នក!
គណនេយ្យនៃមេរៀន
ទីមួយគឺការចុះឈ្មោះបរិមាណការងារដែលគ្រូបានធ្វើសម្រាប់ការគិតប្រាក់ខែជាបន្តបន្ទាប់របស់ពួកគេប្រសិនបើវាជាការងារមួយដុំ។ ទីពីរគឺជាការបិទការចូលរួមដោយស្វ័យប្រវត្តិនៅក្នុងសំបុត្ររដូវរបស់អតិថិជនដែលមេរៀនត្រូវបានធ្វើឡើង។ គេគួរតែពន្យល់ថាសំបុត្ររដូវគឺជាអ្វី។ វាជាទម្រង់នៃកំណត់ត្រានៃការបង្រៀនដែលត្រូវបានបង្កើតឡើងសម្រាប់សិស្សម្នាក់ៗដោយបញ្ជាក់ពីវគ្គសិក្សានិងចំនួនមេរៀនដែលបានគ្រោងទុកក្រុមនិងគ្រូថ្លៃចំណាយនិងការបង់ប្រាក់ជាមុនរយៈពេលនៃការសិក្សានិងពេលវេលានៃការចូលរួម។ កម្មវិធីគណនេយ្យនៃមេរៀនបង្កើតការគ្រប់គ្រងលើការបង់ប្រាក់និងការចូលរួមរបស់និស្សិត។ ចូរយើងពន្យល់ពីរបៀប។ សំបុត្ររដូវមានភាពខុសប្លែកគ្នាដោយសារឋានៈពីព្រោះវាមានច្រើនហើយចំនួននេះកំពុងកើនឡើងឥតឈប់ឈរនៅពេលសិស្សកំពុងរីកចម្រើន។ ស្ថានភាពនីមួយៗមានពណ៌ផ្ទាល់ខ្លួនដូច្នេះពួកគេអាចត្រូវបានសម្គាល់ដោយមើលឃើញ។ ស្ថានភាពត្រូវនឹងស្ថានភាពជាវបច្ចុប្បន្នមានបើកបិទកកហើយមានបំណុល។ នៅពេលដែលចំនួននៃការបើកមើលបានដល់កំរិតនៃចំនួនតែពីរបីមុខប៉ុណ្ណោះកម្មវិធីគណនេយ្យនឹងចង្អុលបង្ហាញសំបុត្ររដូវកាលបែបនេះទៅឱ្យអ្នកអភិរក្សយកចិត្តទុកដាក់ចំពោះវា។ ដូច្នេះអ្នកត្រួតពិនិត្យអាចកំណត់កន្លែងដែលត្រូវរកសិស្សនេះយ៉ាងឆាប់រហ័សកម្មវិធីគណនេយ្យនៃមេរៀនបង្ហាញជាពណ៌ក្រហមនៅក្នុងកាលវិភាគមេរៀនទាំងនោះដែលក្រុមរបស់គាត់មានវត្តមាន។ នេះ otification គឺដោយស្វ័យប្រវត្តិ។ ប្រសិនបើសិស្សបានផ្តល់ការពន្យល់សមហេតុផលសម្រាប់ការអវត្តមានការចូលរួមអាចត្រូវបានស្តារឡើងវិញដោយដៃតាមរយៈទម្រង់ពិសេស។
សូមអរគុណដល់ប្រព័ន្ធគណនេយ្យសម្រាប់មេរៀនរដ្ឋបាលតែងតែដឹងថាតើការបាត់ថ្នាក់មួយគឺជាការរៀន។ វិធីទី ២ ដើម្បីគ្រប់គ្រងការចូលរួមគឺណែនាំកាតឈ្មោះបារកូដដែលត្រូវបានស្កេនពេលចូលនិងចេញដើម្បីកំណត់ថាតើនិស្សិតបានចំណាយពេលប៉ុន្មាននៅវិទ្យាស្ថានហើយប្រៀបធៀបទិន្នន័យនេះជាមួយអ្វីដែលគ្រូបានបញ្ជាក់នៅក្នុងទិនានុប្បវត្តិរបស់គាត់។ ការស្កេនលេខកូដភ្លាមៗបង្ហាញព័ត៌មានអំពីសិស្សនៅលើម៉ូនីទ័រនិងកំណត់អត្តសញ្ញាណសិស្សដោយរូបថតដោយមិនរាប់បញ្ចូលការផ្ទេរកាតទៅឱ្យភាគីទីបី។ ហើយដើម្បីធ្វើឱ្យកម្មវិធីគណនេយ្យកាន់តែប្រសើរឡើងយើងបានបង្កើតការរចនាម៉ូដស្រស់ស្អាតជាច្រើនដែលអ្នកអាចជ្រើសរើសបានថាអ្នកប្រាកដជារកឃើញអ្វីមួយដែលនឹងធ្វើឱ្យបរិយាកាសការងាររបស់អ្នកមានភាពទាក់ទាញនិងរីករាយ។ ជាលទ្ធផលអ្នកនឹងចង់ត្រឡប់ទៅកម្មវិធីគណនេយ្យដែលមិនត្រឹមតែមានមុខងារច្រើនប៉ុណ្ណោះទេប៉ុន្តែថែមទាំងផ្តល់នូវឱកាសជាច្រើនដើម្បីបង្កើនផលិតភាពរបស់មនុស្សម្នាក់។ ប្រសិនបើអ្នកចាប់អារម្មណ៍សូមចូលទៅកាន់គេហទំព័រផ្លូវការរបស់យើងហើយទាញយកកំណែសាកល្បងនៃប្រព័ន្ធគណនេយ្យ។ កម្មវិធីគណនេយ្យនឹងបង្ហាញអ្នកនូវអ្វីគ្រប់យ៉ាងដែលកម្មវិធីគណនេយ្យគ្មានដែនកំណត់មានសមត្ថភាព។ បន្ទាប់ពីសាកល្បងវាអ្នកប្រាកដជាចង់តំឡើងជំនាន់ថ្មីពីព្រោះមេដឹកនាំល្អតែងតែឃើញផលិតផលដែលមានគុណភាព។ ហើយមួយនេះគឺល្អបំផុត។

