برنامج لنادي الرقص
- تحمي حقوق الطبع والنشر الأساليب الفريدة لأتمتة الأعمال المستخدمة في برامجنا.

حقوق النشر - نحن ناشر برامج معتمد. يتم عرض هذا في نظام التشغيل عند تشغيل برامجنا وإصداراتنا التجريبية.

ناشر معتمد - نحن نعمل مع المنظمات في جميع أنحاء العالم من الشركات الصغيرة إلى الكبيرة منها. شركتنا مدرجة في السجل الدولي للشركات ولها علامة ثقة إلكترونية.

علامة على الثقة
انتقال سريع.
ماذا تريد ان تفعل الآن؟
إذا كنت تريد التعرف على البرنامج، فأسرع طريقة هي أولاً مشاهدة الفيديو كاملاً، ثم تنزيل النسخة التجريبية المجانية والعمل به بنفسك. إذا لزم الأمر، اطلب عرضًا تقديميًا من الدعم الفني أو اقرأ التعليمات.
WhatsApp
خلال ساعات العمل نرد عادةً خلال دقيقة واحدة
كيفية شراء البرنامج؟
اعرض لقطة شاشة للبرنامج
شاهد فيديو عن البرنامج
تنزيل النسخة التجريبية
قارن تكوينات البرنامج
احسب تكلفة البرنامج
احسب تكلفة السحابة إذا كنت بحاجة إلى خادم سحابي
من هو المطور؟
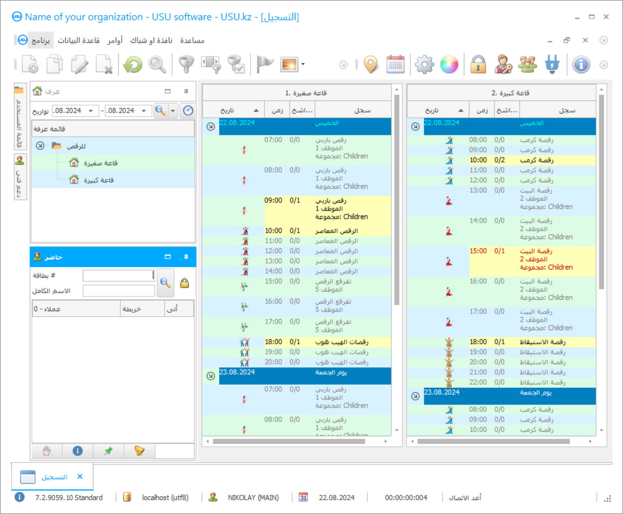
لقطة شاشة البرنامج
لقطة الشاشة هي صورة للبرنامج قيد التشغيل. من خلاله يمكنك أن تفهم على الفور كيف يبدو نظام إدارة علاقات العملاء (CRM). لقد قمنا بتنفيذ واجهة نافذة مع دعم لتصميم UX/UI. وهذا يعني أن واجهة المستخدم تعتمد على سنوات من تجربة المستخدم. يقع كل إجراء بالضبط في المكان الأكثر ملاءمة لتنفيذه. بفضل هذا النهج المختص، ستكون إنتاجية عملك هي الحد الأقصى. انقر على الصورة الصغيرة لفتح لقطة الشاشة بالحجم الكامل.
إذا قمت بشراء نظام USU CRM بتكوين "قياسي" على الأقل، فسيكون لديك خيار التصميمات من بين أكثر من خمسين نموذجًا. سيكون لكل مستخدم للبرنامج فرصة اختيار تصميم البرنامج الذي يناسب ذوقه. كل يوم عمل يجب أن يجلب الفرح!
ترسخ اتجاهات الأتمتة بقوة في العديد من المجالات والصناعات حيث تحتاج الشركات إلى التحكم في البرنامج بالموارد المتاحة والجدولة الدقيقة والوثائق الصادرة عالية الجودة وعلاقات العملاء المثمرة. برنامج نادي الرقص عبارة عن مجموعة من العناصر المذكورة أعلاه. إنه مبني على منصة رقمية تأخذ بعين الاعتبار خصوصيات البيئة التعليمية الحديثة. في الوقت نفسه ، يمكن استخدام البرنامج من قبل مدرسة عادية أو مركز ثقافي أو مركز ترفيهي أو نادي رقص.
على موقع الويب الخاص بنظام USU Software ، من السهل العثور على مشروع تكنولوجيا معلومات مناسب يتوافق تمامًا مع ظروف التشغيل ورغبات العميل الشخصية. في أغلب الأحيان ، يتم استخدام البرنامج لنادي رقص في مركز ثقافي أو مؤسسات تعليمية عامة. يحتوي البرنامج على كل ما تحتاجه للعمل بفعالية مع المستندات التنظيمية ، ومعالجة المعلومات التحليلية على الفور ، ووضع جدول زمني ، وتقييم أداء الموظفين العاديين. تم التكوين مع وضع المؤسسة التعليمية في الاعتبار.
من هو المطور؟
2026-05-28
فيديو لبرنامج نادي رقص
هذا الفيديو باللغة الإنجليزية. ولكن يمكنك محاولة تشغيل الترجمة بلغتك الأم.
لا يخفى على أحد أن برنامج نادي الرقص يمثل تعليمًا إضافيًا ، لذلك يمكن استخدام المشروع جنبًا إلى جنب مع الأنواع الرئيسية لبرنامج لدعم مؤسسة أو استوديو أو بيت ثقافي معين. التكامل ليس مشكلة للتطبيق. تتضمن مهام البرنامج حوارًا مثمرًا مع العملاء. يمكن ملء الأدلة الرقمية للتركيز المناسب على المستوى المناسب من التفاصيل. في الوقت نفسه ، يمكن للمؤسسة الثقافية استخدام بطاقات النادي والشهادات والاشتراكات للزيارات.
يمكن لبرنامج نادي الرقص في مركز التدريب الإضافي أن يأخذ في الاعتبار (مباشرة أثناء التوليد التلقائي لطاولة التوظيف) جداول التوظيف الفردية للطلاب لتوزيع العبء بشكل منطقي. بيت الثقافة مضمون للتخلص من التداخلات وجدولة الأخطاء. لا تنس أن فعالية الهيكل ككل تعتمد على مستوى ونوعية المنظمة عندما يكون من الضروري مراعاة العديد من العوامل ، ومراعاة المعايير ، ومراقبة العمليات الحالية. من المستحيل التعامل مع عامل بشري واحد فقط. تقنيات التحكم في البرنامج مطلوبة.
تنزيل النسخة التجريبية
عند بدء البرنامج ، يمكنك اختيار اللغة.

يمكنك تحميل النسخة التجريبية مجانا. والعمل في البرنامج لمدة اسبوعين . لقد تم بالفعل تضمين بعض المعلومات هناك من أجل الوضوح.
من هو المترجم؟
غالبًا ما يتم إجراء مشاريع الأتمتة وفقًا للمعايير واللوائح المعمول بها في بلد معين من العمليات. هذه هي الطريقة التي يتم بها استخدام برنامج نادي الرقص في مدرسة جمهورية بيلاروسيا والاتحاد الروسي ودول أخرى في إقليم الاتحاد الاقتصادي الأوراسي. يمكنك تغيير وضع اللغة إذا لزم الأمر. تشمل القائمة الأوكرانية والرومانية والقيرغيزية والإنجليزية والعديد من اللغات الأخرى. نتيجة لذلك ، يتلقى بيت الثقافة ، في أي بلد يقع ، أداة فعالة للغاية للتنظيم والإدارة.
بشكل عام ، يسعى برنامج التسجيل في نادٍ للرقص إلى خفض التكاليف ، وترتيب المستندات ، وتخصيص الموارد بشكل عقلاني ، ومعالجة أحجام شاملة من المعلومات التحليلية. في الوقت نفسه ، تتوفر البيانات بشكل مرئي للغاية ويمكن الوصول إليه ومفهوم. إذا بدت الثقافة لشخص ما على أنها واحدة من تلك المواقف التي لا تصلح للتحكم الآلي ، فهذا بعيد كل البعد عن الحقيقة. تشبه المنهجية تنظيم عمل مؤسسة تعليمية عادية. لا يتم استبعاد مسألة الدعم الرقمي تحت الطلب. النسخة التجريبية متاحة مجانا. يقوم البرنامج بالتحكم التلقائي في نادي الرقص ، ويشارك في التوثيق ، ويراقب موقع صندوق المواد والفصول الدراسية. يمكن تغيير الخصائص والإعدادات الفردية للبرنامج لكي تعمل بشكل مريح مع الوثائق التنظيمية وفئات المحاسبة التشغيلية والفنية.
اطلب برنامجًا لنادي رقص
لشراء البرنامج، فقط اتصل بنا أو راسلنا. سيتفق المتخصصون لدينا معك على تكوين البرنامج المناسب، وسيقومون بإعداد عقد وفاتورة للدفع.
كيفية شراء البرنامج؟
إرسال تفاصيل العقد
نحن نبرم اتفاقية مع كل عميل. العقد هو ضمانك أنك سوف تحصل على ما تحتاجه بالضبط. لذلك، عليك أولاً أن ترسل لنا تفاصيل الكيان القانوني أو الفرد. لا يستغرق هذا عادةً أكثر من 5 دقائق
قم بإجراء دفعة مقدمة
بعد إرسال نسخ ممسوحة ضوئيًا من العقد والفاتورة للدفع، يلزم الدفع مقدمًا. يرجى ملاحظة أنه قبل تثبيت نظام CRM، يكفي دفع المبلغ بالكامل، ولكن جزء فقط. يتم دعم طرق الدفع المختلفة. حوالي 15 دقيقة
سيتم تثبيت البرنامج
وبعد ذلك سيتم الاتفاق معك على تاريخ ووقت محدد للتثبيت. يحدث هذا عادةً في نفس اليوم أو في اليوم التالي بعد اكتمال الأعمال الورقية. مباشرة بعد تثبيت نظام إدارة علاقات العملاء (CRM)، يمكنك طلب التدريب لموظفك. إذا تم شراء البرنامج لمستخدم واحد، فلن يستغرق الأمر أكثر من ساعة واحدة
استمتع بالنتيجة
استمتع بالنتيجة إلى ما لا نهاية :) ما يبعث على السرور بشكل خاص ليس فقط الجودة التي تم بها تطوير البرنامج لأتمتة العمل اليومي، ولكن أيضًا عدم التبعية في شكل رسوم اشتراك شهرية. بعد كل شيء، سوف تدفع مرة واحدة فقط للبرنامج.
شراء برنامج جاهز
كما يمكنك طلب تطوير البرامج المخصصة
إذا كانت لديك متطلبات برمجية خاصة، فاطلب التطوير المخصص. لن تضطر بعد ذلك إلى التكيف مع البرنامج، ولكن سيتم تعديل البرنامج ليناسب عمليات عملك!
برنامج لنادي الرقص
لا يستبعد خيار السيطرة من المنزل. يتم منح المسؤولين فقط الوصول الكامل إلى جميع العمليات والمعلومات.
تم إنشاء التكوين في الأصل على نظام أساسي يأخذ في الاعتبار الجوانب الرئيسية لتنظيم عمل مؤسسة تعليمية حديثة ، وبالتالي فهي تحتوي على كل ما تحتاجه لإجراء تحليل وإدارة عالي الجودة.
ينشئ البرنامج علاقة مثمرة مع العملاء ، والتي تحددها مبادئ CRM المطلوبة بشدة. ليس من الصعب على المستخدمين تنظيم أنشطة الإعلان والتسويق للهيكل. يمكن للعديد من المستخدمين إدارة نادي الرقص في نفس الوقت. لا يوجد نادي رقص أو مدرسة أو مركز واحد يرفض فرصة الاتصال بالزوار على الفور من خلال وحدة إرسال الرسائل النصية القصيرة. إبلاغ العملاء وإرسال رسائل إعلانية. لا يتعين على المؤسسات الثقافية أو المنازل أو المراكز العمل لفترة طويلة على طاولة التوظيف. ينشئ التكوين جداول التدريب تلقائيًا بناءً على مجموعة واسعة من المعايير. لا أحد يمنع تغيير إعدادات المصنع للتحكم الكامل في التشغيل اليومي. إذا لزم الأمر ، لا يتولى البرنامج الخدمات فحسب ، بل يتولى أيضًا مبيعات المجموعة المتنوعة. يمكن أيضًا فهرسة كل عنوان بشكل ملائم. إذا كانت مؤشرات المركز الثقافي أو الاستوديو أو المنزل بعيدة عن المثالية ، فقد حدث تدفق خارجي لقاعدة العملاء ، وتم تسجيل اتجاه سلبي في الربح ، ثم تحذر استخبارات البرنامج من ذلك. لا يغيب عن أي نشاط رقص ، وكذلك أداء الموظفين. أي نادي رقص إبداعي قادر على التحكم بشكل كامل في موقع صندوق المواد - المعدات الموسيقية ، والمخزون ، والأزياء. لا يُستبعد أن يتم إصدار الدعم الرقمي حسب الطلب ، والذي سيسمح بإدخال بعض الابتكارات التكنولوجية ، وتركيب امتدادات وظيفية غير مدرجة في الطيف الأساسي.
نقترح عليك أن تبدأ بالعرض التوضيحي وتتدرب قليلاً. فأنت بحاجة إلى شراء ترخيص.

