Operacinė sistema: Windows, Android, macOS
Programų grupė: Verslo automatizavimas
Programa šokių klubui
- Autorių teisės saugo unikalius verslo automatizavimo metodus, kurie naudojami mūsų programose.

Autorių teisės - Esame patvirtintas programinės įrangos leidėjas. Tai rodoma operacinėje sistemoje, kai vykdomos mūsų programos ir demonstracinės versijos.

Patvirtintas leidėjas - Dirbame su organizacijomis visame pasaulyje nuo mažų įmonių iki didelių. Mūsų įmonė yra įtraukta į tarptautinį įmonių registrą ir turi elektroninį pasitikėjimo ženklą.

Pasitikėjimo ženklas
Greitas perėjimas.
Ką dabar norėtum veikti?
Jei norite susipažinti su programa, greičiausias būdas yra pirmiausia peržiūrėti visą vaizdo įrašą, o tada atsisiųsti nemokamą demonstracinę versiją ir dirbti su ja pačiam. Jei reikia, paprašykite pristatymo iš techninės pagalbos arba perskaitykite instrukcijas.
WhatsApp
Darbo valandomis paprastai atsakome per 1 minutę
Kaip nusipirkti programą?
Peržiūrėkite programos ekrano kopiją
Žiūrėkite vaizdo įrašą apie programą
Atsisiųskite demonstracinę versiją
Palyginkite programos konfigūracijas
Apskaičiuokite programinės įrangos kainą
Apskaičiuokite debesies kainą, jei jums reikia debesies serverio
Kas yra kūrėjas?
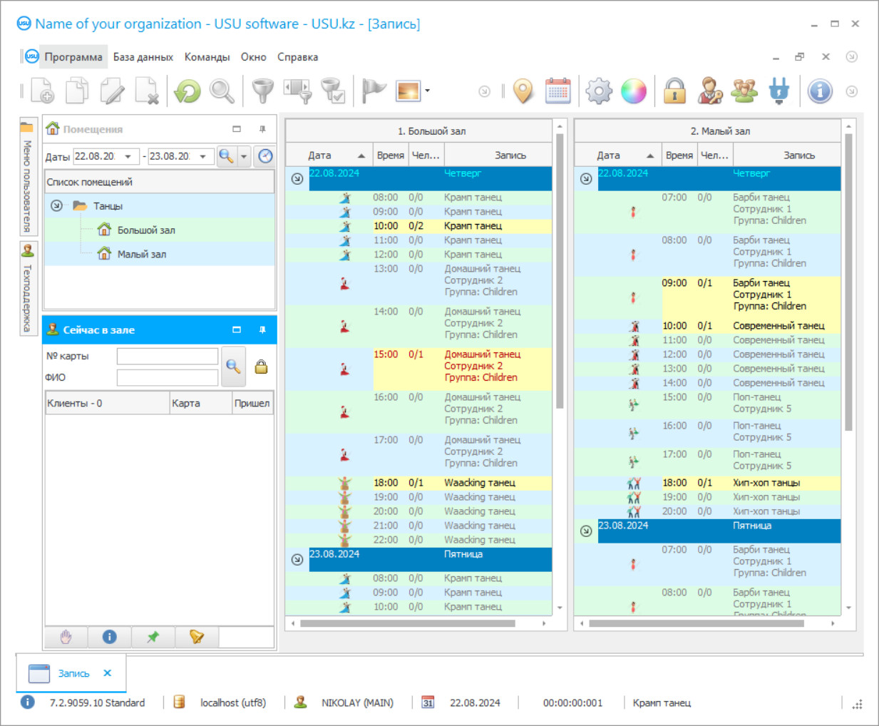
Programos ekrano kopija
Ekrano kopija yra veikiančios programinės įrangos nuotrauka. Iš jo galite iš karto suprasti, kaip atrodo CRM sistema. Įdiegėme langų sąsają su UX/UI dizaino palaikymu. Tai reiškia, kad vartotojo sąsaja yra pagrįsta ilgamete vartotojo patirtimi. Kiekvienas veiksmas yra tiksliai ten, kur jį patogiausia atlikti. Dėl tokio kompetentingo požiūrio jūsų darbo našumas bus maksimalus. Spustelėkite mažą vaizdą, kad atidarytumėte viso dydžio ekrano kopiją.
Įsigiję USU CRM sistemą, kurios konfigūracija yra bent „Standartinė“, turėsite galimybę rinktis iš daugiau nei penkiasdešimties šablonų. Kiekvienas programinės įrangos vartotojas turės galimybę pasirinkti savo skonį atitinkantį programos dizainą. Kiekviena darbo diena turi teikti džiaugsmo!
Programos ekrano kopija - На русском
Automatikos tendencijos yra tvirtai įsitvirtinusios daugelyje sričių ir pramonės šakų, kuriose įmonėms reikalinga programos kontrolė turimiems ištekliams, tikslus tvarkaraščių sudarymas, kokybiška siunčiama dokumentacija ir produktyvūs santykiai su klientais. Šokių klubo programa yra aukščiau išvardytų elementų kompleksas. Jis sukurtas skaitmeninėje platformoje, kurioje atsižvelgiama į šiuolaikinės švietimo aplinkos specifiką. Tuo pačiu programa gali naudotis įprasta mokykla, kultūros centras, laisvalaikio centras ar šokių klubas.
„USU Software“ sistemos svetainėje nesunku rasti tinkamą IT projektą, visiškai atitinkantį eksploatavimo sąlygas ir asmeninius kliento norus. Dažniausiai programa naudojama šokių klubui kultūros centre ar bendrojo ugdymo įstaigose. Programoje yra viskas, ko reikia norint efektyviai dirbti su norminiais dokumentais, operatyviai apdoroti analitinę informaciją, sudaryti tvarkaraštį ir įvertinti nuolatinio personalo veiklą. Konfigūracija buvo atlikta atsižvelgiant į švietimo organizaciją.
Kas yra kūrėjas?
Akulovas Nikolajus
Ekspertas ir vyriausiasis programuotojas, dalyvavęs kuriant ir kuriant šią programinę įrangą.
2026-05-28
Šokių klubo programos vaizdo įrašas
Šis vaizdo įrašas yra anglų kalba. Bet galite pabandyti įjungti subtitrus savo gimtąja kalba.
Šokių klubo programos vaizdo įrašas - На русском
Ne paslaptis, kad šokių klubo programa reiškia papildomą išsilavinimą, todėl projektą galima naudoti kartu su pagrindiniais programos tipais tam tikrai institucijai, studijai ar kultūros namams paremti. Integracija nėra programos problema. Programos užduotys apima produktyvų dialogą su klientais. Tinkamo tikslumo skaitmeninius vadovus galima užpildyti tinkamai išsamiai. Tuo pačiu metu kultūros įstaiga vizitams gali naudoti klubo korteles, sertifikatus ir abonementus.
Šokių klubo programa papildomo mokymo centre gali atsižvelgti (tiesiogiai per automatinį personalo lentelės sudarymą) į individualius studentų užimtumo grafikus, kad racionaliai paskirstytų krūvį. Kultūros namai garantuotai atsikratys sutapimų ir tvarkaraščio klaidų. Nepamirškite, kad visos struktūros efektyvumas priklauso nuo organizacijos lygio ir kokybės, kai reikia atsižvelgti į daugelį veiksnių, atsižvelgti į kriterijus ir stebėti dabartinius procesus. Neįmanoma padaryti tik su vienu žmogiškuoju veiksniu. Reikalingi programos valdymo metodai.
Atsisiųskite demonstracinę versiją
Paleisdami programą galite pasirinkti kalbą.

Galite atsisiųsti demonstracinę versiją nemokamai. Ir dirbk programoje dvi savaites. Tam tikra informacija jau buvo įtraukta, kad būtų aiškumo.
Kas yra vertėjas?
Khoilo Romanas
Vyriausiasis programuotojas, dalyvavęs verčiant šią programinę įrangą į įvairias kalbas.
Automatikos projektai dažnai atliekami pagal konkrečios veiklos šalies standartus ir taisykles. Taip šokių klubo programa naudojama Baltarusijos Respublikos, Rusijos Federacijos ir kitų Eurazijos ekonominės sąjungos teritorijos šalių mokykloje. Jei reikia, galite pakeisti kalbos režimą. Sąraše yra ukrainiečių, rumunų, kirgizų, anglų ir daugybė kitų kalbų. Todėl kultūros namai, kad ir kur jie būtų, gauna labai efektyvų organizavimo ir valdymo instrumentą.
Apskritai šokių klubo registracijos programa siekiama sumažinti išlaidas, sutvarkyti dokumentus, racionaliai paskirstyti išteklius ir apdoroti išsamų analitinės informacijos kiekį. Tuo pačiu metu duomenys yra labai vaizdingi, prieinami ir suprantami. Jei kultūra kažkam atrodo viena iš tų pozicijų, kuri nepasiduoda programinei kontrolei, tai toli gražu nėra tiesa. Metodika panaši į paprastos švietimo įstaigos darbo organizavimą. Skaitmeninės pagalbos užsakant klausimas neatmetamas. Demonstracinę versiją galima nemokamai. Programa vykdo automatinę šokių klubo kontrolę, užsiima dokumentais, stebi medžiagos ir klasės fondo padėtį. Individualios programos savybės ir nustatymai gali būti pakeisti, kad galėtumėte patogiai dirbti su norminiais dokumentais, operacinės ir techninės apskaitos kategorijomis.
Užsisakykite programą šokių klubui
Norėdami įsigyti programą, tiesiog skambinkite arba parašykite mums. Mūsų specialistai susitars su Jumis dėl tinkamos programinės įrangos konfigūracijos, parengs sutartį ir sąskaitą apmokėjimui.
Kaip nusipirkti programą?
Siųskite išsamią sutarties informaciją
Su kiekvienu klientu sudarome sutartį. Sutartis yra jūsų garantija, kad gausite būtent tai, ko jums reikia. Todėl pirmiausia turite mums atsiųsti juridinio ar fizinio asmens duomenis. Paprastai tai trunka ne ilgiau kaip 5 minutes
Atlikite išankstinį mokėjimą
Atsiuntus Jums nuskaitytas sutarties ir sąskaitos apmokėjimui kopijas, reikalingas išankstinis apmokėjimas. Atkreipiame dėmesį, kad prieš diegiant CRM sistemą pakanka sumokėti ne visą sumą, o tik dalį. Palaikomi įvairūs mokėjimo būdai. Maždaug 15 minučių
Programa bus įdiegta
Po to su jumis bus susitarta dėl konkrečios įrengimo datos ir laiko. Paprastai tai įvyksta tą pačią arba kitą dieną po dokumentų tvarkymo. Iš karto po CRM sistemos įdiegimo galite paprašyti apmokyti savo darbuotoją. Jei programa perkama 1 vartotojui, tai užtruks ne ilgiau kaip 1 val
Mėgaukitės rezultatu
Mėgaukitės rezultatu be galo :) Ypač džiugina ne tik kasdieniam darbui automatizuoti skirtos programinės įrangos kokybė, bet ir priklausomybės nebuvimas mėnesinio abonentinio mokesčio pavidalu. Juk už programą mokėsite tik vieną kartą.
Pirkite paruoštą programą
Taip pat galite užsisakyti individualų programinės įrangos kūrimą
Jei turite specialių programinės įrangos reikalavimų, užsisakykite individualų kūrimą. Tada jums nereikės prisitaikyti prie programos, o programa bus pritaikyta jūsų verslo procesams!
Programa šokių klubui
Neatmetama galimybė kontroliuoti namuose. Tik administratoriams suteikiama visiška prieiga prie visų operacijų ir informacijos.
Iš pradžių konfigūracija buvo sukurta platformoje, kurioje atsižvelgiama į pagrindinius šiuolaikinės švietimo įstaigos darbo organizavimo aspektus, taigi joje yra viskas, ko reikia kokybiškai analizei ir valdymui.
Programa užmezga produktyvius santykius su klientais, kuriuos lemia labai reikalingi CRM principai. Vartotojams nesunku reguliuoti struktūros reklaminę ir rinkodaros veiklą. Šokių klubą vienu metu gali valdyti keli vartotojai. Ne vienas šokių klubas, mokykla ar centras neatsisako galimybės greitai susisiekti su lankytojais per SMS žinučių modulį. Informuokite klientus, siųskite reklaminius pranešimus. Kultūros įstaigoms, namams ar centrams nereikia ilgai dirbti prie personalo stalo. Konfigūracija automatiškai kuria treniruočių tvarkaraščius, remdamasi įvairiausiais kriterijais. Niekas nedraudžia keisti gamyklinius nustatymus, kad galėtų visiškai kontroliuoti kasdienę operaciją. Jei reikia, programa perima ne tik paslaugas, bet ir asortimento pardavimą. Kiekvieną antraštę taip pat galima patogiai kataloguoti. Jei kultūros centro, studijos ar namo rodikliai toli gražu nėra idealūs, įvyko klientų bazės nutekėjimas, fiksuojama neigiama pelno tendencija, tai programinės įrangos žvalgyba apie tai perspės. Jokia šokio veikla nelieka neįvertinta, taip pat ir personalo pasirodymas. Bet kuris kūrybinių šokių klubas sugeba visiškai kontroliuoti materialinio fondo padėtį - muzikinę įrangą, inventorių, kostiumus. Neatmetama galimybė, kad pagal užsakymą gali būti teikiama skaitmeninė parama, kuri leis įdiegti kai kurias technologines naujoves, įdiegti funkcinius plėtinius, kurie nėra įtraukti į pagrindinį spektrą.
Siūlome pradėti nuo demonstracinės versijos ir šiek tiek praktikuotis. Tada jums reikia įsigyti licenciją.

