პერაციული სისტემა: Windows, Android, macOS
პროგრამების ჯგუფი: ბიზნესის ავტომატიზაცია
პროგრამა საცეკვაო კლუბისთვის
- საავტორო უფლება იცავს ბიზნესის ავტომატიზაციის უნიკალურ მეთოდებს, რომლებიც გამოიყენება ჩვენს პროგრამებში.

საავტორო უფლება - ჩვენ ვართ დადასტურებული პროგრამული უზრუნველყოფის გამომცემელი. ეს ნაჩვენებია ოპერაციულ სისტემაში ჩვენი პროგრამებისა და დემო-ვერსიების გაშვებისას.

დადასტურებული გამომცემელი - ჩვენ ვმუშაობთ ორგანიზაციებთან მთელს მსოფლიოში, მცირე ბიზნესიდან მსხვილამდე. ჩვენი კომპანია შეტანილია კომპანიების საერთაშორისო რეესტრში და აქვს ელექტრონული ნდობის ნიშანი.

ნდობის ნიშანი
სწრაფი გადასვლა.
რისი გაკეთება გინდა ახლა?
თუ გსურთ პროგრამის გაცნობა, ყველაზე სწრაფი გზაა ჯერ სრული ვიდეოს ყურება, შემდეგ კი უფასო დემო ვერსიის ჩამოტვირთვა და თავად მუშაობა. საჭიროების შემთხვევაში, მოითხოვეთ პრეზენტაცია ტექნიკური მხარდაჭერისგან ან წაიკითხეთ ინსტრუქციები.
WhatsApp
სამუშაო საათებში ჩვენ ჩვეულებრივ ვპასუხობთ 1 წუთის განმავლობაში
როგორ ვიყიდოთ პროგრამა?
იხილეთ პროგრამის ეკრანის სურათი
ნახეთ ვიდეო პროგრამის შესახებ
ჩამოტვირთეთ დემო ვერსია
შეადარეთ პროგრამის კონფიგურაციები
გამოთვალეთ პროგრამული უზრუნველყოფის ღირებულება
გამოთვალეთ ღრუბლის ღირებულება, თუ გჭირდებათ ღრუბლოვანი სერვერი
ვინ არის დეველოპერი?
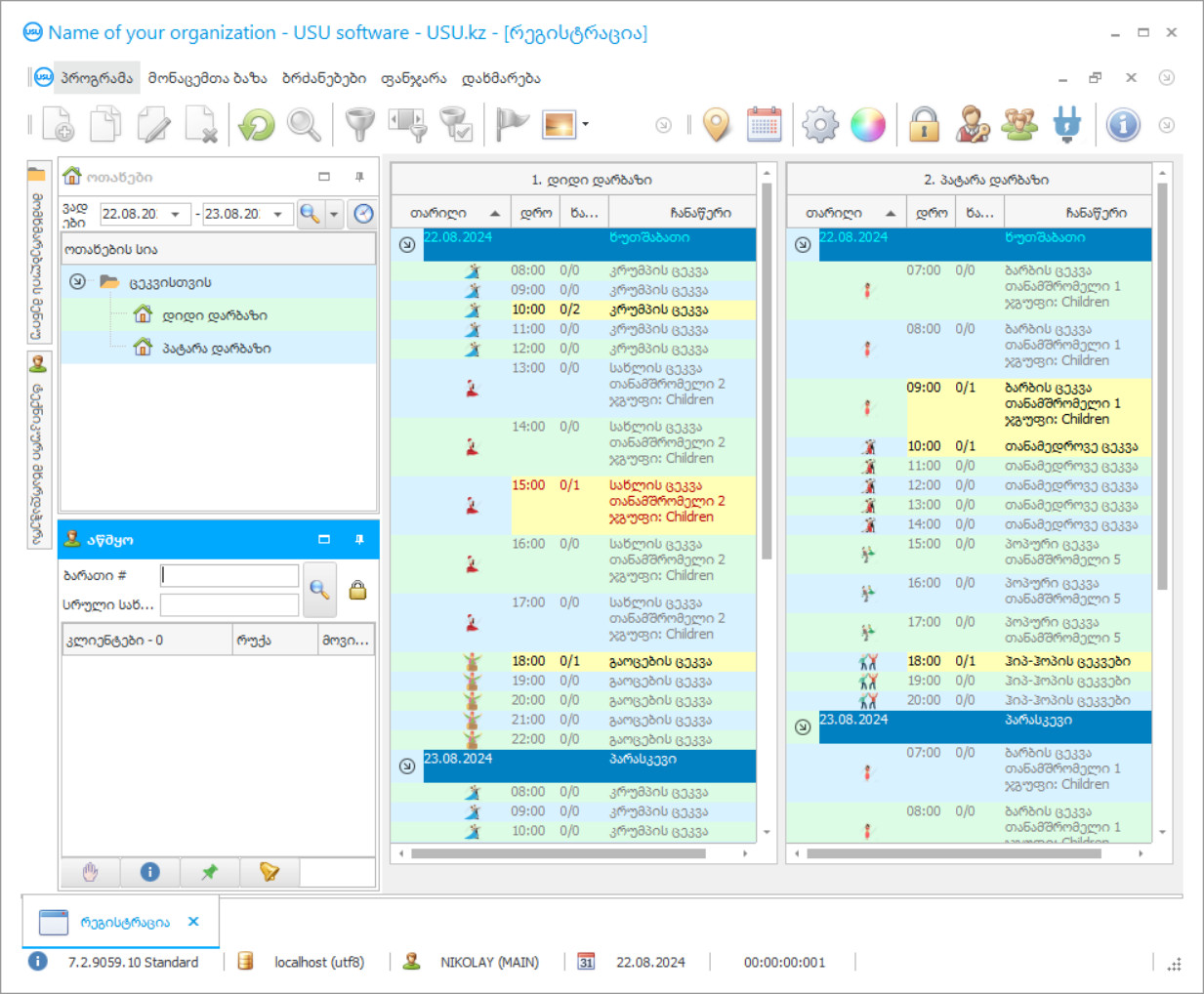
პროგრამის სკრინშოტი
სკრინშოტი არის პროგრამის გაშვებული ფოტო. მისგან შეგიძლიათ დაუყოვნებლივ გაიგოთ, როგორ გამოიყურება CRM სისტემა. ჩვენ განვახორციელეთ ფანჯრის ინტერფეისი UX/UI დიზაინის მხარდაჭერით. ეს ნიშნავს, რომ მომხმარებლის ინტერფეისი ეფუძნება მომხმარებლის მრავალწლიან გამოცდილებას. თითოეული მოქმედება მდებარეობს ზუსტად იქ, სადაც მისი შესრულება ყველაზე მოსახერხებელია. ასეთი კომპეტენტური მიდგომის წყალობით, თქვენი მუშაობის პროდუქტიულობა იქნება მაქსიმალური. დააწკაპუნეთ პატარა სურათზე, რათა გახსნათ ეკრანის სურათი სრული ზომით.
თუ იყიდით USU CRM სისტემას მინიმუმ „სტანდარტული“ კონფიგურაციით, გექნებათ დიზაინის არჩევანი ორმოცდაათზე მეტი შაბლონიდან. პროგრამული უზრუნველყოფის თითოეულ მომხმარებელს ექნება შესაძლებლობა აირჩიოს პროგრამის დიზაინი თავისი გემოვნებით. ყოველი სამუშაო დღე სიხარულის მომტანი უნდა იყოს!
პროგრამის სკრინშოტი - На русском
ავტომატიზაციის ტენდენციები მყარად არის დამკვიდრებული ბევრ სფეროში და ინდუსტრიაში, სადაც კომპანიებს სჭირდებათ პროგრამის კონტროლი არსებულ რესურსებზე, ზუსტი დაგეგმვა, ხარისხის გამავალი დოკუმენტაცია და პროდუქტიული ურთიერთობა მომხმარებელთან. საცეკვაო კლუბის პროგრამა წარმოადგენს ზემოთ ჩამოთვლილი ელემენტების კომპლექსს. იგი აგებულია ციფრულ პლატფორმაზე, რომელიც ითვალისწინებს თანამედროვე საგანმანათლებლო გარემოს სპეციფიკას. ამავე დროს, პროგრამით სარგებლობა შეუძლიათ ჩვეულებრივ სკოლას, კულტურის ცენტრს, დასვენების ცენტრს ან ცეკვის კლუბს.
USU პროგრამული სისტემის ვებგვერდზე ადვილია იპოვოთ შესაფერისი IT პროექტი, რომელიც სრულად შეესაბამება მომხმარებლის საოპერაციო პირობებსა და პირად სურვილებს. ყველაზე ხშირად, პროგრამა გამოიყენება კულტურის ცენტრში ან ზოგადსაგანმანათლებლო დაწესებულებებში საცეკვაო კლუბისთვის. პროგრამას აქვს ყველაფერი, რაც გჭირდებათ მარეგულირებელ დოკუმენტებთან ეფექტურად მუშაობისთვის, ანალიტიკური ინფორმაციის დაუყოვნებლად დამუშავების, გრაფიკის შედგენისა და რეგულარული პერსონალის მუშაობის შესაფასებლად. კონფიგურაცია გაკეთდა განათლების ორგანიზაციის გათვალისწინებით.
ვინ არის დეველოპერი?
აკულოვი ნიკოლაი
ექსპერტი და მთავარი პროგრამისტი, რომელიც მონაწილეობდა ამ პროგრამული უზრუნველყოფის დიზაინსა და განვითარებაში.
2026-05-28
პროგრამის ვიდეო საცეკვაო კლუბისთვის
ეს ვიდეო არის ინგლისურ ენაზე. მაგრამ შეგიძლიათ სცადოთ სუბტიტრების ჩართვა თქვენს მშობლიურ ენაზე.
პროგრამის ვიდეო საცეკვაო კლუბისთვის - На русском
საიდუმლო არ არის, რომ საცეკვაო კლუბის პროგრამა წარმოადგენს დამატებით განათლებას, ამიტომ პროექტი შეიძლება გამოყენებულ იქნას პროგრამის ძირითად ტიპებთან ერთად, კონკრეტული დაწესებულების, სტუდიის ან კულტურის სახლის მხარდასაჭერად. პროგრამისთვის ინტეგრაცია არ წარმოადგენს პრობლემას. პროგრამის ამოცანები მოიცავს პროდუქტიულ დიალოგს კლიენტებთან. შესაბამისი ფოკუსის ციფრული სახელმძღვანელოების შევსება შესაძლებელია დეტალების სათანადო დონეზე. ამავე დროს, კულტურულ დაწესებულებას შეუძლია გამოიყენოს კლუბის ბარათები, სერთიფიკატები და ხელმოწერები ვიზიტებისთვის.
დამატებითი სასწავლო ცენტრში საცეკვაო კლუბის პროგრამას შეუძლია გაითვალისწინოს (უშუალოდ დაკომპლექტების მაგიდის ავტომატური წარმოქმნის დროს) სტუდენტების ინდივიდუალური სამუშაო გრაფიკები ტვირთის რაციონალურად განაწილების მიზნით. კულტურის სახლი გარანტირებულია, რომ თავიდან აიცილოს გადახურვები და დაგეგმილი შეცდომები. ნუ დაგავიწყდებათ, რომ მთლიანობაში სტრუქტურის ეფექტურობა დამოკიდებულია ორგანიზაციის დონეზე და ხარისხზე, როდესაც საჭიროა მრავალი ფაქტორის გათვალისწინება, კრიტერიუმების გათვალისწინება და მიმდინარე პროცესების მონიტორინგი. შეუძლებელია მხოლოდ ერთ ადამიანურ ფაქტორთან გაკეთება. საჭიროა პროგრამის კონტროლის ტექნიკა.
ჩამოტვირთეთ დემო ვერსია
პროგრამის დაწყებისას შეგიძლიათ აირჩიოთ ენა.

შეგიძლიათ ჩამოტვირთოთ დემო ვერსია უფასოდ. და იმუშავეთ პროგრამაში ორი კვირის განმავლობაში. გარკვეული ინფორმაცია უკვე ჩართულია იქ სიცხადისთვის.
ვინ არის მთარგმნელი?
ხოილო რომან
მთავარი პროგრამისტი, რომელმაც მონაწილეობა მიიღო ამ პროგრამის სხვადასხვა ენაზე თარგმნაში.
ავტომატიზაციის პროექტები ხშირად მზადდება კონკრეტული ქვეყნის სტანდარტებისა და რეგულაციების შესაბამისად. ასე იყენებენ საცეკვაო კლუბის პროგრამას ბელორუსის რესპუბლიკის, რუსეთის ფედერაციისა და ევრაზიის ეკონომიკური კავშირის ტერიტორიის სხვა ქვეყნების სკოლაში. საჭიროების შემთხვევაში შეგიძლიათ შეცვალოთ ენის რეჟიმი. ჩამონათვალში შედის უკრაინული, რუმინული, ყირგიზული, ინგლისური და მრავალი სხვა ენა. შედეგად, კულტურის სახლი, რომელ ქვეყანაშიც მდებარეობს, იღებს ორგანიზაციისა და მართვის ძალიან ეფექტურ ინსტრუმენტს.
ზოგადად, საცეკვაო კლუბის სარეგისტრაციო პროგრამა მიზნად ისახავს ხარჯების შემცირებას, დოკუმენტების მოწესრიგებას, რაციონალურად გამოყოფას რესურსების და ანალიტიკური ინფორმაციის ამომწურავი მოცულობების დამუშავებას. ამავე დროს, მონაცემები ხელმისაწვდომია ძალიან ვიზუალური, ხელმისაწვდომი და გასაგები ფორმით. თუკი კულტურა ვინმეს ერთ-ერთ პოზიციად მიაჩნია, რომელიც პროგრამულ კონტროლს არ ემსახურება, ეს სიმართლისგან შორს არის. მეთოდოლოგია მსგავსია ჩვეულებრივი საგანმანათლებლო დაწესებულების მუშაობის ორგანიზაციისა. გამორიცხული არ არის ციფრული დახმარების საკითხი შეკვეთის საფუძველზე. დემო ვერსია ხელმისაწვდომია უფასოდ. პროგრამა ახორციელებს ავტოკონტროლს საცეკვაო კლუბზე, დაკავებულია დოკუმენტაციით, აკონტროლებს მასალისა და საკლასო ფონდის პოზიციას. პროგრამის ინდივიდუალური მახასიათებლები და პარამეტრები შეიძლება შეიცვალოს, რომ კომფორტულად იმუშაოთ მარეგულირებელ დოკუმენტებთან, ოპერატიული და ტექნიკური აღრიცხვის კატეგორიებთან.
შეუკვეთეთ პროგრამა საცეკვაო კლუბისთვის
პროგრამის შესაძენად უბრალოდ დაგვირეკეთ ან მოგვწერეთ. ჩვენი სპეციალისტები დაგითანხმდებიან შესაბამისი პროგრამული უზრუნველყოფის კონფიგურაციაზე, მოამზადებენ ხელშეკრულებას და გადახდის ინვოისს.
როგორ ვიყიდოთ პროგრამა?
გაგზავნეთ კონტრაქტის დეტალები
ჩვენ ვაფორმებთ ხელშეკრულებას თითოეულ კლიენტთან. კონტრაქტი არის თქვენი გარანტია იმისა, რომ მიიღებთ ზუსტად იმას, რაც გჭირდებათ. ამიტომ, ჯერ უნდა გამოგვიგზავნოთ იურიდიული ან ფიზიკური პირის მონაცემები. ამას ჩვეულებრივ არაუმეტეს 5 წუთი სჭირდება
განახორციელეთ წინასწარი გადახდა
ხელშეკრულების სკანირებული ასლების და გადახდის ინვოისის გაგზავნის შემდეგ, საჭიროა წინასწარ გადახდა. გთხოვთ გაითვალისწინოთ, რომ CRM სისტემის დაყენებამდე საკმარისია გადაიხადოთ არა სრული თანხა, არამედ მხოლოდ ნაწილი. მხარდაჭერილია გადახდის სხვადასხვა მეთოდი. დაახლოებით 15 წუთი
პროგრამა დაინსტალირდება
ამის შემდეგ თქვენთან შეთანხმებული იქნება ინსტალაციის კონკრეტული თარიღი და დრო. ეს ჩვეულებრივ ხდება იმავე ან მეორე დღეს საბუთების დასრულებიდან. CRM სისტემის დაყენებისთანავე, შეგიძლიათ მოითხოვოთ ტრენინგი თქვენი თანამშრომლისთვის. თუ პროგრამა შეძენილია 1 მომხმარებლისთვის, ამას დასჭირდება არაუმეტეს 1 საათისა
ისიამოვნეთ შედეგით
ისიამოვნეთ შედეგით უსასრულოდ :) განსაკუთრებით სასიამოვნოა არა მხოლოდ ის ხარისხი, რომლითაც შემუშავებულია პროგრამული უზრუნველყოფა ყოველდღიური მუშაობის ავტომატიზაციისთვის, არამედ ყოველთვიური სააბონენტო გადასახადის სახით დამოკიდებულების ნაკლებობა. ბოლოს და ბოლოს, თქვენ გადაიხდით მხოლოდ ერთხელ პროგრამისთვის.
შეიძინეთ მზა პროგრამა
ასევე შეგიძლიათ შეუკვეთოთ პერსონალური პროგრამული უზრუნველყოფის განვითარება
თუ თქვენ გაქვთ სპეციალური პროგრამული მოთხოვნები, შეუკვეთეთ პერსონალური განვითარება. მაშინ არ მოგიწევთ პროგრამასთან ადაპტაცია, მაგრამ პროგრამა მორგებული იქნება თქვენს ბიზნეს პროცესებზე!
პროგრამა საცეკვაო კლუბისთვის
არ არის გამორიცხული სახლიდან კონტროლის ვარიანტი. მხოლოდ ადმინისტრატორებს აქვთ სრული წვდომა ყველა ოპერაციაზე და ინფორმაციაზე.
კონფიგურაცია თავდაპირველად აშენდა პლატფორმაზე, რომელიც ითვალისწინებს თანამედროვე საგანმანათლებლო დაწესებულების მუშაობის ორგანიზების ძირითად ასპექტებს, ამრიგად, მასში არის ყველაფერი, რაც გჭირდებათ მაღალი ხარისხის ანალიზისა და მენეჯმენტისთვის.
პროგრამა აყალიბებს პროდუქტიულ ურთიერთობას მომხმარებლებთან, რაც განისაზღვრება CRM- ის მოთხოვნების პრინციპებით. მომხმარებლებისთვის რთული არ არის სტრუქტურის სარეკლამო და მარკეტინგული საქმიანობის დარეგულირება. რამდენიმე მომხმარებელს შეუძლია ერთდროულად მართოს საცეკვაო კლუბი. არც ერთი საცეკვაო კლუბი, სკოლა ან ცენტრი უარს არ ამბობს SMS- ფოსტის მოდულის საშუალებით დაუყოვნებლივ დაუკავშირდეს სტუმრებს. აცნობეთ კლიენტებს, გაუგზავნეთ სარეკლამო შეტყობინებები. კულტურულ დაწესებულებებს, სახლებს ან ცენტრებს არ უწევთ დიდხანს მუშაობა დაკომპლექტების მაგიდაზე. კონფიგურაცია ავტომატურად აშენებს სასწავლო გრაფიკებს ფართო სპექტრის კრიტერიუმების საფუძველზე. არავინ არ კრძალავს ქარხნის პარამეტრების შეცვლას ყოველდღიური მუშაობის სრული კონტროლის მისაღებად. საჭიროების შემთხვევაში, პროგრამა იღებს არა მხოლოდ მომსახურებას, არამედ ასორტიმენტის გაყიდვებს. თითოეული სასაქონლო პოზიციის განთავსება ასევე შესაძლებელია მოხდეს მოხერხებული კატალოგით. თუ კულტურის ცენტრის, სტუდიის ან სახლის ინდიკატორები შორს არის იდეალურიდან, შეინიშნებოდა კლიენტთა ბაზის გადინება, ფიქსირდება მოგების უარყოფითი ტენდენცია, ამის შესახებ გაფრთხილებთ პროგრამული დაზვერვა. არც ერთი საცეკვაო აქტივობა არ ითვალისწინებს ანგარიშსწორებას და არც პერსონალის შესრულება. ნებისმიერ შემოქმედებით საცეკვაო კლუბს შეუძლია სრულად გააკონტროლოს მატერიალური ფონდის პოზიცია - მუსიკალური მოწყობილობა, ინვენტარი, კოსტიუმები. არ არის გამორიცხული, რომ ციფრული მხარდაჭერა გაიცეს შეკვეთით, რაც საშუალებას მოგცემთ დანერგოთ ზოგიერთი ტექნოლოგიური ინოვაცია, დააყენოთ ფუნქციური გაფართოებები, რომლებიც არ შედის ძირითად სპექტრში.
ჩვენ გთავაზობთ, რომ დაიწყოთ დემოთი და ცოტათი ივარჯიშოთ. ამის შემდეგ თქვენ უნდა შეიძინოთ ლიცენზია.

