Nidaamka hawlgalka: Windows, Android, macOS
Kooxda barnaamijyada: Qalabka ganacsiga
Barnaamijka naadiga qoob ka ciyaarka
- Xuquuqda daabacadu waxay ilaalisaa hababka gaarka ah ee otomatiga ganacsiga ee lagu isticmaalo barnaamijyadayada.

Xuquuqda daabacaada - Waxaan nahay daabace software la xaqiijiyay. Tan waxa lagu soo bandhigay nidaamka hawlgalka marka la wado barnaamijyadeena iyo nooca demo-versions.

Daabacaha la xaqiijiyay - Waxaan la shaqaynaa ururada aduunka oo dhan laga bilaabo ganacsiyada yaryar ilaa kuwa waaweyn. Shirkaddayadu waxay ku jirtaa diiwaanka caalamiga ah ee shirkadaha waxayna leedahay calaamada kalsoonida elektarooniga ah.

Calaamadda kalsoonida
Isbeddel degdeg ah.
Maxaad doonaysaa inaad hadda samayso?
Haddii aad rabto inaad barato barnaamijka, sida ugu dhakhsaha badan waa inaad marka hore daawato muuqaalka oo buuxa, ka dibna soo dejiso nooca demo ee bilaashka ah oo la shaqeyso naftaada. Haddii loo baahdo, codso bandhig taageero farsamo ama akhri tilmaamaha.
WhatsApp
Inta lagu jiro saacadaha shaqada waxaan ku soo jawaabnaa 1 daqiiqo gudahood
Sida loo iibsado barnaamijka?
Daawo sawirka barnaamijka
Daawo muuqaal ku saabsan barnaamijka
Soo dejiso nooca demo
Is barbar dhig habaynta barnaamijka
Xisaabi qiimaha software-ka
Xisaabi qiimaha daruuraha haddii aad u baahan tahay adeegaha daruuraha
Waa kuma horumariyaha?
Shaashada barnaamijka
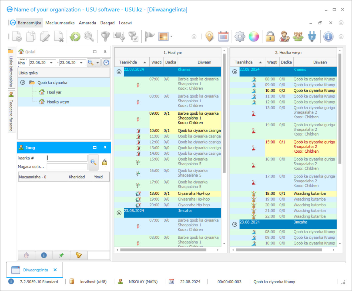
Sawir-qaadashadu waa sawirka software-ku socda. Laga soo bilaabo isla markiiba waxaad fahmi kartaa sida nidaamka CRM u eg yahay. Waxaan hirgelinay is-dhexgal daaqadeed oo taageero u ah naqshadeynta UX/UI. Tani waxay ka dhigan tahay in is-dhexgalka isticmaalaha uu ku saleysan yahay sannadaha khibradda isticmaalaha. Ficil kastaa wuxuu ku yaalaa sida saxda ah meesha ugu habboon in la fuliyo. Waad ku mahadsan tahay habkan karti leh, wax soo saarkaaga shaqada ayaa noqon doona ugu badnaan. Guji sawirka yar si aad u furto sawirka oo cabbir buuxa ah.
Haddii aad iibsato nidaamka USU CRM oo leh qaabayn ugu yaraan "Standard", waxaad yeelan doontaa doorasho naqshado ka badan konton qaab. Isticmaale kasta oo software-ku wuxuu heli doonaa fursad uu ku doorto naqshadda barnaamijka si uu ugu habboonaado dhadhankiisa. Maalin kasta oo shaqo ah waa inay keentaa farxad!
Isbedelada otomaatiga ayaa si adag ugu xeel dheer aagag badan iyo warshado ay shirkaduhu ugu baahan yihiin xakamaynta barnaamijka kheyraadka jira, jadwal sax ah, dukumiintiyo tayo leh oo baxa, iyo xiriiro macmiil oo wax soo saar leh. Barnaamijka naadiga qoob-ka-ciyaarka waa isku-dhafan waxyaabaha kor ku xusan. Waxaa lagu dhisay madal dhijitaal ah oo tixgelinaysa waxyaabaha gaarka u ah jawiga waxbarasho ee casriga ah. Isla mar ahaantaana, barnaamijka waxaa isticmaali kara iskuul caadi ah, xarun dhaqameed, xarun firaaqo, ama naadi qoob ka ciyaarka.
Websaytka nidaamka softiweerka ee USU, way fududahay in laga helo mashruuc IT-ga ku habboon oo si buuxda ugu habboon xaaladaha hawlgalka iyo rabitaanka shaqsiyeed ee macaamilka. Badanaa, barnaamijka waxaa loo isticmaalaa naadiga qoob-ka-ciyaarka ee xarun dhaqameed ama machadyada guud ee waxbarashada. Barnaamijku wuxuu leeyahay wax kasta oo aad u baahan tahay inaad si wax ku ool ah ugula shaqeyso dukumiintiyada sharciyeynta, si dhakhso leh u socodsiinta macluumaadka falanqaynta, dejiso jadwal, iyo qiimeynta waxqabadka shaqaalaha caadiga ah. Qaabeynta waxaa lagu sameeyay iyadoo ururka maskaxda lagu hayo.
Waa kuma horumariyaha?
Akulov Nikolay
Khabiir iyo madax barnaamij oo ka qaybqaatay naqshadaynta iyo horumarinta software-kan.
2026-05-28
Fiidiyowga barnaamijka naadiga qoob-ka-ciyaarka
Muqaalkan waa Ingiriis. Laakin waxaad isku dayi kartaa inaad ku darto qoraal hoosaadka luqadaada hooyo.
Ma aha wax qarsoodi ah in barnaamijka naadiga qoob-ka-ciyaarka uu ka dhigan yahay waxbarasho dheeri ah, sidaa darteed mashruuca waxaa loo isticmaali karaa iyadoo lala socdo noocyada waaweyn ee barnaamijka si loo taageero hay'ad gaar ah, istuudiyaha, ama guriga dhaqanka. Isdhexgalka dhib kuma aha arjiga. Hawlaha barnaamijka waxaa ka mid ah wadahadal wax ku ool ah oo lala yeelanayo macaamiisha. Hagayaasha dhijitaalka ah ee diiradda saxda ah ayaa lagu buuxin karaa heerka saxda ah ee faahfaahinta. Isla mar ahaantaana, xarun dhaqan ayaa awood u leh inay u isticmaasho kaararka naadiyada, shahaadooyinka, iyo rukhsaynta booqashooyinka.
Barnaamijka naadiga qoob-ka-ciyaarka ee xarunta tababarka dheeriga ah wuxuu awood u leeyahay inuu tixgeliyo (si toos ah inta lagu gudajiro jiilka miiska shaqaalaynta) jadwalka shaqsiyadeed ee shaqsiyeed ee ardayda si caqligal ah loogu qaybiyo culeyska. Guriga Dhaqanka waxaa loo damaanad qaaday in laga takhaluso is dulsaarrada iyo jadwalka khaladaadka. Ha iloobin in wax ku oolnimada qaab dhismeedka guud ahaan ay kuxirantahay heerka iyo tayada ururka marka ay lagama maarmaan tahay in la tixgeliyo arrimo badan, la tixgeliyo shuruudaha, lana kormeero hababka hadda jira. Suurtagal maaha in lagu sameeyo hal cunsur oo keliya. Farsamooyinka xakameynta barnaamijka ayaa loo baahan yahay.
Soo dejiso nooca demo
Markaad bilaabeysid barnaamijka, waxaad dooran kartaa luqadda.

Waxaad soo dejisan kartaa nooca demo bilaash ah. Oo ka shaqee barnaamijka laba toddobaad. Macluumaadka qaar ayaa hore loogu daray halkaas si loo caddeeyo.
Waa kuma turjumaanku?
Khoilo Roman
Hormuudka barnaamijka oo ka qayb qaatay tarjumaada software-kan oo loo turjumay luqado kala duwan.
Mashruucyada otomaatigga waxaa badanaa loo sameeyaa heerarka iyo qawaaniinta waddan hawlgal gaar ah. Tani waa sida barnaamijka naadiga qoob-ka-ciyaarka loogu isticmaalo iskuulka Jamhuuriyadda Belarus, Xiriirka Ruushka, iyo waddamada kale ee ka tirsan Midowga Eurasia Economic Union. Waad beddeli kartaa habka luqadda haddii loo baahdo. Liiska waxaa ku jira Yukreeniyaan, Romaaniya, Kyrgyz, Ingiriis, iyo luqado kale oo badan. Natiijo ahaan, guriga dhaqanka, dal kasta oo uu ku yaal, wuxuu helaa qalab aad waxtar u leh abaabulka iyo maaraynta.
Guud ahaan, barnaamijka diiwaangelinta naadiga qoob-ka-ciyaarka ayaa doonaya inuu yareeyo kharashyada, u dhigo dukumiintiyada, si macquul ah u qoondeeyo ilaha, iyo ka-baaraandegidda xaddiga macluumaadka falanqaynta Isla mar ahaantaana, xogta waxaa lagu heli karaa qaab muuqaal ah, la heli karo, lana fahmi karo. Haddii dhaqanku u muuqdo qof inuu ka mid yahay jagooyinkaas aan isku dhiibaynin xakamaynta barnaamijka, markaa taasi runta way ka fog tahay. Habka wuxuu la mid yahay abaabulka shaqada ee xarun waxbarasho oo caadi ah. Arrinta taakuleynta dijitaalka ah ee nidaamka ayaa laga reebayaa. Nooca demo waxaa lagu heli karaa bilaash. Barnaamijku wuxuu fuliyaa xakamaynta otomaatiga naadiga qoob-ka-ciyaarka, wuxuu ku hawlan yahay dukumiintiyada, wuxuu kormeerayaa booska maaddada iyo sanduuqa miisaaniyadda. Astaamaha shaqsiyeed iyo dejimaha barnaamijka waa lagaa badali karaa si aad si raaxo leh ugula shaqeyso dukumiintiyada sharciyeynta, qeybaha xisaabaadka howlgalka iyo farsamada.
Dalbo barnaamij naadiga qoob-ka-ciyaarka
Si aad u iibsato barnaamijka, kaliya na soo wac ama qoraal noogu soo qor. Khabiiradayada takhasuska leh ayaa kugula heshiin doona habka software-ka ee habboon, diyaarinta qandaraas iyo qaansheegad lacag-bixineed.
Sida loo iibsado barnaamijka?
Soo dir faahfaahinta qandaraaska
Waxaan heshiis la galnaa macmiil kasta. Qandaraasku waa dammaanaddaada inaad heli doonto waxa aad u baahan tahay. Sidaa darteed, marka hore waxaad u baahan tahay inaad noo soo dirto faahfaahinta qof ama qof sharci ah. Tani waxay badanaa qaadanaysaa wax aan ka badnayn 5 daqiiqo
Bixi lacag hormaris ah
Ka dib markii ay kuu soo diraan nuqullada la sawiray ee heshiiska iyo qaansheegta lacag bixinta, lacag hormaris ah ayaa loo baahan yahay. Fadlan ogow in ka hor inta aan la rakibin nidaamka CRM, waa ku filan inaadan bixin lacagta oo dhan, laakiin kaliya qayb. Hababka lacag bixinta ee kala duwan ayaa la taageeraa. Qiyaastii 15 daqiiqo
Barnaamijka waa la rakibi doonaa
Taas ka dib, taariikhda rakibaadda gaarka ah iyo wakhtiga ayaa lagula heshiin doonaa adiga. Tani waxay badanaa dhacdaa isla maalintaas ama maalinta xigta ka dib marka la dhammeeyo waraaqaha. Isla markiiba ka dib marka la rakibo nidaamka CRM, waxaad codsan kartaa tababarka shaqaalahaaga. Haddii barnaamijka loo iibsado 1 isticmaale, waxay qaadan doontaa wax aan ka badnayn 1 saac
Ku raaxayso natiijada
Ku raaxayso natiijada aan dhamaadka lahayn :) Waxa si gaar ah ugu faraxsan kaliya maaha tayada software-ka lagu sameeyay si otomaatig ah loogu sameeyo shaqada maalinlaha ah, laakiin sidoo kale ku-tiirsanaanta la'aanta qaab khidmad isdiiwaangelineed bishii. Ka dib oo dhan, waxaad bixin doontaa hal mar oo kaliya barnaamijka.
Iibso barnaamij diyaarsan
Waxaad sidoo kale dalban kartaa horumarinta software gaar ah
Haddii aad leedahay shuruudo software gaar ah, dalbo horumarinta gaarka ah. Markaa uma baahnid inaad la qabsato barnaamijka, laakiin barnaamijka waxaa lagu hagaajin doonaa habka ganacsigaaga!
Barnaamijka naadiga qoob ka ciyaarka
Ikhtiyaarka ka koontaroolka guriga kama reebban. Kaliya maamulayaasha ayaa loo ogolyahay inay si buuxda u helaan dhammaan howlaha iyo macluumaadka.
Qaabeynta waxaa markii hore lagu dhisay barxad tixgelinaysa dhinacyada muhiimka ah ee abaabulka shaqada hay'ad waxbarasho oo casri ah, sidaas darteed waxay leedahay wax kasta oo aad ugu baahan tahay falanqeyn iyo maamul tayo sare leh.
Barnaamijku wuxuu dejiyaa xiriir wax soo saar leh oo lala yeesho macaamiisha, kaas oo ay go'aamiso mabaadi'da aadka loo dalbado ee CRM. Kuma adka dadka isticmaala inay nidaamiyaan xayeysiinta iyo dhaqdhaqaaqa suuqgeynta dhismaha. Dhowr isticmaale ayaa isku maamuli kara naadiga qoob-ka-ciyaarka isla waqti isku mid ah. Ma aha hal naadi qoob-ka-ciyaare, iskuul ama xarun diidaya fursad ay si dhakhso leh ula soo xiriiraan martida iyagoo adeegsanaya habka dirista SMS-ka U sheeg macaamiisha, u soo dir farriimaha xayeysiinta. Hay'adaha dhaqanka, guryaha, ama xarumaha maahan inay waqti dheer ka shaqeeyaan miiska shaqaalaha. Qaabeynta ayaa si otomaatig ah u dhista jadwalka tababarka iyada oo ku saleysan shuruudo badan. Qofna ma diidayo bedelida goobaha warshadda si ay gacan buuxda ugu hesho hawl maalmeedka. Haddii loo baahdo, barnaamijku wuxuu la wareegayaa kaliya adeegyada laakiin sidoo kale iibinta noocyada. Cinwaan kasta sidoo kale waa la qori karaa. Haddii tilmaamayaasha xarun dhaqameed, istuudiyaha, ama guriga ay aad uga fog yihiin sida saxda ah, waxaa soo baxay saldhigga macaamiisha, isbeddel taban oo macaash ayaa la duubay, ka dib sirdoonka barnaamijka ayaa ka digaya tan. Wax dhaqdhaqaaq qoob-ka-ciyaar ah lama xisaabtamo, waxqabadka shaqaaluhuna ma muuqdo. Naadi kasta oo qoob-ka-cayaar hal abuur leh wuxuu awood u leeyahay inuu si buuxda u xakameeyo booska maaliyadda - qalabka muusikada, agabka, dharka. Looma diidin in taageerada dijitaalka ah la soo saari karo si loo dalbado, taas oo u oggolaan doonta soo bandhigida qaar ka mid ah hal-abuurnimada tikniyoolajiyadeed, rakibidda kordhinno shaqeynaya oo aan lagu darin qeybta aasaasiga ah.
Waxaan kuu soo jeedinaynaa inaad ka bilowdo demo oo aad waxyar ku tababarto. Markaa waxaad u baahan tahay inaad iibsato shati.

