Sistemi operativ: Windows, Android, macOS
Grupi i programeve: Automatizimi i biznesit
Program për një klub vallëzimi
- E drejta e autorit mbron metodat unike të automatizimit të biznesit që përdoren në programet tona.

E drejta e autorit - Ne jemi një botues i verifikuar i softuerit. Kjo shfaqet në sistemin operativ kur ekzekutojmë programet dhe versionet tona.

Botues i verifikuar - Ne punojmë me organizata anembanë botës, nga bizneset e vogla tek ato të mëdha. Kompania jonë është e përfshirë në regjistrin ndërkombëtar të kompanive dhe ka një shenjë elektronike besimi.

Shenjë besimi
Tranzicion i shpejtë.
Çfarë doni të bëni tani?
Nëse dëshironi të njiheni me programin, mënyra më e shpejtë është që fillimisht të shikoni videon e plotë dhe më pas të shkarkoni versionin demo falas dhe të punoni vetë me të. Nëse është e nevojshme, kërkoni një prezantim nga mbështetja teknike ose lexoni udhëzimet.
WhatsApp
Gjatë orarit të punës ne zakonisht përgjigjemi brenda 1 minute
Si të blini programin?
Shikoni një pamje të ekranit të programit
Shikoni një video në lidhje me programin
Shkarkoni versionin demo
Krahasoni konfigurimet e programit
Llogaritni koston e softuerit
Llogaritni koston e cloud nëse keni nevojë për një server cloud
Kush është zhvilluesi?
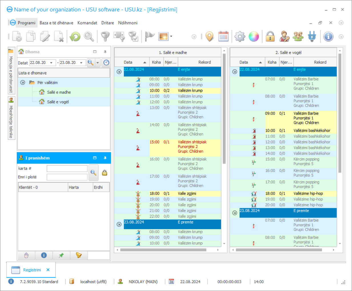
Pamja e ekranit të programit
Një pamje e ekranit është një foto e softuerit që funksionon. Prej tij mund të kuptoni menjëherë se si duket një sistem CRM. Ne kemi implementuar një ndërfaqe dritare me mbështetje për dizajnin UX/UI. Kjo do të thotë që ndërfaqja e përdoruesit bazohet në vite përvojë të përdoruesit. Çdo veprim ndodhet pikërisht aty ku është më i përshtatshëm për ta kryer atë. Falë një qasjeje të tillë kompetente, produktiviteti juaj i punës do të jetë maksimal. Klikoni në imazhin e vogël për të hapur pamjen e ekranit në madhësi të plotë.
Nëse blini një sistem USU CRM me një konfigurim të paktën "Standard", do të keni një zgjedhje të modeleve nga më shumë se pesëdhjetë shabllone. Çdo përdorues i softuerit do të ketë mundësinë të zgjedhë dizajnin e programit që i përshtatet shijes së tij. Çdo ditë pune duhet të sjellë gëzim!
Trendet e automatizimit janë ngulitur fort në shumë zona dhe industri ku kompanitë kanë nevojë për kontroll programi mbi burimet e disponueshme, caktimin e saktë, dokumentacionin cilësor dalës dhe marrëdhëniet produktive me klientët. Programi i klubit të vallëzimit është një kompleks i elementeve të mësipërme. Shtë ndërtuar në një platformë dixhitale që merr parasysh specifikat e mjedisit modern arsimor. Në të njëjtën kohë, programi mund të përdoret nga një shkollë e zakonshme, një qendër kulturore, një qendër e kohës së lirë, ose një klub vallëzimi.
Në faqen e internetit të sistemit të softuerit USU, është e lehtë të gjesh një projekt të përshtatshëm IT që korrespondon plotësisht me kushtet e funksionimit dhe dëshirat personale të klientit. Më shpesh, programi përdoret për një klub vallëzimi në një qendër kulturore ose institucione të arsimit të përgjithshëm. Programi ka gjithçka që ju nevojitet për të punuar në mënyrë efektive me dokumentet rregullatore, për të përpunuar menjëherë informacionin analitik, për të hartuar një orar dhe për të vlerësuar performancën e stafit të rregullt. Konfigurimi u bë duke pasur parasysh organizatën arsimore.
Kush është zhvilluesi?
Akulov Nikolai
Ekspert dhe programues kryesor i cili mori pjesë në hartimin dhe zhvillimin e këtij softueri.
2026-05-28
Video e programit për një klub vallëzimi
Kjo video është në anglisht. Por mund të provoni të aktivizoni titrat në gjuhën tuaj amtare.
Nuk është sekret që programi i klubit të vallëzimit përfaqëson arsim shtesë, kështu që projekti mund të përdoret së bashku me llojet kryesore të një programi për të mbështetur një institucion të veçantë, studio ose shtëpi të kulturës. Integrimi nuk është problem për aplikacionin. Detyrat e programit përfshijnë një dialog produktiv me klientët. Udhëzuesit dixhitalë të fokusit të duhur mund të plotësohen në nivelin e duhur të detajeve. Në të njëjtën kohë, një institucion kulturor është në gjendje të përdorë karta klubesh, çertifikata dhe pajtime për vizita.
Programi i klubit të vallëzimit në qendrën shtesë të trajnimit është në gjendje të marrë parasysh (direkt gjatë gjenerimit automatik të tryezës së stafit) oraret individuale të punësimit të studentëve për të shpërndarë në mënyrë racionale ngarkesën. Shtëpia e Kulturës është e garantuar të heqë qafe mbivendosjet dhe gabimet në orar. Mos harroni se efektiviteti i strukturës në tërësi varet nga niveli dhe cilësia e organizatës kur është e nevojshme të merren parasysh shumë faktorë, të merren parasysh kriteret dhe të monitorohen proceset aktuale. Impossibleshtë e pamundur të bësh vetëm një faktor njerëzor. Kërkohen teknikat e kontrollit të programit.
Shkarkoni versionin demo
Kur filloni programin, mund të zgjidhni gjuhën.

Mund ta shkarkoni falas versionin demo. Dhe punoni në program për dy javë. Disa informacione tashmë janë përfshirë atje për qartësi.
Kush është përkthyesi?
Projektet e automatizmit shpesh bëhen sipas standardeve dhe rregulloreve të një vendi të veçantë të funksionimit. Kështu përdoret programi për klubin e vallëzimit në shkollën e Republikës së Bjellorusisë, Federatës Ruse dhe vendeve të tjera të territorit të Bashkimit Ekonomik Euroaziatik. Mund të ndryshoni mënyrën e gjuhës nëse është e nevojshme. Lista përfshin ukrainisht, rumunisht, kirgizisht, anglisht dhe shumë gjuhë të tjera. Si rezultat, shtëpia e kulturës, në cilindo vend që ndodhet, merr një instrument shumë efektiv të organizimit dhe menaxhimit.
Në përgjithësi, programi i regjistrimit për një klub vallëzimi kërkon të ulë kostot, të rregullojë dokumentet, të ndajë në mënyrë racionale burimet dhe të përpunojë vëllime shteruese të informacionit analitik. Në të njëjtën kohë, të dhënat janë në dispozicion në një formë shumë vizuale, të arritshme dhe të kuptueshme. Nëse kultura dikujt i duket se është një nga ato pozicionet që nuk i japin vetes kontroll programatik, atëherë kjo është larg së vërtetës. Metodologjia është e ngjashme me organizimin e punës së një institucioni të zakonshëm arsimor. Çështja e mbështetjes dixhitale me porosi nuk përjashtohet. Versioni demo është në dispozicion falas. Programi kryen vetë-kontroll mbi klubin e vallëzimit, është i angazhuar në dokumentim, monitoron pozicionin e materialit dhe fondin e klasës. Karakteristikat individuale dhe cilësimet e programit mund të ndryshohen që ju të punoni në mënyrë të qetë me dokumente rregullatore, kategoritë e kontabilitetit operacional dhe teknik.
Porositni një program për një klub vallëzimi
Për të blerë programin, thjesht telefononi ose na shkruani. Specialistët tanë do të bien dakord me ju për konfigurimin e duhur të softuerit, do të përgatisin një kontratë dhe një faturë për pagesë.
Si të blini programin?
Dërgoni detaje për kontratën
Ne lidhim një marrëveshje me secilin klient. Kontrata është garancia juaj se do të merrni pikërisht atë që kërkoni. Prandaj, së pari ju duhet të na dërgoni të dhënat e një personi juridik ose fizik. Kjo zakonisht zgjat jo më shumë se 5 minuta
Bëni një paradhënie
Pasi t'ju dërgohen kopjet e skanuara të kontratës dhe faturës për pagesë, kërkohet një paradhënie. Ju lutemi vini re se përpara se të instaloni sistemin CRM, mjafton të paguani jo shumën e plotë, por vetëm një pjesë. Mbështeten mënyra të ndryshme pagese. Përafërsisht 15 minuta
Programi do të instalohet
Pas kësaj, një datë dhe orë specifike instalimi do të bihet dakord me ju. Kjo zakonisht ndodh në të njëjtën ose të nesërmen pas përfundimit të dokumentacionit. Menjëherë pas instalimit të sistemit CRM, mund të kërkoni trajnim për punonjësin tuaj. Nëse programi blihet për 1 përdorues, do të zgjasë jo më shumë se 1 orë
Shijoni rezultatin
Shijojeni pafund rezultatin :) Ajo që është veçanërisht e këndshme nuk është vetëm cilësia me të cilën është zhvilluar softueri për të automatizuar punën e përditshme, por edhe mungesa e varësisë në formën e tarifës mujore të abonimit. Në fund të fundit, ju do të paguani vetëm një herë për programin.
Bleni një program të gatshëm
Gjithashtu mund të porosisni zhvillimin e softuerit me porosi
Nëse keni kërkesa të veçanta për softuer, porosisni zhvillimin e personalizuar. Atëherë nuk do t'ju duhet të përshtateni me programin, por programi do të përshtatet me proceset tuaja të biznesit!
Program për një klub vallëzimi
Opsioni i kontrollit nga shtëpia nuk përjashtohet. Vetëm administratorëve u jepet akses i plotë në të gjitha operacionet dhe informacionet.
Konfigurimi u ndërtua fillimisht në një platformë që merr parasysh aspektet kryesore të organizimit të punës së një institucioni arsimor modern, kështu që ka gjithçka që ju nevojitet për analiza dhe menaxhim me cilësi të lartë.
Programi krijon një marrëdhënie produktive me klientët, e cila përcaktohet nga parimet shumë të kërkuara CRM. Nuk është e vështirë për përdoruesit të rregullojnë reklamat dhe aktivitetet e marketingut të strukturës. Disa përdorues mund të menaxhojnë klubin e vallëzimit në të njëjtën kohë. Asnjë klub, shkollë apo qendër e vetme e kërcimit nuk e refuzon mundësinë për të kontaktuar menjëherë vizitorët përmes modulit të postës SMS. Informoni klientët, dërgoni mesazhe reklamuese. Institucionet kulturore, shtëpitë ose qendrat nuk kanë pse të punojnë gjatë në tryezën e personelit. Konfigurimi ndërton automatikisht oraret e trajnimit bazuar në një gamë të gjerë kriteresh. Askush nuk ndalon ndryshimin e cilësimeve të fabrikës për të fituar kontroll të plotë mbi funksionimin e përditshëm. Nëse është e nevojshme, programi merr përsipër jo vetëm shërbimet, por edhe shitjet e asortimentit. Secili titull mund të katalogohet në mënyrë të përshtatshme. Nëse treguesit e një qendre kulturore, studioje apo shtëpie janë larg idealit, ka pasur një dalje të bazës së klientit, regjistrohet një trend negativ në fitim, atëherë inteligjenca e softuerit do të paralajmërojë për këtë. Asnjë aktivitet vallëzimi nuk mbetet pa llogaritur dhe as performanca e stafit. Çdo klub krijues i vallëzimit është në gjendje të kontrollojë plotësisht pozicionin e fondit material - pajisje muzikore, inventar, kostume. Nuk përjashtohet që mbështetja dixhitale mund të lëshohet sipas porosisë, e cila do të lejojë futjen e disa risive teknologjike, instalimin e shtesave funksionale që nuk përfshihen në spektrin bazë.
Ne ju sugjerojmë të filloni me demo dhe të praktikoni pak. Atëherë duhet të blini një licencë.

