ڈانس کلب کے لئے پروگرام
- کاپی رائٹ کاروباری آٹومیشن کے ان منفرد طریقوں کی حفاظت کرتا ہے جو ہمارے پروگراموں میں استعمال ہوتے ہیں۔

کاپی رائٹ - ہم ایک تصدیق شدہ سافٹ ویئر پبلشر ہیں۔ ہمارے پروگرامز اور ڈیمو ورژن چلاتے وقت یہ آپریٹنگ سسٹم میں ظاہر ہوتا ہے۔

تصدیق شدہ پبلشر - ہم دنیا بھر کی تنظیموں کے ساتھ چھوٹے کاروباروں سے لے کر بڑے تک کام کرتے ہیں۔ ہماری کمپنی کمپنیوں کے بین الاقوامی رجسٹر میں شامل ہے اور اس پر الیکٹرانک اعتماد کا نشان ہے۔

اعتماد کی علامت
فوری منتقلی۔
اب آپ کیا کرنا چاہتے ہیں؟
اگر آپ پروگرام سے واقفیت حاصل کرنا چاہتے ہیں تو تیز ترین طریقہ یہ ہے کہ پہلے مکمل ویڈیو دیکھیں، اور پھر مفت ڈیمو ورژن ڈاؤن لوڈ کریں اور خود اس کے ساتھ کام کریں۔ اگر ضروری ہو تو، تکنیکی مدد سے پیشکش کی درخواست کریں یا ہدایات پڑھیں۔
WhatsApp
کاروباری اوقات کے دوران ہم عام طور پر 1 منٹ کے اندر جواب دیتے ہیں۔
پروگرام کیسے خریدیں؟
پروگرام کا اسکرین شاٹ دیکھیں
پروگرام کے بارے میں ایک ویڈیو دیکھیں
ڈیمو ورژن ڈاؤن لوڈ کریں
پروگرام کی ترتیب کا موازنہ کریں۔
سافٹ ویئر کی قیمت کا حساب لگائیں۔
اگر آپ کو کلاؤڈ سرور کی ضرورت ہو تو کلاؤڈ کی قیمت کا حساب لگائیں۔
ڈویلپر کون ہے؟
پروگرام کا اسکرین شاٹ
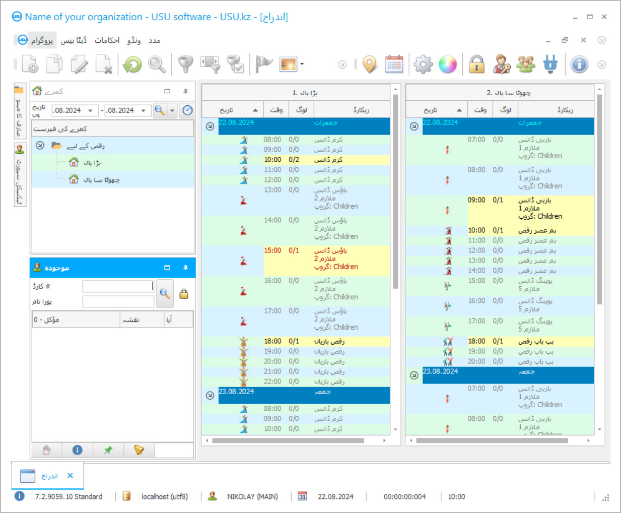
اسکرین شاٹ سافٹ ویئر کے چلنے کی تصویر ہے۔ اس سے آپ فوری طور پر سمجھ سکتے ہیں کہ CRM سسٹم کیسا لگتا ہے۔ ہم نے UX/UI ڈیزائن کے لیے سپورٹ کے ساتھ ایک ونڈو انٹرفیس نافذ کیا ہے۔ اس کا مطلب یہ ہے کہ یوزر انٹرفیس صارف کے تجربے کے سالوں پر مبنی ہے۔ ہر عمل بالکل وہی جگہ ہوتا ہے جہاں اسے انجام دینا سب سے زیادہ آسان ہوتا ہے۔ اس طرح کے قابل نقطہ نظر کا شکریہ، آپ کے کام کی پیداوری زیادہ سے زیادہ ہو جائے گا. اسکرین شاٹ کو مکمل سائز میں کھولنے کے لیے چھوٹی تصویر پر کلک کریں۔
اگر آپ کم از کم "معیاری" کی ترتیب کے ساتھ USU CRM سسٹم خریدتے ہیں، تو آپ کے پاس پچاس سے زیادہ ٹیمپلیٹس کے ڈیزائنوں کا انتخاب ہوگا۔ سافٹ ویئر کے ہر صارف کو اپنے ذائقہ کے مطابق پروگرام کے ڈیزائن کو منتخب کرنے کا موقع ملے گا۔ کام کا ہر دن خوشی لانا چاہئے!
آٹومیشن کے رجحانات بہت سارے شعبوں اور صنعتوں میں مضبوطی سے کھڑے ہیں جہاں کمپنیوں کو دستیاب وسائل ، درست نظام الاوقات ، معیار سے باہر جانے والے دستاویزات ، اور کارآمد کسٹمر تعلقات پر پروگرام کنٹرول کی ضرورت ہے۔ ڈانس کلب پروگرام مندرجہ بالا عناصر کا ایک پیچیدہ ہے۔ یہ ایک ایسے ڈیجیٹل پلیٹ فارم پر بنایا گیا ہے جو جدید تعلیمی ماحول کی خصوصیات کو مدنظر رکھتا ہے۔ ایک ہی وقت میں ، یہ پروگرام ایک عام اسکول ، ایک ثقافتی مرکز ، تفریحی مرکز ، یا ڈانس کلب کے ذریعہ استعمال کیا جاسکتا ہے۔
یو ایس یو سافٹ ویئر سسٹم کی ویب سائٹ پر ، ایک مناسب آئی ٹی پروجیکٹ تلاش کرنا آسان ہے جو آپریٹنگ شرائط اور کسٹمر کی ذاتی خواہشات سے پوری طرح مطابقت رکھتا ہے۔ اکثر ، یہ پروگرام کسی ثقافتی مرکز یا عام تعلیم کے اداروں میں ڈانس کلب کے لئے استعمال ہوتا ہے۔ اس پروگرام میں آپ کے پاس ریگولیٹری دستاویزات کے ساتھ موثر انداز میں کام کرنے ، تجزیاتی معلومات پر فوری عملدرآمد ، شیڈول تیار کرنے ، اور باقاعدہ عملے کی کارکردگی کا اندازہ کرنے کی ضرورت ہے۔ تشکیل تنظیم کو ذہن میں رکھتے ہوئے کیا گیا تھا۔
ڈویلپر کون ہے؟
2026-05-28
ڈانس کلب کے لئے پروگرام کی ویڈیو
یہ ویڈیو انگریزی میں ہے۔ لیکن آپ اپنی مادری زبان میں سب ٹائٹلز کو آن کرنے کی کوشش کر سکتے ہیں۔
یہ کوئی راز نہیں ہے کہ ڈانس کلب پروگرام اضافی تعلیم کی نمائندگی کرتا ہے ، لہذا اس پروگرام کو پروگرام کی اہم اقسام کے ساتھ ساتھ کسی خاص ادارے ، اسٹوڈیو ، یا ثقافت کے گھر کی حمایت کے لئے بھی استعمال کیا جاسکتا ہے۔ انضمام اطلاق کے لئے کوئی مسئلہ نہیں ہے۔ پروگرام کے کاموں میں مؤکلوں کے ساتھ نتیجہ خیز مکالمہ بھی شامل ہے۔ مناسب توجہ کے مناسب ڈیجیٹل گائڈز کو تفصیل کی مناسب سطح پر پُر کیا جاسکتا ہے۔ ایک ہی وقت میں ، ایک ثقافتی ادارہ وزٹ کے لئے کلب کارڈ ، سرٹیفکیٹ ، اور خریداریاں استعمال کرنے کے قابل ہے۔
اضافی تربیتی مرکز میں ڈانس کلب پروگرام طلباء کے انفرادی ملازمت کے نظام الاوقات کو عقلی طور پر تقسیم کرنے کے ل to (براہ راست عملے کی میز کے خود کار نسل کے دوران) کو مدنظر رکھے گا۔ ہاؤس آف کلچر کی ضمانت ہے کہ اوورلیپس اور شیڈول کی غلطیوں سے نجات ملے گی۔ یہ نہ بھولیں کہ مجموعی طور پر ساخت کی تاثیر تنظیم کی سطح اور معیار پر منحصر ہوتی ہے جب بہت سے عوامل کو مدنظر رکھنا ، معیار کو مدنظر رکھنا اور موجودہ عمل کی نگرانی کرنا ضروری ہوتا ہے۔ صرف ایک انسانی عنصر کے ساتھ ایسا کرنا ناممکن ہے۔ پروگرام کو کنٹرول کرنے کی تکنیک کی ضرورت ہے۔
ڈیمو ورژن ڈاؤن لوڈ کریں
پروگرام شروع کرتے وقت ، آپ زبان کا انتخاب کرسکتے ہیں۔

آپ ڈیمو ورژن مفت میں ڈاؤن لوڈ کرسکتے ہیں۔ اور پروگرام میں دو ہفتے کام کریں۔ وضاحت کے لیے کچھ معلومات پہلے ہی شامل کی جا چکی ہیں۔
مترجم کون ہے؟
آٹومیشن پروجیکٹس اکثر مخصوص ملک کے عمل کے معیار اور ضوابط کے مطابق بنائے جاتے ہیں۔ یوریشین اکنامک یونین کے علاقہ جمہوریہ بیلاروس ، روسی فیڈریشن ، اور دیگر ممالک کے اسکولوں میں اس طرح ڈانس کلب کا پروگرام استعمال کیا جاتا ہے۔ اگر ضروری ہو تو آپ زبان کے انداز کو تبدیل کرسکتے ہیں۔ اس فہرست میں یوکرائنی ، رومانیہ ، کرغیز ، انگریزی اور بہت سی دوسری زبانیں شامل ہیں۔ اس کے نتیجے میں ، ثقافت کا گھر ، جس بھی ملک میں واقع ہے ، تنظیم اور انتظام کا ایک بہت موثر ذریعہ حاصل کرتا ہے۔
عام طور پر ، ڈانس کلب کے لئے رجسٹریشن پروگرام اخراجات کو کم کرنے ، دستاویزات کو ترتیب دینے ، وسائل مختص کرنے اور تجزیاتی معلومات کی مکمل مقدار پر عملدرآمد کرنے کی کوشش کرتا ہے۔ ایک ہی وقت میں ، اعداد و شمار ایک بہت ہی بصری ، قابل رسائی اور قابل فہم شکل میں دستیاب ہے۔ اگر ثقافت کسی کو ان پوزیشنوں میں سے ایک لگتا ہے جو پروگرامی کنٹرول کو خود قرض نہیں دیتا ہے ، تو یہ حقیقت سے دور ہے۔ طریقہ کار ایک عام تعلیمی ادارے کے کام کی تنظیم سے ملتا جلتا ہے۔ آرڈر پر ڈیجیٹل سپورٹ کا مسئلہ خارج نہیں ہے۔ ڈیمو ورژن مفت میں دستیاب ہے۔ یہ پروگرام ڈانس کلب پر خودکار کنٹرول کرتا ہے ، دستاویزات میں مصروف ہے ، مادی اور کلاس روم فنڈ کی پوزیشن پر نظر رکھتا ہے۔ ریگولیٹری دستاویزات ، آپریشنل اور تکنیکی اکاؤنٹنگ کے زمرے کے ساتھ آرام سے کام کرنے کیلئے پروگرام کی انفرادی خصوصیات اور ترتیبات کو تبدیل کیا جاسکتا ہے۔
ڈانس کلب کے لئے پروگرام ترتیب دیں
پروگرام خریدنے کے لیے، بس ہمیں کال کریں یا لکھیں۔ ہمارے ماہرین مناسب سافٹ ویئر کنفیگریشن پر آپ سے اتفاق کریں گے، ایک معاہدہ اور ادائیگی کے لیے ایک رسید تیار کریں گے۔
پروگرام کیسے خریدیں؟
معاہدے کی تفصیلات بھیجیں۔
ہم ہر کلائنٹ کے ساتھ ایک معاہدہ کرتے ہیں۔ معاہدہ آپ کی ضمانت ہے کہ آپ کو وہی ملے گا جس کی آپ کو ضرورت ہے۔ لہذا، پہلے آپ کو ہمیں کسی قانونی ادارے یا فرد کی تفصیلات بھیجنے کی ضرورت ہے۔ اس میں عام طور پر 5 منٹ سے زیادہ وقت نہیں لگتا ہے۔
پیشگی ادائیگی کریں۔
آپ کو معاہدے کی اسکین شدہ کاپیاں اور ادائیگی کے لیے رسید بھیجنے کے بعد، پیشگی ادائیگی کی ضرورت ہوتی ہے۔ براہ کرم نوٹ کریں کہ CRM سسٹم کو انسٹال کرنے سے پہلے، پوری رقم نہیں بلکہ صرف ایک حصہ ادا کرنا کافی ہے۔ ادائیگی کے مختلف طریقوں کی حمایت کی جاتی ہے۔ تقریباً 15 منٹ
پروگرام انسٹال ہو جائے گا۔
اس کے بعد، آپ کے ساتھ ایک مخصوص تنصیب کی تاریخ اور وقت پر اتفاق کیا جائے گا۔ یہ عام طور پر کاغذی کارروائی مکمل ہونے کے بعد اسی یا اگلے دن ہوتا ہے۔ CRM سسٹم کو انسٹال کرنے کے فوراً بعد، آپ اپنے ملازم کے لیے تربیت طلب کر سکتے ہیں۔ اگر پروگرام 1 صارف کے لیے خریدا جاتا ہے، تو اس میں 1 گھنٹے سے زیادہ وقت نہیں لگے گا۔
نتیجہ کا لطف اٹھائیں
لامتناہی نتیجہ کا لطف اٹھائیں :) جو چیز خاص طور پر خوش کن ہے وہ نہ صرف وہ معیار ہے جس کے ساتھ روزمرہ کے کام کو خودکار کرنے کے لیے سافٹ ویئر تیار کیا گیا ہے بلکہ ماہانہ سبسکرپشن فیس کی شکل میں انحصار کی کمی بھی ہے۔ سب کے بعد، آپ پروگرام کے لئے صرف ایک بار ادائیگی کریں گے.
ایک تیار پروگرام خریدیں۔
اس کے علاوہ آپ کسٹم سافٹ ویئر ڈویلپمنٹ کا آرڈر دے سکتے ہیں۔
اگر آپ کے پاس خصوصی سافٹ ویئر کی ضروریات ہیں تو اپنی مرضی کے مطابق ڈیولپمنٹ کا آرڈر دیں۔ تب آپ کو پروگرام کے مطابق ڈھالنے کی ضرورت نہیں ہوگی، لیکن پروگرام آپ کے کاروباری عمل کے مطابق ہو جائے گا!
ڈانس کلب کے لئے پروگرام
گھر سے کنٹرول کرنے کا آپشن خارج نہیں ہے۔ صرف منتظمین کو تمام کاموں اور معلومات تک مکمل رسائی حاصل ہے۔
تشکیل بنیادی طور پر ایک ایسے پلیٹ فارم پر بنائی گئی تھی جو جدید تعلیمی ادارے کے کام کو منظم کرنے کے کلیدی پہلوؤں کو مدنظر رکھتی ہے ، اس طرح اس میں آپ کے اعلی معیار کے تجزیے اور نظم و نسق کی ضرورت کی ہر چیز موجود ہے۔
یہ پروگرام صارفین کے ساتھ نتیجہ خیز تعلقات قائم کرتا ہے ، جس کا تعین انتہائی مطالبہ کردہ CRM اصولوں کے ذریعے کیا جاتا ہے۔ صارفین کے لئے ڈھانچے کی تشہیر اور مارکیٹنگ کی سرگرمیوں کو ریگولیٹ کرنا مشکل نہیں ہے۔ ایک ہی وقت میں متعدد صارفین ڈانس کلب کا انتظام کرسکتے ہیں۔ ایک بھی ڈانس کلب ، اسکول یا سنٹر ایس ایم ایس میلنگ ماڈیول کے ذریعہ زائرین سے فوری طور پر رابطہ کرنے کے موقع سے انکار نہیں کرتا ہے۔ مؤکلوں کو آگاہ کریں ، اشتہاری پیغامات بھیجیں۔ ثقافتی اداروں ، گھروں ، یا مراکز کو عملے کی میز پر زیادہ دن کام نہیں کرنا پڑتا ہے۔ ترتیب خود بخود تربیت کے نظام الاوقات بناتا ہے جو مختلف معیاروں پر مبنی ہے۔ روزانہ کے آپریشن پر مکمل کنٹرول حاصل کرنے کے لئے کوئی بھی فیکٹری کی ترتیبات کو تبدیل کرنے سے منع کرتا ہے۔ اگر ضروری ہو تو ، پروگرام نہ صرف خدمات بلکہ اسورٹمنٹ کی فروخت بھی لے جاتا ہے۔ ہر سرخی آسانی سے کیٹلوگ بھی ہوسکتی ہے۔ اگر کسی ثقافتی مرکز ، اسٹوڈیو ، یا مکان کے اشارے مثالی سے دور ہیں ، کلائنٹ کی بنیاد کا اخراج ہوچکا ہے ، منافع میں منفی رجحان ریکارڈ کیا گیا ہے ، تو سافٹ ویئر انٹیلی جنس اس کے بارے میں متنبہ کرے گی۔ رقص کی کسی بھی سرگرمی کا کوئی حساب نہیں ہے ، اور نہ ہی عملے کی کارکردگی۔ کوئی بھی تخلیقی ڈانس کلب مادی فنڈ یعنی موسیقی کے سازوسامان ، انوینٹری ، ملبوسات کی پوزیشن کو مکمل طور پر قابو کرنے میں کامیاب ہے۔ یہ خارج نہیں ہے کہ ڈیجیٹل سپورٹ آرڈر کرنے کے لئے جاری کی جاسکتی ہے ، جو کچھ تکنیکی جدتوں کو متعارف کرانے ، فنکشنل ایکسٹینشنز کو انسٹال کرنے کی اجازت دے گی جو بنیادی اسپیکٹرم میں شامل نہیں ہیں۔
ہمارا مشورہ ہے کہ آپ ڈیمو کے ساتھ آغاز کریں اور تھوڑی بہت مشق کریں۔ تب آپ کو لائسنس خریدنا ہوگا۔

