Opareting'i sisitimu: Windows, Android, macOS
Gulu la mapulogalamu: Zodzichitira zokha
Pulogalamu ya kalabu yovina
- Copyright amateteza njira zapadera zamabizinesi zomwe zimagwiritsidwa ntchito pamapulogalamu athu.

Ufulu - Ndife osindikiza mapulogalamu otsimikizika. Izi zimawonetsedwa pamakina ogwiritsira ntchito mukamagwiritsa ntchito mapulogalamu athu ndi ma demo-version.

Wosindikiza wotsimikizika - Timagwira ntchito ndi mabungwe padziko lonse lapansi kuyambira mabizinesi ang'onoang'ono mpaka akulu. Kampani yathu ikuphatikizidwa mu kaundula wapadziko lonse wamakampani ndipo ili ndi chizindikiro chodalirika chamagetsi.

Chizindikiro cha kukhulupirirana
Kusintha mwachangu.
Kodi tsopano mukufuna kuchita chiyani?
Ngati mukufuna kudziwa pulogalamuyo, njira yofulumira kwambiri ndikuwonera kanema wathunthu, ndiyeno koperani mawonekedwe aulere ndikugwira nawo ntchito. Ngati ndi kotheka, pemphani ulaliki kuchokera ku chithandizo chaukadaulo kapena werengani malangizowo.
WhatsApp
Nthawi zambiri timayankha mkati mwa mphindi imodzi
Kodi kugula pulogalamu?
Onani chithunzi cha pulogalamuyo
Onerani vidiyo yokhudza mwambowu
Tsitsani mtundu wa makina
Fananizani masinthidwe a pulogalamuyi
Werengani mtengo wa mapulogalamu
Werengani mtengo wamtambo ngati mukufuna seva yamtambo
Kodi wopanga ndi ndani?
Chiwonetsero cha pulogalamu
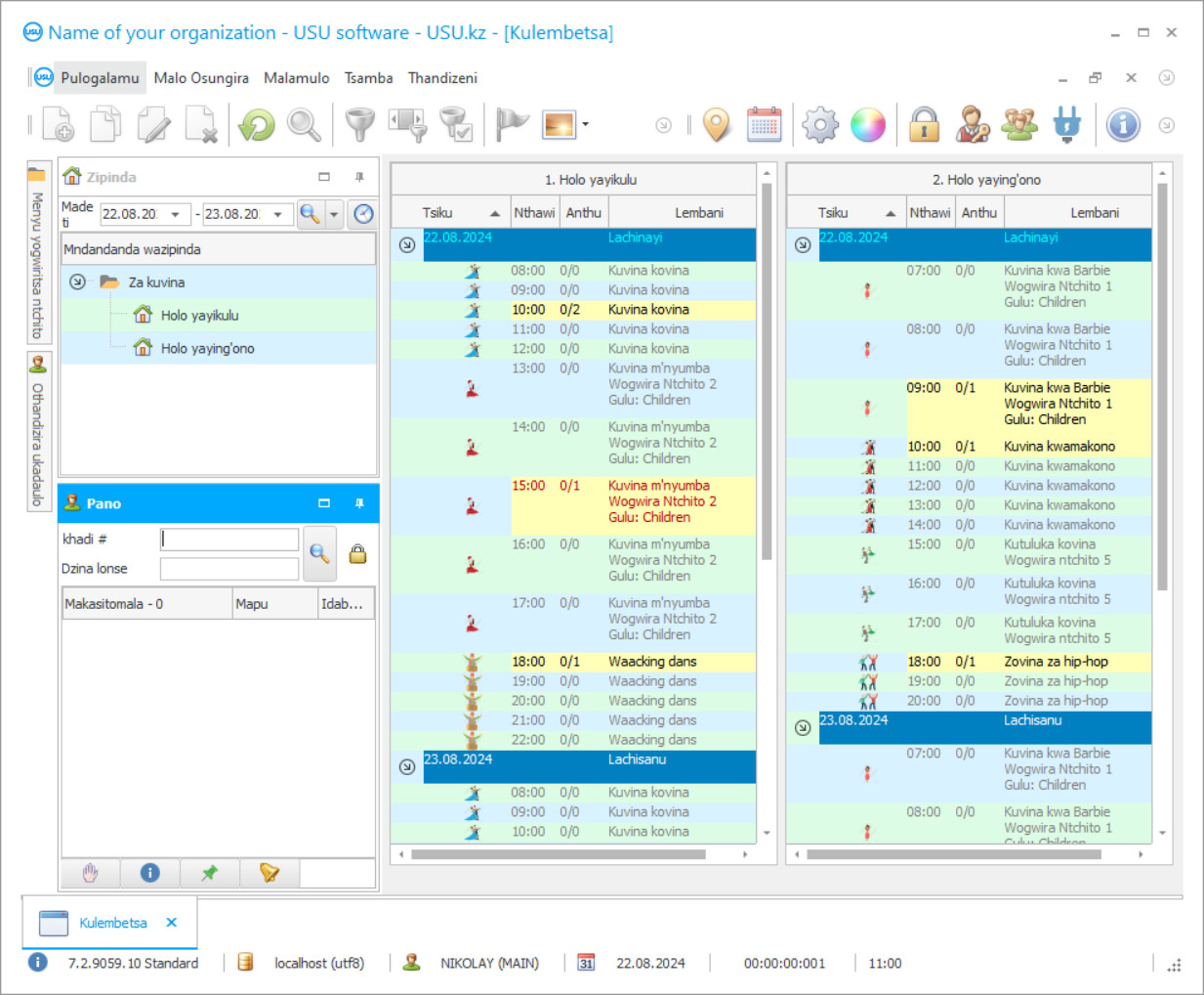
Chithunzi chojambula ndi chithunzi cha pulogalamu yomwe ikuyenda. Kuchokera pamenepo mutha kumvetsetsa momwe dongosolo la CRM likuwonekera. Takhazikitsa mawonekedwe azenera omwe ali ndi chithandizo pakupanga UX/UI. Izi zikutanthauza kuti mawonekedwe ogwiritsira ntchito amachokera pazaka zambiri za ogwiritsa ntchito. Chochita chilichonse chimakhala pomwe chili chosavuta kuchichita. Chifukwa cha njira yotereyi, zokolola zanu zantchito zidzakhala zochuluka. Dinani pa chithunzi chaching'ono kuti mutsegule chithunzi chonse.
Ngati mugula dongosolo la USU CRM ndi kasinthidwe ka "Standard", mudzakhala ndi chisankho cha mapangidwe kuchokera ku ma templates oposa makumi asanu. Aliyense wogwiritsa ntchito pulogalamuyo adzakhala ndi mwayi wosankha mapangidwe a pulogalamuyi kuti agwirizane ndi kukoma kwawo. Tsiku lililonse la ntchito liyenera kubweretsa chisangalalo!
Zochitika zokha zimakhazikika m'malo ambiri ndi mafakitale momwe makampani amafunikira kuwongolera pulogalamu pazinthu zomwe zilipo, ndandanda yolondola, zolemba zabwino, komanso maubale ogulitsira makasitomala. Pulogalamu yovina ndivuto lazinthu zomwe zili pamwambapa. Amangidwa papulatifomu ya digito yomwe imaganizira zazomwe zimachitika pophunzitsira kwamakono. Nthawi yomweyo, pulogalamuyi itha kugwiritsidwa ntchito ndi sukulu wamba, malo azikhalidwe, malo opumira, kapena malo ovina.
Pa tsamba lawebusayiti ya USU Software, ndikosavuta kupeza projekiti yoyenera ya IT yomwe ikufanana kwathunthu ndi momwe zinthu zikugwirira ntchito komanso zofuna za makasitomala. Nthawi zambiri, pulogalamuyi imagwiritsidwa ntchito ngati kalabu yovina m'malo azikhalidwe kapena maphunziro wamba. Pulogalamuyi ili ndi zonse zomwe mungafune kuti mugwire bwino ntchito ndi zikalata zoyendetsera ntchito, musankhe mwachangu zidziwitso, kupanga ndandanda, ndikuwunika momwe ogwira ntchito nthawi zonse amagwirira ntchito. Kukonzekera kunachitika ndi bungwe la maphunziro m'malingaliro.
Kodi wopanga ndi ndani?
Akulov Nikolay
Katswiri komanso wolemba mapulogalamu wamkulu yemwe adagwira nawo ntchito yopanga ndi kukonza pulogalamuyi.
2026-05-28
Kanema wa pulogalamu ya kalabu yovina
Kanemayu ali mu Chingerezi. Koma mutha kuyesa kuyatsa mawu ang'onoang'ono m'chinenero chanu.
Si chinsinsi kuti pulogalamu yovinira ikuyimira maphunziro owonjezera, kotero kuti ntchitoyi itha kugwiritsidwa ntchito limodzi ndi mitundu ikuluikulu ya pulogalamu yothandizira bungwe linalake, studio, kapena nyumba yachikhalidwe. Kuphatikiza si vuto pakugwiritsa ntchito. Ntchito za pulogalamuyi ndizokambirana bwino ndi makasitomala. Maupangiri azama digito owunikira oyenera atha kudzazidwa pamlingo woyenera. Nthawi yomweyo, chikhalidwe chimatha kugwiritsa ntchito makhadi amakalabu, ziphaso, ndi zolembetsa kuti zizichezera.
Pulogalamu ya kalabu yovina mu malo owonjezera ophunzitsira imatha kuganiziranso (makamaka panthawi yopanga magome antchito) magawo a ntchito za ophunzira kuti agawire ena moyenera. Nyumba Yachikhalidwe ndiyotsimikizika kuti ichotse zolowererana komanso zolakwika pamachitidwe. Musaiwale kuti magwiridwe antchito amtundu wonse zimatengera mulingo ndi mtundu wa bungweli pakufunika kuganizira zinthu zambiri, kuganizira momwe zikuyendera, ndikuwunika momwe zinthu zikuyendera. Ndizosatheka kuchita ndi chinthu chimodzi chokha chaumunthu. Njira zowongolera pulogalamu zimafunikira.
Tsitsani mtundu wa makina
Mukamayambitsa pulogalamuyi, mutha kusankha chilankhulo.

Mutha kutsitsa mtundu wawonetsero kwaulere. Ndipo gwiritsani ntchito pulogalamuyo kwa milungu iwiri. Zambiri zaphatikizidwa kale kuti zimveke.
Kodi womasulirayo ndi ndani?
Khoilo Roman
Wolemba mapulogalamu wamkulu yemwe adagwira nawo ntchito yomasulira pulogalamuyi m'zilankhulo zosiyanasiyana.
Ntchito zowongolera nthawi zambiri zimapangidwa pamiyeso ndi malamulo adziko linalake logwira ntchito. Umu ndi momwe pulogalamu ya kalabu yovina imagwiritsidwira ntchito pasukulu ya Republic of Belarus, Russian Federation, ndi mayiko ena a mdera la Eurasian Economic Union. Mutha kusintha mtundu wachilankhulo ngati kuli kofunikira. Mndandandawu muli Chiyukireniya, Chiromaniya, Chikigizi, Chingerezi ndi zilankhulo zina zambiri. Zotsatira zake, nyumba yachikhalidwe, mdziko lililonse lomwe ilipo, imalandira chida chothandiza kwambiri pakuwongolera ndi kuwongolera.
Mwambiri, pulogalamu yolembetsa ku kalabu yovina imayesetsa kuchepetsa mtengo, kuyika zikalata moyenera, kugawa zofunikira moyenera, ndikukwaniritsa zambiri zowunikira. Nthawi yomweyo, zidziwitso zimapezeka zowoneka, zofikirika, komanso zomveka. Ngati chikhalidwe chikuwoneka kuti ndi chimodzi mwamaudindo omwe sangakwanitse kuwongolera mapulogalamu, ndiye kuti izi sizowona. Njirayi ndi yofanana ndi bungwe la ntchito ya bungwe wamba la maphunziro. Nkhani yothandizidwa ndi digito pamakonzedwe siyachotsedwa. Mtundu woyeserera ulipo kwaulere. Pulogalamuyi imayendetsa bwino pagulu lovina, imagwira nawo ntchito yolemba, kuyang'anira momwe zinthu zilili ndi thumba la kalasi. Makhalidwe ndi makonda a pulogalamuyi atha kusinthidwa kuti mugwire bwino ntchito ndi zolembedwa, magwiridwe antchito ndi ukadaulo wamaukadaulo.
Sungani pulogalamu yovina
Kuti mugule pulogalamuyi, ingoimbirani kapena kutilembera. Akatswiri athu avomerezana nanu pakukonzekera koyenera kwa mapulogalamu, konzani mgwirizano ndi invoice yolipira.
Kodi kugula pulogalamu?
Tumizani zambiri za mgwirizano
Timalowa mgwirizano ndi kasitomala aliyense. Mgwirizanowu ndi chitsimikizo chanu kuti mudzalandira zomwe mukufuna. Chifukwa chake, choyamba muyenera kutitumizira zambiri za bungwe lovomerezeka kapena munthu. Izi nthawi zambiri sizitenga mphindi zosaposa 5
Lipiranitu
Mukatha kukutumizirani makope a kontrakitala ndi invoice kuti mulipire, muyenera kulipira pasadakhale. Chonde dziwani kuti musanayike dongosolo la CRM, ndikwanira kulipira osati ndalama zonse, koma gawo lokha. Njira zosiyanasiyana zolipirira zimathandizidwa. Pafupifupi mphindi 15
Pulogalamuyi idzakhazikitsidwa
Pambuyo pake, tsiku ndi nthawi yoyika zidzagwirizana nanu. Izi nthawi zambiri zimachitika tsiku lomwelo kapena tsiku lotsatira pambuyo pomaliza kulemba. Mukangokhazikitsa dongosolo la CRM, mutha kupempha maphunziro kwa antchito anu. Ngati pulogalamuyo idagulidwa kwa wogwiritsa 1, sizitenga ola limodzi
Sangalalani ndi zotsatira zake
Sangalalani ndi zotsatira zake kosatha :) Chomwe chimakondweretsa kwambiri sikuti ndi khalidwe lomwe pulogalamuyo idapangidwira kuti igwiritse ntchito ntchito za tsiku ndi tsiku, komanso kusowa kwa kudalira monga malipiro a mwezi uliwonse. Kupatula apo, mudzalipira kamodzi kokha pulogalamuyo.
Gulani pulogalamu yopangidwa kale
Komanso inu mukhoza kuyitanitsa mwambo mapulogalamu chitukuko
Ngati muli ndi zofunikira za mapulogalamu apadera, yitanitsani chitukuko cha makonda. Ndiye simudzasowa kuzolowera pulogalamuyo, koma pulogalamuyo idzasinthidwa kunjira zamabizinesi anu!
Pulogalamu ya kalabu yovina
Njira yoyendetsera kunyumba siyimasankhidwa. Oyang'anira okha ndi omwe amapatsidwa mwayi wopezeka kuzinthu zonse ndi zidziwitso.
Kapangidwe kameneka kanamangidwa papulatifomu komwe kumaganizira zofunikira pakukonzekera ntchito yamasukulu amakono, chifukwa chake ili ndi zonse zomwe mungafune pakuwunika ndi kasamalidwe kabwino.
Pulogalamuyi imakhazikitsa ubale wopindulitsa ndi makasitomala, omwe amatsimikiziridwa ndi mfundo za CRM zofunika kwambiri. Sizovuta kwa ogwiritsa ntchito kuwongolera zotsatsa ndi zotsatsa za kapangidwe kake. Ogwiritsa ntchito angapo amatha kuyang'anira kalabu yovina nthawi yomweyo. Palibe kalabu imodzi yovina, sukulu kapena malo omwe amakana mwayiwu wolumikizana ndi alendo mwachangu kudzera pa module yolemba ma SMS. Dziwitsani makasitomala, tumizani mauthenga otsatsa. Chikhalidwe, nyumba, kapena malo sayenera kugwira ntchito nthawi yayitali patebulopo. Kukonzekera kumangomanga ndandanda yamaphunziro potengera njira zosiyanasiyana. Palibe amene amaletsa kusintha zosintha za fakitare kuti azitha kuyang'anira zochitika za tsiku ndi tsiku. Ngati ndi kotheka, pulogalamuyi imangotenga ntchito zogulitsa komanso kugulitsa kwa assortment. Mutu uliwonse ukhozanso kulembedwa bwino. Ngati zisonyezo za malo azikhalidwe, situdiyo, kapena nyumba sizili bwino, pakhala kutuluka kwa kasitomala, njira yolakwika yaphindu imalembedwa, ndiye kuti luntha la pulogalamuyo lichenjeza za izi. Palibe zochitika zovina zomwe sizikupezeka, ndipo nawonso magwiridwe antchito. Kalabu yovina yolenga iliyonse imatha kuyang'anira bwino momwe zinthu zilili - zida zoyimbira, zida, zovala. Sizowonjezera kuti thandizo la digito litha kuperekedwa kuti lidayike, zomwe zingalole kuyambitsa zatsopano zaukadaulo, kukhazikitsa zowonjezera zomwe siziphatikizidwe pazoyambira.
Tikukulangizani kuti muyambe ndi chiwonetsero ndikuchita pang'ono. Ndiye muyenera kugula layisensi.

