Bedryfstelsel: Windows, Android, macOS
Groep programme: Sake-outomatisering
Boekhouding in 'n motordiens
- Kopiereg beskerm die unieke metodes van besigheidsoutomatisering wat in ons programme gebruik word.

Kopiereg - Ons is 'n geverifieerde sagteware-uitgewer. Dit word in die bedryfstelsel vertoon wanneer ons programme en demo-weergawes uitgevoer word.

Geverifieerde uitgewer - Ons werk met organisasies regoor die wêreld van klein besighede tot groot ondernemings. Ons maatskappy is opgeneem in die internasionale register van maatskappye en het 'n elektroniese trustmerk.

Teken van vertroue
Vinnige oorgang.
Wat wil jy nou doen?
As jy met die program kennis wil maak, is die vinnigste manier om eers die volledige video te kyk, en dan die gratis demo-weergawe af te laai en self daarmee te werk. Indien nodig, versoek 'n aanbieding van tegniese ondersteuning of lees die instruksies.
WhatsApp
Gedurende besigheidsure reageer ons gewoonlik binne 1 minuut
Hoe om die program te koop?
Kyk na 'n skermskoot van die program
Kyk na 'n video oor die program
Laai demo-weergawe af
Vergelyk konfigurasies van die program
Bereken die koste van sagteware
Bereken die koste van die wolk as jy 'n wolkbediener benodig
Wie is die ontwikkelaar?
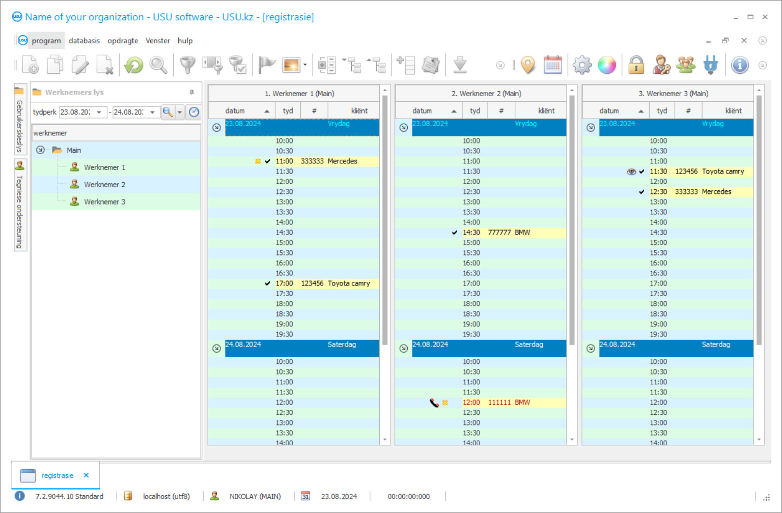
Program skermkiekie
'n Skermskoot is 'n foto van die sagteware wat loop. Daaruit kan jy dadelik verstaan hoe 'n CRM-stelsel lyk. Ons het 'n vensterkoppelvlak geïmplementeer met ondersteuning vir UX/UI-ontwerp. Dit beteken dat die gebruikerskoppelvlak gebaseer is op jare se gebruikerservaring. Elke aksie is geleë presies waar dit die gerieflikste is om dit uit te voer. Danksy so 'n bekwame benadering sal u werkproduktiwiteit maksimum wees. Klik op die klein prentjie om die skermskoot in volle grootte oop te maak.
As jy 'n USU CRM-stelsel koop met 'n konfigurasie van ten minste "Standard", sal jy 'n keuse van ontwerpe uit meer as vyftig sjablone hê. Elke gebruiker van die sagteware sal die geleentheid kry om die ontwerp van die program te kies om hul smaak te pas. Elke dag van werk behoort vreugde te bring!
Almal wat 'n onderneming wil begin, dink aan die begin- of selfs beplanningsfase oor die voorkeurrekeningsmetodes vir hul onderneming. Die aantal keuses is groot, dus die opsies kan baie wissel, afhangende van baie faktore wat in ag geneem moes word tydens die beplanning van u besigheid. Dit hang alles af van die besonderhede van die diens wat u wil lewer, asook hoe verskillende sakeprosesse in elke bedryf werk.
Kom ons neem byvoorbeeld 'n motordiens. Hoe kan u boek hou van al die boekhouding in so 'n spesifieke onderneming? Hoe hou 'n motordiens rekords van motors wat ontvang is vir die herstelwerk, hoe kan u rekord hou van elke diens wat aan elke motor gelewer word? Hierdie en vele ander vrae word gereeld deur baie nuwe motorondernemers gevra.
Rekeningkunde in 'n motordiens kan met die hand gedoen word of deur 'n gespesialiseerde professionele program te gebruik. Die tweede opsie is betroubaarder, want dit laat u toe om alle boekhouding in 'n motordiens ten volle te beheer in elke stadium van u werk. U moet sulke programme nie net van die internet aflaai nie. Geen ontwikkelaar sal die regte rekeninge gratis vir motorhersteldienste aanbied nie. Alle programme soos hierdie word beskerm deur die kopieregwetgewing, wat beteken dat as u net so iets van die internet aflaai, u kopieregwet waarskynlik oortree, sowel as om u rekenaar se bedryfstelsel met gevaarlike malware te besmet, wat 'n groot negatiewe uitwerking op u besigheid, wat moontlik selfs u hele sake-infrastruktuur vernietig.
Wie is die ontwikkelaar?
Akulov Nikolay
Kundige en hoofprogrammeerder wat deelgeneem het aan die ontwerp en ontwikkeling van hierdie sagteware.
2026-05-28
Video van boekhouding in 'n motordiens
Hierdie video is in Engels. Maar jy kan probeer om onderskrifte in jou moedertaal aan te skakel.
Die USU-sagteware is 'n betroubare boekhoudingstelsel vir 'n motorhersteldiens wat ook in staat is om enige soort onderneming te outomatiseer met die beste resultaat. Kom ons kyk na enkele funksies wat 'n motorhersteldiens met die installasie daarvan kan bied. Rekeningkunde vir motorherstelwerk, boekhouding van 'n motorwassery, die byhou van onderdele in motordienste, bespreking van motorhersteldienste, tydsbestuur vir werknemers in motordienste, opsporing van toerusting vir motordiens en selfs winsrekening vir u motorhersteldiens .
Kom ons neem 'n voorbeeld van die toerustingfunksie. Ons gevorderde USU-sagteware kan rekord hou van die tyd waarin toerusting gebruik is deur 'n werknemer wat dit toevertrou het, op watter tydstip die toerusting geneem is en op watter tydstip dit terugbesorg is. Al die nodige inligting sal in 'n enkele, gerieflike databasis opgeneem word. As toerusting ontbreek of breek, kan u vasstel watter skof dit gedoen het en om seker te maak dat dit betroubaar is.
Dit is nog eenvoudiger om u onderdele vir u diens by te hou. Ons moderne sagteware hou rekening met motoronderdele wat tydens die herstelwerk gebruik word en die koste daarvan. En daar is nog meer! USU-sagteware is in staat om by te hou watter onderdele die meeste en die minste gebruik word, die huidige voorraad van al die motoronderdele, en selfs 'n kennisgewing te stuur wanneer sekere onderdele op voorraad is. As u die minste gunsteling onderdele sien, kan dit u help om uit te vind waarom hulle minder verkoop en dit reg te stel, en sodoende die wins nog meer te verhoog sonder om geld te spandeer, net deur die statistieke van die USU Software te gebruik.
Laai demo-weergawe af
Wanneer u die program begin, kan u die taal kies.

Jy kan die demo weergawe gratis aflaai. En werk vir twee weke in die program. Sommige inligting is reeds daar ingesluit vir duidelikheid.
Wie is die vertaler?
Khoilo Roman
Hoofprogrammeerder wat deelgeneem het aan die vertaling van hierdie sagteware in verskillende tale.
Enige motordiens moet hul werknemers bestuur - USU Software het u besigheid ook op daardie front gedek. Danksy die gevorderde funksies vir tydsbestuur, kan u die wins maksimeer en al die onnodige wagtyd vir u klante besnoei, wat hul tevredenheid met u dienste verhoog. Elke werker kan 'n ander toegangsvlak tot die program kry, wat dit vir almal moontlik maak om in dieselfde program te werk, wat die gebruik van enige ander boekhoudprogrammatuur onnodig en oorbodig maak.
USU-sagteware is nie 'n rekeningkundige program sonder die vermoë om al die kontantvloei in u besigheid op te spoor nie. Dit bied een van die maklikste rekeningkundige oplossings op die mark met gedetailleerde verslae en grafieke. Kontrole van kontantvloei is makliker as ooit tevore, want met ons sagteware kan u die verhouding tussen uitgawes en wins sien, watter dienste die winsgewendste was in sekere tydperke, persentasie winsstyging in vergelyking met vorige weke, maande of jare sowel as bedrae geld spandeer op werkers, onderdele en alles wat in ag geneem moet word. Sulke gedetailleerde inligting sal u besigheid beslis help om die regte keuse te maak, om die wins te verhoog en u motordienssentrum verder uit te brei.
Ons gevorderde sagteware kan ook al die kliëntedata bestuur. Voeg nuwe of bestaande klante in 'n enkele databasis, sorteer hulle volgens verskillende soorte soos gewone, of VIP, of selfs problematies. Bied spesiale bonusse en afslag aan u gereelde of potensieel winsgewende klante om hul lojaliteit teenoor u motordienssentrum te verhoog en sodoende 'n betroubare kliëntebasis op te bou. USU-sagteware kan selfs u klante in kennis stel van beplande ondersoeke en spesiale aanbiedings met behulp van e-pos, SMS, Viber-oproep of stempos.
Bestel 'n boekhouding in 'n motordiens
Om die program te koop, bel of skryf net vir ons. Ons spesialiste sal met jou ooreenkom oor die toepaslike sagtewarekonfigurasie, 'n kontrak en 'n faktuur vir betaling voorberei.
Hoe om die program te koop?
Stuur besonderhede vir die kontrak
Ons gaan 'n ooreenkoms met elke kliënt aan. Die kontrak is jou waarborg dat jy presies sal ontvang wat jy benodig. Daarom moet u eers die besonderhede van 'n regsentiteit of individu aan ons stuur. Dit neem gewoonlik nie meer as 5 minute nie
Maak 'n vooruitbetaling
Nadat u geskandeerde afskrifte van die kontrak en faktuur vir betaling aan u gestuur het, word 'n vooruitbetaling vereis. Neem asseblief kennis dat voor die installering van die CRM-stelsel, dit genoeg is om nie die volle bedrag te betaal nie, maar slegs 'n gedeelte. Verskeie betaalmetodes word ondersteun. Ongeveer 15 minute
Die program sal geïnstalleer word
Hierna sal 'n spesifieke installasiedatum en -tyd met jou ooreengekom word. Dit gebeur gewoonlik op dieselfde of die volgende dag nadat die papierwerk voltooi is. Onmiddellik nadat jy die CRM-stelsel geïnstalleer het, kan jy vir opleiding vir jou werknemer vra. As die program vir 1 gebruiker gekoop word, sal dit nie meer as 1 uur neem nie
Geniet die resultaat
Geniet die resultaat eindeloos :) Wat veral aangenaam is, is nie net die kwaliteit waarmee die sagteware ontwikkel is om alledaagse werk te outomatiseer nie, maar ook die gebrek aan afhanklikheid in die vorm van 'n maandelikse intekenfooi. Jy sal immers net een keer vir die program betaal.
Koop 'n klaargemaakte program
U kan ook persoonlike sagteware-ontwikkeling bestel
As jy spesiale sagtewarevereistes het, bestel pasgemaakte ontwikkeling. Dan hoef jy nie by die program aan te pas nie, maar die program sal by jou besigheidsprosesse aangepas word!
Boekhouding in 'n motordiens
USU-sagteware sal u help om die kwaliteit van die nakoming van alle prosedures in die organisasie met die beste resultaat te verbeter, wat u onderneming in staat sal stel om sy voordele bo ander soortgelyke dienste te ontwikkel, asook om dit voortdurend te ontwikkel en 'n nuwe en lojale kliënte basis.
As u belangstel om u rekeningkundige program vir motordienste te beproef, kan u 'n demo-weergawe van die USU-sagteware op ons webwerf vind.

