Operativni sistem: Windows, Android, macOS
Grupa programa: Automatizacija poslovanja
Knjigovodstvo u auto servisu
- Autorska prava štite jedinstvene metode automatizacije poslovanja koje se koriste u našim programima.

Copyright - Mi smo verifikovani izdavač softvera. Ovo se prikazuje u operativnom sistemu kada pokrećemo naše programe i demo verzije.

Provjereni izdavač - Radimo sa organizacijama širom svijeta od malih do velikih. Naša kompanija je uvrštena u međunarodni registar kompanija i ima elektronski znak poverenja.

Znak povjerenja
Brza tranzicija.
Šta sada želiš da radiš?
Ako želite da se upoznate s programom, najbrži način je da prvo pogledate cijeli video, a zatim preuzmete besplatnu demo verziju i sami radite s njom. Ako je potrebno, zatražite prezentaciju od tehničke podrške ili pročitajte upute.
WhatsApp
Tokom radnog vremena obično odgovaramo u roku od 1 minute
Kako kupiti program?
Pogledajte snimak ekrana programa
Pogledajte video o programu
Preuzmite demo verziju
Uporedite konfiguracije programa
Izračunajte cijenu softvera
Izračunajte cijenu oblaka ako vam je potreban cloud server
Ko je programer?
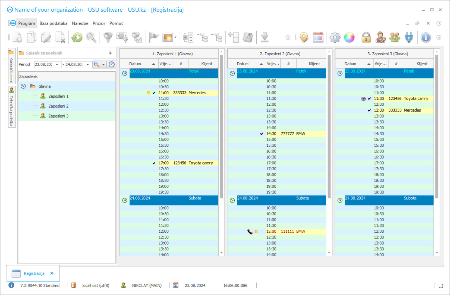
Snimak ekrana programa
Snimak ekrana je fotografija softvera koji radi. Iz njega možete odmah shvatiti kako izgleda CRM sistem. Implementirali smo prozorski interfejs sa podrškom za UX/UI dizajn. To znači da je korisnički interfejs zasnovan na dugogodišnjem korisničkom iskustvu. Svaka radnja se nalazi tačno tamo gde je najprikladnije izvesti. Zahvaljujući tako kompetentnom pristupu, vaša radna produktivnost će biti maksimalna. Kliknite na malu sliku da otvorite snimak ekrana u punoj veličini.
Ako kupite USU CRM sistem sa konfiguracijom najmanje „Standard“, imaćete izbor dizajna između više od pedeset šablona. Svaki korisnik softvera imaće priliku da odabere dizajn programa po svom ukusu. Svaki radni dan treba da donosi radost!
Svatko tko želi započeti posao razmišlja o preferiranim računovodstvenim metodama za svoje preduzeće na početku ili čak u fazi planiranja. Broj izbora je ogroman, tako da se opcije mogu uvelike razlikovati, ovisno o mnogim faktorima koji su morali biti ozbiljno uzeti u obzir prilikom planiranja vašeg poslovanja. Sve ovisi o specifičnostima usluge koju želite pružiti, kao i o tome kako različiti poslovni procesi funkcioniraju u pojedinoj industriji.
Uzmimo na primjer auto servis. Kako voditi evidenciju o svim računovodstvima u tako specifičnom poslu? Kako autoservis vodi evidenciju o automobilima primljenim na popravak, kako pratiti svaku uslugu koja se pruža svakom automobilu? Ova i mnoga druga pitanja često postavljaju mnogi novi preduzetnici u autoservisima.
Računovodstvo u auto servisu može se izvršiti ručno ili pomoću specijalizovanog profesionalnog programa. Druga opcija je pouzdanija, jer vam omogućava potpunu kontrolu nad svim računovodstvima u autoservisu u svakoj fazi njegovog rada. Ne biste trebali samo skidati takve programe s Interneta. Nijedan programer pri zdravoj pameti ne bi pružio računovodstveni program za usluge popravke automobila besplatno. Svi takvi programi zaštićeni su zakonom o autorskim pravima, što znači da ako samo preuzmete nešto s Interneta, najvjerojatnije kršite zakon o autorskim pravima, kao i zarazu operativnog sistema računara opasnim zlonamjernim softverom koji može imati veliki negativan utjecaj na vaš poslovanje, možda čak uništavajući čitavu vašu poslovnu infrastrukturu.
Ko je programer?
2026-05-28
Video računovodstva u auto servisu
Ovaj video je na engleskom. Ali možete pokušati uključiti titlove na svom maternjem jeziku.
USU softver pouzdan je računovodstveni sistem za servis automobila koji je takođe u stanju automatizirati bilo koju vrstu preduzeća s najboljim rezultatima. Pogledajmo samo nekoliko funkcija koje se njegovom instalacijom mogu pružiti servisu za popravak automobila. Računovodstvo za popravke automobila, računovodstvo autopraonice, praćenje rezervnih dijelova u autoservisima, rezervacija u servisima automobila, upravljanje vremenom za zaposlenike u auto servisima, praćenje opreme za autoservis, pa čak i obračun dobiti za vašu autoservis .
Uzmimo za primjer funkciju praćenja opreme. Naš napredni USU softver sposoban je pratiti vrijeme korištenja opreme od strane zaposlenika kojem je povjereno, kada je oprema uzeta i kada je vraćena. Sve potrebne informacije zabilježit će se u jedinstvenu, prikladnu bazu podataka. U slučaju da bilo koja oprema nestane ili se pokvari, moći ćete odrediti koja je smjena zaposlenika bila i osigurati da joj se može vjerovati.
Praćenje rezervnih dijelova automobila za vašu uslugu je još jednostavnije. Naš moderni softver prati dijelove automobila korištene tijekom popravka i njihovu cijenu. A postoji još i više! USU softver je u stanju pratiti koji se dijelovi najviše i najmanje koriste, trenutne zalihe svih dijelova automobila, pa čak i poslati vam obavijest kada će neki dijelovi ostati bez zaliha. Ako vidite najmanje omiljene dijelove, moglo bi vam pomoći da shvatite zašto se prodaju manje i popravite to, povećavajući tako još veću zaradu bez trošenja novca, samo koristeći statistiku koju pruža softver USU.
Preuzmite demo verziju
Prilikom pokretanja programa možete odabrati jezik.

Možete besplatno preuzeti demo verziju. I raditi u programu dvije sedmice. Neke informacije su već uključene tamo radi jasnoće.
Ko je prevodilac?
Bilo koji automobilski servis treba da upravlja svojim zaposlenicima - USU Software pokriva i vaše poslovanje. Zahvaljujući svojim naprednim funkcijama upravljanja vremenom moći ćete maksimizirati dobit i smanjiti svo nepotrebno vrijeme čekanja za vaše kupce, povećavajući njihovo zadovoljstvo vašim uslugama. Svakom radniku se može dodijeliti drugačiji nivo pristupa programu, što omogućava svima da rade u istom programu što upotrebu bilo kojeg drugog računovodstvenog softvera čini nepotrebnom i suvišnom.
USU Software ne bi bio knjigovodstveni program bez mogućnosti praćenja čitavog novčanog toka u vašem poslu. Pruža jedno od najprikladnijih računovodstvenih rješenja na tržištu s detaljnim izvještajima i grafikonima. Praćenje novčanog toka je lakše nego ikad jer s našim softverom možete vidjeti omjer troškova i dobiti, koje su usluge bile najisplativije u određenim vremenskim periodima, procenat povećanja dobiti u odnosu na prethodne sedmice, mjesece ili godine, kao i iznose novca potrošene na radnike, dijelove i sve ostalo što treba uzeti u obzir. Takve detaljne informacije sigurno će pomoći vašem preduzeću da napravi pravi izbor, povećavajući profit i još više proširujući vaš autoservisni centar.
Naš napredni softver takođe može upravljati svim podacima o kupcima. Dodavanje novih ili postojećih kupaca u jednu bazu podataka, sortiranje prema različitim tipovima, kao što su redovni ili VIP, ili čak problematično. Ponudite posebne bonuse i popuste svojim redovnim klijentima ili potencijalno profitabilnim kupcima kako biste povećali svoju odanost vašem autoservisu, stvarajući tako pouzdanu bazu kupaca. USU softver može čak obavještavati vaše kupce o planiranim pregledima i posebnim ponudama koristeći e-poštu, SMS, Viber poziv ili glasovnu poštu.
Naručite knjigovodstvo u servisu automobila
Da biste kupili program, samo nas nazovite ili nam pišite. Naši stručnjaci će se dogovoriti s vama o odgovarajućoj konfiguraciji softvera, pripremiti ugovor i fakturu za plaćanje.
Kako kupiti program?
Pošaljite detalje za ugovor
Sa svakim klijentom sklapamo ugovor. Ugovor je vaša garancija da ćete dobiti upravo ono što vam je potrebno. Stoga nam prvo trebate poslati podatke o pravnom ili fizičkom licu. Ovo obično ne traje više od 5 minuta
Uplatite akontaciju
Nakon što Vam pošaljemo skenirane kopije ugovora i računa za plaćanje, potrebno je uplatiti akontaciju. Napominjemo da je prije instaliranja CRM sistema dovoljno platiti ne cijeli iznos, već samo dio. Podržani su različiti načini plaćanja. Otprilike 15 minuta
Program će biti instaliran
Nakon toga, sa vama će se dogovoriti konkretan datum i vrijeme instalacije. To se obično dešava istog ili sljedećeg dana nakon što je papirologija završena. Odmah nakon instaliranja CRM sistema, možete zatražiti obuku za svog zaposlenog. Ako je program kupljen za 1 korisnika, neće biti potrebno više od 1 sata
Uživajte u rezultatu
Beskrajno uživajte u rezultatu :) Ono što posebno raduje nije samo kvalitet kojim je razvijen softver za automatizaciju svakodnevnog rada, već i nedostatak zavisnosti u vidu mjesečne pretplate. Na kraju krajeva, program ćete platiti samo jednom.
Kupite gotov program
Također možete naručiti izradu softvera po mjeri
Ako imate posebne softverske zahtjeve, naručite razvoj po mjeri. Tada se nećete morati prilagođavati programu, već će program biti prilagođen vašim poslovnim procesima!
Knjigovodstvo u auto servisu
USU softver će vam pomoći da poboljšate kvalitetu usklađenosti sa svim procedurama u organizaciji sa najboljim rezultatom, što će omogućiti vašoj kompaniji da razvije svoje prednosti u odnosu na druge slične usluge, kao i da joj pruža stalni razvoj i pronađe novog i lojalnog Baza kupaca.
Ako ste zainteresirani za isprobavanje i upoznavanje s našim knjigovodstvenim programom za auto-usluge, možete pronaći demo verziju USU softvera na našoj web stranici.

