Sistèm operasyon an: Windows, Android, macOS
Gwoup pwogram yo: Biznis automatisation
Kontablite nan yon sèvis machin
- Copyright pwoteje metòd inik nan automatisation biznis ki itilize nan pwogram nou yo.

Copyright - Nou se yon piblikatè lojisyèl verifye. Sa a parèt nan sistèm operasyon an lè w ap kouri pwogram nou yo ak vèsyon Demo.

Piblikatè verifye - Nou travay ak òganizasyon atravè mond lan soti nan ti biznis ak gwo biznis. Konpayi nou an enkli nan rejis entènasyonal konpayi yo e li gen yon mak elektwonik konfyans.

Siy konfyans
Tranzisyon rapid.
Kisa ou vle fè kounye a?
Si ou vle fè konesans ak pwogram nan, fason ki pi rapid la se premye gade videyo a konplè, ak Lè sa a, telechaje vèsyon an Demo gratis epi travay avèk li tèt ou. Si sa nesesè, mande sipò teknik yon prezantasyon oswa li enstriksyon yo.
WhatsApp
Pandan lè travay nou anjeneral reponn nan 1 minit
Ki jan yo achte pwogram nan?
Gade yon Ekran nan pwogram nan
Gade yon videyo sou pwogram nan
Download vèsyon Demo
Konpare konfigirasyon pwogram nan
Kalkile pri a nan lojisyèl
Kalkile pri nwaj la si ou bezwen yon sèvè nwaj
Ki moun ki pwomotè a?
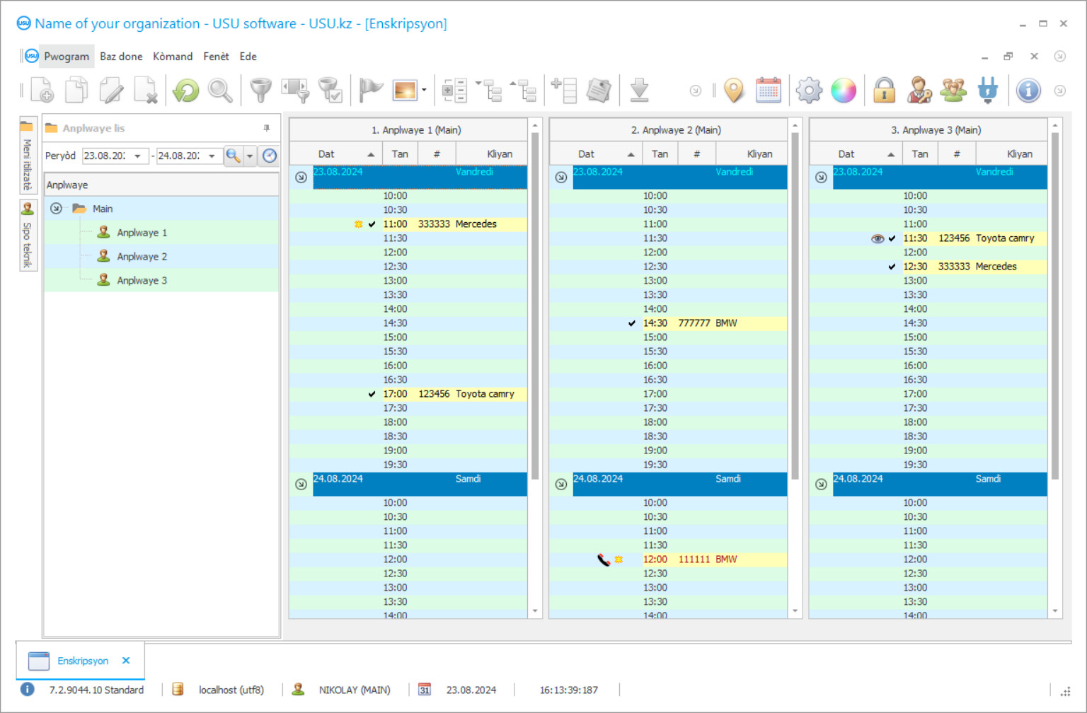
Ekran pwogram lan
Yon Ekran se yon foto lojisyèl an ap kouri. Soti nan li ou ka imedyatman konprann ki sa yon sistèm CRM sanble. Nou te aplike yon koòdone fenèt ak sipò pou konsepsyon UX/UI. Sa vle di ke koòdone itilizatè a baze sou ane eksperyans itilizatè. Chak aksyon sitiye egzakteman kote li pi bon pou fè li. Mèsi a yon apwòch konpetan konsa, pwodiktivite travay ou a pral maksimòm. Klike sou ti imaj la pou ouvri ekran an nan gwosè konplè.
Si ou achte yon sistèm USU CRM ak yon konfigirasyon omwen "Standa", w ap gen yon chwa nan desen ki soti nan plis pase senkant modèl. Chak itilizatè nan lojisyèl an ap gen opòtinite pou yo chwazi konsepsyon an nan pwogram nan kostim gou yo. Chak jou travay ta dwe pote lajwa!
Nenpòt ki moun ki vle kòmanse yon biznis panse sou metòd yo kontablite pi pito pou antrepriz yo nan kòmansman an oswa menm etap nan planifikasyon. Nimewo a nan chwa se gwo konsa opsyon yo ka varye anpil, tou depann de anpil faktè ki te dwe pran an konsiderasyon grav pandan y ap planifye biznis ou. Tout depann sou spesifik yo nan sèvis la ou ta vle bay kòm byen ke ki jan diferan pwosesis biznis travay nan chak endistri yo bay yo.
Ann pran yon sèvis machin, pou egzanp. Ki jan yo kenbe tras nan tout kontablite a nan tankou yon biznis espesifik? Ki jan yon sèvis machin kenbe dosye machin yo te resevwa pou reparasyon an, ki jan yo kenbe tras nan chak sèvis yo bay chak machin? Sa yo ak anpil lòt kesyon yo souvan poze pa anpil nouvo antreprenè sèvis machin.
Kontablite nan yon sèvis machin ka fè manyèlman oswa lè l sèvi avèk yon pwogram espesyalize pwofesyonèl. Opsyon nan dezyèm se pi plis serye, menm jan li pèmèt ou konplètman kontwole tout kontablite nan yon sèvis machin nan chak etap nan travay li yo. Ou pa ta dwe jis telechaje pwogram sa yo sou entènèt la. Pa gen pwomotè nan bon lide yo ta bay yon pwogram kontablite pou sèvis reparasyon machin gratis. Tout pwogram tankou sa yo pwoteje pa lalwa copyright, sa vle di si ou jis telechaje yon bagay tankou sa a sou entènèt la ou gen plis chans kraze lalwa copyright, osi byen ke enfekte sistèm opere òdinatè w lan ak malveyan danjere ki ka gen yon gwo enpak negatif sou ou. biznis, petèt menm detwi tout enfrastrikti biznis ou.
Ki moun ki pwomotè a?
2026-05-28
Videyo nan kontablite nan yon sèvis machin
Videyo sa a an Angle. Men, ou ka eseye vire sou-titre nan lang natif natal ou.
Lojisyèl an USU se yon sistèm kontablite serye pou yon sèvis reparasyon machin ki se tou kapab otomatize nenpòt kalite antrepriz ak rezilta a pi byen. Ann pran yon gade nan jis kèk fonksyon ki ka bay yon sèvis reparasyon machin ak enstalasyon li yo. Kontablite pou reparasyon machin, kontablite pou yon etablisman lave machin, kenbe tras nan pyès rezèv nan sèvis machin, anrjistreman nan sèvis reparasyon machin, jesyon tan pou anplwaye nan sèvis oto, swiv nan ekipman sèvis machin, e menm pwofi kontablite pou sèvis reparasyon machin ou .
Ann pran yon swiv karakteristik ekipman, pou egzanp. Lojisyèl avanse USU nou an kapab kenbe tras nan tan an nan ki ekipman yo te itilize pa yon anplwaye reskonsab ak li, nan ki tan ekipman an te pran, ak nan ki tan li te retounen. Tout enfòmasyon ki nesesè yo pral anrejistre nan yon sèl, baz done pratik. Nan ka si nenpòt ekipman ale ki disparèt oswa repo ou yo pral kapab identifier chanjman ki anplwaye a li te ak asire w ke yo se konfyans.
Kenbe tras de pyès machin rezèv pou sèvis ou se menm ki pi senp. Lojisyèl modèn nou an kenbe tras nan pati machin yo itilize pandan travay reparasyon an ak pri yo. E gen menm plis! USU Software se kapab kenbe tras nan ki pati yo te itilize pi plis ak pi piti a, stock aktyèl la nan tout pati pyès sa yo machin, e menm voye ba ou yon notifikasyon lè kèk pati yo se sou yo fini soti nan stock. Wè pati yo pi piti pi renmen ta ka ede w konnen poukisa yo vann mwens ak ranje sa, konsa ogmante pwofi menm plis san yo pa depanse nenpòt lajan, jis lè l sèvi avèk estatistik yo ki ofri pa USU Software la.
Download vèsyon Demo
Lè w kòmanse pwogram nan, ou ka chwazi lang lan.

Ou ka telechaje vèsyon Demo a gratis. Ak travay nan pwogram nan pou de semèn. Gen kèk enfòmasyon ki deja enkli la pou klè.
Ki moun ki tradiktè a?
Nenpòt sèvis machin bezwen jere anplwaye yo - USU Lojisyèl te resevwa biznis ou kouvri sou ki devan tou. Mèsi a karakteristik avanse jesyon tan li yo ou yo pral kapab maksimize pwofi a ak koupe soti tout tan an ap tann nesesè pou kliyan ou yo, ogmante satisfaksyon yo ak sèvis ou yo. Chak travayè ka asiyen yon nivo aksè diferan nan pwogram nan, sa ki fè li posib pou tout moun travay nan menm pwogram lan ki fè lè l sèvi avèk nenpòt lòt lojisyèl kontablite nesesè ak redondants.
USU Software pa ta dwe yon pwogram kontablite san yo pa kapasite nan swiv tout koule nan lajan kach nan biznis ou. Li bay youn nan solisyon ki pi pratik kontablite sou mache a ak rapò detaye ak graf. Kenbe tras de koule lajan kach se pi fasil pase tout tan paske avèk lojisyèl nou an ou ka wè depans yo nan rapò pwofi, ki sèvis yo te pi pwofitab la nan sèten peryòd tan, pousantaj nan ogmantasyon pwofi an konparezon a semèn anvan yo, mwa oswa ane kòm byen ke kantite lajan ki depanse nan travayè yo, pati yo ak tout lòt bagay ki bezwen pran an kont. Enfòmasyon detaye sa yo pral sètènman ede biznis ou fè bon chwa a, ogmante pwofi a ak agrandi sant sèvis machin ou menm pi lwen.
Lojisyèl avanse nou an ka jere tou tout done kliyan yo. Ajoute kliyan nouvo oswa ki deja egziste nan yon baz done sèl, klasman yo pa diferan kalite tankou regilye, oswa VIP, oswa menm pwoblèm. Ofri bonis espesyal ak rabè regilye ou oswa kliyan potansyèlman pwofitab ogmante lwayote yo nan sant sèvis machin ou, konsa bati yon baz kliyan konfyans. Lojisyèl USU ka menm avèti kliyan ou yo sou planifye chèk-ups, ak ofri espesyal lè l sèvi avèk e-mail, SMS, Viber apèl, oswa lapòs vwa.
Lòd yon kontablite nan yon sèvis machin
Pou achte pwogram nan, jis rele oswa ekri nou. Espesyalis nou yo pral dakò avèk ou sou konfigirasyon lojisyèl ki apwopriye a, prepare yon kontra ak yon fakti pou peman.
Ki jan yo achte pwogram nan?
Voye detay pou kontra a
Nou antre nan yon akò ak chak kliyan. Kontra a se garanti w ke w ap resevwa egzakteman sa w mande a. Se poutèt sa, premye ou bezwen voye nou detay yo nan yon antite legal oswa yon moun. Sa a anjeneral pran pa plis pase 5 minit
Fè yon peman davans
Apre ou fin voye kopi eskanè kontra a ak fakti pou peman ou, ou bezwen yon peman davans. Tanpri sonje ke anvan ou enstale sistèm CRM a, li ase pou w peye pa tout kantite lajan an, men se sèlman yon pati. Yo sipòte plizyè metòd peman. Apeprè 15 minit
Pwogram nan pral enstale
Apre sa, yon dat enstalasyon espesifik ak lè yo pral dakò avèk ou. Anjeneral, sa rive menm jan an oswa jou kap vini an apre yo fin ranpli dokiman an. Touswit apre w fin enstale sistèm CRM a, ou ka mande fòmasyon pou anplwaye w la. Si yo achte pwogram nan pou 1 itilizatè, li pa pral pran plis pase 1 èdtan
Jwi rezilta a
Jwi rezilta a san rete :) Ki sa ki fè plezi espesyalman se pa sèlman bon jan kalite a ak ki lojisyèl an te devlope otomatize travay chak jou, men tou, mank nan depandans nan fòm lan nan yon frè abònman chak mwa. Apre yo tout, ou pral sèlman peye yon fwa pou pwogram nan.
Achte yon pwogram ki pare
Epitou ou ka bay lòd pou devlopman lojisyèl koutim
Si ou gen kondisyon lojisyèl espesyal, kòmande devlopman koutim. Lè sa a, ou pa pral oblije adapte yo ak pwogram nan, men pwogram nan pral ajiste nan pwosesis biznis ou!
Kontablite nan yon sèvis machin
Lojisyèl USU ap ede ou amelyore kalite konfòmite avèk tout pwosedi nan òganizasyon an ak pi bon rezilta a, ki pral pèmèt konpayi ou devlope avantaj li yo sou lòt sèvis menm jan an, menm jan tou bay li ak devlopman konstan epi jwenn yon nouvo ak rete fidèl baz kliyan.
Si w enterese nan eseye soti ak familyarize tèt ou ak pwogram kontablite nou an pou sèvis machin ou ka jwenn yon vèsyon Demo nan lojisyèl an USU sou sit entènèt nou an.

