Operētājsistēma: Windows, Android, macOS
Programmu grupa: Biznesa automatizācija
Grāmatvedība autoservisā
- Autortiesības aizsargā unikālās biznesa automatizācijas metodes, kas tiek izmantotas mūsu programmās.

Autortiesības - Mēs esam verificēts programmatūras izdevējs. Tas tiek parādīts operētājsistēmā, palaižot mūsu programmas un demonstrācijas versijas.

Verificēts izdevējs - Mēs sadarbojamies ar organizācijām visā pasaulē, sākot no maziem uzņēmumiem līdz lieliem uzņēmumiem. Mūsu uzņēmums ir iekļauts starptautiskajā uzņēmumu reģistrā un tam ir elektroniskā uzticības zīme.

Uzticības zīme
Ātra pāreja.
Ko tu tagad gribi darīt?
Ja vēlaties iepazīties ar programmu, ātrākais veids ir vispirms noskatīties pilnu video, pēc tam lejupielādēt bezmaksas demo versiju un strādāt ar to pats. Ja nepieciešams, pieprasiet prezentāciju no tehniskā atbalsta vai izlasiet instrukcijas.
WhatsApp
Darba laikā mēs parasti atbildam 1 minūtes laikā
Kā iegādāties programmu?
Skatiet programmas ekrānuzņēmumu
Noskatieties video par programmu
Lejupielādējiet demonstrācijas versiju
Salīdziniet programmas konfigurācijas
Aprēķiniet programmatūras izmaksas
Aprēķiniet mākoņa izmaksas, ja jums ir nepieciešams mākoņa serveris
Kas ir izstrādātājs?
Programmas ekrānuzņēmums
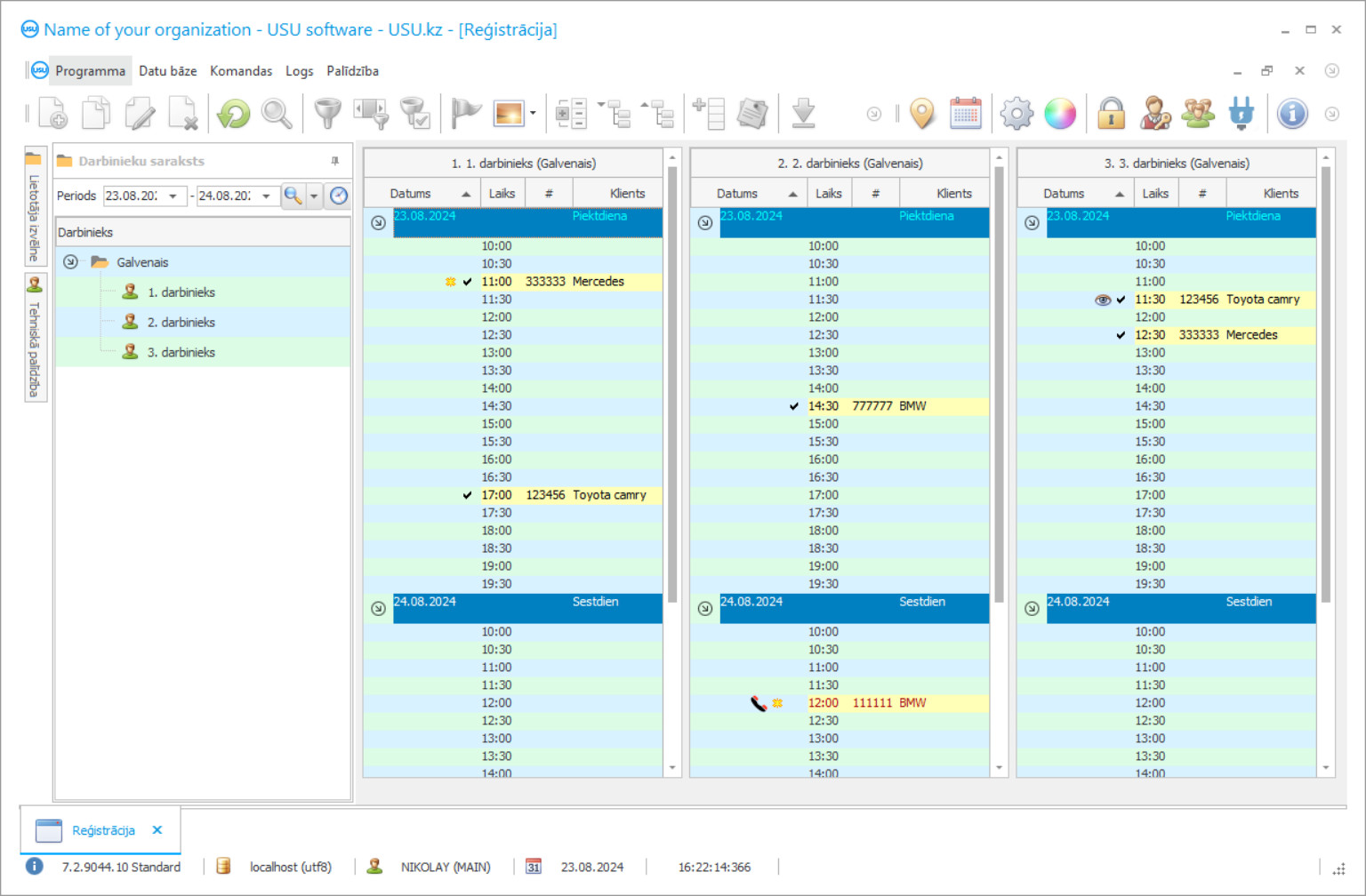
Ekrānuzņēmums ir darbinātās programmatūras fotoattēls. No tā jūs varat uzreiz saprast, kā izskatās CRM sistēma. Mēs esam ieviesuši logu saskarni ar atbalstu UX/UI dizainam. Tas nozīmē, ka lietotāja interfeiss ir balstīts uz gadiem ilgu lietotāja pieredzi. Katra darbība atrodas tieši tur, kur to ir visērtāk veikt. Pateicoties šādai kompetentai pieejai, jūsu darba produktivitāte būs maksimāla. Noklikšķiniet uz mazā attēla, lai atvērtu ekrānuzņēmumu pilnā izmērā.
Ja iegādājaties USU CRM sistēmu ar konfigurāciju vismaz “Standarta”, jums būs iespēja izvēlēties dizainu no vairāk nekā piecdesmit veidnēm. Katram programmatūras lietotājam būs iespēja izvēlēties savai gaumei atbilstošu programmas dizainu. Katrai darba dienai jāsniedz prieks!
Programmas ekrānuzņēmums - На русском
Ikviens, kurš vēlas uzsākt uzņēmējdarbību, padomā par sava uzņēmuma vēlamākajām grāmatvedības metodēm sākuma vai pat plānošanas posmā. Izvēļu skaits ir milzīgs, tāpēc iespējas var ievērojami atšķirties atkarībā no daudziem faktoriem, kuri bija nopietni jāņem vērā, plānojot savu biznesu. Tas viss ir atkarīgs no tā pakalpojuma specifikas, kuru vēlaties sniegt, kā arī no tā, kā katrā nozarē darbojas dažādi biznesa procesi.
Pieņemsim, piemēram, autoservisu. Kā izsekot visai grāmatvedībai tik specifiskā biznesā? Kā autoserviss veic uzskaiti par automašīnām, kas saņemtas par remontu, kā sekot katram pakalpojumam, kas tiek sniegts katrai automašīnai? Šos un daudzus citus jautājumus bieži uzdod daudzi jauno autoservisu uzņēmēji.
Autoservisā grāmatvedību var veikt manuāli vai izmantojot specializētu profesionālu programmu. Otrā iespēja ir uzticamāka, jo ļauj pilnībā kontrolēt visu grāmatvedību autoservisā katrā tā darba posmā. Jums nevajadzētu vienkārši lejupielādēt šādas programmas no interneta. Neviens pilnā prātā esošs izstrādātājs nenodrošina bezmaksas automašīnu remonta pakalpojumu uzskaites programmu. Visas līdzīgās programmas aizsargā autortiesību likums. Ja jūs vienkārši lejupielādējat kaut ko tādu no interneta, visticamāk, pārkāpjat autortiesību likumu, kā arī inficējat sava datora operētājsistēmu ar bīstamu ļaunprātīgu programmatūru, kurai var būt liela negatīva ietekme uz jūsu vietni. iespējams, pat iznīcinot visu jūsu biznesa infrastruktūru.
Kas ir izstrādātājs?
Akulovs Nikolajs
Eksperts un galvenais programmētājs, kurš piedalījās šīs programmatūras izstrādē un izstrādē.
2026-05-28
Video par grāmatvedību autoservisā
Šis video ir angļu valodā. Taču varat mēģināt ieslēgt subtitrus savā dzimtajā valodā.
Video par grāmatvedību autoservisā - На русском
USU programmatūra ir uzticama grāmatvedības sistēma automašīnu remonta servisam, kas spēj arī automatizēt jebkura veida uzņēmumus ar vislabāko rezultātu. Apskatīsim tikai dažas funkcijas, kuras var nodrošināt automašīnas remonta serviss ar tā uzstādīšanu. Automašīnu remonta uzskaite, automazgātavas uzskaite, rezerves daļu uzskaite autoservisos, rezervēšana automašīnu remonta pakalpojumos, laika vadība autoservisā strādājošajiem, autoservisa aprīkojuma izsekošana un pat peļņas uzskaite par jūsu auto remonta servisu .
Pieņemsim, piemēram, aprīkojuma funkcijas izsekošanu. Mūsu uzlabotā USU programmatūra spēj sekot līdzi laikam, kurā aprīkojumu izmantoja darbinieks, kuram tas uzticēts, kurā laikā tas tika paņemts un kurā brīdī tas tika atgriezts. Visa nepieciešamā informācija tiks ierakstīta vienā ērtā datu bāzē. Gadījumā, ja kāds aprīkojums pazūd vai saplīst, jūs varēsiet precīzi noteikt, kura darbinieka maiņa bija, un pārliecināties, ka tā ir uzticama.
Automašīnu rezerves daļu uzskaite savam servisam ir vēl vienkāršāka. Mūsu moderna programmatūra seko līdzi remontdarbu laikā izmantotajām automašīnu detaļām un to izmaksām. Un ir vēl vairāk! USU programmatūra spēj izsekot, kuras detaļas tiek izmantotas visvairāk un mazāk, visu automobiļu pašreizējo krājumu un pat nosūtīt jums paziņojumu, kad dažām detaļām drīz beigsies noliktava. Redzot vismazāk iemīļotās daļas, varēsiet noskaidrot, kāpēc tās tiek pārdotas mazāk, un to novērst, tādējādi vēl vairāk palielinot peļņu, netērējot naudu, vienkārši izmantojot USU programmatūras sniegto statistiku.
Lejupielādējiet demonstrācijas versiju
Uzsākot programmu, varat izvēlēties valodu.

Demo versiju var lejupielādēt bez maksas. Un strādāt programmā divas nedēļas. Skaidrības labad daļa informācijas jau ir iekļauta.
Kas ir tulks?
Khoilo Romāns
Galvenais programmētājs, kurš piedalījās šīs programmatūras tulkošanā dažādās valodās.
Jebkuram autoservisam ir jāpārvalda viņu darbinieki - USU Software arī jūsu priekšā ietvēra jūsu biznesu. Pateicoties tā uzlabotajām laika pārvaldības funkcijām, jūs varēsiet palielināt peļņu un samazināt visu nevajadzīgo klientu gaidīšanas laiku, palielinot viņu apmierinātību ar jūsu pakalpojumiem. Katram darbiniekam var piešķirt atšķirīgu piekļuves līmeni programmai, ļaujot visiem strādāt tajā pašā programmā, kas padara citas grāmatvedības programmatūras lietošanu nevajadzīgu un lieku.
USU programmatūra nebūtu grāmatvedības programma, ja nebūtu iespējas izsekot visai jūsu uzņēmuma naudas plūsmai. Tas nodrošina vienu no ērtākajiem grāmatvedības risinājumiem tirgū ar detalizētiem pārskatiem un grafikiem. Naudas plūsmas uzskaite ir vienkāršāka nekā jebkad agrāk, jo ar mūsu programmatūru jūs varat redzēt izdevumu un peļņas attiecību, kuri pakalpojumi bija visrentablākie noteiktos laika periodos, peļņas pieauguma procentuālais daudzums salīdzinājumā ar iepriekšējām nedēļām, mēnešiem vai gadiem, kā arī darba ņēmējiem iztērētās naudas summas, daļas un viss pārējais, kas jāņem vērā. Šāda detalizēta informācija noteikti palīdzēs jūsu biznesam izdarīt pareizo izvēli, palielinot peļņu un vēl vairāk paplašinot autoservisu centru.
Mūsu uzlabotā programmatūra var arī pārvaldīt visus klienta datus. Jaunu vai esošu klientu pievienošana vienotā datu bāzē, to šķirošana pēc dažādiem veidiem, piemēram, parastie, VIP vai pat problemātiski. Piedāvājiet īpašus bonusus un atlaides saviem pastāvīgajiem vai potenciāli ienesīgajiem klientiem, lai palielinātu viņu lojalitāti jūsu auto servisa centram, tādējādi veidojot uzticamu klientu bāzi. USU programmatūra var pat informēt klientus par plānotajām pārbaudēm un īpašajiem piedāvājumiem, izmantojot e-pastu, SMS, Viber zvanu vai balss pastu.
Pasūtiet grāmatvedību autoservisā
Lai iegādātos programmu, vienkārši zvaniet vai rakstiet mums. Mūsu speciālisti vienosies ar Jums par atbilstošu programmatūras konfigurāciju, sagatavos līgumu un rēķinu apmaksai.
Kā iegādāties programmu?
Nosūtiet informāciju par līgumu
Mēs slēdzam līgumu ar katru klientu. Līgums ir jūsu garantija, ka saņemsiet tieši to, ko vēlaties. Tāpēc vispirms jums ir jānosūta mums juridiskās vai fiziskās personas rekvizīti. Tas parasti aizņem ne vairāk kā 5 minūtes
Veic avansa maksājumu
Pēc līguma un rēķina skenētu kopiju nosūtīšanas apmaksai ir jāveic priekšapmaksa. Lūdzu, ņemiet vērā, ka pirms CRM sistēmas instalēšanas pietiek samaksāt nevis visu summu, bet tikai daļu. Tiek atbalstīti dažādi maksājumu veidi. Apmēram 15 minūtes
Programma tiks instalēta
Pēc tam ar jums tiks saskaņots konkrēts uzstādīšanas datums un laiks. Parasti tas notiek tajā pašā vai nākamajā dienā pēc dokumentu noformēšanas. Uzreiz pēc CRM sistēmas uzstādīšanas varat lūgt apmācību savam darbiniekam. Ja programma tiek iegādāta 1 lietotājam, tas aizņems ne vairāk kā 1 stundu
Izbaudi rezultātu
Izbaudi rezultātu bezgalīgi :) Īpaši iepriecina ne tikai kvalitāte, ar kādu izstrādāta programmatūra ikdienas darba automatizēšanai, bet arī atkarības trūkums ikmēneša abonēšanas maksas veidā. Galu galā par programmu būs jāmaksā tikai vienreiz.
Pērciet gatavu programmu
Varat arī pasūtīt pielāgotas programmatūras izstrādi
Ja jums ir īpašas programmatūras prasības, pasūtiet pielāgotu izstrādi. Tad jums nebūs jāpielāgojas programmai, bet gan programma tiks pielāgota jūsu biznesa procesiem!
Grāmatvedība autoservisā
USU programmatūra palīdzēs jums uzlabot visu organizācijas procedūru atbilstības kvalitāti ar vislabāko rezultātu, kas ļaus jūsu uzņēmumam attīstīt savas priekšrocības salīdzinājumā ar citiem līdzīgiem pakalpojumiem, kā arī nodrošinot tam pastāvīgu attīstību un atrodot jaunu un uzticīgu. klientu bāze.
Ja jūs vēlaties izmēģināt un iepazīties ar mūsu grāmatvedības programmu autoservisiem, USU programmatūras demonstrācijas versiju varat atrast mūsu vietnē.

