Operasiýa ulgamy: Windows, Android, macOS
Programmalar topary: Iş awtomatizasiýasy
Awtoulag hyzmatynda buhgalteriýa
- Awtorlyk hukugy programmalarymyzda ulanylýan täjirçiligi awtomatlaşdyrmagyň özboluşly usullaryny goraýar.

Awtorlyk hukugy - Barlanan programma üpjünçiligini neşir edýäris. Programmalarymyzy we demo-wersiýalarymyzy işledenimizde bu operasiýa ulgamynda görkezilýär.

Barlanan neşirçi - Kiçi kärhanalardan uly kärhanalara çenli dünýädäki guramalar bilen işleýäris. Kompaniýamyz kompaniýalaryň halkara sanawyna girýär we elektron ynam belligi bar.

Ynamyň alamaty
Çalt geçiş.
Indi näme etmek isleýärsiňiz?
Programma bilen tanyşmak isleseňiz, iň çalt usul ilki bilen doly wideo tomaşa etmek, soňra mugt demo wersiýasyny göçürip almak we özi bilen işlemekdir. Zerur bolsa, tehniki goldawdan prezentasiýa soraň ýa-da görkezmeleri okaň.
WhatsApp
Iş wagty, adatça 1 minudyň içinde jogap berýäris
Programmany nädip satyn almaly?
Programmanyň skrinshotyny görüň
Programma barada wideo görüň
Demo wersiýasyny göçürip alyň
Programmanyň konfigurasiýalaryny deňeşdiriň
Programma üpjünçiliginiň bahasyny hasaplaň
Bulut serweri gerek bolsa, buludyň bahasyny hasaplaň
Öndüriji kim?
Programmanyň skrinshoty
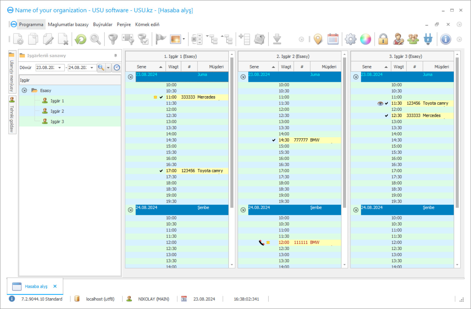
Skrinshot, işleýän programma üpjünçiliginiň suraty. Ondan CRM ulgamynyň görnüşine derrew düşünip bilersiňiz. UX / UI dizaýnyny goldaýan penjire interfeýsini amala aşyrdyk. Bu, ulanyjy interfeýsiniň köp ýyllyk ulanyjy tejribesine esaslanýandygyny aňladýar. Her bir hereket, ýerine ýetirmek üçin iň amatly ýerde ýerleşýär. Şeýle başarnykly çemeleşmäniň netijesinde iş öndürijiligiňiz iň ýokary bolar. Ekrany doly ululykda açmak üçin kiçi surata basyň.
Iň bolmanda “Standard” konfigurasiýasy bolan USU CRM ulgamyny satyn alsaňyz, elli gowrak şablondan dizaýn saýlap bilersiňiz. Programma üpjünçiliginiň her bir ulanyjysy, islegine görä programmanyň dizaýnyny saýlamaga mümkinçilik alar. Her gün iş şatlyk getirmeli!
Programmanyň skrinshoty - На русском
Bir işe başlamak isleýän her bir adam, başynda ýa-da meýilleşdiriş döwründe kärhanasy üçin ileri tutulýan buhgalter usullary barada pikir edýär. Saýlawlaryň sany gaty köp, şonuň üçin işiňizi meýilleşdirýän wagtyňyz çynlakaý göz öňünde tutulmaly köp faktorlara baglylykda saýlawlar dürli-dürli bolup biler. Bularyň hemmesi, bermek isleýän hyzmatyňyzyň aýratynlyklaryna we her bir pudakda dürli işewürlik prosesleriniň nähili işleýändigine baglydyr.
Mysal üçin awtoulag hyzmatyny alalyň. Şeýle belli bir işde buhgalter hasabatyny nädip yzarlamaly? Awtoulag hyzmaty abatlamak üçin alnan awtoulaglaryň ýazgylaryny nädip saklaýar, her awtoulagda berilýän her hyzmaty nädip yzarlamaly? Bu we başga-da köp sorag, täze awtoulag hyzmaty telekeçileri tarapyndan ýygy-ýygydan berilýär.
Awtoulag hyzmatynda buhgalteriýa el bilen ýa-da ýöriteleşdirilen hünär programmasyny ulanyp bolýar. Ikinji wariant has ygtybarly, sebäbi işiň her basgançagynda awtoulag hyzmatynda ähli hasaba alnyşy doly gözegçilikde saklamaga mümkinçilik berýär. Şeýle programmalary diňe internetden göçürip almaly dälsiňiz. Düşünjesinde hiç bir dörediji awtoulag abatlaýyş hyzmatlary üçin buhgalter programmasyny mugt bermez. Şuňa meňzeş programmalaryň hemmesi awtorlyk hukugy kanunlary bilen goralýar, ýagny şuňa meňzeş bir zady internetden göçürip alsaňyz, awtorlyk hukugyny bozýarsyňyz, şeýle hem kompýuteriňize operasiýa ulgamyna zyýanly zyýanly programma üpjünçiligi ýokaşdyryp bilersiňiz. iş, hatda tutuş iş infrastrukturaňyzy weýran edip biler.
Öndüriji kim?
Akulow Nikolaý
Bu programma üpjünçiliginiň dizaýnyna we işlenip düzülmegine gatnaşan hünärmen we baş programmist.
2026-05-28
Awtoulag hyzmatynda hasaba almagyň wideosy
Bu wideo iňlis dilinde. Emma ene diliňizdäki subtitrleri açyp görüp bilersiňiz.
Awtoulag hyzmatynda hasaba almagyň wideosy - На русском
USU Programma üpjünçiligi, iň oňat netije bilen islendik kärhanany awtomatlaşdyrmaga ukyply awtoulag abatlaýyş hyzmaty üçin ygtybarly buhgalter ulgamydyr. Gurmak bilen awtoulag abatlaýyş hyzmatynyň üpjün edilip bilinjek birnäçe funksiýasyna göz aýlalyň. Awtoulag abatlaýyş işlerini hasaba almak, awtoulag ýuwulýan desgany hasaba almak, awtoulag hyzmatlarynda ätiýaçlyk şaýlaryny yzarlamak, awtoulag abatlaýyş hyzmatlarynda bron etmek, awtoulag hyzmatlarynda işleýänler üçin wagt dolandyryşy, awtoulag hyzmat enjamlaryny yzarlamak we hatda awtoulag abatlaýyş gullugyňyzyň girdejisini hasaba almak .
Mysal üçin, enjam aýratynlyklaryny yzarlalyň. Öňdebaryjy USU programma üpjünçiligimiz, özüne ynanylan işgäriň enjamyň haçan ulanylandygyny, enjamyň haçan alnandygyny we haýsy wagtda yzyna gaýtarylandygyny yzarlamaga ukyplydyr. Necessaryhli zerur maglumatlar ýeke-täk amatly maglumatlar bazasyna ýazylar. Haýsydyr bir enjam ýitirim bolsa ýa-da döwülse, haýsy işgäriň çalşygyny anyklap bilersiňiz we olaryň ygtybarlydygyna göz ýetirip bilersiňiz.
Hyzmatyňyz üçin ätiýaçlyk awtoulag böleklerini yzarlamak has ýönekeýdir. Döwrebap programma üpjünçiligimiz abatlaýyş işleri wagtynda ulanylýan awtoulag böleklerini we olaryň bahasyny yzarlaýar. Has köp zat bar! USU Programma üpjünçiligi haýsy bölekleriň iň köp we iň az ulanylýandygyny, ähli awtoulag bölekleriniň häzirki ätiýaçlygyny yzarlamaga ukyply, hatda käbir bölekleriň gutarjak bolanda size habar iberip bilýär. Iň halanýan bölekleri görmek, näme üçin az satýandyklaryny anyklamaga we muny düzetmäge kömek edip biler, şeýlelik bilen USU Programma üpjünçiligi tarapyndan berlen statistiki maglumatlary ulanyp, hiç hili pul sarp etmän girdejini hasam artdyrar.
Demo wersiýasyny göçürip alyň
Programma başlanyňyzda dili saýlap bilersiňiz.

Demo wersiýasyny mugt göçürip alyp bilersiňiz. Iki hepde programmada işläň. Aýdyňlyk üçin käbir maglumatlar eýýäm girizildi.
Terjimeçi kim?
Islendik awtoulag hyzmaty öz işgärlerini dolandyrmalydyr - USU Programma üpjünçiligi siziň işiňizi hem öňe sürdi. Öňdebaryjy wagt dolandyryş aýratynlyklarynyň kömegi bilen girdejini hasam artdyryp, müşderileriňiz üçin zerur däl garaşmak wagtyny kesip, hyzmatlaryňyzdan kanagatlanmagyny artdyryp bilersiňiz. Her bir işgäre, başga bir buhgalteriýa programma üpjünçiligini ulanmak zerur däl we zerur däl bir programmada işlemäge mümkinçilik berýän programma üçin dürli giriş derejesi berlip bilner.
USU Programma üpjünçiligi, işiňizdäki ähli pul akymlaryny yzarlamak mümkinçiligi bolmasa buhgalter programmasy bolmaz. Jikme-jik hasabatlar we grafikler bilen bazardaky iň amatly hasaplaşyk çözgütlerinden birini üpjün edýär. Nagt pul akymyny yzarlamak öňküsinden has aňsat, sebäbi programma üpjünçiligimiz bilen belli bir döwürde haýsy hyzmatlaryň iň girdejili bolandygyny, girdeji gatnaşygyndaky çykdajylary, öňki hepdeler, aýlar ýa-da ýyllar bilen deňeşdirilende girdejiniň göterimi görüp bilersiňiz. işçilere, böleklere we göz öňünde tutulmaly beýleki zatlara sarp edilen pul mukdary. Şeýle jikme-jik maglumatlar, elbetde, işiňizi dogry saýlamaga, girdejini ýokarlandyrmaga we awtoulag hyzmat merkeziňizi hasam giňeltmäge kömek eder.
Ösen programma üpjünçiligimiz, müşderileriň ähli maglumatlaryny dolandyryp biler. Dataeke-täk maglumat bazasyna täze ýa-da bar müşderileri goşmak, olary yzygiderli, ýa-da VIP ýaly dürli görnüşlere bölmek, hatda problemaly. Awtoulag hyzmat merkeziňize wepalylygyny ýokarlandyrmak üçin yzygiderli ýa-da girdeji getirip biljek müşderilere ýörite bonuslar we arzanladyşlar hödürläň, şeýlelik bilen ygtybarly müşderi binýadyny dörediň. USU Programma üpjünçiligi hatda meýilleşdirilen barlaglar we e-poçta, SMS, Viber jaňy ýa-da ses poçta arkaly ýörite teklipler barada müşderileriňize habar berip biler.
Awtoulag hyzmatynda buhgalteriýa sargyt ediň
Programmany satyn almak üçin bize jaň ediň ýa-da ýazyň. Hünärmenlerimiz, degişli programma üpjünçiligi konfigurasiýasy barada siziň bilen razylaşarlar, şertnama we töleg üçin hasap-faktura taýýarlarlar.
Programmany nädip satyn almaly?
Şertnama üçin jikme-jiklikleri iberiň
Her bir müşderi bilen şertnama baglaşýarys. Şertnama, talap edilýän zady aljakdygyňyzyň kepilligi. Şonuň üçin ilki bilen bize edara görnüşli tarapyň ýa-da şahsyýetiň jikme-jikliklerini ibermeli. Bu, adatça 5 minutdan köp wagt almaýar
Öňünden töleg geçiriň
Şertnamanyň skanirlenen nusgalaryny we töleg üçin faktura ibereniňizden soň, öňünden töleg talap edilýär. CRM ulgamyny gurmazdan ozal doly mukdaryny däl-de, diňe bir bölegini tölemek ýeterlikdigini ýadyňyzdan çykarmaň. Dürli töleg usullary goldanýar. Takmynan 15 minut
Programma gurlar
Ondan soň belli bir gurnama senesi we wagty siziň bilen ylalaşylar. Bu, adatça resminamalar gutarandan soň ýa-da ertesi gün bolýar. CRM ulgamyny guranyňyzdan soň, işgäriňiz üçin okuw sorap bilersiňiz. Programma 1 ulanyjy üçin satyn alynsa, 1 sagatdan köp wagt gerek bolmaz
Netijeden lezzet alyň
Netijeden soň lezzet alyň :) Esasanam ýakymly zat, gündelik işleri awtomatlaşdyrmak üçin programma üpjünçiliginiň döredilen hili däl, eýsem aýlyk abuna tölegi görnüşinde garaşlylygyň bolmazlygydyr. Galyberse-de, programma üçin diňe bir gezek tölärsiňiz.
Taýýar programma satyn alyň
Şeýle hem, ýörite programma üpjünçiligini işläp düzüp bilersiňiz
Softwareörite programma üpjünçiligi talaplaryňyz bar bolsa, ýörite taýýarlamagy sargyt ediň. Soňra programma uýgunlaşmak hökman däl, ýöne programma iş amallaryňyza düzediler!
Awtoulag hyzmatynda buhgalteriýa
USU Programma üpjünçiligi, kompaniýanyňyza beýleki şuňa meňzeş hyzmatlardan artykmaçlyklaryny ösdürmäge, şeýle hem yzygiderli ösüş bilen üpjün etmäge we täze we wepaly tapmaga mümkinçilik berýän iň oňat netije bilen guramadaky ähli proseduralary berjaý etmegiň hilini ýokarlandyrmaga kömek eder. müşderi bazasy.
Awtoulag hyzmatlary üçin buhgalteriýa programmamyzy synap görmek we tanyşmak isleseňiz, web sahypamyzda USU Programma üpjünçiliginiň demo görnüşini tapyp bilersiňiz.

