ایک کار کی خدمت میں اکاؤنٹنگ
- کاپی رائٹ کاروباری آٹومیشن کے ان منفرد طریقوں کی حفاظت کرتا ہے جو ہمارے پروگراموں میں استعمال ہوتے ہیں۔

کاپی رائٹ - ہم ایک تصدیق شدہ سافٹ ویئر پبلشر ہیں۔ ہمارے پروگرامز اور ڈیمو ورژن چلاتے وقت یہ آپریٹنگ سسٹم میں ظاہر ہوتا ہے۔

تصدیق شدہ پبلشر - ہم دنیا بھر کی تنظیموں کے ساتھ چھوٹے کاروباروں سے لے کر بڑے تک کام کرتے ہیں۔ ہماری کمپنی کمپنیوں کے بین الاقوامی رجسٹر میں شامل ہے اور اس پر الیکٹرانک اعتماد کا نشان ہے۔

اعتماد کی علامت
فوری منتقلی۔
اب آپ کیا کرنا چاہتے ہیں؟
اگر آپ پروگرام سے واقفیت حاصل کرنا چاہتے ہیں تو تیز ترین طریقہ یہ ہے کہ پہلے مکمل ویڈیو دیکھیں، اور پھر مفت ڈیمو ورژن ڈاؤن لوڈ کریں اور خود اس کے ساتھ کام کریں۔ اگر ضروری ہو تو، تکنیکی مدد سے پیشکش کی درخواست کریں یا ہدایات پڑھیں۔
WhatsApp
کاروباری اوقات کے دوران ہم عام طور پر 1 منٹ کے اندر جواب دیتے ہیں۔
پروگرام کیسے خریدیں؟
پروگرام کا اسکرین شاٹ دیکھیں
پروگرام کے بارے میں ایک ویڈیو دیکھیں
ڈیمو ورژن ڈاؤن لوڈ کریں
پروگرام کی ترتیب کا موازنہ کریں۔
سافٹ ویئر کی قیمت کا حساب لگائیں۔
اگر آپ کو کلاؤڈ سرور کی ضرورت ہو تو کلاؤڈ کی قیمت کا حساب لگائیں۔
ڈویلپر کون ہے؟
پروگرام کا اسکرین شاٹ
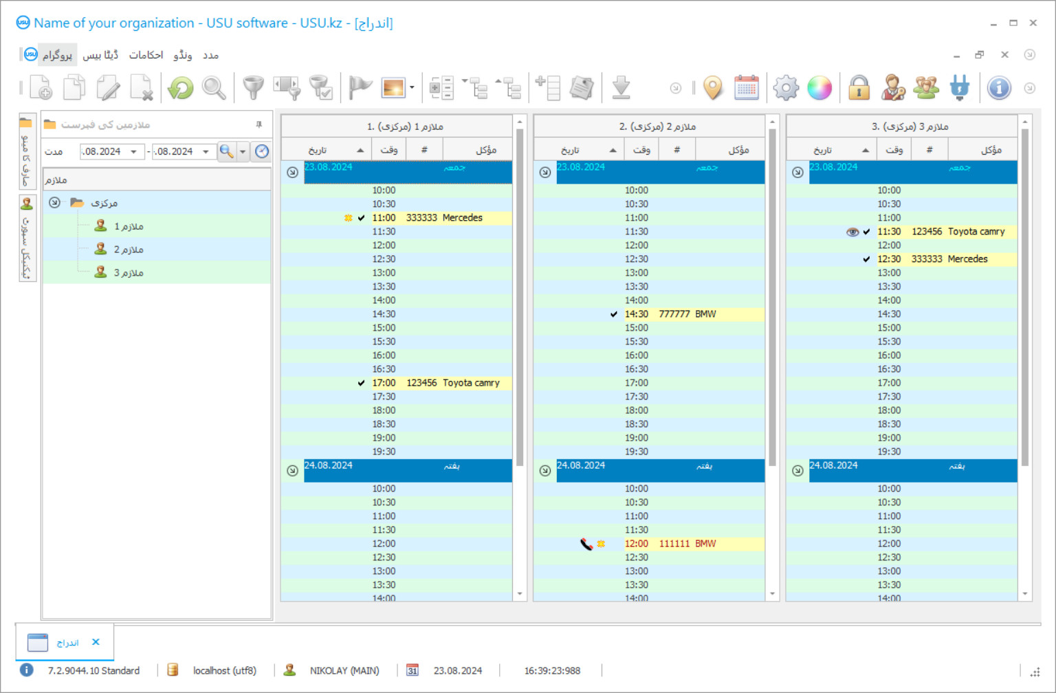
اسکرین شاٹ سافٹ ویئر کے چلنے کی تصویر ہے۔ اس سے آپ فوری طور پر سمجھ سکتے ہیں کہ CRM سسٹم کیسا لگتا ہے۔ ہم نے UX/UI ڈیزائن کے لیے سپورٹ کے ساتھ ایک ونڈو انٹرفیس نافذ کیا ہے۔ اس کا مطلب یہ ہے کہ یوزر انٹرفیس صارف کے تجربے کے سالوں پر مبنی ہے۔ ہر عمل بالکل وہی جگہ ہوتا ہے جہاں اسے انجام دینا سب سے زیادہ آسان ہوتا ہے۔ اس طرح کے قابل نقطہ نظر کا شکریہ، آپ کے کام کی پیداوری زیادہ سے زیادہ ہو جائے گا. اسکرین شاٹ کو مکمل سائز میں کھولنے کے لیے چھوٹی تصویر پر کلک کریں۔
اگر آپ کم از کم "معیاری" کی ترتیب کے ساتھ USU CRM سسٹم خریدتے ہیں، تو آپ کے پاس پچاس سے زیادہ ٹیمپلیٹس کے ڈیزائنوں کا انتخاب ہوگا۔ سافٹ ویئر کے ہر صارف کو اپنے ذائقہ کے مطابق پروگرام کے ڈیزائن کو منتخب کرنے کا موقع ملے گا۔ کام کا ہر دن خوشی لانا چاہئے!
کوئی بھی جو کاروبار شروع کرنا چاہتا ہے وہ اپنے انٹرپرائز کے لئے اکاؤنٹنگ کے ترجیحی طریقوں کے بارے میں سوچتا ہے کہ آغاز میں یا حتی کہ منصوبہ بندی کے مرحلے میں بھی۔ انتخاب کی تعداد بہت زیادہ ہے لہذا آپ کے کاروبار کی منصوبہ بندی کے دوران بہت سے عوامل پر سنجیدگی سے غور کرنا پڑا تھا ، اس پر انحصار کرتے ہوئے ، اختیارات میں بہت فرق ہوسکتا ہے۔ یہ سب آپ کی خدمت کے مخصوص ہونے پر منحصر ہے نیز اس کے ساتھ ہی ہر ایک صنعت میں مختلف کاروباری عمل کس طرح کام کرتے ہیں۔
آؤ ، مثال کے طور پر ایک کار سروس لیں۔ اس طرح کے مخصوص کاروبار میں سارے اکاؤنٹنگ کو کیسے ٹریک رکھا جائے؟ ایک کار سروس مرمت کے ل received موصولہ کاروں کا ریکارڈ کیسے رکھتی ہے ، ہر کار کو فراہم کی جانے والی ہر سروس کا ٹریک کیسے رکھے؟ یہ اور بہت سارے سوالات کار کے بہت سے نئے کار خدمت کاروں کے ذریعہ اکثر پوچھے جاتے ہیں۔
کار کی خدمت میں اکاؤنٹنگ دستی طور پر یا ایک خصوصی پیشہ ور پروگرام کا استعمال کرتے ہوئے کیا جاسکتا ہے۔ دوسرا آپشن زیادہ قابل اعتماد ہے ، کیونکہ یہ آپ کو اس کے کام کے ہر مرحلے پر کار کی خدمت میں موجود تمام اکاؤنٹنگ کو مکمل طور پر کنٹرول کرنے کی اجازت دیتا ہے۔ آپ کو ایسے پروگراموں کو انٹرنیٹ سے دور ہی ڈاؤن لوڈ نہیں کرنا چاہئے۔ ان کے صحیح دماغ میں کوئی بھی ڈویلپر مفت میں کار کی مرمت کی خدمات کے لئے اکاؤنٹنگ پروگرام فراہم نہیں کرتا ہے۔ اس طرح کے تمام پروگرام کاپی رائٹ قانون کے ذریعہ محفوظ ہیں ، یعنی اگر آپ انٹرنیٹ سے کچھ اس طرح ڈاؤن لوڈ کرتے ہو تو آپ کاپی رائٹ قانون کو توڑنے کے ساتھ ساتھ اپنے کمپیوٹر کے آپریٹنگ سسٹم کو خطرناک میلویئر سے متاثر کرتے ہیں جس سے آپ پر بڑا منفی اثر پڑ سکتا ہے۔ کاروبار ، ممکنہ طور پر آپ کے پورے کاروبار کا بنیادی ڈھانچہ بھی تباہ کردیں۔
ڈویلپر کون ہے؟
2026-05-28
کار سروس میں اکاؤنٹنگ کی ویڈیو
یہ ویڈیو انگریزی میں ہے۔ لیکن آپ اپنی مادری زبان میں سب ٹائٹلز کو آن کرنے کی کوشش کر سکتے ہیں۔
یو ایس یو سوفٹویئر کار کی مرمت کی خدمت کے ل account ایک قابل اعتماد اکاؤنٹنگ سسٹم ہے جو بہترین نتائج کے ساتھ کسی بھی قسم کی انٹرپرائز کو خود کار بنانے کے قابل بھی ہے۔ آئیے صرف چند افعال پر ایک نگاہ ڈالیں کہ اس کی تنصیب کے ساتھ کار کی مرمت کی خدمت فراہم کی جاسکتی ہے۔ کار کی مرمت کے ل Account اکاؤنٹنگ ، کار واش کی سہولت کا حساب کتاب ، کار خدمات میں اسپیئر پارٹس کا ٹریک رکھنا ، کار کی مرمت کی خدمات میں بکنگ ، آٹو سروسز میں ملازمین کے لئے ٹائم مینجمنٹ ، کار سروس کے سامان کا سراغ لگانا ، اور یہاں تک کہ آپ کی گاڑی کی مرمت کی خدمت کے ل profit منافع کا محاسب .
آئیے ، مثال کے طور پر سامان کی خصوصیت سے باخبر رہنا۔ ہمارا جدید ترین یو ایس یو سوفٹویئر اس وقت کی نگرانی کرنے کی اہلیت رکھتا ہے جس میں اس کے سپرد کردہ ملازم کے ذریعہ سامان استعمال کیا جاتا تھا ، اس وقت یہ سامان لیا گیا تھا ، اور کس وقت اسے واپس کیا گیا تھا۔ تمام ضروری معلومات کو ایک ہی ، آسان ڈیٹا بیس میں ریکارڈ کیا جائے گا۔ اگر کوئی سامان غائب ہوجاتا ہے یا ٹوٹ جاتا ہے تو آپ یہ بتانے کے قابل ہو جائیں گے کہ یہ کس ملازم کی شفٹ تھا اور اس بات کو یقینی بنائیں کہ وہ قابل اعتماد ہیں۔
اپنی خدمت کے ل for کار کے اسپیئر پارٹس کا ٹریک رکھنا بھی آسان ہے۔ ہمارا جدید سوفٹ ویئر مرمت کے کام کے دوران استعمال ہونے والے کار کے پرزوں اور ان کی لاگت کا سراغ لگاتا ہے۔ اور بھی ہے! یو ایس یو سوفٹویئر یہ جاننے کے اہل ہے کہ کون سے حصے سب سے زیادہ اور کم سے کم استعمال کیے جاتے ہیں ، کار کے تمام حصوں کا موجودہ اسٹاک ، اور یہاں تک کہ جب آپ کو کچھ حص partsے کی سہولت ختم ہونے ہی نہیں ہے تو آپ کو ایک اطلاع بھی ارسال کردیتی ہے۔ کم سے کم پسندیدہ حصوں کو دیکھنے سے آپ کو یہ معلوم کرنے میں مدد مل سکتی ہے کہ وہ کیوں کم فروخت کرتے ہیں اور اس کو ٹھیک کرتے ہیں ، اس طرح بغیر کسی رقم خرچ کیے منافع میں اور بھی اضافہ ہوتا ہے ، صرف یو ایس یو سوفٹ ویئر کے فراہم کردہ اعدادوشمار کا استعمال کرتے ہوئے۔
ڈیمو ورژن ڈاؤن لوڈ کریں
پروگرام شروع کرتے وقت ، آپ زبان کا انتخاب کرسکتے ہیں۔

آپ ڈیمو ورژن مفت میں ڈاؤن لوڈ کرسکتے ہیں۔ اور پروگرام میں دو ہفتے کام کریں۔ وضاحت کے لیے کچھ معلومات پہلے ہی شامل کی جا چکی ہیں۔
مترجم کون ہے؟
کسی بھی کار سروس کو اپنے ملازمین کو سنبھالنے کی ضرورت ہوتی ہے۔ یو ایس یو سوفٹویر نے آپ کے کاروبار کو اس محاذ پر بھی شامل کیا۔ ٹائم مینجمنٹ کی اس جدید خصوصیات کی بدولت آپ زیادہ سے زیادہ منافع کرسکیں گے اور آپ کے صارفین کے لئے انتظار کرنے والے غیرضروری وقت کو آپ کی خدمات سے مطمئن کریں گے۔ ہر کارکن کو پروگرام تک ایک مختلف رسائی کی سطح تفویض کی جاسکتی ہے ، جس سے ہر ایک کے لئے ایک ہی پروگرام میں کام کرنا ممکن ہوجاتا ہے جس کی وجہ سے کسی دوسرے اکاؤنٹنگ سافٹ ویئر کا استعمال غیرضروری اور بے کار ہوتا ہے۔
یو ایس یو سافٹ ویئر آپ کے کاروبار میں موجود تمام نقد بہاؤ کو ٹریک کرنے کی صلاحیت کے بغیر اکاؤنٹنگ پروگرام نہیں ہوگا۔ یہ مارکیٹ میں تفصیلی رپورٹس اور گراف کے ساتھ اکاؤنٹنگ کا ایک سب سے آسان حل فراہم کرتا ہے۔ پہلے سے کہیں زیادہ کیش فلو پر نظر رکھنا آسان ہے کیونکہ ہمارے سافٹ وئیر کے ذریعہ آپ منافع کے تناسب سے متعلق اخراجات دیکھ سکتے ہیں ، جو خدمات مخصوص مدت میں سب سے زیادہ منافع بخش تھیں ، پچھلے ہفتوں ، مہینوں یا سالوں کے مقابلہ میں منافع میں اضافے کی فیصد بھی۔ کارکنوں ، حصوں اور ہر دوسری چیز پر خرچ ہونے والی رقم کی جو مقدار کو مدنظر رکھنا ضروری ہے۔ اس طرح کی تفصیلی معلومات یقینی طور پر آپ کے کاروبار کو صحیح انتخاب کرنے میں مدد دے گی ، منافع میں اضافہ ہوگا اور آپ کی کار سروس سینٹر کو مزید وسعت دینے میں مدد ملے گی۔
ہمارا جدید ترین سافٹ ویئر صارفین کے تمام اعداد و شمار کا نظم بھی کرسکتا ہے۔ ایک ہی ڈیٹا بیس میں نئے یا موجودہ صارفین کو شامل کرنا ، انہیں مختلف اقسام جیسے باقاعدہ ، یا VIP ، یا یہاں تک کہ تکلیف دہ کے ذریعہ چھانٹ رہا ہے۔ اپنے باقاعدہ کارکنوں یا ممکنہ طور پر منافع بخش صارفین کو اپنی کار سروس سینٹر کے ساتھ اپنی وفاداری بڑھانے کے ل special خصوصی بونس اور چھوٹ کی پیش کش کریں ، اس طرح سے قابل اعتماد کسٹمر بیس کی تعمیر ہوگی۔ یہاں تک کہ یو ایس یو سافٹ ویئر آپ کے صارفین کو منصوبہ بند چیک اپ ، اور ای میل ، ایس ایم ایس ، وائبر کال ، یا صوتی میل کا استعمال کرتے ہوئے خصوصی پیش کشوں کے بارے میں بھی مطلع کرسکتا ہے۔
کار کی خدمت میں اکاؤنٹنگ کا آرڈر دیں
پروگرام خریدنے کے لیے، بس ہمیں کال کریں یا لکھیں۔ ہمارے ماہرین مناسب سافٹ ویئر کنفیگریشن پر آپ سے اتفاق کریں گے، ایک معاہدہ اور ادائیگی کے لیے ایک رسید تیار کریں گے۔
پروگرام کیسے خریدیں؟
معاہدے کی تفصیلات بھیجیں۔
ہم ہر کلائنٹ کے ساتھ ایک معاہدہ کرتے ہیں۔ معاہدہ آپ کی ضمانت ہے کہ آپ کو وہی ملے گا جس کی آپ کو ضرورت ہے۔ لہذا، پہلے آپ کو ہمیں کسی قانونی ادارے یا فرد کی تفصیلات بھیجنے کی ضرورت ہے۔ اس میں عام طور پر 5 منٹ سے زیادہ وقت نہیں لگتا ہے۔
پیشگی ادائیگی کریں۔
آپ کو معاہدے کی اسکین شدہ کاپیاں اور ادائیگی کے لیے رسید بھیجنے کے بعد، پیشگی ادائیگی کی ضرورت ہوتی ہے۔ براہ کرم نوٹ کریں کہ CRM سسٹم کو انسٹال کرنے سے پہلے، پوری رقم نہیں بلکہ صرف ایک حصہ ادا کرنا کافی ہے۔ ادائیگی کے مختلف طریقوں کی حمایت کی جاتی ہے۔ تقریباً 15 منٹ
پروگرام انسٹال ہو جائے گا۔
اس کے بعد، آپ کے ساتھ ایک مخصوص تنصیب کی تاریخ اور وقت پر اتفاق کیا جائے گا۔ یہ عام طور پر کاغذی کارروائی مکمل ہونے کے بعد اسی یا اگلے دن ہوتا ہے۔ CRM سسٹم کو انسٹال کرنے کے فوراً بعد، آپ اپنے ملازم کے لیے تربیت طلب کر سکتے ہیں۔ اگر پروگرام 1 صارف کے لیے خریدا جاتا ہے، تو اس میں 1 گھنٹے سے زیادہ وقت نہیں لگے گا۔
نتیجہ کا لطف اٹھائیں
لامتناہی نتیجہ کا لطف اٹھائیں :) جو چیز خاص طور پر خوش کن ہے وہ نہ صرف وہ معیار ہے جس کے ساتھ روزمرہ کے کام کو خودکار کرنے کے لیے سافٹ ویئر تیار کیا گیا ہے بلکہ ماہانہ سبسکرپشن فیس کی شکل میں انحصار کی کمی بھی ہے۔ سب کے بعد، آپ پروگرام کے لئے صرف ایک بار ادائیگی کریں گے.
ایک تیار پروگرام خریدیں۔
اس کے علاوہ آپ کسٹم سافٹ ویئر ڈویلپمنٹ کا آرڈر دے سکتے ہیں۔
اگر آپ کے پاس خصوصی سافٹ ویئر کی ضروریات ہیں تو اپنی مرضی کے مطابق ڈیولپمنٹ کا آرڈر دیں۔ تب آپ کو پروگرام کے مطابق ڈھالنے کی ضرورت نہیں ہوگی، لیکن پروگرام آپ کے کاروباری عمل کے مطابق ہو جائے گا!
ایک کار کی خدمت میں اکاؤنٹنگ
یو ایس یو سافٹ ویئر آپ کو تنظیم کے تمام طریقہ کار کی تعمیل کے معیار کو بہتر نتائج کے ساتھ بہتر بنانے میں مدد فراہم کرے گا ، جس سے آپ کی کمپنی کو اسی طرح کی دیگر خدمات کے مقابلے میں اپنے فوائد تیار کرنے کے ساتھ ساتھ اسے مستقل ترقی فراہم کرنے اور ایک نیا اور وفادار تلاش کرنے میں مدد ملے گی۔ کسٹمر بیس
اگر آپ کار خدمات کے ل for ہمارے اکاؤنٹنگ پروگرام سے خود کو آزمانے اور اس سے آگاہ کرنے میں دلچسپی رکھتے ہیں تو آپ کو ہماری ویب سائٹ پر یو ایس یو سافٹ ویئر کا ڈیمو ورژن مل سکتا ہے۔

