System operacyjny: Windows, Android, macOS
Grupa programów: Automatyzacja biznesu
Księgowość w serwisie samochodowym
- Prawa autorskie chronią unikalne metody automatyzacji biznesu stosowane w naszych programach.

prawa autorskie - Jesteśmy zweryfikowanym wydawcą oprogramowania. Jest to wyświetlane w systemie operacyjnym podczas uruchamiania naszych programów i wersji demonstracyjnych.

Zweryfikowany wydawca - Współpracujemy z organizacjami na całym świecie, od małych firm po duże. Nasza firma jest wpisana do międzynarodowego rejestru firm i posiada elektroniczny znak zaufania.

Znak zaufania
Szybkie przejście.
Co chcesz teraz robić?
Jeśli chcesz zapoznać się z programem, najszybszym sposobem jest najpierw obejrzenie pełnego filmu, a następnie pobranie darmowej wersji demonstracyjnej i samodzielna praca z nim. W razie potrzeby poproś o prezentację ze strony pomocy technicznej lub przeczytaj instrukcję.
WhatsApp
W godzinach pracy zwykle odpowiadamy w ciągu 1 minuty
Jak kupić program?
Zobacz zrzut ekranu programu
Obejrzyj film o programie
Pobierz wersję demo
Porównaj konfiguracje programu
Oblicz koszt oprogramowania
Oblicz koszt chmury, jeśli potrzebujesz serwera w chmurze
Kim jest deweloper?
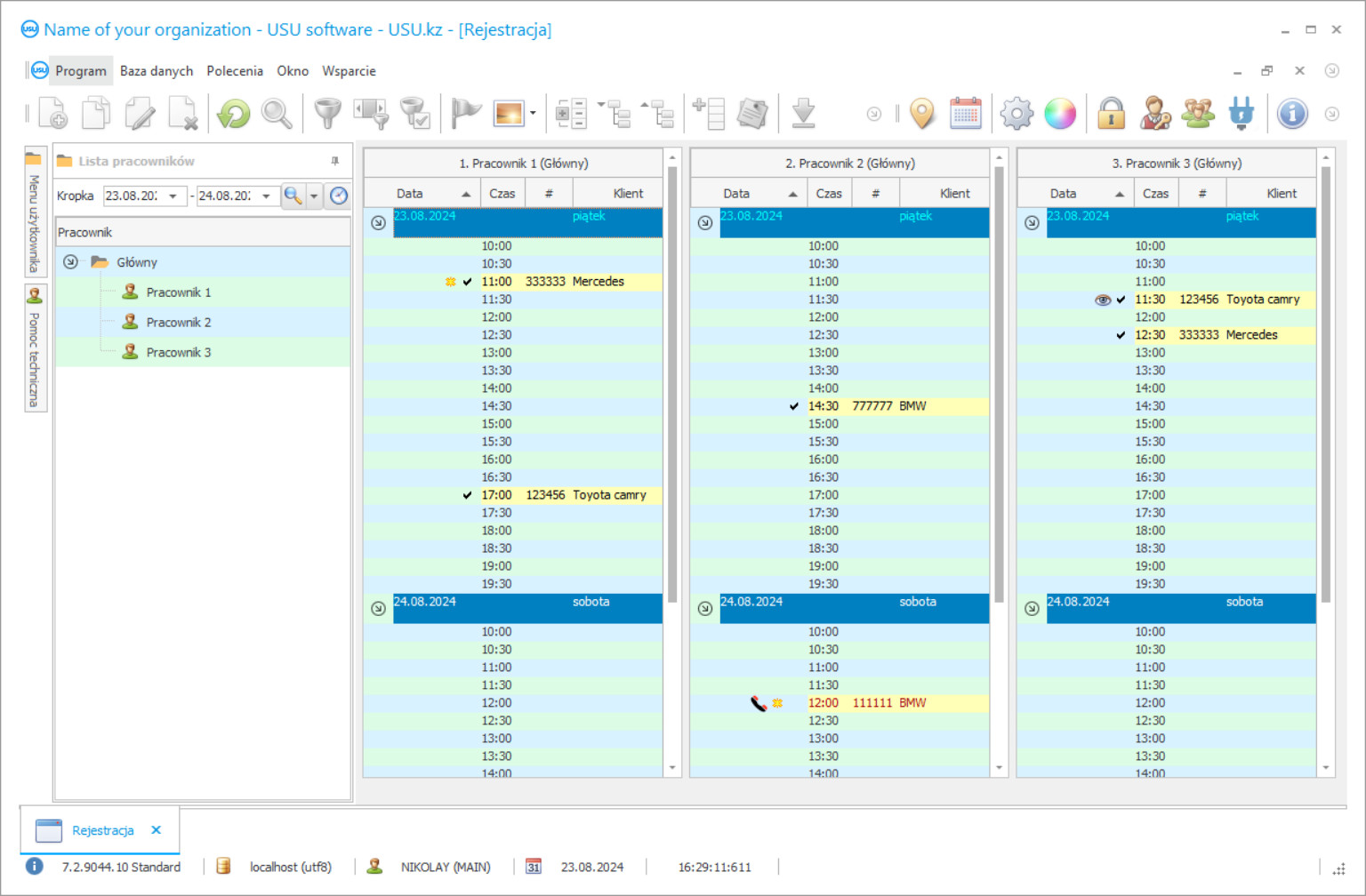
Zrzut ekranu programu
Zrzut ekranu to zdjęcie działającego oprogramowania. Z niego można od razu zrozumieć, jak wygląda system CRM. Zaimplementowaliśmy interfejs okienkowy ze wsparciem projektowania UX/UI. Oznacza to, że interfejs użytkownika opiera się na wieloletnim doświadczeniu użytkownika. Każda akcja znajduje się dokładnie tam, gdzie jest najwygodniej ją wykonać. Dzięki tak kompetentnemu podejściu Twoja produktywność pracy będzie maksymalna. Kliknij mały obraz, aby otworzyć zrzut ekranu w pełnym rozmiarze.
Kupując system USU CRM w konfiguracji co najmniej „Standard”, będziesz miał do wyboru projekty spośród ponad pięćdziesięciu szablonów. Każdy użytkownik oprogramowania będzie miał możliwość wyboru wyglądu programu według własnego gustu. Każdy dzień pracy powinien przynosić radość!
Zrzut ekranu programu - На русском
Każdy, kto chce założyć firmę, zastanawia się nad preferowanymi metodami księgowania swojego przedsiębiorstwa już na początku lub nawet na etapie planowania. Liczba opcji do wyboru jest ogromna, więc opcje mogą się znacznie różnić w zależności od wielu czynników, które należało wziąć pod uwagę podczas planowania firmy. Wszystko zależy od specyfiki usługi, którą chcesz świadczyć, a także od tego, jak różne procesy biznesowe przebiegają w każdej branży.
Weźmy na przykład serwis samochodowy. Jak śledzić całą księgowość w tak konkretnym biznesie? W jaki sposób serwis samochodowy prowadzi ewidencję samochodów otrzymanych do naprawy, jak śledzić każdą usługę wykonaną dla każdego samochodu? Te i wiele innych pytań jest często zadawanych przez wielu nowych przedsiębiorców zajmujących się usługami samochodowymi.
Księgowość w serwisie samochodowym może odbywać się ręcznie lub za pomocą specjalistycznego, profesjonalnego programu. Druga opcja jest bardziej niezawodna, ponieważ pozwala w pełni kontrolować całą księgowość w serwisie samochodowym na każdym etapie jego pracy. Nie powinieneś po prostu pobierać takich programów z Internetu. Żaden deweloper o zdrowych zmysłach nie zapewniłby programu księgowego dla usług naprawy samochodów za darmo. Wszystkie takie programy są chronione prawem autorskim, co oznacza, że jeśli pobierasz coś takiego z Internetu, najprawdopodobniej złamiesz prawo autorskie, a także zainfekujesz system operacyjny komputera niebezpiecznym złośliwym oprogramowaniem, które może mieć duży negatywny wpływ na biznes, być może nawet niszcząc całą infrastrukturę biznesową.
Kim jest deweloper?
Akułow Nikołaj
Ekspert i główny programista, który brał udział w projektowaniu i rozwoju tego oprogramowania.
2026-05-28
Film z księgowości w serwisie samochodowym
Ten film jest w języku angielskim. Możesz jednak spróbować włączyć napisy w swoim ojczystym języku.
Film z księgowości w serwisie samochodowym - На русском
USU Software to niezawodny system księgowy dla usług naprawy samochodów, który jest również w stanie zautomatyzować wszelkiego rodzaju przedsiębiorstwa z najlepszym wynikiem. Przyjrzyjmy się tylko kilku funkcjom, które serwis naprawy samochodu może zapewnić wraz z jego instalacją. Rozliczanie napraw samochodów, rozliczanie myjni samochodowej, śledzenie części zamiennych w serwisach samochodowych, rezerwacje w naprawach samochodów, zarządzanie czasem pracowników w serwisach samochodowych, śledzenie wyposażenia serwisu samochodowego, a nawet rozliczanie zysków z usługi naprawy samochodów .
Weźmy na przykład śledzenie funkcji sprzętu. Nasze zaawansowane oprogramowanie USU jest w stanie na bieżąco śledzić czas użytkowania sprzętu przez powierzonego mu pracownika, czas jego odbioru i zwrotu. Wszystkie niezbędne informacje zostaną zapisane w jednej, wygodnej bazie danych. Jeśli jakikolwiek sprzęt zaginie lub się zepsuje, będziesz w stanie określić, który to był pracownik, i upewnić się, że jest godny zaufania.
Śledzenie części zamiennych do Twojego serwisu jest jeszcze prostsze. Nasze nowoczesne oprogramowanie śledzi części samochodowe używane podczas naprawy oraz ich koszt. A jest jeszcze więcej! USU Software jest w stanie śledzić, które części są używane najczęściej, a które najmniej, aktualny stan wszystkich części samochodowych, a nawet wysyłać powiadomienia, gdy niektóre części są bliskie wyczerpania. Zobaczenie najmniej ulubionych części może pomóc ci dowiedzieć się, dlaczego sprzedają się mniej i to naprawić, zwiększając w ten sposób zysk jeszcze bardziej bez wydawania pieniędzy, po prostu korzystając ze statystyk dostarczonych przez oprogramowanie USU.
Pobierz wersję demo
Podczas uruchamiania programu możesz wybrać język.

Możesz pobrać wersję demonstracyjną za darmo. I pracuj w programie przez dwa tygodnie. Niektóre informacje zostały już tam zawarte dla przejrzystości.
Kto jest tłumaczem?
Choilo Roman
Główny programista, który brał udział w tłumaczeniu tego oprogramowania na różne języki.
Każdy serwis samochodowy musi zarządzać swoimi pracownikami - USU Software zapewniło również ochronę Twojej firmy na tym froncie. Dzięki zaawansowanym funkcjom zarządzania czasem będziesz mógł zmaksymalizować zysk i skrócić niepotrzebny czas oczekiwania swoich klientów, zwiększając ich zadowolenie z Twoich usług. Każdemu pracownikowi można przypisać inny poziom dostępu do programu, dzięki czemu każdy może pracować w tym samym programie, co sprawia, że korzystanie z innego oprogramowania księgowego jest zbędne i zbędne.
USU Software nie byłby programem księgowym bez możliwości śledzenia całego przepływu gotówki w Twojej firmie. Zapewnia jedno z najwygodniejszych rozwiązań księgowych na rynku ze szczegółowymi raportami i wykresami. Śledzenie przepływów pieniężnych jest łatwiejsze niż kiedykolwiek, ponieważ dzięki naszemu oprogramowaniu możesz zobaczyć stosunek kosztów do zysku, które usługi były najbardziej opłacalne w określonych okresach, procentowy wzrost zysku w porównaniu do poprzednich tygodni, miesięcy czy lat, a także kwoty pieniędzy wydane na pracowników, części i wszystko inne, co należy wziąć pod uwagę. Tak szczegółowe informacje z pewnością pomogą Twojemu biznesowi dokonać właściwego wyboru, zwiększając zysk i jeszcze bardziej rozbudowując serwis samochodowy.
Nasze zaawansowane oprogramowanie może również zarządzać wszystkimi danymi klientów. Dodawanie nowych lub istniejących klientów do jednej bazy danych, sortowanie ich według różnych typów, takich jak zwykli lub VIP, a nawet problematyczne. Oferuj specjalne bonusy i rabaty swoim stałym lub potencjalnie dochodowym klientom, aby zwiększyć ich lojalność wobec centrum serwisowego, budując w ten sposób bazę godną zaufania. USU Software może nawet powiadamiać Twoich klientów o planowanych wizytach kontrolnych i ofertach specjalnych za pomocą poczty elektronicznej, SMS-a, połączenia Viber lub poczty głosowej.
Zamów księgę w serwisie samochodowym
Aby kupić program wystarczy do nas zadzwonić lub napisać. Nasi specjaliści uzgodnią z Tobą odpowiednią konfigurację oprogramowania, przygotują umowę oraz fakturę do zapłaty.
Jak kupić program?
Wyślij szczegóły umowy
Z każdym klientem podpisujemy umowę. Umowa jest Twoją gwarancją, że otrzymasz dokładnie to, czego potrzebujesz. Dlatego najpierw musisz przesłać nam dane osoby prawnej lub osoby fizycznej. Zwykle zajmuje to nie więcej niż 5 minut
Dokonaj wpłaty zaliczki
Po przesłaniu Państwu zeskanowanych kopii umowy i faktury do zapłaty wymagana jest wpłata zaliczki. Należy pamiętać, że przed instalacją systemu CRM wystarczy wpłacić nie całą kwotę, a jedynie część. Obsługiwane są różne metody płatności. Około 15 minut
Program zostanie zainstalowany
Następnie zostanie z Państwem uzgodniony konkretny termin i godzina montażu. Zwykle dzieje się to tego samego lub następnego dnia po zakończeniu formalności. Zaraz po zainstalowaniu systemu CRM możesz poprosić o przeszkolenie swojego pracownika. Jeśli program jest zakupiony dla 1 użytkownika, zajmie to nie więcej niż 1 godzinę
Ciesz się rezultatem
Ciesz się efektem bez końca :) To, co szczególnie cieszy, to nie tylko jakość, z jaką stworzono oprogramowanie automatyzujące codzienną pracę, ale także brak zależności w postaci miesięcznego abonamentu. W końcu za program zapłacisz tylko raz.
Kup gotowy program
Można również zamówić tworzenie oprogramowania na zamówienie
Jeśli masz specjalne wymagania dotyczące oprogramowania, zamów rozwój na zamówienie. Wtedy nie będziesz musiał dopasowywać się do programu, ale program zostanie dostosowany do Twoich procesów biznesowych!
Księgowość w serwisie samochodowym
USU Software pomoże Ci podnieść jakość przestrzegania wszystkich procedur w organizacji z najlepszym efektem, co pozwoli Twojej firmie rozwinąć przewagę nad innymi podobnymi usługami, a także zapewni jej ciągły rozwój i znalezienie nowego, lojalnego baza klientów.
Jeśli jesteś zainteresowany wypróbowaniem i zapoznaniem się z naszym programem księgowym dla usług samochodowych, możesz znaleźć wersję demonstracyjną oprogramowania USU na naszej stronie internetowej.

