Sistema operacional: Windows, Android, macOS
Grupo de programas: Automação comercial
Contabilidade em um serviço de carro
- Os direitos autorais protegem os métodos exclusivos de automação comercial usados em nossos programas.

direito autoral - Somos um editor de software verificado. Isso é exibido no sistema operacional ao executar nossos programas e versões demo.

Editor verificado - Trabalhamos com organizações em todo o mundo, desde pequenas empresas até grandes empresas. Nossa empresa está incluída no registro internacional de empresas e possui uma marca de confiança eletrônica.

Sinal de confiança
Transição rápida.
O que você quer fazer agora?
Se você quiser se familiarizar com o programa, a maneira mais rápida é primeiro assistir ao vídeo completo e depois baixar a versão demo gratuita e trabalhar com ela você mesmo. Se necessário, solicite uma apresentação ao suporte técnico ou leia as instruções.
WhatsApp
Durante o horário comercial, geralmente respondemos em 1 minuto
Como comprar o programa?
Veja uma captura de tela do programa
Assista a um vídeo sobre o programa
Download da versão demo
Compare as configurações do programa
Calcule o custo do software
Calcule o custo da nuvem se precisar de um servidor na nuvem
Quem é o desenvolvedor?
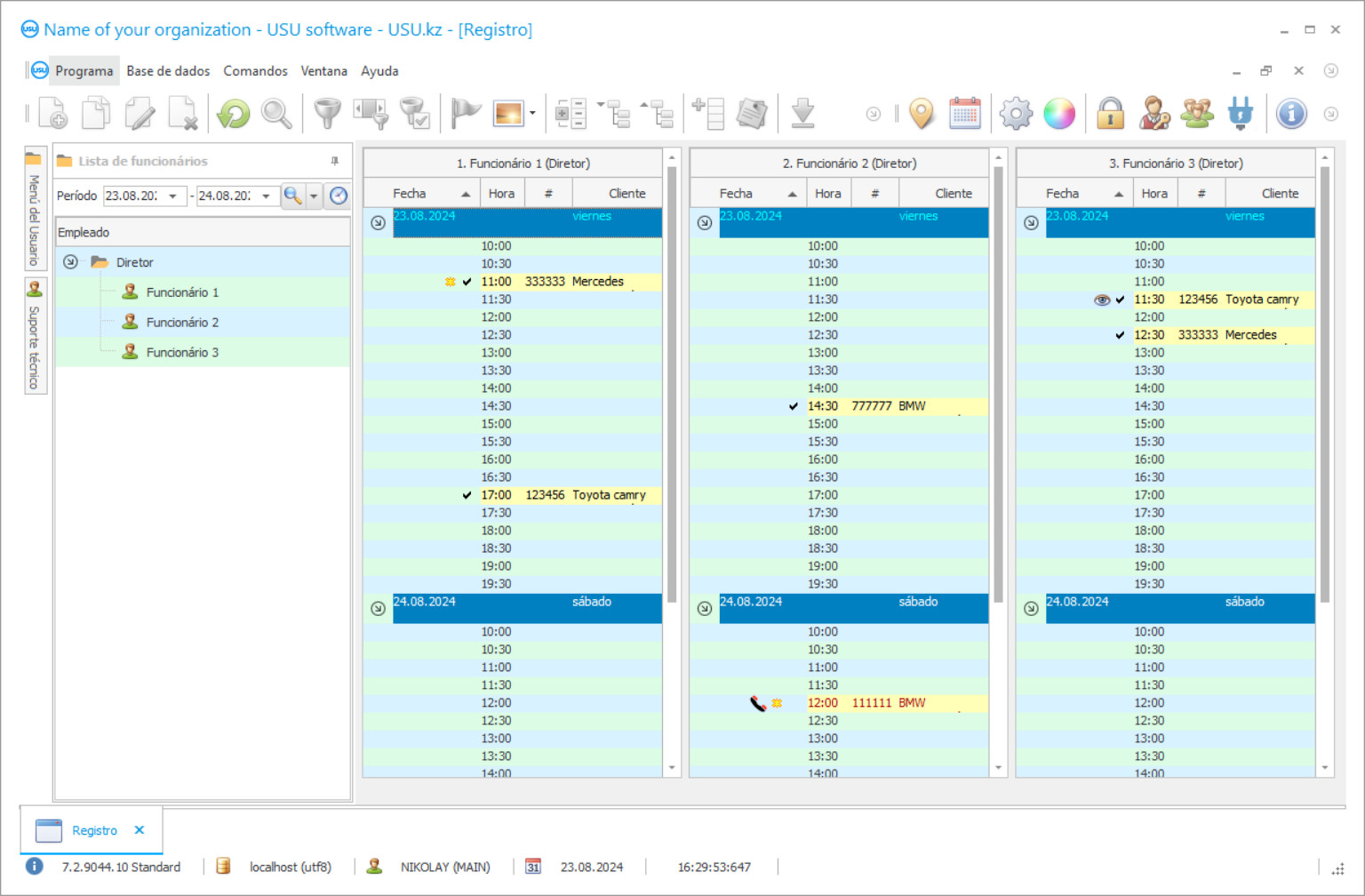
Captura de tela do programa
Uma captura de tela é uma foto do software em execução. A partir dele você pode entender imediatamente como é um sistema CRM. Implementamos uma interface de janela com suporte para design UX/UI. Isso significa que a interface do usuário é baseada em anos de experiência do usuário. Cada ação está localizada exatamente onde é mais conveniente realizá-la. Graças a uma abordagem tão competente, a produtividade do seu trabalho será máxima. Clique na imagem pequena para abrir a captura de tela em tamanho real.
Se você adquirir um sistema USU CRM com configuração de pelo menos “Padrão”, você terá a opção de designs entre mais de cinquenta modelos. Cada usuário do software terá a oportunidade de escolher o design do programa de acordo com seu gosto. Cada dia de trabalho deve trazer alegria!
Quem quer abrir uma empresa pensa nos métodos contábeis preferidos para sua empresa no início ou mesmo na fase de planejamento. O número de opções é enorme, portanto, as opções podem variar muito, dependendo de muitos fatores que tiveram que ser levados em consideração ao planejar seu negócio. Tudo depende das especificações do serviço que você deseja fornecer, bem como de como funcionam os diferentes processos de negócios em cada setor.
Vamos dar um serviço de carro, por exemplo. Como controlar toda a contabilidade de um negócio tão específico? Como um serviço de automóveis mantém o registro dos carros recebidos para o conserto, como manter o controle de cada serviço prestado a cada carro? Essas e muitas outras perguntas são feitas com frequência por muitos empreendedores de serviços de automóveis novos.
A contabilidade em um serviço de carro pode ser feita manualmente ou usando um programa profissional especializado. A segunda opção é mais confiável, pois permite que você controle totalmente toda a contabilidade de um serviço de automóveis em todas as fases de seu trabalho. Você não deve simplesmente baixar esses programas da Internet. Nenhum desenvolvedor em sã consciência forneceria um programa de contabilidade para serviços de conserto de automóveis gratuitamente. Todos os programas como esse são protegidos por leis de direitos autorais, ou seja, se você apenas baixar algo como este da Internet, provavelmente estará infringindo as leis de direitos autorais, além de infectar o sistema operacional do seu computador com malware perigoso que pode ter um grande impacto negativo em seu negócios, possivelmente até destruindo toda a infraestrutura de negócios.
Quem é o desenvolvedor?
Akulov Nikolai
Especialista e programador-chefe que participou da concepção e desenvolvimento deste software.
2026-05-28
Vídeo de contabilidade em um serviço de automóveis
Este vídeo está em inglês. Mas você pode tentar ativar as legendas em seu idioma nativo.
O Software USU é um sistema de contabilidade confiável para um serviço de reparo de automóveis que também é capaz de automatizar qualquer tipo de empresa com o melhor resultado. Vamos dar uma olhada em apenas algumas funções que um serviço de reparo de automóveis pode oferecer com sua instalação. Contabilização de reparos de automóveis, contabilidade de uma instalação de lavagem de carros, controle de peças sobressalentes em serviços de automóveis, reservas em serviços de reparos de automóveis, gerenciamento de tempo para funcionários em serviços de automóveis, rastreamento de equipamentos de serviço de automóveis e até mesmo contabilidade de lucro para seu serviço de reparos de automóveis .
Vamos dar um rastreamento de recursos do equipamento, por exemplo. Nosso software USU avançado é capaz de rastrear o tempo em que o equipamento foi usado por um funcionário a quem foi confiado, quando o equipamento foi levado e quando foi devolvido. Todas as informações necessárias serão registradas em um único banco de dados conveniente. No caso de algum equipamento faltar ou quebrar, você será capaz de identificar qual era o turno do funcionário e se certificar de que eles são confiáveis.
Manter o controle de peças sobressalentes de automóveis para o seu serviço é ainda mais simples. Nosso software moderno rastreia as peças do carro usadas durante o trabalho de reparo e seu custo. E ainda tem mais! O software USU é capaz de rastrear quais peças são mais e menos usadas, o estoque atual de todas as peças do carro e até mesmo enviar uma notificação quando certas peças estão prestes a ficar sem estoque. Ver as peças menos favoritas pode ajudá-lo a descobrir por que vendem menos e consertar isso, aumentando ainda mais o lucro sem gastar dinheiro, apenas usando as estatísticas fornecidas pelo Software USU.
Download da versão demo
Ao iniciar o programa, você pode selecionar o idioma.

Você pode baixar a versão demo gratuitamente. E trabalhe no programa por duas semanas. Algumas informações já foram incluídas lá para maior clareza.
Quem é o tradutor?
Qualquer serviço automotivo precisa gerenciar seus funcionários - a USU Software também oferece cobertura para seu negócio. Graças aos seus recursos avançados de gerenciamento de tempo, você poderá maximizar o lucro e eliminar todo o tempo de espera desnecessário de seus clientes, aumentando sua satisfação com seus serviços. Cada trabalhador pode ter um nível de acesso diferente ao programa, possibilitando que todos trabalhem no mesmo programa, o que torna o uso de qualquer outro software de contabilidade desnecessário e redundante.
O software USU não seria um programa de contabilidade sem a capacidade de rastrear todo o fluxo de caixa do seu negócio. Oferece uma das soluções de contabilidade mais convenientes do mercado, com relatórios e gráficos detalhados. Manter o controle do fluxo de caixa é mais fácil do que nunca porque com nosso software você pode ver a relação despesas / lucro, quais serviços foram mais lucrativos em certos períodos de tempo, porcentagem de aumento de lucro em comparação com semanas, meses ou anos anteriores, bem como quantias de dinheiro gastas com trabalhadores, peças e tudo o mais que precisa ser levado em consideração. Essas informações detalhadas certamente ajudarão sua empresa a fazer a escolha certa, aumentando os lucros e expandindo ainda mais o seu posto de atendimento automotivo.
Nosso software avançado também pode gerenciar todos os dados do cliente. Adicionar clientes novos ou existentes em um único banco de dados, classificando-os por diferentes tipos, como regulares, VIP ou mesmo problemáticos. Ofereça bônus e descontos especiais para seus clientes regulares ou potencialmente lucrativos para aumentar sua fidelidade ao centro de serviço de seu carro, construindo assim uma base de clientes confiável. O software USU pode até notificar seus clientes sobre check-ups planejados e ofertas especiais usando e-mail, SMS, chamada Viber ou correio de voz.
Solicite uma contabilidade em um serviço de carro
Para adquirir o programa, basta ligar ou escrever para nós. Nossos especialistas combinarão com você a configuração adequada do software, prepararão um contrato e uma fatura para pagamento.
Como comprar o programa?
Envie detalhes do contrato
Celebramos um acordo com cada cliente. O contrato é a sua garantia de que você receberá exatamente o que precisa. Portanto, primeiro você precisa nos enviar os dados de uma pessoa jurídica ou física. Isso geralmente não leva mais de 5 minutos
Faça um pagamento antecipado
Após o envio de cópias digitalizadas do contrato e da fatura para pagamento, é necessário um adiantamento. Observe que antes de instalar o sistema CRM basta pagar não o valor total, mas apenas uma parte. Vários métodos de pagamento são suportados. Aproximadamente 15 minutos
O programa será instalado
Depois disso, uma data e hora específicas de instalação serão acordadas com você. Isso geralmente acontece no mesmo dia ou no dia seguinte após a conclusão da papelada. Imediatamente após a instalação do sistema CRM, você pode solicitar um treinamento para seu funcionário. Se o programa for adquirido para 1 usuário, não levará mais de 1 hora
Aproveite o resultado
Aproveite o resultado infinitamente :) O que agrada especialmente não é apenas a qualidade com que o software foi desenvolvido para automatizar o trabalho diário, mas também a falta de dependência na forma de assinatura mensal. Afinal, você pagará apenas uma vez pelo programa.
Compre um programa pronto
Além disso, você pode solicitar o desenvolvimento de software personalizado
Se você tiver requisitos especiais de software, solicite o desenvolvimento personalizado. Assim você não terá que se adaptar ao programa, mas o programa será ajustado aos seus processos de negócio!
Contabilidade em um serviço de carro
A USU Software irá ajudá-lo a melhorar a qualidade do cumprimento de todos os procedimentos da organização com o melhor resultado, o que permitirá à sua empresa desenvolver vantagens sobre outros serviços semelhantes, bem como proporcionar-lhe um desenvolvimento constante e encontrar um novo e fiel base de clientes.
Se estiver interessado em experimentar e se familiarizar com nosso programa de contabilidade para serviços automotivos, você pode encontrar uma versão de demonstração do Software USU em nosso site.

