자동차 서비스 회계
- 저작권은 당사 프로그램에 사용되는 고유한 비즈니스 자동화 방법을 보호합니다.

저작권 - 우리는 검증된 소프트웨어 퍼블리셔입니다. 이것은 프로그램 및 데모 버전을 실행할 때 운영 체제에 표시됩니다.

검증된 게시자 - 우리는 중소기업에서 대기업에 이르기까지 전 세계의 조직과 협력합니다. 우리 회사는 국제 기업 등록부에 포함되어 있으며 전자 신뢰 마크가 있습니다.

신뢰의 표시
빠른 전환.
지금 무엇을 하시겠습니까?
프로그램에 대해 알아보고 싶다면 먼저 전체 비디오를 시청한 후 무료 데모 버전을 다운로드하여 직접 작업해 보는 것이 가장 빠른 방법입니다. 필요한 경우 기술 지원팀에 프레젠테이션을 요청하거나 지침을 읽어보세요.
WhatsApp
업무시간 중에는 보통 1분 이내에 답변해 드립니다.
프로그램 구매는 어떻게 하나요?
프로그램 스크린샷 보기
프로그램에 대한 비디오 보기
데모 버전 다운로드
프로그램 구성 비교
소프트웨어 비용 계산
클라우드 서버가 필요한 경우 클라우드 비용 계산
개발자는 누구입니까?
프로그램 스크린샷
스크린샷은 실행 중인 소프트웨어의 사진입니다. 이를 통해 CRM 시스템의 모습을 즉시 이해할 수 있습니다. UX/UI 디자인을 지원하는 윈도우 인터페이스를 구현했습니다. 이는 사용자 인터페이스가 수년간의 사용자 경험을 기반으로 한다는 것을 의미합니다. 각 작업은 수행하기 가장 편리한 위치에 정확하게 위치합니다. 이러한 유능한 접근 방식 덕분에 작업 생산성이 극대화됩니다. 작은 이미지를 클릭하면 스크린샷이 전체 크기로 열립니다.
최소 "표준" 구성의 USU CRM 시스템을 구입하면 50개 이상의 템플릿 중에서 디자인을 선택할 수 있습니다. 소프트웨어의 각 사용자는 자신의 취향에 맞게 프로그램 디자인을 선택할 수 있습니다. 일하는 매일이 기쁨을 가져다주어야 합니다!
사업을 시작하려는 사람은 누구나 초기 또는 계획 단계에서 기업에 선호되는 회계 방법에 대해 생각합니다. 선택의 수가 엄청 나기 때문에 비즈니스를 계획 할 때 고려해야하는 많은 요소에 따라 옵션이 크게 달라질 수 있습니다. 그것은 모두 제공하려는 서비스의 세부 사항과 각 산업에서 다른 비즈니스 프로세스가 작동하는 방식에 따라 다릅니다.
예를 들어 자동차 서비스를 봅시다. 그러한 특정 사업에서 모든 회계를 추적하는 방법은 무엇입니까? 자동차 서비스는 수리를 위해받은 자동차의 기록을 어떻게 보관하고, 각 자동차에 제공된 각 서비스를 추적하는 방법은 무엇입니까? 이러한 질문과 다른 많은 질문은 많은 신생 자동차 서비스 기업가들이 자주 묻는 질문입니다.
자동차 서비스의 회계는 수동으로 또는 전문 전문 프로그램을 사용하여 수행 할 수 있습니다. 두 번째 옵션은 작업의 모든 단계에서 자동차 서비스의 모든 회계를 완전히 제어 할 수 있기 때문에 더 안정적입니다. 인터넷에서 그러한 프로그램을 다운로드해서는 안됩니다. 올바른 생각을 가진 개발자는 자동차 수리 서비스에 대한 회계 프로그램을 무료로 제공하지 않습니다. 이와 같은 모든 프로그램은 저작권법의 보호를받습니다. 즉, 인터넷에서 이와 같은 것을 다운로드하기 만하면 저작권법을 위반할 가능성이 높을뿐만 아니라 컴퓨터의 운영 체제를 위험한 맬웨어로 감염시킬 수 있습니다. 전체 비즈니스 인프라를 파괴 할 수도 있습니다.
개발자는 누구입니까?
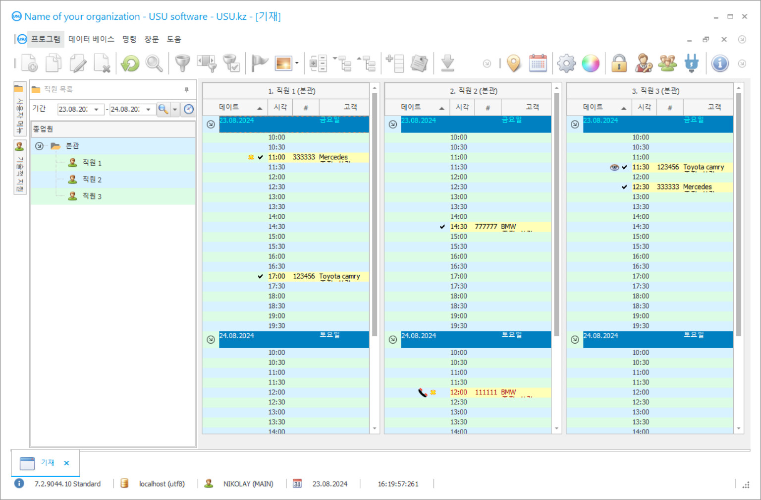
USU 소프트웨어는 모든 종류의 기업을 최상의 결과로 자동화 할 수있는 자동차 수리 서비스를위한 신뢰할 수있는 회계 시스템입니다. 자동차 수리 서비스가 설치와 함께 제공 할 수있는 몇 가지 기능을 살펴 보겠습니다. 자동차 수리 회계, 세차 시설 회계, 자동차 서비스의 예비 부품 추적, 자동차 수리 서비스 예약, 자동차 서비스 직원의 시간 관리, 자동차 서비스 장비 추적, 자동차 수리 서비스에 대한 수익 계산 .
예를 들어 장비 기능을 추적 해 보겠습니다. 우리의 고급 USU 소프트웨어는 맡은 직원이 장비를 사용한 시간, 장비를 가져간 시간, 반환 한 시간을 추적 할 수 있습니다. 필요한 모든 정보는 편리한 단일 데이터베이스에 기록됩니다. 장비가 누락되거나 고장난 경우 어떤 직원의 근무조 였는지 정확히 파악하고 신뢰할 수 있는지 확인할 수 있습니다.
서비스를위한 예비 자동차 부품을 추적하는 것이 훨씬 더 간단합니다. 당사의 최신 소프트웨어는 수리 작업 중에 사용되는 자동차 부품과 비용을 추적합니다. 그리고 훨씬 더 있습니다! USU Software는 가장 많이 사용되는 부품과 가장 적게 사용되는 부품, 모든 자동차 부품의 현재 재고를 추적 할 수 있으며 특정 부품의 재고가 부족할 때 알림을 보낼 수도 있습니다. 가장 선호하지 않는 부분을 보는 것은 왜 그들이 덜 팔리는 지 알아 내고 그것을 수정하는 데 도움이 될 수 있습니다. 따라서 USU 소프트웨어에서 제공하는 통계를 사용하여 돈을 쓰지 않고도 수익을 더욱 높일 수 있습니다.
데모 버전 다운로드
프로그램을 시작할 때 언어를 선택할 수 있습니다.

데모 버전을 무료로 다운로드할 수 있습니다. 그리고 2주 동안 프로그램에 참여해보세요. 명확성을 위해 일부 정보가 이미 포함되어 있습니다.
번역가는 누구입니까?
모든 자동차 서비스는 직원을 관리해야합니다. USU Software는 이러한 측면에서도 귀사의 비즈니스를 지원합니다. 고급 시간 관리 기능 덕분에 수익을 극대화하고 불필요한 고객 대기 시간을 모두 줄여 서비스에 대한 만족도를 높일 수 있습니다. 각 작업자에게 프로그램에 대한 다른 액세스 수준을 할당 할 수 있으므로 모든 사람이 동일한 프로그램에서 작업 할 수 있으므로 다른 회계 소프트웨어를 불필요하고 중복 적으로 사용할 수 있습니다.
USU Software는 비즈니스의 모든 현금 흐름을 추적 할 수없는 회계 프로그램이 아닙니다. 상세한 보고서 및 그래프와 함께 시장에서 가장 편리한 회계 솔루션 중 하나를 제공합니다. 현금 흐름을 추적하는 것이 그 어느 때보 다 쉬워졌습니다. 저희 소프트웨어를 사용하면 비용 대비 수익 비율, 특정 기간 동안 가장 수익성이 높은 서비스, 이전 주, 월 또는 연도 대비 수익 증가율을 확인할 수 있습니다. 작업자, 부품 및 기타 고려해야 할 모든 것에 지출 된 금액. 이러한 세부 정보는 비즈니스가 올바른 선택을하고 수익을 높이고 자동차 서비스 센터를 더욱 확장하는 데 확실히 도움이 될 것입니다.
당사의 고급 소프트웨어는 모든 고객 데이터를 관리 할 수도 있습니다. 신규 또는 기존 고객을 단일 데이터베이스에 추가하고 일반 또는 VIP와 같은 다양한 유형별로 정렬하거나 문제가있는 고객도 있습니다. 자동차 서비스 센터에 대한 충성도를 높이기 위해 단골 또는 잠재적으로 수익성이있는 고객에게 특별 보너스 및 할인을 제공하여 신뢰할 수있는 고객 기반을 구축하십시오. USU Software는 고객에게 전자 메일, SMS, Viber 통화 또는 음성 메일을 사용하여 계획된 검진 및 특별 제안에 대해 알릴 수도 있습니다.
자동차 서비스에서 회계 주문
프로그램을 구매하려면 전화나 편지를 보내주세요. 당사의 전문가는 적절한 소프트웨어 구성에 대해 귀하의 의견에 동의하고 계약서 및 지불 송장을 준비합니다.
프로그램 구매는 어떻게 하나요?
계약 세부정보 보내기
우리는 각 고객과 계약을 체결합니다. 계약은 귀하가 요구하는 것을 정확히 받게 될 것이라는 보장입니다. 따라서 먼저 법인이나 개인의 세부 정보를 보내주셔야 합니다. 일반적으로 5분 이내에 완료됩니다.
선불로 결제하세요
계약서 및 결제 청구서 스캔본을 전송한 후 선결제가 필요합니다. CRM 시스템을 설치하기 전에 전체 금액이 아닌 일부만 지불하면 충분합니다. 다양한 결제수단이 지원됩니다. 약 15분
프로그램이 설치됩니다
그 후 구체적인 설치 날짜와 시간을 귀하와 합의하게 됩니다. 이는 일반적으로 서류 작업이 완료된 후 당일 또는 다음 날에 발생합니다. CRM 시스템을 설치한 후 즉시 직원 교육을 요청할 수 있습니다. 1인용 프로그램을 구매하면 1시간 이내에 완료됩니다.
결과를 즐기세요
끝없이 결과를 즐겨보세요 :) 특히 만족스러운 점은 일상적인 작업을 자동화하기 위해 개발된 소프트웨어의 품질뿐 아니라 월간 구독료 형태의 의존성이 부족하다는 것입니다. 결국, 프로그램 비용은 한 번만 지불하면 됩니다.
기성 프로그램 구매
또한 맞춤형 소프트웨어 개발을 주문할 수도 있습니다.
특별한 소프트웨어 요구사항이 있는 경우 맞춤형 개발을 주문하세요. 그러면 귀하는 프로그램에 적응할 필요가 없지만 프로그램은 귀하의 비즈니스 프로세스에 맞게 조정될 것입니다!
자동차 서비스 회계
USU Software는 최상의 결과로 조직의 모든 절차에 대한 준수 품질을 향상시키는 데 도움이 될 것입니다. 그러면 회사는 다른 유사한 서비스에 비해 장점을 개발할 수있을뿐만 아니라 지속적인 개발을 제공하고 새롭고 충성스러운 사람을 찾을 수 있습니다. 고객 기반.
자동차 서비스에 대한 회계 프로그램을 시도하고 익히는 데 관심이 있다면 당사 웹 사이트에서 USU 소프트웨어의 데모 버전을 찾을 수 있습니다.

