Sistema operativo: Windows, Android, macOS
Grupo de programas: Automatización de negocios
Contabilidad en un servicio de coche
- Los derechos de autor protegen los métodos exclusivos de automatización empresarial que se utilizan en nuestros programas.

Derechos de autor - Somos un editor de software verificado. Esto se muestra en el sistema operativo cuando se ejecutan nuestros programas y versiones de demostración.

Editor verificado - Trabajamos con organizaciones de todo el mundo, desde pequeñas hasta grandes empresas. Nuestra empresa está incluida en el registro internacional de empresas y tiene una marca de confianza electrónica.

señal de confianza
Transición rápida.
¿Qué quieres hacer ahora?
Si desea familiarizarse con el programa, la forma más rápida es ver primero el vídeo completo y luego descargar la versión de demostración gratuita y trabajar con él usted mismo. Si es necesario, solicite una presentación al soporte técnico o lea las instrucciones.
WhatsApp
Durante el horario comercial generalmente respondemos en 1 minuto.
¿Cómo comprar el programa?
Ver una captura de pantalla del programa
Ver un video sobre el programa.
Descargar la versión demo
Comparar configuraciones del programa
Calcular el costo del software.
Calcula el coste de la nube si necesitas un servidor en la nube
¿Quién es el desarrollador?
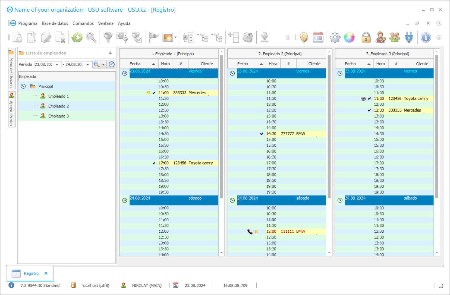
Captura de pantalla del programa
Una captura de pantalla es una foto del software ejecutándose. Desde allí podrá comprender inmediatamente cómo es un sistema CRM. Hemos implementado una interfaz de ventana con soporte para diseño UX/UI. Esto significa que la interfaz de usuario se basa en años de experiencia de usuario. Cada acción se ubica exactamente donde es más conveniente realizarla. Gracias a un enfoque tan competente, su productividad laboral será máxima. Haga clic en la imagen pequeña para abrir la captura de pantalla en tamaño completo.
Si compra un sistema USU CRM con una configuración de al menos “Estándar”, podrá elegir entre más de cincuenta plantillas. Cada usuario del software tendrá la oportunidad de elegir el diseño del programa a su gusto. ¡Cada día de trabajo debería traer alegría!
Cualquiera que quiera iniciar una empresa piensa en los métodos de contabilidad preferidos para su empresa al principio o incluso en la etapa de planificación. La cantidad de opciones es enorme, por lo que las opciones pueden variar mucho, dependiendo de muchos factores que deben tenerse en cuenta al planificar su negocio. Todo depende de las características específicas del servicio que desee proporcionar, así como de cómo funcionan los diferentes procesos comerciales en cada industria.
Tomemos un servicio de automóvil, por ejemplo. ¿Cómo realizar un seguimiento de toda la contabilidad en un negocio tan específico? ¿Cómo mantiene un servicio de automóviles registros de los automóviles recibidos para la reparación, cómo realizar un seguimiento de cada servicio prestado a cada automóvil? Estos y muchas otras preguntas son formuladas con frecuencia por muchos nuevos empresarios de servicios de automóviles.
La contabilidad en el servicio de un automóvil se puede realizar manualmente o mediante un programa profesional especializado. La segunda opción es más confiable, ya que le permite controlar completamente toda la contabilidad en un servicio de automóvil en cada etapa de su trabajo. No debería simplemente descargar dichos programas de Internet. Ningún desarrollador en su sano juicio proporcionaría un programa de contabilidad para los servicios de reparación de automóviles de forma gratuita. Todos los programas como ese están protegidos por la ley de derechos de autor, lo que significa que si simplemente descarga algo como esto de Internet, lo más probable es que esté infringiendo la ley de derechos de autor, además de infectar el sistema operativo de su computadora con malware peligroso que puede tener un gran impacto negativo en su negocio, posiblemente incluso destruyendo toda su infraestructura empresarial.
¿Quién es el desarrollador?
2026-05-28
Video de contabilidad en un servicio de automóvil.
Este vídeo está en inglés. Pero puedes intentar activar los subtítulos en tu idioma nativo.
USU Software es un sistema de contabilidad confiable para un servicio de reparación de automóviles que también es capaz de automatizar cualquier tipo de empresa con el mejor resultado. Echemos un vistazo a algunas de las funciones que puede proporcionar un servicio de reparación de automóviles con su instalación. Contabilización de reparaciones de automóviles, contabilidad de instalaciones de lavado de automóviles, seguimiento de piezas de repuesto en servicios de automóviles, reserva de servicios de reparación de automóviles, gestión del tiempo para empleados en servicios de automóviles, seguimiento de equipos de servicio de automóviles e incluso contabilidad de ganancias para su servicio de reparación de automóviles .
Tomemos una función de seguimiento del equipo, por ejemplo. Nuestro software USU avanzado es capaz de realizar un seguimiento del tiempo en el que el equipo fue utilizado por un empleado a quien se le confió, en qué momento se tomó el equipo y en qué momento se devolvió. Toda la información necesaria se registrará en una única y conveniente base de datos. En caso de que algún equipo se pierda o se rompa, podrá identificar el turno del empleado y asegurarse de que sea de confianza.
Hacer un seguimiento de las piezas de repuesto del automóvil para su servicio es aún más sencillo. Nuestro software moderno realiza un seguimiento de las piezas de automóvil utilizadas durante el trabajo de reparación y su costo. ¡Y aún hay más! USU Software puede realizar un seguimiento de las piezas que se utilizan más y menos, el stock actual de todas las piezas de automóvil, e incluso enviarle una notificación cuando ciertas piezas están a punto de agotarse. Ver las partes menos favoritas puede ayudarlo a descubrir por qué venden menos y solucionarlo, aumentando así las ganancias aún más sin gastar dinero, solo usando las estadísticas proporcionadas por el software USU.
Descargar la versión demo
Al iniciar el programa, puede seleccionar el idioma.

Puede descargar la versión demo de forma gratuita. Y trabajar en el programa durante dos semanas. Alguna información ya se ha incluido allí para mayor claridad.
¿Quién es el traductor?
khoilo romano
Programador jefe que participó en la traducción de este software a diferentes idiomas.
Cualquier servicio de automóvil necesita administrar a sus empleados; USU Software también cubrió su negocio en ese frente. Gracias a sus funciones avanzadas de gestión del tiempo, podrá maximizar el beneficio y eliminar todos los tiempos de espera innecesarios para sus clientes, aumentando su satisfacción con sus servicios. A cada trabajador se le puede asignar un nivel de acceso diferente al programa, lo que hace posible que todos trabajen en el mismo programa, lo que hace que el uso de cualquier otro software de contabilidad sea innecesario y redundante.
USU Software no sería un programa de contabilidad sin la capacidad de realizar un seguimiento de todo el flujo de caja de su empresa. Proporciona una de las soluciones contables más convenientes del mercado con informes y gráficos detallados. Hacer un seguimiento del flujo de caja es más fácil que nunca porque con nuestro software puede ver la relación entre gastos y ganancias, qué servicios fueron los más rentables en ciertos períodos de tiempo, porcentaje de aumento de ganancias en comparación con semanas, meses o años anteriores, así como cantidades de dinero gastadas en trabajadores, repuestos y todo lo demás que deba tenerse en cuenta. Esta información detallada sin duda ayudará a su empresa a tomar la decisión correcta, aumentando las ganancias y expandiendo aún más su centro de servicio de automóviles.
Nuestro software avanzado también puede administrar todos los datos del cliente. Agregar clientes nuevos o existentes en una sola base de datos, clasificarlos por diferentes tipos, como regulares o VIP, o incluso problemáticos. Ofrezca bonificaciones y descuentos especiales a sus clientes habituales o potencialmente rentables para aumentar su lealtad a su centro de servicio de automóviles, creando así una base de clientes de confianza. USU Software incluso puede notificar a sus clientes sobre revisiones planificadas y ofertas especiales mediante correo electrónico, SMS, llamadas de Viber o correo de voz.
Solicitar una contabilidad en un servicio de automóvil
Para comprar el programa, simplemente llámanos o escríbenos. Nuestros especialistas acordarán con usted la configuración de software adecuada, prepararán un contrato y una factura de pago.
¿Cómo comprar el programa?
Enviar detalles del contrato.
Celebramos un acuerdo con cada cliente. El contrato es su garantía de que recibirá exactamente lo que necesita. Por lo tanto, primero debe enviarnos los datos de una persona jurídica o física. Esto no suele tardar más de 5 minutos.
Realizar un pago por adelantado
Después de enviarle copias escaneadas del contrato y la factura para el pago, se requiere un pago por adelantado. Tenga en cuenta que antes de instalar el sistema CRM, basta con pagar no el importe total, sino solo una parte. Se admiten varios métodos de pago. Aproximadamente 15 minutos
El programa se instalará.
Después de esto, se acordará con usted una fecha y hora de instalación específicas. Esto suele ocurrir el mismo día o al día siguiente de completar el trámite. Inmediatamente después de instalar el sistema CRM, puede solicitar capacitación para su empleado. Si el programa se compra para 1 usuario, no tardará más de 1 hora
Disfruta del resultado
Disfruta del resultado sin cesar :) Lo que resulta especialmente satisfactorio no sólo es la calidad con la que se ha desarrollado el software para automatizar el trabajo diario, sino también la ausencia de dependencia en forma de cuota de suscripción mensual. Después de todo, sólo pagarás una vez por el programa.
Compre un programa listo para usar
También puedes solicitar desarrollo de software personalizado.
Si tiene requisitos de software especiales, solicite un desarrollo personalizado. Entonces no tendrá que adaptarse al programa, ¡sino que el programa se ajustará a sus procesos comerciales!
Contabilidad en un servicio de coche
USU Software te ayudará a mejorar la calidad de cumplimiento de todos los procedimientos en la organización con el mejor resultado, lo que permitirá a tu empresa desarrollar sus ventajas frente a otros servicios similares, además de brindarle un desarrollo constante y encontrar una nueva y leal. base de clientes.
Si está interesado en probar y familiarizarse con nuestro programa de contabilidad para servicios de automóviles, puede encontrar una versión de demostración del software USU en nuestro sitio web.

