මෙහෙයුම් පද්ධතිය: Windows, Android, macOS
වැඩසටහන් සමූහය: ව්යාපාර ස්වයංක්රීයකරණය
කාර් සේවාවක ගිණුම්කරණය
- අපගේ වැඩසටහන් වල භාවිතා වන ව්යාපාර ස්වයංක්රීයකරණයේ අද්විතීය ක්රම ප්රකාශන හිමිකම ආරක්ෂා කරයි.

කතුහිමිකම - අපි සත්යාපිත මෘදුකාංග ප්රකාශකයෙක්. අපගේ වැඩසටහන් සහ demo-අනුවාද ක්රියාත්මක කිරීමේදී මෙය මෙහෙයුම් පද්ධතියේ ප්රදර්ශනය වේ.

සත්යාපිත ප්රකාශකයා - අපි කුඩා ව්යාපාරවල සිට විශාල ව්යාපාර දක්වා ලොව පුරා සංවිධාන සමඟ වැඩ කරන්නෙමු. අපගේ සමාගම ජාත්යන්තර සමාගම් ලේඛනයට ඇතුළත් කර ඇති අතර විද්යුත් භාර ලකුණක් ඇත.

විශ්වාසයේ ලකුණ
ඉක්මන් සංක්රමණය.
ඔබට දැන් කුමක් කිරීමට අවශ්යද?
ඔබට වැඩසටහන සමඟ දැන හඳුනා ගැනීමට අවශ්ය නම්, වේගවත්ම ක්රමය නම් පළමුව සම්පූර්ණ වීඩියෝව නැරඹීමයි, පසුව නොමිලේ ආදර්ශන අනුවාදය බාගත කර එය සමඟ වැඩ කිරීම. අවශ්ය නම්, තාක්ෂණික සහාය වෙතින් ඉදිරිපත් කිරීමක් ඉල්ලා සිටින්න හෝ උපදෙස් කියවන්න.
WhatsApp
ව්යාපාරික වේලාවන් තුළ අපි සාමාන්යයෙන් මිනිත්තු 1ක් ඇතුළත ප්රතිචාර දක්වමු
වැඩසටහන මිලදී ගන්නේ කෙසේද?
වැඩසටහනේ තිර රුවක් බලන්න
වැඩසටහන ගැන වීඩියෝවක් නරඹන්න
ආදර්ශන අනුවාදය බාගන්න
වැඩසටහනේ සැකසුම් සසඳන්න
මෘදුකාංගයේ පිරිවැය ගණනය කරන්න
ඔබට වලාකුළු සේවාදායකයක් අවශ්ය නම් වලාකුළේ පිරිවැය ගණනය කරන්න
සංවර්ධකයා කවුද?
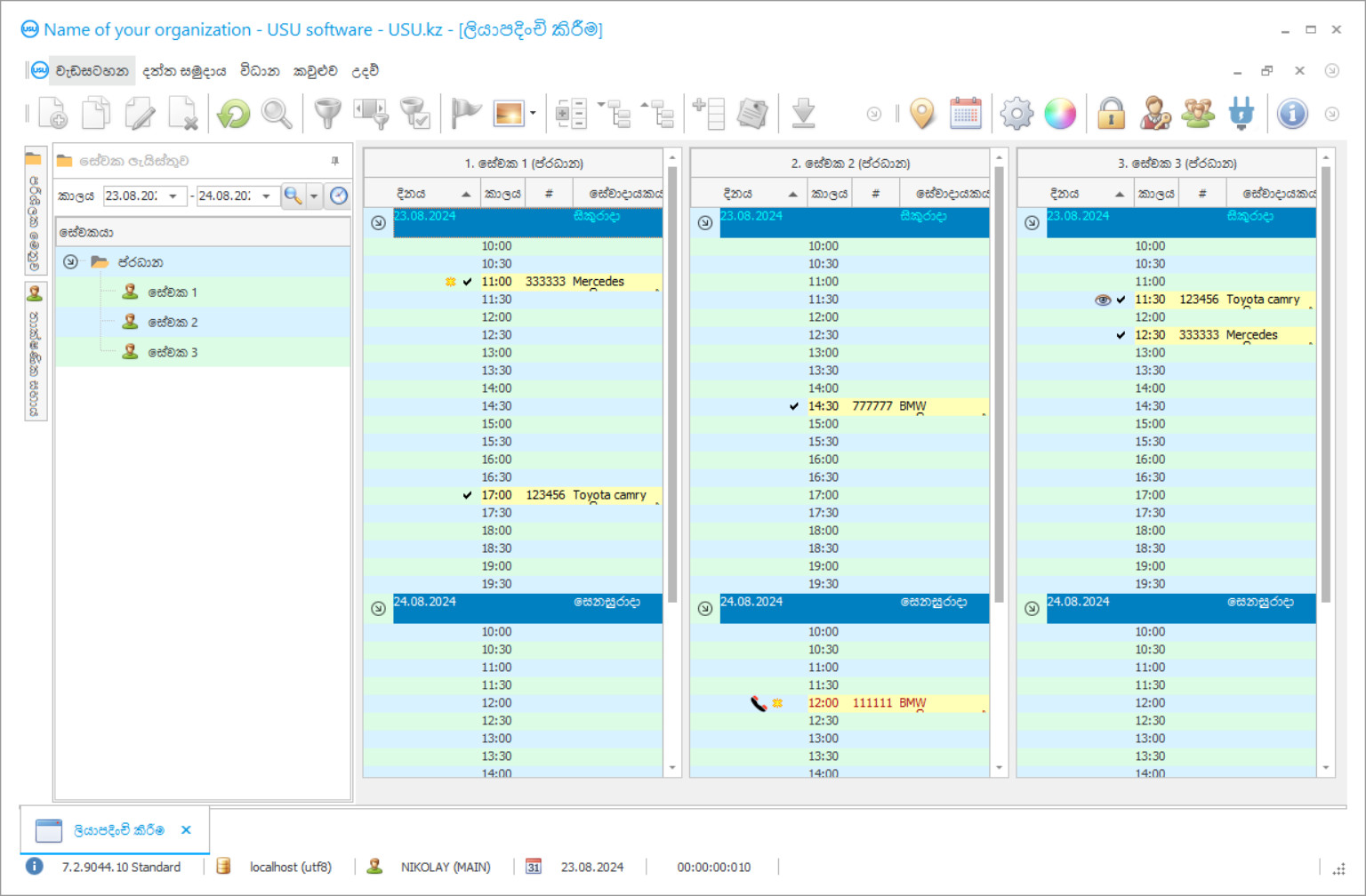
වැඩසටහන් තිර රුව
Screenshot යනු මෘදුකාංගය ක්රියාත්මක වන ඡායාරූපයකි. එයින් ඔබට CRM පද්ධතියක් පෙනෙන්නේ කෙසේද යන්න වහාම තේරුම් ගත හැකිය. අපි UX/UI නිර්මාණය සඳහා සහය ඇති කවුළු අතුරු මුහුණතක් ක්රියාත්මක කර ඇත. මෙයින් අදහස් කරන්නේ පරිශීලක අතුරුමුහුණත වසර ගණනාවක පරිශීලක අත්දැකීම් මත පදනම් වී ඇති බවයි. සෑම ක්රියාවක්ම එය සිදු කිරීමට වඩාත් පහසු ස්ථානයේ හරියටම පිහිටා ඇත. එවැනි නිපුණ ප්රවේශයකට ස්තූතියි, ඔබේ වැඩ ඵලදායිතාව උපරිම වනු ඇත. තිර රුව සම්පූර්ණ ප්රමාණයෙන් විවෘත කිරීමට කුඩා රූපය මත ක්ලික් කරන්න.
ඔබ අවම වශයෙන් "සම්මත" වින්යාසය සහිත USU CRM පද්ධතියක් මිලට ගන්නේ නම්, ඔබට සැකිලි පනහකට වඩා වැඩි ගණනකින් මෝස්තර තෝරා ගත හැකිය. මෘදුකාංගයේ සෑම පරිශීලකයෙකුටම ඔවුන්ගේ රුචිකත්වයට ගැලපෙන පරිදි වැඩසටහනේ සැලසුම තෝරා ගැනීමට අවස්ථාව ලැබේ. වැඩ කරන සෑම දිනකම ප්රීතිය ගෙන දිය යුතුය!
ව්යාපාරයක් ආරම්භ කිරීමට කැමති ඕනෑම අයෙකු ආරම්භයේදීම හෝ සැලසුම් කිරීමේ අවධියේදී පවා තම ව්යවසාය සඳහා කැමති ගිණුම්කරණ ක්රම ගැන සිතයි. ඔබේ ව්යාපාරය සැලසුම් කිරීමේදී බැරෑරුම් ලෙස සැලකිල්ලට ගත යුතු බොහෝ සාධක මත පදනම්ව, තේරීම් ගණන අති විශාලය. ඒ සියල්ල රඳා පවතින්නේ ඔබ සැපයීමට බලාපොරොත්තු වන සේවාවේ විශේෂතා මෙන්ම එක් එක් කර්මාන්තය තුළ විවිධ ව්යාපාර ක්රියාවලීන් ක්රියාත්මක වන ආකාරය මත ය.
උදාහරණයක් ලෙස අපි කාර් සේවාවක් ගනිමු. එවැනි නිශ්චිත ව්යාපාරයක සියලුම ගිණුම්කරණය පිළිබඳ තොරතුරු තබා ගන්නේ කෙසේද? අළුත්වැඩියා කිරීම සඳහා ලැබුණු මෝටර් රථ පිළිබඳ වාර්තාවක් කාර් සේවාවක් තබා ගන්නේ කෙසේද, එක් එක් මෝටර් රථයට ලබා දී ඇති එක් එක් සේවාව පිළිබඳ තොරතුරු තබා ගන්නේ කෙසේද? මෙම සහ තවත් බොහෝ ප්රශ්න බොහෝ නව කාර් සේවා ව්යවසායකයින් විසින් නිතර අසනු ලැබේ.
කාර් සේවාවක ගිණුම්කරණය අතින් හෝ විශේෂිත වෘත්තීය වැඩසටහනක් භාවිතා කළ හැකිය. දෙවන විකල්පය වඩාත් විශ්වාසදායකය, මන්දයත් එහි සෑම අදියරකදීම මෝටර් රථ සේවාවක සියලුම ගිණුම්කරණය සම්පූර්ණයෙන්ම පාලනය කිරීමට ඔබට ඉඩ සලසයි. ඔබ එවැනි වැඩසටහන් අන්තර්ජාලයෙන් බාගත නොකළ යුතුය. ඔවුන්ගේ නිවැරදි මනසෙහි සිටින කිසිදු සංවර්ධකයෙකු කාර් අළුත්වැඩියා සේවා සඳහා ගිණුම්කරණ වැඩසටහනක් නොමිලේ ලබා නොදේ. ඒ වගේ සියලුම වැඩසටහන් කතුහිමිකම නීතියෙන් ආරක්ෂා කර ඇති අතර, එයින් අදහස් වන්නේ ඔබ අන්තර්ජාලයෙන් මෙවැනි දෙයක් බාගත කළහොත් ඔබ බොහෝ දුරට ප්රකාශන හිමිකම් නීතිය කඩ කරන බවයි, එසේම ඔබේ පරිගණකයේ මෙහෙයුම් පද්ධතියට භයානක අනිෂ්ට මෘදුකාංග ආසාදනය කිරීම ඔබේ කෙරෙහි විශාල negative ණාත්මක බලපෑමක් ඇති කළ හැකි බවයි. ව්යාපාරය, සමහර විට ඔබේ සමස්ත ව්යාපාර යටිතල පහසුකම් විනාශ කිරීමට පවා ඉඩ තිබේ.
සංවර්ධකයා කවුද?
අකුලොව් නිකොලායි
මෙම මෘදුකාංගය සැලසුම් කිරීම සහ සංවර්ධනය කිරීම සඳහා සහභාගී වූ විශේෂඥ සහ ප්රධාන වැඩසටහන්කරු.
2026-05-28
කාර් සේවාවක ගිණුම්කරණයේ වීඩියෝව
මෙම වීඩියෝව ඉංග්රීසියෙන්. නමුත් ඔබට ඔබේ මව් භාෂාවෙන් උපසිරැසි සක්රීය කිරීමට උත්සාහ කළ හැක.
යූඑස්යූ මෘදුකාංගය යනු කාර් අළුත්වැඩියා කිරීමේ සේවාවක් සඳහා විශ්වාසදායක ගිණුම්කරණ පද්ධතියක් වන අතර එමඟින් හොඳම ප්රති .ල සහිත ඕනෑම ව්යාපාරයක් ස්වයංක්රීය කිරීමට හැකියාව ඇත. මෝටර් රථ අළුත්වැඩියා සේවාවක් එහි ස්ථාපනය සමඟ සැපයිය හැකි කාර්යයන් කිහිපයක් දෙස බලමු. මෝටර් රථ අලුත්වැඩියාවන් සඳහා ගිණුම්කරණය, කාර් සේදීමේ පහසුකම සඳහා ගිණුම්කරණය, මෝටර් රථ සේවාවන්හි අමතර කොටස් පිළිබඳව සොයා බැලීම, කාර් අළුත්වැඩියා සේවා වෙන්කරවා ගැනීම, මෝටර් රථ සේවයේ සේවකයින් සඳහා කාල කළමනාකරණය, කාර් සේවා උපකරණ නිරීක්ෂණය කිරීම සහ ඔබේ මෝටර් රථ අලුත්වැඩියා සේවාව සඳහා ලාභ ගණනය කිරීම .
උදාහරණයක් ලෙස උපකරණ අංගය නිරීක්ෂණය කරමු. අපගේ උසස් යූඑස්යූ මෘදුකාංගයට භාර දී ඇති සේවකයෙකු විසින් උපකරණ භාවිතා කරන ලද වේලාව, උපකරණ රැගෙන ගිය වේලාව සහ එය ආපසු ලබා දුන්නේ කුමන වේලාවකද යන්න පිළිබඳව සොයා බැලීමට හැකියාව ඇත. අවශ්ය සියලු තොරතුරු තනි පහසු දත්ත ගබඩාවකට සටහන් කරනු ලැබේ. කිසියම් උපකරණයක් අතුරුදහන් වුවහොත් හෝ කැඩී ගියහොත් එය කුමන සේවකයාගේ මාරුවද යන්න නිශ්චය කර ඒවා විශ්වාසදායක බවට වග බලා ගන්න.
ඔබේ සේවාව සඳහා අමතර මෝටර් රථ කොටස් පිළිබඳව සොයා බැලීම ඊටත් වඩා සරල ය. අපගේ නවීන මෘදුකාංගය අළුත්වැඩියා කිරීමේදී භාවිතා කරන මෝටර් රථ කොටස් සහ ඒවායේ පිරිවැය පිළිබඳව සොයා බලයි. ඊටත් වඩා බොහෝ දේ ඇත! යූඑස්යූ මෘදුකාංගයට වඩාත්ම වැඩිපුරම භාවිතා වන්නේ කුමන කොටස්ද යන්න පිළිබඳව සොයා බැලීමට හැකි අතර, සියලුම මෝටර් රථ කොටස්වල වර්තමාන තොගයද, සමහර කොටස් තොග අවසන් වීමට ආසන්නව තිබියදී ඔබට දැනුම් දීමක්ද එවනු ඇත. යූඑස්යූ මෘදුකාංගය විසින් සපයන ලද සංඛ්යාලේඛන භාවිතා කරමින්, අවම වශයෙන් කැමතිම කොටස් දැකීමෙන් ඒවා අඩුවෙන් විකුණන්නේ ඇයිදැයි සොයා බලා එය නිවැරදි කිරීමට ඔබට හැකි වේ.
ආදර්ශන අනුවාදය බාගන්න
වැඩසටහන ආරම්භ කරන විට, ඔබට භාෂාව තෝරා ගත හැකිය.

ඔබට demo අනුවාදය නොමිලේ බාගත හැකිය. සහ සති දෙකක් වැඩසටහනේ වැඩ කරන්න. පැහැදිලිකම සඳහා සමහර තොරතුරු දැනටමත් එහි ඇතුළත් කර ඇත.
පරිවර්තකයා කවුද?
ඕනෑම කාර් සේවාවක් සඳහා ඔවුන්ගේ සේවකයින් කළමනාකරණය කළ යුතුය - යූඑස්යූ මෘදුකාංගය ඔබේ ව්යාපාරය ද එම පැත්තෙන් ආවරණය කරයි. එහි උසස් කාල කළමනාකරණ විශේෂාංග වලට ස්තූතිවන්ත වන අතර ඔබට ලාභය උපරිම කර ගැනීමටත් ඔබේ ගනුදෙනුකරුවන් සඳහා අනවශ්ය පොරොත්තු කාලය කපා හැරීමටත් හැකි වනු ඇත. සෑම සේවකයෙකුටම වැඩසටහනට වෙනස් ප්රවේශ මට්ටමක් පැවරිය හැකි අතර, වෙනත් ඕනෑම ගිණුම්කරණ මෘදුකාංගයක් භාවිතා කිරීම අනවශ්ය හා අතිරික්තයක් බවට පත් කරන සෑම දෙනාටම එකම වැඩසටහනක වැඩ කිරීමට හැකි වේ.
ඔබේ ව්යාපාරයේ සියලුම මුදල් ප්රවාහයන් නිරීක්ෂණය කිරීමේ හැකියාව නොමැතිව USU මෘදුකාංගය ගිණුම්කරණ වැඩසටහනක් නොවනු ඇත. එය සවිස්තරාත්මක වාර්තා සහ ප්රස්තාර සමඟ වෙළඳපොලේ වඩාත් පහසු ගිණුම්කරණ විසඳුමක් සපයයි. වෙන කවරදාකටත් වඩා මුදල් ප්රවාහය පිළිබඳව සොයා බැලීම පහසුය. මන්දයත් අපගේ මෘදුකාංගය මඟින් ඔබට ලාභ අනුපාතය සඳහා වන වියදම් දැක ගත හැකි අතර, යම් යම් කාල පරිච්ඡේදයන් තුළ වඩාත්ම ලාභදායී වූ සේවාවන්, පෙර සති, මාස හෝ අවුරුදු හා සැසඳීමේදී ලාභ වැඩිවීමේ ප්රතිශතය මෙන්ම කම්කරුවන්, කොටස් සහ අනෙකුත් සියල්ල සඳහා වියදම් කළ මුදල් ප්රමාණය සැලකිල්ලට ගත යුතුය. එවැනි සවිස්තරාත්මක තොරතුරු නිසැකවම ඔබේ ව්යාපාරයට නිවැරදි තේරීමක් කිරීමට, ලාභය වැඩි කිරීමට සහ ඔබේ මෝටර් රථ සේවා මධ්යස්ථානය තව දුරටත් පුළුල් කිරීමට උපකාරී වනු ඇත.
අපගේ උසස් මෘදුකාංගයට සියලු පාරිභෝගික දත්ත කළමනාකරණය කළ හැකිය. නව හෝ පවතින ගනුදෙනුකරුවන් තනි දත්ත ගබඩාවකට එක් කිරීම, නිත්ය, හෝ ප්රභූ, හෝ ගැටළු සහගත විවිධ වර්ග අනුව වර්ග කිරීම. ඔබේ මෝටර් රථ සේවා මධ්යස්ථානය කෙරෙහි ඇති පක්ෂපාතිත්වය වැඩි කර ගැනීම සඳහා ඔබේ නියාමකයින්ට හෝ ලාභදායී ගනුදෙනුකරුවන්ට විශේෂ බෝනස් සහ වට්ටම් ලබා දෙන්න, එමඟින් විශ්වාසදායක පාරිභෝගික පදනමක් ගොඩනැගීම. යූඑස්යූ මෘදුකාංගයට ඔබේ ගනුදෙනුකරුවන්ට සැලසුම් සහගත පිරික්සුම් සහ විද්යුත් තැපැල්, කෙටි පණිවුඩ, වයිබර් ඇමතුම් හෝ හ voice තැපැල් භාවිතා කරන විශේෂ දීමනා පිළිබඳව දැනුම් දිය හැකිය.
කාර් සේවාවක ගිණුම්කරණයක් ඇණවුම් කරන්න
වැඩසටහන මිලදී ගැනීමට, අප අමතන්න හෝ ලියන්න. අපගේ විශේෂඥයින් විසින් සුදුසු මෘදුකාංග වින්යාසය, කොන්ත්රාත්තුවක් සහ ගෙවීම සඳහා ඉන්වොයිසියක් සකස් කිරීම පිළිබඳව ඔබ සමඟ එකඟ වනු ඇත.
වැඩසටහන මිලදී ගන්නේ කෙසේද?
කොන්ත්රාත්තුව සඳහා විස්තර යවන්න
අපි එක් එක් සේවාදායකයා සමඟ ගිවිසුමකට එළඹෙමු. කොන්ත්රාත්තුව යනු ඔබට අවශ්ය දේ හරියටම ලැබෙනු ඇති බවට ඔබේ සහතිකයයි. එමනිසා, පළමුව ඔබ නීතිමය ආයතනයක හෝ පුද්ගලයෙකුගේ විස්තර අපට එවිය යුතුය. මෙය සාමාන්යයෙන් විනාඩි 5 කට වඩා ගත නොවේ
අත්තිකාරම් ගෙවීමක් කරන්න
ගෙවීම සඳහා කොන්ත්රාත්තුවේ සහ ඉන්වොයිසියේ ස්කෑන් කරන ලද පිටපත් ඔබ වෙත යැවීමෙන් පසු, අත්තිකාරම් ගෙවීමක් අවශ්ය වේ. CRM පද්ධතිය ස්ථාපනය කිරීමට පෙර, සම්පූර්ණ මුදල නොව කොටසක් පමණක් ගෙවීමට ප්රමාණවත් බව කරුණාවෙන් සලකන්න. විවිධ ගෙවීම් ක්රම සඳහා සහය දක්වයි. ආසන්න වශයෙන් විනාඩි 15 යි
වැඩසටහන ස්ථාපනය කරනු ඇත
මෙයින් පසු, නිශ්චිත ස්ථාපන දිනයක් සහ වේලාවක් ඔබ සමඟ එකඟ වනු ඇත. මෙය සාමාන්යයෙන් සිදුවන්නේ ලේඛන කටයුතු අවසන් වූ පසු එම දිනයේම හෝ ඊළඟ දිනයේය. CRM පද්ධතිය ස්ථාපනය කිරීමෙන් පසු, ඔබේ සේවකයා සඳහා පුහුණුව ඉල්ලා සිටිය හැක. වැඩසටහන 1 පරිශීලකයෙකු සඳහා මිලදී ගෙන තිබේ නම්, එය පැය 1 කට වඩා ගත නොවේ
ප්රතිඵලය භුක්ති විඳින්න
ප්රතිඵලය නිමක් නැතිව භුක්ති විඳින්න :) විශේෂයෙන් සතුටු වන්නේ එදිනෙදා වැඩ කටයුතු ස්වයංක්රීය කිරීම සඳහා මෘදුකාංගය සංවර්ධනය කර ඇති ගුණාත්මක භාවය පමණක් නොව, මාසික දායක ගාස්තුවක් ලෙස යැපීම නොමැතිකමයි. සියල්ලට පසු, ඔබ වැඩසටහන සඳහා එක් වරක් පමණක් ගෙවනු ඇත.
සූදානම් කළ වැඩසටහනක් මිලදී ගන්න
එසේම ඔබට අභිරුචි මෘදුකාංග සංවර්ධනය ඇණවුම් කළ හැකිය
ඔබට විශේෂ මෘදුකාංග අවශ්යතා තිබේ නම්, අභිරුචි සංවර්ධනය ඇණවුම් කරන්න. එවිට ඔබට වැඩසටහනට අනුවර්තනය වීමට සිදු නොවනු ඇත, නමුත් වැඩසටහන ඔබේ ව්යාපාරික ක්රියාවලීන්ට ගැලපේ!
කාර් සේවාවක ගිණුම්කරණය
හොඳම ප්රති result ලය සමඟ සංවිධානයේ සියලුම ක්රියා පටිපාටිවලට අනුකූල වීමේ ගුණාත්මකභාවය වැඩි දියුණු කිරීමට යූඑස්යූ මෘදුකාංගය ඔබට උපකාරී වනු ඇති අතර එමඟින් ඔබේ සමාගමට වෙනත් සමාන සේවාවන්ට වඩා එහි වාසි වර්ධනය කර ගැනීමට හැකි වන අතර එය නිරන්තර සංවර්ධනයක් ලබා දෙමින් නව සහ පක්ෂපාතී පාරිභෝගික පදනම.
මෝටර් රථ සේවා සඳහා අපගේ ගිණුම්කරණ වැඩසටහන අත්හදා බැලීමට ඔබ හුරුපුරුදු නම්, අපගේ වෙබ් අඩවියේ USU මෘදුකාංගයේ ආදර්ශන අනුවාදයක් සොයාගත හැකිය.

