Sistema operatiu: Windows, Android, macOS
Grup de programes: Automatització empresarial
Programa per a una perruqueria
- Els drets d'autor protegeixen els mètodes únics d'automatització empresarial que s'utilitzen als nostres programes.

Copyright - Som un editor de programari verificat. Això es mostra al sistema operatiu quan executem els nostres programes i versions de demostració.

Editor verificat - Treballem amb organitzacions d'arreu del món, des de petites empreses fins a grans. La nostra empresa està inclosa al registre internacional d'empreses i disposa d'una marca de confiança electrònica.

Signe de confiança
Transició ràpida.
Què vols fer ara?
Si voleu familiaritzar-vos amb el programa, la manera més ràpida és veure primer el vídeo complet i després descarregar la versió de demostració gratuïta i treballar-hi vosaltres mateixos. Si cal, sol·liciteu una presentació al suport tècnic o llegiu les instruccions.
WhatsApp
En horari comercial, normalment responem en 1 minut
Com comprar el programa?
Veure una captura de pantalla del programa
Mira un vídeo sobre el programa
Descarregueu la versió demo
Compara les configuracions del programa
Calcula el cost del programari
Calcula el cost del núvol si necessites un servidor al núvol
Qui és el desenvolupador?
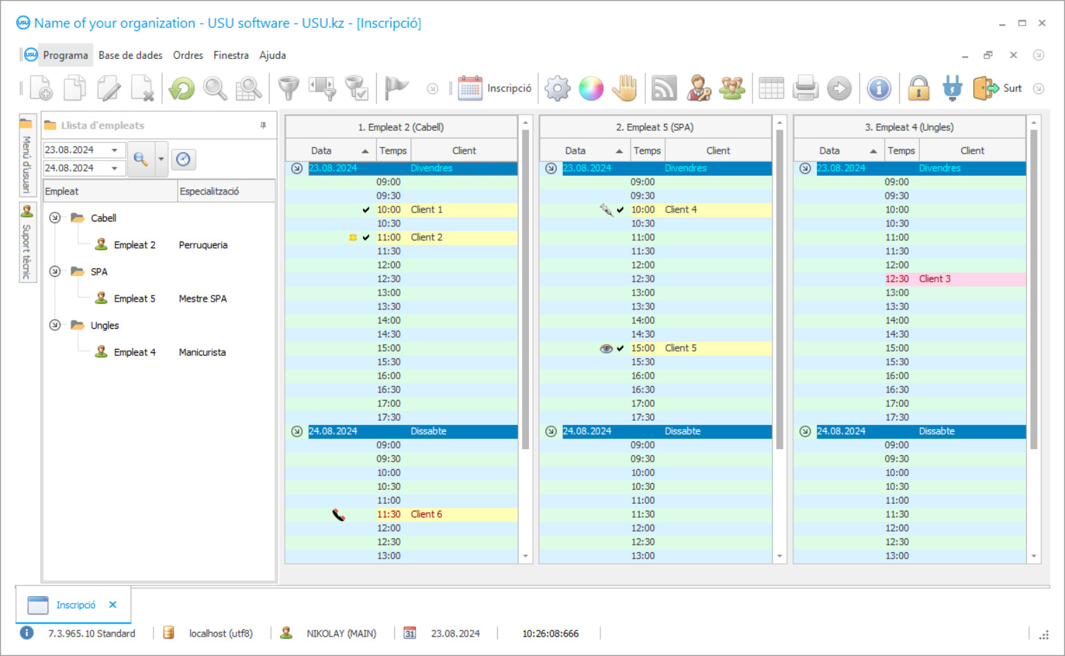
Captura de pantalla del programa
Una captura de pantalla és una foto del programari en funcionament. A partir d'ell, podeu entendre immediatament com és un sistema CRM. Hem implementat una interfície de finestra amb suport per al disseny UX/UI. Això vol dir que la interfície d'usuari es basa en anys d'experiència de l'usuari. Cada acció es troba exactament on és més convenient realitzar-la. Gràcies a un enfocament tan competent, la vostra productivitat laboral serà màxima. Feu clic a la imatge petita per obrir la captura de pantalla a mida completa.
Si compres un sistema USU CRM amb una configuració d'almenys "Estàndard", tindreu una selecció de dissenys entre més de cinquanta plantilles. Cada usuari del programari tindrà l'oportunitat d'escollir el disseny del programa segons el seu gust. Cada dia de feina ha de portar alegria!
Una aplicació automatitzada especial que s’utilitzarà a la perruqueria serà un excel·lent i senzill assistent indispensable per a tot el personal de la perruqueria. Gràcies al programa d'automatització de perruqueria, és possible optimitzar i organitzar el procés de treball a la perruqueria. Podeu oblidar-vos dels avorrits tràmits d’una vegada per totes. La comptabilitat manual requereix molt d’esforç i temps. A partir d’ara no haurà de passar hores a l’arxiu buscant el document necessari si s’instal·la el programa USU-Soft d’una perruqueria. A més, ja no us pot preocupar el fet que algun paper es faci malbé o simplement es perdi. El programa especialitzat digitalitza tota la documentació, situant-la en una base de dades electrònica especial, l’accés a la qual és estrictament confidencial i privat. El programa d’una perruqueria us permet estalviar el temps de treball i l’energia del personal d’una manera fantàstica. Ara podeu passar uns segons buscant informació important. I què hi ha que buscar, en realitat? N’hi ha prou amb introduir les inicials del client que busqueu a la línia de cerca o un parell de paraules de la frase clau per obtenir totes les dades necessàries a la pantalla del monitor en pocs segons. El programa d’una perruqueria d’USU és un producte nou dels nostres millors desenvolupadors, que van aconseguir crear un programa popular i d’alta qualitat. El programa automatitzat de perruqueria destaca no només per la seva multifuncionalitat i versatilitat, sinó també pel mètode d’operació més senzill i còmode. Els nostres especialistes apliquen un enfocament individualitzat a cada client, tenint en compte totes les opinions i desitjos de l’usuari que s’implementen al 100% al programa de la perruqueria. Això els permet crear un programa realment únic i perfecte per a qualsevol organització, i la perruqueria no és una excepció. El programa automatitzat de la nostra empresa és un excel·lent assistent per al comptable, el gestor i l’administrador. El programa USU-Soft automatitza processos com ara comptabilitat, informes, gestió de personal i tota la perruqueria. Podeu controlar la perruqueria les 24 hores del dia sense sortir de casa. El registre de clients a diversos especialistes s’automatitza. Els materials que es poden gastar s’anul·len automàticament durant el treball d’especialistes.
Qui és el desenvolupador?
Akulov Nikolai
Expert i programador en cap que va participar en el disseny i desenvolupament d'aquest programari.
2026-05-28
Vídeo del programa per a una perruqueria
Aquest vídeo està en anglès. Però pots provar d'activar els subtítols en la teva llengua materna.
El programa d’una perruqueria utilitza el directori Llistes de preus per establir el cost de la mercaderia. Tots els productes afegits a la nomenclatura s’afegeixen automàticament a la llista on s’indica la quantitat de diners necessària per comprar el producte. Per configurar-lo manualment, seleccioneu la llista de preus a la part superior del directori i, a continuació, feu doble clic sobre el producte desitjat a la part inferior de la taula al camp Preu del producte i especifiqueu-ne el cost. A continuació, podeu assignar llistes diferents a determinats clients per vendre mercaderies a un cost diferent, tenint en compte el seu estat i la necessitat d’animar-los a visitar més la vostra perruqueria. Per defecte, un client nou rep una llista de preus marcada amb una casella de selecció principal. En crear una llista nova, s’especifica el nom del client, un descompte si n’hi ha, o 0 si no hi ha cap descompte. El camp Suma de transició s'indica per garantir la transferència automàtica del client al següent nivell de la llista de preus. Si no cal transferir automàticament el client a una altra llista de preus, assegureu-vos que el camp per a la transferència conté el valor 0. Per transferir tots els preus a una altra llista de preus, utilitzeu l'acció Copia la llista de preus. A continuació, especifiqueu la llista de preus inicial, aquella a la qual voleu copiar els preus i, a continuació, el percentatge de canvi de preu, si n'hi ha. Per exemple, per reduir els preus un 5% heu d’especificar -5. Per imprimir la llista de preus per a una determinada categoria de productes, s’utilitzen els camps Informes- Llista de preus. Podeu especificar una determinada categoria i subcategoria de productes, així com tota la llista de nomenclatura alhora. Les dades es poden canviar simplement al registre digital i es realitzen altres activitats de l'aplicació amb la informació actualitzada. Tot el que se us demana és introduir correctament les dades inicials que el programa de perruqueria analitzarà. Els nostres programadors han desenvolupat una versió de demostració gratuïta del programa per a la perruqueria, que es pot descarregar i instal·lar en qualsevol moment que us convingui. L’enllaç al programa de perruqueria està disponible al lloc web oficial (USU.kz). Podeu utilitzar-lo a qualsevol hora del dia o de la nit. La qualitat excepcional de la nostra aplicació es confirma amb nombroses ressenyes positives de clients satisfets a la pàgina oficial. Tingueu la seguretat que el programa d’una perruqueria no us deixarà indiferent. Els resultats del treball del programa us sorprendran gratament pocs dies després d’haver començat a utilitzar el programa activament.
Descarregueu la versió demo
En iniciar el programa, podeu seleccionar l’idioma.

Podeu descarregar la versió de demostració gratuïtament. I treballar al programa durant dues setmanes. Algunes dades ja s'han inclòs allà per a més claredat.
Qui és el traductor?
Khoilo Roman
Programador en cap que va participar en la traducció d'aquest programari a diferents idiomes.
Desenvolupar un negoci amb èxit és prendre decisions importants. Cal que tingueu una estratègia que assegureu el vostre èxit. Aquesta estratègia simplement ha de contenir el punt que és extremadament important per complir. És l’automatització del negoci. Tard o d'hora, es fa impossible conduir l'empresa al progrés quan la gestió es fa manualment, ja que hi ha més dades a tenir en compte. Només el programa pot coincidir amb els volums creixents d'informació. La nostra riquesa d’experiència ens dóna el dret a donar-vos un bon consell i oferir-vos el millor programa per a una perruqueria que us pot ajudar a assolir els objectius i somnis desitjats. De vegades, tot el que heu de fer és començar a moure’s en la direcció correcta, per molt difícil que sembli. Un cop hagueu començat, veureu com actuar i podreu dir amb seguretat: Aquest és el camí !.
Demaneu un programa per a una perruqueria
Per comprar el programa, només cal que ens truqueu o escriviu-nos. Els nostres especialistes acordaran amb vostè la configuració del programari adequada, prepararan un contracte i una factura de pagament.
Com comprar el programa?
Envieu les dades del contracte
Fem un acord amb cada client. El contracte és la teva garantia que rebràs exactament el que necessites. Per tant, primer heu d'enviar-nos les dades d'una persona jurídica o particular. Això normalment no triga més de 5 minuts
Feu un pagament per avançat
Després d'enviar-vos còpies escanejades del contracte i la factura de pagament, cal un pagament per avançat. Tingueu en compte que abans d'instal·lar el sistema CRM, n'hi ha prou amb pagar no la totalitat, sinó només una part. S'admeten diversos mètodes de pagament. Uns 15 minuts
El programa s'instal·larà
Després d'això, s'acordarà amb vostè una data i hora d'instal·lació específica. Això sol passar el mateix dia o l'endemà després de completar la documentació. Immediatament després d'instal·lar el sistema CRM, podeu demanar formació per al vostre empleat. Si el programa es compra per a 1 usuari, no trigarà més d'1 hora
Gaudeix del resultat
Gaudeix del resultat sense parar :) El que agrada especialment no és només la qualitat amb què s'ha desenvolupat el programari per automatitzar el treball quotidià, sinó també la manca de dependència en forma de quota de subscripció mensual. Després de tot, només pagareu una vegada pel programa.
Compra un programa ja fet
També podeu demanar desenvolupament de programari personalitzat
Si teniu requisits especials de programari, demaneu desenvolupament personalitzat. Aleshores no hauràs d'adaptar-te al programa, però el programa s'adaptarà als teus processos de negoci!

