Betriebssystem: Windows, Android, macOS
Gruppe von Programmen: Geschäftsautomatisierung
Programm für einen Friseursalon
- Das Urheberrecht schützt die einzigartigen Methoden der Geschäftsautomatisierung, die in unseren Programmen verwendet werden.

Urheberrechte © - Wir sind ein verifizierter Softwarehersteller. Dies wird beim Ausführen unserer Programme und Demoversionen im Betriebssystem angezeigt.

Geprüfter Verlag - Wir arbeiten mit Organisationen auf der ganzen Welt zusammen, von kleinen bis hin zu großen Unternehmen. Unser Unternehmen ist im internationalen Handelsregister eingetragen und verfügt über ein elektronisches Gütesiegel.

Zeichen des Vertrauens
Schneller Übergang.
Was willst du jetzt machen?
Wenn Sie sich mit dem Programm vertraut machen möchten, können Sie sich am schnellsten zunächst das vollständige Video ansehen und dann die kostenlose Demoversion herunterladen und selbst damit arbeiten. Fordern Sie bei Bedarf eine Präsentation beim technischen Support an oder lesen Sie die Anweisungen.
WhatsApp
Während unserer Geschäftszeiten antworten wir normalerweise innerhalb von 1 Minute
Wie kaufe ich das Programm?
Sehen Sie sich einen Screenshot des Programms an
Sehen Sie sich ein Video über das Programm an
Demoversion herunterladen
Konfigurationen des Programms vergleichen
Berechnen Sie die Kosten für Software
Berechnen Sie die Kosten der Cloud, wenn Sie einen Cloud-Server benötigen
Wer ist der Entwickler?
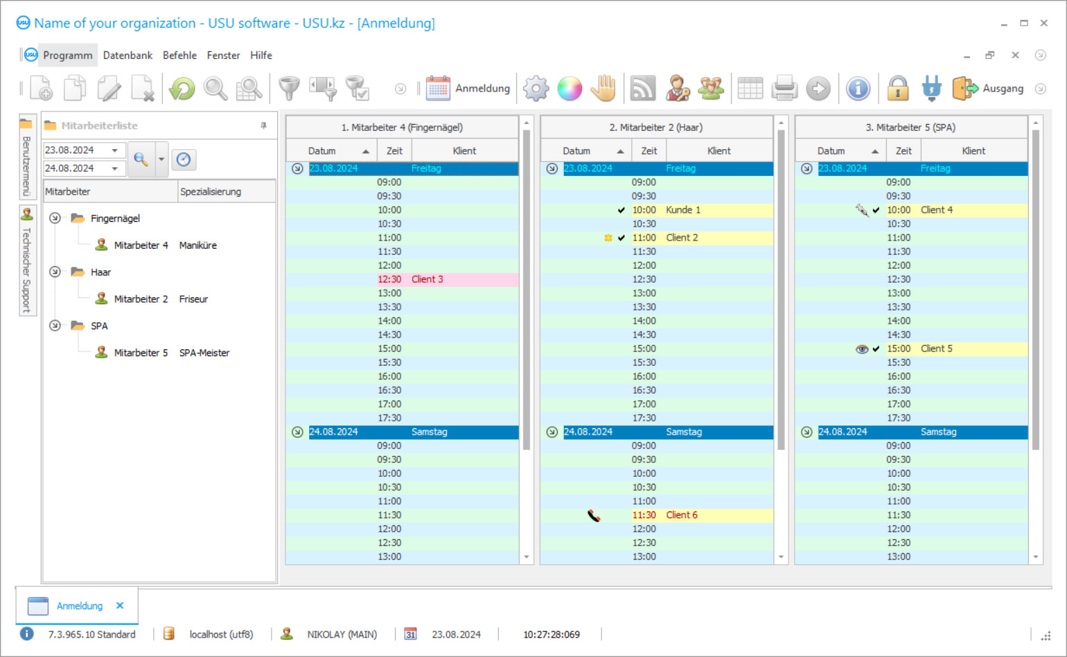
Screenshot des Programms
Ein Screenshot ist ein Foto der laufenden Software. Daraus können Sie sofort erkennen, wie ein CRM-System aussieht. Wir haben eine Fensterschnittstelle mit Unterstützung für UX/UI-Design implementiert. Das bedeutet, dass die Benutzeroberfläche auf jahrelanger Benutzererfahrung basiert. Jede Aktion befindet sich genau dort, wo sie am bequemsten ausgeführt werden kann. Dank eines solch kompetenten Ansatzes wird Ihre Arbeitsproduktivität maximal sein. Klicken Sie auf das kleine Bild, um den Screenshot in voller Größe zu öffnen.
Wenn Sie ein USU CRM-System mit einer Konfiguration von mindestens „Standard“ kaufen, haben Sie die Wahl zwischen mehr als fünfzig Designs. Jeder Benutzer der Software hat die Möglichkeit, das Design des Programms nach seinem Geschmack zu wählen. Jeder Arbeitstag sollte Freude bereiten!
Eine spezielle automatisierte Anwendung für den Friseursalon ist ein hervorragender und einfach unverzichtbarer Assistent für alle Mitarbeiter des Friseursalons. Dank des Automatisierungsprogramms des Friseursalons ist es möglich, den Arbeitsprozess im Friseursalon zu optimieren und zu organisieren. Sie können den langweiligen Papierkram ein für alle Mal vergessen. Die manuelle Abrechnung kostet so viel Aufwand und Zeit. Von nun an müssen Sie nicht mehr stundenlang im Archiv nach dem erforderlichen Dokument suchen, wenn Sie das USU-Soft-Programm eines Friseursalons installieren. Darüber hinaus können Sie sich keine Sorgen mehr darüber machen, dass etwas Papier verdorben ist oder einfach verloren geht. Das Spezialprogramm digitalisiert alle Dokumentationen und legt sie in einer speziellen elektronischen Datenbank ab, deren Zugriff streng vertraulich und privat bleibt. Das Programm eines Friseursalons ermöglicht es Ihnen, die Arbeitszeit und Energie des Personals auf hervorragende Weise zu sparen. Sie können jetzt einige Sekunden damit verbringen, wichtige Informationen zu suchen. Und worauf muss man eigentlich achten? Es reicht aus, nur die Initialen des gesuchten Kunden in die Suchzeile oder ein paar Wörter aus der Schlüsselphrase einzugeben, um in wenigen Sekunden alle erforderlichen Daten auf dem Bildschirm zu erhalten. Das Programm eines Friseursalons von USU ist ein neues Produkt unserer besten Entwickler, denen es gelungen ist, ein wirklich hochwertiges und beliebtes Programm zu erstellen. Das automatisierte Friseursalonprogramm zeichnet sich nicht nur durch seine Multifunktionalität und Vielseitigkeit aus, sondern auch durch die einfachste und bequemste Bedienungsmethode. Unsere Spezialisten wenden auf jeden Kunden einen individuellen Ansatz an und berücksichtigen dabei alle Meinungen und Wünsche des Benutzers, die zu 100% im Friseursalonprogramm umgesetzt werden. Auf diese Weise können sie ein wirklich einzigartiges Programm erstellen, das in jeder Organisation perfekt ist, und der Friseursalon ist keine Ausnahme. Das automatisierte Programm unseres Unternehmens ist ein hervorragender Assistent des Buchhalters, des Managers und des Administrators. Das USU-Soft-Programm automatisiert Prozesse wie Buchhaltung, Berichterstellung, Personalmanagement und den gesamten Friseursalon. Sie können den Friseursalon 24 Stunden am Tag kontrollieren, ohne Ihr Zuhause zu verlassen. Die Aufzeichnung von Kunden an verschiedene Spezialisten wird automatisiert. Verbrauchsmaterialien werden bei der Arbeit von Fachleuten automatisch abgeschrieben.
Wer ist der Entwickler?
Akulov Nikolai
Experte und Chefprogrammierer, der am Design und der Entwicklung dieser Software beteiligt war.
2026-05-28
Video des Programms für einen Friseursalon
Dieses Video ist auf Englisch. Sie können aber versuchen, Untertitel in Ihrer Muttersprache einzuschalten.
Das Programm eines Friseursalons verwendet das Verzeichnis Preislisten, um die Kosten der Waren festzulegen. Alle zur Nomenklatur hinzugefügten Produkte werden automatisch zur Liste hinzugefügt, in der der für den Kauf des Produkts erforderliche Geldbetrag angegeben ist. Um es manuell einzustellen, wählen Sie die Preisliste im oberen Teil des Verzeichnisses aus, doppelklicken Sie dann im unteren Teil der Tabelle im Feld Produktpreis auf das gewünschte Produkt und geben Sie dessen Kosten an. Sie können dann bestimmten Kunden unterschiedliche Listen zuweisen, um Waren zu unterschiedlichen Kosten zu verkaufen, wobei deren Status und die Notwendigkeit berücksichtigt werden, sie zu ermutigen, Ihren Friseursalon häufiger zu besuchen. Ein neuer Kunde erhält standardmäßig eine Preisliste, die mit einem Kontrollkästchen markiert ist. Beim Erstellen einer neuen Liste wird der Name des Kunden angegeben, ein Rabatt, falls vorhanden, oder 0, wenn kein Rabatt vorhanden ist. Das Feld Übergangssumme wird angegeben, um die automatische Übertragung des Kunden auf die nächste Ebene der Preisliste sicherzustellen. Wenn Sie den Kunden nicht automatisch in eine andere Preisliste übertragen müssen, stellen Sie sicher, dass das Feld für die Übertragung den Wert 0 enthält. Um alle Preise in eine andere Preisliste zu übertragen, verwenden Sie die Aktion Preisliste kopieren. Dabei geben Sie die anfängliche Preisliste an, in die Sie die Preise kopieren möchten, und dann den Prozentsatz der Preisänderung, falls vorhanden. Um beispielsweise die Preise um 5% zu senken, sollten Sie -5 angeben. Um die Preisliste für eine bestimmte Warengruppe auszudrucken, werden die Felder Berichte - Preisliste verwendet. Sie können eine bestimmte Kategorie und Unterkategorie von Waren sowie die gesamte Liste der Nomenklaturen gleichzeitig angeben. Die Daten können einfach im digitalen Protokoll geändert werden, und weitere Aktivitäten der Anwendung werden mit den aktualisierten Informationen ausgeführt. Sie müssen lediglich die ursprünglichen Daten eingeben, die vom Friseursalonprogramm analysiert werden sollen. Unsere Programmierer haben eine kostenlose Demoversion des Programms für den Friseursalon entwickelt, die jederzeit heruntergeladen und installiert werden kann. Der Link zum Friseursalonprogramm ist auf der offiziellen Website (USU.kz) verfügbar. Sie können es zu jeder Tages- und Nachtzeit verwenden. Die außergewöhnliche Qualität unserer Bewerbung wird durch zahlreiche positive Bewertungen zufriedener Kunden auf der offiziellen Seite bestätigt. Seien Sie versichert, das Programm für einen Friseursalon wird Sie nicht gleichgültig lassen. Die Ergebnisse der Arbeit des Programms werden Sie nur wenige Tage nach Beginn der aktiven Nutzung des Programms angenehm überraschen.
Demoversion herunterladen
Beim Starten des Programms können Sie die Sprache auswählen.

Sie können die Demoversion kostenlos herunterladen und zwei Wochen lang im Programm arbeiten. Einige Informationen sind dort zur Verdeutlichung bereits enthalten.
Wer ist der Übersetzer?
Roman von Khoilo
Chefprogrammierer, der an der Übersetzung dieser Software in verschiedene Sprachen beteiligt war.
Ein erfolgreiches Geschäft aufzubauen bedeutet, wichtige Entscheidungen zu treffen. Sie benötigen eine Strategie, die Ihren Erfolg sicher aufbaut. Diese Strategie muss lediglich den Punkt enthalten, dessen Erfüllung äußerst wichtig ist. Es ist die Automatisierung des Geschäfts. Früher oder später wird es unmöglich, das Unternehmen in den Fortschritt zu führen, wenn die Verwaltung manuell erfolgt, da immer mehr Daten zu berücksichtigen sind. Nur das Programm kann den zunehmenden Informationsmengen entsprechen. Unser Erfahrungsschatz gibt uns das Recht, Ihnen einen guten Rat zu geben und Ihnen das beste Programm für einen Friseursalon anzubieten, das Ihnen helfen kann, die gewünschten Ziele und Träume zu erreichen! Manchmal müssen Sie sich nur in die richtige Richtung bewegen, egal wie schwierig es zu sein scheint. Sobald Sie begonnen haben, werden Sie sehen, wie Sie handeln müssen, und Sie können mit Sicherheit sagen: Dies ist der Weg!.
Bestellen Sie ein Programm für einen Friseursalon
Um das Programm zu kaufen, rufen Sie uns einfach an oder schreiben Sie uns. Unsere Spezialisten vereinbaren mit Ihnen die entsprechende Softwarekonfiguration, erstellen einen Vertrag und eine Rechnung zur Zahlung.
Wie kaufe ich das Programm?
Details zum Vertrag senden
Mit jedem Kunden schließen wir einen Vertrag ab. Der Vertrag ist Ihre Garantie dafür, dass Sie genau das bekommen, was Sie benötigen. Daher müssen Sie uns zunächst die Daten einer juristischen oder natürlichen Person übermitteln. Dies dauert in der Regel nicht länger als 5 Minuten
Eine Anzahlung leisten
Nach dem Senden gescannter Kopien des Vertrags und der Rechnung zur Zahlung ist eine Vorauszahlung erforderlich. Bitte beachten Sie, dass es vor der Installation des CRM-Systems ausreicht, nicht den vollen Betrag, sondern nur einen Teil zu bezahlen. Es werden verschiedene Zahlungsmethoden unterstützt. Ungefähr 15 Minuten
Das Programm wird installiert
Anschließend wird mit Ihnen ein konkreter Installationstermin und eine Uhrzeit vereinbart. Dies geschieht in der Regel am selben oder am nächsten Tag nach Abschluss des Papierkrams. Unmittelbar nach der Installation des CRM-Systems können Sie eine Schulung für Ihren Mitarbeiter anfordern. Wenn das Programm für 1 Benutzer gekauft wird, dauert es nicht länger als 1 Stunde
Genießen Sie das Ergebnis
Genieße das Ergebnis endlos :) Besonders erfreulich ist nicht nur die Qualität, mit der die Software zur Automatisierung der täglichen Arbeit entwickelt wurde, sondern auch die fehlende Abhängigkeit in Form einer monatlichen Abonnementgebühr. Schließlich zahlen Sie nur einmal für das Programm.
Kaufen Sie ein fertiges Programm
Sie können auch kundenspezifische Softwareentwicklung bestellen
Wenn Sie spezielle Anforderungen an die Software haben, beauftragen Sie eine individuelle Entwicklung. Dann müssen Sie sich nicht an das Programm anpassen, sondern das Programm wird an Ihre Geschäftsprozesse angepasst!

