Операційна система: Windows, Android, macOS
Група програм: Автоматизація бізнесу
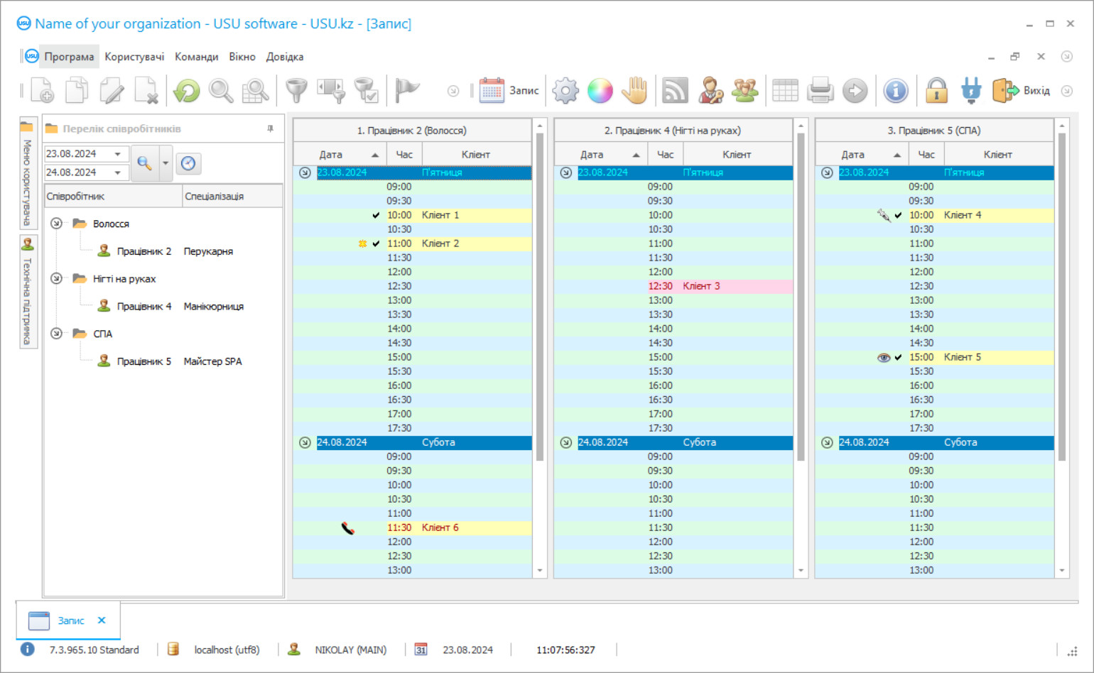
Програма для перукарні
- Авторське право захищає унікальні методи автоматизації бізнесу, які використовуються в наших програмах.

Авторське право - Ми перевірений видавець програмного забезпечення. Це відображається в операційній системі під час запуску наших програм і демо-версій.

Перевірений видавець - Ми працюємо з організаціями по всьому світу від малого бізнесу до великих. Наша компанія включена до міжнародного реєстру компаній і має електронний знак довіри.

Знак довіри
Швидкий перехід.
Що ти хочеш зараз робити?
Якщо ви хочете ознайомитися з програмою, найшвидший спосіб - це спочатку переглянути повне відео, а потім завантажити безкоштовну демо-версію і працювати з нею самостійно. При необхідності замовте презентацію в техпідтримці або прочитайте інструкцію.
WhatsApp
У робочий час ми зазвичай відповідаємо протягом 1 хвилини
Як купити програму?
Переглянути скріншот програми
Подивіться відео про програму
Завантажте демо-версію
Порівняйте конфігурації програми
Розрахувати вартість програмного забезпечення
Розрахуйте вартість хмари, якщо вам потрібен хмарний сервер
Хто розробник?
Скріншот програми
Скріншот — це фотографія запущеного програмного забезпечення. З нього відразу можна зрозуміти, як виглядає CRM система. Ми реалізували віконний інтерфейс з підтримкою UX/UI дизайну. Це означає, що інтерфейс користувача базується на багаторічному досвіді користувача. Кожна дія розташована саме там, де її найзручніше виконувати. Завдяки такому грамотному підходу продуктивність вашої роботи буде максимальною. Натисніть на маленьке зображення, щоб відкрити скріншот у повному розмірі.
Якщо ви купуєте CRM-систему USU з конфігурацією не нижче «Стандарт», у вас буде вибір дизайнів із понад півсотні шаблонів. Кожен користувач програмного забезпечення матиме можливість вибрати дизайн програми на свій смак. Кожен день праці повинен приносити радість!
Спеціальний автоматизований додаток, який буде використовуватися в перукарні, стане чудовим і просто незамінним помічником для всього персоналу перукарні. Завдяки програмі автоматизації перукарні можна оптимізувати та організувати робочий процес у перукарні. Ви можете раз і назавжди забути про нудні документи. Ручний облік займає стільки сил і часу. Відтепер вам не доведеться проводити години в архіві, шукаючи необхідний документ, якщо встановите програму USU-Soft перукарні. Крім того, ви можете більше не турбуватися про те, що якась папір зіпсована або просто загублена. Спеціалізована програма оцифровує всю документацію, розміщуючи її у спеціальній електронній базі даних, доступ до якої залишається суворо конфіденційним та приватним. Програма перукарні дозволяє чудово заощадити робочий час та енергію персоналу. Тепер ви можете витратити кілька секунд на пошук важливої інформації. І на що насправді шукати? Досить просто ввести в рядок пошуку ініціали шуканого клієнта або пару слів з ключової фрази, щоб отримати всі необхідні дані на екрані монітора всього за кілька секунд. Програма перукарні від USU - це новий продукт наших найкращих розробників, яким вдалося створити справді якісну та популярну програму. Програма автоматизованої перукарні примітна не тільки своєю багатофункціональністю та універсальністю, але і найпростішим та найкомфортнішим способом роботи. Наші фахівці застосовують індивідуальний підхід до кожного клієнта, враховуючи всі думки та побажання користувача, які на 100% реалізовані в програмі перукарні. Це дозволяє їм створити справді унікальну програму, яка ідеально підходить для будь-якої організації, і перукарня не є винятком. Автоматизована програма нашої компанії є чудовим помічником бухгалтера, менеджера та адміністратора. Програма USU-Soft автоматизує такі процеси, як бухгалтерський облік, звітність, управління персоналом і вся перукарня. Ви можете керувати перукарнею цілодобово, не виходячи з дому. Запис клієнтів до різних спеціалістів стає автоматизованим. Витратні матеріали автоматично списуються під час роботи фахівців.
Хто розробник?
Акулов Микола
Експерт та головний програміст, який брав участь у проектуванні та розробці цього програмного забезпечення.
2026-05-28
Відео програми для перукарні
Програма перукарні використовує довідник Прайс-листи для встановлення вартості товарів. Всі товари, додані до номенклатури, автоматично додаються до списку, де вказана сума грошей, необхідна для придбання товару. Щоб встановити його вручну, виберіть прайс-лист у верхній частині каталогу, потім двічі клацніть на потрібний товар у нижній частині таблиці в полі Ціна товару та вкажіть його вартість. Потім ви можете призначити різні списки певним клієнтам для продажу товарів за різною вартістю, враховуючи їх статус і необхідність заохочувати їх більше відвідувати вашу перукарню. Новий клієнт за замовчуванням отримує прайс-лист, позначений головним прапорцем. При створенні нового списку вказується ім'я клієнта, знижка, якщо така є, або 0, якщо знижки немає. Поле Сума переходу вказується для забезпечення автоматичного переходу клієнта на наступний рівень прейскуранта. Якщо вам не потрібно автоматично переводити клієнта в інший прайс-лист, переконайтеся, що поле для переказу містить значення 0. Щоб перенести всі ціни в інший прайс-лист, скористайтеся дією Копіювати прайс-лист. При цьому ви вказуєте початковий прайс-лист, той, до якого ви хочете скопіювати ціни, а потім відсоток зміни ціни, якщо такий є. Наприклад, щоб знизити ціни на 5%, слід вказати -5. Для друку прайс-листа на певну категорію товарів використовуються поля Звіти - Прайс-лист. Ви можете вказати певну категорію та підкатегорію товарів, а також весь перелік номенклатури відразу. Дані можна просто змінити в цифровому журналі, а подальші дії програми здійснюються з оновленою інформацією. Все, що потрібно від вас - це правильно ввести вихідні дані, які будуть проаналізовані програмою перукарні. Наші програмісти розробили безкоштовну демо-версію програми для перукарні, яку можна завантажити та встановити в будь-який зручний для вас час. Посилання на програму перукарні доступне на офіційному веб-сайті (USU.kz). Ви можете використовувати його в будь-який час дня і ночі. Виняткова якість нашого додатка підтверджується численними позитивними відгуками задоволених клієнтів на офіційній сторінці. Будьте впевнені, програма для перукарні не залишить вас байдужими. Результати роботи програми приємно здивують вас лише через кілька днів після того, як ви почнете активно використовувати програму.
Завантажте демо-версію
Під час запуску програми ви можете вибрати мову.

Ви можете завантажити демо-версію безкоштовно. І працювати в програмі два тижні. Деяка інформація вже включена туди для ясності.
Хто такий перекладач?
Хойло Роман
Головний програміст, який брав участь у перекладі цього програмного забезпечення на різні мови.
Розвивати успішний бізнес - це приймати важливі рішення. Ви повинні мати стратегію, яка обов’язково будуватиме ваш успіх. Ця стратегія просто повинна містити те, що надзвичайно важливо виконати. Це автоматизація бізнесу. Рано чи пізно стає неможливо привести бізнес до прогресу, коли управління здійснюється вручну, оскільки все більше даних потрібно враховувати. Тільки програма може відповідати зростаючим обсягам інформації. Наш багатий досвід дає нам право дати вам хорошу пораду та запропонувати найкращу програму для перукарні, яка допоможе вам досягти бажаних цілей і мрій! Іноді все, що вам потрібно зробити, це лише почати рухатися в правильному напрямку, яким би важким не здавалося це зробити. Щойно розпочавши, ви побачите, як діяти, і зможете з упевненістю сказати: Це шлях !.
Замовте програму для перукарні
Щоб купити програму, просто зателефонуйте або напишіть нам. Наші спеціалісти узгодять з вами відповідну конфігурацію програмного забезпечення, підготують договір та рахунок на оплату.
Як купити програму?
Надішліть реквізити для договору
З кожним клієнтом укладаємо договір. Договір - це ваша гарантія того, що ви отримаєте саме те, що вам потрібно. Тому спочатку вам необхідно надіслати нам реквізити юридичної або фізичної особи. Зазвичай це займає не більше 5 хвилин
Внести передоплату
Після надсилання вам сканованих копій договору та рахунка на оплату, необхідна передоплата. Зверніть увагу, що перед установкою CRM-системи достатньо сплатити не всю суму, а лише частину. Підтримуються різні способи оплати. Приблизно 15 хвилин
Програма буде встановлена
Після цього з вами буде узгоджено конкретну дату та час монтажу. Зазвичай це відбувається того ж або наступного дня після оформлення документів. Відразу після встановлення CRM-системи ви можете замовити навчання для свого співробітника. Якщо програма купується на 1 користувача, це займе не більше 1 години
Насолоджуйтесь результатом
Насолоджуйтесь результатом нескінченно :) Особливо радує не тільки якість, з якою розроблено програмне забезпечення для автоматизації повсякденної роботи, але й відсутність залежності у вигляді щомісячної абонплати. Адже ви заплатите за програму лише один раз.
Купити готову програму
Також ви можете замовити розробку програмного забезпечення на замовлення
Якщо у вас є особливі вимоги до програмного забезпечення, замовте розробку на замовлення. Тоді вам не доведеться підлаштовуватися під програму, а програма буде адаптована до ваших бізнес-процесів!

