د ویښتو سالون لپاره برنامه
- د کاپي حق د سوداګرۍ اتوماتیک ځانګړي میتودونه ساتي چې زموږ په برنامو کې کارول کیږي.

د چاپ حق - موږ د تصدیق شوي سافټویر خپرونکي یو. دا په عملیاتي سیسټم کې ښودل کیږي کله چې زموږ برنامې او ډیمو نسخې چلوي.

تایید شوی خپرونکی - موږ د نړۍ په کچه د سازمانونو سره د کوچني سوداګرۍ څخه تر لویو پورې کار کوو. زموږ شرکت د شرکتونو په نړیوال راجستر کې شامل دی او د بریښنایی باور نښه لري.

د باور نښه
چټک لیږد.
اوس څه کول غواړې؟
که تاسو غواړئ د برنامه سره آشنا شئ ، ترټولو ګړندۍ لاره دا ده چې لومړی بشپړ ویډیو وګورئ ، او بیا وړیا ډیمو نسخه ډاونلوډ کړئ او پخپله ورسره کار وکړئ. که اړتیا وي، د تخنیکي مالتړ څخه د پریزنټشن غوښتنه وکړئ یا لارښوونې ولولئ.
WhatsApp
د سوداګرۍ ساعتونو په جریان کې موږ معمولا په 1 دقیقو کې ځواب ورکوو
برنامه څنګه واخلئ؟
د پروګرام سکرین شاټ وګورئ
د پروګرام په اړه ویډیو وګورئ
ډیمو نسخه ډاونلوډ کړئ
د پروګرام ترتیبونه پرتله کړئ
د سافټویر لګښت محاسبه کړئ
د بادل لګښت محاسبه کړئ که تاسو د بادل سرور ته اړتیا لرئ
پرمخ وړونکی څوک دی؟
د پروګرام سکرین شاټ
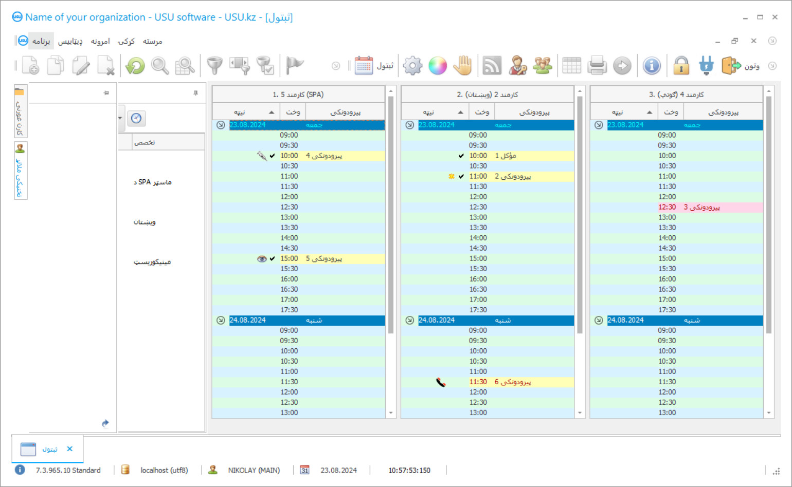
یو سکرین شاټ د سافټویر چلولو عکس دی. له دې څخه تاسو کولی شئ سمدلاسه پوه شئ چې د CRM سیسټم څه ډول ښکاري. موږ د UX/UI ډیزاین لپاره د ملاتړ سره د کړکۍ انٹرفیس پلي کړی. دا پدې مانا ده چې د کاروونکي انٹرفیس د کاروونکي تجربې پراساس دی. هر عمل په سمه توګه موقعیت لري چیرې چې دا ترسره کول خورا اسانه دي. د داسې وړ چلند څخه مننه، ستاسو د کار تولید به اعظمي وي. په کوچني عکس کلیک وکړئ ترڅو سکرین شاټ په بشپړ انداز کې خلاص کړئ.
که تاسو د لږترلږه "معیاري" ترتیب سره د USU CRM سیسټم وپیرئ، نو تاسو به له پنځوسو څخه ډیر ټیمپلیټونو څخه ډیزاین انتخاب ولرئ. د سافټویر هر کارونکي به د دې فرصت ولري چې د خپل ذوق سره سم د برنامه ډیزاین غوره کړي. د کار هره ورځ باید خوښۍ راوړي!
د ویښتو سالون کې د کارولو لپاره یو ځانګړی اتوماتیک غوښتنلیک به د ویښتو مینځلو سیلون کې د ټولو کارمندانو لپاره یو غوره او په ساده ډول لازمي همکار وي. د اتوماتیک کولو ویښتو سیلون برنامې څخه مننه ، دا ممکنه ده چې د ویښتو سیلون کې د کار پروسې اصلاح او تنظیم کړئ. تاسو کولی شئ یوځل او هرڅه لپاره د بورې کاغذی کارونو په اړه هیر کړئ لاسي حساب ورکول ډیرې هڅې او وخت نیسي. له دې وروسته تاسو اړتیا نلرئ ساعتونه د اړین سند په لټه کې آرشیف کې تیر کړئ که تاسو د ویښتو سالون د USU - نرم برنامه نصب کړئ. سربیره پردې ، تاسو نور د دې حقیقت په اړه اندیښنه نشئ کولی چې ځینې پا paperه خراب شوي یا په ساده ډول ورک شوي. تخصص شوی برنامه ټول اسناد ډیجیټلي کوي ، دا په ځانګړي بریښنایی ډیټابیس کې ځای په ځای کوي ، چې لاسرسی یې په کلکه محرم او خصوصي پاتې کیږي. د ویښتو سالون برنامه تاسو ته اجازه درکوي چې په عالي لاره د کارمندانو کاري وخت او انرژي خوندي کړئ. تاسو اوس کولی شئ د مهم معلوماتو په لټون کې څو ثانیې مصرف کړئ. او د واقعیا په لټه کې څه دي؟ دا یوازې د پیرودونکي لومړني نومونو ته د ننوتلو لپاره کافی دی چې تاسو د لټون کرښې کې یا د کلیدي جملې څخه یو څو ټکي په لټه کې یاست ترڅو یوازې د څو ثانیو کې د څار سکرین کې ټول اړین معلومات ترلاسه کړئ. د USU لخوا د ویښتو سیلون برنامه زموږ د غوره پراختیا کونکو نوي محصول دی ، څوک چې واقعیا لوړ کیفیت او مشهور برنامه رامینځته کړي. د ویښتو ویښتو سالون برنامه نه یوازې د دې کثیر فعالیت او استثنایی څخه مننه کوي ، بلکه د عملیاتو ساده او خورا راحته میتود څخه هم مننه کوي. زموږ متخصصین هر پیرودونکي ته انفرادي چلند پلي کوي ، د کارونکي ټولې نظریې او غوښتنې په پام کې نیولو سره چې 100 are دي د ویښتو سالون برنامه کې پلي کیږي. دا دوی ته اجازه ورکوي چې واقعیا یو ځانګړی برنامه رامینځته کړي چې په کوم سازمان کې بشپړ دی ، او د ویښتو سالون هیڅ استثنا ندی. زموږ د شرکت څخه اتومات شوی برنامه د محاسب ، مدیر او مدیر لپاره غوره همکار دی. د USU - نرم برنامه دا ډول پروسې اتومات کوي لکه محاسب ، راپور ورکول ، د پرسونل مدیریت او د ویښتو بشپړ سیلون. تاسو وړ یاست چې د ورځې 24 ساعته د ویښتو سیلون کنټرول کړئ پرته لدې چې خپل کور پریږدئ. مختلف متخصصینو ته د پیرودونکو ثبت اتومات کیږي. مصرف کونکي توکي د متخصصینو د کار پرمهال په اوتومات ډول لیکل کیږي.
پرمخ وړونکی څوک دی؟
2026-05-28
د ویښتو ویښتو سیلون لپاره د برنامې ویډیو
دا ویډیو په انګلیسي ژبه ده. مګر تاسو کولی شئ په خپله مورنۍ ژبه کې فرعي سرلیکونه فعال کړئ.
د ویښتو سالون برنامه د توکو قیمت ټاکل لپاره د لارښود نرخ لیستونه کاروي. ټول نومونه په نوملړ کې اضافه شوي په اوتومات ډول لیست کې اضافه کیږي چیرې چې د محصول پیرود کولو لپاره اړین پیسو مقدار بیان شوی. د دې لارښود ترتیب کولو لپاره ، د لارښود په پورتنۍ برخه کې د نرخ لیست غوره کړئ ، بیا د محصول د نرخ په ساحه کې د میز په ښکته برخه کې مطلوب محصول باندې دوه ځله کلیک وکړئ او لګښت یې مشخص کړئ. بیا تاسو کولی شئ ځانګړو پیرودونکو ته مختلف لیستونه وټاکئ ترڅو په مختلف قیمت کې توکي وپلوري ، د دوی حیثیت او اړتیا په پام کې نیولو سره دوی ته ستاسو د ویښتو سیلون سیلون څخه لیدلو لپاره هڅول. په ډیفالټ کې نوی پیرودونکي د نرخ لیست ترلاسه کوي چې د اصلي چیک باکس سره نښه شوي. کله چې نوی لیست رامینځته کړئ ، د پیرودونکي نوم مشخص شوی ، یو تخفیف که شتون ولري ، یا 0 که تخفیف نه وي. د لیږد مجموعې ساحه کې ویل شوي ترڅو د نرخ لیست بلې کچې ته د پیرودونکي اتومات لیږد ډاډمن کړي. که تاسو اړتیا نلرئ پیرودونکي په بل قیمت لیست ته په اوتومات ډول لیږدئ ، ډاډ ترلاسه کړئ چې د لیږد لپاره ساحه 0 ارزښت لري. د ټولو قیمتونو بل قیمت لیست ته لیږدولو لپاره ، د کاپي قیمت لیست عمل څخه کار واخلئ. پدې کې تاسو د لومړني نرخ لیست مشخص کړئ ، کوم یو ته چې تاسو غواړئ قیمتونه کاپي کړئ ، او بیا د نرخ بدلون سلنه ، که کوم یو. د مثال په توګه ، د 5 prices لخوا د قیمتونو کمولو لپاره تاسو باید -5 مشخص کړئ. د توکو د یوې ټاکلې کټګورۍ لپاره د نرخ لیست چاپ کولو لپاره ، د ساحې راپورونه - د نرخ لیست کارول کیږي. تاسو کولی شئ د توکو ځانګړي کټګورۍ او فرعي کټګورۍ مشخص کړئ ، په بیله بیا د نومونو بشپړ لیست په یوځل کې. ډاټا په ساده ډول په ډیجیټل لاګ کې بدلیدلی شي ، او د غوښتنلیک نور فعالیتونه د تازه معلوماتو سره پرمخ وړل کیږي. ټول هغه څه چې ستاسو څخه اړین دي دا دي چې د ویښتو سالون برنامې لخوا تحلیل شوي لومړني معلومات په سمه توګه داخل کړئ. زموږ برنامه کونکو د ویښتو سالون لپاره د برنامې وړیا ډیمو نسخه رامینځته کړې ، کوم چې ډاونلوډ او نصب کیدی شي هر وخت ستاسو لپاره مناسب وي. د ویښتو سیلون برنامې لینک په رسمي ویب پا (ه (USU.kz) کې شتون لري. تاسو کولی شئ دا د ورځې یا شپې په هر وخت کې وکاروئ. زموږ د غوښتنلیک استثنایی کیفیت په رسمي پا onه کې د مطمین پیرودونکو لخوا د ډیری مثبت بیاکتنو لخوا تایید شوی. ډاډه اوسئ ، د ویښتو سالون لپاره برنامه به تاسو بې پروا نه پریږدي. د برنامه د کار پایلې به تاسو ته په خوښۍ سره حیران کړئ یوازې څو ورځې وروسته له هغه چې تاسو د برنامه فعاله کار پیل کړئ.
ډیمو نسخه ډاونلوډ کړئ
کله چې برنامه پیل کړئ ، تاسو ژبه وټاکئ.

تاسو کولی شئ د ډیمو نسخه وړیا ډاونلوډ کړئ. او د دوو اونیو لپاره په پروګرام کې کار وکړي. ځینې معلومات لا دمخه د وضاحت لپاره شامل شوي دي.
ژباړن څوک دی؟
د بریالۍ سوداګرۍ پراختیا لپاره مهمې پریکړې کول دي. تاسو اړتیا لرئ یوه داسې تګلاره ولرئ چې ډاډ ترلاسه کړئ ستاسو د بریا رامینځته کول دي. دا ستراتیژي باید په ساده ډول هغه ټکي ولري چې پوره کول یې خورا مهم دي. دا د سوداګرۍ اتومات دی. ژر یا وروسته ، دا ناشونې بریښي چې سوداګرۍ پرمختګ ته لاره ومومئ کله چې مدیریت په لاسي ډول ترسره کیږي ځکه چې حساب ورکولو لپاره ډیر او ډیر معلومات شتون لري. یوازې برنامه کولی شي د معلوماتو ډیریدونکي اندازو سره مطابقت ولري. زموږ د تجربې شتمني موږ ته دا حق درکوي چې تاسو ته تاسو ته سال مشوره درکړو او تاسو ته د ویښتو سالون لپاره غوره برنامه وړاندې کوو کوم چې کولی شي مطلوب اهداف او خوبونه ترلاسه کولو کې ستاسو سره مرسته وکړي! ځینې وختونه ټول هغه څه چې تاسو یې کولو ته اړتیا لرئ یوازې په سم لور روانیدل دي ، که څه هم مهمه نده چې دا څومره سخت وي. یوځل پیل کولو وروسته ، تاسو به وګورئ چې څنګه عمل وکړئ او تاسو به وکولی شئ په ډاډ سره ووایاست: دا لاره ده !.
د ویښتو سالون لپاره برنامه ترتیب کړئ
د برنامه پیرودلو لپاره ، یوازې موږ ته زنګ ووهئ یا ولیکئ. زموږ متخصصین به تاسو سره د مناسب سافټویر ترتیب په اړه موافق وي، یو تړون او د تادیې لپاره رسید چمتو کړي.
برنامه څنګه واخلئ؟
د تړون لپاره توضیحات واستوئ
موږ د هر پیرودونکي سره یو تړون ته ننوځو. قرارداد ستاسو تضمین دی چې تاسو به هغه څه ترلاسه کړئ چې تاسو ورته اړتیا لرئ. له همدې امله، لومړی تاسو اړتیا لرئ چې موږ ته د قانوني ادارې یا فرد توضیحات واستوئ. دا معمولا له 5 دقیقو څخه ډیر وخت نه نیسي
مخکینۍ پیسې ورکړئ
تاسو ته د تړون سکین شوي کاپي او د تادیې لپاره رسید لیږلو وروسته ، دمخه تادیه اړینه ده. مهرباني وکړئ په یاد ولرئ چې د CRM سیسټم نصبولو دمخه، دا کافي ده چې بشپړ پیسې نه ورکړئ، مګر یوازې یوه برخه. د تادیې مختلف میتودونه ملاتړ کیږي. تقریبا 15 دقیقې
برنامه به نصب شي
له دې وروسته، د نصب کولو ځانګړې نیټه او وخت به ستاسو سره موافقه وشي. دا معمولا په ورته یا بله ورځ د کاغذ کار بشپړیدو وروسته پیښیږي. د CRM سیسټم نصبولو سمدستي وروسته، تاسو کولی شئ د خپل کارمند لپاره د روزنې غوښتنه وکړئ. که برنامه د 1 کارونکي لپاره پیرود شوی وي ، نو دا به له 1 ساعت څخه ډیر وخت ونه نیسي
د پایلې څخه خوند واخلئ
په پای کې د پایلې څخه خوند واخلئ :) هغه څه چې په ځانګړي ډول خوښ دي نه یوازې هغه کیفیت دی چې سافټویر یې د ورځني کار اتومات کولو لپاره رامینځته شوی ، بلکه د میاشتني ګډون فیس په شکل کې د انحصار نشتوالی هم دی. په هرصورت، تاسو به یوازې یو ځل د پروګرام لپاره پیسې ورکړئ.
یو چمتو شوی پروګرام واخلئ
همدارنګه تاسو کولی شئ د دودیز سافټویر پراختیا امر وکړئ
که تاسو ځانګړي سافټویر اړتیاوې لرئ، د دودیز پراختیا امر وکړئ. بیا تاسو اړتیا نلرئ برنامه سره تطابق وکړئ ، مګر برنامه به ستاسو د سوداګرۍ پروسو سره تنظیم شي!

