Bestjoeringssysteem: Windows, Android, macOS
Groep fan programma's: Business automatisearring
Programma foar in kapsalon
- Copyright beskermet de unike metoaden fan bedriuwsautomatisaasje dy't wurde brûkt yn ús programma's.

Copyright - Wy binne in ferifiearre software-útjouwer. Dit wurdt werjûn yn it bestjoeringssysteem by it útfieren fan ús programma's en demo-ferzjes.

Ferifiearre útjouwer - Wy wurkje mei organisaasjes oer de hiele wrâld, fan lytse bedriuwen oant grutte. Us bedriuw is opnaam yn it ynternasjonale register fan bedriuwen en hat in elektroanysk fertrouwensmerk.

Teken fan fertrouwen
Fluch oergong.
Wat wolst no dwaan?
As jo yn 'e kunde komme wolle mei it programma, is de rapste manier om earst de folsleine fideo te besjen, en dan de fergese demo-ferzje te downloaden en der sels mei te wurkjen. As it nedich is, freegje in presintaasje oan fan technyske stipe of lês de ynstruksjes.
WhatsApp
Under wurktiden reagearje wy normaal binnen 1 minút
Hoe kinne jo it programma keapje?
Besjoch in skermôfbylding fan it programma
Besjoch in fideo oer it programma
Demo-ferzje downloade
Ferlykje konfiguraasjes fan it programma
Berekkenje de kosten fan software
Berekkenje de kosten fan 'e wolk as jo in wolktsjinner nedich binne
Wa is de ûntwikkelder?
Programma skermprint
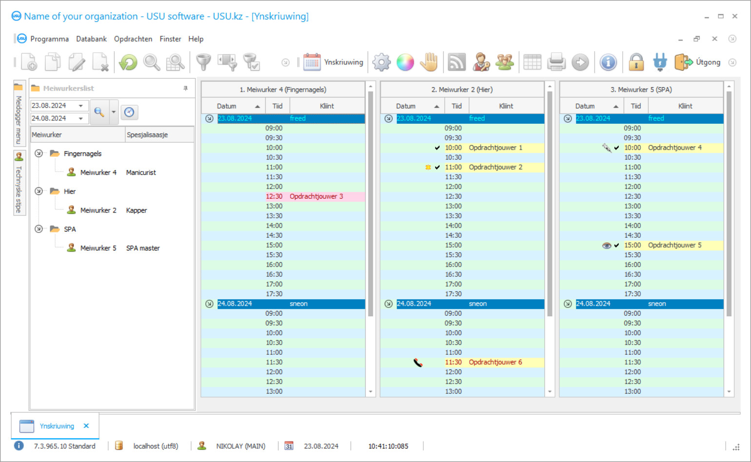
In skermôfbylding is in foto fan 'e software dy't rint. Dêrút kinne jo fuortendaliks begripe hoe't in CRM-systeem derút sjocht. Wy hawwe in finsterynterface ymplementearre mei stipe foar UX / UI-ûntwerp. Dit betsjut dat de brûkersynterface is basearre op jierrenlange brûkersûnderfining. Elke aksje leit krekt wêr't it it handichste is om it út te fieren. Troch sa'n kompetinte oanpak sil jo wurkproduktiviteit maksimaal wêze. Klikje op de lytse ôfbylding om it skermôfbylding yn folsleine grutte te iepenjen.
As jo keapje in USU CRM systeem mei in konfiguraasje fan op syn minst "Standert", do silst hawwe in kar fan ûntwerpen út mear as fyftich sjabloanen. Elke brûker fan 'e software sil de kâns hawwe om it ûntwerp fan it programma te kiezen om har smaak te passen. Elke dei fan wurk moat wille bringe!
In spesjale automatisearre applikaasje te brûken yn 'e hoarekagelegenheid sil in poerbêste en gewoan ûnmisbere assistint wêze foar al it personiel yn' e hoarekagelegenheid. Mei tank oan it hoarekasaakprogramma fan automatisearring is it mooglik om it wurkproses yn 'e hoarekagelegenheid te optimalisearjen en te organisearjen. Jo kinne it saaie papierwurk foar iens en altyd ferjitte. Hânlieding boekhâlden nimt safolle muoite en tiid. Fan no ôf hoege jo gjin oeren yn it argyf te bringen op syk nei it nedige dokumint as jo it USU-Soft-programma fan in hoarekagelegenheid ynstalleare. Derneist kinne jo jo net langer soargen meitsje oer it feit dat wat papier bedoarn is of gewoan ferlern giet. It spesjalisearre programma digitaliseart alle dokumintaasje, pleatst it yn in spesjale elektroanyske databank, wêrfan tagong strikt fertroulik en privee bliuwt. It programma fan in hoarekagelegenheid lit jo de wurktiid en enerzjy fan it personiel op in geweldige manier besparje. Jo kinne no in pear sekonden besteegje oan it sykjen nei wichtige ynformaasje. En wat is der eins te sykjen? It is genôch gewoan om de inisjalen fan 'e kliïnt dy't jo sykje yn te fieren yn' e sykline of in pear wurden út 'e kaaifase om yn mar in pear sekonden alle nedige gegevens op it monitorskerm te krijen. It programma fan in hoarekagelegenheid fan USU is in nij produkt fan ús bêste ûntwikkelders, dy't slagge in echt populêr programma fan hege kwaliteit te meitsjen. It automatyske hoarekagelegenheidsprogramma is opmerklik net allinich troch syn multyfunksjonaliteit en alsidichheid, mar ek troch de ienfâldichste en noflikste metoade fan operaasje. Us spesjalisten hantearje in yndividuele oanpak foar elke kliïnt, rekken hâldend mei alle mieningen en winsken fan 'e brûker dy't 100% binne ymplementeare yn it hoarekagelegenheidsprogramma. Hjirmei kinne se in wier unyk programma meitsje dat perfekt is yn elke organisaasje, en hoarekagelegenheid is gjin útsûndering. It automatyske programma fan ús bedriuw is in poerbêste assistint foar de boekhâlder, de behearder en de behearder. It USU-Soft-programma automatiseart prosessen lykas boekhâlding, rapportaazje, personielsbehear en de heule hoarekagelegenheid. Jo binne yn steat de hoarekasaak 24 oeren deis te kontrolearjen sûnder jo hûs te ferlitten. Rekord fan kliïnten foar ferskate spesjalisten wurdt automatysk. Utbrûkbere materialen wurde automatysk ôfskreaun tidens it wurk fan spesjalisten.
Wa is de ûntwikkelder?
Akulov Nikolay
Ekspert en haadprogrammeur dy't meidie oan it ûntwerp en ûntwikkeling fan dizze software.
2026-05-28
Fideo fan programma foar in kapsalon
Dizze fideo is yn it Ingelsk. Mar jo kinne besykje ûndertiteling yn jo memmetaal yn te skeakeljen.
It programma fan in hoarekagelegenheid brûkt de map Priislisten om de kosten fan guod yn te stellen. Alle produkten tafoege oan 'e nomenklatuer wurde automatysk tafoege oan' e list wêr't it bedrach jild nedich is om it produkt te keapjen. Om it mei de hân yn te stellen, selektearje de priislist yn it boppeste diel fan 'e map, dûbelklikje dan op it winske produkt yn it ûnderste diel fan' e tabel yn it fjild Produktpriis en spesifisearje de kosten derfan. Jo kinne dan ferskate listen oan bepaalde klanten tawize om guod te ferkeapjen tsjin ferskillende kosten, mei rekkening mei har status en de needsaak om har oan te moedigjen om jo hoarekagelegenheid mear te besykjen. In nije kliïnt krijt standert in priislist markearre mei in haadfakje. By it meitsjen fan in nije list wurdt de namme fan 'e kliïnt oantsjutte, in koarting as der ien is, of 0 as d'r gjin koarting is. It fjild Oergongsom wurdt oanjûn om de automatyske oerdracht fan 'e kliïnt te garandearjen nei it folgjende nivo fan' e priislist. As jo de kliïnt net automatysk oerdrage hoege nei in oare priislist, soargje der dan foar dat it fjild foar oerdracht de wearde befettet 0. Om alle prizen oer te bringen nei in oare priislist, brûk dan de aksje Priislist kopiearje. Dêrnei spesifisearje jo de earste priislist, dejinge wêr't jo de prizen nei kopiearje wolle, en dan it persintaazje priiswiziging, as der is. Om bygelyks prizen te ferminderjen mei 5% moatte jo -5 oantsjutte. Om de priislist foar in bepaalde kategory guod ôf te drukken, wurde de fjilden Ferslaggen- Priislist brûkt. Jo kinne in bepaalde kategory en subkategory fan guod oantsjutte, lykas de folsleine list mei nomenklatuer tagelyk. De gegevens kinne gewoan wurde feroare yn it digitale log, en fierdere aktiviteiten fan 'e applikaasje wurde útfierd mei de aktualisearre ynformaasje. Alles wat fan jo nedich is, is de earste gegevens korrekt yn te fieren om te analysearjen troch it hoarekasaakprogramma. Us programmeurs hawwe in fergese demoferzje fan it programma foar de hoarekagelegenheid ûntwikkele, dy't op elk momint dat jo foar jo kinne downloade en ynstallearje kinne. De link nei it hoarekagelegenheidsprogramma is te krijen op de offisjele webside (USU.kz). Jo kinne it op elts momint fan de dei as nacht brûke. De útsûnderlike kwaliteit fan ús applikaasje wurdt befestige troch tal fan positive beoardielingen fan tefreden klanten op 'e offisjele pagina. Wês der wis fan, it programma foar in hoarekagelegenheid sil jo net ûnferskillich litte. De resultaten fan it wurk fan it programma sille jo noflik ferrasse mar in pear dagen nei't jo it programma aktyf begjinne te brûken.
Demo-ferzje downloade
By it starten fan it programma kinne jo de taal selektearje.

Jo kinne de demo-ferzje fergees downloade. En wurkje twa wiken yn it programma. Guon ynformaasje is dêr foar de dúdlikens al opnommen.
Wa is de oersetter?
In súksesfol bedriuw ûntwikkelje is it meitsjen fan wichtige besluten. Jo moatte in strategy hawwe dy't wis is dat jo jo súkses bouwe. Dizze strategy moat gewoan it punt befetsje dat heul wichtich is om te foltôgjen. It is de automatisearring fan saken. Earder of letter wurdt it ûnmooglik om it bedriuw yn 'e foarútgong te lieden as it behear manuell wurdt dien, om't d'r hieltyd mear gegevens binne om te rekkenjen. Allinich it programma kin oerienkomme mei de tanimmende voluminten ynformaasje. Us rykdom oan ûnderfining jout ús it rjocht om jo in goed advys te jaan en jo it bêste programma te bieden foar in hoarekagelegenheid dy't jo kin helpe om de winske doelen en dreamen te berikken! Soms is alles wat jo hoege te dwaan allinich om te begjinnen yn 'e juste rjochting, hoe hurd it ek liket te dwaan. As jo ienris binne begon, sille jo sjen hoe't jo moatte hannelje en jo sille mei wissigens kinne sizze: Dit is de manier !.
Bestel in programma foar in kapsalon
Om it programma te keapjen, belje of skriuw ús gewoan. Us spesjalisten sille mei jo iens wurde oer de passende softwarekonfiguraasje, in kontrakt en in faktuer foar betelling tariede.
Hoe kinne jo it programma keapje?
Stjoer details foar it kontrakt
Wy meitsje in oerienkomst mei elke klant. It kontrakt is jo garânsje dat jo krekt krije wat jo nedich binne. Dêrom moatte jo ús earst de details stjoere fan in juridyske entiteit as yndividu. Dit duorret normaal net mear as 5 minuten
Meitsje in foarútbetelling
Nei it ferstjoeren fan jo gescande kopyen fan it kontrakt en faktuer foar betelling, is in foarbetelling nedich. Tink derom dat foardat jo it CRM-systeem ynstallearje, is it genôch om net it folsleine bedrach te beteljen, mar allinich in diel. Ferskate betelmethoden wurde stipe. Likernôch 15 minuten
It programma sil ynstalleare wurde
Hjirnei wurdt in spesifike ynstallaasjedatum en -tiid mei jo ôfpraat. Dit bart normaal op deselde of de oare deis nei't it papierwurk foltôge is. Fuort nei it ynstallearjen fan it CRM-systeem kinne jo freegje om training foar jo meiwurker. As it programma wurdt kocht foar 1 brûker, sil it net mear dan 1 oere duorje
Genietsje fan it resultaat
Genietsje fan it resultaat sûnder ein :) Wat benammen noflik is, is net allinich de kwaliteit wêrmei't de software ûntwikkele is om it deistich wurk te automatisearjen, mar ek it gebrek oan ôfhinklikens yn 'e foarm fan in moanlikse abonnemintsjild. Jo sille ommers mar ien kear betelje foar it programma.
Keapje in klear programma
Jo kinne ek oanpaste softwareûntwikkeling bestelle
As jo spesjale softwareeasken hawwe, bestel dan oanpaste ûntwikkeling. Dan hoege jo net oan te passen oan it programma, mar it programma wurdt oanpast oan jo saaklike prosessen!

