Betribssystem: Windows, Android, macOS
Grupp vu Programmer: Business Automatioun
Programm fir e Coiffeurssalon
- Copyright schützt déi eenzegaarteg Methode vun der Geschäftsautomatiséierung déi an eise Programmer benotzt ginn.

Copyright - Mir sinn e verifizéierte Software Verlag. Dëst gëtt am Betribssystem ugewisen wann Dir eis Programmer an Demo-Versiounen leeft.

Verifizéiert Verlag - Mir schaffen mat Organisatiounen ronderëm d'Welt vu klenge Betriber bis grouss. Eis Firma ass am internationale Register vun de Firmen abegraff an huet en elektronesche Vertrauensmark.

Zeeche vum Vertrauen
Schnell Iwwergang.
Wat wëllt Dir elo maachen?
Wann Dir de Programm kenneléiere wëllt, ass de schnellsten Wee fir d'éischt de komplette Video ze kucken, an dann déi gratis Demo Versioun eroflueden a mat Iech selwer ze schaffen. Wann néideg, frot eng Presentatioun vun der technescher Ënnerstëtzung oder liest d'Instruktioune.
WhatsApp
Wärend der Aarbechtszäit reagéiere mir normalerweis bannent 1 Minutt
Wéi de Programm ze kafen?
Kuckt e Screenshot vum Programm
Kuckt e Video iwwer de Programm
Download Demo Versioun
Vergläichen Konfiguratiounen vum Programm
Berechent d'Käschte vun der Software
Berechent d'Käschte vun der Wollek wann Dir e Cloud Server braucht
Wien ass den Entwéckler?
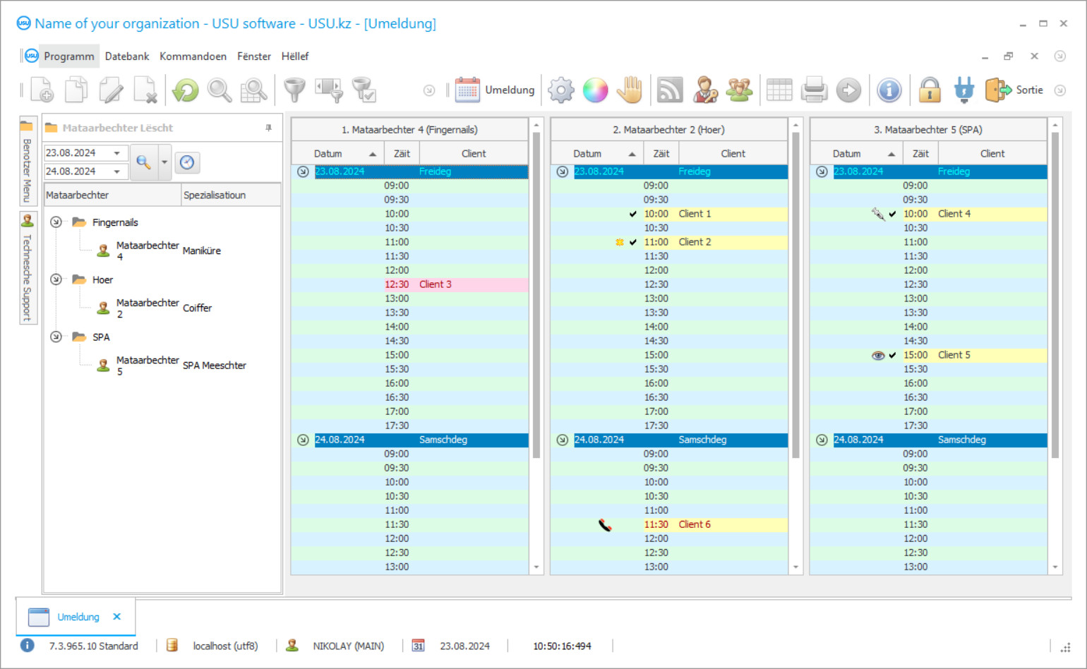
Programm Screenshot
E Screenshot ass eng Foto vun der Software déi leeft. Vun et kënnt Dir direkt verstoen wéi e CRM System ausgesäit. Mir hunn eng Fënster Interface mat Ënnerstëtzung fir UX / UI Design implementéiert. Dëst bedeit datt d'Benotzerinterface op Joere vun der Benotzererfarung baséiert. All Aktioun läit genee wou et am meeschte bequem ass et ze maachen. Duerch sou eng kompetent Approche wäert Är Aarbechtsproduktivitéit maximal sinn. Klickt op dat klengt Bild fir de Screenshot a voller Gréisst opzemaachen.
Wann Dir en USU CRM System mat enger Konfiguratioun vun op d'mannst "Standard" kaaft, hutt Dir e Choix vun Designen aus méi wéi fofzeg Templates. All Benotzer vun der Software wäert d'Méiglechkeet hunn den Design vum Programm fir säi Goût ze wielen. All Aarbechtsdag soll Freed bréngen!
Eng speziell automatiséiert Uwendung fir an de Coiffeurssalon ze benotzen ass en exzellenten an einfach onverzichtbaren Assistent fir all d'Personal am Coiffeurssalon. Dank dem Coiffeurssalon Programm vun der Automatisatioun ass et méiglech den Aarbechtsprozess am Coiffersalon ze optimiséieren an z'organiséieren. Dir kënnt déi langweileg Pabeieren eemol vergiessen. Manuell Comptabilitéit hëlt sou vill Ustrengung an Zäit. Vun elo un musst Dir keng Stonnen am Archiv verbréngen fir dat néidegt Dokument ze sichen wann Dir den USU-Soft Programm vun engem Coiffersalon installéiert. Zousätzlech kënnt Dir Iech net méi Suergen iwwer de Fakt datt e puer Pabeier verwinnt oder einfach verluer sinn. De spezialiséierte Programm digitaliséiert all Dokumentatioun, plazéiert se an eng speziell elektronesch Datebank, den Zougang zu där bleift vertraulech a privat. De Programm vun engem Coiffersalon erlaabt Iech d'Aarbechtszäit an d'Energie vum Personal op eng super Manéier ze spueren. Dir kënnt elo e puer Sekonne wichtege Informatioune sichen. A wat gëtt et eigentlech ze sichen? Et geet duer just d'Initiale vum Client, deen Dir sicht an der Sichlinn oder e puer Wierder aus der Schlësselphase anzeginn, fir all déi néideg Donnéeën op de Monitor ze kréien an nëmmen e puer Sekonnen. De Programm vun engem Coiffersalon vun der USU ass en neit Produkt vun eise beschten Entwéckler, déi et fäerdeg bruecht hunn e wierklech héije qualitativen a populäre Programm ze kreéieren. Den automatiséierte Coiffeurssalon Programm ass bemierkenswäert net nëmmen duerch seng Multifunktionalitéit a Vielfältigkeit, awer och dank der einfachster a bequemster Operatiounsmethod. Eis Spezialiste passen eng individuell Approche fir all Client op, andeems se all d'Meenungen a Wënsch vum Benotzer berécksiichtegen, déi zu 100% an de Coiffeurssalon Programm ëmgesat ginn. Dëst erlaabt hinnen e wierklech eenzegaartege Programm ze kreéieren deen an all Organisatioun perfekt ass, an de Coiffeurssalon ass keng Ausnahm. De automatiséierte Programm vun eiser Firma ass en exzellenten Assistent vum Comptabel, dem Manager an dem Administrator. Den USU-Soft Programm automatiséiert sou Prozesser wéi Comptabilitéit, Berichterstattung, Personalmanagement an de ganze Coiffersalon. Dir kënnt de Coiffeurssalon 24 Stonnen den Dag kontrolléieren ouni Äert Doheem ze verloossen. Enregistréiere vu Clienten a verschidde Spezialiste gëtt automatiséiert. Ausgabbar Materialien ginn automatesch während der Aarbecht vu Spezialisten ofgeschriwwen.
Wien ass den Entwéckler?
Akulov Nikolay
Expert a Chef Programméierer deen am Design an Entwécklung vun dëser Software deelgeholl.
2026-05-28
Video vum Programm fir e Coiffeurssalon
Dëse Video ass op Englesch. Awer Dir kënnt probéieren Ënnertitelen an Ärer Mammesprooch auszeschalten.
De Programm vun engem Coiffersalon benotzt d'Verzeechnes Präislëschten fir d'Käschte vu Wueren ze setzen. All Produkter, déi zu der Nomenclature bäigefüügt ginn, ginn automatesch op d'Lëscht bäigefüügt wou d'Quantitéit u Suen, déi néideg sinn, fir de Produit ze kafen, steet. Fir et manuell ze setzen, wielt d'Präislëscht am ieweschten Deel vum Verzeechnes, da klickt zweemol op dat gewënschte Produkt am ënneschten Deel vun der Tabell am Feld Produktpräis a spezifizéiert seng Käschten. Dir kënnt dann verschidde Lëschten u bestëmmte Clienten zouginn fir Wueren zu ënnerschiddleche Käschten ze verkafen, andeems Dir hire Status berécksiichtegt an d'Noutwennegkeet ze encouragéiere fir Äre Coiffeurssalon méi ze besichen. En neie Client kritt standardméisseg eng Präislëscht mat engem Haaptcheckmark markéiert. Wann Dir eng nei Lëscht erstellt, gëtt den Numm vum Client spezifizéiert, e Rabatt wann et eng ass, oder 0 wann et kee Rabatt gëtt. Den Iwwergangssummefeld gëtt uginn fir den automateschen Transfert vum Client op den nächsten Niveau vun der Präislëscht ze garantéieren. Wann Dir de Client net automatesch an eng aner Präislëscht transferéiere musst, gitt sécher datt d'Feld fir d'Iwwerweisung de Wäert enthält 0. Fir all Präisser op eng aner Präislëscht ze transferéieren, benotzt d'Aktioun Präislëscht kopéieren. Dono spezifizéiert Dir déi initial Präislëscht, déi op déi Dir d'Präisser kopéiere wëllt, an dann de Prozentsaz vu Präisännerung, wann iwwerhaapt. Zum Beispill, fir Präisser ëm 5% ze reduzéieren, sollt Dir -5 spezifizéieren. Fir d'Präislëscht fir eng gewësse Kategorie vu Wueren ze drécken, ginn d'Felder Reports- Präislëscht benotzt. Dir kënnt eng gewësse Kategorie an Ënnerkategorie vu Wueren uginn, souwéi déi ganz Lëscht vun der Nomenklatur gläichzäiteg. D'Donnéeë kënnen einfach am digitalen Protokoll geännert ginn, a weider Aktivitéite vun der Applikatioun gi mat der aktualiséierter Informatioun ausgefouert. Alles wat vun Iech erfuerderlech ass ass d'Ufanksdaten korrekt anzeginn déi vum Coiffeurssalon Programm analyséiert ginn. Eis Programméierer hunn eng gratis Demo Versioun vum Programm fir de Coiffeurssalon entwéckelt, déi zu all Moment bequem fir Iech erofgeluede an installéiert ka ginn. De Link zum Coiffeurssalon Programm ass verfügbar op der offizieller Websäit (USU.kz). Dir kënnt et zu all Zäit vum Dag oder Nuecht benotzen. Déi aussergewéinlech Qualitéit vun eiser Uwendung gëtt bestätegt vu ville positive Kritike vun zefriddenen Clienten op der offizieller Säit. Gitt sécher, de Programm fir e Coiffeurssalon léisst Iech net egal sinn. D'Resultater vun der Aarbecht vum Programm iwwerraschen Iech just e puer Deeg nodeems Dir de Programm aktiv benotzt.
Download Demo Versioun
Wann Dir de Programm start, kënnt Dir d'Sprooch auswielen.

Dir kënnt d'Demo Versioun gratis eroflueden. A schaffen am Programm fir zwou Wochen. E puer Informatioune goufe scho fir Kloerheet do abegraff.
Wien ass den Iwwersetzer?
Khoilo Roman
Chef Programméierer deen un der Iwwersetzung vun dëser Software a verschidde Sproochen deelgeholl huet.
En erfollegräicht Geschäft z'entwéckelen ass wichteg Entscheedungen ze treffen. Dir musst eng Strategie hunn déi sécher Äert Erfolleg baut. Dës Strategie muss einfach de Punkt enthalen deen extrem wichteg ass ze erfëllen. Et ass d'Automatiséierung vum Geschäft. Fréier oder spéider gëtt et onméiglech fir d'Geschäft an de Fortschrëtt ze féieren wann d'Gestioun manuell gemaach gëtt well et ëmmer méi Daten ze berécksiichtege sinn. Nëmme de Programm kann de wuessenden Informatiounsvolumen mateneen treffen. Eise Räichtum un Erfahrung gëtt eis d'Recht Iech e gudde Rot ze ginn an Iech de beschte Programm fir e Coiffeurssalon ze bidden deen Iech hëllefe kënnt déi gewënschten Ziler an Dreem z'erreechen! Heiansdo braucht Dir just nëmmen an déi richteg Richtung ze goen, egal wéi schwéier et schéngt ze maachen. Wann Dir ugefangen hutt, gesitt Dir wéi Dir handelt an Dir kënnt mat Sécherheet soen: Dëst ass de Wee !.
Bestellt e Programm fir e Coiffeurssalon
Fir de Programm ze kafen, rufft eis einfach un oder schreift eis. Eis Spezialisten stëmmen mat Iech iwwer déi entspriechend Softwarekonfiguratioun, preparéieren e Kontrakt an eng Rechnung fir d'Bezuelung.
Wéi de Programm ze kafen?
Schéckt Detailer fir de Kontrakt
Mir ginn en Accord mat all Client. De Kontrakt ass Är Garantie datt Dir genau kritt wat Dir braucht. Dofir musst Dir eis als éischt d'Detailer vun enger juristescher Entitéit oder Individuum schécken. Dëst dauert normalerweis net méi wéi 5 Minutten
Maacht eng Virausbezuelung
Nodeems Dir Iech gescannte Kopien vum Kontrakt a Rechnung fir d'Bezuelung geschéckt hutt, ass eng Virausbezuelung erfuerderlech. Notéiert w.e.g. datt ier Dir de CRM-System installéiert, ass et genuch net de ganze Betrag ze bezuelen, awer nëmmen en Deel. Verschidde Bezuelmethoden ginn ënnerstëtzt. Ongeféier 15 Minutten
De Programm gëtt installéiert
Duerno gëtt e spezifeschen Installatiounsdatum an Zäit mat Iech ausgemaach. Dëst geschitt normalerweis am selwechten oder den nächsten Dag nodeems d'Dokumenter fäerdeg sinn. Direkt no der Installatioun vum CRM System, kënnt Dir fir Training fir Ären Employé froen. Wann de Programm fir 1 Benotzer kaaft gëtt, dauert et net méi wéi 1 Stonn
Genéisst d'Resultat
Genéisst d'Resultat endlos :) Besonnesch erfreelech ass net nëmmen d'Qualitéit mat där d'Software entwéckelt gouf fir den alldeeglechen Aarbecht ze automatiséieren, mee och de Mangel un Ofhängegkeet a Form vun engem monatlecht Abonnementskäschte. No all, wäert Dir nëmmen eemol fir de Programm bezuelen.
Kaaft e fäerdege Programm
Dir kënnt och personaliséiert Softwareentwécklung bestellen
Wann Dir speziell Software Ufuerderunge hutt, bestellt personaliséiert Entwécklung. Da musst Dir Iech net un de Programm upassen, awer de Programm gëtt op Är Geschäftsprozesser ugepasst!

