Sistema operativo: Windows, Android, macOS
Gruppo di programmi: Automazione aziendale
Programma per un parrucchiere
- Il copyright protegge i metodi esclusivi di automazione aziendale utilizzati nei nostri programmi.

Diritto d'autore - Siamo un editore di software verificato. Questo viene visualizzato nel sistema operativo durante l'esecuzione dei nostri programmi e versioni demo.

Editore verificato - Collaboriamo con organizzazioni in tutto il mondo, dalle piccole alle grandi imprese. La nostra azienda è iscritta nel registro internazionale delle imprese e dispone di un marchio di fiducia elettronico.

Segno di fiducia
Transizione rapida.
Cosa vuoi fare adesso?
Se vuoi familiarizzare con il programma, il modo più veloce è guardare prima il video completo, quindi scaricare la versione demo gratuita e lavorarci da solo. Se necessario, richiedere una presentazione al supporto tecnico o leggere le istruzioni.
WhatsApp
Durante l'orario lavorativo solitamente rispondiamo entro 1 minuto
Come acquistare il programma?
Visualizza uno screenshot del programma
Guarda un video sul programma
Scarica la versione demo
Confronta le configurazioni del programma
Calcola il costo del software
Calcola il costo del cloud se hai bisogno di un server cloud
Chi è lo sviluppatore?
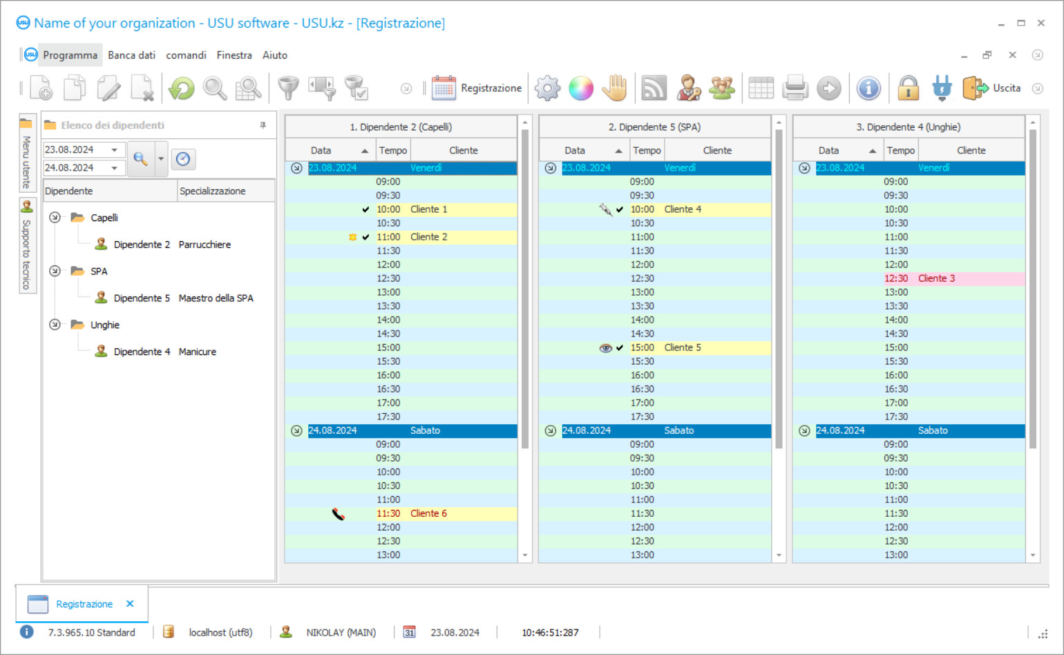
Schermata del programma
Uno screenshot è una foto del software in esecuzione. Da esso puoi immediatamente capire come si presenta un sistema CRM. Abbiamo implementato un'interfaccia a finestra con supporto per la progettazione UX/UI. Ciò significa che l'interfaccia utente si basa su anni di esperienza utente. Ogni azione si trova esattamente nel punto in cui è più conveniente eseguirla. Grazie a un approccio così competente, la produttività del tuo lavoro sarà massima. Fare clic sull'immagine piccola per aprire lo screenshot a schermo intero.
Se acquisti un sistema CRM USU con una configurazione almeno "Standard", avrai la possibilità di scegliere tra più di cinquanta modelli. Ogni utente del software avrà l'opportunità di scegliere il design del programma secondo i propri gusti. Ogni giorno di lavoro dovrebbe portare gioia!
Una speciale applicazione automatizzata da utilizzare nel salone di parrucchiere sarà un eccellente e semplicemente indispensabile assistente di tutto il personale del parrucchiere. Grazie al programma di automazione del salone di parrucchiere, è possibile ottimizzare e organizzare il processo di lavoro nel salone di parrucchiere. Puoi dimenticare le noiose pratiche burocratiche una volta per tutte. La contabilità manuale richiede molto tempo e impegno. D'ora in poi non dovrai passare ore nell'archivio alla ricerca del documento necessario se installi il programma USU-Soft di un salone di parrucchiere. Inoltre, non puoi più preoccuparti del fatto che della carta sia rovinata o semplicemente persa. Il programma specializzato digitalizza tutta la documentazione, inserendola in un apposito database elettronico, il cui accesso rimane strettamente confidenziale e privato. Il programma di un parrucchiere consente di risparmiare in modo eccellente il tempo di lavoro e le energie del personale. È ora possibile dedicare alcuni secondi alla ricerca di informazioni importanti. E cosa c'è da cercare, in realtà? Basta inserire nella riga di ricerca le iniziali del cliente che si sta cercando o un paio di parole dalla frase chiave per avere tutti i dati necessari sullo schermo del monitor in pochi secondi. Il programma di un salone di parrucchiere di USU è un nuovo prodotto dei nostri migliori sviluppatori, che sono riusciti a creare un programma molto popolare e di alta qualità. Il programma di parrucchiere automatizzato si distingue non solo per la sua multifunzionalità e versatilità, ma anche grazie al metodo di funzionamento più semplice e comodo. I nostri specialisti applicano un approccio individuale a ciascun cliente, tenendo conto di tutte le opinioni e i desideri dell'utente che sono implementati al 100% nel programma del salone di parrucchiere. Ciò consente loro di creare un programma davvero unico che è perfetto in qualsiasi organizzazione e il parrucchiere non fa eccezione. Il programma automatizzato della nostra azienda è un ottimo assistente per il contabile, il manager e l'amministratore. Il programma USU-Soft automatizza processi come contabilità, reportistica, gestione del personale e l'intero salone di parrucchiere. Puoi controllare il parrucchiere 24 ore al giorno senza uscire di casa. La registrazione dei clienti a vari specialisti diventa automatizzata. I materiali di consumo vengono automaticamente cancellati durante il lavoro degli specialisti.
Chi è lo sviluppatore?
Akulov Nikolaj
Esperto e capo programmatore che ha partecipato alla progettazione e allo sviluppo di questo software.
2026-05-28
Video del programma per un parrucchiere
Questo video è in inglese. Ma puoi provare ad attivare i sottotitoli nella tua lingua madre.
Il programma di un parrucchiere utilizza l'elenco Listini prezzi per impostare il costo della merce. Tutti i prodotti aggiunti alla nomenclatura vengono automaticamente aggiunti all'elenco in cui è indicata la quantità di denaro necessaria per acquistare il prodotto. Per impostarlo manualmente, selezionare il listino prezzi nella parte superiore della directory, quindi fare doppio clic sul prodotto desiderato nella parte inferiore della tabella nel campo Prezzo prodotto e specificarne il costo. Puoi quindi assegnare elenchi diversi a determinati clienti per vendere merci a costi diversi, tenendo conto del loro stato e della necessità di incoraggiarli a visitare di più il tuo parrucchiere. Un nuovo cliente riceve per impostazione predefinita un listino prezzi contrassegnato da una casella di controllo principale. Quando si crea un nuovo elenco, viene specificato il nome del cliente, uno sconto se ce n'è uno o 0 se non c'è sconto. Il campo Transition sum è indicato per garantire il trasferimento automatico del cliente al livello successivo del listino prezzi. Se non è necessario trasferire automaticamente il cliente a un altro listino prezzi, assicurarsi che il campo per il trasferimento contenga il valore 0. Per trasferire tutti i prezzi a un altro listino prezzi, utilizzare l'azione Copia listino prezzi. A questo punto si specifica il listino prezzi iniziale, quello in cui si desidera copiare i prezzi, e poi la percentuale di variazione del prezzo, se presente. Ad esempio, per ridurre i prezzi del 5% è necessario specificare -5. Per stampare il listino prezzi per una determinata categoria di merce, vengono utilizzati i campi Reports- Listino prezzi. È possibile specificare una determinata categoria e sottocategoria di prodotti, nonché l'intero elenco di nomenclature contemporaneamente. I dati possono essere semplicemente modificati nel registro digitale e ulteriori attività dell'applicazione vengono svolte con le informazioni aggiornate. Tutto ciò che ti occorre è inserire correttamente i dati iniziali per essere analizzati dal programma del salone di parrucchiere. I nostri programmatori hanno sviluppato una versione demo gratuita del programma per il parrucchiere, che può essere scaricata e installata in qualsiasi momento per te conveniente. Il link al programma del salone di parrucchiere è disponibile sul sito ufficiale (USU.kz). Puoi usarlo in qualsiasi momento del giorno o della notte. L'eccezionale qualità della nostra applicazione è confermata da numerose recensioni positive di clienti soddisfatti sulla pagina ufficiale. Stai tranquillo, il programma per un parrucchiere non ti lascerà indifferente. I risultati del lavoro del programma ti sorprenderanno piacevolmente pochi giorni dopo aver iniziato a utilizzare attivamente il programma.
Scarica la versione demo
Quando si avvia il programma, è possibile selezionare la lingua.

Puoi scaricare la versione demo gratuitamente. E lavora al programma per due settimane. Alcune informazioni sono già state incluse per chiarezza.
Chi è il traduttore?
Khoilo Romano
Capo programmatore che ha preso parte alla traduzione di questo software in diverse lingue.
Sviluppare un business di successo significa prendere decisioni importanti. Devi avere una strategia che sia sicura di costruire il tuo successo. Questa strategia deve semplicemente contenere il punto che è estremamente importante soddisfare. È l'automazione del business. Prima o poi, diventa impossibile guidare l'azienda nel progresso quando la gestione viene eseguita manualmente poiché ci sono sempre più dati di cui tenere conto. Solo il programma può far corrispondere i crescenti volumi di informazioni. La nostra vasta esperienza ci dà il diritto di darti un buon consiglio e di offrirti il miglior programma per un salone di parrucchiere che può aiutarti a raggiungere gli obiettivi ei sogni desiderati! A volte tutto ciò che devi fare è solo iniziare a muoverti nella giusta direzione, non importa quanto possa sembrare difficile. Una volta iniziato, vedrai come agire e potrai dire con sicurezza: questa è la via !.
Ordina un programma per un parrucchiere
Per acquistare il programma basta chiamarci o scriverci. I nostri specialisti concorderanno con voi la configurazione software appropriata, prepareranno un contratto e una fattura per il pagamento.
Come acquistare il programma?
Invia i dettagli per il contratto
Stipuliamo un accordo con ciascun cliente. Il contratto è la vostra garanzia che riceverete esattamente ciò di cui avete bisogno. Pertanto, devi prima inviarci i dettagli di una persona giuridica o fisica. Di solito non ci vogliono più di 5 minuti
Effettua un pagamento anticipato
Dopo averti inviato le copie scannerizzate del contratto e della fattura per il pagamento, è richiesto il pagamento anticipato. Tieni presente che prima di installare il sistema CRM è sufficiente pagare non l'intero importo, ma solo una parte. Sono supportati vari metodi di pagamento. Circa 15 minuti
Il programma verrà installato
Successivamente verranno concordati con voi la data e l'ora di installazione specifica. Ciò di solito accade lo stesso giorno o il giorno successivo al completamento della documentazione. Subito dopo aver installato il sistema CRM, puoi richiedere la formazione per il tuo dipendente. Se il programma viene acquistato per 1 utente, non ci vorrà più di 1 ora
Goditi il risultato
Godetevi il risultato all'infinito :) Ciò che è particolarmente piacevole non è solo la qualità con cui è stato sviluppato il software per automatizzare il lavoro quotidiano, ma anche l'assenza di dipendenza sotto forma di canone di abbonamento mensile. Dopotutto, pagherai solo una volta per il programma.
Acquista un programma già pronto
Inoltre è possibile ordinare lo sviluppo di software personalizzato
Se hai requisiti software speciali, ordina lo sviluppo personalizzato. Allora non dovrai adattarti al programma, ma sarà il programma ad adattarsi ai tuoi processi aziendali!

