ഓപ്പറേറ്റിംഗ് സിസ്റ്റം: Windows, Android, macOS
പ്രോഗ്രാമുകളുടെ ഗ്രൂപ്പ്: ബിസിനസ് ഓട്ടോമേഷൻ
ഒരു ഹെയർഡ്രെസിംഗ് സലൂണിനുള്ള പ്രോഗ്രാം
- ഞങ്ങളുടെ പ്രോഗ്രാമുകളിൽ ഉപയോഗിക്കുന്ന ബിസിനസ്സ് ഓട്ടോമേഷന്റെ അതുല്യമായ രീതികൾ പകർപ്പവകാശം പരിരക്ഷിക്കുന്നു.

പകർപ്പവകാശം - ഞങ്ങൾ പരിശോധിച്ചുറപ്പിച്ച സോഫ്റ്റ്വെയർ പ്രസാധകരാണ്. ഞങ്ങളുടെ പ്രോഗ്രാമുകളും ഡെമോ പതിപ്പുകളും പ്രവർത്തിപ്പിക്കുമ്പോൾ ഇത് ഓപ്പറേറ്റിംഗ് സിസ്റ്റത്തിൽ പ്രദർശിപ്പിക്കും.

പരിശോധിച്ച പ്രസാധകൻ - ലോകമെമ്പാടുമുള്ള ചെറുകിട ബിസിനസ്സുകൾ മുതൽ വൻകിട സ്ഥാപനങ്ങളുമായി ഞങ്ങൾ പ്രവർത്തിക്കുന്നു. ഞങ്ങളുടെ കമ്പനി കമ്പനികളുടെ അന്താരാഷ്ട്ര രജിസ്റ്ററിൽ ഉൾപ്പെടുത്തിയിട്ടുണ്ട് കൂടാതെ ഒരു ഇലക്ട്രോണിക് ട്രസ്റ്റ് മാർക്ക് ഉണ്ട്.

വിശ്വാസത്തിന്റെ അടയാളം
ദ്രുത പരിവർത്തനം.
നിങ്ങൾ ഇപ്പോൾ എന്താണ് ചെയ്യാൻ ആഗ്രഹിക്കുന്നത്?
നിങ്ങൾക്ക് പ്രോഗ്രാമുമായി പരിചയപ്പെടണമെങ്കിൽ, ഏറ്റവും വേഗതയേറിയ മാർഗം ആദ്യം മുഴുവൻ വീഡിയോയും കാണുക, തുടർന്ന് സൗജന്യ ഡെമോ പതിപ്പ് ഡൗൺലോഡ് ചെയ്ത് സ്വയം പ്രവർത്തിക്കുക. ആവശ്യമെങ്കിൽ, സാങ്കേതിക പിന്തുണയിൽ നിന്ന് ഒരു അവതരണം അഭ്യർത്ഥിക്കുക അല്ലെങ്കിൽ നിർദ്ദേശങ്ങൾ വായിക്കുക.
WhatsApp
പ്രവൃത്തി സമയങ്ങളിൽ ഞങ്ങൾ സാധാരണയായി 1 മിനിറ്റിനുള്ളിൽ പ്രതികരിക്കും
പ്രോഗ്രാം എങ്ങനെ വാങ്ങാം?
പ്രോഗ്രാമിന്റെ ഒരു സ്ക്രീൻഷോട്ട് കാണുക
പ്രോഗ്രാമിനെക്കുറിച്ചുള്ള ഒരു വീഡിയോ കാണുക
ഡെമോ പതിപ്പ് ഡൗൺലോഡുചെയ്യുക
പ്രോഗ്രാമിന്റെ കോൺഫിഗറേഷനുകൾ താരതമ്യം ചെയ്യുക
സോഫ്റ്റ്വെയറിന്റെ വില കണക്കാക്കുക
നിങ്ങൾക്ക് ഒരു ക്ലൗഡ് സെർവർ വേണമെങ്കിൽ ക്ലൗഡിന്റെ വില കണക്കാക്കുക
ആരാണ് ഡെവലപ്പർ?
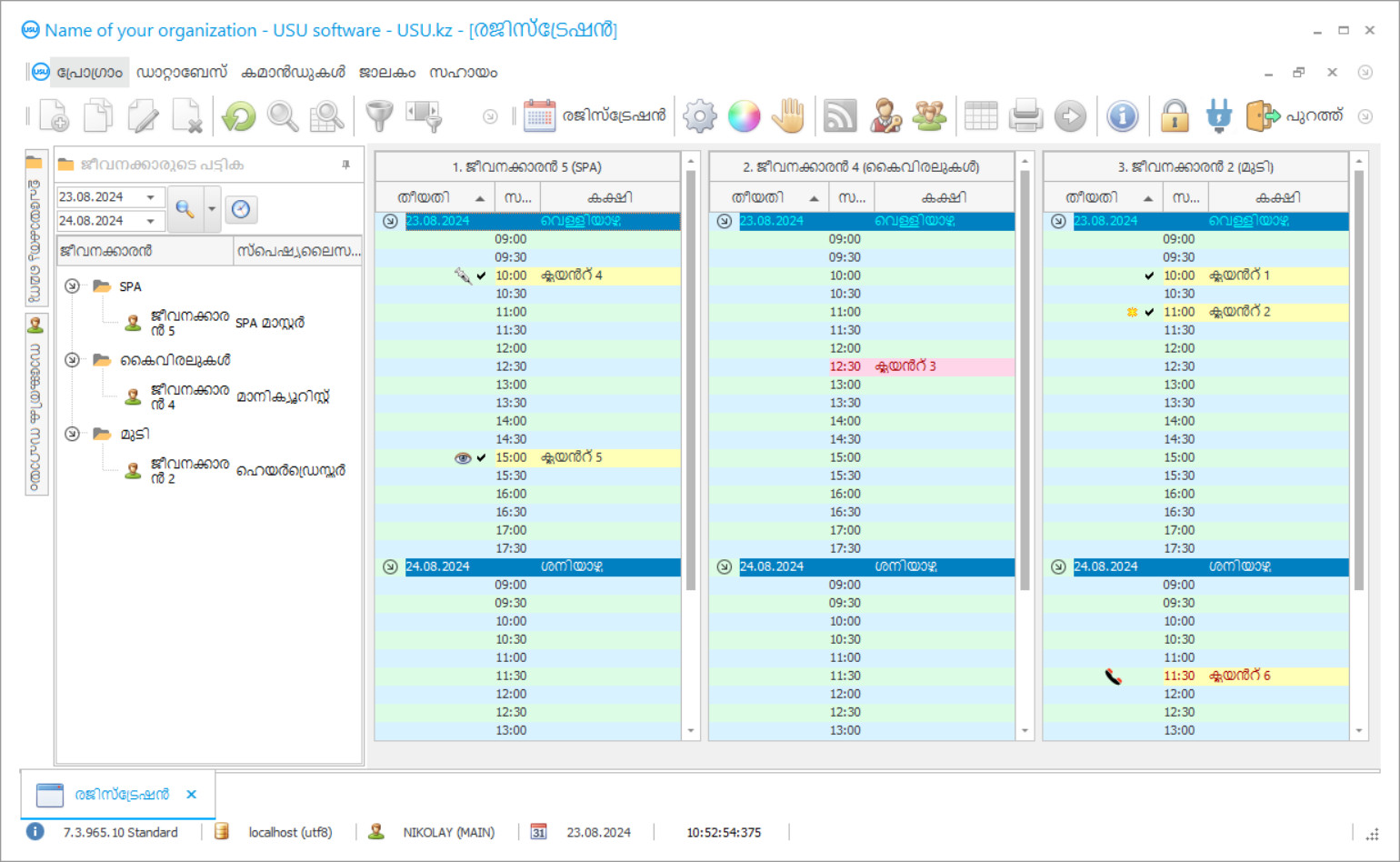
പ്രോഗ്രാം സ്ക്രീൻഷോട്ട്
സോഫ്റ്റ്വെയർ പ്രവർത്തിക്കുന്നതിൻ്റെ ഫോട്ടോയാണ് സ്ക്രീൻഷോട്ട്. ഒരു CRM സിസ്റ്റം എങ്ങനെയുണ്ടെന്ന് അതിൽ നിന്ന് നിങ്ങൾക്ക് പെട്ടെന്ന് മനസ്സിലാക്കാൻ കഴിയും. UX/UI ഡിസൈനിനുള്ള പിന്തുണയോടെ ഞങ്ങൾ ഒരു വിൻഡോ ഇൻ്റർഫേസ് നടപ്പിലാക്കിയിട്ടുണ്ട്. ഇതിനർത്ഥം ഉപയോക്തൃ ഇൻ്റർഫേസ് വർഷങ്ങളുടെ ഉപയോക്തൃ അനുഭവത്തെ അടിസ്ഥാനമാക്കിയുള്ളതാണെന്നാണ്. ഓരോ പ്രവർത്തനവും അത് നടപ്പിലാക്കാൻ ഏറ്റവും സൗകര്യപ്രദമായ സ്ഥലത്ത് കൃത്യമായി സ്ഥിതിചെയ്യുന്നു. അത്തരമൊരു സമർത്ഥമായ സമീപനത്തിന് നന്ദി, നിങ്ങളുടെ തൊഴിൽ ഉൽപാദനക്ഷമത പരമാവധി ആയിരിക്കും. സ്ക്രീൻഷോട്ട് പൂർണ്ണ വലുപ്പത്തിൽ തുറക്കാൻ ചെറിയ ചിത്രത്തിൽ ക്ലിക്ക് ചെയ്യുക.
കുറഞ്ഞത് "സ്റ്റാൻഡേർഡ്" എന്ന കോൺഫിഗറേഷനുള്ള ഒരു USU CRM സിസ്റ്റം നിങ്ങൾ വാങ്ങുകയാണെങ്കിൽ, നിങ്ങൾക്ക് അമ്പതിലധികം ടെംപ്ലേറ്റുകളിൽ നിന്നുള്ള ഡിസൈനുകൾ തിരഞ്ഞെടുക്കാനാകും. സോഫ്റ്റ്വെയറിൻ്റെ ഓരോ ഉപയോക്താവിനും അവരുടെ അഭിരുചിക്കനുസരിച്ച് പ്രോഗ്രാമിൻ്റെ ഡിസൈൻ തിരഞ്ഞെടുക്കാനുള്ള അവസരം ലഭിക്കും. ജോലിയുടെ എല്ലാ ദിവസവും സന്തോഷം നൽകണം!
ഹെയർഡ്രെസിംഗ് സലൂണിൽ ഉപയോഗിക്കാൻ ഒരു പ്രത്യേക ഓട്ടോമേറ്റഡ് ആപ്ലിക്കേഷൻ ഹെയർഡ്രെസിംഗ് സലൂണിലെ എല്ലാ സ്റ്റാഫുകൾക്കും മികച്ചതും ലളിതവുമായ ഒരു സഹായിയായിരിക്കും. ഹെയർഡ്രെസിംഗ് സലൂൺ പ്രോഗ്രാമിന് ഓട്ടോമേഷന്റെ നന്ദി, ഹെയർഡ്രെസിംഗ് സലൂണിൽ വർക്ക് പ്രോസസ്സ് ഒപ്റ്റിമൈസ് ചെയ്യാനും ഓർഗനൈസുചെയ്യാനും കഴിയും. ബോറടിപ്പിക്കുന്ന പേപ്പർവർക്കിനെക്കുറിച്ച് നിങ്ങൾക്ക് ഒരിക്കൽ കൂടി മറക്കാൻ കഴിയും. മാനുവൽ അക്ക ing ണ്ടിംഗ് വളരെയധികം പരിശ്രമവും സമയവും എടുക്കുന്നു. ഒരു ഹെയർഡ്രെസിംഗ് സലൂണിന്റെ യുഎസ്യു-സോഫ്റ്റ് പ്രോഗ്രാം ഇൻസ്റ്റാൾ ചെയ്യുകയാണെങ്കിൽ ഇനി മുതൽ ആവശ്യമായ രേഖകൾക്കായി നിങ്ങൾ ആർക്കൈവിൽ മണിക്കൂറുകളോളം ചെലവഴിക്കേണ്ടതില്ല. കൂടാതെ, ചില പേപ്പർ കേടായതായോ അല്ലെങ്കിൽ നഷ്ടപ്പെട്ടതായോ നിങ്ങൾക്ക് ഇനി വിഷമിക്കേണ്ടതില്ല. പ്രത്യേക പ്രോഗ്രാം എല്ലാ ഡോക്യുമെന്റേഷനുകളും ഡിജിറ്റൈസ് ചെയ്യുന്നു, അത് ഒരു പ്രത്യേക ഇലക്ട്രോണിക് ഡാറ്റാബേസിൽ സ്ഥാപിക്കുന്നു, അതിലേക്കുള്ള ആക്സസ് കർശനമായി രഹസ്യാത്മകവും സ്വകാര്യവുമായി തുടരുന്നു. ഒരു ഹെയർഡ്രെസിംഗ് സലൂണിന്റെ പ്രോഗ്രാം സ്റ്റാഫിന്റെ പ്രവർത്തന സമയവും energy ർജ്ജവും മികച്ച രീതിയിൽ ലാഭിക്കാൻ നിങ്ങളെ അനുവദിക്കുന്നു. പ്രധാനപ്പെട്ട വിവരങ്ങൾക്കായി നിങ്ങൾക്ക് ഇപ്പോൾ കുറച്ച് നിമിഷങ്ങൾ ചെലവഴിക്കാൻ കഴിയും. യഥാർത്ഥത്തിൽ എന്താണ് അന്വേഷിക്കേണ്ടത്? മോണിറ്റർ സ്ക്രീനിൽ ആവശ്യമായ എല്ലാ ഡാറ്റയും ഏതാനും നിമിഷങ്ങൾക്കുള്ളിൽ ലഭിക്കുന്നതിന് തിരയൽ ലൈനിൽ നിങ്ങൾ തിരയുന്ന ക്ലയന്റിന്റെ ഇനീഷ്യലുകൾ അല്ലെങ്കിൽ കീ ശൈലിയിൽ നിന്ന് കുറച്ച് വാക്കുകൾ നൽകിയാൽ മാത്രം മതി. യുഎസ്യുവിൽ നിന്നുള്ള ഒരു ഹെയർഡ്രെസിംഗ് സലൂണിന്റെ പ്രോഗ്രാം ഞങ്ങളുടെ മികച്ച ഡവലപ്പർമാരുടെ ഒരു പുതിയ ഉൽപ്പന്നമാണ്, അവർ ഉയർന്ന നിലവാരമുള്ളതും ജനപ്രിയവുമായ ഒരു പ്രോഗ്രാം സൃഷ്ടിക്കാൻ കഴിഞ്ഞു. ഓട്ടോമേറ്റഡ് ഹെയർഡ്രെസിംഗ് സലൂൺ പ്രോഗ്രാം അതിന്റെ മൾട്ടിഫങ്ക്ഷണാലിറ്റിക്കും വൈവിധ്യത്തിനും നന്ദി മാത്രമല്ല, ലളിതവും സൗകര്യപ്രദവുമായ പ്രവർത്തന രീതിക്ക് നന്ദി രേഖപ്പെടുത്തുന്നു. ഹെയർഡ്രെസിംഗ് സലൂൺ പ്രോഗ്രാമിൽ 100% വരുന്ന ഉപയോക്താവിന്റെ എല്ലാ അഭിപ്രായങ്ങളും ആഗ്രഹങ്ങളും കണക്കിലെടുത്ത് ഞങ്ങളുടെ സ്പെഷ്യലിസ്റ്റുകൾ ഓരോ ക്ലയന്റിനും ഒരു വ്യക്തിഗത സമീപനം പ്രയോഗിക്കുന്നു. ഏതൊരു ഓർഗനൈസേഷനിലും തികച്ചും അനുയോജ്യമായ ഒരു അദ്വിതീയ പ്രോഗ്രാം സൃഷ്ടിക്കാൻ ഇത് അവരെ അനുവദിക്കുന്നു, കൂടാതെ ഹെയർഡ്രെസിംഗ് സലൂൺ ഒരു അപവാദവുമല്ല. ഞങ്ങളുടെ കമ്പനിയിൽ നിന്നുള്ള ഓട്ടോമേറ്റഡ് പ്രോഗ്രാം അക്കൗണ്ടന്റ്, മാനേജർ, അഡ്മിനിസ്ട്രേറ്റർ എന്നിവരുടെ മികച്ച സഹായിയാണ്. യുഎസ്യു-സോഫ്റ്റ് പ്രോഗ്രാം അക്ക ing ണ്ടിംഗ്, റിപ്പോർട്ടിംഗ്, പേഴ്സണൽ മാനേജുമെന്റ്, മുഴുവൻ ഹെയർഡ്രെസിംഗ് സലൂൺ എന്നിവ പോലുള്ള പ്രക്രിയകൾ യാന്ത്രികമാക്കുന്നു. നിങ്ങളുടെ വീട്ടിൽ നിന്ന് പുറത്തുപോകാതെ തന്നെ 24 മണിക്കൂറും ഹെയർഡ്രെസിംഗ് സലൂൺ നിയന്ത്രിക്കാൻ നിങ്ങൾക്ക് കഴിയും. വിവിധ സ്പെഷ്യലിസ്റ്റുകളിലേക്കുള്ള ക്ലയന്റുകളുടെ റെക്കോർഡ് യാന്ത്രികമാകും. സ്പെഷ്യലിസ്റ്റുകളുടെ ജോലി സമയത്ത് ചെലവഴിക്കാവുന്ന വസ്തുക്കൾ യാന്ത്രികമായി എഴുതിത്തള്ളപ്പെടും.
ആരാണ് ഡെവലപ്പർ?
അകുലോവ് നിക്കോളായ്
ഈ സോഫ്റ്റ്വെയറിൻ്റെ രൂപകൽപ്പനയിലും വികസനത്തിലും പങ്കെടുത്ത വിദഗ്ധനും ചീഫ് പ്രോഗ്രാമറും.
2026-05-28
ഒരു ഹെയർഡ്രെസിംഗ് സലൂണിനായുള്ള പ്രോഗ്രാമിന്റെ വീഡിയോ
ഈ വീഡിയോ ഇംഗ്ലീഷിലാണ്. എന്നാൽ നിങ്ങളുടെ മാതൃഭാഷയിൽ സബ്ടൈറ്റിലുകൾ ഓണാക്കാൻ നിങ്ങൾക്ക് ശ്രമിക്കാം.
ഒരു ഹെയർഡ്രെസിംഗ് സലൂണിന്റെ പ്രോഗ്രാം സാധനങ്ങളുടെ വില നിർണ്ണയിക്കാൻ വില ലിസ്റ്റുകൾ ഡയറക്ടറി ഉപയോഗിക്കുന്നു. നാമനിർദ്ദേശത്തിൽ ചേർത്ത എല്ലാ ഉൽപ്പന്നങ്ങളും ഉൽപ്പന്നം വാങ്ങുന്നതിന് ആവശ്യമായ പണം പ്രസ്താവിക്കുന്ന പട്ടികയിലേക്ക് സ്വപ്രേരിതമായി ചേർക്കുന്നു. ഇത് സ്വമേധയാ സജ്ജീകരിക്കുന്നതിന്, ഡയറക്ടറിയുടെ മുകൾ ഭാഗത്തുള്ള വില പട്ടിക തിരഞ്ഞെടുക്കുക, തുടർന്ന് ഉൽപ്പന്ന വില ഫീൽഡിലെ പട്ടികയുടെ താഴത്തെ ഭാഗത്ത് ആവശ്യമുള്ള ഉൽപ്പന്നത്തിൽ ഇരട്ട-ക്ലിക്കുചെയ്യുക, അതിന്റെ വില വ്യക്തമാക്കുക. ചില ഉപയോക്താക്കൾക്ക് അവരുടെ വിലയും നിങ്ങളുടെ ഹെയർഡ്രെസിംഗ് സലൂൺ സന്ദർശിക്കാൻ അവരെ പ്രോത്സാഹിപ്പിക്കേണ്ടതിന്റെ ആവശ്യകതയും കണക്കിലെടുത്ത് വ്യത്യസ്ത വിലയ്ക്ക് സാധനങ്ങൾ വിൽക്കാൻ നിങ്ങൾക്ക് വ്യത്യസ്ത ലിസ്റ്റുകൾ നൽകാം. സ്ഥിരമായി ഒരു പുതിയ ക്ലയന്റിന് ഒരു പ്രധാന ചെക്ക്ബോക്സ് ഉപയോഗിച്ച് അടയാളപ്പെടുത്തിയ വില പട്ടിക ലഭിക്കും. ഒരു പുതിയ പട്ടിക സൃഷ്ടിക്കുമ്പോൾ, ക്ലയന്റിന്റെ പേര് വ്യക്തമാക്കുന്നു, ഒരെണ്ണം ഉണ്ടെങ്കിൽ കിഴിവ്, അല്ലെങ്കിൽ കിഴിവില്ലെങ്കിൽ 0. വില ലിസ്റ്റിന്റെ അടുത്ത ഘട്ടത്തിലേക്ക് ക്ലയന്റിന്റെ സ്വപ്രേരിത കൈമാറ്റം ഉറപ്പാക്കുന്നതിന് ട്രാൻസിഷൻ സം ഫീൽഡ് പ്രസ്താവിച്ചിരിക്കുന്നു. ക്ലയന്റിനെ മറ്റൊരു വില പട്ടികയിലേക്ക് സ്വപ്രേരിതമായി കൈമാറേണ്ട ആവശ്യമില്ലെങ്കിൽ, കൈമാറ്റം ചെയ്യാനുള്ള ഫീൽഡിൽ മൂല്യം 0 ഉണ്ടെന്ന് ഉറപ്പാക്കുക. എല്ലാ വിലകളും മറ്റൊരു വില പട്ടികയിലേക്ക് മാറ്റുന്നതിന്, വില ലിസ്റ്റ് പ്രവർത്തനം പകർത്തുക. അതിൽ നിങ്ങൾ പ്രാരംഭ വില ലിസ്റ്റ് വ്യക്തമാക്കുന്നു, നിങ്ങൾ വിലകൾ പകർത്താൻ ആഗ്രഹിക്കുന്ന ഒന്ന്, വില മാറ്റത്തിന്റെ ശതമാനം എന്നിവ ഉണ്ടെങ്കിൽ. ഉദാഹരണത്തിന്, വില 5% കുറയ്ക്കാൻ നിങ്ങൾ -5 വ്യക്തമാക്കണം. ഒരു പ്രത്യേക വിഭാഗ ചരക്കുകളുടെ വില പട്ടിക അച്ചടിക്കാൻ, റിപ്പോർട്ടുകൾ- വില പട്ടിക എന്നീ ഫീൽഡുകൾ ഉപയോഗിക്കുന്നു. നിങ്ങൾക്ക് ഒരു പ്രത്യേക വിഭാഗവും ചരക്കുകളുടെ ഉപവിഭാഗവും വ്യക്തമാക്കാം, കൂടാതെ നാമകരണത്തിന്റെ മുഴുവൻ പട്ടികയും ഒരേസമയം വ്യക്തമാക്കാം. ഡിജിറ്റൽ ലോഗിൽ ഡാറ്റ ലളിതമായി മാറ്റാൻ കഴിയും, കൂടാതെ ആപ്ലിക്കേഷന്റെ കൂടുതൽ പ്രവർത്തനങ്ങൾ അപ്ഡേറ്റ് ചെയ്ത വിവരങ്ങൾ ഉപയോഗിച്ച് നടത്തുകയും ചെയ്യുന്നു. ഹെയർഡ്രെസിംഗ് സലൂൺ പ്രോഗ്രാം വിശകലനം ചെയ്യേണ്ട പ്രാരംഭ ഡാറ്റ ശരിയായി നൽകുക എന്നതാണ് നിങ്ങളിൽ നിന്ന് വേണ്ടത്. ഹെയർഡ്രെസിംഗ് സലൂണിനായി ഞങ്ങളുടെ പ്രോഗ്രാമർമാർ പ്രോഗ്രാമിന്റെ സ dem ജന്യ ഡെമോ പതിപ്പ് വികസിപ്പിച്ചെടുത്തിട്ടുണ്ട്, അത് നിങ്ങൾക്ക് എപ്പോൾ വേണമെങ്കിലും ഡ download ൺലോഡ് ചെയ്ത് ഇൻസ്റ്റാൾ ചെയ്യാൻ കഴിയും. ഹെയർഡ്രെസിംഗ് സലൂൺ പ്രോഗ്രാമിലേക്കുള്ള ലിങ്ക് website ദ്യോഗിക വെബ്സൈറ്റിൽ (USU.kz) ലഭ്യമാണ്. പകൽ അല്ലെങ്കിൽ രാത്രിയിലെ ഏത് സമയത്തും നിങ്ങൾക്ക് ഇത് ഉപയോഗിക്കാൻ കഴിയും. Application ദ്യോഗിക പേജിലെ സംതൃപ്തരായ ഉപഭോക്താക്കളിൽ നിന്നുള്ള അനേകം നല്ല അവലോകനങ്ങൾ ഞങ്ങളുടെ അപ്ലിക്കേഷന്റെ അസാധാരണമായ ഗുണനിലവാരം സ്ഥിരീകരിക്കുന്നു. ഒരു ഹെയർഡ്രെസിംഗ് സലൂണിനായുള്ള പ്രോഗ്രാം നിങ്ങളെ നിസ്സംഗരാക്കില്ല. നിങ്ങൾ പ്രോഗ്രാം സജീവമായി ഉപയോഗിക്കാൻ തുടങ്ങി കുറച്ച് ദിവസങ്ങൾക്ക് ശേഷം പ്രോഗ്രാമിന്റെ ഫലങ്ങൾ നിങ്ങളെ ആശ്ചര്യപ്പെടുത്തും.
ഡെമോ പതിപ്പ് ഡൗൺലോഡുചെയ്യുക
പ്രോഗ്രാം ആരംഭിക്കുമ്പോൾ, നിങ്ങൾക്ക് ഭാഷ തിരഞ്ഞെടുക്കാം.

നിങ്ങൾക്ക് ഡെമോ പതിപ്പ് സൗജന്യമായി ഡൗൺലോഡ് ചെയ്യാം. കൂടാതെ രണ്ടാഴ്ചത്തേക്ക് പ്രോഗ്രാമിൽ പ്രവർത്തിക്കുക. വ്യക്തതയ്ക്കായി ചില വിവരങ്ങൾ ഇതിനകം അവിടെ ഉൾപ്പെടുത്തിയിട്ടുണ്ട്.
ആരാണ് വിവർത്തകൻ?
വിജയകരമായ ഒരു ബിസിനസ്സ് വികസിപ്പിക്കുക എന്നത് പ്രധാനപ്പെട്ട തീരുമാനങ്ങൾ എടുക്കുക എന്നതാണ്. നിങ്ങളുടെ വിജയം ഉറപ്പാക്കുന്ന ഒരു തന്ത്രം നിങ്ങൾക്കാവശ്യമുണ്ട്. ഈ തന്ത്രത്തിൽ നിറവേറ്റാൻ വളരെ പ്രധാനപ്പെട്ട പോയിന്റ് അടങ്ങിയിരിക്കണം. ഇത് ബിസിനസ്സിന്റെ ഓട്ടോമേഷൻ ആണ്. താമസിയാതെ അല്ലെങ്കിൽ പിന്നീട്, മാനേജുമെന്റ് സ്വമേധയാ ചെയ്യപ്പെടുമ്പോൾ ബിസിനസ്സിനെ പുരോഗതിയിലേക്ക് നയിക്കുക അസാധ്യമാണ്, കാരണം കൂടുതൽ കൂടുതൽ ഡാറ്റകൾ അക്കൗണ്ടിലുണ്ട്. വർദ്ധിച്ചുവരുന്ന വിവരങ്ങളുമായി പൊരുത്തപ്പെടാൻ പ്രോഗ്രാമിന് മാത്രമേ കഴിയൂ. ഞങ്ങളുടെ അനുഭവ സമ്പത്ത് നിങ്ങൾക്ക് ഒരു നല്ല ഉപദേശം നൽകാനും ഹെയർഡ്രെസിംഗ് സലൂണിനായി മികച്ച പ്രോഗ്രാം വാഗ്ദാനം ചെയ്യാനുമുള്ള അവകാശം നൽകുന്നു, അത് ആഗ്രഹിക്കുന്ന ലക്ഷ്യങ്ങളും സ്വപ്നങ്ങളും നേടാൻ നിങ്ങളെ സഹായിക്കുന്നു! ചിലപ്പോൾ നിങ്ങൾ ചെയ്യേണ്ടത്, എത്ര കഠിനമായി തോന്നിയാലും ശരിയായ ദിശയിലേക്ക് നീങ്ങാൻ ആരംഭിക്കുക മാത്രമാണ്. ആരംഭിച്ചുകഴിഞ്ഞാൽ, എങ്ങനെ പ്രവർത്തിക്കണമെന്ന് നിങ്ങൾ കാണും, നിങ്ങൾക്ക് ഉറപ്പോടെ പറയാൻ കഴിയും: ഇതാണ് വഴി!
ഒരു ഹെയർഡ്രെസിംഗ് സലൂണിനായി ഒരു പ്രോഗ്രാം ഓർഡർ ചെയ്യുക
പ്രോഗ്രാം വാങ്ങാൻ, ഞങ്ങളെ വിളിക്കുകയോ എഴുതുകയോ ചെയ്യുക. ഞങ്ങളുടെ സ്പെഷ്യലിസ്റ്റുകൾ ഉചിതമായ സോഫ്റ്റ്വെയർ കോൺഫിഗറേഷനിൽ നിങ്ങളോട് യോജിക്കും, ഒരു കരാറും പേയ്മെൻ്റിനായി ഒരു ഇൻവോയ്സും തയ്യാറാക്കും.
പ്രോഗ്രാം എങ്ങനെ വാങ്ങാം?
കരാറിൻ്റെ വിശദാംശങ്ങൾ അയയ്ക്കുക
ഓരോ ക്ലയൻ്റുമായി ഞങ്ങൾ ഒരു കരാറിൽ ഏർപ്പെടുന്നു. നിങ്ങൾക്ക് ആവശ്യമുള്ളത് കൃത്യമായി ലഭിക്കുമെന്ന നിങ്ങളുടെ ഉറപ്പാണ് കരാർ. അതിനാൽ, ആദ്യം നിങ്ങൾ ഒരു നിയമപരമായ സ്ഥാപനത്തിൻ്റെയോ വ്യക്തിയുടെയോ വിശദാംശങ്ങൾ ഞങ്ങൾക്ക് അയയ്ക്കേണ്ടതുണ്ട്. ഇത് സാധാരണയായി 5 മിനിറ്റിൽ കൂടുതൽ എടുക്കുന്നില്ല
മുൻകൂറായി പണമടയ്ക്കുക
പേയ്മെൻ്റിനുള്ള കരാറിൻ്റെയും ഇൻവോയ്സിൻ്റെയും സ്കാൻ ചെയ്ത പകർപ്പുകൾ നിങ്ങൾക്ക് അയച്ചതിന് ശേഷം, ഒരു മുൻകൂർ പേയ്മെൻ്റ് ആവശ്യമാണ്. CRM സിസ്റ്റം ഇൻസ്റ്റാൾ ചെയ്യുന്നതിനുമുമ്പ്, മുഴുവൻ തുകയും അടച്ചാൽ മതി, ഒരു ഭാഗം മാത്രം. വിവിധ പേയ്മെൻ്റ് രീതികൾ പിന്തുണയ്ക്കുന്നു. ഏകദേശം 15 മിനിറ്റ്
പ്രോഗ്രാം ഇൻസ്റ്റാൾ ചെയ്യും
ഇതിനുശേഷം, ഒരു നിർദ്ദിഷ്ട ഇൻസ്റ്റാളേഷൻ തീയതിയും സമയവും നിങ്ങളുമായി അംഗീകരിക്കപ്പെടും. പേപ്പർ വർക്ക് പൂർത്തിയാക്കിയതിന് ശേഷമുള്ള അതേ ദിവസത്തിലോ അടുത്ത ദിവസത്തിലോ ഇത് സാധാരണയായി സംഭവിക്കുന്നു. CRM സിസ്റ്റം ഇൻസ്റ്റാൾ ചെയ്ത ഉടൻ തന്നെ, നിങ്ങളുടെ ജീവനക്കാരന് പരിശീലനം നൽകാൻ നിങ്ങൾക്ക് ആവശ്യപ്പെടാം. പ്രോഗ്രാം 1 ഉപയോക്താവിനായി വാങ്ങിയതാണെങ്കിൽ, ഇതിന് 1 മണിക്കൂറിൽ കൂടുതൽ എടുക്കില്ല
ഫലം ആസ്വദിക്കൂ
അനന്തമായി ഫലം ആസ്വദിക്കൂ :) ദൈനംദിന ജോലികൾ ഓട്ടോമേറ്റ് ചെയ്യുന്നതിനായി സോഫ്റ്റ്വെയർ വികസിപ്പിച്ചെടുത്ത ഗുണനിലവാരം മാത്രമല്ല, പ്രതിമാസ സബ്സ്ക്രിപ്ഷൻ ഫീസിൻ്റെ രൂപത്തിലുള്ള ആശ്രിതത്വത്തിൻ്റെ അഭാവവും പ്രത്യേകിച്ചും സന്തോഷകരമാണ്. എല്ലാത്തിനുമുപരി, പ്രോഗ്രാമിനായി നിങ്ങൾ ഒരു തവണ മാത്രമേ പണം നൽകൂ.
ഒരു റെഡിമെയ്ഡ് പ്രോഗ്രാം വാങ്ങുക
നിങ്ങൾക്ക് ഇഷ്ടാനുസൃത സോഫ്റ്റ്വെയർ വികസനം ഓർഡർ ചെയ്യാനും കഴിയും
നിങ്ങൾക്ക് പ്രത്യേക സോഫ്റ്റ്വെയർ ആവശ്യകതകൾ ഉണ്ടെങ്കിൽ, ഇഷ്ടാനുസൃത വികസനം ഓർഡർ ചെയ്യുക. അപ്പോൾ നിങ്ങൾ പ്രോഗ്രാമുമായി പൊരുത്തപ്പെടേണ്ടതില്ല, പക്ഷേ നിങ്ങളുടെ ബിസിനസ്സ് പ്രക്രിയകളിലേക്ക് പ്രോഗ്രാം ക്രമീകരിക്കപ്പെടും!

