برنامه برای آرایشگاه
- حق چاپ از روش های منحصر به فرد اتوماسیون کسب و کار که در برنامه های ما استفاده می شود محافظت می کند.

کپی رایت - ما یک ناشر نرم افزار تایید شده هستیم. این در سیستم عامل هنگام اجرای برنامه ها و نسخه های آزمایشی ما نمایش داده می شود.

ناشر تایید شده - ما با سازمان ها در سراسر جهان از مشاغل کوچک گرفته تا بزرگ کار می کنیم. شرکت ما در ثبت بین المللی شرکت ها ثبت شده و دارای علامت اعتماد الکترونیکی است.

نشانه اعتماد
انتقال سریع
شما چه می خواهید انجام دهید؟
اگر می خواهید با برنامه آشنا شوید سریع ترین راه این است که ابتدا ویدیوی کامل را ببینید و سپس نسخه دمو رایگان آن را دانلود کرده و خودتان با آن کار کنید. در صورت لزوم، از پشتیبانی فنی درخواست ارائه ارائه دهید یا دستورالعمل ها را بخوانید.
WhatsApp
در ساعات کاری ما معمولاً ظرف 1 دقیقه پاسخ می دهیم
چگونه برنامه را بخریم؟
اسکرین شات از برنامه را مشاهده کنید
ویدیویی در مورد برنامه تماشا کنید
نسخه آزمایشی را بارگیری کنید
مقایسه تنظیمات برنامه
محاسبه هزینه نرم افزار
اگر به سرور ابری نیاز دارید، هزینه ابر را محاسبه کنید
توسعه دهنده کیست؟
اسکرین شات برنامه
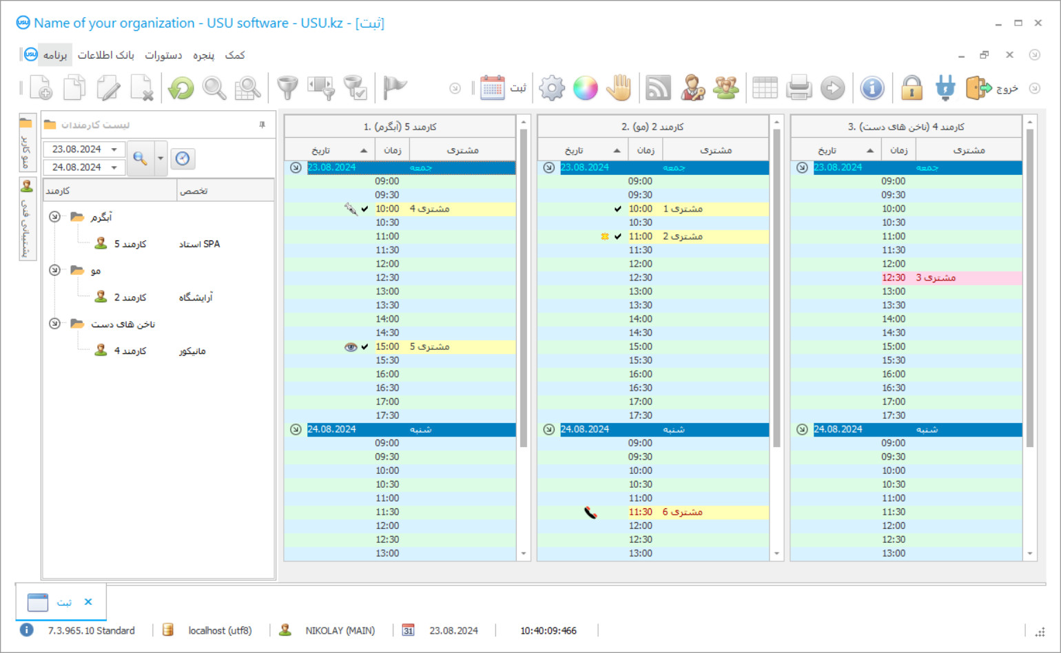
اسکرین شات عکسی از نرم افزار در حال اجرا است. از آن می توانید بلافاصله متوجه شوید که یک سیستم CRM چگونه به نظر می رسد. ما یک رابط پنجره با پشتیبانی از طراحی UX/UI پیاده سازی کرده ایم. این بدان معنی است که رابط کاربری بر اساس سالها تجربه کاربر است. هر عمل دقیقاً در جایی است که انجام آن راحتتر است. به لطف چنین رویکرد شایسته ای، بهره وری کار شما حداکثر خواهد بود. روی تصویر کوچک کلیک کنید تا اسکرین شات در اندازه اصلی باز شود.
اگر یک سیستم USU CRM با پیکربندی حداقل "Standard" خریداری کنید، می توانید از بین بیش از پنجاه الگو، طرحی را انتخاب کنید. هر کاربر نرم افزار این امکان را خواهد داشت که طراحی برنامه را متناسب با سلیقه خود انتخاب کند. هر روز کاری باید شادی را به همراه داشته باشد!
یک برنامه اتوماتیک ویژه برای استفاده در آرایشگاه یک دستیار عالی و کاملاً ضروری برای همه کارکنان آرایشگاه خواهد بود. به لطف برنامه اتوماسیون آرایشگاه ، امکان بهینه سازی و سازماندهی روند کار در آرایشگاه وجود دارد. می توانید یک بار و برای همیشه کارهای اداری خسته کننده را فراموش کنید. حسابداری دستی بسیار تلاش و وقت می برد. از این پس در صورت نصب برنامه آرایشگاه USU-Soft مجبور نخواهید بود ساعتها در آرشیو به دنبال سند لازم باشید. علاوه بر این ، دیگر نمی توانید نگران این واقعیت باشید که مقداری کاغذ خراب است یا به سادگی از بین رفته است. برنامه تخصصی تمام اسناد را دیجیتالی می کند ، آن را در یک پایگاه داده الکترونیکی خاص قرار می دهد ، دسترسی به آن کاملا محرمانه و خصوصی است. برنامه آرایشگاه به شما این امکان را می دهد تا وقت کار و انرژی کارکنان را به طرز بسیار خوبی ذخیره کنید. اکنون می توانید چند ثانیه به جستجوی اطلاعات مهم بپردازید. و در واقع چه چیزی برای جستجو وجود دارد؟ فقط کافی است که حروف اول کلاینت مورد نظر خود را در خط جستجو یا چند کلمه از عبارت کلیدی وارد کنید تا فقط در چند ثانیه تمام اطلاعات لازم را روی صفحه مانیتور بدست آورید. برنامه یک آرایشگاه از USU محصول جدیدی از بهترین توسعه دهندگان ما است که موفق به ایجاد یک برنامه واقعا محبوب و با کیفیت شدند. برنامه آرایشگاه خودکار نه تنها به لطف چند منظوره بودن و همه کاره بودن ، بلکه به لطف ساده ترین و راحت ترین روش کار نیز قابل توجه است. متخصصان ما با در نظر گرفتن همه نظرات و خواسته های کاربر که 100٪ در برنامه سالن آرایشگری اجرا می شوند ، رویکرد فردی به هر مشتری اعمال می کنند. این به آنها اجازه می دهد تا یک برنامه کاملاً منحصر به فرد ایجاد کنند که در هر سازمانی عالی باشد و آرایشگاه نیز از این قاعده مستثنی نیست. برنامه خودکار از شرکت ما یک دستیار عالی برای حسابدار ، مدیر و مدیر است. برنامه USU-Soft فرایندهایی مانند حسابداری ، گزارشگری ، مدیریت پرسنل و کل آرایشگاه را خودکار می کند. شما قادر به کنترل آرایشگاه به صورت 24 ساعته و بدون بیرون رفتن از خانه خود هستید. ثبت مشتری به متخصصان مختلف خودکار می شود. مواد قابل مصرف در طول کار متخصصان به طور خودکار از بین می رود.
توسعه دهنده کیست؟
2026-05-28
فیلم برنامه آرایشگاه
این ویدیو به زبان انگلیسی است. اما می توانید سعی کنید زیرنویس را به زبان مادری خود روشن کنید.
برنامه آرایشگاه از فهرست فهرست قیمت ها برای تعیین هزینه کالا استفاده می کند. تمام کالاهایی که به نامگذاری اضافه می شوند به طور خودکار به لیست اضافه می شوند که در آن مقدار پول لازم برای خرید محصول قید شده است. برای تنظیم دستی آن ، لیست قیمت را در قسمت بالای فهرست انتخاب کنید ، سپس روی محصول مورد نظر در قسمت پایین جدول در قسمت قیمت محصول دوبار کلیک کرده و هزینه آن را مشخص کنید. سپس می توانید لیست های مختلفی را به مشتریان خاص اختصاص دهید تا کالاها را با هزینه های مختلف با در نظر گرفتن وضعیت آنها و ضرورت تشویق آنها برای بازدید بیشتر از آرایشگاه شما به فروش برسانند. مشتری جدید به طور پیش فرض لیست قیمت مشخص شده با یک چک باکس اصلی را دریافت می کند. هنگام ایجاد یک لیست جدید ، نام مشتری مشخص می شود ، در صورت وجود تخفیف یا اگر تخفیف وجود نداشته باشد ، 0 است. قسمت Transition sum برای اطمینان از انتقال خودکار مشتری به سطح بعدی لیست قیمت بیان شده است. اگر نیازی به انتقال خودکار مشتری به لیست قیمت دیگری نیستید ، مطمئن شوید که قسمت انتقال مقدار 0 را داشته باشد. برای انتقال همه قیمت ها به لیست قیمت دیگری ، از اقدام لیست قیمت کپی استفاده کنید. در این صورت شما لیست قیمت اولیه را انتخاب می کنید ، لیستی که می خواهید قیمت ها را در آن کپی کنید و سپس درصد تغییر قیمت را در صورت وجود تعیین کنید. به عنوان مثال ، برای کاهش 5 درصدی قیمت ها باید -5 را مشخص کنید. برای چاپ لیست قیمت برای دسته خاصی از کالاها ، از قسمتهای گزارشات - لیست قیمت استفاده می شود. می توانید یک دسته و زیر مجموعه خاص کالا و همچنین لیست کامل نامگذاری را به طور همزمان مشخص کنید. داده ها را می توان به سادگی در گزارش دیجیتال تغییر داد و فعالیت های بعدی برنامه با اطلاعات به روز شده انجام می شود. تمام آنچه از شما لازم است این است که داده های اولیه را که باید توسط برنامه آرایشگاه تجزیه و تحلیل شود ، به درستی وارد کنید. برنامه نویسان ما نسخه آزمایشی رایگان این برنامه را برای آرایشگاه ایجاد کرده اند که در هر زمان مناسب شما قابل بارگیری و نصب است. پیوند به برنامه آرایشگاه در وب سایت رسمی (USU.kz) موجود است. می توانید در هر زمان از شبانه روز از آن استفاده کنید. کیفیت استثنایی برنامه ما با بررسی های مثبت متعدد از مشتریان راضی در صفحه رسمی تأیید می شود. مطمئن باشید ، برنامه آرایشگاه شما را بی تفاوت نمی گذارد. نتایج کار این برنامه فقط چند روز پس از شروع استفاده فعال از برنامه ، شما را غافلگیر خواهد کرد.
نسخه آزمایشی را بارگیری کنید
هنگام شروع برنامه ، می توانید زبان را انتخاب کنید.

شما می توانید نسخه دمو را به صورت رایگان دانلود کنید. و به مدت دو هفته در برنامه کار کنید. برخی از اطلاعات قبلاً برای وضوح در آنجا گنجانده شده است.
مترجم کیست؟
توسعه یک تجارت موفق یعنی تصمیم گیری مهم. شما باید یک استراتژی داشته باشید که مطمئنا موفقیت شما را ایجاد کند. این استراتژی باید به سادگی حاوی نکته ای باشد که تحقق آن بسیار مهم است. این اتوماسیون تجارت است. دیر یا زود ، هنگامی که مدیریت به صورت دستی انجام می شود ، به دلیل وجود اطلاعات بیشتر و بیشتر برای حساب کردن ، هدایت تجارت به سمت پیشرفت غیرممکن است. فقط این برنامه می تواند با حجم فزاینده اطلاعات مطابقت داشته باشد. تجربه فراوان ما این حق را به ما می دهد که یک توصیه خوب به شما ارائه دهیم و بهترین برنامه را برای آرایشگاه ارائه دهیم که می تواند شما را در رسیدن به اهداف و رویاهای مورد نظر کمک کند! بعضی اوقات تنها کاری که شما باید انجام دهید این است که فقط حرکت در مسیر درست را شروع کنید ، مهم نیست که انجام این کار چقدر سخت است. پس از شروع ، خواهید دید که چگونه عمل کنید و با اطمینان می توانید بگویید: این راه است !.
برنامه ای را برای آرایشگاه سفارش دهید
برای خرید برنامه کافیست تماس بگیرید و یا با ما مکاتبه کنید. متخصصان ما در مورد پیکربندی نرم افزار مناسب، قرارداد و فاکتور برای پرداخت با شما توافق خواهند کرد.
چگونه برنامه را بخریم؟
جزئیات قرارداد را ارسال کنید
ما با هر مشتری قراردادی منعقد می کنیم. قرارداد تضمینی است که شما دقیقا همان چیزی را که نیاز دارید دریافت خواهید کرد. بنابراین، ابتدا باید مشخصات یک شخص حقوقی یا حقیقی را برای ما ارسال کنید. این معمولا بیش از 5 دقیقه طول نمی کشد
پیش پرداخت کنید
پس از ارسال نسخه های اسکن شده قرارداد و فاکتور جهت پرداخت، پیش پرداخت لازم است. توجه داشته باشید که قبل از نصب سیستم CRM کافی است نه کل مبلغ را پرداخت کنید بلکه فقط بخشی را پرداخت کنید. روش های پرداخت مختلف پشتیبانی می شود. تقریبا 15 دقیقه
برنامه نصب خواهد شد
پس از این، تاریخ و زمان نصب مشخصی با شما توافق خواهد شد. این معمولاً در همان روز یا روز بعد پس از تکمیل مدارک اتفاق می افتد. بلافاصله پس از نصب سیستم CRM می توانید درخواست آموزش برای کارمند خود کنید. اگر برنامه برای 1 کاربر خریداری شود، بیش از 1 ساعت طول نمی کشد
از نتیجه لذت ببرید
از نتیجه بی نهایت لذت ببرید :) آنچه که به خصوص خوشحال کننده است نه تنها کیفیتی است که نرم افزار با آن برای خودکارسازی کارهای روزمره توسعه یافته است، بلکه عدم وابستگی در قالب هزینه اشتراک ماهانه است. پس از همه، شما فقط یک بار برای برنامه پرداخت خواهید کرد.
یک برنامه آماده بخرید
همچنین می توانید توسعه نرم افزار سفارشی را سفارش دهید
اگر نیازهای نرم افزاری خاصی دارید، توسعه سفارشی را سفارش دهید. سپس شما مجبور نخواهید بود خود را با برنامه تطبیق دهید، اما برنامه با فرآیندهای تجاری شما تنظیم می شود!

